Tomato Recognition and Localization Method Based on Improved YOLOv5n-seg Model and Binocular Stereo Vision
Abstract
:1. Introduction
2. Materials and Methods
2.1. Image Acquisition and Dataset Construction
2.2. System Framework of Tomato Recognition and Localization Algorithm
2.3. Tomato Recognition Model
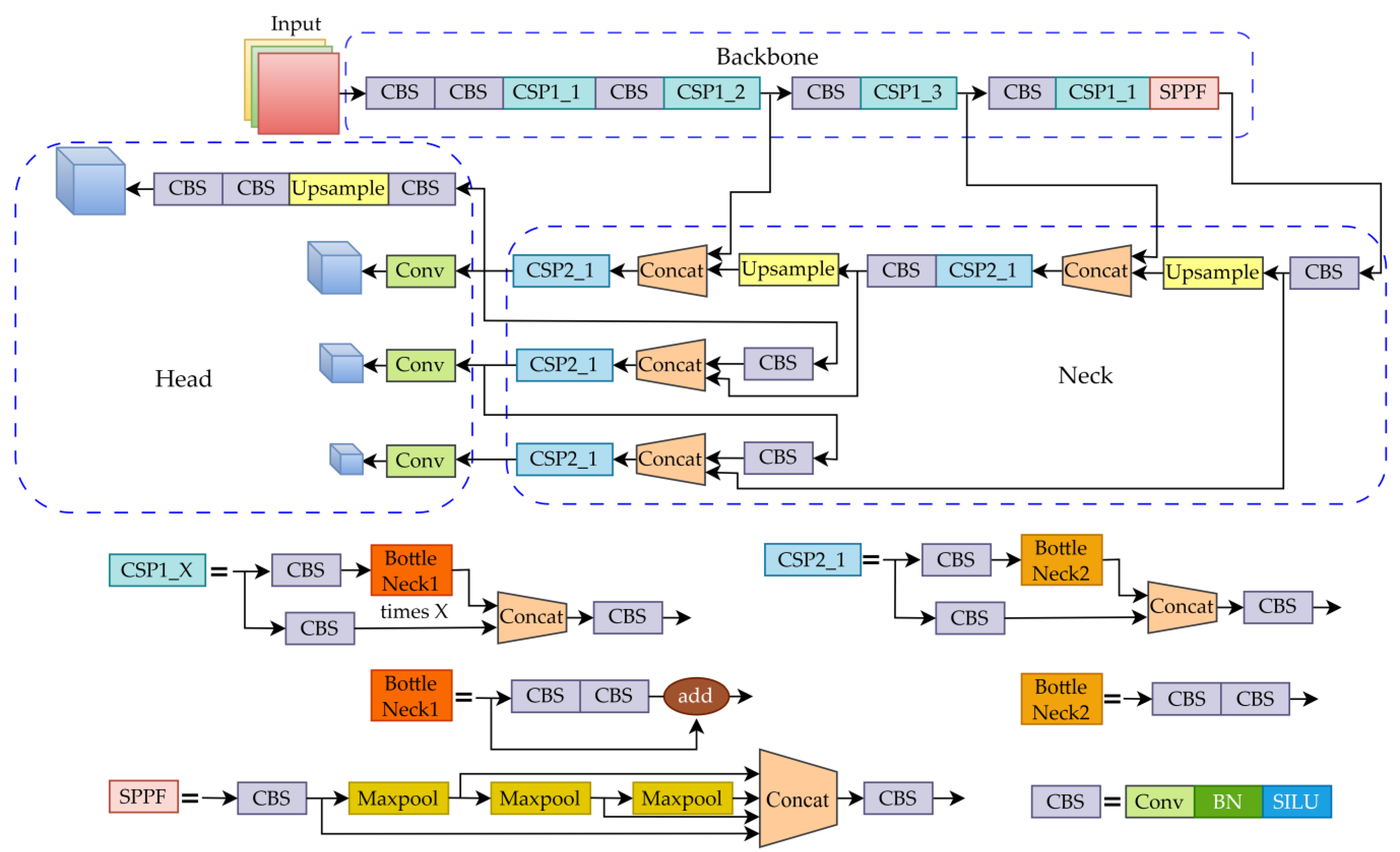
2.3.1. Principle of Yolov5n-seg Model
2.3.2. Improvement of the Backbone Network
2.3.3. Incorporation of Attention Module
2.3.4. YOLO-TomatoSeg Instance Segmentation Model
2.4. Tomato Depth Point Cloud Acquisition and Fitting
2.4.1. Binocular Camera Calibration
2.4.2. Disparity Estimation Using RAFT-Stereo
2.4.3. Tomato Depth Point Cloud Generation
2.4.4. Tomato Depth Point Cloud Preprocessing
2.4.5. Spherical Fitting of Tomato Depth Point Clouds
3. Results
3.1. Experimental Environment and Parameter Settings
3.2. Evaluation Metrics
3.3. Impact of Improved Backbone Network on Segmentation Results
3.4. Impact of Incorporated Attention Module on Segmentation Results
3.5. Comparative Experiments of Different Instance Segmentation Models
3.6. Tomato Shape Fitting and Localization Experiments
4. Conclusions
- (1)
- In the tomato instance segmentation stage, this study improved upon the YOLOv5n-seg model by using ShuffleNetV2 building blocks to enhance the backbone network and incorporating an SE attention mechanism module. This achieved significant reductions in the model’s FLOPs, Params, and Size while maintaining high segmentation accuracy. The Params were reduced by 38.9% and the Size was reduced by 68.3% of the original model. Therefore, the model was made lightweight, improving recognition efficiency.
- (2)
- This study compared the performance of the YOLO-TomatoSeg model with other mainstream instance segmentation models, Mask R-CNN and YOLACT. The results demonstrated that the YOLO-TomatoSeg model had obvious advantages over the other models in terms of segmentation accuracy, speed, and model size. It also had lower miss and false detection probabilities, higher mask boundary refinement, a maximum segmentation speed increase of 809.1%, and a maximum model size reduction of 99.3%.
- (3)
- In the tomato localization stage, the disparity map was generated using RAFT-Stereo and combined with binocular camera parameters to calculate the depth point cloud. After clipping and preprocessing, the point cloud was fitted to the tomato shape using least squares fitting. Fitting experiments under different occlusion conditions and lighting conditions at distances of 280–480 mm showed that overexposed points under sunlight had the greatest impact on localization accuracy. The maximum localization error was within ±5.0 mm and the maximum radius error was within ±3.9 mm, meeting the localization requirements for fruit-picking robots.
- (4)
- Overall, the experimental results showed that the YOLO-TomatoSeg model could accurately perform tomato instance segmentation in complex greenhouse environments, and its lightweight level was high, making it more suitable for deployment on picking robots. Moreover, the RAFT-stereo deep learning model used in this study for binocular image stereo matching could obtain high-quality disparity maps, thereby achieving high localization accuracy under different conditions.
Author Contributions
Funding
Institutional Review Board Statement
Informed Consent Statement
Data Availability Statement
Acknowledgments
Conflicts of Interest
References
- Simko, I.; Jia, M.; Venkatesh, J.; Kang, B.; Weng, Y.; Barcaccia, G.; Lanteri, S.; Bhattarai, G.; Foolad, M.R. Genomics and marker-assisted improvement of vegetable crops. Crit. Rev. Plant Sci. 2021, 40, 303–365. [Google Scholar] [CrossRef]
- Li, T.; Sun, M.; He, Q.; Zhang, G.; Shi, G.; Ding, X.; Lin, S. Tomato recognition and location algorithm based on improved yolov5. Comput. Electron. Agric. 2023, 208, 107759. [Google Scholar] [CrossRef]
- Rakun, J.; Stajnko, D.; Zazula, D. Detecting fruits in natural scenes by using spatial-frequency based texture analysis and multiview geometry. Comput. Electron. Agric. 2011, 76, 80–88. [Google Scholar] [CrossRef]
- Payne, A.; Walsh, K.; Subedi, P.; Jarvis, D. Estimating mango crop yield using image analysis using fruit at ‘stone hardening’ stage and night time imaging. Comput. Electron. Agric. 2014, 100, 160–167. [Google Scholar] [CrossRef]
- Chaivivatrakul, S.; Dailey, M.N. Texture-based fruit detection. Precis. Agric. 2014, 15, 662–683. [Google Scholar] [CrossRef]
- Zhao, Y.; Gong, L.; Zhou, B.; Huang, Y.; Liu, C. Detecting tomatoes in greenhouse scenes by combining adaboost classifier and colour analysis. Biosyst. Eng. 2016, 148, 127–137. [Google Scholar] [CrossRef]
- Qureshi, W.S.; Payne, A.; Walsh, K.B.; Linker, R.; Cohen, O.; Dailey, M.N. Machine vision for counting fruit on mango tree canopies. Precis. Agric. 2017, 18, 224–244. [Google Scholar] [CrossRef]
- Gongal, A.; Amatya, S.; Karkee, M.; Zhang, Q.; Lewis, K. Sensors and systems for fruit detection and localization: A review. Comput. Electron. Agric. 2015, 116, 8–19. [Google Scholar] [CrossRef]
- Liu, G.; Mao, S.; Kim, J.H. A mature-tomato detection algorithm using machine learning and color analysis. Sensors 2019, 19, 2013. [Google Scholar] [CrossRef]
- Si, Y.; Liu, G.; Feng, J. Location of apples in trees using stereoscopic vision. Comput. Electron. Agric. 2015, 112, 68–74. [Google Scholar] [CrossRef]
- Benavides, M.; Cantón-Garbín, M.; Sánchez-Molina, J.A.; Rodríguez, F. Automatic tomato and peduncle location system based on computer vision for use in robotized harvesting. Appl. Sci. 2020, 10, 5887. [Google Scholar] [CrossRef]
- Wang, C.; Zou, X.; Tang, Y.; Luo, L.; Feng, W. Localisation of litchi in an unstructured environment using binocular stereo vision. Biosyst. Eng. 2016, 145, 39–51. [Google Scholar] [CrossRef]
- Bai, Y.; Mao, S.; Zhou, J.; Zhang, B. Clustered tomato detection and picking point location using machine learning-aided image analysis for automatic robotic harvesting. Precis. Agric. 2023, 24, 727–743. [Google Scholar] [CrossRef]
- Li, R.; Ji, Z.; Hu, S.; Huang, X.; Yang, J.; Li, W. Tomato maturity recognition model based on improved yolov5 in greenhouse. Agronomy 2023, 13, 603. [Google Scholar] [CrossRef]
- Wang, X.; Liu, J. Tomato anomalies detection in greenhouse scenarios based on yolo-dense. Front. Plant Sci. 2021, 12, 634103. [Google Scholar] [CrossRef]
- Sozzi, M.; Cantalamessa, S.; Cogato, A.; Kayad, A.; Marinello, F. Automatic bunch detection in white grape varieties using yolov3, yolov4, and yolov5 deep learning algorithms. Agronomy 2022, 12, 319. [Google Scholar] [CrossRef]
- Wang, D.; He, D. Channel pruned yolo v5s-based deep learning approach for rapid and accurate apple fruitlet detection before fruit thinning. Biosyst. Eng. 2021, 210, 271–281. [Google Scholar] [CrossRef]
- Cardellicchio, A.; Solimani, F.; Dimauro, G.; Petrozza, A.; Summerer, S.; Cellini, F.; Renò, V. Detection of tomato plant phenotyping traits using yolov5-based single stage detectors. Comput. Electron. Agric. 2023, 207, 107757. [Google Scholar] [CrossRef]
- Tian, Y.; Yang, G.; Wang, Z.; Wang, H.; Li, E.; Liang, Z. Apple detection during different growth stages in orchards using the improved yolo-v3 model. Comput. Electron. Agric. 2019, 157, 417–426. [Google Scholar] [CrossRef]
- Rong, Q.; Hu, C.; Hu, X.; Xu, M. Picking point recognition for ripe tomatoes using semantic segmentation and morphological processing. Comput. Electron. Agric. 2023, 210, 107923. [Google Scholar] [CrossRef]
- Afonso, M.; Fonteijn, H.; Fiorentin, F.S.; Lensink, D.; Mooij, M.; Faber, N.; Polder, G.; Wehrens, R. Tomato fruit detection and counting in greenhouses using deep learning. Front. Plant Sci. 2020, 11, 571299. [Google Scholar] [CrossRef] [PubMed]
- Jia, W.; Wei, J.; Zhang, Q.; Pan, N.; Niu, Y.; Yin, X.; Ding, Y.; Ge, X. Accurate segmentation of green fruit based on optimized mask rcnn application in complex orchard. Front. Plant Sci. 2022, 13, 955256. [Google Scholar] [CrossRef] [PubMed]
- Liu, C.; Feng, Q.; Sun, Y.; Li, Y.; Ru, M.; Xu, L. Yolactfusion: An instance segmentation method for rgb-nir multimodal image fusion based on an attention mechanism. Comput. Electron. Agric. 2023, 213, 108186. [Google Scholar] [CrossRef]
- Gené-Mola, J.; Llorens Calveras, J.; Rosell-Polo, J.; Gregorio Lopez, E.; Arnó, J.; Solanelles, F.; Martínez-Casasnovas, J.A.; Escolà, A. Assessing the performance of rgb-d sensors for 3d fruit crop canopy characterization under different operating and lighting conditions. Sensors 2020, 20, 7072. [Google Scholar] [CrossRef]
- Vitzrabin, E.; Edan, Y. Changing task objectives for improved sweet pepper detection for robotic harvesting. IEEE Robot. Autom. Lett. 2016, 1, 578–584. [Google Scholar] [CrossRef]
- Gongal, A.; Silwal, A.; Amatya, S.; Karkee, M.; Zhang, Q.; Lewis, K. Apple crop-load estimation with over-the-row machine vision system. Comput. Electron. Agric. 2016, 120, 26–35. [Google Scholar] [CrossRef]
- Mehta, S.S.; Burks, T.F. Vision-based control of robotic manipulator for citrus harvesting. Comput. Electron. Agric. 2014, 102, 146–158. [Google Scholar] [CrossRef]
- De-An, Z.; Jidong, L.; Wei, J.; Ying, Z.; Yu, C. Design and control of an apple harvesting robot. Biosyst. Eng. 2011, 110, 112–122. [Google Scholar] [CrossRef]
- Zhang, H.; Tang, C.; Sun, X.; Fu, L. A refined apple binocular positioning method with segmentation-based deep learning for robotic picking. Agronomy 2023, 13, 1469. [Google Scholar] [CrossRef]
- Tang, Y.C.; Zhou, H.; Wang, H.J.; Zhang, Y.Q. Fruit detection and positioning technology for a camellia oleifera c. Abel orchard based on improved yolov4-tiny model and binocular stereo vision. Expert Syst. Appl. 2023, 211, 118573. [Google Scholar] [CrossRef]
- Liu, T.; Nie, X.; Wu, J.; Zhang, D.; Liu, W.; Cheng, Y.; Zheng, Y.; Qiu, J.; Qi, L. Pineapple (Ananas comosus) fruit detection and localization in natural environment based on binocular stereo vision and improved yolov3 model. Precis. Agric. 2023, 24, 139–160. [Google Scholar] [CrossRef]
- Lipson, L.; Teed, Z.; Deng, J.; Ieee, C.S. RAFT-Stereo: Multilevel recurrent field transforms for stereo matching. In Proceedings of the 2021 International Conference on 3D Vision (3DV), London, UK, 1–3 December 2021; pp. 218–227. [Google Scholar]
- Ji, W.; Liu, D.; Meng, Y.; Liao, Q. Exploring the solutions via retinex enhancements for fruit recognition impacts of outdoor sunlight: A case study of navel oranges. Evol. Intell. 2022, 15, 1875–1911. [Google Scholar] [CrossRef]
- He, K.; Zhang, X.; Ren, S.; Sun, J. Spatial pyramid pooling in deep convolutional networks for visual recognition. IEEE Trans. Pattern Anal. Mach. Intell. 2015, 37, 1904–1916. [Google Scholar] [CrossRef] [PubMed]
- Sandler, M.; Howard, A.; Zhu, M.L.; Zhmoginov, A.; Chen, L.C. Mobilenetv2: Inverted residuals and linear bottlenecks. In Proceedings of the 2018 IEEE/CVF Conference on Computer Vision and Pattern Recognition, Salt Lake City, UT, USA, 18–23 June 2018; pp. 4510–4520. [Google Scholar]
- Howard, A.G.; Zhu, M.; Chen, B.; Kalenichenko, D.; Wang, W.; Weyand, T.; Andreetto, M.; Adam, H. Mobilenets: Efficient convolutional neural networks for mobile vision applications. arXiv 2017, arXiv:1704.04861. [Google Scholar]
- Chollet, F. Xception: Deep learning with depthwise separable convolutions. In Proceedings of the 2017 IEEE Conference on Computer Vision and Pattern Recognition (CVPR), Honolulu, HI, USA, 21–26 July 2017; pp. 1800–1807. [Google Scholar]
- Zhang, X.; Zhou, X.; Lin, M.; Sun, J. Shufflenet: An extremely efficient convolutional neural network for mobile devices. In Proceedings of the 2018 IEEE/CVF Conference on Computer Vision and Pattern Recognition, Salt Lake City, UT, USA, 18–23 June 2018; pp. 6848–6856. [Google Scholar]
- Zhang, Z. A flexible new technique for camera calibration. IEEE Trans. Pattern Anal. Mach. Intell. 2000, 22, 1330–1334. [Google Scholar] [CrossRef]
- Jia, D.; Wang, K.; Luo, S.; Liu, T.; Liu, Y. Braft: Recurrent all-pairs field transforms for optical flow based on correlation blocks. IEEE Signal Process. Lett. 2021, 28, 1575–1579. [Google Scholar] [CrossRef]
- Breunig, M.M.; Kriegel, H.; Ng, R.T.; Sander, J. Lof: Identifying density-based local outliers. Sigmod Rec. 2000, 29, 93–104. [Google Scholar] [CrossRef]
- Gené-Mola, J.; Sanz-Cortiella, R.; Rosell-Polo, J.R.; Escolà, A.; Gregorio, E. In-field apple size estimation using photogrammetry-derived 3d point clouds: Comparison of 4 different methods considering fruit occlusions. Comput. Electron. Agric. 2021, 188, 106343. [Google Scholar] [CrossRef]
- Selvaraju, R.R.; Cogswell, M.; Das, A.; Vedantam, R.; Parikh, D.; Batra, D. Grad-cam: Visual explanations from deep networks via gradient-based localization. Int. J. Comput. Vis. 2020, 128, 336–359. [Google Scholar] [CrossRef]














| Stereo Parameters | Left Camera | Right Camera |
|---|---|---|
| ƒ | ||
| Intrinsic matrix | ||
| Translation | ||
| Baseline length | 74.676 | |
| Model | Precision/% | Recall/% | AP/% | FLOPs/G | Params/M | Size/MB |
|---|---|---|---|---|---|---|
| YOLOv5n-seg | 97.1 | 96.3 | 98.87 | 6.9 | 1.8 | 7.94 |
| YOLO_Mobile | 96.5 | 96.3 | 98.79 | 5.4 | 1.9 | 4.08 |
| YOLO_Efficient | 97.2 | 96.8 | 98.52 | 4.5 | 9.2 | 9.11 |
| YOLO_Shuffle | 97.5 | 95.9 | 98.45 | 4.6 | 1.1 | 2.51 |
| Model | Precision/% | Recall/% | AP/% | FLOPs/G | Params/M | Size/MB |
|---|---|---|---|---|---|---|
| YOLO_Shuffle | 97.5 | 95.9 | 98.45 | 4.6 | 1.1 | 2.51 |
| YOLO_Shuffle + ECA | 96.9 | 96.0 | 98.74 | 4.6 | 1.1 | 2.52 |
| YOLO_Shuffle + CBAM | 97 | 95.8 | 98.73 | 4.6 | 1.1 | 2.52 |
| YOLO-TomatoSeg | 96.7 | 96.3 | 99.01 | 4.6 | 1.1 | 2.52 |
| Model | AP/% | Size/MB | FPS |
|---|---|---|---|
| YOLACT | 96.49 | 189 | 11.1 |
| Mask R-CNN | 98.30 | 334 | 7.7 |
| YOLO-TomatoSeg | 99.01 | 2.27 | 70.0 |
| Occlusion | Lighting | Localization Average Error/mm | Radius Average Error/mm |
|---|---|---|---|
| Exist | Sunlight | 5.0 | 3.9 |
| Shading | 3.5 | 2.8 | |
| Not exist | Sunlight | 4.2 | 3.3 |
| Shading | 2.8 | 2.1 |
Disclaimer/Publisher’s Note: The statements, opinions and data contained in all publications are solely those of the individual author(s) and contributor(s) and not of MDPI and/or the editor(s). MDPI and/or the editor(s) disclaim responsibility for any injury to people or property resulting from any ideas, methods, instructions or products referred to in the content. |
© 2023 by the authors. Licensee MDPI, Basel, Switzerland. This article is an open access article distributed under the terms and conditions of the Creative Commons Attribution (CC BY) license (https://creativecommons.org/licenses/by/4.0/).
Share and Cite
Zheng, S.; Liu, Y.; Weng, W.; Jia, X.; Yu, S.; Wu, Z. Tomato Recognition and Localization Method Based on Improved YOLOv5n-seg Model and Binocular Stereo Vision. Agronomy 2023, 13, 2339. https://doi.org/10.3390/agronomy13092339
Zheng S, Liu Y, Weng W, Jia X, Yu S, Wu Z. Tomato Recognition and Localization Method Based on Improved YOLOv5n-seg Model and Binocular Stereo Vision. Agronomy. 2023; 13(9):2339. https://doi.org/10.3390/agronomy13092339
Chicago/Turabian StyleZheng, Shuhe, Yang Liu, Wuxiong Weng, Xuexin Jia, Shilong Yu, and Zuoxun Wu. 2023. "Tomato Recognition and Localization Method Based on Improved YOLOv5n-seg Model and Binocular Stereo Vision" Agronomy 13, no. 9: 2339. https://doi.org/10.3390/agronomy13092339
APA StyleZheng, S., Liu, Y., Weng, W., Jia, X., Yu, S., & Wu, Z. (2023). Tomato Recognition and Localization Method Based on Improved YOLOv5n-seg Model and Binocular Stereo Vision. Agronomy, 13(9), 2339. https://doi.org/10.3390/agronomy13092339
