Role of Palliative Care in Onco-Hematology Retrospective Observational Cohort Study in Deceased In-Hospital Patients with SACT at the End of Life: Experience with Real-World Data from a Cancer Monographic Institution
Simple Summary
Abstract
1. Introduction
1.1. Background
1.2. Objectives
2. Materials and Methods
2.1. Study Design
2.2. Participants
2.3. Variables
2.4. Data Sources/Measurement
2.5. Bias
2.6. Study Size
2.7. Statistical Methods
3. Results
3.1. Limitations
3.2. Results in This Retrospective Study Cohort
3.2.1. General Descriptive
3.2.2. Outcome Data
- -
- Death at the debut of the disease (first cycle of the first treatment) occurred in 20.9% (351 patients): 124 of them (35.4%) had lung cancer (80.6% in stage IV), and 56 had leukemia (71.4% acute leukemia).
- -
- The place of treatment administration was a hospitalization room in 26.7% of patients (HM increases to 51.6% and ST decreases to 17.8%); day hospital by 59.4% (for TS, it was 68.7% vs. 33.4% for HM) and outpatient was 13.7%, similar in both groups (15% for HM and 13.2% for ST) (p < 0.001).
- -
- The last SACT administered was part of a clinical trial in 8.06% (ST: 6.4% and HM: 12.7%, p < 0.001)
- -
- The hospital place of death was, for the most part, in acute hospitalization units:
- Onco-hematology rooms: ST: 65.1%/HM: 56.2%;
- Other acute hospital units: ST: 5.3%/HM: 7.6%.
- ICU: ST: 5.84%/HM: 25.3%;
- Emergencies: ST: 1.7%/HM: 0.9%.
- Palliative Care Room: ST: 21.7%/HM: 9.93%.
3.2.3. Main Results
- (a)
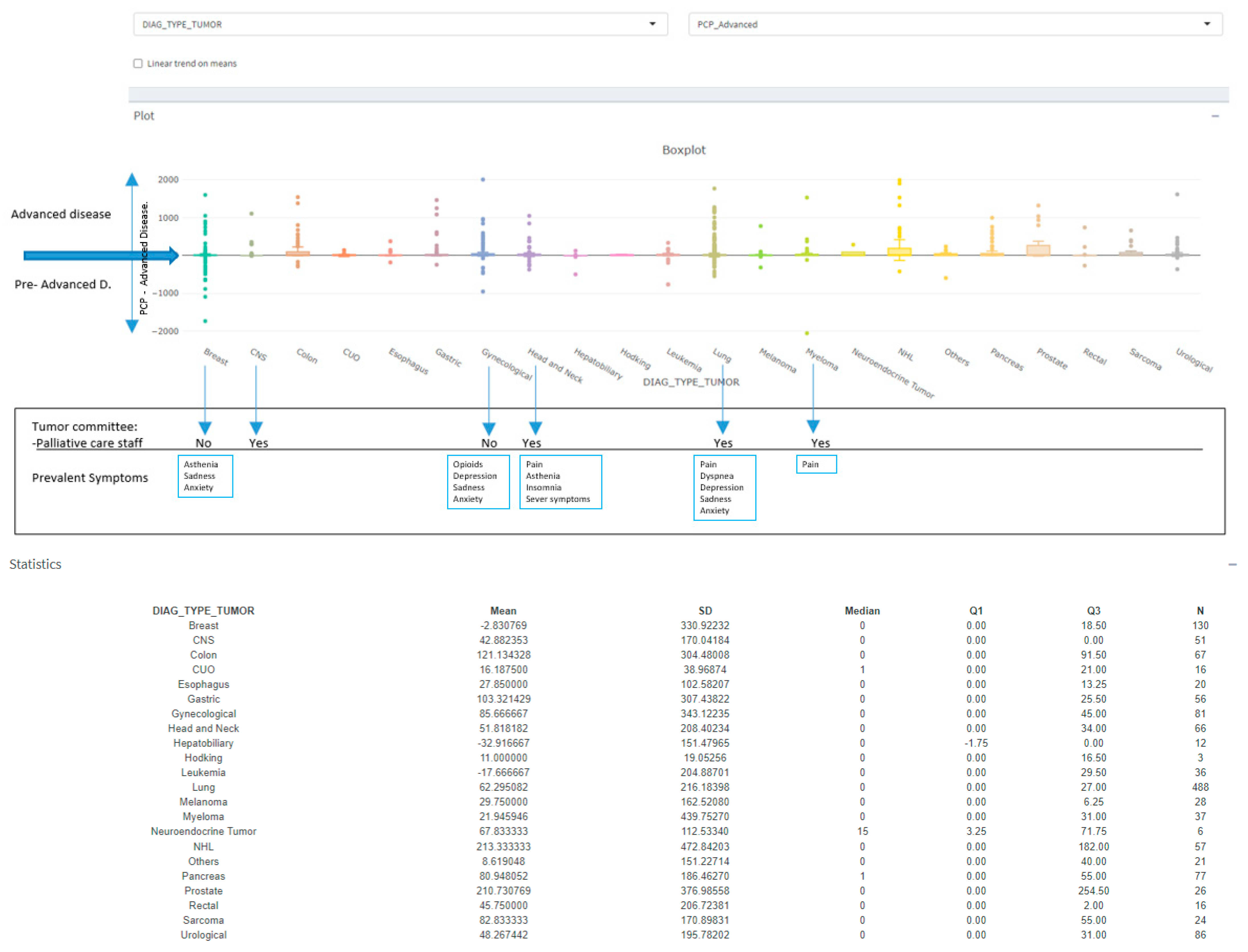
- Pain management: registration globally occurs in 98.71%, being positive in 82% of cases. Of the positive cases, 56.9% received opioids before their last hospitalization, and this rose to 79.8% during their last hospitalization. By tumor type, the prevalence of pain registration (in absolute numbers) has been lung, leukemia, NHL, digestive, gynecological, head and neck, and myeloma. However, in percentages (with respect to the total number of cases of each same tumor), the positive records for pain were similar for all types of tumors and their value ranges between 80% and 90% (see Figure S2).
- (b)
- Respiratory symptoms: For dyspnea, the differences between groups are also significant. Dyspnea registration: PCP 95.94% vs. non-PCP 90.94% (p < 0.001). Positive dyspnea records: PCP 62.5% vs. non-PCP 61.0%.
- (c)
- Psycho-emotional symptoms: Psycho-emotional symptoms (insomnia, anxiety, sadness, and depression) double and even triple their records and the positive register, when patients are in the PCP group. For anxiety registration: PCP 68.7% vs. non-PCP 34.6% (p < 0.001). Positive anxiety records: PCP 54.6% vs. non-PCP 29.8%. Figure S3 shows the differences by type of tumor.
- (d)
- Severe symptoms: The percentage of severe symptoms recorded did not show significant differences. In the Yes-PCP group, it was 36.9% vs. 33.5% in the No-PCP group. However, we observed differences in distribution: the Yes-PCP group had a higher proportion of disabling complications (brain metastases, spinal cord compression, and vertebral crush). Table 1 shows the complete list of symptoms recorded in each group.
4. Discussion
4.1. Key Results
4.2. Definition of AD in Hematology
4.3. Management Differences by Specialty
4.4. Committee Participation Effects
4.5. Research Implications
4.6. Generalizability
4.7. Others Comments
5. Conclusions
5.1. Clinical Recommendations
5.2. Implementation Considerations
Supplementary Materials
Author Contributions
Funding
Institutional Review Board Statement
Informed Consent Statement
Data Availability Statement
Acknowledgments
Conflicts of Interest
References
- Ferrell, B.R.; Temel, J.S.; Temin, S.; Alesi, E.R.; Balboni, T.A.; Basch, E.M.; Firn, J.I.; Paice, J.A.; Peppercorn, J.M.; Phillips, T.; et al. Integration of Palliative Care Into Standard Oncology Care: American Society of Clinical Oncology Clinical Practice Guideline Update. J. Clin. Oncol. 2017, 35, 96–112. [Google Scholar] [CrossRef] [PubMed]
- Ferrell, B.R.; Firn, J.I.; Temin, S.; Sanders, J.J. Palliative Care for Patients With Cancer: ASCO Guideline Clinical Insights. JCO Oncol. Pract. 2024, 20, 1304–1307. [Google Scholar] [CrossRef] [PubMed]
- WHO. Definition of Palliative Care. Available online: https://www.who.int/es/news-room/fact-sheets/detail/palliative-care (accessed on 1 July 2025).
- Knaul, F.M.; Farmer, P.E.; Krakauer, E.L.; De Lima, L.; Bhadelia, A.; Kwete, X.J.; Arreola-Ornelas, H.; Gómez-Dantés, O.; Rodriguez, N.M.; Alleyne, G.A.O.; et al. Alleviating the access abyss in palliative care and pain relief—An imperative of universal health coverage: The Lancet Commission report. Lancet 2018, 391, 1391–1454, Erratum in Lancet 2018, 391, 2212. [Google Scholar] [CrossRef] [PubMed]
- Radbruch, L.; De Lima, L.; Knaul, F.; Wenk, R.; Ali, Z.; Bhatnaghar, S.; Blanchard, C.; Bruera, E.; Buitrago, R.; Burla, C.; et al. Redefining Palliative Care—A New Consensus-Based Definition. J. Pain Symptom Manag. 2020, 60, 754–764. [Google Scholar] [CrossRef] [PubMed] [PubMed Central]
- Ferrell, B.; Chung, V.; Hughes, M.T.; Koczywas, M.; Azad, N.S.; Ruel, N.H.; Knight, L.; Cooper, R.S.; Smith, T.J. A Palliative Care Intervention for Patients on Phase 1 Studies. J. Palliat. Med. 2021, 24, 846–856. [Google Scholar] [CrossRef] [PubMed] [PubMed Central]
- Sedhom, R.; Ferrell, B.; Ruel, N.; Koczywas, M.; Chung, V.; Smith, T.J. Using Patient-Reported Outcomes to Describe the Patient Experience on Phase I Clinical Trials. JNCI Cancer Spectr. 2020, 4, pkaa067. [Google Scholar] [CrossRef] [PubMed] [PubMed Central]
- Earle, C.C.; Park, E.R.; Lai, B.; Weeks, J.C.; Ayanian, J.Z.; Block, S. Identifying potential indicators of the quality of end-of-life cancer care from administrative data. J. Clin. Oncol. 2003, 21, 1133–1138. [Google Scholar] [CrossRef] [PubMed]
- Earle, C.C.; Neville, B.A.; Landrum, M.B.; Ayanian, J.Z.; Block, S.D.; Weeks, J.C. Trends in the aggressiveness of cancer care near the end of life. J. Clin. Oncol. 2004, 22, 315–321. [Google Scholar] [CrossRef] [PubMed]
- Earle, C.C.; Neville, B.A.; Landrum, M.B.; Souza, J.M.; Weeks, J.C.; Block, S.D.; Grunfeld, E.; Ayanian, J.Z. Evaluating claims-based indicators of the intensity of end-of-life cancer care. Int. J. Qual. Health Care 2005, 17, 505–509. [Google Scholar] [CrossRef] [PubMed]
- Earle, C.C.; Landrum, M.B.; Souza, J.M.; Neville, B.A.; Weeks, J.C.; Ayanian, J.Z. Aggressiveness of cancer care near the end of life: Is it a quality-of-care issue? J. Clin. Oncol. 2008, 26, 3860–3866, Erratum in J. Clin Oncol. 2011, 29, 4472. [Google Scholar] [CrossRef] [PubMed] [PubMed Central]
- Hui, D.; Didwaniya, N.; Vidal, M.; Shin, S.H.; Chisholm, G.; Roquemore, J.; Bruera, E. Quality of end-of-life care in patients with hematologic malignancies: A retrospective cohort study. Cancer 2014, 120, 1572–1578. [Google Scholar] [CrossRef] [PubMed] [PubMed Central]
- Hui, D.; Paiva, C.E.; Del Fabbro, E.G.; Steer, C.; Naberhuis, J.; Van De Wetering, M.; Fernandez-Ortega, P.; Morita, T.; Suh, S.Y.; Bruera, E.; et al. Prognostication in advanced cancer: Update and directions for future research. Support. Care Cancer 2019, 27, 1973–1984. [Google Scholar] [CrossRef] [PubMed] [PubMed Central]
- Barón-Duarte, F.J.; Rodríguez-Calvo, M.S.; Amor-Pan, J.R. La agresividad terapéutica y la oncología líquida. Therapeutic ag-gressiveness and liquid oncology. Cuad. Bioet. 2017, 28, 71–81. [Google Scholar] [PubMed]
- Pétriz, L.; Vidal, A.; Germà, J.; Loureiro, E.; Muniesa, J.; Ferro, T. A retrospective cohort study of onco-hematologic inpatients with SACT at the end of life in a single cancer institution: Differences between solid tumors and hematological neoplasms. J. Health Qual. Res. 2025, 41, 101160. [Google Scholar] [CrossRef] [PubMed]
- Pétriz, L.; Asensio, E.; Muniesa, J.; Briculle, R.; Serrano, G.; Ferro, T. Estudio de variables para mejorar los indicadores y su disponibilidad en relacion a la participación de cuidados paliativos en onco-hematologia. (Study of variables to im-prove the indicators and their availability in relation to the participation of palliative care in onco-hematology). In Proceedings of the Communication to SECA congress: XXXIX Congreso de la Sociedad Española de Calidad Asistencial, Murcia, Spain, 25 October 2023. [Google Scholar]
- Wedding, U. Palliative care of patients with haematological malignancies: Strategies to overcome difficulties via integrated care. Am. J. Med. Sci. 2021, 2, e746–e753. [Google Scholar] [CrossRef] [PubMed]
- Auret, K.; Bulsara, C.; Joske, D. Australasian haematologist referral patterns to palliative care: Lack of consensus on when and why. Intern. Med. J. 2003, 33, 566–571. [Google Scholar] [CrossRef] [PubMed]
- Odejide, O.O.; Cronin, A.M.; Earle, C.C.; Tulsky, J.A.; Abel, G.A. Why are patients with blood cancers more likely to die without hospice? Cancer 2017, 123, 3377–3384. [Google Scholar] [CrossRef] [PubMed] [PubMed Central]
- LeBlanc, T.W.; El-Jawahri, A. When and why should patients with hematologic malignancies see a palliative care specialist? Hematol. Am. Soc. Hematol. Educ. Program. 2015, 2015, 471–478. [Google Scholar] [CrossRef] [PubMed]
- McCaughan, D.; Roman, E.; Smith, A.G.; Garry, A.C.; Johnson, M.J.; Patmore, R.D.; Howard, M.R.; Howell, D.A. Palliative care specialists’ perceptions concerning referral of haematology patients to their services: Findings from a qualitative study. BMC Palliat. Care 2018, 17, 33. [Google Scholar] [CrossRef] [PubMed] [PubMed Central]
- Hochman, M.J.; Yu, Y.; Wolf, S.P.; Samsa, G.P.; Kamal, A.H.; LeBlanc, T.W. Comparing the Palliative Care Needs of Patients With Hematologic and Solid Malignancies. J. Pain Symptom Manag. 2018, 55, 82–88.e1. [Google Scholar] [CrossRef] [PubMed] [PubMed Central]
- Bakitas, M.; Lyons, K.D.; Hegel, M.T.; Balan, S.; Brokaw, F.C.; Seville, J.; Hull, J.G.; Li, Z.; Tosteson, T.D.; Byock, I.R.; et al. Effects of a palliative care intervention on clinical outcomes in patients with advanced cancer: The Project ENABLE II randomized controlled trial. JAMA 2009, 302, 741–749. [Google Scholar] [CrossRef] [PubMed] [PubMed Central]
- Reeve, B.B.; Mitchell, S.A.; Dueck, A.C.; Basch, E.; Cella, D.; Reilly, C.M.; Minasian, L.M.; Denicoff, A.M.; O’Mara, A.M.; Fisch, M.J.; et al. Recommended patient-reported core set of symptoms to measure in adult cancer treatment trials. J. Natl. Cancer Inst. 2014, 106, dju129. [Google Scholar] [CrossRef] [PubMed] [PubMed Central]
- Kripp, M.; Willer, A.; Schmidt, C.; Pilz, L.R.; Gencer, D.; Buchheidt, D.; Hochhaus, A.; Hofmann, W.-K.; Hofheinz, R.-D. Patients with malignant hematological disorders treated on a palliative care unit: Prognostic impact of clinical factors. Ann. Hematol. 2013, 93, 317–325. [Google Scholar] [CrossRef] [PubMed]
- Johnsen, A.T.; Tholstrup, D.; Petersen, M.A.; Pedersen, L.; Groenvold, M. Health related quality of life in a nationally representative sample of haematological patients. Eur. J. Haematol. 2009, 83, 139–148. [Google Scholar] [CrossRef] [PubMed] [PubMed Central]
- Moreno-Alonso, D.; Porta-Sales, J.; Monforte-Royo, C.; Trelis-Navarro, J.; Sureda-Balarí, A.; De Sevilla-Ribosa, A.F. Palliative care in patients with haematological neoplasms: An integrative systematic review. Palliat. Med. 2017, 32, 79–105. [Google Scholar] [CrossRef] [PubMed]
- Neuss, M.N.; Feussner, J.R.; DeLong, E.R.; Cohen, H.J. A Quantitative analysis of palliative care decisions in acute nonlymphocytic leukemia. J. Am. Geriatr. Soc. 1987, 35, 125–131. [Google Scholar] [CrossRef] [PubMed]
- Subirana, I.; Sanz, H.; Vila, J. Building Bivariate Tables: The compareGroups Package for R. J. Stat. Softw. 2014, 57, 1–16. [Google Scholar] [CrossRef]
- Subirana, I.; Sanz, H.; Vila, J.; Lucas, G.; Giménez, D. CompareGroups: Descriptive Analysis by Group’s Package. Version 4.2.0. Available online: https://CRAN.R-project.org/package=compareGroups (accessed on 19 August 2025).
- Fontecha-Gómez, B.J.; Amblàs-Novellas, J.; Betancor-Santana, É.; Rexach-Cano, L.; Ugarte, M.I.; López-Pérez, A.; Planas, K.; Jiménez, N.G.; Floriano, R.C.; García-Fortea, C.; et al. Protocolo territorial de adecuación de la intensidad terapéutica. Área Metropolitana Sur de Barcelona. Rev. Esp. Geriatr. Gerontol. 2018, 53, 217–222. [Google Scholar] [CrossRef]
- Hui, D.; Bansal, S.; Park, M.; Reddy, A.; Cortes, J.; Fossella, F.; Bruera, E. Differences in attitudes and beliefs toward end-of-life care between hematologic and solid tumor oncology specialists. Ann. Oncol. 2015, 26, 1440–1446. [Google Scholar] [CrossRef] [PubMed] [PubMed Central]
- Odejide, O.O.; Uno, H.; Murillo, A.; Tulsky, J.A.; Abel, G.A. Goals of care discussions for patients with blood cancers: Association of person, place, and time with end-of-life care utilization. Cancer 2019, 126, 515–522. [Google Scholar] [CrossRef] [PubMed] [PubMed Central]
- Gebel, C.; Ditscheid, B.; Meissner, F.; Slotina, E.; Kruschel, I.; Marschall, U.; Wedding, U.; Freytag, A. Utilization and quality of palliative care in patients with hematological and solid cancers: A population-based study. J. Cancer Res. Clin. Oncol. 2024, 150, 191. [Google Scholar] [CrossRef] [PubMed] [PubMed Central]
- Gebel, C.; Basten, J.; Kruschel, I.; Ernst, T.; Wedding, U. Knowledge, feelings, and willingness to use palliative care in cancer patients with hematologic malignancies and solid tumors: A prospective, cross-sectional study in a comprehensive cancer center in Germany. Support. Care Cancer 2023, 31, 445. [Google Scholar] [CrossRef] [PubMed] [PubMed Central]
- Bakitas, M.A.; Tosteson, T.D.; Li, Z.; Lyons, K.D.; Hull, J.G.; Li, Z.; Dionne-Odom, J.N.; Frost, J.; Dragnev, K.H.; Hegel, M.T.; et al. Early Versus Delayed Initiation of Concurrent Palliative Oncology Care: Patient Outcomes in the ENABLE III Randomized Controlled Trial. J. Clin. Oncol. 2015, 33, 1438–1445. [Google Scholar] [CrossRef] [PubMed] [PubMed Central]
- El-Jawahri, A.; Nelson, A.M.; Gray, T.F.; Lee, S.J.; LeBlanc, T.W. Palliative and End-of-Life Care for Patients With Hematologic Malignancies. J. Clin. Oncol. 2020, 38, 944–953. [Google Scholar] [CrossRef] [PubMed] [PubMed Central]
- Kongtim, P.; Hasan, O.; Perez, J.M.R.; Varma, A.; Wang, S.A.; Patel, K.P.; Chen, J.; Rondon, G.; Srour, S.; Bashir, Q.; et al. Novel Disease Risk Model for Patients with Acute Myeloid Leukemia Receiving Allogeneic Hematopoietic Cell Transplantation. Biol. Blood Marrow Transplant. 2020, 26, 197–203. [Google Scholar] [CrossRef]
- Elliott, E.; Watson, T.; Singh, D.; Wong, C.; Lo, S.S. Outcomes of Specialty Palliative Care Interventions for Patients With Hematologic Malignancies: A Systematic Review. J. Pain Symptom Manag. 2021, 62, 863–875. [Google Scholar] [CrossRef] [PubMed]




| Documented Variable Registration (log) Value Register: Yes | All (1681) N (%) | No PCP (676) N (%) | Yes PCP (1005) N (%) | p-Value |
|---|---|---|---|---|
| CLINICS FACTORS | ||||
| SEX (biologic) | 0.182 | |||
| -Male | 999 (59.4%) | 416 (61.4%) | 583 (58.1%) | |
| -Female | 682 (40.6%) | 261 (38.6%) | 421 (41.9%) | 0.182 |
| AGE: | ||||
| -current age at death (range:18–98 y) | 65.5 (12.3) | 67.0 (11.8) | 64.6 (12.5) | <0.001 |
| >65 years old | 940 (55.9%) | 414 (61.2%) | 526 (52.4%) | <0.001 |
| ECOG | <0.001 | |||
| 0 | 70 (7.98%) | 46 (13.9%) | 24 (4.40%) | |
| 1 | 390 (44.5%) | 164 (49.4%) | 226 (41.5%) | |
| 2 | 321 (36.6%) | 96 (28.9%) | 225 (41.3%) | |
| 3 | 86 (9.81%) | 24 (7.23%) | 62 (11.4%) | |
| 4 | 10 (1.14%) | 2 (0.60%) | 8 (1.47%) | |
| Comorbidity >2 | 850 (60.3%) | 362 (63.3%) | 488 (58.2%) | 0.065 |
| BODY MASS INDEX (BMI) | 25.0 (5.18) | 25.9 (5.35) | 24.4 (4.97) | <0.001 |
| BMI by categories: | 0.031 | |||
| -Underweight | 41 (6.29%) | 13 (4.89%) | 28 (7.25%) | |
| -Normal weight | 361 (55.4%) | 133 (50.0%) | 228 (59.1%) | |
| -Overweight | 169 (25.9%) | 77 (28.9%) | 92 (23.8%) | |
| -Obesity | 74 (11.3%) | 39 (14.7%) | 35 (9.07%) | |
| -Morbid obesity | 7 (1.07%) | 4 (1.50%) | 3 (0.78%) | |
| PROGESSION DISEASE | 993 (59.6%) | 335 (50.0%) | 658 (66.1%) | <0.001 |
| ADVANCED DISEASE (AD) | 1308 (77.8%) | 445 (65.7%) | 863 (86.0%) | <0.001 |
| SCHEMA THERAPEUTIC: | ||||
| -Debut | 351 (20.9%) | 180 (26.6%) | 171 (17.0%) | <0.001 |
| -Change | 369 (22.0%) | 132 (19.5%) | 237 (23.6%) | 0.053 |
| -Continuation | 823 (49.0%) | 307 (45.3%) | 516 (51.4%) | 0.017 |
| TRIAL | 135 (8.07%) | 60 (8.90%) | 75 (7.51%) | 0.349 |
| LEVEL THERAPEUTIC INTERVENTION (LTI) | ||||
| -LTI informed at admission | 1372 (82.5%) | 499 (74.9%) | 873 (87.5%) | <0.001 |
| -LTI coherence intervention | 1017 (60.5%) | 312 (46.1%) | 705 (70.2%) | <0.001 |
| -ICU admission | 196 (11.7%) | 155 (22.9%) | 41 (4.08%) | <0.001 |
| -Intubation | 46 (2.74%) | 37 (5.47%) | 9 (0.90%) | <0.001 |
| LAST MONTH EMERGENCIES | 1390 (82.7%) | 563 (83.2%) | 827 (82.4%) | 0.561 |
| SINGS/SYMPTOMS | ||||
| PAIN log | 1661 (98.8%) | 660 (97.5%) | 1001 (99.7%) | <0.001 |
| Pain: Yes | 1404 (83.6%) | 532 (78.8%) | 872 (86.9%) | <0.001 |
| PRIOR ADMISION_ANALGESIA log | 1427 (84.9%) | 520 (76.8%) | 907 (90.3%) | <0.001 |
| Prior analgesia: Yes | 1291 (77.9%) | 455 (68.5%) | 836 (84.1%) | <0.001 |
| ANALGESIA_ON ADMISION log | 1278 (76.0%) | 493 (72.8%) | 785 (78.2%) | 0.014 |
| Analgesia on admission: Yes | 1181 (72.1%) | 454 (69.3%) | 727 (74.0%) | 0.084 |
| PRIOR ADMISION _OPIOIDS log | 1039 (61.8%) | 308 (45.5%) | 731 (72.8%) | <0.001 |
| Prior opioids: Yes | 837 (51.2%) | 214 (32.8%) | 623 (63.4%) | <0.001 |
| OPIOIDS_ON ADMISION log | 1304 (77.6%) | 485 (71.6%) | 819 (81.6%) | <0.001 |
| Opioids on admission: Yes | 1241 (76.1%) | 451 (69.2%) | 790 (80.8%) | <0.001 |
| DYSPNEA log | 1581 (94.1%) | 618 (91.3%) | 963 (95.9%) | <0.001 |
| Dyspnea Yes | 1073 (64.2%) | 430 (64.1%) | 643 (64.2%) | 0.001 |
| ASTHENIA log | 1491 (88.7%) | 546 (80.6%) | 945 (94.1%) | <0.001 |
| Asthenia Yes | 1437 (86.0%) | 520 (77.4%) | 917 (91.8%) | <0.001 |
| INSOMNIA log | 936 (55.7%) | 240 (35.5%) | 696 (69.3%) | <0.001 |
| Insomnia Yes | 764 (45.8%) | 203 (30.3%) | 561 (56.2%) | <0.001 |
| DEPRESSION log | 448 (26.7%) | 148 (21.9%) | 300 (29.9%) | <0.001 |
| Depression Yes | 321 (19.3%) | 106 (15.9%) | 215 (21.7%) | 0.002 |
| ENDICOTT TEST log | 292 (17.4%) | 16 (2.36%) | 276 (27.5%) | <0.001 |
| ENDICOTT Positive | 24 (1.45%) | 0 (0.00%) | 24 (2.44%) | <0.001 |
| SADNESS log | 645 (38.4%) | 110 (16.2%) | 535 (53.3%) | <0.001 |
| Sadness Yes | 547 (33.0%) | 98 (14.7%) | 449 (45.3%) | <0.001 |
| ANXIETY log | 947 (56.3%) | 260 (38.4%) | 687 (68.4%) | <0.001 |
| Anxiety Yes | 766 (46.0%) | 217 (32.4%) | 549 (55.2%) | <0.001 |
| SEVERE SYMPTOMS log | 1225 (72.9%) | 474 (70.0%) | 751 (74.8%) | 0.035 |
| Severe Symptoms Yes | 541 (35.5%) | 200 (33.5%) | 341 (36.9%) | 0.377 |
| SEVERE SYMPTOM TYPES: | 0.028 | |||
| -Brain involvement | 215 (40.1%) | 71 (36.2%) | 144 (42.4%) | |
| -Carcinomatosis and effusion (Pleural pericardial or peritoneal) | 111 (20.73%) | 37 (18.85%) | 74 (21.78%) | |
| -Spine Compression | 49 (9.14%) | 12 (6.12%) | 37 (10.9%) | |
| -Severe acute respiratory failure | 30 (5.60%) | 15 (7.65%) | 15 (4.41%) | |
| -Carcinomatous lymphangitis | 14 (2.61%) | 6 (3.06%) | 8 (2.35%) | |
| -Septic Shock | 9 (1.68%) | 5 (2.55%) | 4 (1.18%) | |
| -Acute hemorrhage | 16 (2.99%) | 10 (5.10%) | 6 (1.76%) | |
| -Vertebral crush (M1) | 7 (1.31%) | 1 (0.51%) | 6 (1.76%) | |
| -Vena Cava Compression Synd. | 3 (0.56%) | 2 (1.02%) | 1 (0.29%) | |
| -Acute lung edema | 1 (0.19%) | 1 (0.51%) | 0 (0.00%) | |
| -Others | 81 (15.1%) | 36 (18.4%) | 45 (13.2%) | |
| TRANSFUSIONS log | 1461 (86.9%) | 576 (85.1%) | 885 (88.1%) | 0.079 |
| Transfusions Yes | 998 (60.0%) | 412 (61.4%) | 586 (59.0%) | 0.014 |
| TRANSFUSED BAGS (average—SD) | 9.35 (16.0) | 12.7 (19.6) | 6.91 (12.1) | <0.001 |
| INFECTION log | 1492 (88.8%) | 595 (87.9%) | 897 (89.3%) | 0.397 |
| Infection Yes | 971 (58.7%) | 441 (66.4%) | 529 (53.3%) | <0.001 |
| HEMORRHAGE log | 1169 (69.5%) | 454 (67.1%) | 715 (71.2%) | 0.078 |
| Hemorrhage Yes | 393 (24.0%) | 176 (26.7%) | 215 (21.9%) | 0.009 |
| LABORATORY: | ||||
| -Hemoglobin (gr/dL) | 10.6 (2.01) | 10.4 (2.13) | 10.8 (1.92) | 0.004 |
| -Platelets (×109/L) | 253 (310) | 222 (325) | 272 (298) | 0.005 |
| -Albumin (gr/L) | 33.8 (7.22) | 33.2 (7.38) | 34.1 (7.11) | 0.148 |
| -LDH (ukat/Ll) | 512 (712) | 534 (720) | 496 (706) | 0.571 |
| PSICHO-SOCIAL PROGRAM (PSOP) | 1128 (67.3%) | 124 (18.5%) | 1004 (100%) | <0.001 |
| Summary Descriptive | Solid Tumor by Groups of ‘PCP’ | Hematological Malignances by Groups of ‘PCP’ | ||||
|---|---|---|---|---|---|---|
| PCP No | PCP Yes | p-Value | PCP No | PCP Yes | p-Value | |
| N = 393 (31.8%) | N = 842 (68.2%) | N = 284 (63.7%) | N = 162 (36.3%) | |||
| PAIN log | 387 (98.5%) | 841 (99.9%) | 0.005 | 273 (96.1%) | 160 (98.8%) | 0.147 |
| Prior Analgesia log | 306 (77.9%) | 769 (91.3%) | <0.001 | 214 (75.4%) | 138 (85.2%) | 0.020 |
| Analgesia on admission log | 266 (67.7%) | 660 (78.4%) | <0.001 | 227 (79.9%) | 125 (77.2%) | 0.569 |
| Prior Opioids log | 187 (47.6%) | 624 (74.1%) | <0.001 | 121 (42.6%) | 107 (66.0%) | <0.001 |
| Opioids on admission log | 290 (73.8%) | 702 (83.4%) | <0.001 | 195 (68.7%) | 117 (72.2%) | 0.496 |
| Dyspnea log | 360 (91.6%) | 807 (95.8%) | 0.004 | 258 (90.8%) | 156 (96.3%) | 0.051 |
| Asthenia log | 322 (81.9%) | 795 (94.4%) | <0.001 | 224 (78.9%) | 150 (92.6%) | <0.001 |
| Insomnia log | 170 (43.3%) | 603 (71.6%) | <0.001 | 70 (24.6%) | 93 (57.4%) | <0.001 |
| Depression log | 91 (23.2%) | 252 (29.9%) | 0.016 | 57 (20.1%) | 48 (29.6%) | 0.030 |
| ENDICOTT log | 12 (3.05%) | 232 (27.6%) | <0.001 | 4 (1.41%) | 44 (27.2%) | <0.001 |
| Sadness log | 71 (18.1%) | 462 (54.9%) | <0.001 | 39 (13.7%) | 73 (45.1%) | <0.001 |
| Anxiety log | 155 (39.4%) | 589 (70.0%) | <0.001 | 105 (37.0%) | 98 (60.5%) | <0.001 |
| Severs Symptom log | 270 (68.7%) | 643 (76.4%) | 0.005 | 204 (71.8%) | 108 (66.7%) | 0.300 |
| Transfusion log | 327 (84.1%) | 741 (88.9%) | 0.006 | 249 (88.3%) | 145 (89.5%) | 0.843 |
| Transfused bags (*) | 6.39 (11.1) | 9.29 (16.5) | 0.040 | 14.7 (20.4) | 6.95 (10.6) | 0.002 |
| Infections log | 340 (86.5%) | 754 (89.5%) | 0.143 | 255 (89.8%) | 143 (88.3%) | 0.735 |
| Hemorrhages log | 242 (61.6%) | 604 (71.7%) | <0.001 | 212 (74.6%) | 111 (68.5%) | 0.200 |
| Advanced disease | 316 (80.4%) | 769 (91.3%) | <0.001 | 129 (45.4%) | 94 (58.0%) | <0.001 |
| Intubation | 9 (2.29%) | 6 (0.71%) | 0.025 | 28 (9.86%) | 3 (1.85%) | 0.003 |
| ICU: admission ICU: death | 62 (15.8%) 52 (13.3%) | 37 (3.44%) 20 (2.38%) | <0.001 | 122 (43.0%) 103 (36.5%) | 12 (7.41%) 9 (5.59%) | <0.001 |
| Resuscitation | 1 (0.25%) | 1 (0.12%) | 1.000 | --- | --- | --- |
| Last month emergencies | 363 (92.4%) | 703 (83.5%) | <0.001 | 200 (70.4%) | 124 (76.5%) | 0.520 |
| If visits: How many visits? | 0.911 | 0.780 | ||||
| 1 | 221 (61.7%) | 424 (61.0%) | 134 (68.0%) | 84 (68.9%) | ||
| 2 | 105 (29.3%) | 212 (30.5%) | 49 (24.9%) | 27 (22.1%) | ||
| 3 | 30 (8.38%) | 49 (7.05%) | 13 (6.60%) | 11 (9.02%) | ||
| 4 | 1 (0.28%) | 5 (0.72%) | 1 (0.51%) | 0 (0.00%) | ||
| 5 | 1 (0.28%) | 3 (0.43%) | --- | --- | ||
| 6 | 0 (0.00%) | 1 (0.14%) | --- | --- | ||
| 7 | 0 (0.00%) | 1 (0.14%) | --- | --- | ||
| N/D | 5 (1.37%) | 8 (1.13%) | 3 (1.50%) | 2 (1.61%) | ||
| PCP < 3 d | --- | 243 (28.9%) | --- | --- | 49 (30.4%) | --- |
| PSOP | 67 (17.0%) | 842 (100%) | <0.001 | 57 (20.4%) | 162 (100%) | <0.001 |
Disclaimer/Publisher’s Note: The statements, opinions and data contained in all publications are solely those of the individual author(s) and contributor(s) and not of MDPI and/or the editor(s). MDPI and/or the editor(s) disclaim responsibility for any injury to people or property resulting from any ideas, methods, instructions or products referred to in the content. |
© 2025 by the authors. Licensee MDPI, Basel, Switzerland. This article is an open access article distributed under the terms and conditions of the Creative Commons Attribution (CC BY) license (https://creativecommons.org/licenses/by/4.0/).
Share and Cite
Pétriz, L.; Asensio, E.; Loureiro, E.; Muniesa, J.; Serrano, G.; Ferro, T. Role of Palliative Care in Onco-Hematology Retrospective Observational Cohort Study in Deceased In-Hospital Patients with SACT at the End of Life: Experience with Real-World Data from a Cancer Monographic Institution. Cancers 2025, 17, 3467. https://doi.org/10.3390/cancers17213467
Pétriz L, Asensio E, Loureiro E, Muniesa J, Serrano G, Ferro T. Role of Palliative Care in Onco-Hematology Retrospective Observational Cohort Study in Deceased In-Hospital Patients with SACT at the End of Life: Experience with Real-World Data from a Cancer Monographic Institution. Cancers. 2025; 17(21):3467. https://doi.org/10.3390/cancers17213467
Chicago/Turabian StylePétriz, Lourdes, Esther Asensio, Eva Loureiro, Joan Muniesa, Gala Serrano, and Tarsila Ferro. 2025. "Role of Palliative Care in Onco-Hematology Retrospective Observational Cohort Study in Deceased In-Hospital Patients with SACT at the End of Life: Experience with Real-World Data from a Cancer Monographic Institution" Cancers 17, no. 21: 3467. https://doi.org/10.3390/cancers17213467
APA StylePétriz, L., Asensio, E., Loureiro, E., Muniesa, J., Serrano, G., & Ferro, T. (2025). Role of Palliative Care in Onco-Hematology Retrospective Observational Cohort Study in Deceased In-Hospital Patients with SACT at the End of Life: Experience with Real-World Data from a Cancer Monographic Institution. Cancers, 17(21), 3467. https://doi.org/10.3390/cancers17213467

