Using Airborne LiDAR and QuickBird Data for Modelling Urban Tree Carbon Storage and Its Distribution—A Case Study of Berlin
Abstract
:1. Introduction
2. Material and Methods
2.1. Study Area
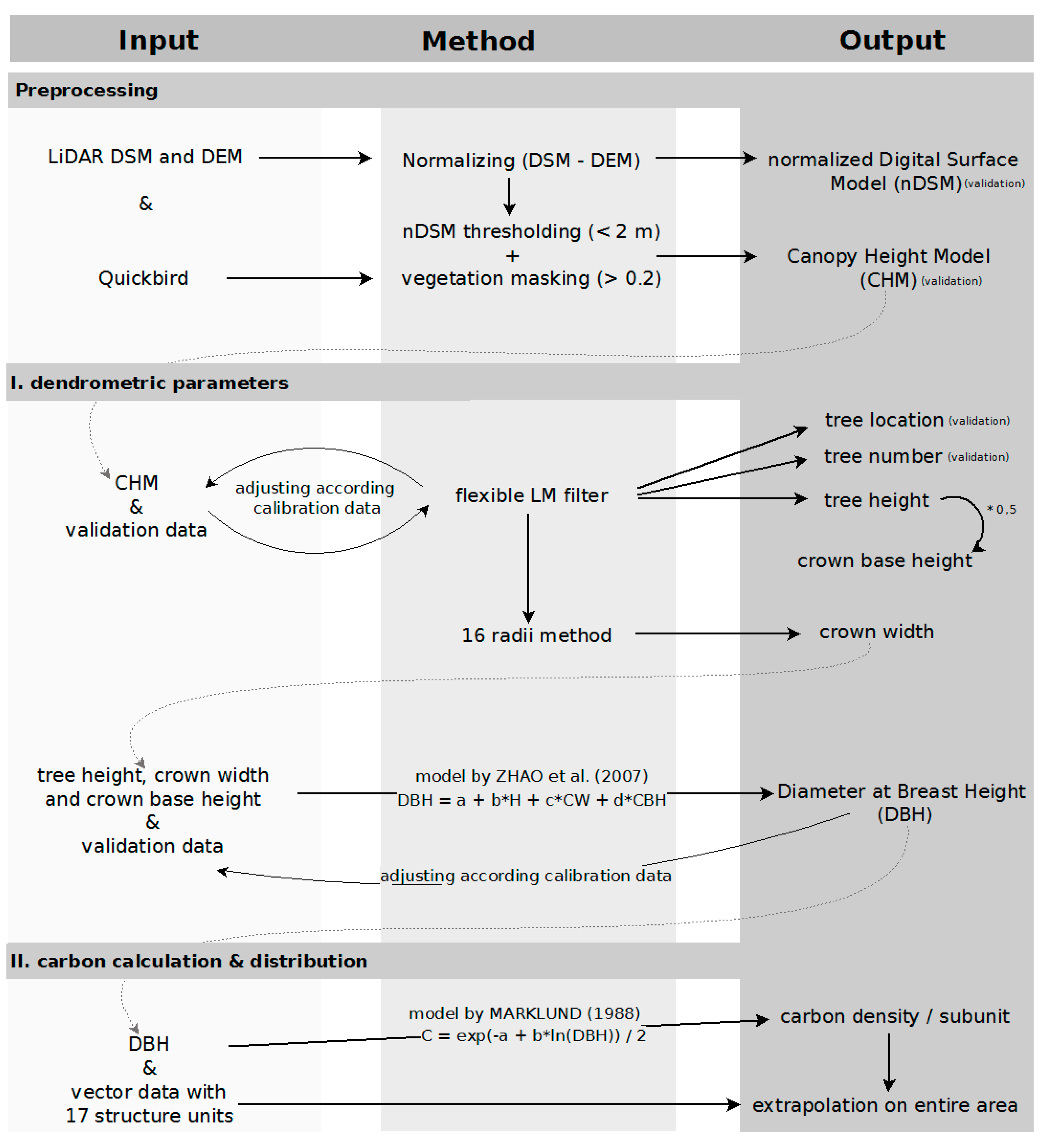
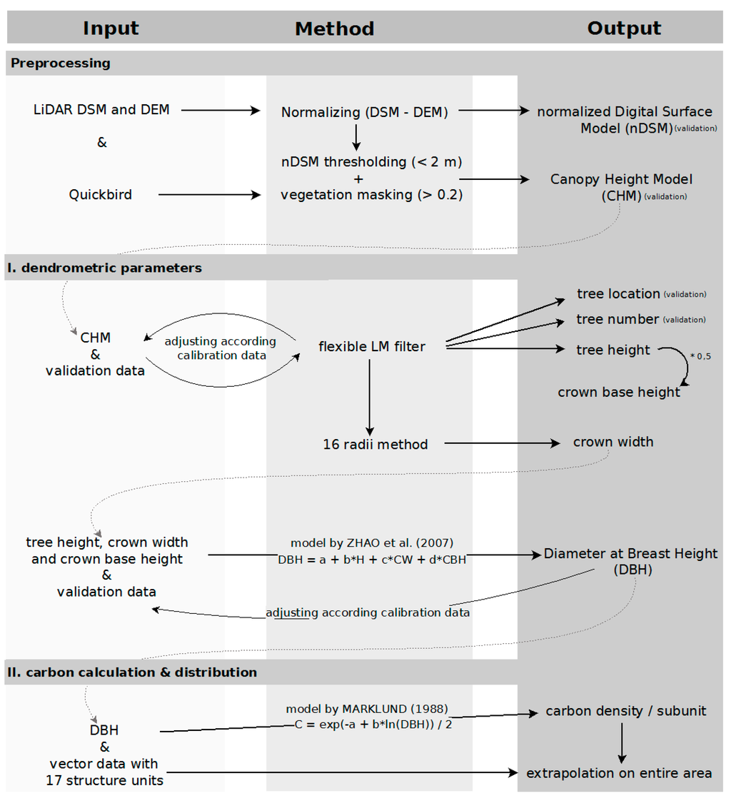
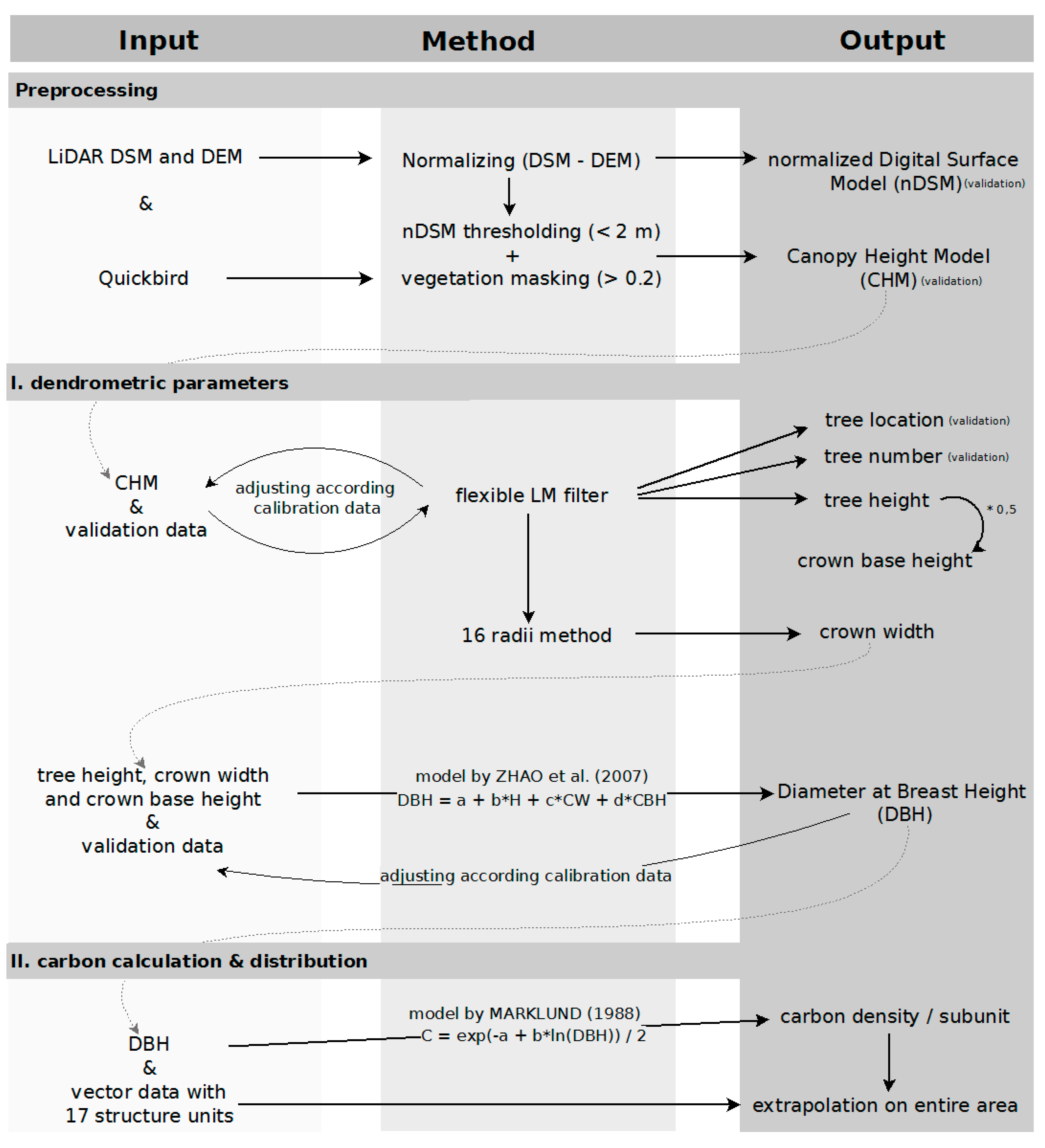
2.2. Data and Preprocessing
| Building Type | Abb | Structure Type | Area | 
|---|---|---|---|
| Structure types in predominantly residential use | |||
| Block-edge development (1850–1930) | S1 | Late 19th-century block development with wings and rear buildings | 16.7% | 
| S2 | Late 19th-century block-edge development with few wings and rear buildings | 1.2% | |
| S3 | Late 19th-century block-edge development with major changes | 5.5% | |
| S4 | 1920s and 1930s block-edge development with major changes | 2.8% | |
| Row & high-rise development (1950–present) | S5 | 1950s and later row development | 3.8% | 
| S6 | Postwar high-rise development | 0.1% | |
| S7 | 1980s and 1990s block-edge and row development in East Berlin | 5.5% | |
| S8 | Compact high urban living development of the 1990s | 0.7% | |
| Development with gardens | S9 | Low Buildings with yards | 2.6% | 
| S10 | Villa development with park-like gardens | 0.2% | |
| Structure types in predominantly commercial, services, small business & industrial use | |||
| S11 | Development with commercial and service use | 3.9% | |
| S12 | Low development with small business and industrial use | 4.1% | |
| S13 | Heavily built-up with small business and industrial use | 0.8% | |
| S14 | Development with public facilities and special use, traffic areas without streets and building lots | 13.3% | |
| private space 61.3% | |||
| Green spaces & streets | |||
| S15 | Green spaces | 15.5% | |
| S16 | Streets | 23.2% | |
| public space | 38.7% | ||

| Imagery | Details | |
|---|---|---|
| Airborne LiDAR - digital surface model (DSM) - digital terrain model (DTM) | Sensor | ALTM Gemini | 
| Acquired | wintertime 07/08 (leaf-off) | |
| Point density | DSM: 4 points/m2 | |
| DTM: 1 point/m2 | ||
| Swath width | 0–50° | |
| Wavelength | 1064 nm | |
| QuickBird satellite - multispectral image - panchromatic image | Sensor | BGIS 2000 | 
| Acquired | May 2009 (leaf-on) | |
| Spatial resolution | 0.61 m (panchromatic)resampled 1 m (multispectral, pan-sharpened) | |
| Spatial accuracy | product level 1b (RMSE = 14.00 m) | |
2.3. Analytical Methods

 
      
 
       
       
      3. Results
3.1. Dendrometric Parameters
| Field Survey Trees | LiDAR Trees | Accuracy | |||
|---|---|---|---|---|---|
| Reference areas | All (dominant) | All | Assignable trees (dominant) | Assignable trees/all trees | Assignable dominant trees | 
| Study site “urban environment” | |||||
| Backyard Krausnickpark 1 | 32 (12) | 29 * | 22 (9) | 69% | 75% | 
| Study sites “public park” | |||||
| Public Park James Simon | 15 (6) | 17 * | 10 (4) | 67% | 67% | 
| Public Park Monbijou | 18 (6) | 20 * | 11 (5) | 61% | 83% | 
| Public Park Goldfischteich | 29 (13) | 27 * | 21 (12) | 72% | 92% | 
| Sum (no.) or mean value (%) | 98 (37) | 93 | 64 (30) | 65.30% | 80.10% | 
3.2. Carbon Storage and Distribution


3.3. Carbon Storage for Berlin
4. Discussion
| City | Carbon Density (t/ha) | Carbon Storage | Reference | 
|---|---|---|---|
| Berlin, GER | 13.70 in transect/11.53 in extrapolation | Above-ground in trees | This study | 
| Karlsruhe, GER | 32.30 | Above-ground in trees | Kändler, Adler and Hellbach [2] | 
| Leipzig, GER | 11.80 | Above-ground in trees | Strohbach and Haase [8] | 
| Barcelona, ESP | 11.20 | Above- and below-ground in trees | Chaparro and Terradas [70] | 
| Leicester, GBR | 31.60 | Above-ground in vegetation | Davies, Edmondson, Heinemeyer, Eake and Gaston [7] | 
| Atlanta, US | 35.74 σ 2.69 | Above- and below-ground in trees | Nowak and Crane [5] | 
| Baltimore, US | 25.28 σ 3.16 | Above- and below-ground in trees | Nowak and Crane [5] | 
| Chicago, US | 14,10 σ 2.14 | Above- and below-ground in trees | Nowak and Crane [5] | 
| Jersey City, US | 5.02 σ 0.68 | Above- and below-ground in trees | Nowak and Crane [5] | 
| New York, US | 15.33 σ 1.89 | Above- and below-ground in trees | Nowak and Crane [5] | 
| Sacramento, US | 46.91 σ 22.64 | Above- and below-ground in trees | McPherson, et al. [71] | 
| Shenyang, CHN | 33.22 σ 4.32 | Above-ground in trees | Liu and Li [10] | 
| Beijing, CHN | 43.70 σ 6.65 | Above- and below-ground in trees | Yang, et al. [72] | 
5. Conclusions
Acknowledgments
Author Contributions
References
- UN. World Urbanization Prospects: The 2009 Revision; United Nations: New York, NY, USA, 2011. [Google Scholar]
- Kändler, G.; Adler, P.; Hellbach, A. Wie viel Kohlenstoff speichern Stadtbäume? Eine Fallstudie am Beispiel der Stadt Karlsruhe [How much carbon is stored by urban Trees—A case study from the city of Karlsruhe]. FVA Einblick 2011, 2, 7–10. (In German) [Google Scholar]
- Rena, Y.; Weia, X.; Weid, X.; Panb, J. Relationship between vegetation carbon storage and urbanization: A case study of Xiamen, China. For. Ecol. Manag. 2011, 261, 1214–1223. [Google Scholar] [CrossRef]
- Nowak, D.J.; Greenfield, E.J.; Hoehn, R.E.; Lapoint, E. Carbon storage and sequestration by trees in urban and community areas of the United States. Environ. Pollut. 2013, 178, 229–236. [Google Scholar] [CrossRef]
- Nowak, D.J.; Crane, D.E. Carbon storage and sequestration by urban trees in the USA. Environ. Pollut. 2002, 116, 381–389. [Google Scholar] [CrossRef]
- Hutyra, L.R.; Yoon, B.; Alberti, M. Terrestrial carbon stocks across a gradient of urbanization: A study of the Seattle, WA region. Glob. Chang. Biol. 2010, 2, 1–15. [Google Scholar] [CrossRef]
- Davies, Z.G.; Edmondson, J.L.; Heinemeyer, A.; Eake, J.R.; Gaston, K.J. Mapping an urban ecosystem service: Quantifying above-ground carbon storage at a city-wide scale. J. Appl. Ecol. 2011, 48, 1125–1134. [Google Scholar] [CrossRef]
- Strohbach, M.W.; Haase, D. Above-ground carbon storage by urban trees in Leipzig, Germany: Analysis of patterns in a European city. Landsc. Urban Plan. 2012, 104, 95–104. [Google Scholar] [CrossRef]
- Zhao, S.Q.; Zhu, C.; Zhou, D.C.; Huang, D.; Werner, J. Organic Carbon Storage in China’s Urban Areas. PLoS One 2013, 8. [Google Scholar] [CrossRef]
- Liu, C.; Li, X. Carbon storage and sequestration by urban forests in Shenyang, China. Urban For. Urban Green. 2012, 11, 121–128. [Google Scholar] [CrossRef]
- Heath, L.S.; Smith, J.E.; Skog, K.E.; Nowak, D.J.; Woodall, C.W. Managed Forest Carbon Estimates for the US Greenhouse Gas Inventory. J. For. 2011, 109, 167–173. [Google Scholar]
- Huang, Y.; Yu, B.L.; Zhou, J.H.; Hu, C.L.; Tan, W.Q.; Hu, Z.M.; Wu, J.P. Toward automatic estimation of urban green volume using airborne LiDAR data and high resolution Remote Sensing images. Front. Earth Sci. 2013, 7, 43–54. [Google Scholar] [CrossRef]
- Imai, Y.; Setojima, M.; Yamagishi, M. Tree-Height Measuring Characteristics of Urban Forests by LiDAR Data Different in Resolution. Available online: http://www.isprs.org/proceedings/XXXV/congress/comm7/papers/100.pdf (accessed on 21 May 2014).
- Kim, J.; Müller, J.P. Tree and building detection in dense urban environments using automated processing of IKONOS image and LiDAR data. Int. J. Remote Sens. 2011, 32, 2245–2273. [Google Scholar] [CrossRef]
- Hecht, R.; Meinel, G.; Buchroither, M. Estimation of urban green volume based on last pulse LiDAR data at leaf-off aerial flight times. In Proceedings of the 1st EARSeL Workshop of the SIG Urban Remote Sensing, Humboldt University, Berlin, Germany, 2–3 March 2006; pp. 1–8.
- Hyyppä, J.; Hyyppä, H.; Leckie, D. Review of methods of small-footprint airborne laser scanning for extracting forest inventory data in boreal forests. Int. J. Remote Sens. 2008, 29, 1339–1366. [Google Scholar] [CrossRef]
- MacFaden, S.W.; O’Neil-Dunne, J.P.M.; Royar, A.R.; Lu, J.W.T.; Rundle, A.G. High-resolution tree canopy mapping for New York City using LIDAR and object-based image analysis. J. Appl. Remote Sens. 2012, 6. [Google Scholar] [CrossRef]
- McHale, M.R.; Burke, I.C. Lefsky urban forest biomass estimates: Is it important to use allometric relationships developed specifically for urban trees? Urban Ecosyst. 2009, 12, 95–113. [Google Scholar] [CrossRef]
- Edson, C.; Wing, M.G. Airborne Light Detection and Ranging (LiDAR) for individual tree stem location, height, and biomass measurements. Remote Sens. 2011, 3, 2494–2528. [Google Scholar] [CrossRef]
- Kwak, D.A.; Lee, W.K.; LeeE, J.H.; Biging, G.S.; Gong, P. Detection of individual trees and estimation of tree height using LiDAR data. J. For. Res. 2007, 12, 425–434. [Google Scholar] [CrossRef]
- Hyyppä, J.; Inkinen, M. Detection and estimating attributes for single trees using laser scanner. Photogramm. J. Finl. 1999, 16, 27–42. [Google Scholar]
- Hyypä, J.; Kelle, O.; Lejikonen, M.; Inkinen, M. A segmentation-based method to retrieve stem volume estimates from 3-D tree height models produced by laser scanners. IEEE Trans. Geosci. Remote Sens. 2001, 39, 969–975. [Google Scholar] [CrossRef]
- Brandtberg, T. Automatic Individual Tree-Based Analysis of High Spatial Resolution Remotely Sensed Data. Ph.D. Thesis, Swedish University of Agricultural Sciences, Uppsala, Sweden, 1999. [Google Scholar]
- Ziegler, M.; Konrad, H.; Hofrichter, J.; Wimmer, A.; Ruppert, G.S.; Schardt, M.; Hyyppae, J.M. Assessment of forest attributes and single-tree segmentation by means of laser scanning. Proc. SPIE 2000, 4035, 73–84. [Google Scholar]
- Morsdorf, F.; Meier, E.; Kotz, B.; Itten, K.I.; Dobbertin, M.; Allgower, B. LIDAR-based geometric reconstruction of boreal type forest stands at single tree level for forest and wildland fire management. Remote Sens. Environ. 2004, 92, 353–362. [Google Scholar] [CrossRef]
- Solberg, S.; Naesset, E.; Hanssen, K.H.; Christiansen, E. Mapping defoliation during a severe insect attack on Scots pine using airborne laser scanning. Remote Sens. Environ. 2006, 102, 364–376. [Google Scholar] [CrossRef]
- Popescu, S.C.; Wynne, R.; Nelson, R. Measuring individual tree crown diameter with LiDAR and assessing its influence on estimating forest volume and biomass. Can. J. Remote Sens. 2003, 29, 564–577. [Google Scholar] [CrossRef]
- Persson, A.; Holmgren, J.; Soderman, U. Detecting and measuring individual trees using an airborne laser scanner. Photogramm. Eng. Remote Sens. 2002, 68, 925–932. [Google Scholar]
- Secord, J.; Zakhor, A. Tree detection in urban regions using aerial LiDAR and image data. IEEE Geosci. Remote Sens. Lett. 2007, 4, 196–200. [Google Scholar] [CrossRef]
- Tseng, Y.H.; Hsiao, C.Y. Estimation of urban tree canopy volume using airborne LiDAR data and remote sensing imagery: A case study on the NCKU campus. In Proceedings of the 8th Asian Conference on Remote Sensing 2007 (ACRS 2007), Kuala Lumpur, Malaysia, 12–16 November 2007; pp. 1–6.
- Qiu, F. LiDAR and hyperspectral imagery based urban tree inventory. In Proceedings of the Sustainable Communities Conference, Dallas, TX, USA, 9–11 March 2009; p. 50.
- Senatsverwaltung für Stadtentwicklung und Umwelt Berlin (SenStadt). Umweltatlas-06. Flächennutzung. [Senate administration of Berlin. Atlas of environment-06. Land use]. . Available online: http://www.stadtentwicklung.berlin.de/umwelt/umweltatlas/dinh_06.htm (accessed on 20 August 2013).
- Radford, K.G.; James, P. Changes in the value of ecosystem services along a rural–urban gradient: A case study of Greater Manchester, UK. Landsc. Urban Plan. 2013, 109, 117–127. [Google Scholar] [CrossRef]
- Amt für Statistik Berlin-Brandenburg. Statistisches Jahrbuch 2013 Berlin-Brandenburg; [Agency of statistics. Yearbook of statistics 2013 for Berlin-Brandenburg]; Amt für Statistik Berlin-Brandenburg: Potsdam, Germany, 2013. [Google Scholar]
- Hyyppä, J.; Hyyppä, H.; Litkey, P.; Yu, X.; Haggren, H.; Rönnholm, P.; Pyysalo, U.; Pitkänen, J.; Maltamo, M. Algorithms and methods of airborne laserscanning for forset measurements. Int. Arch. Photogramm. Remote Sens. Spat. Inf. Sci. 2004, 36, 82–89. [Google Scholar]
- Demir, N.; Baltsavias, E.; Poli, D. Extraction of trees and buildings using images and LiDAR data. Int. Arch. Photogramm. Remote Sens. Spat. Inf. Sci. 2008, 37, 313–318. [Google Scholar]
- Larsen, M.; Eriksson, M.; Descombes, X.; Perrin, G.; Brandtberg, T.; Gougeon, F.A. Comparison of six individual tree crown detection algorithms evaluated under varying forest conditions. Int. J. Remote Sens. 2011, 32, 5827–5852. [Google Scholar] [CrossRef]
- Monnety, J,-M.; Chanussotz, R. Tree top detection using local maxima fltering: A parameter sensitivity analysis. In Proceedings of the Silvilaser 2010, 10th International Conference on LiDAR Applications for Assessing Forest Ecosystems, Freiburg, Germany, 14–17 September 2010.
- Wulder, M.A.; Bater, C.W.; Coops, N.C.; Hilker, T.; White, J.C. The role of LiDAR in sustainable forest management. For. Chron. 2008, 84, 807–826. [Google Scholar] [CrossRef]
- Zhao, K.; Popescu, S.; Nelson, R. LiDAR remote sensing of forest biomass: A scale-invariant estimation approach using airborne lasers. Remote Sens. Environ. 2007, 113, 182–196. [Google Scholar] [CrossRef]
- Popescu, S.C.; Wynne, R.H. Seeing the trees in the forest: Using LiDAR and multispectral data fusion with local filtering and variable window size for estimating tree height. Photogramm. Eng. Remote Sens. 2004, 70, 589–604. [Google Scholar] [CrossRef]
- Popescu, S.C. Estimating Plot-Level Forest Biophysical Parameters Using Small Footprint Airborne LiDAR Measurements. Available online: http://scholar.lib.vt.edu/theses/available/etd-04222002-111533/unrestricted/SorinPopescu_Dissertation.pdf (accessed on 12 April 2012).
- Holmgren, J.; Persson, Å. Identifying species of individual trees using airborne laser scanner. Remote Sens. Environ. 2004, 90, 415–423. [Google Scholar]
- Reutebuch, S.E.; Andersen, H.-E.; McGaughey, R.J. Light Detection and Ranging (LiDAR): an emerging tool for multiple resource inventory. J. Forest. 2005, 103, 286–292. [Google Scholar]
- Wu, B.; Yu, B.L.; Yue, W.H.; Shu, S.; Tan, W.Q.; Hu, C.L.; Huang, Y.; Wu, J.P.; Liu, H.X. A voxel-based method for automated identification and morphological parameters estimation of individual street trees from mobile laser scanning data. Remote Sens. 2013, 5, 584–611. [Google Scholar] [CrossRef]
- Popescu, S.C.; Zhao, K. A voxel-based LiDAR method for estimating crown base height for deciduous and pine trees. Remote Sens. Environ. 2008, 112, 767–781. [Google Scholar] [CrossRef]
- McGaughey, R.J. FUSION/LDV: Software for LiDAR Data Analysis and Visualization; U.S. Department of Agriculture, Pacific Northwest Research Station: Washington, DC, USA, 2014. [Google Scholar]
- Marklund, L.G. Biomass Functions for Pine, Spruce and Birch in Sweden; Report 45; Department of Forest Survey, Swedish University of Agricultural Sciences: Umea, Sweden, 1988. [Google Scholar]
- Marklund, L.G.; Schoene, D. Global Assessment of Growing Stock, Biomass and Carbon Stock; Forest Resources Assessment Working Paper 106/E; Forest Resources Assessment Programme: Rome, Italy, 2006. [Google Scholar]
- Jenkins, J.C.; Chojnacky, D.C.; Heath, L.S.; Birdsey, R.A. Comprehensive Database of Diameter-Based Biomass Regressions for North American Tree Species; U.S. Department of Agriculture: Washington, DC, USA, 2004. [Google Scholar]
- Brack, C.L. Pollution mitigation and carbon sequestration by an urban forest. Environ. Pollut. 2002, 116, 195–200. [Google Scholar] [CrossRef]
- García, M.; Riaño, D.; Chuvieco, E.; Danson, F.M. Estimating biomass carbon stocks for a Mediterranean forest in central Spain using LiDAR height and intensity data. Remote Sens. Environ. 2010, 114, 816–830. [Google Scholar] [CrossRef]
- Specht, A.; West, P.W. Estimation of biomass and sequestered carbon on farm forest plantations in northern New South Wales, Australia. Biomass Bioenergy 2003, 25, 363–379. [Google Scholar] [CrossRef]
- Muukonen, P. Generalized allometric volume and biomass equations for some tree species in Europe. Eur. J. For. Res. 2007, 126, 157–166. [Google Scholar] [CrossRef]
- Zell, J. Methoden für die Ermittlung, Modellierung und Prognose der Kohlenstoffspeicherung in Wäldern auf Grundlage permanenter Großrauminventuren (Methodologies for the Identification, Modeling and Forecasting of Carbon Storage in Forests on the Basis of Permanent Inventories); Albert-Ludwigs-Universität: Freiburg im Breisgau, Germany, 2008. [Google Scholar]
- Tiede, D.; Hochleitner, G.; Blaschke, T. A full GIS-based workflow for tree identification and tree crown delineation using Laser scanning. In Proceedings of the ISPRS Workshop, CMRT 05, Vienna, Austria, 29–30 August 2005; pp. 9–14.
- Vauhkonen, J.; Ene, L.; Gupta, S.; Heinzel, J.; Holmgren, J.; Pitkänen, J.; Solberg, S.; Wang, Y.; Weinacker, H.; Hauglin, K.M.; et al. Comparative testing of single-tree detection algorithms under different types of forest. Forestry 2012, 85, 27–40. [Google Scholar]
- Shan, J.; Sampath, A. Urban Terrain and building extraction from airborne laser scanning. In Urban Remote Sensing; Weng, Q., Quattrochi, D.A., Eds.; CRS Press: West Lafayette, IN, USA, 2006; pp. 21–42. [Google Scholar]
- Lehrbass, B.; Wang, J.F. Urban tree cover mapping with relief-corrected aerial imagery and LiDAR. Photogramm. Eng. Remote Sens. 2012, 78, 473–484. [Google Scholar] [CrossRef]
- Kaartinen, H.; Hyyppä, J.; Yu, X.; Vastaranta, M.; Hyyppä, H.; Kukko, A.; Holopainen, M.; Heipke, C.; Hirschmugl, M.; Morsdorf, F.; et al. An international comparison of individual tree detection and extraction using airborne laser scanning. Remote Sens. 2012, 4, 950–974. [Google Scholar]
- Singh, K.K.; Vogler, J.B.; Shoemaker, D.A.; Meentemeyer, R.K. LiDAR-landsat data fusion for large-area assessment of urban land cover: Balancing spatial resolution, data volume and mapping accuracy. ISPRS J. Photogramm. Remote Sens. 2012, 74, 110–121. [Google Scholar] [CrossRef]
- Heurich, M.; Schadeck, S. Forest perameter deriviation from DTM/DSM generated from LiDAR and digital modular camera. Remote Sens. Environ. 2004, XXXV, 84–89. [Google Scholar]
- Liu, X.Y. Airborne LiDAR for DEM generation: some critical issues. Prog. Phys. Geogr. 2008, 32, 31–49. [Google Scholar] [CrossRef]
- Ke, Y.H.; Quackenbush, L.J. A review of methods for automatic individual tree-crown detection and delineation from passive remote sensing. Int. J. Remote Sens. 2011, 32, 4725–4747. [Google Scholar] [CrossRef]
- Rahman, M.Z.A.; Gorte, B. Individual tree detection based on densities of high points of high resolution ariborne data. In GEOBIA 2008—Pixels, Objects, Intelligence—GEOgraphic Object Based Image Analysis for the 21st Century; Hay, G.J., Blaschke, T., Marceau, D., Eds.; International Society for Photogrammetry and Remote Sensing: Calgary, AB, Canada, 2008; Volume Voulume 38. [Google Scholar]
- McPherson, E.G.; Xiao, Q.; Aguaron, E. A new approach to quantify and map carbon stored, sequestered and emissions avoided by urban forests. Landsc. Urban Plan. 2013, 120, 70–84. [Google Scholar] [CrossRef]
- Statistisches Bundesamt (Destatis). Landwirtschaftliche Bodennutzung und pflanzliche Erzeugung; [Federal Statistical Office. Land use and crop production]; Federal Statistical Office (Destatis): Wiesbaden, Germany, 2013. [Google Scholar]
- Nowak, D.J. Atmospheric carbon reduction by urban trees. J. Environ. Manag. 1992, 37, 207–217. [Google Scholar] [CrossRef]
- Sukopp, H. Stadtökologie—Das Beispiel Berlin [Urban Ecology—The Case Study of Berlin]; Sukopp, H., Ed.; Reimer Verlag: Berlin, Germany, 1990. [Google Scholar]
- Chaparro, L.; Terradas, J. Ecological Services of Urban Forest in Barcelona; Àrea de Medi Ambient Institut Municipal de Parcs i Jardins: Ajuntament de Barcelona, Spain, 2009. [Google Scholar]
- McPherson, E.G.; Simpson, J.R.; Station, P.S.R. Carbon Dioxide Reduction through Urban Forestry: Guidelines for Professional and Volunteer Tree Planters; U.S. Dept. of Agriculture, Forest Service, Pacific Southwest Research Station: Wshington, DC, USA, 1999. [Google Scholar]
- Yang, J.; McBride, J.; Zhou, J.; Sun, Z. The urban forest in Beijing and its role in air pollution reduction. Urban For. Urban Green. 2005, 3, 65–78. [Google Scholar] [CrossRef]
© 2014 by the authors; licensee MDPI, Basel, Switzerland. This article is an open access article distributed under the terms and conditions of the Creative Commons Attribution license (http://creativecommons.org/licenses/by/4.0/).
Share and Cite
Schreyer, J.; Tigges, J.; Lakes, T.; Churkina, G. Using Airborne LiDAR and QuickBird Data for Modelling Urban Tree Carbon Storage and Its Distribution—A Case Study of Berlin. Remote Sens. 2014, 6, 10636-10655. https://doi.org/10.3390/rs61110636
Schreyer J, Tigges J, Lakes T, Churkina G. Using Airborne LiDAR and QuickBird Data for Modelling Urban Tree Carbon Storage and Its Distribution—A Case Study of Berlin. Remote Sensing. 2014; 6(11):10636-10655. https://doi.org/10.3390/rs61110636
Chicago/Turabian StyleSchreyer, Johannes, Jan Tigges, Tobia Lakes, and Galina Churkina. 2014. "Using Airborne LiDAR and QuickBird Data for Modelling Urban Tree Carbon Storage and Its Distribution—A Case Study of Berlin" Remote Sensing 6, no. 11: 10636-10655. https://doi.org/10.3390/rs61110636
APA StyleSchreyer, J., Tigges, J., Lakes, T., & Churkina, G. (2014). Using Airborne LiDAR and QuickBird Data for Modelling Urban Tree Carbon Storage and Its Distribution—A Case Study of Berlin. Remote Sensing, 6(11), 10636-10655. https://doi.org/10.3390/rs61110636
 
        

 
                         
       