CM-YOLO: Typical Object Detection Method in Remote Sensing Cloud and Mist Scene Images
Abstract
1. Introduction
2. Related Work
2.1. Object Detection in Cloud and Mist Scene Images
2.2. Feature Enhancement Strategies in the Detection Task
3. The Proposed Method
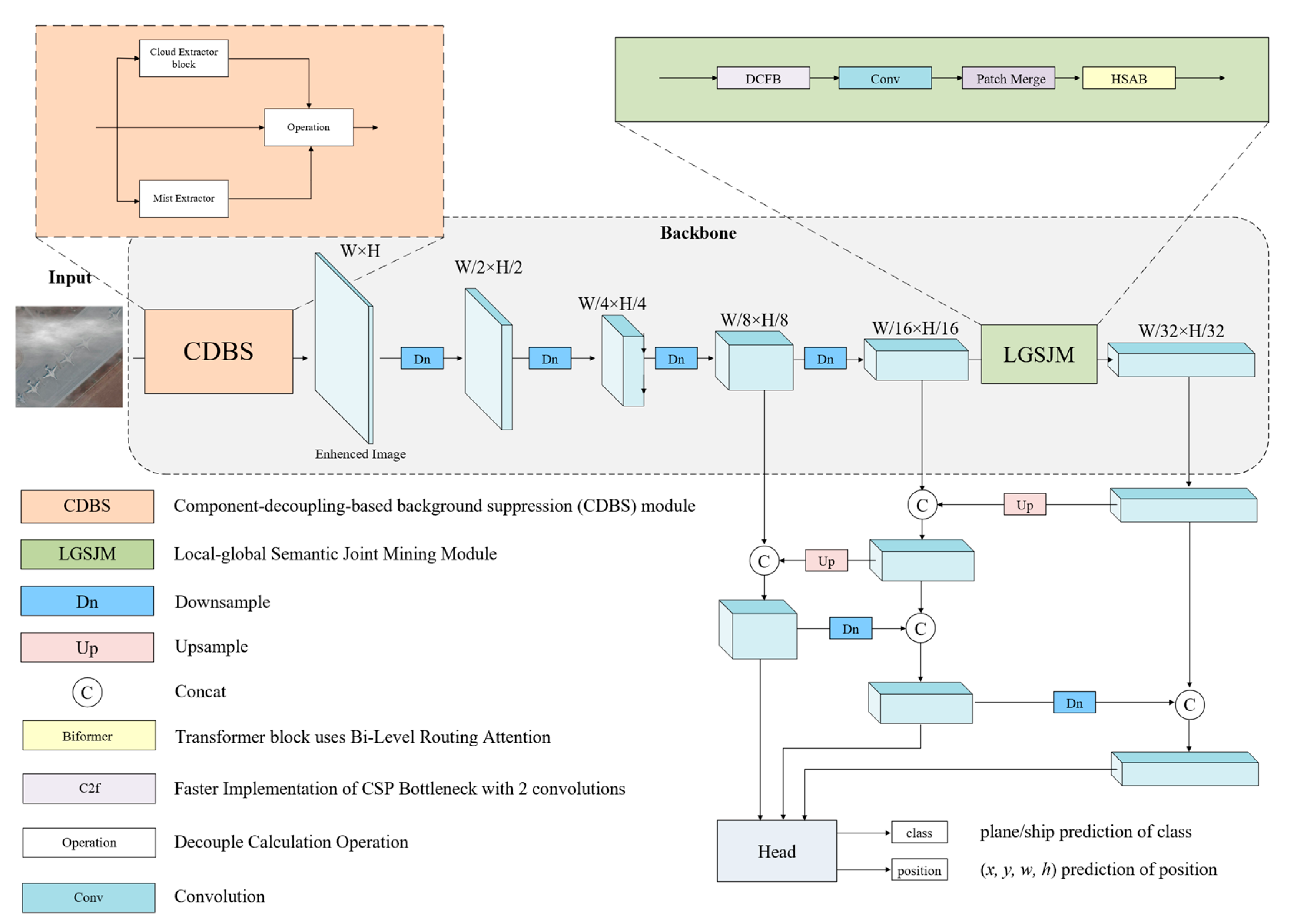
3.1. Method Overview
3.2. Component-Decoupling-Based Background Suppression (CDBS) Module
| Algorithm 1 Sampling strategy for mist components |
| Input: Dark Channel , Sampling area around coordinate , width and height of Output: Sampling Results 1: ; //Use the smaller between the mean and median as the filtering threshold 2: ; //Randomly select the horizontal axis 3: ; //Randomly select the vertical axis 4: for () do 5: if then 6: ; 7: else 8: ; 9: end if 10: return R; Return sampling results |
3.3. Local-Global Semantic Joint Mining (LGSJM) Module
4. Experiments
4.1. Datasets and Evaluation Metrics
4.2. Implementation Details
4.3. Ablation Analysis
4.4. Algorithm Performance Comparison
5. Conclusions
Author Contributions
Funding
Data Availability Statement
Conflicts of Interest
References
- Hu, J.; Zhi, X.; Shi, T.; Wang, J.; Li, Y.; Sun, X. Dataset and Benchmark for Ship Detection in Complex Optical Remote Sensing Image. IEEE Trans. Geosci. Remote Sens. 2024, 62, 1–11. [Google Scholar] [CrossRef]
- Karim, S.; Zhang, Y.; Yin, S.; Bibi, I.; Brohi, A.A. A Brief Review and Challenges of Object Detection in Optical Remote Sensing Imagery. Multiagent Grid Syst. 2020, 16, 227–243. [Google Scholar] [CrossRef]
- Alganci, U.; Soydas, M.; Sertel, E. Comparative Research on Deep Learning Approaches for Airplane Detection from Very High-Resolution Satellite Images. Remote Sens. 2020, 12, 458. [Google Scholar] [CrossRef]
- Ghazouali, S.E.; Gucciardi, A.; Venturini, F.; Venturi, N.; Rueegsegger, M.; Michelucci, U. FlightScope: An Experimental Comparative Review of Aircraft Detection Algorithms in Satellite Imagery. arXiv 2024, arXiv:2404.02877. [Google Scholar] [CrossRef]
- Redmon, J.; Divvala, S.; Girshick, R.; Farhadi, A. You Only Look Once: Unified, Real-Time Object Detection. In Proceedings of the 2016 IEEE Conference on Computer Vision and Pattern Recognition (CVPR), Las Vegas, NV, USA, 27–30 June 2016; pp. 779–788. [Google Scholar]
- Luo, S.; Yu, J.; Xi, Y.; Liao, X. Aircraft Target Detection in Remote Sensing Images Based on Improved YOLOv5. IEEE Access 2022, 10, 5184–5192. [Google Scholar] [CrossRef]
- Qi, Z.; Ma, D.; Xu, J.; Xiang, A.; Qu, H. Improved YOLOv5 Based on Attention Mechanism and FasterNet for Foreign Object Detection on Railway and Airway Tracks. arXiv 2024, arXiv:2403.08499. [Google Scholar]
- Wang, Y.; Yan, G.; Meng, Q.; Yao, T.; Han, J.; Zhang, B. DSE-YOLO: Detail Semantics Enhancement YOLO for Multi-Stage Strawberry Detection. Comput. Electron. Agric. 2022, 198, 107057. [Google Scholar] [CrossRef]
- Du, B.; Du, H.; Liu, H.; Niyato, D.; Xin, P.; Yu, J.; Qi, M.; Tang, Y. YOLO-Based Semantic Communication With Generative AI-Aided Resource Allocation for Digital Twins Construction. IEEE Internet Things J. 2024, 11, 7664–7678. [Google Scholar] [CrossRef]
- Wang, W.; Zhang, X.; Sun, W.; Huang, M. A Novel Method of Ship Detection under Cloud Interference for Optical Remote Sensing Images. Remote Sens. 2022, 14, 3731. [Google Scholar] [CrossRef]
- Xu, F.; Shi, Y.; Ebel, P.; Yang, W.; Zhu, X.X. Multimodal and Multiresolution Data Fusion for High-Resolution Cloud Removal: A Novel Baseline and Benchmark. IEEE Trans. Geosci. Remote Sens. 2024, 62, 1–15. [Google Scholar] [CrossRef]
- Turcsany, D.; Bargiela, A.; Maul, T. Local receptive field constrained deep networks. Inf. Sci. 2016, 349, 229–247. [Google Scholar] [CrossRef]
- Saxena, A.; Pandey, Y. Real Time Fog Removal Technique with Improved Quality through FFT. In Proceedings of the 2014 International Conference on Communication Systems and Network Technologies (CSNT), Bhopal, India, 7–9 April 2014; pp. 814–818. [Google Scholar]
- Zhou, L.; Qin, Z. Uneven Cloud and Fog Removing for Satellite Remote Sensing Image. In Proceedings of the 2011 Second International Conference on Mechanic Automation and Control Engineering, Inner Mongolia, China, 5–17 July 2011; pp. 5485–5488. [Google Scholar]
- Long, C.; Li, X.; Jing, Y.; Shen, H. Bishift Networks for Thick Cloud Removal with Multitemporal Remote Sensing Images. Int. J. Intell. Syst. 2023, 2023, 9953198. [Google Scholar] [CrossRef]
- Kahar, S.; Hu, F.; Xu, F. Ship Detection in Complex Environment Using SAR Time Series. IEEE J. Sel. Top. Appl. Earth Obs. Remote Sens. 2022, 15, 3552–3563. [Google Scholar] [CrossRef]
- Bhambani, K.; Takalikar, M. DeCloud GAN: An Advanced Generative Adversarial Network for Removing Cloud Cover in Optical Remote Sensing Imagery. In Proceedings of the CIIS ’21: 2021 4th International Conference on Computational Intelligence and Intelligent Systems, New York, NY, USA, 20–22 November 2021; pp. 25–30. [Google Scholar]
- Zheng, Y.; Su, J.; Zhang, S.; Tao, M.; Wang, L. Dehaze-AGGAN: Unpaired Remote Sensing Image Dehazing Using Enhanced Attention-Guide Generative Adversarial Networks. IEEE Trans. Geosci. Remote Sens. 2022, 60, 1–13. [Google Scholar] [CrossRef]
- Zhang, Q.; Wang, L.; Meng, H.; Zhang, Z.; Yang, C. Ship Detection in Maritime Scenes under Adverse Weather Conditions. Remote Sens. 2024, 16, 1567. [Google Scholar] [CrossRef]
- Yuan, J.; Zou, X.; Xia, H.; Liu, T.; Wu, F. Bi-Branch Multiscale Feature Joint Network for ORSI Salient Object Detection in Adverse Weather Conditions. IEEE Trans. Geosci. Remote Sens. 2024, 62, 1–10. [Google Scholar] [CrossRef]
- Zhang, N.; Xu, H.; Liu, Y.; Tian, T.; Tian, J. AFA-NET: Adaptive Feature Aggregation Network for Aircraft Fine-Grained Detection in Cloudy Remote Sensing Images. In Proceedings of the IGARSS 2022–2022 IEEE International Geoscience and Remote Sensing Symposium, Kuala Lumpur, Malaysia, 17–22 July 2022; pp. 1704–1707. [Google Scholar]
- Wang, L.; Qin, H.; Zhou, X.; Lu, X.; Zhang, F. R-YOLO: A Robust Object Detector in Adverse Weather. IEEE Trans. Instrum. Meas. 2023, 72, 1–11. [Google Scholar] [CrossRef]
- Ye, T.; Qin, W.; Li, Y.; Wang, S.; Zhang, J.; Zhao, Z. Dense and Small Object Detection in UAV-Vision Based on a Global-Local Feature Enhanced Network. IEEE Trans. Instrum. Meas. 2022, 71, 1–13. [Google Scholar] [CrossRef]
- Wang, S.; Cai, Z.; Yuan, J. Automatic SAR Ship Detection Based on Multifeature Fusion Network in Spatial and Frequency Domains. IEEE Trans. Geosci. Remote Sens. 2023, 61, 1–11. [Google Scholar] [CrossRef]
- You, Y.; Ran, B.; Meng, G.; Li, Z.; Liu, F.; Li, Z. OPD-Net: Prow Detection Based on Feature Enhancement and Improved Regression Model in Optical Remote Sensing Imagery. IEEE Trans. Geosci. Remote Sens. 2021, 59, 6121–6137. [Google Scholar] [CrossRef]
- Chen, S.; Zhao, J.; Zhou, Y.; Wang, H.; Yao, R.; Zhang, L.; Xue, Y. Info-FPN: An Informative Feature Pyramid Network for Object Detection in Remote Sensing Images. Expert. Syst. Appl. 2023, 214, 119132. [Google Scholar] [CrossRef]
- Gong, Y.; Yu, X.; Ding, Y.; Peng, X.; Zhao, J.; Han, Z. Effective Fusion Factor in FPN for Tiny Object Detection. In Proceedings of the IEEE/CVF Winter Conference on Applications of Computer Vision (WACV), Waikoloa, HI, USA, 3–8 January 2021; pp. 1160–1168. [Google Scholar]
- Qu, J.; Su, C.; Zhang, Z.; Razi, A. Dilated Convolution and Feature Fusion SSD Network for Small Object Detection in Remote Sensing Images. IEEE Access 2020, 8, 82832–82843. [Google Scholar] [CrossRef]
- Huo, B.; Li, C.; Zhang, J.; Xue, Y.; Lin, Z. SAFF-SSD: Self-Attention Combined Feature Fusion-Based SSD for Small Object Detection in Remote Sensing. Remote Sens. 2023, 15, 3027. [Google Scholar] [CrossRef]
- Hu, J.; Zhi, X.; Shi, T.; Zhang, W.; Cui, Y.; Zhao, S. PAG-YOLO: A Portable Attention-Guided YOLO Network for Small Ship Detection. Remote Sens. 2021, 13, 3059. [Google Scholar] [CrossRef]
- Li, L.; Peng, N.; Li, B.; Liu, H. Real-Time Airplane Detection Using Multi-Dimensional Attention and Feature Fusion. PeerJ Comput. Sci. 2023, 9, e1331. [Google Scholar] [CrossRef]
- Yan, J.; Wang, H.; Yan, M.; Diao, W.; Sun, X.; Li, H. IoU-Adaptive Deformable R-CNN: Make Full Use of IoU for Multi-Class Object Detection in Remote Sensing Imagery. Remote Sens. 2019, 11, 286. [Google Scholar] [CrossRef]
- Guo, H.; Bai, H.; Yuan, Y.; Qin, W. Fully Deformable Convolutional Network for Ship Detection in Remote Sensing Imagery. Remote Sens. 2022, 14, 1850. [Google Scholar] [CrossRef]
- Zhu, L.; Wang, X.; Ke, Z.; Zhang, W.; Lau, R.W.H. BiFormer: Vision Transformer With Bi-Level Routing Attention. In Proceedings of the IEEE/CVF Conference on Computer Vision and Pattern Recognition (CVPR), Vancouver, BC, Canada, 17–24 June 2023; pp. 10323–10333. [Google Scholar]
- Li, C.; Li, L.; Jiang, H.; Weng, K.; Geng, Y.; Li, L.; Ke, Z.; Li, Q.; Cheng, M.; Nie, W.; et al. YOLOv6: A Single-Stage Object Detection Framework for Industrial Applications. arXiv 2022, arXiv:2209.02976. [Google Scholar]
- Zhao, Y.; Lv, W.; Xu, S.; Wei, J.; Wang, G.; Dang, Q.; Liu, Y.; Chen, J. Detrs Beat Yolos on Real-Time Object Detection. In Proceedings of the IEEE/CVF Conference on Computer Vision and Pattern Recognition, Seattle, WA, USA, 16–22 June 2024; pp. 16965–16974. [Google Scholar]
- Ren, S.; He, K.; Girshick, R.; Sun, J. Faster R-CNN: Towards Real-Time Object Detection with Region Proposal Networks. IEEE Trans. Pattern Anal. Mach. Intell. 2017, 39, 1137–1149. [Google Scholar] [CrossRef]
- Yang, Z.; Liu, S.; Hu, H.; Wang, L.; Lin, S. Reppoints: Point Set Representation for Object Detection. In Proceedings of the IEEE/CVF International Conference on Computer Vision, Seoul, Republic of Korea, 27 October–2 November 2019; pp. 9657–9666. [Google Scholar]
- Lyu, C.; Zhang, W.; Huang, H.; Zhou, Y.; Wang, Y.; Liu, Y.; Zhang, S.; Chen, K. Rtmdet: An Empirical Study of Designing Real-Time Object Detectors. arXiv 2022, arXiv:2212.07784. [Google Scholar]
- Xia, Z.; Pan, X.; Song, S.; Li, L.E.; Huang, G. Vision Transformer with Deformable Attention. In Proceedings of the IEEE/CVF Conference on Computer Vision and Pattern Recognition, New Orleans, LA, USA, 18–24 June 2022; pp. 4794–4803. [Google Scholar]







| Baseline | CDBS | LGSJM | Parameters (M) | GFLOPS | mAP (%) | P (%) | R (%) |
|---|---|---|---|---|---|---|---|
| YOLOv8 | × | × | 3.0 | 8.1 | 84.1 | 88.8 | 75.4 |
| YOLOv8 | √ | × | 3.2 | 42.0 | 85.1 | 88.9 | 77.4 |
| YOLOv8 | × | √ | 3.3 | 18.6 | 85.2 | 88.8 | 77.6 |
| YOLOv8 | √ | √ | 3.5 | 52.4 | 85.5 | 89.4 | 77.9 |
| Model | mAP (%) | P (%) | R (%) |
|---|---|---|---|
| YOLOv6 | 83.4 | 85.5 | 77.0 |
| RT-DETR | 82.6 | 85.0 | 73.1 |
| Faster-RCNN | 83.9 | 87.9 | 73.5 |
| Reppoint | 83.3 | 83.4 | 75.1 |
| RTMdet | 83.8 | 86.0 | 72.0 |
| DeformableDETR | 82.9 | 83.3 | 74.2 |
| Proposed | 85.5 | 89.4 | 77.6 |
Disclaimer/Publisher’s Note: The statements, opinions and data contained in all publications are solely those of the individual author(s) and contributor(s) and not of MDPI and/or the editor(s). MDPI and/or the editor(s) disclaim responsibility for any injury to people or property resulting from any ideas, methods, instructions or products referred to in the content. |
© 2025 by the authors. Licensee MDPI, Basel, Switzerland. This article is an open access article distributed under the terms and conditions of the Creative Commons Attribution (CC BY) license (https://creativecommons.org/licenses/by/4.0/).
Share and Cite
Hu, J.; Wei, Y.; Chen, W.; Zhi, X.; Zhang, W. CM-YOLO: Typical Object Detection Method in Remote Sensing Cloud and Mist Scene Images. Remote Sens. 2025, 17, 125. https://doi.org/10.3390/rs17010125
Hu J, Wei Y, Chen W, Zhi X, Zhang W. CM-YOLO: Typical Object Detection Method in Remote Sensing Cloud and Mist Scene Images. Remote Sensing. 2025; 17(1):125. https://doi.org/10.3390/rs17010125
Chicago/Turabian StyleHu, Jianming, Yangyu Wei, Wenbin Chen, Xiyang Zhi, and Wei Zhang. 2025. "CM-YOLO: Typical Object Detection Method in Remote Sensing Cloud and Mist Scene Images" Remote Sensing 17, no. 1: 125. https://doi.org/10.3390/rs17010125
APA StyleHu, J., Wei, Y., Chen, W., Zhi, X., & Zhang, W. (2025). CM-YOLO: Typical Object Detection Method in Remote Sensing Cloud and Mist Scene Images. Remote Sensing, 17(1), 125. https://doi.org/10.3390/rs17010125

