Classification of Karst Rocky Desertification Levels in Jinsha County Using a Feature Space Method Based on SDGSAT-1 Multispectral Data
Abstract
1. Introduction
2. Study Area and Data
2.1. Study Area
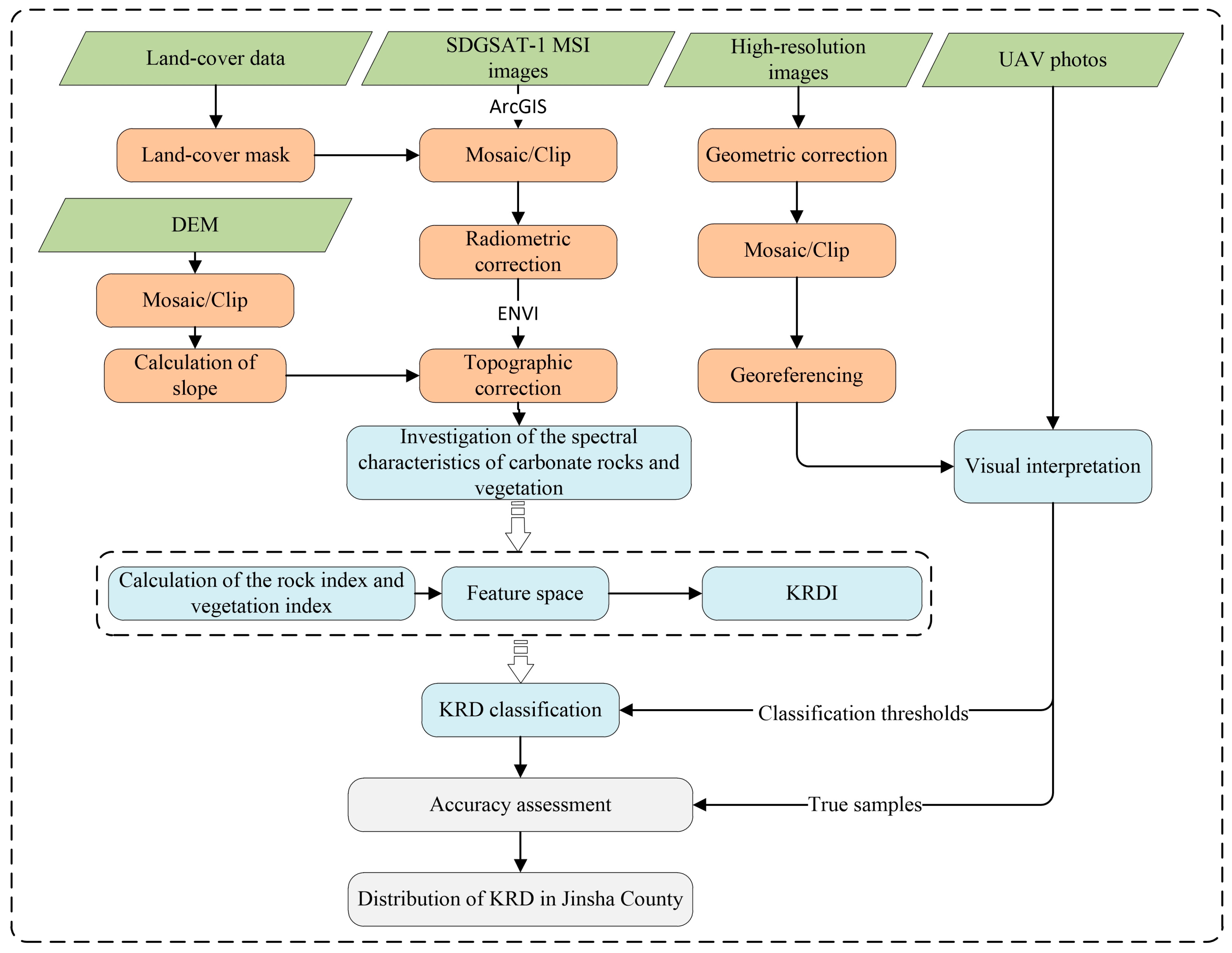
2.2. Data and Pre-Processing
3. Methods
3.1. Inversion of KRD Characterization Indices
3.2. Feature Space
3.2.1. Principles of Feature Space
3.2.2. Construction of the KRDI
3.3. Grading Index Method
3.4. Precision Evaluation Method
3.4.1. Sample Point Acquisition
3.4.2. Confusion Matrix
4. Results
4.1. Classification of KRD Levels
4.2. Accuracy Assessment
4.3. Spatial Distribution of KRD in Jinsha County
5. Discussion
5.1. The Applicability of SDGSAT-1 MSI Data for KRD Classification
5.2. The Advantage of the RCRI–NDRE Feature Space Method for KRD Classification
5.3. The Universality of the RCRI–NDRE Feature Space Method
5.4. Improvements for the Future
6. Conclusions
- (1)
- SDGSAT-1 MSI data can effectively distinguish between rocks and vegetation based on the blue band, red band, red edge band, and near infrared band, making it a potential remote-sensing data source for the classification of different levels of KRD;
- (2)
- The proposed RCRI–NDRE feature space method based on SDGSAT-1 MSI data achieved an overall accuracy of 87%, which was 20.7% higher than the grading index method, as well as a kappa coefficient of 0.87. It proved to be an effective method for the classification of different levels of KRD. This could provide a greater quantity of remote-sensing data with which to support the observation of KRD over a wider area and a longer period of time;
- (3)
- KRD in Jinsha County was primarily concentrated in the northwest and had a scattered distribution in the central and eastern parts of the county. The predominant level of KRD was potential KRD.
Author Contributions
Funding
Data Availability Statement
Acknowledgments
Conflicts of Interest
References
- Wang, S. Concept derivation and scientific connotation of karst rock desertification. China Karst 2002, 21, 101–105. [Google Scholar] [CrossRef]
- Stokes, T.R.; Griffiths, P.A. An Overview of the Karst Areas in British Columbia, Canada. Geosci. Can. 2019, 49–66. [Google Scholar] [CrossRef]
- Parise, M.; Pascali, V. Surface and subsurface environmental degradation in the karst of Apulia (southern Italy). Environ. Geol 2003, 44, 247–256. [Google Scholar] [CrossRef]
- Jiang, M.; Lin, Y.; Chan, T.O.; Yao, Y.; Zheng, G.; Luo, S.; Zhang, L.; Liu, D. Geologic factors leadingly drawing the macroecological pattern of rocky desertification in southwest China. Sci. Rep. 2020, 10, 1440. [Google Scholar] [CrossRef] [PubMed]
- Wang, S.; Liu, Q.; Zhang, D. Karst rocky desertification in southwestern China: Geomorphology, landuse, impact and rehabilitation. Land Degrad. Dev. 2004, 15, 115–121. [Google Scholar] [CrossRef]
- Jiang, Z.; Lian, Y.; Qin, X. Rocky desertification in Southwest China: Impacts, causes, and restoration. Earth-Sci. Rev. 2014, 132, 1–12. [Google Scholar] [CrossRef]
- Pei, J.; Wang, L.; Huang, N.; Geng, J.; Cao, J.; Niu, Z. Analysis of Landsat-8 OLI Imagery for Estimating Exposed Bedrock Fractions in Typical Karst Regions of Southwest China Using a Karst Bare-Rock Index. Remote Sens. 2018, 10, 1321. [Google Scholar] [CrossRef]
- Yue, Y.; Wang, K.; Zhang, B.; Liu, B.; Chen, H.; Zhang, M. Uncertainty in remote sensing information extraction of karst rocky desertification. Adv. Earth Sci. 2011, 26, 266. [Google Scholar] [CrossRef]
- Wu, Q.; Zheng, W.; Rao, C.; Wang, E.; Yan, W. Soil Quality Assessment and Management in Karst Rocky Desertification Ecosystem of Southwest China. Forests 2022, 13, 1513. [Google Scholar] [CrossRef]
- Ying, B.; Xiao, S.-Z.; Xiong, K.-N.; Cheng, Q.-W.; Luo, J.-S. Comparative studies of the distribution characteristics of rocky desertification and land use/land cover classes in typical areas of Guizhou province, China. Environ. Earth Sci. 2013, 71, 631–645. [Google Scholar] [CrossRef]
- Chen, S.; Zhu, N.; Zhou, G.; Yuan, X.; Shang, H.; Wang, Y. Vegetation and soil physical characteristics of artificial forests in different degrees of rocky desertification environments. J. Ecol. Environ. Sci. 2022, 31, 52–61. [Google Scholar] [CrossRef]
- Pu, J.; Zhao, X.; Dong, P.; Wang, Q.; Yue, Q. Extracting Information on Rocky Desertification from Satellite Images: A Comparative Study. Remote Sens. 2021, 13, 2497. [Google Scholar] [CrossRef]
- Chen, X.; Wang, N.; Peng, S.; Meng, N.; Lv, H. Analysis of Spatiotemporal Dynamics of Land Desertification in Qilian Mountain National Park Based on Google Earth Engine. ISPRS Int. J. Geo-Inf. 2024, 13, 117. [Google Scholar] [CrossRef]
- Wang, T.; Shen, X.; Luan, W. Quantitative Inversion of Soil Salinity in Different Seasons in Huinong District, Ningxia based on Sentinel-2 satellite. Acad. J. Sci. Technol. 2024, 10, 100–105. [Google Scholar] [CrossRef]
- Zhu, Y.; Lu, L.; Li, Z.; Wang, S.; Yao, Y.; Wu, W.; Li, Q. Monitoring Land Use Changes in the Yellow River Delta Using Multi-Temporal Remote Sensing Data and Machine Learning from 2000 to 2020. Remote Sens. 2024, 16, 1946. [Google Scholar] [CrossRef]
- Kuang, S.; Dai, C.; Wang, S.; Li, Z.; Wang, M.; Liu, J. Discussion on the enhancement technology of remote sensing information for karst rocky desertification. Guizhou Geol. 2009, 26, 5. [Google Scholar] [CrossRef]
- Cheng, Y.; Shen, L.; Mo, Y.; Sun, Y. Research status and prospect of remote sensing extraction methods for karst rocky desertification information. J. Guilin Univ. Technol. 2015, 35, 839–844. [Google Scholar]
- Li, S.; Wu, H. Mapping karst rocky desertification using Landsat 8 images. Remote Sens. Lett. 2015, 6, 657–666. [Google Scholar] [CrossRef]
- Kumar, B.P.; Anusha, B.N.; Babu, K.R.; Sree, P.P. Identification of climate change impact and thermal comfort zones in semi-arid regions of AP, India using LST and NDBI techniques. J. Cleaner Prod. 2023, 407, 137175. [Google Scholar] [CrossRef]
- Jing, J.; Wang, Y. Evolution characteristics of karst rocky desertification in Guangxi based on MODIS NDVI. Res. Soil Water Conserv. 2015, 22, 123–128. [Google Scholar]
- Wang, M.; Wang, S.; Bai, X.; Li, S.; Li, H.; Cao, Y.; Xi, H. Characteristics and key factors of karst rocky desertification evolution in a typical small watershed. Acta Ecol. Sin. 2019, 39, 6083–6097. [Google Scholar]
- Cao, J.; Wen, X.; Zhang, M.; Luo, D.; Tan, Y. Information Extraction and Prediction of Rocky Desertification Based on Remote Sensing Data. Sustainability 2022, 14, 13385. [Google Scholar] [CrossRef]
- Zhang, J.; Liu, M.; Liu, X.; Luo, W.; Wu, L.; Zhu, L. Spectral analysis of seasonal rock and vegetation changes for detecting karst rocky desertification in southwest China. Int. J. Appl. Earth Obs. Geoinf 2021, 100, 102337. [Google Scholar] [CrossRef]
- Cai, J.; Yu, W.; Fang, Q.; Zi, R.; Fang, F.; Zhao, L. Extraction of Rocky Desertification Information in the Karst Area Based on the Red-NIR-SWIR Spectral Feature Space. Remote Sens. 2023, 15, 3056. [Google Scholar] [CrossRef]
- Guo, B.; Yang, F.; Fan, J.; Lu, Y. The Changes of Spatiotemporal Pattern of Rocky Desertification and Its Dominant Driving Factors in Typical Karst Mountainous Areas under the Background of Global Change. Remote Sens. 2022, 14, 2351. [Google Scholar] [CrossRef]
- Guo, B.; Yang, F.; Li, J.; Lu, Y. A novel-optimal monitoring index of rocky desertification based on feature space model and red edge indices that derived from sentinel-2 MSI image. Geomatics Nat. Hazards Risk. 2022, 13, 1571–1592. [Google Scholar] [CrossRef]
- Guo, B.; Xu, M.; Zhang, R.; Lu, M. Dynamic monitoring of rocky desertification utilizing a novel model based on Sentinel-2 images and KNDVI. Geomat. Nat. Hazards Risk 2024, 15, 2399659. [Google Scholar] [CrossRef]
- Guo, H.; Dou, C.; Chen, H.; Liu, J.; Fu, B.; Li, X.; Zou, Z.; Liang, D. SDGSAT-1: The world’s first scientific satellite for sustainable development goals. Sci. Bull. 2023, 68, 34–38. [Google Scholar] [CrossRef]
- Song, W.; Yan, D.; Yan, J.; Hu, C.; Wu, W.; Wang, X. Ship detection and identification in SDGSAT-1 glimmer images based on the glimmer YOLO model. Int. J. Digital Earth 2023, 16, 4687–4706. [Google Scholar] [CrossRef]
- Wang, L.; Ye, C.; Chen, F.; Wang, N.; Li, C.; Zhang, H.; Wang, Y.; Yu, B. CG-CFPANet: A multi-task network for built-up area extraction from SDGSAT-1 and Sentinel-2 remote sensing images. Int. J. Digital Earth 2024, 17, 2310092. [Google Scholar] [CrossRef]
- Wang, D.; Xie, Y.; Ma, C.; Zhao, Y.; Yan, D.; Chen, H.; Fu, B.; Wan, G.; Hou, X. Identification of Industrial Heat Source Production Areas Based on SDGSAT-1 Thermal Infrared Imager. Appl. Sci. 2024, 14, 2450. [Google Scholar] [CrossRef]
- Yuan, B.; Wang, Q.; Yang, J.; Xu, W.; He, C. Granite Extraction Based on the SDGSAT-1 Satellite Thermal Infrared Spectrometer Imagery. Sensors 2024, 24, 1750. [Google Scholar] [CrossRef]
- Wu, J.; Ye, H.; Liu, Y.; Shi, J.; Wang, F.; Chen, C.; Tang, S. The Evaluation of MII/SDGSAT-1 in Red Tide Detection Along the Guangdong Middle Coast. IEEE Geosci. Remote Sens. Lett 2024, 21, 1500305. [Google Scholar] [CrossRef]
- Hou, Y.; Xing, Q.; Zheng, X.; Sheng, D.; Wang, F. Monitoring Suspended Sediment Concentration in the Yellow River Estuary and Its Vicinity Waters on the Basis of SDGSAT-1 Multispectral Imager. Water 2023, 15, 3522. [Google Scholar] [CrossRef]
- Yang, Z.; Li, X.; Shen, T.; Kabo-bah, A.T.; Cui, H.; Dong, X.; Huang, L. Sandy desertification monitoring with the Relative Normalized Silica Index (RNSI) based on SDGSAT-1 thermal infrared image. Remote Sens. Environ. 2024, 308, 114177. [Google Scholar] [CrossRef]
- Sun, L. Analysis of Land Use/Cover Changes and Driving Forces in Jinsha County; Guizhou Normal University: Guizhou, China, 2019. [Google Scholar]
- The Geospatial Data Cloud Platform. Available online: https://www.gscloud.cn/ (accessed on 20 September 2022).
- Sentinel-2 Land Cover Explorer. Available online: https://livingatlas.arcgis.com/landcoverexplorer/ (accessed on 25 September 2022).
- CAS Internal Data Sharing Website. Available online: http://ids.ceode.ac.cn/ (accessed on 23 October 2022).
- Google Earth. Available online: https://www.google.cn/intl/zh-en/earth/ (accessed on 23 October 2022).
- National Catalogue Service For Geographic Information. Available online: https://www.webmap.cn/ (accessed on 10 September 2022).
- The International Research Center of Big Data for Sustainable Development Goals. In Handbook of SDGSAT-1 Satellite Products (Version 1.0); Aerospace Information Research Institute, Chinese Academy of Sciences: Beijing, China, 2022.
- Soenen, S.A.; Peddle, D.R.; Coburn, C.A. SCS+C: A modified Sun-canopy-sensor topographic correction in forested terrain. IEEE Trans. Geosci. Remote Sens 2005, 43, 2148–2159. [Google Scholar] [CrossRef]
- Xie, X.; Du, P.; Xia, J.; Luo, J. Spectral Indices for Estimating Exposed Carbonate Rock Fraction in Karst Areas of Southwest China. IEEE Geosci. Remote Sens. Lett. 2015, 9, 1988–1992. [Google Scholar] [CrossRef]
- Yan, K.; Gao, S.; Chi, H.; Qi, J.; Song, W.; Tong, Y.; Mu, X.; Yan, G. Evaluation of the vegetation-index-based dimidiate pixel model for fractional vegetation cover estimation. IEEE Trans. Geosci. Remote Sens. 2021, 60, 4400514. [Google Scholar] [CrossRef]
- Zhang, X.; Gan, S. Research on the extraction of rocky desertification information based on the NDRI pixel bipartite model. New Technol. New Process 2014, 01, 72–75. [Google Scholar]
- Guo, B.; Yang, F.; Fan, Y.; Zang, W. The dominant driving factors of rocky desertification and their variations in typical mountainous karst areas of southwest China in the context of global change. Catena 2023, 220, 106674. [Google Scholar] [CrossRef]
- Zhao, Y. Principles and Methods of Remote Sensing Application Analysis, 2nd ed.; Science Press: Beijing, China, 2013; pp. 190–193. [Google Scholar]
- Guo, B.; Zhang, D.; Lu, Y.; Yang, F.; Meng, C.; Han, B.; Zang, W.; Wei, C.; Wu, H.; Hou, C. A novel-optimal monitoring model of rocky desertification based on feature space models with typical surface parameters derived from LANDSAT_8 OLI. Land Degrad. Dev. 2021, 32, 5023–5036. [Google Scholar] [CrossRef]
- Qi, X.; Zhang, C.; Wang, K. Comparing Remote Sensing Methods for Monitoring Karst Rocky Desertification at Sub-pixel Scales in a Highly Heterogeneous Karst Region. Sci. Rep. 2019, 9, 13368. [Google Scholar] [CrossRef] [PubMed]
- Yang, Q.; Jiang, Z.; Yuan, D.; Ma, Z.; Xie, Y. Temporal and spatial changes of karst rocky desertification in ecological reconstruction region of Southwest China. Environ. Earth Sci. 2014, 72, 4483–4489. [Google Scholar] [CrossRef]
- Liu, F.; He, B.; Kou, J. Investigation of karst rocky desertification in Pingguo County, Guangxi using Landsat thermal infrared remote sensing. Sci. Soil Water Conserv. 2017, 15, 7. [Google Scholar] [CrossRef]
- Xu, H.; Wang, Y.; Liu, Y.; Xiao, Y.; Zhou, L. Analysis of the spatial and temporal evolution and driving factors of Rocky Desertification in typical cluster depression areas in the past 30 years based on Google Earth Engine-Taking Xichou County as an example. Res. Soil Water Conserv. 2022, 29, 407–414. [Google Scholar]









| Band Number | Band Information | Center Wavelength/nm | Range of Wavelength/nm | Cloud Cover/% | Spatial Resolution/m | |
|---|---|---|---|---|---|---|
| SDGSAT-1 MSI data | Band 1 | Deep Blue 1 | 400 | 374–427 | <2 | 10 |
| Band 2 | Deep Blue 2 | 438 | 410–467 | |||
| Band 3 | Blue | 495 | 457–529 | |||
| Band 4 | Green | 553 | 510–597 | |||
| Band 5 | Red | 656 | 618–696 | |||
| Band 6 | Red Edge | 776 | 744–813 | |||
| Band 7 | Near Infrared | 854 | 798–911 | |||
| Data Type | Spatial Resolution/Scale | |||||
| Other data | ASTER GDEM [37] | 30 m | ||||
| Land-cover data [38] | 10 m | |||||
| Gaofen-2 data [39] | 3.2 m | |||||
| Gaofen-7 data [39] | 2.6 m | |||||
| Google Earth images [40] | <1 m | |||||
| Administrative division data [41] | 1:1,000,000 | |||||
| Band | Gain | Bias |
|---|---|---|
| Band 1 | 0.051560133 | 0 |
| Band 2 | 0.036241353 | 0 |
| Band 3 | 0.023316835 | 0 |
| Band 4 | 0.015849666 | 0 |
| Band 5 | 0.016096381 | 0 |
| Band 6 | 0.019719039 | 0 |
| Band 7 | 0.013811458 | 0 |
| FVC (%) | EBF (%) | ||||
|---|---|---|---|---|---|
| <20 | 20–30 | 31–50 | 51–70 | >71 | |
| >70 | No | No | Potential | Potential | Potential |
| 51–70 | No | Potential | Potential | Potential | Mild |
| 36–50 | Potential | Potential | Mild | Mild | Mild |
| 21–35 | Potential | Potential | Mild | Moderate | Moderate |
| <20 | Potential | Potential | Mild | Moderate | Severe |
| Level | EBF (%) | UAV Photos | Scene Situation |
|---|---|---|---|
| No | ≤20 | ![]() | Good ecological environment, dense forest, irrigation, and grass vegetation, with no soil erosion or not serious soil erosion. |
| Potential | 20–30 | ![]() | Sparsely vegetated forests, shrubs and grasslands; soil formation in good condition, but evident erosion with a tendency for rocks to be exposed. |
| Mild | 30–50 | ![]() | Rocks are beginning to be exposed, with evident erosion and a low vegetation structure that is mainly sparse scrub. |
| Moderate | 50–70 | ![]() | Severe soil erosion, rocky outcrops, shallow soils, and low vegetation cover. |
| Vegetation Index | Rock Index | Classification Precision | |
|---|---|---|---|
| Feature Space | NDVI | CRI | 78.8% |
| RI1 | 80.2% | ||
| RI2 | 78.4% | ||
| RI3 | 77.3% | ||
| RI4 | 78.8% | ||
| RI5 | 78.3% | ||
| RCRI | 79.4% | ||
| RCRI2 | 80.0% | ||
| NDRE | CRI | 82.4% | |
| RI1 | 77.2% | ||
| RI2 | 78.1% | ||
| RI3 | 77.3% | ||
| RI4 | 83.9% | ||
| RI5 | 82.3% | ||
| RCRI | 86.9% | ||
| RCRI2 | 85.5% |
| No | Potential | Mild | Moderate | Sum | PA (%) | |
|---|---|---|---|---|---|---|
| No | 207 | 10 | 0 | 1 | 218 | 94.9 |
| Potential | 5 | 63 | 15 | 1 | 84 | 75.0 |
| Mild | 0 | 8 | 107 | 15 | 130 | 82.3 |
| Moderate | 0 | 1 | 16 | 99 | 116 | 85.3 |
| Sum | 212 | 83 | 138 | 116 | 548 | |
| UA (%) | 97.6 | 76.8 | 77.5 | 85.3 | ||
| OA (%) | 86.9 | |||||
| Kappa Coefficient | 0.87 | |||||
| No | Potential | Mild | Moderate | Sum | PA (%) | |
|---|---|---|---|---|---|---|
| No | 178 | 37 | 2 | 1 | 218 | 81.6 |
| Potential | 2 | 35 | 42 | 5 | 84 | 41.6 |
| Mild | 0 | 1 | 39 | 90 | 130 | 30.0 |
| Moderate | 0 | 0 | 5 | 111 | 116 | 95.6 |
| Sum | 180 | 73 | 88 | 207 | 548 | |
| UA (%) | 98.8 | 47.9 | 44.3 | 53.6 | ||
| OA (%) | 66.2 | |||||
| Kappa Coefficient | 0.64 | |||||
| No | Potential | Mild | Moderate | Severe | Sum | PA (%) | |
|---|---|---|---|---|---|---|---|
| No | 98 | 8 | 0 | 0 | 0 | 106 | 91.5 |
| Potential | 1 | 27 | 3 | 1 | 0 | 32 | 84.4 |
| Mild | 1 | 3 | 25 | 4 | 0 | 33 | 75.7 |
| Moderate | 0 | 1 | 1 | 31 | 3 | 36 | 86.1 |
| Severe | 0 | 0 | 1 | 6 | 31 | 38 | 81.6 |
| Sum | 100 | 39 | 30 | 42 | 34 | 245 | |
| UA (%) | 98.0 | 69.2 | 83.3 | 73.8 | 91.1 | ||
| OA (%) | 86.5 | ||||||
Disclaimer/Publisher’s Note: The statements, opinions and data contained in all publications are solely those of the individual author(s) and contributor(s) and not of MDPI and/or the editor(s). MDPI and/or the editor(s) disclaim responsibility for any injury to people or property resulting from any ideas, methods, instructions or products referred to in the content. |
© 2024 by the authors. Licensee MDPI, Basel, Switzerland. This article is an open access article distributed under the terms and conditions of the Creative Commons Attribution (CC BY) license (https://creativecommons.org/licenses/by/4.0/).
Share and Cite
Chen, Q.; Fu, H.; Li, X.; Qin, X.; Yan, L. Classification of Karst Rocky Desertification Levels in Jinsha County Using a Feature Space Method Based on SDGSAT-1 Multispectral Data. Remote Sens. 2024, 16, 4786. https://doi.org/10.3390/rs16244786
Chen Q, Fu H, Li X, Qin X, Yan L. Classification of Karst Rocky Desertification Levels in Jinsha County Using a Feature Space Method Based on SDGSAT-1 Multispectral Data. Remote Sensing. 2024; 16(24):4786. https://doi.org/10.3390/rs16244786
Chicago/Turabian StyleChen, Qi, Han Fu, Xiaoming Li, Xiaochuan Qin, and Lin Yan. 2024. "Classification of Karst Rocky Desertification Levels in Jinsha County Using a Feature Space Method Based on SDGSAT-1 Multispectral Data" Remote Sensing 16, no. 24: 4786. https://doi.org/10.3390/rs16244786
APA StyleChen, Q., Fu, H., Li, X., Qin, X., & Yan, L. (2024). Classification of Karst Rocky Desertification Levels in Jinsha County Using a Feature Space Method Based on SDGSAT-1 Multispectral Data. Remote Sensing, 16(24), 4786. https://doi.org/10.3390/rs16244786





