Characterizing Forest Plot Decay Levels Based on Leaf Area Index, Gap Fraction, and L-Moments from Airborne LiDAR
Abstract
1. Introduction
- To characterize forest plots decay levels based on LAI/LAD vertical profile from ALS data.
- To mutually evaluate the relationships between VAI, GF, and L-moment ratios on the decay levels.
- To characterize and model the decay levels based on the relationships between the VAI, GF, and L-moment ratios.
- To test the rule-based methods in classifying the forest plot decay levels.
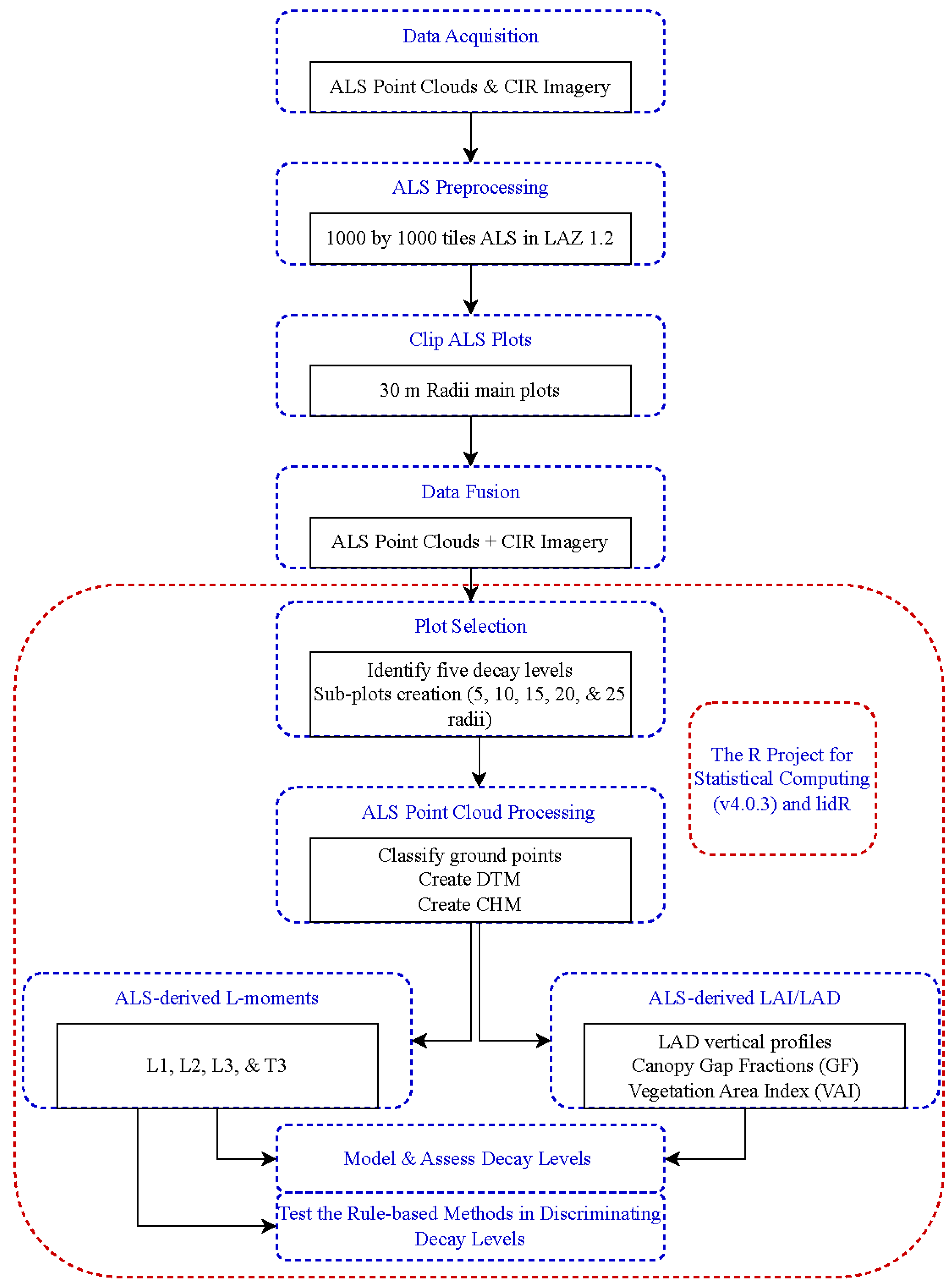
2. Materials and Methods
2.1. Study Area
2.2. Data Acquisition and Pre-Processing
2.3. Plot Selection
2.4. Point Cloud Post-Processing
2.5. ALS Derived LAI/LAD
2.6. ALS-Derived L-Moments
2.7. Relationships between the L-Moment Ratios, Vegetation Area Index, and Gap Fraction in Modeling Plot Decay Levels
2.8. Testing the Rule-Based Method for Classifying Plot Decay Levels from ALS Height Returns
3. Results
3.1. Characterizing Plot Decay Levels by LAD Vertical Profile Estimates
3.2. Relationship between VAI, GF, and L-Moment Ratios in Modeling Plot Decay Levels
3.3. Testing the Rule-Based Method for Classifying Plot Decay Levels
4. Discussion
4.1. ALS-Based LAD Vertical Profiles Characterize Plot Decay Levels
4.2. Modeling Plot Decay Levels Significantly Explained the Decay Trend and the Relationship between VAI, GF, and L-Moments
4.3. Rule-Based Methods Classify Healthy and Deadwood Plots
4.4. Limitations
5. Conclusions
Author Contributions
Funding
Data Availability Statement
Conflicts of Interest
References
- Lausch, A.; Heurich, M.; Fahse, L. Spatio-Temporal Infestation Patterns of Ips typographus (L.) in the Bavarian Forest National Park, Germany. Ecol. Indic. 2013, 31, 73–81. [Google Scholar] [CrossRef]
- Sani-Mohammed, A.; Yao, W.; Heurich, M. Instance Segmentation of Standing Dead Trees in Dense Forest from Aerial Imagery Using Deep Learning. ISPRS Open J. Photogramm. Remote Sens. 2022, 6, 100024. [Google Scholar] [CrossRef]
- Keen, F.P. The Rate of Natural Falling of Beetle-Killed Ponderosa Pine Snags. J. For. 1955, 53, 720–723. [Google Scholar]
- Thomas, J.W. (Ed.) Wildlife Habitats in Managed Forests: The Blue Mountains of Oregon and Washington; US Department of Agriculture: Washington, DC, USA, 1979; Volume 553.
- Lechner, A.M.; Foody, G.M.; Boyd, D.S. Applications in Remote Sensing to Forest Ecology and Management. One Earth 2020, 2, 405–412. [Google Scholar] [CrossRef]
- Garrity, S.R.; Allen, C.D.; Brumby, S.P.; Gangodagamage, C.; McDowell, N.G.; Cai, D.M. Quantifying Tree Mortality in a Mixed Species Woodland Using Multitemporal High Spatial Resolution Satellite Imagery. Remote Sens. Environ. 2013, 129, 54–65. [Google Scholar] [CrossRef]
- Gonzalez, P.; Asner, G.; Battles, J.; Lefsky, M.; Waring, K.; Palace, M. Forest Carbon Densities and Uncertainties from Lidar, QuickBird, and Field Measurements in California. Remote Sens. Environ. 2010, 114, 1561–1575. [Google Scholar] [CrossRef]
- Polewski, P.; Shelton, J.; Yao, W.; Heurich, M. Instance Segmentation of Fallen Trees in Aerial Color Infrared Imagery Using Active Multi-Contour Evolution with Fully Convolutional Network-Based Intensity Priors. ISPRS J. Photogramm. Remote Sens. 2021, 178, 297–313. [Google Scholar] [CrossRef]
- Polewski, P.; Yao, W.; Heurich, M.; Krzystek, P.; Stilla, U. Detection of Fallen Trees in ALS Point Clouds Using a Normalized Cut Approach Trained by Simulation. ISPRS J. Photogramm. Remote Sens. 2015, 105, 252–271. [Google Scholar] [CrossRef]
- Polewski, P.; Yao, W.; Heurich, M.; Krzystek, P.; Stilla, U. A Voting-Based Statistical Cylinder Detection Framework Applied to Fallen Tree Mapping in Terrestrial Laser Scanning Point Clouds. ISPRS J. Photogramm. Remote Sens. 2017, 129, 118–130. [Google Scholar] [CrossRef]
- Ramsey, E.; Rangoonwala, A.; Chi, Z.; Jones, C.E.; Bannister, T. Marsh Dieback, Loss, and Recovery Mapped with Satellite Optical, Airborne Polarimetric Radar, and Field Data. Remote Sens. Environ. 2014, 152, 364–374. [Google Scholar] [CrossRef]
- Lefsky, M.A.; Cohen, W.B.; Parker, G.G.; Harding, D.J. Lidar Remote Sensing for Ecosystem Studies. BioScience 2002, 52, 19–30. [Google Scholar] [CrossRef]
- Dubayah, R.O.; Drake, J.B. Lidar Remote Sensing for Forestry. J. For. 2000, 98, 44–46. [Google Scholar] [CrossRef]
- Dong, P.; Chen, Q. LiDAR Remote Sensing and Applications; CRC Press: Boca Raton, FL, USA, 2017; ISBN 978-1-351-23335-4. [Google Scholar]
- Yao, W.; Krzystek, P.; Heurich, M. Tree Species Classification and Estimation of Stem Volume and DBH Based on Single Tree Extraction by Exploiting Airborne Full-Waveform LiDAR Data. Remote Sens. Environ. 2012, 123, 368–380. [Google Scholar] [CrossRef]
- Teobaldelli, M.; Cona, F.; Saulino, L.; Migliozzi, A.; D’Urso, G.; Langella, G.; Manna, P.; Saracino, A. Detection of Diversity and Stand Parameters in Mediterranean Forests Using Leaf-off Discrete Return LiDAR Data. Remote Sens. Environ. 2017, 192, 126–138. [Google Scholar] [CrossRef]
- Heiskanen, J.; Korhonen, L.; Hietanen, J.; Pellikka, P.K.E. Use of Airborne Lidar for Estimating Canopy Gap Fraction and Leaf Area Index of Tropical Montane Forests. Int. J. Remote Sens. 2015, 36, 2569–2583. [Google Scholar] [CrossRef]
- Falkowski, M.J.; Evans, J.S.; Martinuzzi, S.; Gessler, P.E.; Hudak, A.T. Characterizing Forest Succession with Lidar Data: An Evaluation for the Inland Northwest, USA. Remote Sens. Environ. 2009, 113, 946–956. [Google Scholar] [CrossRef]
- Asner, G.P.; Mascaro, J. Mapping Tropical Forest Carbon: Calibrating Plot Estimates to a Simple LiDAR Metric. Remote Sens. Environ. 2014, 140, 614–624. [Google Scholar] [CrossRef]
- Gu, Z.; Cao, S.; Sanchez-Azofeifa, G.A. Using LiDAR Waveform Metrics to Describe and Identify Successional Stages of Tropical Dry Forests. Int. J. Appl. Earth Obs. Geoinf. 2018, 73, 482–492. [Google Scholar] [CrossRef]
- Shi, Y.; Wang, T.; Skidmore, A.K.; Heurich, M. Important LiDAR Metrics for Discriminating Forest Tree Species in Central Europe. ISPRS J. Photogramm. Remote Sens. 2018, 137, 163–174. [Google Scholar] [CrossRef]
- Soto, G.E.; Pérez-Hernández, C.G.; Hahn, I.J.; Rodewald, A.D.; Vergara, P.M. Tree Senescence as a Direct Measure of Habitat Quality: Linking Red-Edge Vegetation Indices to Space Use by Magellanic Woodpeckers. Remote Sens. Environ. 2017, 193, 1–10. [Google Scholar] [CrossRef]
- Putman, E.B.; Popescu, S.C.; Eriksson, M.; Zhou, T.; Klockow, P.; Vogel, J.; Moore, G.W. Detecting and Quantifying Standing Dead Tree Structural Loss with Reconstructed Tree Models Using Voxelized Terrestrial Lidar Data. Remote Sens. Environ. 2018, 209, 52–65. [Google Scholar] [CrossRef]
- Klockow, P.A.; Putman, E.B.; Vogel, J.G.; Moore, G.W.; Edgar, C.B.; Popescu, S.C. Allometry and Structural Volume Change of Standing Dead Southern Pine Trees Using Non-Destructive Terrestrial LiDAR. Remote Sens. Environ. 2020, 241, 111729. [Google Scholar] [CrossRef]
- Chen, J.M.; Black, T.A. Defining Leaf Area Index for Non-Flat Leaves. Plant Cell Environ. 1992, 15, 421–429. [Google Scholar] [CrossRef]
- Lang, A.R.G. Application of Some of Cauchy’s Theorems to Estimation of Surface Areas of Leaves, Needles and Branches of Plants, and Light Transmittance. Agric. For. Meteorol. 1991, 55, 191–212. [Google Scholar] [CrossRef]
- Weiss, M.; Baret, F.; Smith, G.J.; Jonckheere, I.; Coppin, P. Review of Methods for in Situ Leaf Area Index (LAI) Determination Part II. Estimation of LAI, Errors and Sampling. Agric. For. Meteorol. 2004, 121, 37–53. [Google Scholar] [CrossRef]
- Hosoi, F.; Omasa, K. Voxel-Based 3-D Modeling of Individual Trees for Estimating Leaf Area Density Using High-Resolution Portable Scanning Lidar. IEEE Trans. Geosci. Remote Sens. 2006, 44, 3610–3618. [Google Scholar] [CrossRef]
- Hosoi, F.; Omasa, K. Factors Contributing to Accuracy in the Estimation of the Woody Canopy Leaf Area Density Profile Using 3D Portable Lidar Imaging. J. Exp. Bot. 2007, 58, 3463–3473. [Google Scholar] [CrossRef]
- Korhonen, L.; Morsdorf, F. Estimation of Canopy Cover, Gap Fraction and Leaf Area Index with Airborne Laser Scanning. In Forestry Applications of Airborne Laser Scanning: Concepts and Case Studies; Maltamo, M., Næsset, E., Vauhkonen, J., Eds.; Springer: Dordrecht, The Netherlands, 2014; pp. 397–417. ISBN 978-94-017-8663-8. [Google Scholar]
- Morsdorf, F.; Kötz, B.; Meier, E.; Itten, K.I.; Allgöwer, B. Estimation of LAI and Fractional Cover from Small Footprint Airborne Laser Scanning Data Based on Gap Fraction. Remote Sens. Environ. 2006, 104, 50–61. [Google Scholar] [CrossRef]
- Sasaki, T.; Imanishi, J.; Ioki, K.; Song, Y.; Morimoto, Y. Estimation of Leaf Area Index and Gap Fraction in Two Broad-Leaved Forests by Using Small-Footprint Airborne LiDAR. Landsc. Ecol. Eng. 2016, 12, 117–127. [Google Scholar] [CrossRef]
- Jonckheere, I.; Fleck, S.; Nackaerts, K.; Muys, B.; Coppin, P.; Weiss, M.; Baret, F. Review of Methods for in Situ Leaf Area Index Determination Part I. Theories, Sensors and Hemispherical Photography. Agric. For. Meteorol. 2004, 121, 19–35. [Google Scholar] [CrossRef]
- Kamoske, A.G.; Dahlin, K.M.; Stark, S.C.; Serbin, S.P. Leaf Area Density from Airborne LiDAR: Comparing Sensors and Resolutions in a Temperate Broadleaf Forest Ecosystem. For. Ecol. Manag. 2019, 433, 364–375. [Google Scholar] [CrossRef]
- Ryu, Y.; Nilson, T.; Kobayashi, H.; Sonnentag, O.; Law, B.E.; Baldocchi, D.D. On the Correct Estimation of Effective Leaf Area Index: Does It Reveal Information on Clumping Effects? Agric. For. Meteorol. 2010, 150, 463–472. [Google Scholar] [CrossRef]
- Asner, G.P.; Powell, G.V.N.; Mascaro, J.; Knapp, D.E.; Clark, J.K.; Jacobson, J.; Kennedy-Bowdoin, T.; Balaji, A.; Paez-Acosta, G.; Victoria, E.; et al. High-Resolution Forest Carbon Stocks and Emissions in the Amazon. Proc. Natl. Acad. Sci. USA 2010, 107, 16738–16742. [Google Scholar] [CrossRef]
- Bouvier, M.; Durrieu, S.; Fournier, R.; Renaud, J.-P.; Saint-Geours, N.; Grau, E.; Guyon, D. Generalizing Predictive LiDAR Models of Forest Inventory Attributes Using an Area-Based Approach. In Proceedings of the FORESEE Workshop-Forestry Applications of Remote Sensing Technologies, Champenoux, France, 8–10 October 2014. [Google Scholar]
- Gobakken, T.; Næsset, E. Assessing Effects of Laser Point Density, Ground Sampling Intensity, and Field Sample Plot Size on Biophysical Stand Properties Derived from Airborne Laser Scanner Data. Can. J. For. Res. 2008, 38, 1095–1109. [Google Scholar] [CrossRef]
- Korhonen, L.; Korpela, I.; Heiskanen, J.; Maltamo, M. Airborne Discrete-Return LIDAR Data in the Estimation of Vertical Canopy Cover, Angular Canopy Closure and Leaf Area Index. Remote Sens. Environ. 2011, 115, 1065–1080. [Google Scholar] [CrossRef]
- Nielsen, M.M.; Heurich, M.; Malmberg, B.; Brun, A. Automatic Mapping of Standing Dead Trees after an Insect Outbreak Using the Window Independent Context Segmentation Method. J. For. 2014, 112, 564–571. [Google Scholar] [CrossRef]
- Müller, M.; Job, H. Managing Natural Disturbance in Protected Areas: Tourists’ Attitude towards the Bark Beetle in a German National Park. Biol. Conserv. 2009, 142, 375–383. [Google Scholar] [CrossRef]
- van der Knaap, W.O.; van Leeuwen, J.F.N.; Fahse, L.; Szidat, S.; Studer, T.; Baumann, J.; Heurich, M.; Tinner, W. Vegetation and Disturbance History of the Bavarian Forest National Park, Germany. Veg. Hist. Archaeobotany 2020, 29, 277–295. [Google Scholar] [CrossRef]
- Latifi, H.; Holzwarth, S.; Skidmore, A.; Brůna, J.; Červenka, J.; Darvishzadeh, R.; Hais, M.; Heiden, U.; Homolová, L.; Krzystek, P.; et al. A Laboratory for Conceiving Essential Biodiversity Variables (EBVs)—The ‘Data Pool Initiative for the Bohemian Forest Ecosystem’. Methods Ecol. Evol. 2021, 12, 2073–2083. [Google Scholar] [CrossRef]
- Wong, T.-C.; Sani-Mohammed, A.; Wang, J.; Wang, P.; Yao, W.; Heurich, M. Classification of Single Tree Decay Stages from Combined Airborne LiDAR Data and CIR Imagery. Geo-Spat. Inf. Sci. 2024, 1–16. [Google Scholar] [CrossRef]
- Zhang, W.; Qi, J.; Wan, P.; Wang, H.; Xie, D.; Wang, X.; Yan, G. An Easy-to-Use Airborne LiDAR Data Filtering Method Based on Cloth Simulation. Remote Sens. 2016, 8, 501. [Google Scholar] [CrossRef]
- Roussel, J.R.; Auty, D.; Coops, N.C.; Tompalski, P.; Goodbody, T.R.H.; Meador, A.S.; Bourdon, J.F.; de Boissieu, F.; Achim, A. lidR: An R Package for Analysis of Airborne Laser Scanning (ALS) Data. Remote Sens. Environ. 2020, 251, 112062. [Google Scholar] [CrossRef]
- Yan, G.; Hu, R.; Luo, J.; Weiss, M.; Jiang, H.; Mu, X.; Xie, D.; Zhang, W. Review of Indirect Optical Measurements of Leaf Area Index: Recent Advances, Challenges, and Perspectives. Agric. For. Meteorol. 2019, 265, 390–411. [Google Scholar] [CrossRef]
- Nilson, T. A Theoretical Analysis of the Frequency of Gaps in Plant Stands. Agric. Meteorol. 1971, 8, 25–38. [Google Scholar] [CrossRef]
- de Wit, C.T. Photosynthesis of Leaf Canopies; Center for Agricultural Publications and Documentation: Wageningen, The Netherlands, 1965; pp. 1–64. [Google Scholar]
- Nilson, T. Inversion of Gap Frequency Data in Forest Stands. Agric. For. Meteorol. 1999, 98–99, 437–448. [Google Scholar] [CrossRef]
- Tian, L.; Qu, Y.; Qi, J. Estimation of Forest LAI Using Discrete Airborne LiDAR: A Review. Remote Sens. 2021, 13, 2408. [Google Scholar] [CrossRef]
- Zhao, F.; Yang, X.; Schull, M.A.; Román-Colón, M.O.; Yao, T.; Wang, Z.; Zhang, Q.; Jupp, D.L.B.; Lovell, J.L.; Culvenor, D.S.; et al. Measuring Effective Leaf Area Index, Foliage Profile, and Stand Height in New England Forest Stands Using a Full-Waveform Ground-Based Lidar. Remote Sens. Environ. 2011, 115, 2954–2964. [Google Scholar] [CrossRef]
- Lee, H.; Slatton, K.C.; Roth, B.E.; Cropper, W.P. Prediction of Forest Canopy Light Interception Using Three-dimensional Airborne LiDAR Data. Int. J. Remote Sens. 2008, 30, 189–207. [Google Scholar] [CrossRef]
- Luo, S.; Wang, C.; Pan, F.; Xi, X.; Li, G.; Nie, S.; Xia, S. Estimation of Wetland Vegetation Height and Leaf Area Index Using Airborne Laser Scanning Data. Ecol. Indic. 2015, 48, 550–559. [Google Scholar] [CrossRef]
- Richardson, J.J.; Moskal, L.M.; Kim, S.H. Modeling Approaches to Estimate Effective Leaf Area Index from Aerial Discrete-Return LIDAR. Agric. For. Meteorol. 2009, 149, 1152–1160. [Google Scholar] [CrossRef]
- Solberg, S.; Næsset, E.; Hanssen, K.H.; Christiansen, E. Mapping Defoliation during a Severe Insect Attack on Scots Pine Using Airborne Laser Scanning. Remote Sens. Environ. 2006, 102, 364–376. [Google Scholar] [CrossRef]
- Wang, Y.; Fang, H. Estimation of LAI with the LiDAR Technology: A Review. Remote Sens. 2020, 12, 3457. [Google Scholar] [CrossRef]
- Hopkinson, C.; Lovell, J.; Chasmer, L.; Jupp, D.; Kljun, N.; Gorsel, E. van Integrating Terrestrial and Airborne Lidar to Calibrate a 3D Canopy Model of Effective Leaf Area Index. Remote Sens. Environ. 2013, 136, 301–314. [Google Scholar] [CrossRef]
- Bréda, N.J.J. Ground-based Measurements of Leaf Area Index: A Review of Methods, Instruments and Current Controversies. J. Exp. Bot. 2003, 54, 2403–2417. [Google Scholar] [CrossRef]
- Martens, S.N.; Ustin, S.L.; Rousseau, R.A. Estimation of Tree Canopy Leaf Area Index by Gap Fraction Analysis. For. Ecol. Manag. 1993, 61, 91–108. [Google Scholar] [CrossRef]
- Solberg, S.; Naesset, E.; Bollandsas, O.M. Single Tree Segmentation Using Airborne Laser Scanner Data in a Structurally Heterogeneous Spruce Forest. Photogramm. Eng. Remote Sens. 2006, 72, 1369–1378. [Google Scholar] [CrossRef]
- Aubin, I.; Beaudet, M.; Messier, C. Light Extinction Coefficients Specific to the Understory Vegetation of the Southern Boreal Forest, Quebec. Can. J. For. Res. 2000, 30, 168–177. [Google Scholar] [CrossRef]
- Jones, H.G. Plants and Microclimate: A Quantitative Approach to Environmental Plant Physiology; Cambridge University Press: Cambridge, UK, 1992; p. 428. [Google Scholar]
- Tang, H.; Brolly, M.; Zhao, F.; Strahler, A.H.; Schaaf, C.L.; Ganguly, S.; Zhang, G.; Dubayah, R. Deriving and Validating Leaf Area Index (LAI) at Multiple Spatial Scales through Lidar Remote Sensing: A Case Study in Sierra National Forest, CA. Remote Sens. Environ. 2014, 143, 131–141. [Google Scholar] [CrossRef]
- Vose, J.M.; Sullivan, N.H.; Clinton, B.D.; Bolstad, P.V. Vertical Leaf Area Distribution, Light Transmittance, and Application of the Beer–Lambert Law in Four Mature Hardwood Stands in the Southern Appalachians. Can. J. For. Res. 1995, 25, 1036–1043. [Google Scholar] [CrossRef]
- Solberg, S.; Brunner, A.; Hanssen, K.H.; Lange, H.; Næsset, E.; Rautiainen, M.; Stenberg, P. Mapping LAI in a Norway Spruce Forest Using Airborne Laser Scanning. Remote Sens. Environ. 2009, 113, 2317–2327. [Google Scholar] [CrossRef]
- de Almeida, D.R.A.; Stark, S.C.; Shao, G.; Schietti, J.; Nelson, B.W.; Silva, C.A.; Gorgens, E.B.; Valbuena, R.; Papa, D.d.A.; Brancalion, P.H.S. Optimizing the Remote Detection of Tropical Rainforest Structure with Airborne Lidar: Leaf Area Profile Sensitivity to Pulse Density and Spatial Sampling. Remote Sens. 2019, 11, 92. [Google Scholar] [CrossRef]
- Zhao, J.; Li, J.; Liu, Q. Review of Forest Vertical Structure Parameter Inversion Based on Remote Sensing Technology. Yaogan Xuebao J. Remote Sens. 2013, 17, 697–716. [Google Scholar] [CrossRef]
- Hosking, J.R.M. L-Moments: Analysis and Estimation of Distributions Using Linear Combinations of Order Statistics. J. R. Stat. Soc. Ser. B Methodol. 1990, 52, 105–124. [Google Scholar] [CrossRef]
- Hosking, J.R.M. Some Theoretical Results Concerning L-Moments; Research Report RC 14492; IBM Thomas J. Watson Research Division: Yorktown Heights, NY, USA, 1989; pp. 1–9. [Google Scholar]
- Valbuena, R.; Maltamo, M.; Mehtätalo, L.; Packalen, P. Key Structural Features of Boreal Forests May Be Detected Directly Using L-Moments from Airborne Lidar Data. Remote Sens. Environ. 2017, 194, 437–446. [Google Scholar] [CrossRef]
- Valbuena, R.; Packalén, P.; Martı´n-Fernández, S.; Maltamo, M. Diversity and Equitability Ordering Profiles Applied to Study Forest Structure. For. Ecol. Manag. 2012, 276, 185–195. [Google Scholar] [CrossRef]
- Valbuena, R.; Packalen, P.; Mehtätalo, L.; García-Abril, A.; Maltamo, M. Characterizing Forest Structural Types and Shelterwood Dynamics from Lorenz-Based Indicators Predicted by Airborne Laser Scanning. Can. J. For. Res. 2013, 43, 1063–1074. [Google Scholar] [CrossRef]
- Solberg, S. Mapping Gap Fraction, LAI and Defoliation Using Various ALS Penetration Variables. Int. J. Remote Sens. 2010, 31, 1227–1244. [Google Scholar] [CrossRef]
- Lefsky, M.A.; Cohen, W.B.; Acker, S.A.; Parker, G.G.; Spies, T.A.; Harding, D. Lidar Remote Sensing of the Canopy Structure and Biophysical Properties of Douglas-Fir Western Hemlock Forests. Remote Sens. Environ. 1999, 70, 339–361. [Google Scholar] [CrossRef]
- Stark, S.C.; Leitold, V.; Wu, J.L.; Hunter, M.O.; de Castilho, C.V.; Costa, F.R.C.; Mcmahon, S.M.; Parker, G.G.; Shimabukuro, M.T.; Lefsky, M.A.; et al. Amazon Forest Carbon Dynamics Predicted by Profiles of Canopy Leaf Area and Light Environment. Ecol. Lett. 2012, 15, 1406–1414. [Google Scholar] [CrossRef]
- Drake, J.B.; Dubayah, R.O.; Knox, R.G.; Clark, D.B.; Blair, J.B. Sensitivity of Large-Footprint Lidar to Canopy Structure and Biomass in a Neotropical Rainforest. Remote Sens. Environ. 2002, 81, 378–392. [Google Scholar] [CrossRef]
- Adnan, S.; Maltamo, M.; Mehtätalo, L.; Ammaturo, R.N.L.; Packalen, P.; Valbuena, R. Determining Maximum Entropy in 3D Remote Sensing Height Distributions and Using It to Improve Aboveground Biomass Modelling via Stratification. Remote Sens. Environ. 2021, 260, 112464. [Google Scholar] [CrossRef]








| Decay Level | No. of Points | Ground Points (%) | Hmean (m) | Points above Hmean (%) | Hmax (m) | SD |
|---|---|---|---|---|---|---|
| L130 | 285,919 | 11.8 | 21.3 | 62.1 | 41.9 | 10.6 |
| L230 | 405,106 | 12.8 | 12.2 | 48.1 | 36.4 | 9.26 |
| L330 | 597,143 | 21.6 | 10.9 | 49.7 | 34.2 | 9.1 |
| L430 | 390,399 | 66.5 | 3.66 | 29.3 | 28.9 | 6.15 |
| L530 | 157,362 | 88.5 | 0.673 | 9.49 | 20.9 | 2.71 |
| Characteristic | Beta | 95% CI 1 | p-Value |
|---|---|---|---|
| (Intercept) | 0.9898 | 0.9852, 0.9944 | <0.001 |
| VAI slope | −0.0468 | −0.0504, −0.0431 | <0.001 |
| Characteristic | Beta | 95% CI 1 | p-Value |
|---|---|---|---|
| (Intercept) | 0.7939 | 0.7192, 0.8685 | <0.001 |
| VAI slope | −0.5003 | −0.5592, −0.4415 | <0.001 |
Disclaimer/Publisher’s Note: The statements, opinions and data contained in all publications are solely those of the individual author(s) and contributor(s) and not of MDPI and/or the editor(s). MDPI and/or the editor(s) disclaim responsibility for any injury to people or property resulting from any ideas, methods, instructions or products referred to in the content. |
© 2024 by the authors. Licensee MDPI, Basel, Switzerland. This article is an open access article distributed under the terms and conditions of the Creative Commons Attribution (CC BY) license (https://creativecommons.org/licenses/by/4.0/).
Share and Cite
Sani-Mohammed, A.; Yao, W.; Wong, T.C.; Fekry, R.; Heurich, M. Characterizing Forest Plot Decay Levels Based on Leaf Area Index, Gap Fraction, and L-Moments from Airborne LiDAR. Remote Sens. 2024, 16, 2824. https://doi.org/10.3390/rs16152824
Sani-Mohammed A, Yao W, Wong TC, Fekry R, Heurich M. Characterizing Forest Plot Decay Levels Based on Leaf Area Index, Gap Fraction, and L-Moments from Airborne LiDAR. Remote Sensing. 2024; 16(15):2824. https://doi.org/10.3390/rs16152824
Chicago/Turabian StyleSani-Mohammed, Abubakar, Wei Yao, Tsz Chung Wong, Reda Fekry, and Marco Heurich. 2024. "Characterizing Forest Plot Decay Levels Based on Leaf Area Index, Gap Fraction, and L-Moments from Airborne LiDAR" Remote Sensing 16, no. 15: 2824. https://doi.org/10.3390/rs16152824
APA StyleSani-Mohammed, A., Yao, W., Wong, T. C., Fekry, R., & Heurich, M. (2024). Characterizing Forest Plot Decay Levels Based on Leaf Area Index, Gap Fraction, and L-Moments from Airborne LiDAR. Remote Sensing, 16(15), 2824. https://doi.org/10.3390/rs16152824

