Analysis on Land-Use Change and Its Driving Mechanism in Xilingol, China, during 2000–2020 Using the Google Earth Engine
Abstract
:1. Introduction
- To explore whether the GEE+RF method is capable of automated, long time-series, and high-accuracy land-use mapping;
- To examine the spatial pattern and characteristics of LULC over the study period;
- To investigate the relationship between LULC and explanatory variables, including climate factors and regional socioeconomic development factors in Xilingol.
2. Materials and Methods
2.1. Study Area
2.2. Data Description
3. Land-Use Mapping Methods
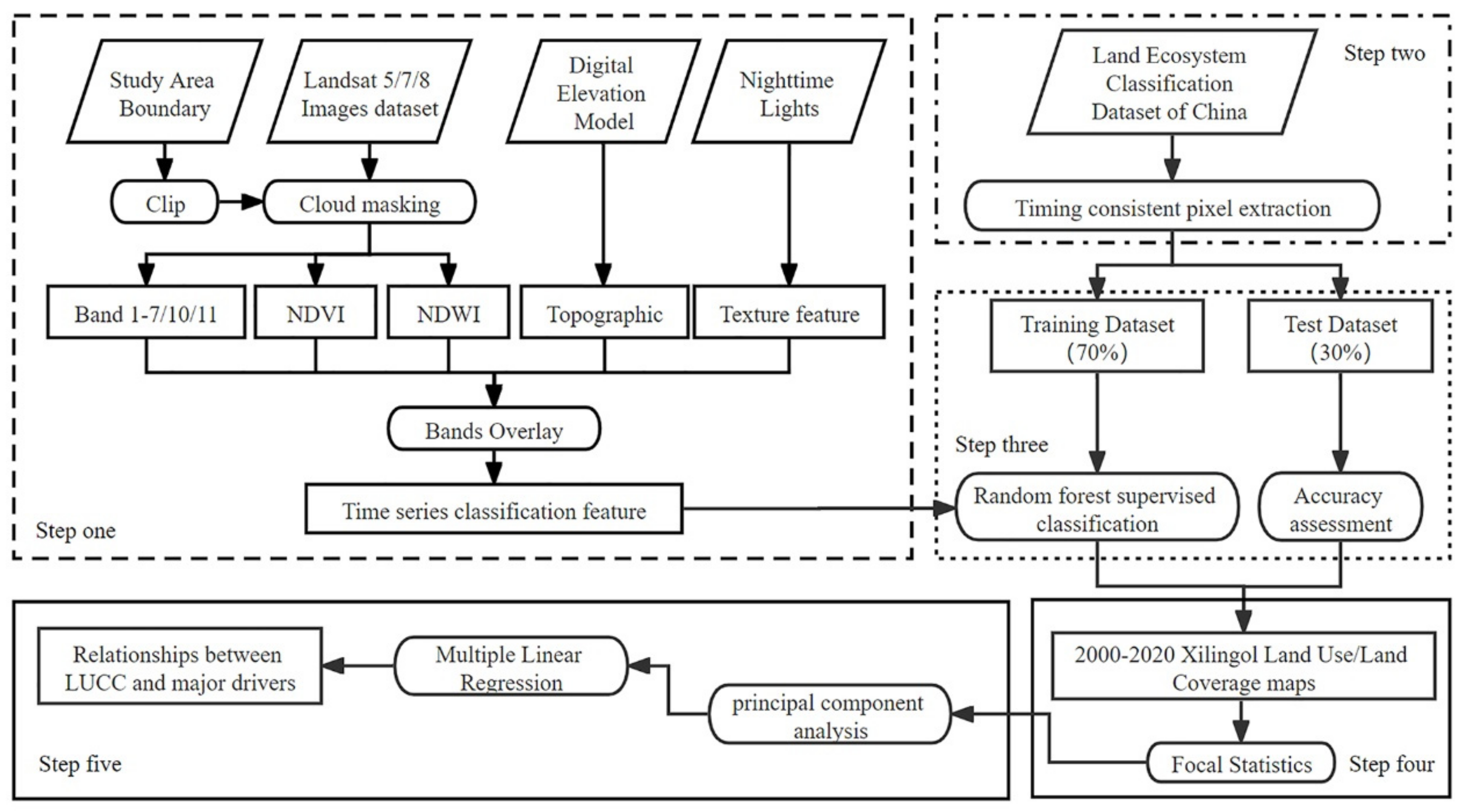
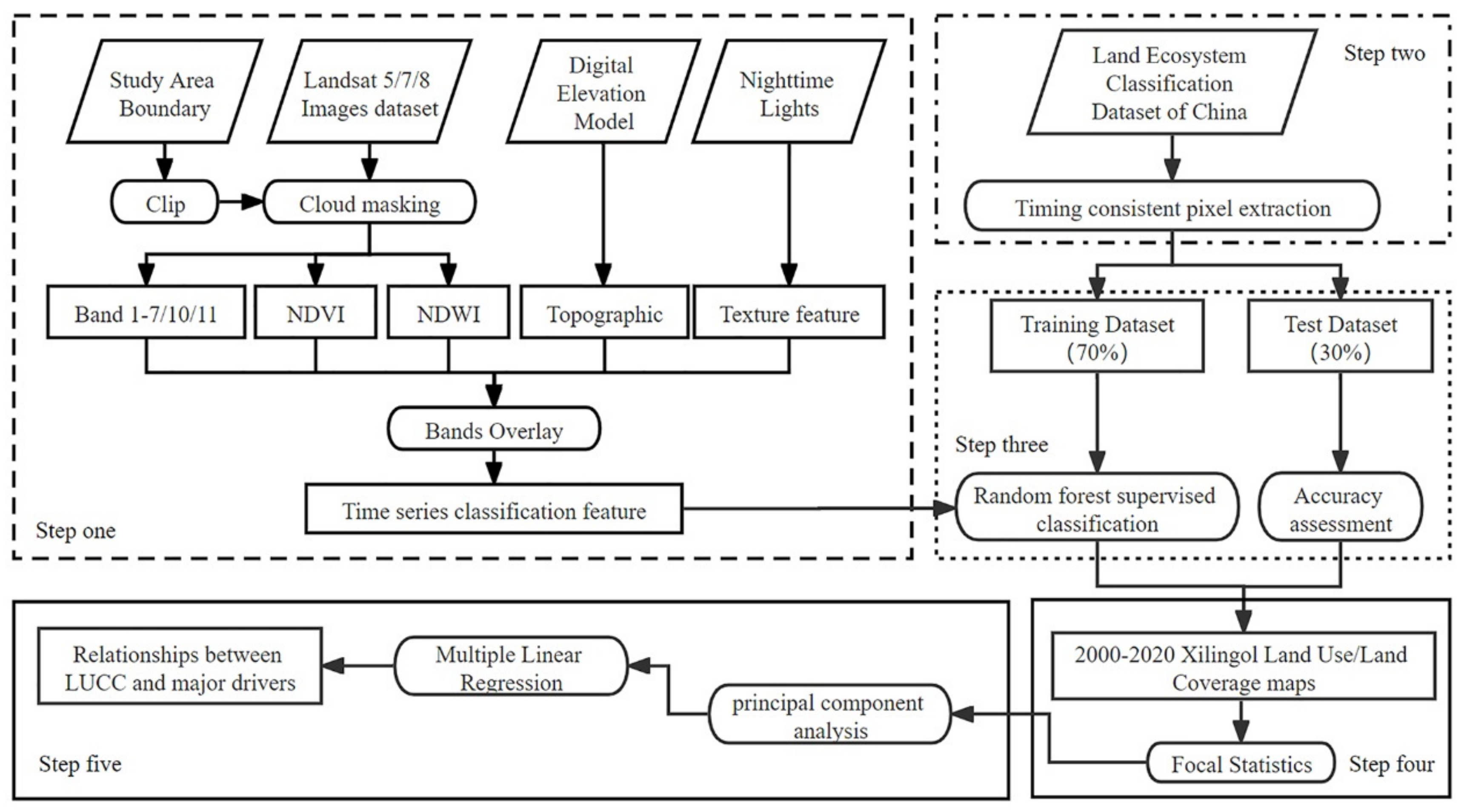
3.1. Technical Process
- Based on the Landsat images and EVI/NDVI/NDWI indices and night-time light data, together with other related auxiliary data in GEE, we used image synthesis and cloud mask methods to extract the 2000–2020 composite images without cloud or shadow coverage in Xilingol.
- Based on the principle of “time-series stability” of the corresponding image attributes in the multi-period CLUDs, we selected sample points with no change in land-use type in the CLUDs to form the sample points set required for the RF model.
- Setting 70% of the sample points as training sample points, combined with the synthetic images, RF model training was carried out to interpret the LULC dataset of each year. The remaining 30% of the sample points were used as validation sample points to evaluate the accuracy of classification results.
- Supported by the climate change and regional socioeconomic development factors, principal component analysis was applied to determine the categories of LULC drivers; then, the contribution of each driving factor was calculated by multiple stepwise regression method.
3.2. LULC Dataset Production
3.3. Sample Points Set Deployment
- Unified classification system. Reclassification of land-use types in Xilingol into eight categories: cropland, woodland, high-coverage grass, moderate-coverage grass, low-coverage grass, water, built-up land, and deserted land (Table 3).
- Selection of image pixels. We overlapped the CLUDs of 2000, 2005, 2010, and 2015 in the study area to obtain the pixels with no change in land-use types during this period.
- Stratified random sampling. To avoid the risk of sample bias (excessive representation of correct or incorrect points), a stratified random sampling method was adopted to randomly deploy sample points in the above target pixels regarding the area composition proportion of various land-use types. In this study, a total of 4800 samples were deployed.
- Manual adjustment of position. Based on the sample points mentioned above, the high-resolution (10 m) satellite images Sentinel-2A were used to remove the sample points, which were too close to the boundary of the plot, and retain those located in the central part of the plot. In this study, 4788 samples were finally formed.
3.4. Random Forest Method
3.5. Accuracy Assessment of Results
3.6. Analysis of Driving Mechanisms
3.7. Principal Components Analysis
3.8. Multiple Linear Stepwise Regression Analysis
4. Results
4.1. Selection of Sample Points
4.2. Accuracy Assessment of Classification Results
4.3. Spatial Pattern of LULC
4.4. Temporal Characteristics of LULC
4.5. Driving Forces and Driving Mechanisms of LULC
5. Discussion
5.1. Land-Use Mapping Methods
5.2. Spatial Patterns and Characteristics of LULC
5.3. Uncertainty in the Analysis of Driving Mechanisms
6. Conclusions
Supplementary Materials
Author Contributions
Funding
Institutional Review Board Statement
Informed Consent Statement
Data Availability Statement
Conflicts of Interest
References
- Mooney, H.A.; Duraiappah, A.; Larigauderie, A. Evolution of natural and social science interactions in global change research programs. Proc. Natl. Acad. Sci. USA 2013, 110, 3665–3672. [Google Scholar] [CrossRef] [PubMed] [Green Version]
- Chen, C.; Park, T.; Wang, X.; Piao, S.; Xu, B.; Chaturvedi, R.K.; Fuchs, R.; Brovkin, V.; Ciais, P.; Fensholt, R.; et al. China and India lead in greening of the world through land-use management. Nat. Sustain. 2019, 2, 122–129. [Google Scholar] [CrossRef] [PubMed]
- Geist, H.J.; Lambin, E.F. Proximate Causes and Underlying Driving Forces of Tropical DeforestationTropical forests are disappearing as the result of many pressures, both local and regional, acting in various combinations in different geographical locations. Bioscience 2002, 52, 143–150. [Google Scholar] [CrossRef]
- Liu, J.; Kuang, W.; Zhang, Z.; Xu, X.; Qin, Y.; Ning, J.; Zhou, W.; Zhang, S.; Li, R.; Yan, C.; et al. Spatiotemporal characteristics, patterns, and causes of land-use changes in China since the late 1980s. J. Geogr. Sci. 2014, 24, 195–210. [Google Scholar] [CrossRef]
- Overmars, K.P.; Verburg, P. Analysis of land use drivers at the watershed and household level: Linking two paradigms at the Philippine forest fringe. Int. J. Geogr. Inf. Sci. 2005, 19, 125–152. [Google Scholar] [CrossRef]
- Liu, X.; Liang, X.; Li, X.; Xu, X.; Ou, J.; Chen, Y.; Li, S.; Wang, S.; Pei, F. A future land use simulation model (FLUS) for simulating multiple land use scenarios by coupling human and natural effects. Landsc. Urban Plan. 2017, 168, 94–116. [Google Scholar] [CrossRef]
- Zhang, J.-T.; Ru, W.; Li, B. Relationships between vegetation and climate on the Loess Plateau in China. Folia Geobot. Phytotaxon. 2006, 41, 151–163. [Google Scholar] [CrossRef]
- Naikoo, M.W.; Rihan, M.; Ishtiaque, M. Shahfahad Analyses of land use land cover (LULC) change and built-up expansion in the suburb of a metropolitan city: Spatio-temporal analysis of Delhi NCR using landsat datasets. J. Urban Manag. 2020, 9, 347–359. [Google Scholar] [CrossRef]
- Foley, J.A.; DeFries, R.; Asner, G.P.; Barford, C.; Bonan, G.; Carpenter, S.R.; Stusrt Chapin, F.; Coe, M.T.; Daily, G.C.; Gibbs, H.K.; et al. Global consequences of land use. Science 2005, 309, 570–574. [Google Scholar] [CrossRef] [Green Version]
- Yao, Z.; Wang, B.; Huang, J.; Zhang, Y.; Yang, J.; Deng, R.; Yang, Q. Analysis of Land Use Changes and Driving Forces in the Yanhe River Basin from 1980 to 2015. J. Sens. 2021, 2021, 6692333. [Google Scholar] [CrossRef]
- Schroeter, D.; Cramer, W.; Leemans, R.; Prentice, I.C.; Araújo, M.B.; Arnell, N.W.; Bondeau, A.; Bugmann, H.; Carter, T.R.; Gracia, C.A.; et al. Ecosystem Service Supply and Vulnerability to Global Change in Europe. Science 2005, 310, 1333–1337. [Google Scholar] [CrossRef] [Green Version]
- Wang, Y.; Shao, M.; Zhu, Y.; Liu, Z. Impacts of land use and plant characteristics on dried soil layers in different climatic regions on the Loess Plateau of China. Agric. For. Meteorol. 2011, 151, 437–448. [Google Scholar] [CrossRef]
- Jetz, W.; Wilcove, D.S.; Dobson, A.P. Projected Impacts of Climate and Land-Use Change on the Global Diversity of Birds. PLoS Biol. 2007, 5, e157. [Google Scholar] [CrossRef] [Green Version]
- Chen, T.; Sun, A.; Niu, R. Effect of Land Cover Fractions on Changes in Surface Urban Heat Islands Using Landsat Time-Series Images. Int. J. Environ. Res. Public Health 2019, 16, 971. [Google Scholar] [CrossRef] [PubMed] [Green Version]
- Vogelmann, J.E.; Xian, G.; Homer, C.; Tolk, B. Monitoring gradual ecosystem change using Landsat time series analyses: Case studies in selected forest and rangeland ecosystems. Remote Sens. Environ. 2012, 122, 92–105. [Google Scholar] [CrossRef] [Green Version]
- Gómez, C.; White, J.C.; Wulder, M.A. Optical remotely sensed time series data for land cover classification: A review. ISPRS J. Photogramm. Remote Sens. 2016, 116, 55–72. [Google Scholar] [CrossRef] [Green Version]
- Rogan, J.; Chen, D. Remote sensing technology for mapping and monitoring land-cover and land-use change. Prog. Plan. 2004, 61, 301–325. [Google Scholar] [CrossRef]
- Kumari, B.; Shahfahad; Tayyab, M.; Ahmed, I.A.; Baig, M.R.I.; Ali, M.A.; Asif; Usmani, T.M.; Rahman, A. Land use/land cover (LU/LC) change dynamics using indices overlay method in Gautam Buddha Nagar District-India. GeoJournal 2021, 1–19. [Google Scholar] [CrossRef]
- Talukdar, S.; Singha, P.; Mahato, S.; Shahfahad; Pal, S.; Liou, Y.-A.; Rahman, A. Land-Use Land-Cover Classification by Machine Learning Classifiers for Satellite Observations—A Review. Remote Sens. 2020, 12, 1135. [Google Scholar] [CrossRef] [Green Version]
- Breiman, L. Random Forests. Mach. Learn. 2001, 45, 5–32. [Google Scholar] [CrossRef] [Green Version]
- Doyle, C.; Beach, T.; Luzzadder-Beach, S. Tropical Forest and Wetland Losses and the Role of Protected Areas in Northwestern Belize, Revealed from Landsat and Machine Learning. Remote Sens. 2021, 13, 379. [Google Scholar] [CrossRef]
- Karami, M.; Westergaard-Nielsen, A.; Normand, S.; Treier, U.; Elberling, B.; Hansen, B. A phenology-based approach to the classification of Arctic tundra ecosystems in Greenland. ISPRS J. Photogramm. Remote Sens. 2018, 146, 518–529. [Google Scholar] [CrossRef]
- Akar, Ö.; Gungor, O. Classification of Multispectral Images Using Random Forest Algorithm. J. Geod. Geoinf. 2012, 1, 105. [Google Scholar] [CrossRef] [Green Version]
- Gorelick, N.; Hancher, M.; Dixon, M.; Ilyushchenko, S.; Thau, D.; Moore, R. Google Earth Engine: Planetary-scale geospatial analysis for everyone. Remote Sens. Environ. 2017, 202, 18–27. [Google Scholar] [CrossRef]
- Teluguntla, P.; Thenkabail, P.; Oliphant, A.; Xiong, J.; Gumma, M.K.; Congalton, R.G.; Yadav, K.; Huete, A. A 30-m landsat-derived cropland extent product of Australia and China using random forest machine learning algorithm on Google Earth Engine cloud computing platform. ISPRS J. Photogramm. Remote Sens. 2018, 144, 325–340. [Google Scholar] [CrossRef]
- Shelestov, A.; Lavreniuk, M.; Kussul, N.; Novikov, A.; Skakun, S. Exploring Google Earth Engine Platform for Big Data Processing: Classification of Multi-Temporal Satellite Imagery for Crop Mapping. Front. Earth Sci. 2017, 5, 1. [Google Scholar] [CrossRef] [Green Version]
- Praticò, S.; Solano, F.; Di Fazio, S.; Modica, G. Machine Learning Classification of Mediterranean Forest Habitats in Google Earth Engine Based on Seasonal Sentinel-2 Time-Series and Input Image Composition Optimisation. Remote Sens. 2021, 13, 586. [Google Scholar] [CrossRef]
- Zewdie, W. Remote Sensing based multi-temporal land cover classification and change detection in northwestern Ethiopia. Eur. J. Remote Sens. 2015, 48, 121–139. [Google Scholar] [CrossRef] [Green Version]
- Hu, Y.; Han, Y.; Zhang, Y. Land desertification and its influencing factors in Kazakhstan. J. Arid. Environ. 2020, 180, 104203. [Google Scholar] [CrossRef]
- Liu, J.; Zhang, Z.; Xu, X.; Kuang, W.; Zhou, W.; Zhang, S.; Li, R.; Yan, C.; Yu, D.; Wu, S.; et al. Spatial patterns and driving forces of land use change in China during the early 21st century. J. Geogr. Sci. 2010, 20, 483–494. [Google Scholar] [CrossRef]
- Batu, N.C.; Hu, Y.F.; Yan, Y.; Liu, J.Y. The Variations and Its Spatial Pattern of Grassland Changes in Xilinguole from 1975 to 2009. Resour. Sci. 2012, 34, 1017. [Google Scholar]
- Batu, N.C.; Hu, Y.; Lakes, T. Land-use change and land degradation on the Mongolian Plateau from 1975 to 2015-A case study from Xilingol, China. Land Degrad. Dev. 2018, 29, 1595–1606. [Google Scholar] [CrossRef]
- Xu, G.; Kang, M.; Li, Y. Analysis of Land Use Change and Its Driving Force in Xilingol League. Resour. Sci. 2011, 33, 690. [Google Scholar]
- Zhao, R.; Xiao, R.; Wan, H.; Liu, H.; Gao, S.; Liu, S.; Fu, Z.; Tan, C.; Wen, R.; Tang, H. Grassland change monitoring and driving force analysis in Xilingol League. China Environ. Sci. 2017, 37, 4734. [Google Scholar]
- Li, A.; Wu, J.; Huang, J. Distinguishing between human-induced and climate-driven vegetation changes: A critical application of RESTREND in inner Mongolia. Landsc. Ecol. 2012, 27, 969–982. [Google Scholar] [CrossRef]
- Chander, G.; Markham, B.L.; Helder, D.L. Summary of current radiometric calibration coefficients for Landsat MSS, TM, ETM+, and EO-1 ALI sensors. Remote Sens. Environ. 2009, 113, 893–903. [Google Scholar] [CrossRef]
- Gao, X.; Huete, A.; Ni, W.; Miura, T. Optical–Biophysical Relationships of Vegetation Spectra without Background Contamination. Remote Sens. Environ. 2000, 74, 609–620. [Google Scholar] [CrossRef]
- McFeeters, S.K. The use of the Normalized Difference Water Index (NDWI) in the delineation of open water features. Int. J. Remote Sens. 1996, 17, 1425–1432. [Google Scholar] [CrossRef]
- Farr, T.G.; Rosen, P.A.; Caro, E.; Crippen, R.; Duren, R.; Hensley, S.; Kobrick, M.; Paller, M.; Rodriguez, E.; Roth, L.; et al. The Shuttle Radar Topography Mission. Rev. Geophys. 2007, 45. [Google Scholar] [CrossRef] [Green Version]
- Hu, Y.F.; Zhang, Q.L.; Dai, Z.X.; Huang, M. Agreement analysis of multi-sensor satellite remote sensing derived land cover products in the Europe Continent. Geogr. Res. 2015, 34, 1839–1852. [Google Scholar] [CrossRef]
- Hu, Y.; Hu, Y. Land Cover Changes and Their Driving Mechanisms in Central Asia from 2001 to 2017 Supported by Google Earth Engine. Remote Sens. 2019, 11, 554. [Google Scholar] [CrossRef] [Green Version]
- Liu, J.; Liu, M.; Tian, H.; Zhuang, D.; Zhang, Z.; Zhang, W.; Tang, X.; Deng, X. Spatial and temporal patterns of China’s cropland during 1990–2000: An analysis based on Landsat TM data. Remote Sens. Environ. 2005, 98, 442–456. [Google Scholar] [CrossRef]
- Ashouri, H.; Hsu, K.-L.; Sorooshian, S.; Braithwaite, D.K.; Knapp, K.; Cecil, L.D.; Nelson, B.R.; Prat, O. PERSIANN-CDR: Daily Precipitation Climate Data Record from Multisatellite Observations for Hydrological and Climate Studies. Bull. Am. Meteorol. Soc. 2015, 96, 69–83. [Google Scholar] [CrossRef] [Green Version]
- Rodell, M.; Houser, P.R.; Jambor, U.; Gottschalck, J.; Mitchell, K.; Meng, C.-J.; Arsenault, K.; Cosgrove, B.; Radakovich, J.; Bosilovich, M.; et al. The Global Land Data Assimilation System. Bull. Am. Meteorol. Soc. 2004, 85, 381–394. [Google Scholar] [CrossRef] [Green Version]
- Abatzoglou, J.T.; Dobrowski, S.; Parks, S.A.; Hegewisch, K.C. TerraClimate, a high-resolution global dataset of monthly climate and climatic water balance from 1958–2015. Sci. Data 2018, 5, 170191. [Google Scholar] [CrossRef] [PubMed] [Green Version]
- Huang, H.; Chen, Y.; Clinton, N.; Wang, J.; Wang, X.; Liu, C.; Gong, P.; Yang, J.; Bai, Y.; Zheng, Y.; et al. Mapping major land cover dynamics in Beijing using all Landsat images in Google Earth Engine. Remote Sens. Environ. 2017, 202, 166. [Google Scholar] [CrossRef]
- Belgiu, M.; Drăguţ, L. Random forest in remote sensing: A review of applications and future directions. ISPRS J. Photogramm. Remote Sens. 2016, 114, 24–31. [Google Scholar] [CrossRef]
- Guan, H.; Li, J.; Chapman, M.; Deng, F.; Ji, Z.; Yang, X. Integration of orthoimagery and lidar data for object-based urban thematic mapping using random forests. Int. J. Remote Sens. 2013, 34, 5166–5186. [Google Scholar] [CrossRef]
- Olofsson, P.; Foody, G.M.; Herold, M.; Stehman, S.V.; Woodcock, C.E.; Wulder, M.A. Good practices for estimating area and assessing accuracy of land change. Remote Sens. Environ. 2014, 148, 42–57. [Google Scholar] [CrossRef]
- Jolliffe, I.T.; Cadima, J. Principal component analysis: A review and recent developments. Philos. Trans. R. Soc. A Math. Phys. Eng. Sci. 2016, 374, 20150202. [Google Scholar] [CrossRef]
- Liu, R.; Kuang, J.; Gong, Q.; Hou, X. Principal component regression analysis with spss. Comput. Methods Programs Biomed. 2002, 71, 141–147. [Google Scholar] [CrossRef]
- James, G.; Witten, D.; Hastie, T.; Tibshirani, R. An Introduction to Statistical Learning: With Applications in R; Springer: New York, NY, USA, 2013. [Google Scholar]
- Giri, C.; Pengra, B.; Long, J.; Loveland, T. Next generation of global land cover characterization, mapping, and monitoring. Int. J. Appl. Earth Obs. Geoinf. 2013, 25, 30–37. [Google Scholar] [CrossRef]
- Rodriguez-Galiano, V.F.; Ghimire, B.; Rogan, J.; Chica-Olmo, M.; Rigol-Sanchez, J.P. An assessment of the effectiveness of a random forest classifier for land-cover classification. ISPRS J. Photogramm. Remote Sens. 2012, 67, 93–104. [Google Scholar] [CrossRef]
- Wessels, K.J.; Bergh, F.V.D.; Roy, D.P.; Salmon, B.P.; Steenkamp, K.C.; MacAlister, B.; Swanepoel, D.; Jewitt, D. Rapid Land Cover Map Updates Using Change Detection and Robust Random Forest Classifiers. Remote Sens. 2016, 8, 888. [Google Scholar] [CrossRef] [Green Version]
- Zhu, Z.; Woodcock, C.E. Continuous change detection and classification of land cover using all available Landsat data. Remote Sens. Environ. 2014, 144, 152–171. [Google Scholar] [CrossRef] [Green Version]
- Kennedy, R.E.; Yang, Z.; Cohen, W.B. Detecting trends in forest disturbance and recovery using yearly Landsat time series: 1. LandTrendr—Temporal segmentation algorithms. Remote Sens. Environ. 2010, 114, 2897–2910. [Google Scholar] [CrossRef]
- Hu, Y.; Dong, Y. An automatic approach for land-change detection and land updates based on integrated NDVI timing analysis and the CVAPS method with GEE support. ISPRS J. Photogramm. Remote Sens. 2018, 146, 347–359. [Google Scholar] [CrossRef]
- Zhou, W.; Troy, A. An object-oriented approach for analysing and characterizing urban landscape at the parcel level. Int. J. Remote Sens. 2008, 29, 3119–3135. [Google Scholar] [CrossRef]
- Tassi, A.; Gigante, D.; Modica, G.; Di Martino, L.; Vizzari, M. Pixel- vs. Object-Based Landsat 8 Data Classification in Google Earth Engine Using Random Forest: The Case Study of Maiella National Park. Remote Sens. 2021, 13, 2299. [Google Scholar] [CrossRef]
- Zhang, C.; Li, X.; Wu, M.; Qin, W.; Zhang, J. Object-oriented Classification of Land Cover Based on Landsat 8 OLI Image Data in the Kunyu Mountain. Sci. Geogr. Sin. 2018, 38, 1904. [Google Scholar] [CrossRef]
- Hao, L.; Sun, G.; Liu, Y.; Gao, Z.; He, J.; Shi, T.; Wu, B. Effects of precipitation on grassland ecosystem restoration under grazing exclusion in Inner Mongolia, China. Landsc. Ecol. 2014, 29, 1657–1673. [Google Scholar] [CrossRef]
- Wang, Y.; Zhang, K.; Li, F. Monitoring of fractional vegetation cover change in Xilingol League based on MODIS data over 10 years. J. Arid Environ. 2012, 26, 165. [Google Scholar]
- Chen, J.; Yifang, B.; Songnian, L. Open access to Earth land-cover map. Nature 2014, 514, 434. [Google Scholar] [CrossRef] [Green Version]
- Chen, J.; Chen, J.; Liao, A.; Cao, X.; Chen, L.; Chen, X.; He, C.; Han, G.; Peng, S.; Lu, M.; et al. Global land cover mapping at 30m resolution: A POK-based operational approach. ISPRS J. Photogramm. 2015, 103, 7. [Google Scholar] [CrossRef] [Green Version]
- Lewis, M. Stepwise versus Hierarchical Regression: Pros and Cons. Online Submission. 2007. Available online: https://eric.ed.gov/?id=ED534385 (accessed on 15 November 2021).
- Kraha, A.; Turner, H.; Nimon, K.; Zientek, L.R.; Henson, R.K. Tools to Support Interpreting Multiple Regression in the Face of Multicollinearity. Front. Psychol. 2012, 3, 44. [Google Scholar] [CrossRef] [PubMed] [Green Version]
- Hu, Y.; Yan, Y.; Yu, G.; Liu, Y.; Alateng, T. The Ecosystem Distribution and Dynamics in Xilingol League in 1975–2009. Sci. Geol. Sin. 2012, 32, 1125. [Google Scholar]
- Shi, N.; Xiao, N.; Wang, Q.; Han, Y.; Gao, X.; Feng, J.; Quan, Z. Spatio-temporal dynamics of normalized differential vegetation index and its driving factors in Xilin Gol, China. Chin. J. Plant Ecol. 2019, 43, 331. [Google Scholar] [CrossRef]








| Dataset | Year(s) | Temporal Resolution | Spatial Resolution | Data Sources |
|---|---|---|---|---|
| Landsat 5/7/8 | 2000–2020 * | 16 days | 30 m | http://landsat.usgs.gov/ (accessed on 15 November 2021) |
| Landsat 5/7/8 8-Day NDVI | 2000–2020 * | 8 days | 30 m | https://developers.google.com/s/results/earth-engine/datasets?q=Landsat%20NDVI%208-Day (accessed on 15 November 2021) |
| Landsat 5/7/8 8-Day EVI | 2000–2020 * | 8 days | 30 m | https://developers.google.com/s/results/earth-engine/datasets?q=Landsat%20EVI%208-Day (accessed on 15 November 2021) |
| Landsat 5/7/8 8-Day NDWI | 2000–2020 * | 8 days | 30 m | https://developers.google.com/s/results/earth-engine/datasets?q=Landsat%20NDWI%208-Day (accessed on 15 November 2021) |
| SRTM3 | 2000 | - | 30 m | http://www2.jpl.nasa.gov/srtm/ (accessed on 15 November 2021) |
| DMSP-OLS | 2000–2011 | 1 year | 30 arc s | https://ngdc.noaa.gov/eog/dmsp/download_radcal.html (accessed on 15 November 2021) |
| NPP-VIIRS | 2012–2020 | 1 month | 15 arc s | https://eogdata.mines.edu/products/vnl/ (accessed on 15 November 2021) |
| CLUDs | 2000, 2005, 2010, 2015 | - | 30 m | https://www.resdc.cn/ (accessed on 15 November 2021) |
| PERSIANN-CDR | 2000–2020 * | 1 day | 0.25 arc degrees | https://climatedataguide.ucar.edu/climate-data/persiann-cdr-precipitation-estimation-remotely-sensed-information-using-artificial (accessed on 15 November 2021) |
| GLDAS-2.1 | 2000–2020 * | 3 h | 0.25 arc degrees | https://ldas.gsfc.nasa.gov/gldas/ (accessed on 15 November 2021) |
| TerraClimate | 2000–2020 * | 1 month | 2.5 arc min | http://www.climatologylab.org/terraclimate.html (accessed on 15 November 2021) |
| Category | Indicator |
|---|---|
| Climate | Total summer precipitation (X1), mean summer temperature (X2), mean growing season climate water deficit (X3) |
| Population and labor force | Resident population (X4), non-agricultural population (X5), agriculture, forestry, animal husbandry, and fishery labor force (X6) |
| Regional economic development | Gross domestic product (X7), gross agricultural product (X8), gross pastoral product (X9) |
| Industrial structure | Primary industry’s share of GDP (X10), agriculture’s share of GDP (X11), animal husbandry’s share of GDP (X12) |
| Agricultural and pastoral production | Total number of livestock (X13), grain crop yield (X14) |
| Agricultural and pastoral input | Rural electricity consumption (X15), the total power of agricultural machinery (X16), agricultural fertilizer application (X17) |
| Residential income | Per capita disposable income of farmers and herdsmen (X18), per capita disposable income of urban residents (X19) |
| Code | 1st Classes | 2nd Classes | Description |
|---|---|---|---|
| 1 | Cropland | Non-irrigated farmland | Cropland for cultivation without water supply and irrigating facilities; cropland that has water supply and irrigation facilities and planting dry farming crops; cropland planting vegetables; fallow land. |
| 2 | Woodland | Forest | Natural or planted forests with canopy cover greater than 30%. |
| Shrub | Land covered by trees less than 2 m high, canopy cover >40%. | ||
| Woods | Land covered by trees with canopy cover between 10 and 30%. | ||
| Others | Land such as tea gardens, orchards, groves and nurseries. | ||
| 3 | Grassland | High-coverage grass | Grassland with canopy coverage greater than 50%. |
| 4 | Moderate-coverage grass | Grassland with canopy coverage lower than 50% and greater than 20%. | |
| 5 | Low-coverage grass | Grassland with canopy cover between 5% and 20%. | |
| 6 | Water | Streams and rivers | Rivers, including canals. |
| Lakes | Natural lakes. | ||
| Reservoirs and ponds | Constructed reservoirs for water reservation and small natural ponds. | ||
| Beaches and shores | Land between high tide and low tide level. | ||
| 7 | Built-up land | Urban built-up | Land used for urban settlements. |
| Rural built-up | Land used for village settlements. | ||
| Others | Land used for factories, quarries, mining, oil-fields outside cities and land for roads and other transportation infrastructure. | ||
| 8 | Deserted land | Sandy land | Sandy land covered with less than 5% vegetation cover. |
| Salina | Land with surface salt accumulation and sparse vegetation. | ||
| Bare rock/Gobi | Bare exposed rock with less than 5% vegetation cover. |
| Year | Overal Accuracy | Kappa | PA | UA |
|---|---|---|---|---|
| 2000 | 0.90 | 0.88 | 0.90 | 0.90 |
| 2001 | 0.88 | 0.86 | 0.89 | 0.89 |
| 2002 | 0.87 | 0.85 | 0.88 | 0.88 |
| 2003 | 0.86 | 0.84 | 0.86 | 0.87 |
| 2004 | 0.88 | 0.87 | 0.89 | 0.89 |
| 2005 | 0.90 | 0.88 | 0.90 | 0.90 |
| 2006 | 0.90 | 0.88 | 0.90 | 0.90 |
| 2007 | 0.89 | 0.87 | 0.90 | 0.90 |
| 2008 | 0.89 | 0.87 | 0.89 | 0.89 |
| 2009 | 0.88 | 0.86 | 0.88 | 0.89 |
| 2010 | 0.90 | 0.88 | 0.90 | 0.91 |
| 2011 | 0.86 | 0.84 | 0.86 | 0.87 |
| 2012 | 0.87 | 0.85 | 0.87 | 0.87 |
| 2013 | 0.89 | 0.88 | 0.89 | 0.90 |
| 2014 | 0.90 | 0.88 | 0.90 | 0.90 |
| 2015 | 0.89 | 0.87 | 0.89 | 0.90 |
| 2016 | 0.89 | 0.88 | 0.89 | 0.90 |
| 2017 | 0.90 | 0.88 | 0.90 | 0.90 |
| 2018 | 0.90 | 0.88 | 0.90 | 0.91 |
| 2019 | 0.88 | 0.86 | 0.88 | 0.89 |
| 2020 | 0.91 | 0.89 | 0.90 | 0.91 |
| Land-Use Type | Classification Accuracy | |
|---|---|---|
| UA | PA | |
| Cropland | 0.88 | 0.89 |
| Woodland | 0.91 | 0.90 |
| High-coverage grass | 0.80 | 0.85 |
| Moderate-coverage grass | 0.80 | 0.78 |
| Low-coverage grass | 0.91 | 0.92 |
| Water | 0.98 | 0.94 |
| Built-up land | 0.99 | 0.99 |
| Deserted land | 0.87 | 0.83 |
| Land-Use Type | Cropland | Woodland | High-Coverage Grass | Moderate-Coverage Grass | Low-Coverage Grass | Water | Built-Up Land | Deserted Land |
|---|---|---|---|---|---|---|---|---|
| Cropland | 149 | 1 | 1 | 6 | 0 | 0 | 0 | 1 |
| Woodland | 5 | 134 | 11 | 0 | 0 | 0 | 0 | 0 |
| High-coverage grass | 1 | 4 | 203 | 11 | 0 | 0 | 0 | 2 |
| Moderate-coverage grass | 1 | 0 | 17 | 153 | 10 | 0 | 1 | 0 |
| Low-coverage grass | 0 | 0 | 0 | 3 | 229 | 0 | 1 | 15 |
| Water | 0 | 0 | 1 | 1 | 0 | 125 | 0 | 7 |
| Built-up land | 0 | 0 | 0 | 0 | 0 | 0 | 168 | 0 |
| Deserted land | 1 | 0 | 8 | 9 | 12 | 3 | 0 | 125 |
| 2000 | 2020 | |||||
|---|---|---|---|---|---|---|
| Cropland | Vegetation | Deserted Land | Water | Built-Up Land | Total | |
| Cropland | 3145.48 | 4423.56 | 6.64 | 66.56 | 13.28 | 7655.53 |
| Vegetation | 1392.59 | 170,936.00 | 122.02 | 707.03 | 5458.32 | 178,615.96 |
| Deserted land | 3.59 | 203.92 | 812.57 | 0.20 | 408.51 | 1428.80 |
| Built-up land | 24.44 | 95.59 | 5.31 | 422.59 | 24.18 | 572.12 |
| Water | 71.41 | 7515.30 | 222.92 | 38.13 | 7310.24 | 15,158.00 |
| Total | 4637.51 | 183,174.37 | 1169.47 | 1234.50 | 13,214.54 | 203,430.39 |
| Variables | Description | Component | ||
|---|---|---|---|---|
| F1 | F2 | F3 | ||
| X1 | Total summer precipitation | 0.324 | 0.753 | −0.131 |
| X2 | Mean summer temperature | 0.253 | −0.704 | −0.279 |
| X3 | Mean growing season climate water deficit | 0.045 | −0.852 | 0.227 |
| X4 | Resident population | 0.901 | −0.232 | −0.292 |
| X5 | Non-agricultural population | 0.924 | −0.101 | −0.104 |
| X6 | Agriculture, forestry, animal husbandry, and fishery labor force | 0.390 | −0.194 | 0.622 |
| X7 | Gross domestic product | 0.989 | 0.008 | 0.083 |
| X8 | Gross agricultural product | 0.980 | 0.063 | 0.120 |
| X9 | Gross pastoral product | 0.910 | −0.018 | 0.269 |
| X10 | Primary industry’s share of GDP | −0.678 | 0.588 | 0.362 |
| X11 | Agriculture’s share of GDP | −0.617 | 0.276 | 0.514 |
| X12 | Animal husbandry’s share of GDP | −0.389 | 0.583 | 0.472 |
| X13 | Total number of livestock | 0.341 | 0.073 | 0.881 |
| X14 | Grain crop yield | 0.925 | 0.198 | −0.030 |
| X15 | Rural electricity consumption | 0.981 | 0.028 | 0.069 |
| X16 | The total power of agricultural machinery | 0.981 | −0.042 | −0.032 |
| X17 | Agricultural fertilizer application | 0.968 | 0.062 | 0.127 |
| X18 | Per capita disposable income of farmers and herdsmen | 0.973 | 0.059 | 0.156 |
| X19 | Per capita disposable income of urban residents | 0.971 | 0.028 | 0.190 |
| Variance (%) | 60.99% | 15.01% | 9.92% | |
| Cropland | Grassland | Water | Built-Up Land |
|---|---|---|---|
(R2 = 0.67) | (R2 = 0.29) | (R2 = 0.41) | (R2 = 0.77) |
| Cropland | Grassland | Water | Built-Up Land |
|---|---|---|---|
(R2 = 0.59) | (R2 = 0.56) | (R2 = 0.48) | (R2 = 0.77) |
Publisher’s Note: MDPI stays neutral with regard to jurisdictional claims in published maps and institutional affiliations. |
© 2021 by the authors. Licensee MDPI, Basel, Switzerland. This article is an open access article distributed under the terms and conditions of the Creative Commons Attribution (CC BY) license (https://creativecommons.org/licenses/by/4.0/).
Share and Cite
Ye, J.; Hu, Y.; Zhen, L.; Wang, H.; Zhang, Y. Analysis on Land-Use Change and Its Driving Mechanism in Xilingol, China, during 2000–2020 Using the Google Earth Engine. Remote Sens. 2021, 13, 5134. https://doi.org/10.3390/rs13245134
Ye J, Hu Y, Zhen L, Wang H, Zhang Y. Analysis on Land-Use Change and Its Driving Mechanism in Xilingol, China, during 2000–2020 Using the Google Earth Engine. Remote Sensing. 2021; 13(24):5134. https://doi.org/10.3390/rs13245134
Chicago/Turabian StyleYe, Junzhi, Yunfeng Hu, Lin Zhen, Hao Wang, and Yuxin Zhang. 2021. "Analysis on Land-Use Change and Its Driving Mechanism in Xilingol, China, during 2000–2020 Using the Google Earth Engine" Remote Sensing 13, no. 24: 5134. https://doi.org/10.3390/rs13245134
APA StyleYe, J., Hu, Y., Zhen, L., Wang, H., & Zhang, Y. (2021). Analysis on Land-Use Change and Its Driving Mechanism in Xilingol, China, during 2000–2020 Using the Google Earth Engine. Remote Sensing, 13(24), 5134. https://doi.org/10.3390/rs13245134

