Synergistic Use of Hyperspectral UV-Visible OMI and Broadband Meteorological Imager MODIS Data for a Merged Aerosol Product
Abstract
1. Introduction
2. Data Description
2.1. OMI
2.2. MODIS
2.2.1. MODIS L1B Data
2.2.2. MODIS Dark Target Aerosol Products
2.2.3. MODIS Black Sky Albedo
2.3. CALIOP
2.4. AERONET
3. Algorithm for Synergistic Broadband Meteorological Imager Use
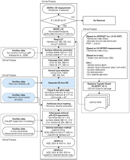
3.1. GEMS Aerosol Algorithm and Synergistic Use of Cloud Masking
3.2. Total Dust Confidence Index
3.3. Maximum Likelihood Estimation Method
4. Results
4.1. Synergistic Use of Meteorological Imagers for Cloud Masking
4.2. Synergistic Use of Aerosol Type Selection
4.2.1. Application of TDCI
4.2.2. POCD and POFD Analysis
4.2.3. Validation of Aerosol Results after Applying TDCI
4.3. AOD Fusion Results
4.3.1. Weight Calculation
4.3.2. Validation Results
5. Error Analysis before and after Synergistic Meteorological Imager Use
6. Discussion
7. Conclusions
Author Contributions
Funding
Acknowledgments
Conflicts of Interest
Appendix A
| AAE | Absorption Ångström exponent |
| AATSR | Advanced Along-Track Scanning Radiometer |
| ABI | Advanced Baseline Imager |
| AE | Ångström exponent |
| AERONET | Aerosol Robotic Network |
| AGRI | Advanced Geostationary Radiation Imager |
| AHI | Advanced Himawari Imager |
| AIRS | Atmospheric InfraRed Sounder |
| ALH | Aerosol layer height |
| AMB | Absolute median bias |
| AMI | Advanced Meteorological Imager |
| AOD | Aerosol optical depth |
| ATBD | Algorithm Theoretical Basis Document |
| BC | Absorbing fine pollution particles (type) |
| BME | Bayesian Maximum Entropy |
| BRDF | bidirectional reflectance distribution function |
| BSA | Black sky albedo |
| C5 | Collection 5 |
| C6 | Collection 6 |
| C6.1 | Collection 6.1 |
| CALIOP | Cloud-Aerosol Lidar with Orthogonal Polarization |
| CALIPSO | Cloud-Aerosol Lidar and Infrared Pathfinder Satellite Observation |
| CCD | Charge-coupled device |
| CO | Carbon monoxide |
| DB | Deep blue |
| DS | Dust (type) |
| DT | Dark target |
| ECV | Essential climate variables |
| ESR | Estimated surface reflectance |
| FD | Full disk |
| FMF | Fine mode fraction |
| FOR | Field of regard |
| GCOS | Global Climate Observing System |
| GEMS | Geostationary Environment Monitoring Spectrometer |
| GEO | Geostationary Earth orbit |
| GEO-KOMPSAT-2A | Geostationary Korea Multi-Purpose Satellite 2A |
| GEO-KOMPSAT-2B | Geostationary Korea Multi-Purpose Satellite 2B |
| GOCI | Geostationary Ocean Color Imager |
| GOCI-2 | Geostationary Ocean Color Imager-2 |
| GOME | Global Ozone Monitoring Experiment |
| HCHO | Formaldehyde |
| IR | Infrared |
| KARI | Korea Aerospace Research Institute |
| KMA | Korea Meteorological Administration |
| L1B | Level 1B |
| L2 | Level 2 |
| LEO | Low Earth orbit |
| LER | Lambertian equivalent reflectivity |
| LUT | Look-up table |
| MAIAC | Multi-Angle Implementation of Atmospheric Correction |
| MAS | MODIS airborne simulator |
| MI | Meteorological Imager |
| MISR | Multi-angle imaging spectroradiometer |
| MLE | Maximum likelihood estimation |
| MODIS | Moderate Resolution Imaging Spectroradiometer |
| MRM | Minimum reflectivity method |
| NA | Non-absorbing (type) |
| NDVI | Normalized difference vegetation index |
| NIR | Near-infrared |
| NO2 | Nitrogen dioxide |
| O3 | Ozone |
| OE | Optimal estimation |
| OI | Optimal interpolation |
| OMI | Ozone Monitoring Instrument |
| OMPS | Ozone Mapping Profiler Suite |
| PM2.5 | Particulate matter |
| POCD | Probability of correct detection |
| POFD | Probability of false positive detection |
| RGB | Red–Green–Blue |
| RMSE | Root mean square error |
| SAFARI 2000 | Southern African Regional Science Initiative |
| SD | Standard deviation |
| SeaWiFS | Sea-Viewing Wide Field-of-View Sensor |
| SNR | Signal to noise ratio |
| SO2 | Sulfur dioxide |
| SSA | Single scattering albedo |
| TARFOX | Tropospheric Aerosol Radiative Forcing Observational Experiment |
| TDCI | Total dust confidence index |
| TEMPO | Tropospheric Emissions: Monitoring of Pollution |
| TOA | Top of atmosphere |
| TOMS | Total Ozone Mapping Spectrometer |
| UV | Ultraviolet |
| UVAI | Ultraviolet aerosol index |
| UV-MFRSR | UV Multi-Filter Rotating Shadowband Radiometer |
| VIIRS | Visible Infrared Imaging Radiometer Suite |
| VISAI | Visible aerosol index |
| VSD | Volume size distribution |
References
- Griggs, M. Measurements of atmospheric aerosol optical thickness over water using ERTS-1 data. J. Air Pollut. Control. Assoc. 1975, 25, 622–626. [Google Scholar] [CrossRef] [PubMed]
- King, M.D.; Kaufman, Y.J.; Tanré, D.; Nakajima, T. Remote Sensing of Tropospheric Aerosols from Space: Past, Present, and Future. Bull. Am. Meteorol. Soc. 1999, 80, 2229–2259. [Google Scholar] [CrossRef]
- Lee, K.H.; Li, Z.; Kim, Y.J.; Kokhanovsky, A. Atmospheric Aerosol Monitoring from Satellite Observations: A History of Three Decades, Atmospheric and Biological Environmental Monitoring; Springer: Dordrecht, The Netherlands, 2009; pp. 13–38. [Google Scholar]
- IPCC. Climate Change 2013: The Physical Science Basis: Working Group I Contribution to the Fifth Assessment Report of the Intergovernmental Panel on Climate Change; Cambridge University Press: Cambridge, UK; New York, NY, USA, 2013; p. 1535. [Google Scholar]
- Zoogman, P.; Liu, X.; Suleiman, R.; Pennington, W.; Flittner, D.; Al-Saadi, J.; Hilton, B.; Nicks, D.; Newchurch, M.; Carr, J. Tropospheric emissions: Monitoring of pollution (TEMPO). J. Quant. Spectrosc. Radiat. Transf. 2017, 186, 17–39. [Google Scholar] [CrossRef] [PubMed]
- Kim, J.; Jeong, U.; Ahn, M.-H.; Kim, J.H.; Park, R.J.; Lee, H.; Song, C.H.; Choi, Y.-S.; Lee, K.-H.; Yoo, J.-M.; et al. New era of air quality monitoring from space: Geostationary Environment Monitoring Spectrometer (GEMS). Bull. Am. Meteorol. Soc. 2020, 101, E1–E22. [Google Scholar] [CrossRef]
- Gulde, S.; Kolm, M.; Smith, D.; Maurer, R.; Courrèges-Lacoste, G.B.; Sallusti, M.; Bagnasco, G. Sentinel 4: A geostationary imaging UVN spectrometer for air quality monitoring: Status of design, performance and development. In Proceedings of the International Conference on Space Optics—ICSO 2014, International Society for Optics and Photonics, Tenerife, Spain, 6–10 October 2014; SPIE: Bellingham, WA, USA, 2017; p. 1056341. [Google Scholar]
- Yang, J.; Zhang, Z.; Wei, C.; Lu, F.; Guo, Q. Introducing the new generation of Chinese geostationary weather satellites, Fengyun-4. Bull. Am. Meteorol. Soc. 2017, 98, 1637–1658. [Google Scholar] [CrossRef]
- Lim, H.; Choi, M.; Kim, J.; Kasai, Y.; Chan, P.W. AHI/Himawari-8 Yonsei aerosol retrieval (YAER): Algorithm, validation and merged products. Remote Sens. 2018, 10, 699. [Google Scholar] [CrossRef]
- Laszlo, I.; Ciren, P.; Liu, H.; Kondragunta, S.; Tarpley, J.D.; Goldberg, M.D. Remote sensing of aerosol and radiation from geostationary satellites. Adv. Space Res. 2008, 41, 1882–1893. [Google Scholar] [CrossRef]
- Choi, Y.-S.; Ho, C.-H. Earth and environmental remote sensing community in South Korea: A review. Remote Sens. Appl. Soc. Environ. 2015, 2, 66–76. [Google Scholar] [CrossRef]
- Kim, J.; Lee, J.; Lee, H.C.; Higurashi, A.; Takemura, T.; Song, C.H. Consistency of the aerosol type classification from satellite remote sensing during the Atmospheric Brown Cloud–East Asia Regional Experiment campaign. J. Geophys. Res. Atmos. 2007, 112. [Google Scholar] [CrossRef]
- Torres, O.; Ahn, C.; Chen, Z. Improvements to the OMI near-UV aerosol algorithm using A-train CALIOP and AIRS observations. Atmos. Meas. Tech. 2013, 6, 3257–3270. [Google Scholar] [CrossRef]
- Vermote, E.F.; Roger, J.-C.; Sinyuk, A.; Saleous, N.; Dubovik, O. Fusion of MODIS-MISR aerosol inversion for estimation of aerosol absorption. Remote Sens. Environ. 2007, 107, 81–89. [Google Scholar] [CrossRef]
- Jeong, M.-J.; Li, Z. Quality, compatibility, and synergy analyses of global aerosol products derived from the advanced very high resolution radiometer and Total Ozone Mapping Spectrometer. J. Geophys. Res. 2005, 110, D10S08. [Google Scholar] [CrossRef]
- Jeong, M.J.; Hsu, N.C. Retrievals of aerosol single-scattering albedo and effective aerosol layer height for biomass--burning smoke: Synergy derived from “A-Train” sensors. Geophys. Res. Lett. 2008, 35. [Google Scholar] [CrossRef]
- Lee, J.; Hsu, N.C.; Bettenhausen, C.; Sayer, A.M.; Seftor, C.J.; Jeong, M.J. Retrieving the height of smoke and dust aerosols by synergistic use of VIIRS, OMPS, and CALIOP observations. J. Geophys. Res. Atmos. 2015, 120, 8372–8388. [Google Scholar] [CrossRef]
- Satheesh, S.; Torres, O.; Remer, L.; Babu, S.S.; Vinoj, V.; Eck, T.; Kleidman, R.; Holben, B. Improved assessment of aerosol absorption using OMI-MODIS joint retrieval. J. Geophys. Res. Atmos. 2009, 114. [Google Scholar] [CrossRef]
- Eswaran, K.; Satheesh, S.K.; Srinivasan, J. Multi-satellite retrieval of single scattering albedo using the OMI–MODIS algorithm. Atmos. Chem. Phys. 2019, 19, 3307–3324. [Google Scholar] [CrossRef]
- Levy, R.; Mattoo, S.; Munchak, L.; Remer, L.; Sayer, A.; Patadia, F.; Hsu, N. The Collection 6 MODIS aerosol products over land and ocean. Atmos. Meas. Tech. 2013, 6, 2989–3034. [Google Scholar] [CrossRef]
- Xue, Y.; Xu, H.; Guang, J.; Mei, L.; Guo, J.; Li, C.; Mikusauskas, R.; He, X. Observation of an agricultural biomass burning in central and east China using merged aerosol optical depth data from multiple satellite missions. Int. J. Remote Sens. 2014, 35, 5971–5983. [Google Scholar] [CrossRef]
- Tang, Q.; Bo, Y.; Zhu, Y. Spatiotemporal fusion of multiple-satellite aerosol optical depth (AOD) products using Bayesian maximum entropy method. J. Geophys. Res. Atmos. 2016, 121, 4034–4048. [Google Scholar] [CrossRef]
- Xu, H.; Guang, J.; Xue, Y.; De Leeuw, G.; Che, Y.; Guo, J.; He, X.; Wang, T. A consistent aerosol optical depth (AOD) dataset over mainland China by integration of several AOD products. Atmos. Environ. 2015, 114, 48–56. [Google Scholar] [CrossRef]
- Xie, Y.; Xue, Y.; Che, Y.; Guang, J.; Mei, L.; Voorhis, D.; Fan, C.; She, L.; Xu, H. Ensemble of ESA/AATSR aerosol optical depth products based on the likelihood estimate method with uncertainties. IEEE Trans. Geosci. Remote Sens. 2017, 56, 997–1007. [Google Scholar] [CrossRef]
- Lee, J.; Hsu, N.C.; Sayer, A.M.; Seftor, C.J.; Kim, W.V. Aerosol Layer Height with Enhanced Spectral Coverage Achieved by Synergy Between VIIRS and OMPS-NM Measurements. IEEE Geosci. Remote Sens. Lett. 2020, 1–5. [Google Scholar] [CrossRef]
- Lyapustin, A.; Wang, Y.; Korkin, S.; Kahn, R.; Winker, D. MAIAC thermal technique for smoke injection height from MODIS. IEEE Geosci. Remote Sens. Lett. 2019, 17, 730–734. [Google Scholar] [CrossRef]
- Kim, J.; Kim, M.; Choi, M. Monitoring Aerosol Properties in East Asia from Geostationary Orbit: GOCI, MI and GEMS, Air Pollution in Eastern Asia: An Integrated Perspective; Springer: Cham, Switzerland, 2017; pp. 323–333. [Google Scholar]
- Remer, L.; Mattoo, S.; Levy, R.; Heidinger, A.; Pierce, R.; Chin, M. Retrieving aerosol in a cloudy environment: Aerosol product availability as a function of spatial resolution. Atmos. Meas. Tech. 2012, 5, 1823–1840. [Google Scholar] [CrossRef]
- Choi, M.; Kim, J.; Lee, J.; Kim, M.; Park, Y.-J.; Holben, B.; Eck, T.F.; Li, Z.; Song, C.H. GOCI Yonsei aerosol retrieval version 2 products: An improved algorithm and error analysis with uncertainty estimation from 5-year validation over East Asia. Atmos. Meas. Tech. 2018, 11, 385–408. [Google Scholar] [CrossRef]
- Levy, R.C.; Remer, L.A.; Mattoo, S.; Vermote, E.F.; Kaufman, Y.J. Second--generation operational algorithm: Retrieval of aerosol properties over land from inversion of Moderate Resolution Imaging Spectroradiometer spectral reflectance. J. Geophys. Res. Atmos. 2007, 112. [Google Scholar] [CrossRef]
- Lee, J.; Kim, J.; Song, C.; Kim, S.; Chun, Y.; Sohn, B.; Holben, B. Characteristics of aerosol types from AERONET sunphotometer measurements. Atmos. Environ. 2010, 44, 3110–3117. [Google Scholar] [CrossRef]
- Jethva, H.; Torres, O.; Ahn, C. Global assessment of OMI aerosol single--scattering albedo using ground--based AERONET inversion. J. Geophys. Res. Atmos. 2014, 119, 9020–9040. [Google Scholar] [CrossRef]
- Go, S.; Kim, J.; Mok, J.; Irie, H.; Yoon, J.; Torres, O.; Krotkov, N.A.; Labow, G.; Kim, M.; Koo, J.-H. Ground-based retrievals of aerosol column absorption in the UV spectral region and their implications for GEMS measurements. Remote Sens. Environ. 2020, 245, 111759. [Google Scholar] [CrossRef]
- Levelt, P.F.; van den Oord, G.H.; Dobber, M.R.; Malkki, A.; Visser, H.; de Vries, J.; Stammes, P.; Lundell, J.O.; Saari, H. The ozone monitoring instrument. IEEE Trans. Geosci. Remote. Sens. 2006, 44, 1093–1101. [Google Scholar] [CrossRef]
- Levelt, P.F.; Joiner, J.; Tamminen, J.; Veefkind, J.P.; Bhartia, P.K.; Carn, S. The Ozone Monitoring Instrument: Overview of 14 years in space. Atmos. Chem. Phys. 2018, 18, 5699–5745. [Google Scholar] [CrossRef]
- Schenkeveld, V.E.; Jaross, G.; Marchenko, S.; Haffner, D.; Kleipool, Q.L.; Rozemeijer, N.C.; Veefkind, J.P.; Levelt, P.F. In-flight performance of the Ozone Monitoring Instrument. Atmos. Meas. Tech. 2017, 10, 1957–1986. [Google Scholar] [CrossRef] [PubMed]
- Kim, M.; Kim, J.; Torres, O.; Ahn, C.; Kim, W.; Jeong, U.; Go, S.; Liu, X.; Moon, K.J.; Kim, D.-R. Optimal estimation-based algorithm to retrieve aerosol optical properties for GEMS measurements over Asia. Remote Sens. 2018, 10, 162. [Google Scholar] [CrossRef]
- Toller, G.; Xiong, X.J.; Sun, J.; Wenny, B.N.; Geng, X.; Kuyper, J.; Angal, A.; Chen, H.; Madhavan, S.; Wu, A. Terra and Aqua moderate-resolution imaging spectroradiometer collection 6 level 1B algorithm. J. Appl. Remote Sens. 2013, 7, 073557. [Google Scholar] [CrossRef]
- Park, S.S.; Kim, J.; Lee, J.; Lee, S.; Kim, J.S.; Chang, L.S.; Ou, S. Combined dust detection algorithm by using MODIS infrared channels over East Asia. Remote Sens. Environ. 2014, 141, 24–39. [Google Scholar] [CrossRef]
- Lyapustin, A.; Wang, Y.; Xiong, X.; Meister, G.; Platnick, S.; Levy, R.; Franz, B.; Korkin, S.; Hilker, T.; Tucker, J. Scientific impact of MODIS C5 calibration degradation and C6+ improvements. Atmos. Meas. Tech. 2014, 7, 4353–4365. [Google Scholar] [CrossRef]
- Sayer, A.; Hsu, N.; Bettenhausen, C.; Jeong, M.J.; Meister, G. Effect of MODIS Terra radiometric calibration improvements on Collection 6 Deep Blue aerosol products: Validation and Terra/Aqua consistency. J. Geophys. Res. Atmos. 2015, 120, 12157–12174. [Google Scholar] [CrossRef]
- Levy, R.; Remer, L.; Kleidman, R.; Mattoo, S.; Ichoku, C.; Kahn, R.; Eck, T. Global evaluation of the Collection 5 MODIS dark-target aerosol products over land. Atmos. Chem. Phys. 2010, 10, 10399–10420. [Google Scholar] [CrossRef]
- Gupta, P.; Levy, R.C.; Mattoo, S.; Remer, L.A.; Munchak, L.A. A surface reflectance scheme for retrieving aerosol optical depth over urban surfaces in MODIS Dark Target retrieval algorithm. Atmos. Meas. Tech. 2016, 9, 3293–3308. [Google Scholar] [CrossRef]
- Vasilkov, A.; Qin, W.; Krotkov, N.; Lamsal, L.; Spurr, R.; Haffner, D.; Joiner, J.; Eun-Su, Y.; Marchenko, S. Accounting for the effects of surface BRDF on satellite cloud and trace-gas retrievals: A new approach based on geometry-dependent Lambertian equivalent reflectivity applied to OMI algorithms. Atmos. Meas. Tech. 2017, 10, 333–349. [Google Scholar] [CrossRef]
- Cescatti, A.; Marcolla, B.; Vannan, S.K.S.; Pan, J.Y.; Román, M.O.; Yang, X.; Ciais, P.; Cook, R.B.; Law, B.E.; Matteucci, G. Intercomparison of MODIS albedo retrievals and in situ measurements across the global FLUXNET network. Remote Sens. Environ. 2012, 121, 323–334. [Google Scholar] [CrossRef]
- Winker, D.M.; Pelon, J.R.; McCormick, M.P. CALIPSO mission: Spaceborne lidar for observation of aerosols and clouds. In Lidar Remote Sensing for Industry and Environment Monitoring III; SPIE: Bellingham, WA, USA, 2003; Volume 4893, pp. 1–11. [Google Scholar]
- Torres, O.; Bhartia, P.K.; Sinyuk, A.; Welton, E.J.; Holben, B. Total Ozone Mapping Spectrometer measurements of aerosol absorption from space: Comparison to SAFARI 2000 ground—Based observations. J. Geophys. Res. Atmos. 2005, 110. [Google Scholar] [CrossRef]
- Swap, R.J.; Annegarn, H.J.; Suttles, J.T.; Haywood, J.; Helmlinger, M.C.; Hely, C.; Hobbs, P.V.; Holben, B.N.; Ji, J.; King, M.D.; et al. The Southern African Regional Science Initiative (SAFARI 2000): Overview of the dry season field campaign. S. Afr. J. Sci. 2002, 98, 125–130. [Google Scholar]
- Holben, B.N.; Eck, T.F.; Slutsker, I.a.; Tanre, D.; Buis, J.; Setzer, A.; Vermote, E.; Reagan, J.A.; Kaufman, Y.; Nakajima, T. AERONET—A federated instrument network and data archive for aerosol characterization. Remote Sens. Environ. 1998, 66, 1–16. [Google Scholar] [CrossRef]
- Giles, D.M.; Sinyuk, A.; Sorokin, M.G.; Schafer, J.S.; Smirnov, A.; Slutsker, I.; Eck, T.F.; Holben, B.N.; Lewis, J.R.; Campbell, J.R.; et al. Advancements in the Aerosol Robotic Network (AERONET) Version 3 database–automated near-real-time quality control algorithm with improved cloud screening for Sun photometer aerosol optical depth (AOD) measurements. Atmos. Meas. Tech. 2019, 12, 169–209. [Google Scholar] [CrossRef]
- Dubovik, O.; Smirnov, A.; Holben, B.N.; King, M.D.; Kaufman, Y.J.; Eck, T.F.; Slutsker, I. Accuracy assessments of aerosol optical properties retrieved from Aerosol Robotic Network (AERONET) Sun and sky radiance measurements. J. Geophys. Res. Atmos. 2000, 105, 9791–9806. [Google Scholar] [CrossRef]
- Dubovik, O.; Holben, B.; Eck, T.F.; Smirnov, A.; Kaufman, Y.J.; King, M.D.; Tanre, D.; Slutsker, I. Variability of absorption and optical properties of key aerosol types observed in worldwide locations. J. Atmos. Sci. 2002, 59, 590–608. [Google Scholar] [CrossRef]
- Eck, T.F.; Holben, B.N.; Reid, J.S.; Xian, P.; Giles, D.M.; Sinyuk, A.; Smirnov, A.; Schafer, J.S.; Slutsker, I.; Kim, J.; et al. Observations of the interaction and transport of fine mode aerosols with cloud and/or fog in Northeast Asia from Aerosol Robotic Network and satellite remote sensing. J. Geophys. Res. Atmos. 2018, 123, 5560–5587. [Google Scholar] [CrossRef]
- Leahy, L.V.; Anderson, T.L.; Eck, T.F.; Bergstrom, R.W. A synthesis of single scattering albedo of biomass burning aerosol over southern Africa during SAFARI 2000. Geophys. Res. Lett. 2007, 34, 12. [Google Scholar] [CrossRef]
- Haywood, J.; Francis, P.; Dubovik, O.; Glew, M.; Holben, B. Comparison of aerosol size distributions, radiative properties, and optical depths determined by aircraft observations and Sun photometers during SAFARI 2000. J. Geophys. Res. Atmos. 2003, 108. [Google Scholar] [CrossRef]
- Mok, J.; Krotkov, N.A.; Torres, O.; Jethva, H.; Li, Z.; Kim, J.; Koo, J.-H.; Go, S.; Irie, H.; Labow, G. Comparisons of spectral aerosol single scattering albedo in Seoul, South Korea. Atmos. Meas. Tech. 2018, 11, 2295–2311. [Google Scholar] [CrossRef]
- Dubovik, O.; Herman, M.; Holdak, A.; Lapyonok, T.; Tanré, D.; Deuzé, J.L.; Ducos, F.; Sinyuk, A.; Lopatin, A. Statistically optimized inversion algorithm for enhanced retrieval of aerosol properties from spectral multi-angle polarimetric satellite observations. Atmos. Meas. Tech. 2011, 4, 975–1018. [Google Scholar] [CrossRef]
- Dubovik, O.; Sinyuk, A.; Lapyonok, T.; Holben, B.N.; Mishchenko, M.; Yang, P.; Eck, T.F.; Volten, H.; Munoz, O.; Veihelmann, B. Application of spheroid models to account for aerosol particle nonsphericity in remote sensing of desert dust. J. Geophys. Res. Atmos. 2006, 111. [Google Scholar] [CrossRef]
- Torres, O.; Bhartia, P.K.; Jethva, H.; Ahn, C. Impact of the ozone monitoring instrument row anomaly on the long-term record of aerosol products. Atmos. Meas. Tech. 2018, 11, 2701–2715. [Google Scholar] [CrossRef]
- Okada, K.; Kobayashi, A.; Iwasaka, Y.; Naruse, H.; Tanaka, T.; Nemoto, O. Features of individual Asian dust-storm particles collected at Nagoya, Japan. J. Meteorol. Soc. Jpn. Ser. II 1987, 65, 515–521. [Google Scholar] [CrossRef]
- Okada, K.; Heintzenberg, J.; Kai, K.; Qin, Y. Shape of atmospheric mineral particles collected in three Chinese arid--regions. Geophys. Res. Lett. 2001, 28, 3123–3126. [Google Scholar] [CrossRef]
- Li, J.; Osada, K. Water-insoluble particles in spring snow at Mt. Tateyama, Japan: Characteristics of the shape factors and size distribution in relation with their origin and transportation. J. Meteorol. Soc. Jpn. Ser. II 2007, 85, 137–149. [Google Scholar] [CrossRef]
- Formenti, P.; Schütz, L.; Balkanski, Y.; Desboeufs, K.; Ebert, M.; Kandler, K.; Petzold, A.; Scheuvens, D.; Weinbruch, S.; Zhang, D. Recent progress in understanding physical and chemical properties of African and Asian mineral dust. Atmos. Chem. Phys. 2011, 11, 8231–8256. [Google Scholar] [CrossRef]
- Kleipool, Q.; Dobber, M.; de Haan, J.; Levelt, P. Earth surface reflectance climatology from 3 years of OMI data. J. Geophys. Res. Atmos. 2008, 113. [Google Scholar] [CrossRef]
- Ahn, C.; Torres, O.; Jethva, H. Assessment of OMI near--UV aerosol optical depth over land. J. Geophys. Res. Atmos. 2014, 119, 2457–2473. [Google Scholar] [CrossRef]
- Ciren, P.; Kondragunta, S. Dust aerosol index (DAI) algorithm for MODIS. J. Geophys. Res. Atmos. 2014, 119, 4770–4792. [Google Scholar] [CrossRef]
- Torres, O.; Decae, R.; Veefkind, P.; de Leeuw, G. OMI Aerosol Retrieval Algorithm. OMI Algorithm Theoretical Basis Document: Clouds, Aerosols, and Surface UV Irradiance. 2002; Volume 3. Available online: https://eospso.gsfc.nasa.gov/sites/default/files/atbd/ATBD-OMI-03.pdf (accessed on 27 September 2020).
- Veefkind, J.P.; de Leeuw, G.; Durkee, P.A. Retrieval of aerosol optical depth over land using two-angle view satellite radiometry during TARFOX. Geophys. Res. Lett. 1998, 25, 3135–3138. [Google Scholar] [CrossRef]
- Veefkind, J.P.; de Leeuw, G.; Stammes, P.; Koelemeijer, R.B. Regional distribution of aerosol over land, derived from ATSR-2 and GOME. Remote Sens. Environ. 2000, 74, 377–386. [Google Scholar] [CrossRef]
- Torres, O.; Bhartia, P.K.; Herman, J.R.; Sinyuk, A.; Ginoux, P.; Holben, B. A long-term record of aerosol optical depth from TOMS observations and comparison to AERONET measurements. J. Atmos. Sci. 2002, 59, 398–413. [Google Scholar] [CrossRef]
- Remer, L.A.; Kleidman, R.G.; Levy, R.C.; Kaufman, Y.J.; Tanré, D.; Mattoo, S.; Martins, J.V.; Ichoku, C.; Koren, I.; Yu, H.; et al. Global aerosol climatology from the MODIS satellite sensors. J. Geophys. Res. Atmos. 2008, 113. [Google Scholar] [CrossRef]
- Tanré, D.; Remer, L.A.; Kaufman, Y.J.; Mattoo, S.; Hobbs, P.V.; Livingston, J.M.; Russel, P.B.; Smirnov, A. Retrieval of aerosol optical thickness and size distribution over ocean from the MODIS airborne simulator during TARFOX. J. Geophys. Res. Atmos. 1999, 104, 2261–2278. [Google Scholar] [CrossRef]
- Chu, D.A.; Kaufman, Y.J.; Remer, L.A.; Holben, B.N. Remote sensing of smoke from MODIS airborne simulator during the SCAR--B experiment. J. Geophys. Res. Atmos. 1998, 103, 31979–31987. [Google Scholar] [CrossRef]
- Hsu, N.C.; Jeong, M.J.; Bettenhausen, C.; Sayer, A.M.; Hansell, R.; Seftor, C.S.; Huang, J.; Tsay, S.C. Enhanced Deep Blue aerosol retrieval algorithm: The second generation. J. Geophys. Res. Atmos. 2013, 118, 9296–9315. [Google Scholar] [CrossRef]
- Lee, J.; Kim, J.; Song, C.H.; Ryu, J.H.; Ahn, Y.H.; Song, C.K. Algorithm for retrieval of aerosol optical properties over the ocean from the Geostationary Ocean Color Imager. Remote Sens. Environ. 2010, 114, 1077–1088. [Google Scholar] [CrossRef]
- Choi, M.; Kim, J.; Lee, J.; Kim, M.; Park, Y.-J.; Jeong, U.; Kim, W.; Hong, H.; Holben, B.; Eck, T.F.; et al. GOCI Yonsei Aerosol Retrieval (YAER) algorithm and validation during the DRAGON-NE Asia 2012 campaign. Atmos. Meas. Tech. 2016, 9, 1377–1398. [Google Scholar] [CrossRef]
- Chu, M.; Dodd, J. Examination of Radiometric Deviations in Bands 29, 31, and 32 of MODIS Collection 6.0 and 6.1. IEEE Trans. Geosci. Remote Sens. 2019, 57, 5790–5798. [Google Scholar] [CrossRef]
- Sorek-Hamer, M.; Kloog, I.; Koutrakis, P.; Strawa, A.W.; Chatfield, R.; Cohen, A.; Ridgway, W.L.; Broday, D.M. Assessment of PM2.5 concentrations over bright surfaces using MODIS satellite observations. Remote Sens. Environ. 2015, 163, 180–185. [Google Scholar] [CrossRef]
- Bilal, M.; Nichol, J.E.; Spak, S.N. A new approach for estimation of fine particulate concentrations using satellite aerosol optical depth and binning of meteorological variables. Aerosol Air Qual. Res. 2016, 17, 356–367. [Google Scholar] [CrossRef]
- Song, Z.; Fu, D.; Zhang, X.; Han, X.; Song, J.; Zhang, J.; Wang, Z.; Xia, X. MODIS AOD sampling rate and its effect on PM2.5 estimation in North China. Atmos. Environ. 2019, 209, 14–22. [Google Scholar] [CrossRef]













| GEO-KOMPSAT-2A | GEO-KOMPSAT-2B | ||
|---|---|---|---|
| Payload | AMI | GEMS | GOCI-2 |
| Number of Channels (μm) | 16 (0.47–13.31) | 1000 (0.3–0.5) | 12 + 1 wideband (0.38–0.865) |
| Temporal resolution | within 10 min full disk (FD) | 1 h (8 times per day) | 1 h (10 times per day (local) + 1 time (FD)) |
| Spatial resolution | 1 km (<0.865 μm, Visible) 0.5 km (=0.64 μm, Visible) 2 km (>1.38 μm IR) | Gas: 7(NS) × 8(EW) km2 Aerosol: 3.5(NS) × 8(EW) km2 | 250 m at 130°E 1 km (FD) |
| Spectral resolution | 37–125 nm (<1.6 μm) 475–1038 nm (IR) | <0.6 nm (3 samples) (sampling < 0.2 nm) | 10–40 nm, 500 nm |
| Field of regard (FOR) | FD | 5000 km (N/S) × 5000 km (E/W) N/S: 45°N–5°S E/W: 75°E–145°E (E/W, selectable) | 2500 km (N/S) × 2500 km (E/W) FD (once per day) |
| Baseline products | Surface Analysis Cloud, Precipitation Aerosol, Radiation (AOD, Asian dust detection, particle size) Atmospheric condition, Aviation | O3 (column, profile) NO2, SO2, HCHO, Aerosol (AOD, UVAI, SSA, ALH), UVI, CHOCHO, SFC, CLD | Water quality variable Marine environmental products Atmospheric properties: AOD, dust detection, aerosol type Land variable |
| Advantages for aerosol retrieval | Cirrus cloud detection High spatial resolution (500 m–2 km) Sensitive to aerosol size | Sensitive to aerosol absorption and height information Aerosol retrieval over relative brighter surface (e.g., city, desert) | High spatial resolution (250 m) Sensitive to aerosol size |
| Disadvantages (limitations) for aerosol retrieval | Difficult to retrieve aerosol of brighter surfaces over land (e.g., city, desert) due to high surface reflectance in visible channel. | Cirrus, sub-pixel cloud contamination Insensitive to aerosol size | Cirrus cloud contamination |
| BC | GEMS → GEMS + TDCI | OMI | ||||||
|---|---|---|---|---|---|---|---|---|
| AERONET (true reference) | A (31 → 38) | C (50 → 43) | A (15) | C (66) | ||||
| B (6 → 35) | D (74 → 45) | B (3) | D (77) | |||||
| Accuracy (62.5% → 52%) | POCD (38% → 46%) | POFD (16% → 47%) | Accuracy (57.14%) | POCD (18.52%) | POFD (16.67%) | |||
| DS | GEMS → GEMS + TDCI | OMI | ||||||
|---|---|---|---|---|---|---|---|---|
| AERONET (true reference) | A (3 → 2) | C (0 → 1) | A (0) | C (3) | ||||
| B (44 → 9) | D (114 → 149) | B (1) | D (157) | |||||
| Accuracy (72% → 94%) | POCD (100% → 66%) | POFD (93% → 82%) | Accuracy (97.52%) | POCD (0%) | POFD (100%) | |||
| NA | GEMS | OMI | ||||||
|---|---|---|---|---|---|---|---|---|
| AERONET (true reference) | A (9) | C (44) | A (35) | C (18) | ||||
| B (4) | D (104) | B (43) | D (65) | |||||
| Accuracy (70%) | POCD (16%) | POFD (30%) | Accuracy (62.11%) | POCD (66.04%) | POFD (55.13%) | |||
| Black Sky Albedo | AOD | GEMS RMSE | GEMS Number | Data Number (%) | MODIS DT RMSE | MODIS Number | Data Number (%) |
|---|---|---|---|---|---|---|---|
| 0.0–0.05 | 0.0–0.25 | 0.087 | 162 | 15.93 | 0.123 | 361 | 23.97 |
| 0.25–0.5 | 0.154 | 232 | 22.81 | 0.129 | 326 | 21.65 | |
| 0.5–0.8 | 0.247 | 192 | 18.88 | 0.224 | 197 | 13.08 | |
| 0.8–5.0 | 0.509 | 101 | 9.93 | 0.300 | 188 | 12.48 | |
| 0.05–0.08 | 0.0–0.25 | 0.117 | 55 | 5.41 | 0.142 | 125 | 8.3 |
| 0.25–0.5 | 0.140 | 96 | 9.44 | 0.153 | 104 | 6.91 | |
| 0.5–0.8 | 0.212 | 56 | 5.51 | 0.250 | 65 | 4.32 | |
| 0.8–5.0 | 0.477 | 21 | 2.06 | 0.318 | 33 | 2.19 | |
| 0.08–0.11 | 0.0–0.25 | 0.145 | 21 | 2.06 | 0.052 | 35 | 2.33 |
| 0.25–0.5 | 0.151 | 36 | 3.54 | 0.093 | 29 | 1.93 | |
| 0.5–0.8 | 0.242 | 12 | 1.18 | 0.154 | 19 | 1.26 | |
| 0.8–5.0 | 0.496 | 5 | 0.49 | 0.447 | 12 | 0.8 | |
| 0.11–0.25 | 0.0–0.25 | 0.072 | 5 | 0.49 | 0.029 | 3 | 0.2 |
| 0.25–0.5 | 0.132 | 13 | 1.28 | 0.079 | 6 | 0.4 | |
| 0.5–0.8 | 0.164 | 5 | 0.49 | 0.202 | 1 | 0.07 | |
| 0.8–5.0 | 0.607 | 5 | 0.49 | 0.470 | 2 | 0.13 |
Publisher’s Note: MDPI stays neutral with regard to jurisdictional claims in published maps and institutional affiliations. |
© 2020 by the authors. Licensee MDPI, Basel, Switzerland. This article is an open access article distributed under the terms and conditions of the Creative Commons Attribution (CC BY) license (http://creativecommons.org/licenses/by/4.0/).
Share and Cite
Go, S.; Kim, J.; Park, S.S.; Kim, M.; Lim, H.; Kim, J.-Y.; Lee, D.-W.; Im, J. Synergistic Use of Hyperspectral UV-Visible OMI and Broadband Meteorological Imager MODIS Data for a Merged Aerosol Product. Remote Sens. 2020, 12, 3987. https://doi.org/10.3390/rs12233987
Go S, Kim J, Park SS, Kim M, Lim H, Kim J-Y, Lee D-W, Im J. Synergistic Use of Hyperspectral UV-Visible OMI and Broadband Meteorological Imager MODIS Data for a Merged Aerosol Product. Remote Sensing. 2020; 12(23):3987. https://doi.org/10.3390/rs12233987
Chicago/Turabian StyleGo, Sujung, Jhoon Kim, Sang Seo Park, Mijin Kim, Hyunkwang Lim, Ji-Young Kim, Dong-Won Lee, and Jungho Im. 2020. "Synergistic Use of Hyperspectral UV-Visible OMI and Broadband Meteorological Imager MODIS Data for a Merged Aerosol Product" Remote Sensing 12, no. 23: 3987. https://doi.org/10.3390/rs12233987
APA StyleGo, S., Kim, J., Park, S. S., Kim, M., Lim, H., Kim, J.-Y., Lee, D.-W., & Im, J. (2020). Synergistic Use of Hyperspectral UV-Visible OMI and Broadband Meteorological Imager MODIS Data for a Merged Aerosol Product. Remote Sensing, 12(23), 3987. https://doi.org/10.3390/rs12233987

