A Model for Complex Subsidence Causality Interpretation Based on PS-InSAR Cross-Heading Orbits Analysis
Abstract
1. Introduction
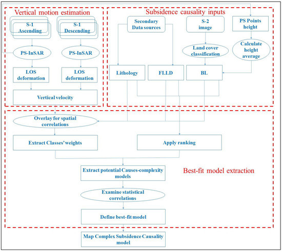
2. Materials and Methods
2.1. Vertical Motion Estimation
2.1.1. Permanent Scatterer Interferometry Synthetic Aperture Radar (PS-InSAR) Processing
2.1.2. Vertical Velocity Decomposition
2.2. Subsidence Causality Inputs
2.3. Best-Fit Model Extraction
3. Model Results for the Tested Area
3.1. PS-InSAR Line of Sight (LOS) Displacement Results
3.2. Vertical Velocity Map of Alexandria
3.3. Interpretation of Subsidence Causality Factors
3.3.1. Rock Type
3.3.2. Former Lakes and Lagoon Dewatering
3.3.3. Building Load Impact
3.4. Complexity of Subsidence Causality in Alexandria
4. Discussion
4.1. Quality of PS-InSAR Measurements
4.2. Sentinel-1 PS Density in Alexandria
4.3. Subsidence Markers in Alexandria
4.4. Subsidence Causes Interaction
5. Conclusions
Author Contributions
Funding
Acknowledgments
Conflicts of Interest
References
- Zhang, Y.; Liu, Y.; Jin, M.; Jing, Y.; Liu, Y.; Liu, Y.; Sun, W.; Wei, J.; Chen, Y. Monitoring Land Subsidence in Wuhan City (China) using the SBAS-InSAR Method with Radarsat-2 Imagery Data. Sensors 2019, 19, 743. [Google Scholar] [CrossRef] [PubMed]
- Delgado Blasco, J.M.; Foumelis, M.; Stewart, C.; Hooper, A. Measuring Urban Subsidence in the Rome Metropolitan Area (Italy) with Sentinel-1 SNAP-StaMPS Persistent Scatterer Interferometry. Remote Sens. 2019, 11, 129. [Google Scholar] [CrossRef]
- Chen, G.; Zhang, Y.; Zeng, R.; Yang, Z.; Chen, X.; Zhao, F.; Meng, X. Detection of Land Subsidence Associated with Land Creation and Rapid Urbanization in the Chinese Loess Plateau Using Time Series InSAR: A Case Study of Lanzhou New District. Remote Sens. 2018, 10, 270. [Google Scholar] [CrossRef]
- Stanley, J.D.; Clemente, P.L. Clay distributions, grain sizes, sediment thicknesses, and compaction rates to interpret subsidence in Egypt’s northern Nile Delta. J. Coast. Res. 2014, 293, 88–101. [Google Scholar]
- Cavalié, O.; Sladen, A.; Kelner, M. Detailed quantification of delta subsidence, compaction and interaction with man-made structures: The case of the NCA airport, France. Nat. Hazards Earth Syst. Sci. 2015, 15, 1973–1984. [Google Scholar]
- Yang, Q.; Ke, Y.; Zhang, D.; Chen, B.; Gong, H.; Lv, M.; Zhu, L.; Li, X. Multi-Scale Analysis of the Relationship between Land Subsidence and Buildings: A Case Study in an Eastern Beijing Urban Area Using the PS-InSAR Technique. Remote Sens. 2018, 10, 1006. [Google Scholar] [CrossRef]
- Stanley, J.D. Growth faults, a distinct carbonate-siliciclastic interface and recent coastal evolution, NW Nile Delta, Egypt. J. Coast. Res. 2005, 21, 309–318. [Google Scholar]
- Seleem, T.A.; Stergiopoulos, V.; Kourkouli, P.; Perrou, T.; Parcharidis, I. Correlation between land cover and ground vulnerability in Alexandria City (Egypt) using time series SAR interferometry and optical Earth observation data. In Proceedings of the Society of Photo-Optical Instrumentation Engineers (SPIE) Remote Seising, Warsaw, Poland, 3 October 2017. [Google Scholar]
- Malinowska, A.; Hejmanowski, R. Building damage risk assessment on mining terrains in Poland with GIS application. Int J. Rock Mech. Min. Sci. 2010, 47, 238–245. [Google Scholar] [CrossRef]
- Chaussard, E.; Wdowinski, S.; Cabral-Cano, E.; Amelung, F. Land subsidence in central Mexico detected by ALOS InSAR time-series. Remote Sens. Environ. 2014, 140, 94–106. [Google Scholar] [CrossRef]
- Galloway, D.L.; Sneed, M. Analysis and simulation of regional subsidence accompanying groundwater abstraction and compaction of susceptible aquifer systems in the USA. Boletín de la Sociedad Geológica Mexicana 2013, 65, 123–136. [Google Scholar] [CrossRef]
- Osmanoğlu, B.; Dixon, T.H.; Wdowinski, S.; Cabral-Cano, E.; Jiang, Y. Mexico City subsidence observed with persistent scatterer InSAR. Int. J. Appl. Earth Obs. Geoinf. 2011, 13, 1–12. [Google Scholar]
- Cui, Z.D.; Yang, J.Q.; Yuan, L. Land subsidence caused by the interaction of high-rise buildings in soft soil areas. Nat. Hazards 2015, 79, 1199–1217. [Google Scholar] [CrossRef]
- Bozzano, F.; Esposito, C.; Mazzanti, P.; Patti, M.; Scancella, S. Imaging Multi-Age Construction Settlement Behaviour by Advanced SAR Interferometry. Remote Sens. 2018, 10, 1137. [Google Scholar] [CrossRef]
- Ferretti, A. Permanent scatterers in SAR interferometry. IEEE Trans. Geosci. Remote Sens. 2001, 39. [Google Scholar] [CrossRef]
- Nolesini, T.; Frodella, W.; Bianchini, S.; Casagli, N. Detecting Slope and Urban Potential Unstable Areas by Means of Multi-Platform Remote Sensing Techniques: The Volterra (Italy) Case Study. Remote Sens. 2016, 8, 746. [Google Scholar] [CrossRef]
- Wöppelmann, G.; Le Cozannet, G.; De Michele, M.; Raucoules, D.; Cazenave, A.; Garcin, M.; Hanson, S.; Marcos, M. Is land subsidence increasing the exposure to sea level rise in Alexandria, Egypt? Geophys. Res. Lett. 2013, 40, 2953–2957. [Google Scholar] [CrossRef]
- Copernicus. Sentinel-1 2016–2017 data processed by ESA. 2018. [Google Scholar]
- Stanley, J.D.; Jorstad, T.F.; Goddio, F. Human impact on sediment mass movement and submergence of ancient sites in the two harbours of Alexandria, Egypt. Nor. J. Geol. 2006, 86, 337–350. [Google Scholar]
- Warne, A.G.; Stanley, D.J. Late Quaternary Evolution of the Northwest Nile Delta and Adjacent Coast in the Alexandria Region, Egypt. J. Coast. Res. 1993, 9, 26–64. [Google Scholar]
- Torres, R.; Snoeij, P.; Geudtner, D.; Bibby, D.; Davidson, M.; Attema, E.; Potin, P.; Rommen, P.; Floury, N.; Brown, M.; et al. Gmes sentinel-1 mission. Remote Sens. Environ. 2012, 120, 9–24. [Google Scholar] [CrossRef]
- Yague-Martinez, N.; Prats-Iraola, P.; Rodriguez Gonzalez, F.; Brcic, R.; Shau, R.; Geudtner, D.; Eineder, M.; Bamler, R. Interferometric processing of sentinel-1 tops data. IEEE Trans. Geosci. Remote Sens. 2016, 54, 2220–2234. [Google Scholar] [CrossRef]
- Perissin, D.; Wang, Z.Y.; Wang, T. The SarProZ InSAR tool for urban subsidence/manmade structure stability monitoring in China. In Proceedings of the ISRSE, Sydney Australia, 10–15 April 2011. [Google Scholar]
- Gudmundsson, S.; Sigmundsson, F.; Carstensen, J. Three-dimensional surface motion maps estimated from combined interferometric synthetic aperture Radar and GPS data. J. Geophys. Res. 2002, 107, 2250–2264. [Google Scholar] [CrossRef]
- Spata, A.; Guglielmino, F.; Nunnari, G.; Puglisi, G. SISTEM: A new approach to obtain three-dimensional displacement maps by integrating GPS and DInSAR data. In Proceedings of the Fringe Workshop, Frascati, Italy, 30 November–4 December 2009. [Google Scholar]
- Pepe, A. Advanced Differential Interferometric SAR Techniques, the Extended Minimum Cost Flow Phase Unwrapping (EMCF) Technique. Saarbrucken; VDM Verlang: Saarbrücken, Germany, 2009. [Google Scholar]
- Fuhrmann, T.; Garthwaite, M.C. Resolving Three-Dimensional Surface Motion with InSAR: Constraints from Multi-Geometry Data Fusion. Remote Sens. 2019, 11, 241. [Google Scholar] [CrossRef]
- Thienenvisser, K.V.; Muntendambos, A.G.; Samieiesfahany, S.; Hansen, R.F. On the effect of horizontal deformation on insar subsidence estimates. In Proceedings of the Fringe 2009 Workshop, Frascati, Italy, 30 November–4 December 2009. [Google Scholar]
- Pepe, A.; Calò, F. A Review of Interferometric Synthetic Aperture RADAR (InSAR) Multi-Track Approaches for the Retrieval of Earth’s Surface Displacements. Appl. Sci. 2017, 7, 1264. [Google Scholar] [CrossRef]
- Abdel-Salam, H. The historical evolution and present morphology of Alexandria, Egypt. Plan. Perspect. 1995, 10, 173–198. [Google Scholar] [CrossRef]
- Hanson, S.; Nicholls, R.; Ranger, N.; Hallegatte, S.; Corfee-Morlot, J.; Herweijer, C. A global ranking of port cities with high exposure to climate extremes. Clim. Chang. 2011, 104, 89–111. [Google Scholar] [CrossRef]
- Stanley, J.D.; Toscano, M.A. Ancient archaeological sites buried and submerged along Egypt’s Nile delta coast: Gauges of Holocene delta margin subsidence. J. Coast. Res. 2009, 25, 158–170. [Google Scholar] [CrossRef]
- Frihy, O.E. The Nile delta-Alexandria coast: Vulnerability to sea-level rise, consequences and adaptation. Mitig. Adapt. Strateg. Glob. Chang. 2003, 8, 115–138. [Google Scholar] [CrossRef]













| Model | Ranks | ||
|---|---|---|---|
| Rock Type | FLLD | BL | |
| M1 | 1 | 1 | 1 |
| M2 | 3 | 2 | 1 |
| M3 | 3 | 1 | 2 |
| M4 | 2 | 3 | 1 |
| M5 | 2 | 1 | 3 |
| M6 | 1 | 2 | 3 |
| M7 | 1 | 3 | 2 |
| Rock Type | Highest Deformation (mm/yr) | Lowest Deformation (mm/yr) | Mean Deformation (mm/yr) | Standard Deviation | Weight |
|---|---|---|---|---|---|
| Artificial reclaimed surfaces | 2.13 | −1.57 | 0.89 | 0.58 | 5 |
| Carbonate ridge | 3.26 | −6.82 | 0.50 | 0.83 | 5 |
| Gravel | 2.16 | −2.62 | 0.02 | 0.74 | 5 |
| Reclaimed sand | 2.19 | −4.12 | −0.29 | 1.40 | 5 |
| Stabilized sand dunes | 2.01 | −6.39 | −0.46 | 1.13 | 7 |
| Oolitic beach and beach ridge | 2.54 | −14.52 | −0.69 | 1.77 | 8 |
| Nile silt | 3.77 | −31.70 | −3.09 | 4.45 | 30 |
| Sabkha deposits | 3.55 | −28.15 | −3.51 | 4.44 | 35 |
| Former Lake/Lagoon | Highest Deformation (mm/yr) | Lowest Deformation (mm/yr) | Mean Deformation (mm/yr) | Standard Deviation | Weight |
|---|---|---|---|---|---|
| Lake Alhadra | 0.65 | −7.65 | −2.45 | 2.08 | 20 |
| Lake Mareotis | 3.55 | −28.15 | −3.50 | 3.78 | 30 |
| Abu-Qir Lagoon | 2.37 | −31.70 | −6.70 | 5.05 | 45 |
| All FLL | 3.55 | −31.70 | −4.69 | 4.56 | − |
| No FLL | 3.77 | −24.39 | −0.53 | 2.36 | 5 |
| Former Lake/Lagoon | Highest Deformation (mm/yr) | Lowest Deformation (mm/yr) | Mean Deformation (mm/yr) | Standard Deviation | Weight |
|---|---|---|---|---|---|
| No building | 3.55 | −26.58 | −2.99 | 3.78 | 10 |
| Low building load | 3.66 | −25.93 | −2.62 | 4.07 | 20 |
| Moderate building load | 3.34 | −27.01 | −1.80 | 3.77 | 30 |
| High building load | 3.77 | −31.70 | −1.86 | 4.16 | 40 |
© 2019 by the authors. Licensee MDPI, Basel, Switzerland. This article is an open access article distributed under the terms and conditions of the Creative Commons Attribution (CC BY) license (http://creativecommons.org/licenses/by/4.0/).
Share and Cite
Mohamadi, B.; Balz, T.; Younes, A. A Model for Complex Subsidence Causality Interpretation Based on PS-InSAR Cross-Heading Orbits Analysis. Remote Sens. 2019, 11, 2014. https://doi.org/10.3390/rs11172014
Mohamadi B, Balz T, Younes A. A Model for Complex Subsidence Causality Interpretation Based on PS-InSAR Cross-Heading Orbits Analysis. Remote Sensing. 2019; 11(17):2014. https://doi.org/10.3390/rs11172014
Chicago/Turabian StyleMohamadi, Bahaa, Timo Balz, and Ali Younes. 2019. "A Model for Complex Subsidence Causality Interpretation Based on PS-InSAR Cross-Heading Orbits Analysis" Remote Sensing 11, no. 17: 2014. https://doi.org/10.3390/rs11172014
APA StyleMohamadi, B., Balz, T., & Younes, A. (2019). A Model for Complex Subsidence Causality Interpretation Based on PS-InSAR Cross-Heading Orbits Analysis. Remote Sensing, 11(17), 2014. https://doi.org/10.3390/rs11172014
