Smart Thermostats: An Experimental Facility to Test Their Capabilities and Savings Potential
Abstract
:1. Introduction
2. State-Of-The-Art
3. Materials and Method for the Experimental Setting
3.1. Thermostat Specifications
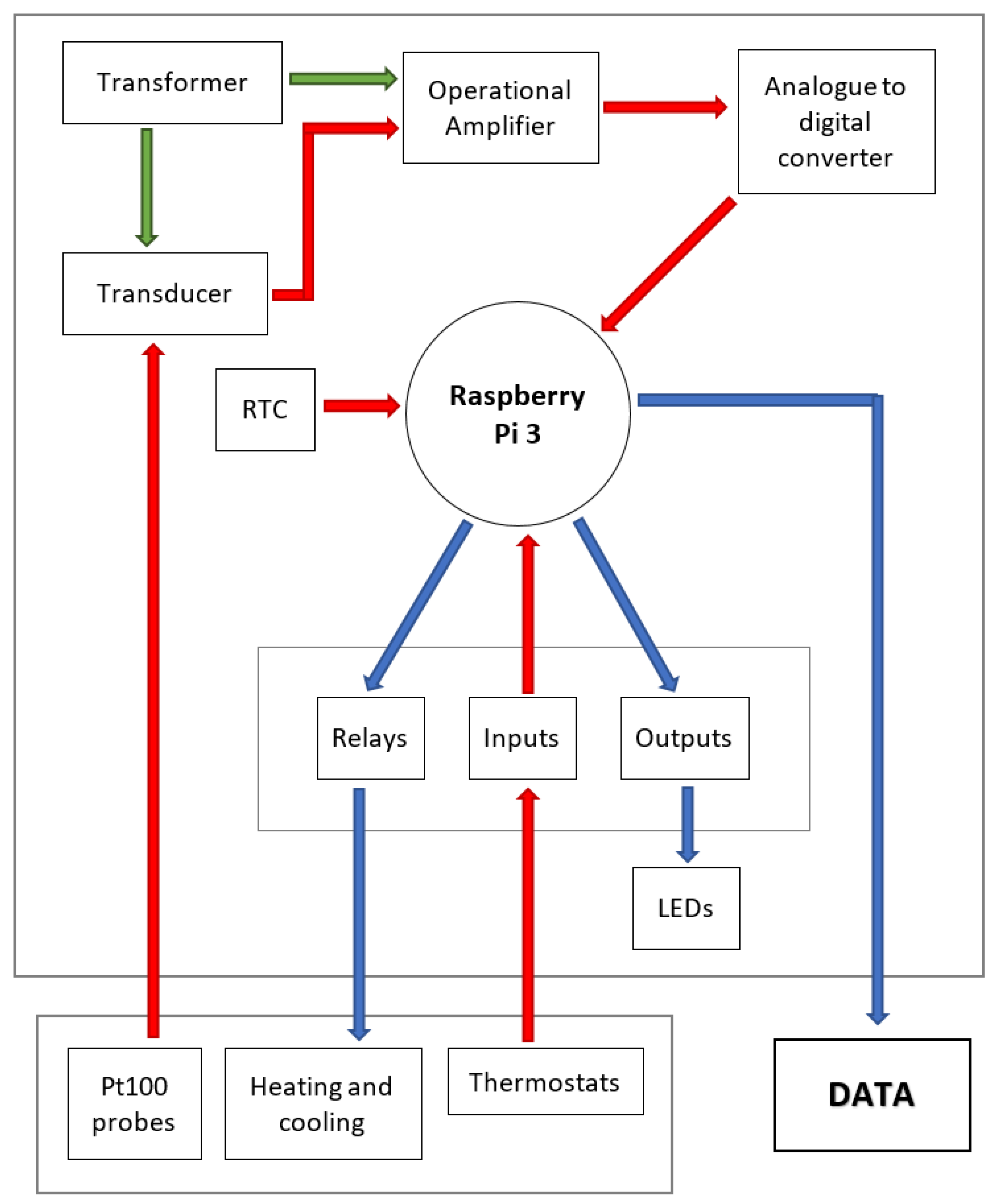
3.2. Design and Construction of the Thermal Test Chamber
- 70 W refrigerator with thermoelectric cooling system (Peltier)
- 15 W Thermal Blanket
- Raspberry Pi 3 Model B
- PiFace™ Digital 2: Relays, Inputs and Outputs
- PiFace™ Control and Display 2: LCD Display
- PiFace™ Shim RTC: Real Time Clock
- ADC Pi Plus: Analogue to Digital Converter
- Pt100 Probes Transducer and 2 x Pt100 Probe
- TL084CN (4–Channel Operational Amplifier)
- Resistors: 2 × 160 k, 2 × 82 k, 4 × 120 k and 6 × 220
- LEDs: 4 × Green, 1 × Yellow and 1 × Red
- Transformer:
- −
- Input: 100–240 VAC, 47–63 Hz, 0.375 A max.
- −
- Output: ±12 VDC, ±650 mA
- Connectors: 4 × BNC (F/M) and 1 × RS232 (F/M)
- Fuse box IP65: 250 × 232 × 154 mm (W × L × D)
3.3. Output Data
3.4. Tests Performed
- Comfortable: 19 C.
- Night: 17 C.
- Eco: 16 C.
4. Results and Discussion
- Deviation of the thermostats temperatures from the Pt100 probe temperatures.
- Time (% of the day) with overheated or undercooled temperatures.
- Time used by the heating system.
- Time used by the anticipation mode.
4.1. Test to Maintain the Setpoint Temperature
4.2. Test during a Full Day Operation
4.3. Anticipation Mode: Comfort vs. Efficiency
5. Conclusions
Acknowledgments
Author Contributions
Conflicts of Interest
Abbreviations
| Mtoe | Million tonnes of oil equivalent |
| CEM | Spanish Metrology Center |
| T | Setpoint temperature |
| T | Temperature measured by the thermostat |
| T | Temperature measured by the Pt100 probe |
References
- European Comission. An EU Strategy on Heating and Cooling, 51 Final. Available online: https://ec.europa.eu/energy/sites/ener/files/documents/1._EN._ACT._part1._v14.pdf (accessed on 9 August 2017).
- European Comission. EU Reference Scenario 2016—Energy, Transport and GHG Emissions—Trends to 2050. Available online: http://pure.iiasa.ac.at/13656/1/REF2016._report._FINAL-web.pdf (accessed on 9 August 2017).
- Shahzad, S.S.; Brennan, J.; Theodossopoulos, D.; Hughes, B.; Calautit, J.K. Building-Related Symptoms, Energy, and Thermal Control in the Workplace: Personal and Open Plan Offices. Sustainability 2016, 8, 331. [Google Scholar] [CrossRef]
- CLEAResult. Opportunities for Home Energy Management Systems (HEMS) in Advancing Residential Energy Efficiency Programs. Available online: http://www.neep.org/opportunities-home-energy-management-systems-hems-advancing-residential-energy-efficiency-programs (accessed on 9 August 2017).
- Raspberry Pi Foundation. Available online: https://www.raspberrypi.org/ (accessed on 22 November 2016).
- Manning, M.M.; Swinton, M.C.; Szadkowski, F.; Gusdorf, J.; Ruest, K. The effects of thermostat set-back and set-up on seasonal energy consumption, surface temperatures and recovery times at the CCHT Twin House Facility. ASHRAE Trans. 2007, 113 Pt 1, 1–12. [Google Scholar]
- Energy Star. A Guide to Energy-Efficient Heating and Cooling. Available online: www.energystar.gov/ia/partners/publications/pubdocs/HeatingCoolingGuide%20FINAL_9-4-09.pdf (accessed on 9 August 2017).
- Lobaccaro, G.; Carlucci, S.; Löfström, E. A Review of Systems and Technologies for Smart Homes and Smart Grids. Energies 2016, 9, 348. [Google Scholar] [CrossRef]
- Rau, P.-L.P.; Gong, Y.; Huang, H.-J.; Wen, J. A Systematic Study for Smart Residential Thermostats: User Needs for the Input, Output, and Intelligence Level. Buildings 2016, 6, 19. [Google Scholar] [CrossRef]
- Sönmez, D.; Dinçer, K. A Review of Modern Residential Thermostats for Home Automation to Provide Energy Efficiency. In Proceedings of the 2016 4th International Istanbul Smart Grid Congress and Fair (ICSG), Istanbul, Turkey, 20–21 April 2016; pp. 1–4. [Google Scholar] [CrossRef]
- Yang, R.; Newman, M.W. Learning from a learning thermostat: Lessons for intelligent systems for the home. In Proceedings of the 2013 ACM International Joint Conference on Pervasive and Ubiquitous Computing, Zurich, Switzerland, 8–12 September 2013. [Google Scholar] [CrossRef]
- Zhang, D.; Zeng, P.; Zhang, Y.; Li, S. An Integrative Study of Home Energy Management for Residential Energy Consumers. In Proceedings of the 5th Annual IEEE International Conference on Cyber Technology in Automation, Control and Intelligent Systems, Shenyang, China, 8–12 June 2015. [Google Scholar]
- Aarish, C.; Perussi, M.; Rietz, A.; Korn, D. Evaluation of the 2013–2014 Programmable and Smart Thermostat Program. Available online: http://www.cadmusgroup.com/wp-content/uploads/2015/06/Cadmus._Vectren._Nest._Report._Jan2015.pdf?submissionGuid=c8eda45b-2759-4a31-90e3-d2ecdb9001de (accessed on 9 August 2017).
- Aarish, C.; Rietz, A.; Perussi, M.; Higgins, K.; Horvath, Z.; Reynolds, A. Evaluation of 2013–2014 Smart Thermostat Pilots: Home Energy Monitoring, Automatic Temperature Control, Demand Response. Available online: http://www.cadmusgroup.com/wp-content/uploads/2016/05/Cadmus._ATC._HEM._Report._FINAL._revised._Sep._2015.pdf (accessed on 9 August 2017).
- Apex Analytics LLC. Nest Thermostat Heat Pump Control—Pilot Evaluation Findings. Available online: https://nest.com/downloads/press/documents/energy-trust-of-oregon-pilot-evaluation-whitepaper.pdf (accessed on 9 August 2017).
- Apex Analytics, LLC. Smart Thermostat Pilot Evaluation. Available online: http://assets.energytrust.org/api/assets/reports/Smart._Thermostat._Pilot._Evaluation-Final._wSR.pdf (accessed on 9 August 2017).
- Aarish, C.; Rietz, A.; Perussi, M.; Higgins, K.; Horvath, Z.; Reynolds, A. Wi-Fi Programmable Controllable Thermostat Pilot Program Evaluation. Available online: http://ma-eeac.org/wordpress/wp-content/uploads/Wi-Fi-Programmable-Controllable-Thermostat-Pilot-Program-Evaluation._Part-of-the-Massachusetts-2011-Residential-Retrofit-Low-Income-Program-Area-Study.pdf (accessed on 9 August 2017).
- Aarish, C.; Jones, C. Smart Thermostats and the Triple Bottom Line: People, Planet, and Profits. In Proceedings of the ACEEE Summer Study on Energy Efficiency in Buildings, Pacific Grove, CA, USA, 21–26 August 2016. [Google Scholar]
- CLEAResult. Smart thermostats, CLEAResult for Commonwealth Edison. Available online: http://ilsagfiles.org/SAG._files/Meeting._Materials/2015/6-23-15._Meeting/CLEAResult._Smart._Thermostat._WhitePaper._20150505.pdf (accessed on 9 August 2017).









| Thermostat | Temperature (Measure) | Temperature (Setpoint) | Geolocation | Ethernet/Wi-Fi | Price (€) | ||
|---|---|---|---|---|---|---|---|
| Measurement Range (C) | Accuracy (C) | Setpoint Range (C) | Increment (C) | ||||
| Thermostat 1 | 0–50 | ±0.5 | 5–30 | 0.5 | n | n/y | 179.00 |
| Thermostat 2 | 0–50 | ±0.3 | 4–35 | 0.1 | y | y/n | 129.00 |
| Thermostat 3 | 5–25 | 0.1 | y | y/n | 249.00 | ||
| Thermostat 4 | ±0.5 | 4–32 | 0.5 | y | n/y | 249.00 | |
| Day | Hour | Uncalibrated Upper Probe Temp. (C) | Uncalibrated Lower Probe Temp. (C) | Upper Probe Temp. (C) | Lower Probe Temp. (C) | t1 | t2 | t3 | t4 | Heat | Cold |
|---|---|---|---|---|---|---|---|---|---|---|---|
| 22 February 2017 | 11:07:02 | 18.230 | 17.551 | 16.594 | 16.380 | 1 | 1 | 1 | 0 | 1 | 0 |
| 22 February 2017 | 11:07:07 | 18.278 | 17.647 | 16.642 | 16.474 | 1 | 1 | 1 | 0 | 1 | 0 |
| 22 February 2017 | 11:07:12 | 18.326 | 17.695 | 16.689 | 16.521 | 1 | 1 | 1 | 0 | 1 | 0 |
| 22 February 2017 | 11:07:17 | 18.374 | 17.744 | 16.737 | 16.568 | 1 | 1 | 1 | 0 | 1 | 0 |
| 22 February 2017 | 11:07:22 | 18.422 | 17.840 | 16.785 | 16.662 | 1 | 1 | 1 | 0 | 1 | 0 |
| 22 February 2017 | 11:07:28 | 18.470 | 17.888 | 16.833 | 16.709 | 1 | 1 | 1 | 0 | 1 | 0 |
| 22 February 2017 | 11:07:33 | 18.470 | 17.936 | 16.833 | 16.756 | 1 | 1 | 1 | 0 | 1 | 0 |
| 22 February 2017 | 11:07:38 | 18.518 | 17.985 | 16.881 | 16.803 | 1 | 1 | 1 | 0 | 1 | 0 |
| 22 February 2017 | 11:07:43 | 18.566 | 18.081 | 16.929 | 16.897 | 1 | 1 | 1 | 0 | 1 | 0 |
| 22 February 2017 | 11:07:48 | 18.614 | 18.129 | 16.977 | 16.944 | 1 | 1 | 1 | 0 | 1 | 0 |
| 22 February 2017 | 11:07:48 | 18.614 | 18.129 | 16.977 | 16.944 | 0 | 1 | 1 | 0 | 0 | 1 |
| 22 February 2017 | 11:07:53 | 18.661 | 18.177 | 17.025 | 16.992 | 0 | 1 | 1 | 0 | 0 | 1 |
| Thermostat | T (C) | T (C) | T (C) | T -T (C) | T -T (C) | ||||
|---|---|---|---|---|---|---|---|---|---|
| max. | min. | max. | min. | max. | min. | max. | min. | ||
| Thermostat 1 Algorithm 1 | 19 | 19.90 | 18.70 | 21.75 | 17.41 | 1.85 | −1.29 | 2.75 | −1.59 |
| 17 | 18.00 | 16.80 | 19.51 | 15.54 | 1.51 | −1.26 | 2.51 | −1.46 | |
| 16 | 17.20 | 15.80 | 18.70 | 14.15 | 1.50 | −1.65 | 2.70 | −1.85 | |
| Thermostat 1 Algorithm 2 | 19 | 19.60 | 18.2 | 21.42 | 16.55 | 1.82 | −1.65 | 2.42 | −2.45 |
| 17 | 17.60 | 16.40 | 19.13 | 15.20 | 1.53 | −1.20 | 2.13 | −1.80 | |
| 16 | 17.00 | 15.30 | 19.08 | 14.20 | 2.08 | −1.10 | 3.08 | −1.80 | |
| Thermostat 2 | 19 | 21.40 | 18.20 | 25.32 | 17.37 | 3.92 | −0.83 | 6.32 | −1.63 |
| 17 | 19.70 | 16.20 | 23.56 | 15.39 | 3.86 | −0.81 | 6.56 | −1.61 | |
| 16 | 18.00 | 15.20 | 21.04 | 15.01 | 3.04 | −0.19 | 5.04 | −0.99 | |
| Thermostat 3 | 19 | 19.80 | 19.20 | 20.13 | 18.84 | 0.33 | −0.36 | 1.13 | −0.16 |
| 17 | 17.80 | 17.20 | 17.93 | 16.33 | 0.13 | −0.87 | 0.93 | −0.67 | |
| 16 | 17.10 | 16.40 | 17.22 | 15.44 | 0.12 | −0.96 | 1.22 | −0.56 | |
| Thermostat 4 | 19 | 19.50 | 18.50 | 20.23 | 17.74 | 0.73 | −0.76 | 1.23 | −1.26 |
| 17 | 17.50 | 16.50 | 17.98 | 15.59 | 0.48 | −0.91 | 0.98 | −1.41 | |
| 16 | 16.50 | 15.50 | 17.55 | 14.35 | 1.05 | −1.15 | 1.55 | −1.65 | |
| Thermostat | Maximum, Minimum and Average Temperatures (C) | ||||||||
|---|---|---|---|---|---|---|---|---|---|
| Setpoint 16 C | Setpoint 17 C | Setpoint 19 C | |||||||
| max. | min. | Average | max. | min. | Average | max. | min. | Average | |
| Thermostat 1 Algorithm 1 | 24.33 | 14.47 | 17.34 | 23.00 | 15.35 | 17.77 | 21.85 | 17.47 | 19.52 |
| Thermostat 1 Algorithm 2 | 25.56 | 15.79 | 18.44 | 23.51 | 16.03 | 18.53 | 23.60 | 17.92 | 20.18 |
| Thermostat 2 | 22.03 | 14.38 | 17.16 | 22.37 | 15.09 | 18.31 | 25.15 | 14.47 | 19.71 |
| Thermostat 3 | 21.07 | 15.8 | 18.16 | 20.78 | 16.66 | 17.93 | 20.92 | 18.58 | 19.63 |
| Thermostat 4 | 23.29 | 14.90 | 17.45 | 22.27 | 15.88 | 17.67 | 21.30 | 18.08 | 19.65 |
| Thermostat | Heating System Operation Time in the Different Periods of the Day (hh:mm:ss) | Total Heating System Operation Time (hh:mm:ss) | |||||
|---|---|---|---|---|---|---|---|
| 00:00– 07:00 | 07:00– 09:00 | 09:00– 14:00 | 14:00– 16:30 | 16:30– 19:00 | 19:00– 00:00 | ||
| Thermostat 1 Algorithm 1 | 1:47:36 | 0:35:21 | 1:07:36 | 0:43:40 | 0:39:00 | 1:27:22 | 6:20:35 |
| Thermostat 1 Algorithm 2 | 1:28:23 | 0:30:40 | 0:54:05 | 0:31:11 | 0:34:19 | 1:19:32 | 5:18:10 |
| Thermostat 2 | 1:45:31 | 0:41:03 | 0:55:38 | 0:55:37 | 0:29:38 | 1:33:33 | 6:21:00 |
| Thermostat 3 | 1:33:34 | 0:31:50 | 0:55:36 | 0:40:00 | 0:36:28 | 1:20:13 | 5:37:41 |
| Thermostat 4 | 1:34:43 | 0:31:12 | 0:50:04 | 0:37:54 | 0:30:47 | 1:25:20 | 5:30:00 |
| Thermostat | Time (hh: mm: ss) Percentage (%) | |
|---|---|---|
| Above Setpoint Temperature | Below Setpoint Temperature | |
| Thermostat 1 Algorithm 1 | 14:58:36 | 9:01:24 |
| 62.40% | 37.6% | |
| Thermostat 1 Algorithm 2 | 21:03:00 | 2:57:00 |
| 87.71% | 12.29% | |
| Thermostat 2 | 15:23:03 | 8:36:57 |
| 62.34% | 37.66% | |
| Thermostat 3 | 21:20:41 | 2:39:19 |
| 88.94% | 11.06% | |
| Thermostat 4 | 17:05:16 | 6:54:44 |
| 71.20% | 28.80% | |
| Thermostat | Time (hh: mm: ss) Percentage (%) | |||
|---|---|---|---|---|
| Above Setpoint Temperature | Below Setpoint Temperature | |||
| Deviation Greater than 1 C | Deviation Less than 1 C | Deviation Less than 1 C | Deviation Greater B | |
| Thermostat 1 Algorithm 1 | 9:55:14 | 5:03:22 | 6:29:36 | 2:31:48 |
| 41.34% | 21.07% | 27.06% | 10.54% | |
| Thermostat 1 Algorithm 2 | 14:43:27 | 6:19:33 | 2:53:53 | 0:03:07 |
| 61.35% | 26.36% | 12.08% | 0.22% | |
| Thermostat 2 | 11:12:16 | 3:45:26 | 4:16:23 | 4:45:55 |
| 46.69% | 15.66% | 17.80% | 19.86% | |
| Thermostat 3 | 10:42:56 | 10:37:45 | 2:39:19 | 0:00:00 |
| 44.65% | 44.29% | 11.06% | 0.00% | |
| Thermostat 4 | 9:40:51 | 7:24:25 | 6:50:35 | 0:04:09 |
| 40.34% | 30.86% | 28.51% | 0.29% | |
| Thermostat | Time (hh: mm: ss) | Percentage (%) |
|---|---|---|
| Thermostat 1 Algorithm 1 | 11:32:58 | 48.12% |
| Thermostat 1 Algorithm 2 | 9:13:26 | 38.43% |
| Thermostat 2 | 8:01:49 | 33.46% |
| Thermostat 3 | 13:17:04 | 55.35% |
| Thermostat 4 | 14:15:00 | 59.38% |
| Thermostat | Heating System Operating Time Due to Anticipation Mode (hh: mm: ss) | Total Heating System Operating Time Due to Anticipation Mode (hh: mm: ss) | Total Heating System Operation Time (hh: mm: ss) | ||
|---|---|---|---|---|---|
| 00:00– 7:00 | 09:00– 14:00 | 16:30– 19:00 | |||
| Thermostat 1 Algorithm 1 | 0:13:00 | 0:22:21 | 0:23:24 | 0:58:45 | 6:20:35 |
| Thermostat 1 Algorithm 2 | 0:13:00 | 0:17:09 | 0:22:52 | 0:53:01 | 5:18:10 |
| Thermostat 2 | 0:00:00 | 0:00:00 | 0:00:00 | 0:00:00 | 6:21:00 |
| Thermostat 3 | 0:23:26 | 0:32:44 | 0:30:14 | 1:26:24 | 5:37:41 |
| Thermostat 4 | 0:19:13 | 0:14:02 | 0:21:49 | 0:55:04 | 5:30:00 |
© 2017 by the authors. Licensee MDPI, Basel, Switzerland. This article is an open access article distributed under the terms and conditions of the Creative Commons Attribution (CC BY) license (http://creativecommons.org/licenses/by/4.0/).
Share and Cite
Bustamante, S.; Castro, P.; Laso, A.; Manana, M.; Arroyo, A. Smart Thermostats: An Experimental Facility to Test Their Capabilities and Savings Potential. Sustainability 2017, 9, 1462. https://doi.org/10.3390/su9081462
Bustamante S, Castro P, Laso A, Manana M, Arroyo A. Smart Thermostats: An Experimental Facility to Test Their Capabilities and Savings Potential. Sustainability. 2017; 9(8):1462. https://doi.org/10.3390/su9081462
Chicago/Turabian StyleBustamante, Sergio, Pablo Castro, Alberto Laso, Mario Manana, and Alberto Arroyo. 2017. "Smart Thermostats: An Experimental Facility to Test Their Capabilities and Savings Potential" Sustainability 9, no. 8: 1462. https://doi.org/10.3390/su9081462
APA StyleBustamante, S., Castro, P., Laso, A., Manana, M., & Arroyo, A. (2017). Smart Thermostats: An Experimental Facility to Test Their Capabilities and Savings Potential. Sustainability, 9(8), 1462. https://doi.org/10.3390/su9081462

