Digital Twin for Architectural Heritage: A Comprehensive Conceptual Framework Integrating Structural Health, Microclimate, and Energy Performance
Abstract
1. Introduction
- During the operational stage, the framework proposes an intelligent regulation mechanism grounded in the coupled relationships between structural health, microclimate conditions, and energy use. Through timely adjustment of the HVAC system and related measures, the system is expected to reduce material deterioration risks and enhance occupant comfort.
- The framework proposes an extension tool for energy retrofit in architectural heritage. Drawing on automated energy simulation and parametric modelling techniques, and supported by data from the digital twin, the tool is designed to conduct systematic quantitative evaluation of combinations of retrofit measures across three dimensions: energy use performance, carbon emissions and economic cost.
- The framework proposes the establishment of an open access multidimensional dataset that includes data on structural health, occupant behaviour, microclimate and energy use, together with retrofit related information. The dataset will comprise real-time monitoring data, predictive outputs and simulation results to support decision making and future research.
2. Methodology
2.1. Research Design
2.2. Literature Search and Screening
- Studies not related to the built environment or civil engineering, and whose research objects were not buildings or entities associated with the built environment;
- Studies in which the application of digital twin showed insufficient relevance to architectural heritage or cultural heritage conservation, focusing instead on industrial or infrastructure operation contexts;
- Studies that did not address building performance dimensions, including structural, environmental, or energy-related aspects.
2.3. Inductive Thematic Analysis
2.4. Integrated Analysis and Conceptual Framework Development
3. Conceptual Framework
3.1. Structural Health Monitoring and Analysis
3.1.1. Real-Time Structural Health Monitoring and Early Warning
3.1.2. Structural Stress Analysis
3.2. Microclimate Monitoring and Optimisation
3.2.1. Real-Time Microclimate Monitoring
3.2.2. Indoor Occupancy Activity and Pattern Identification
3.2.3. Microclimate Prediction Models and Intelligent Control
3.3. Energy Performance Monitoring and Optimisation
3.3.1. Energy Use Monitoring
3.3.2. Energy and Carbon Emission Prediction and Intelligent Optimisation
3.3.3. Energy Retrofit Performance Prediction Tool
3.4. Multidimensional Datasets
3.5. Overall System Architecture
3.5.1. Geometric Modelling and Semantic Mapping
3.5.2. Physical Sensing and Actuation System
- Structural health monitoring nodes: Static levelling sensors are connected via RS485 interfaces to monitor settlement [76]. Tilt sensors are interfaced through analogue input channels to measure building inclination [77]. Vibrating-wire displacement gauges are connected through ADC channels to acquire attenuated oscillation signals, from which resonance frequencies are derived using FFT algorithms to track crack development [78]. High-resolution USB or CSI cameras are connected to Raspberry Pi units to observe and identify potential cracks [79,80].
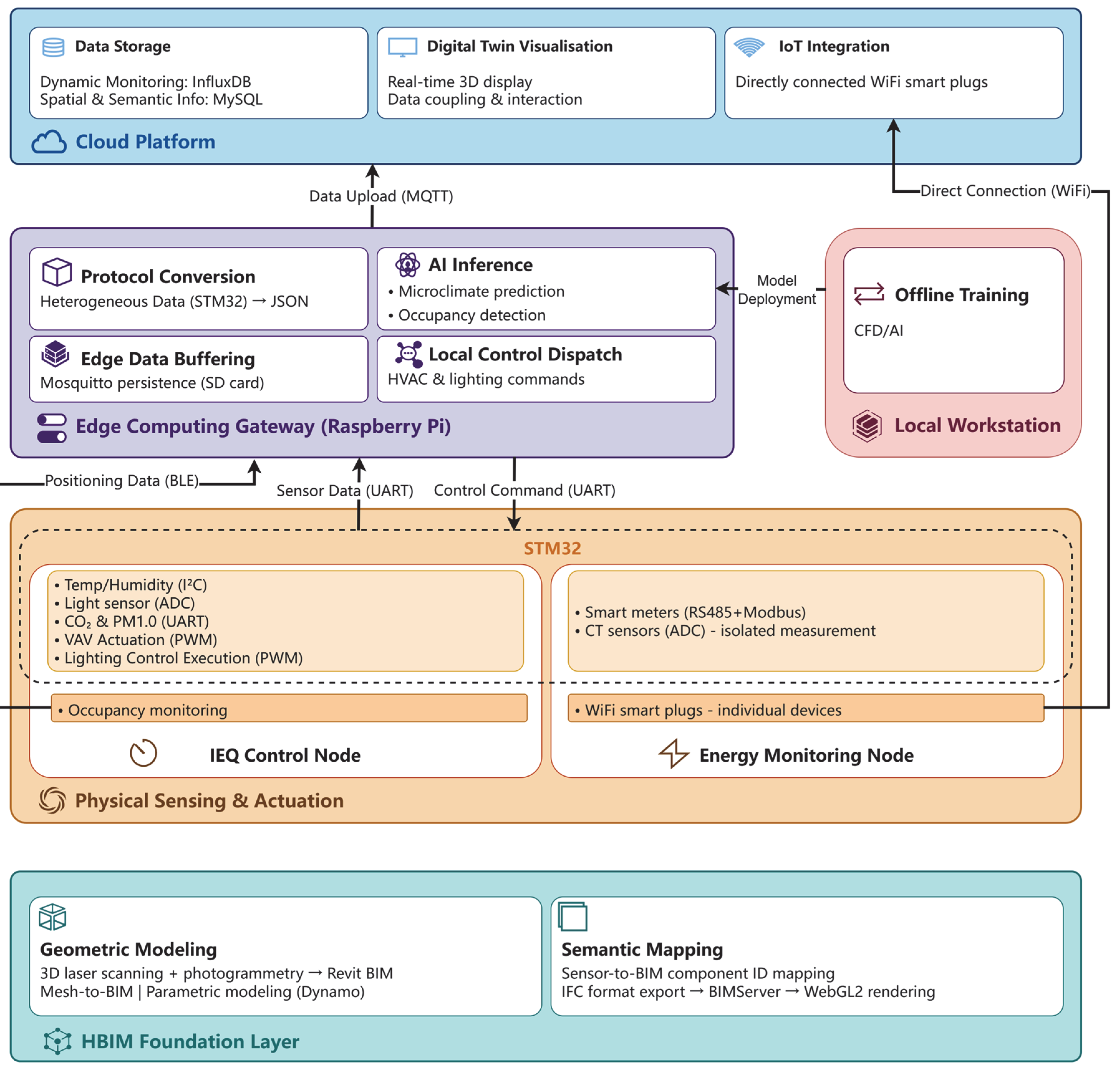
- Microclimate monitoring and control node: This node integrates temperature and humidity sensors based on the I2C bus [81,82,83], illuminance sensors with analogue voltage output connected via analogue-to-digital converter (ADC) interfaces [84], and CO2 and PM1.0 sensors communicating through UART interfaces [85,86]. In addition to multidimensional environmental sensing, this node executes commands issued by the upper-level Raspberry Pi gateway to control HVAC and lighting systems. Pulse-width modulation (PWM) is used to regulate variable air volume (VAV) dampers [87,88]. When a VRF system is adopted, its inverter-driven compressor speed and indoor unit fan speed can be directly regulated via bus communication protocols such as RS485 and Modbus through control commands [89], while lighting brightness is adjusted accordingly [90].
- Energy monitoring node: This node interfaces with smart electricity meters via an RS485 interface using the Modbus protocol [91]. In scenarios where smart meters cannot be installed or retrofitted, current transformers (CT) are employed in combination with signal conditioning circuits and ADC interfaces to perform isolated circuit-level measurements [92,93]. For certain standalone devices, smart metering sockets with real-time measurement capabilities are deployed, transmitting data via Wi-Fi [94,95].
3.5.3. Edge Computing Gateway
- (1)
- Multi-protocol conversion and data integration: As an edge gateway, the Raspberry Pi communicates with STM32 via UART interfaces [98,99], receiving data from lower-level STM32 nodes [81,82,83,84,85,86,87,88]. These data are uniformly encapsulated into standardised JSON formats [88,100], thereby resolving interoperability issues among heterogeneous devices.
- (2)
- Edge computing and control: Lightweight artificial intelligence models and Docker containers are deployed locally on the gateway [75]. For tasks with stringent real-time requirements, such as occupancy-triggered lighting responses and HVAC regulation, the gateway directly issues control commands, thereby reducing system latency [74,75].
- (3)
- Edge data buffering: A Mosquitto service is deployed on the Raspberry Pi gateway with local persistence enabled, allowing data to be written in real time to the SD card to establish local backups and prevent data loss under unstable network conditions [101].
3.5.4. Communication Network Layer
3.5.5. Data Service Architecture
3.5.6. Digital Twin Visualisation Interface
- (1)
- Model processing layer: The Revit-based BIM model is exported in IFC format and uploaded to BIMServer. The built-in IfcOpenShell plugin is used to parse and simplify the IFC data, converting it into triangulated mesh models suitable for efficient WebGL2 rendering [18].
- (2)
- Application and interaction layer: Based on the lightweight BIM model, the application programming interfaces are employed to couple cleaned time series data with the model data, enabling online dynamic visualisation and interactive display on the web platform based on WebGL2 technology [18,37,107].
3.6. Case Study
3.6.1. Background of the Case
3.6.2. Technical Pathway for Framework Application
3.6.3. Open Database and Decision Support
4. Discussion
4.1. Significance of the Conceptual Framework for Architectural Heritage Conservation
4.2. Analysis of Coupling Mechanisms
4.3. Rationale for Prediction-Driven and Layered Architecture
4.4. Framework-Level Contribution of the Energy Retrofit Extension Tool
4.5. Research Limitations and Directions for Future Validation
5. Conclusions
Author Contributions
Funding
Institutional Review Board Statement
Informed Consent Statement
Data Availability Statement
Acknowledgments
Conflicts of Interest
Abbreviations
| ADC | analogue-to-digital converter |
| BIM | Building Information Modelling |
| BLE | Bluetooth Low-Energy |
| CFD | computational fluid dynamics |
| CNN | convolutional neural network |
| CT | current transformer |
| DT | digital twin |
| FEM | finite element model |
| GIS | Geographic Information System |
| GRU | gated recurrent unit |
| HBIM | Historical Building Information Modelling |
| HVAC | heating, ventilation, and air conditioning |
| IAQ | indoor air quality |
| IEQ | indoor environmental quality |
| IFCs | Industry Foundation Classes |
| LoT | Internet of Things |
| IPCC | Intergovernmental Panel on Climate Change |
| JSON | JavaScript Object Notation |
| MQTT | Message Queuing Telemetry Transport |
| PRISMA | Preferred Reporting Items for Systematic Reviews and Meta-Analyses |
| PWM | pulse-width modulation |
| RBFs | radial basis functions |
| RSSI | received signal strength indicator |
| UART | Universal Asynchronous Receiver–Transmitter |
| VAV | variable air volume |
| VRF | variable refrigerant flow |
| WebGL | Web Graphics Library |
References
- Redden, R.; Crawford, R.H. Valuing the environmental performance of historic buildings. Australas. J. Environ. Manag. 2021, 28, 59–71. [Google Scholar] [CrossRef]
- Webb, A.L. Energy retrofits in historic and traditional buildings: A review of problems and methods. Renew. Sustain. Energy Rev. 2017, 77, 748–759. [Google Scholar] [CrossRef]
- Martínez-Molina, A.; Tort-Ausina, I.; Cho, S.; Vivancos, J.-L. Energy efficiency and thermal comfort in historic buildings: A review. Renew. Sustain. Energy Rev. 2016, 61, 70–85. [Google Scholar] [CrossRef]
- Lee, H.; Calvin, K.; Dasgupta, D.; Krinner, G.; Mukherji, A.; Thorne, P.; Trisos, C.; Romero, J.; Aldunce, P.; Barret, K.; et al. Contribution of Working Groups I, II and III to the Sixth Assessment Report of the Intergovernmental Panel on Climate Change. In IPCC, 2023: Climate Change 2023: Synthesis Report, Summary for Policymakers; Core Writing Team, Lee, H., Romero, J., Eds.; Intergovernmental Panel on Climate Change (IPCC): Geneva, Switzerland, 2023; pp. 1–34. [Google Scholar] [CrossRef]
- Unesco World Heritage Centre; Intergovernmental Committee for the Protection of the World Cultural and Natural Heritage. Operational Guidelines for the Implementation of the World Heritage Convention; United Nations Educational, Scientific and Cultural Organization: Paris, France, 2025; Available online: https://whc.unesco.org/en/guidelines.
- Ni, Z.; Liu, Y.; Karlsson, M.; Gong, S. Enabling preventive conservation of historic buildings through cloud-based digital twins: A case study in the city theatre, Norrköping. IEEE Access 2022, 10, 90924–90939. [Google Scholar] [CrossRef]
- Ni, Z.; Hupkes, J.; Eriksson, P.; Leijonhufvud, G.; Karlsson, M.; Gong, S. Parametric Digital Twins for Preserving Historic Buildings: A Case Study at Löfstad Castle in Östergötland, Sweden. IEEE Access 2025, 13, 3371–3389. [Google Scholar] [CrossRef]
- Weingram, A.; Cui, C.; Lin, S.; Munoz, S.; Jacob, T.; Viers, J.; Lu, X. A definition and taxonomy of digital twins: Case studies with machine learning and scientific applications. Front. High Perform. Comput. 2025, 3, 1536501. [Google Scholar] [CrossRef]
- Wikipedia. Digital Twin. Available online: https://en.wikipedia.org/wiki/Digital_twin (accessed on 29 October 2025).
- Lucchi, E. Digital twins for the automation of the heritage construction sector. Automat. Constr. 2023, 156, 105073. [Google Scholar] [CrossRef]
- Hou, C.; Remøy, H.; Wu, H. Digital Twins to Enable Smart Heritage Facilities Management: A Systematic Literature Review. In Proceedings of the 2021 Pacific Rim Real Estate Society, Online, 4 February 2021; Available online: https://ideas.repec.org/p/arz/wpaper/eres2021_21.html (accessed on 29 October 2025).
- Mazzetto, S. Integrating Emerging Technologies with Digital Twins for Heritage Building Conservation: An Interdisciplinary Approach with Expert Insights and Bibliometric Analysis. Heritage 2024, 7, 6432–6479. [Google Scholar] [CrossRef]
- Štroner, M.; Křemen, T.; Urban, R. Progressive Dilution of Point Clouds Considering the Local Relief for Creation and Storage of Digital Twins of Cultural Heritage. Appl. Sci. 2022, 12, 11540. [Google Scholar] [CrossRef]
- Moyano, J.; León, J.; Nieto-Julián, J.E.; Bruno, S. Semantic interpretation of architectural and archaeological geometries: Point cloud segmentation for HBIM parameterisation. Automat. Constr. 2021, 130, 103856. [Google Scholar] [CrossRef]
- Moyano, J.; Carreño, E.; Nieto-Julián, J.E.; Gil-Arizón, I.; Bruno, S. Systematic approach to generate Historical Building Information Modelling (HBIM) in architectural restoration project. Automat. Constr. 2022, 143, 104551. [Google Scholar] [CrossRef]
- Eneyew, D.D.; Capretz, M.A.M.; Bitsuamlak, G.T. Toward Smart-Building Digital Twins: BIM and IoT Data Integration. IEEE Access 2022, 10, 130487–130506. [Google Scholar] [CrossRef]
- Serbouti, I.; Chenal, J.; Tazi, S.A.; Baik, A.; Hakdaoui, M. Digital Transformation in African Heritage Preservation: A Digital Twin Framework for a Sustainable Bab Al-Mansour in Meknes City, Morocco. Smart Cities 2025, 8, 29. [Google Scholar] [CrossRef]
- Qian, Y.; Leng, J.; Wang, H.; Liu, K. Evaluating carbon emissions from the operation of historic dwellings in cities based on an intelligent management platform. Sustain. Cities Soc. 2024, 100, 105025. [Google Scholar] [CrossRef]
- Andriamamonjy, A.; Saelens, D.; Klein, R. An automated IFC-based workflow for building energy performance simulation with Modelica. Automat. Constr. 2018, 91, 166–181. [Google Scholar] [CrossRef]
- Borodinecs, A.; Palcikovskis, A.; Krumins, A.; Lebedeva, K. Optimizing office building operations: A framework for continuous dynamic energy simulations in decision-making for efficiency. Front. Built. Environ. 2024, 10, 3389. [Google Scholar] [CrossRef]
- Yoon, S. Building digital twinning: Data, information, and models. J. Build. Eng. 2023, 76, 107021. [Google Scholar] [CrossRef]
- BIM2TWIN. 2024. Consortium, B.T. Home. Available online: https://bim2twin.eu/ (accessed on 9 March 2026).
- Sivori, D.; Ierimonti, L.; Venanzi, I.; Ubertini, F.; Cattari, S. An Equivalent Frame Digital Twin for the Seismic Monitoring of Historic Structures: A Case Study on the Consoli Palace in Gubbio, Italy. Buildings 2023, 13, 1840. [Google Scholar] [CrossRef]
- Angjeliu, G.; Coronelli, D.; Cardani, G. Development of the simulation model for Digital Twin applications in historical masonry buildings: The integration between numerical and experimental reality. Comput. Struct. 2020, 238, 106282. [Google Scholar] [CrossRef]
- Talebi, A.; Potenza, F.; Gattulli, V. Interoperability between BIM and FEM for vibration-based model updating of a pedestrian bridge. Structures 2023, 53, 1092–1107. [Google Scholar] [CrossRef]
- Duman, C.; Aslan, T.; Hacıefendioǧlu, K.; Gültop, T. Evaluating aftershock-induced collapse mechanisms of the Fatih Büyük Mosque’s historic masonry minaret using digital twin simulation. Earthq. Eng. Eng. Vib. 2025, 24, 1015–1034. [Google Scholar] [CrossRef]
- Yiğit, A.Y.; Uysal, M. Detection of Cracks in Cultural Heritage Buildings Using UAV Photogrammetry-Based Digital Twin. J. Comput. Cult. Herit. 2025, 18, 13. [Google Scholar] [CrossRef]
- Xu, S.; Chen, H. Deep learning and digital twin integration for structural damage detection in ancient pagodas. Sci. Rep. 2025, 15, 28408. [Google Scholar] [CrossRef]
- Kong, X.X.; Hucks, R.G. Preserving our heritage: A photogrammetry-based digital twin framework for monitoring deteriorations of historic structures. Automat. Constr. 2023, 152, 104928. [Google Scholar] [CrossRef]
- Pawłowicz, J.A.; Knyziak, P.; Krentowski, J.R.; Mackiewicz, M.; Skotnicka-Siepsiak, A.; Serrat, C. Reverse engineering as a non-invasive examining method of the water tower brick structure condition. Eng. Fail. Anal. 2024, 161, 108280. [Google Scholar] [CrossRef]
- Jouan, P.; Hallot, P. Digital Twin: Research Framework to Support Preventive Conservation Policies. ISPRS Int. J. Geo-Inf. 2020, 9, 228. [Google Scholar] [CrossRef]
- Pereira, P.F.; Ramos, N.M.M. Low-cost Arduino-based temperature, relative humidity and CO2 sensors—An assessment of their suitability for indoor built environments. J. Build. Eng. 2022, 60, 105151. [Google Scholar] [CrossRef]
- Yoon, S. Virtual sensing in intelligent buildings and digitalization. Automat. Constr. 2022, 143, 104578. [Google Scholar] [CrossRef]
- Zhang, J.; Poon, K.H.; Kwok, H.H.L.; Hou, F.; Cheng, J.C.P. Predictive control of HVAC by multiple output GRU—CFD integration approach to manage multiple IAQ for commercial heritage building preservation. Build Env. 2023, 245, 110802. [Google Scholar] [CrossRef]
- Ni, Z.; Zhang, C.; Karlsson, M.; Gong, S. A study of deep learning-based multi-horizon building energy forecasting. Energy Build. 2024, 303, 113810. [Google Scholar] [CrossRef]
- López-González, C.; García-Valldecabres, J. The Integration of HBIM-SIG in the Development of a Virtual Itinerary in a Historical Centre. Sustainability 2023, 15, 13931. [Google Scholar] [CrossRef]
- Wang, H.; Qian, Y.; Kuang, Y.; Leng, J.; Yang, Y.; Zhang, H. How occupant positioning systems can be applied to help historic residences manage energy consumption: A case study in China. Build Env. 2024, 249, 111110. [Google Scholar] [CrossRef]
- Clausen, A.; Arendt, K.; Johansen, A.; Sangogboye, F.C.; Kjærgaard, M.B.; Veje, C.T.; Jørgensen, B.N. A digital twin framework for improving energy efficiency and occupant comfort in public and commercial buildings. Energy Inform. 2021, 4, 40. [Google Scholar] [CrossRef]
- Cai, J.N.; Chen, J.L.; Hu, Y.Q.; Li, S.; He, Q. Digital twin for healthy indoor environment: A vision for the post-pandemic era. Front. Eng. Manag. 2023, 10, 300–318. [Google Scholar] [CrossRef]
- Troi, A.; Herrera Gutierrez-Avellanosa, D. HIBERtool—Historic Building Energy Retrofit Tool. Available online: https://www.eurac.edu/en/institutes-centers/institute-for-renewable-energy/tools-services/software-tools/hibertool-historic-building-energy-retrofit-tool (accessed on 14 November 2025).
- Kakouei, M.; Sutrisna, M.; Rasheed, E.; Feng, Z. Enhancing the Energy Performance of Historic Buildings Using Heritage Building Information Modelling: A Case Study. Sustainability 2025, 17, 6655. [Google Scholar] [CrossRef]
- Giannakos, M.N.; Mikalef, P.; Pappas, I.O. Systematic Literature Review of E-Learning Capabilities to Enhance Organizational Learning. Inf. Syst. Front. 2022, 24, 619–635. [Google Scholar] [CrossRef]
- Jones, D.; Snider, C.; Nassehi, A.; Yon, J.; Hicks, B. Characterising the Digital Twin: A systematic literature review. CIRP J. Manuf. Sci. Technol. 2020, 29, 36–52. [Google Scholar] [CrossRef]
- Cruz, R.J.M.d.; Tonin, L.A. Systematic review of the literature on Digital Twin: A discussion of contributions and a framework proposal. Gestão Produção 2022, 29, e9621. [Google Scholar] [CrossRef]
- Dagnaw, G.; Capuano, R.; Muccini, H. Digital Twins for Cultural Heritage: A Systematic Analysis of the State of the Art. ACM Comput. Surv. 2026, 58, 237. [Google Scholar] [CrossRef]
- Hakimi, O.; Liu, H.; Abudayyeh, O.; Houshyar, A.; Almatared, M.; Alhawiti, A. Data Fusion for Smart Civil Infrastructure Management: A Conceptual Digital Twin Framework. Buildings 2023, 13, 2725. [Google Scholar] [CrossRef]
- Khan, K.S.; Kunz, R.; Kleijnen, J.; Antes, G. Five steps to conducting a systematic review. J. R. Soc. Med. 2003, 96, 118–121. [Google Scholar] [CrossRef] [PubMed]
- Braun, V.; Clarke, V. Using thematic analysis in psychology. Qual. Res. Psychol. 2006, 3, 77–101. [Google Scholar] [CrossRef]
- Hamdi, N.F.F.; Salleh, N.H. A Systematic Review: Understanding Environmental Driving Factors of Heritage Building Degradation. J. Surv. Constr. Prop. 2025, 16, 95–117. [Google Scholar] [CrossRef]
- Malekloo, A.; Ozer, E.; AlHamaydeh, M.; Girolami, M. Machine learning and structural health monitoring overview with emerging technology and high-dimensional data source highlights. Struct. Health Monit. 2022, 21, 1906–1955. [Google Scholar] [CrossRef]
- Pathan, M.A.; Maira, M.; Khaskheli, A.; Jamshed, A. Geotechnical Perspective of the Causes of Cracks in Building of University Campus (Sindh University Jamshoro Sindh Pakistan). J. Build. Mater. Sci. 2021, 3, 51–57. [Google Scholar] [CrossRef]
- Kog, Y.C. Excavation-Induced Settlement and Tilt of a 3-Story Building. J. Perform. Constr. Facil. 2017, 31, 04016080. [Google Scholar] [CrossRef]
- Roy, T.; Timoshenko, A.; Eiblmeier, D. An Overview of Structural Health Monitoring of the Centre Block in Ottawa During Ongoing Structural Rehabilitation. In Proceedings of the 15th Canadian Masonry Symposium, Ottawa, ON, Canada, 2–5 June 2025. [Google Scholar]
- Sánchez-Fernández, L.P.; Sánchez-Pérez, L.A.; Carbajal-Hernández, J.J.; Hernández-Guerrero, M.A.; Pérez-Echazabal, L. Buildings’ Biaxial Tilt Assessment Using Inertial Wireless Sensors and a Parallel Training Model. Sensors 2023, 23, 5352. [Google Scholar] [CrossRef]
- Soil Instruments. Vibrating Wire Crackmeter. 2025. Available online: https://www.soilinstruments.com/products/joints-crackmeters/vibrating-wire-crackmeter/ (accessed on 14 November 2025).
- Piscitelli, P.; Miani, A.; Mecca, S.; Hodgton, R. Optimizing the Indoor Air Quality in Historical Buildings: Strategies for Environmental Improvement and Public Health Enhancement. Int. J. Environ. Res. Public Health 2024, 21, 341. [Google Scholar] [CrossRef]
- Strengers, Y.; Pink, S.; Dahlgren, K.; Korsmeyer, H. Healthy, safe and comfortable: Emerging indoor air practices in Australian households. Energy Res. Soc. Sci. 2024, 118, 103760. [Google Scholar] [CrossRef]
- Emmanuella, M.; Alibaba, H.Z. The assessment of indoor thermal comfort in a building: A case study of lemar, salamis road, famagusta, cyprus. Int. J. Civ. Struct. Eng. Res. 2018, 6, 109–127. [Google Scholar]
- Zhang, X.; Dai, P.; Zhao, Z. Reflections on the Indoor Environmental Monitoring System of the Heritage Buildings in the Palace Museum–A Case Study of the Meridian Gate Exhibition Hall. Int. Arch. Photogramm. Remote Sens. Spat. Inf. Sci. 2021, 46, 951–955. [Google Scholar] [CrossRef]
- Faubel, C.; Arvanitidis, A.I.; Iskandar, L.; Martinez-Molina, A.; Alamaniotis, M. Comparative analysis of artificial intelligence models for real-time and future forecasting of environmental conditions: A wood-frame historic building case study. J. Build. Eng. 2024, 98, 111474. [Google Scholar] [CrossRef]
- Ibrahim, F.; Samsudin, E.Z.; Ishak, A.R.; Sathasivam, J. The relationship between occupant behaviour and indoor air quality in Malaysian hospital outpatient departments: A multistage cross-sectional study. Heliyon 2024, 10, e34454. [Google Scholar] [CrossRef]
- Awada, M.; Becerik-Gerber, B.; Hoque, S.; O’Neill, Z.; Pedrielli, G.; Wen, J.; Wu, T. Ten questions concerning occupant health in buildings during normal operations and extreme events including the COVID-19 pandemic. Build. Environ. 2021, 188, 107480. [Google Scholar] [CrossRef]
- Carli, R.; Cavone, G.; Ben Othman, S.; Dotoli, M. IoT Based Architecture for Model Predictive Control of HVAC Systems in Smart Buildings. Sensors 2020, 20, 781. [Google Scholar] [CrossRef] [PubMed]
- Kim, D.; Cox, S.; Cho, H.; Im, P. Evaluation of Energy Saving Potential of Variable Refrigerant Flow (VRF) Systems Compared with Variable Air Volume (VAV) Systems in the U.S. climate locations. Energy Rep. 2017, 3, 85–93. [Google Scholar] [CrossRef]
- Olabi, A.G.; Obaideen, K.; Elsaid, K.; Wilberforce, T.; Sayed, E.T.; Maghrabie, H.M.; Abdelkareem, M.A. Assessment of the pre-combustion carbon capture contribution into sustainable development goals SDGs using novel indicators. Renew. Sust. Energy Rev. 2022, 153, 111710. [Google Scholar] [CrossRef]
- Coelho, G.B.A.; Henriques, F.M.A. Performance of passive retrofit measures for historic buildings that house artefacts viable for future conditions. Sustain. Cities Soc. 2021, 71, 102982. [Google Scholar] [CrossRef]
- Pelsmakers, S. The Environmental Design Pocketbook; RIBA Publishing: London, UK, 2019; In English. [Google Scholar]
- Read the Docs Eppy Documentation. 2025. Available online: https://eppy.readthedocs.io/en/master/ (accessed on 14 November 2025).
- Glazer, J. Using python and Eppy for a large national simulation study. In Proceedings of the ASHRAE & IBPSA-USA SimBuild Conference 2016, Salt Lake City, UT, USA, 10–12 August 2016; pp. 230–237. [Google Scholar]
- Ahmed, O.; Sezer, N.; Ouf, M.; Wang, L.; Hassan, I.G. State-of-the-art review of occupant behavior modeling and implementation in building performance simulation. Renew. Sustain. Energy Rev. 2023, 185, 113558. [Google Scholar] [CrossRef]
- Yu, C.; Du, J.; Pan, W. Improving accuracy in building energy simulation via evaluating occupant behaviors: A case study in Hong Kong. Energy Build. 2019, 202, 109373. [Google Scholar] [CrossRef]
- van Herpt, J. Full Join. RPi or STM32. 2024. Available online: https://fulljoin.tech/blog/rpi-or-stm (accessed on 14 November 2025).
- Arshon, T. Arshon Inc. Blog. STM 32 Microcontrollers: Everything You Need to Know for Modern Embedded Systems. Available online: https://arshon.com/blog/stm-32-microcontrollers-everything-you-need-to-know-for-modern-embedded-systems/ (accessed on 14 November 2025).
- Li, E.; Zeng, L.; Zhou, Z.; Chen, X. Edge AI: On-demand accelerating deep neural network inference via edge computing. IEEE Trans. Wirel. Commun. 2019, 19, 447–457. [Google Scholar] [CrossRef]
- Gupta, R.; Nahrstedt, K. Performance Characterization of Containers in Edge Computing. arXiv 2025, arXiv:2505.02082. [Google Scholar] [CrossRef]
- Chao, T.; Liang, H.; Ge, Y.; Hou, K.; Dong, X.; Peng, T. An IoT-Based Early Warning System for Settlement Monitoring Using Differential Pressure Static Level. In Proceedings of the 2024 26th International Conference on Advanced Communications Technology (ICACT), Pyeongchang, Republic of Korea, 4–7 February 2024; pp. 1–5. [Google Scholar]
- Level Developments. LCH-A-S-XX-C Single Axis Inclinometer Datasheet. 2025. Available online: https://www.leveldevelopments.com/wp/wp-content/uploads/documents/LCH-A-S-XX-C_Low_Cost_Single_Axis_Sensor_4-20mA_Output.pdf (accessed on 10 December 2025).
- Cao, V.-L.; Le, D.-V.; Le, D.-C. Development and Evaluation of DUT Vibro: A High-Precision Vibrating Wire Sensor Readout. J. Sci. Transp. Technol. 2025, 5, 25–43. [Google Scholar] [CrossRef]
- Bruno, S.; Loprencipe, G.; Di Mascio, P.; Cantisani, G.; Fiore, N.; Polidori, C.; D’Andrea, A.; Moretti, L. A Robotized Raspberry-Based System for Pothole 3D Reconstruction and Mapping. Sensors 2023, 23, 5860. [Google Scholar] [CrossRef]
- Kao, S.P.; Wang, F.L.; Lin, J.S.; Tsai, J.; Chu, Y.D.; Hung, P.S. Bridge Crack Inspection Efficiency of an Unmanned Aerial Vehicle System with a Laser Ranging Module. Sensors 2022, 22, 4469. [Google Scholar] [CrossRef] [PubMed]
- ControllersTech. Interface SHT21 Temperature and Humidity Sensor with STM32 Using I2C. 2025. Available online: https://controllerstech.com/sht21-stm32-i2c-interface/ (accessed on 12 December 2025).
- Waveshare Wiki. TSL25911 Light Sensor. 2025. Available online: https://www.waveshare.com/wiki/TSL25911_Light_Sensor?srsltid=AfmBOopybinAnidA3AnPDNvbq1RtLYq4-kflKHojQ9Xtc5PH09mBnCua (accessed on 15 December 2025).
- Github. TSL2561_STM32_Library. 2025. Available online: https://github.com/emrdr23/TSL2561_STM32_Library (accessed on 15 December 2025).
- OMRON Components. D6F series MEMS Flow Sensor. 2025. Available online: https://components.omron.com/eu-en/products/sensors/D6F (accessed on 15 December 2025).
- Core Electronics. Gravity: UART Infrared CO2 Sensor (0-50000ppm). 2025. Available online: https://core-electronics.com.au/gravity-uart-infrared-co2-sensor-0-50000ppm.html (accessed on 15 December 2025).
- Seeed Studio Solution. NDIR CO2 Sensor with UART, I2C, and PTFE Filter (S-CO2-01A). 2025. Available online: https://solution.seeedstudio.com/product/ndir-co2-sensor-with-uart-i2c-ptfe-filter-s-co2-01a/ (accessed on 15 December 2025).
- Gama, F.O.S.; da Costa Martins, J.K.E.; de Miranda, T.F.; de Tomé, W.M.; Silva, S.N.; Fernandes, M.A.C. Control of airflow in ventilation systems using embedded systems on microcontrollers. Microsyst. Technol. 2019, 25, 4067–4076. [Google Scholar] [CrossRef]
- STMicroelectronics. STM32 for Motor Control Applications. 2007. Available online: https://www.st.com/content/st_com/en/ecosystems/stm32-motor-control-ecosystem.html (accessed on 16 December 2025).
- Kamal, M.A.; Khan, S.A. Variable Refrigerant Flow in Air Conditioning of Buildings: System Configuration and Energy Efficiency. Am. J. Civ. Eng. Archit. 2021, 9, 42–51. [Google Scholar] [CrossRef]
- TeachMeMicro. Fading an LED Using STM32’s PWM. 2025. Available online: https://www.teachmemicro.com/fading-an-led-using-stm32s-pwm/ (accessed on 16 December 2025).
- Wicaksono, R.; Rif’an, M.; Anugerah, R. IoT Based Smart Energy Meter Using Modbus Protocol as Electricity Saving Effort. In Proceedings of the Conference on Broad Exposure to Science and Technology 2021 (BEST 2021); Atlantis Press: Dordrecht, The Netherlands, 2021; pp. 184–188. [Google Scholar]
- GitHub. OpenEnergyMonitor STM32. Available online: https://github.com/openenergymonitor (accessed on 16 December 2025).
- Nardello, M.; Brunelli, D. Energy harvesting with current sensors to sustain embedded IoT platforms. In Proceedings of the International Conference on Applications in Electronics Pervading Industry, Environment and Society, Pisa, Italy, 26–27 September 2018; pp. 399–405. [Google Scholar]
- Albraheem, L.; Alajlan, H.; Alkhair, L.A.; Gwead, S.B. An IoT-based smart plug energy monitoring system. Int. J. Adv. Comput. Sci. Appl. 2023, 14. [Google Scholar] [CrossRef]
- Bhagwatkar, N.D.; Maskar, S.G.; Lewarkar, P.S. Energy Monitoring and Conservation using Smart Plug. Int. J. Res. Eng. Sci. 2022, 10, 66–71. [Google Scholar]
- Beniwal, G.; Singhrova, A. “A systematic literature review on IoT gateways”. J. King Saud Univ. Comput. Inf. Sci. 2022, 34, 9541–9563. [Google Scholar] [CrossRef]
- Hassan, A.; Nahar, H.; Shah, W.M.; Abd-Aziz, A.; Sahiran, S.A.; Bahaman, N.; Ahmad, M.R.; Hamid, I.R.A.; Sidik, M.A.B. Performance evaluation of raspberry pi as an iot edge signal processing device for a real-time flash flood forecasting system. Int. J. Adv. Comput. Sci. Appl. 2022, 13. [Google Scholar] [CrossRef]
- suhfi. STMicroelectronics Community. Communication Between stm32 and Raspberry pi4 Through spi or i2c. Available online: https://community.st.com/t5/stm32-mcus-products/communication-between-stm32-and-raspberry-pi4-through-spi-or-i2c/td-p/740869 (accessed on 17 December 2025).
- Evans, C. Medium. UART Serial Communication Experiment Based on Raspberry Pi 4B and STM32. Available online: https://medium.com/@pqshedy33/uart-serial-communication-experiment-based-on-raspberry-pi-4b-and-stm32-5abe5fe8f152 (accessed on 17 December 2025).
- Castellanos, W.; Macias, J.; Pinilla, H.; Alvarado, J.D. Internet of things: A multiprotocol gateway as solution of the interoperability problem. arXiv 2021, arXiv:2108.00098. [Google Scholar] [CrossRef]
- Adame, T. Creating an IoT Edge Gateway with Open-Source Tools. COGNIFOG Project, Grant Agreement 101092968. i2CAT Foundation, June 2024. Available online: https://cognifog.eu/wp-content/uploads/2024/06/Creating-an-IoT-Edge-Gateway-with-Open-Source-Tools.pdf (accessed on 17 December 2025).
- Leniston, D.; Ryan, D.; Malik, A.; Jackman, J.; O’Donnell, T. Cloud-Based Interoperability in Residential Energy Systems. arXiv 2025, arXiv:2506.05076. [Google Scholar] [CrossRef]
- Shahrokhi, A.; Ahmadi, M. Power Evaluation of IOT Application Layer Protocols. In Proceedings of the 2023 7th International Conference on Internet of Things and Applications (IoT), Isfahan, Iran, 25–26 October 2023; pp. 1–7. [Google Scholar]
- EMQ. MQTT vs HTTP: Ultimate IoT Protocol Comparison Guide. 2025. Available online: https://www.emqx.com/en/blog/mqtt-vs-http (accessed on 18 December 2025).
- El Mokhtari, K.; Panushev, I.; McArthur, J.J. Development of a Cognitive Digital Twin for Building Management and Operations. Front. Built. Environ. 2022, 8, 856873. [Google Scholar] [CrossRef]
- Alhazmi, T.; Azzedin, F.; Hammoudeh, M. MQTT Based Data Distribution Framework for Digital Twin Networks. In Proceedings of the 8th International Conference on Future Networks & Distributed Systems, Marakech, Morocco, 11–12 December 2024. [Google Scholar] [CrossRef]
- Qian, Y.; Leng, J. CIM-based modeling and simulating technology roadmap for maintaining and managing Chinese rural traditional residential dwellings. J. Build. Eng. 2021, 44, 103248. [Google Scholar] [CrossRef]
- Martínez Garrido, M.I.; Fort, R.; Varas Muriel, M.J. Sensor-based monitoring of heating system effectiveness and efficiency in Spanish churches. Indoor Built Environ. 2017, 26, 1102–1122. [Google Scholar] [CrossRef]
- Schibuola, L.; Scarpa, M.; Tambani, C. Innovative technologies for energy retrofit of historic buildings: An experimental validation. J. Cult. Herit. 2018, 30, 147–154. [Google Scholar] [CrossRef]
- Cabeza, L.F.; de Gracia, A.; Pisello, A.L. Integration of renewable technologies in historical and heritage buildings: A review. Energy Build. 2018, 177, 96–111. [Google Scholar] [CrossRef]
- Cavagnoli, S.; Bonanno, A.; Fabiani, C.; Palomba, V.; Frazzica, A.; Carminati, M.; Herrmann, R.; Pisello, A.L. Holistic investigation for historical heritage revitalization through an innovative geothermal system. Appl. Energy 2024, 372, 123761. [Google Scholar] [CrossRef]
- Wilson, E.J.H.; Munankarmi, P.; Less, B.D.; Reyna, J.L.; Rothgeb, S. Heat pumps for all? Distributions of the costs and benefits of residential air-source heat pumps in the United States. Joule 2024, 8, 1000–1035. [Google Scholar] [CrossRef]
- Hoffmeister, A.; Elliott, R.N. Large Heat Pumps for Commercial Buildings: Untapped Savings, Potential and Overcoming Barriers. In Proceedings of the 2024 ACEEE Summer Study on Energy Efficiency in Buildings, Pacific Grove, CA, USA, 12–17 August 2024; American Council for an Energy-Efficient Economy: Washington, DC, USA, 2024; Available online: https://www.aceee.org/sites/default/files/proceedings/ssb24/pdfs/20240722163117609_2816fba1-a426-4e5a-8e9e-464d1f9a2422.pdf (accessed on 18 December 2025).
- Li, Y.M.; Wu, J.Y. Energy simulation and analysis of the heat recovery variable refrigerant flow system in winter. Energy Build. 2010, 42, 1093–1099. [Google Scholar] [CrossRef]
- Tu, Q.; Mao, S.; Feng, Y.; Guo, D. Heating control strategy in fresh air processor matched with variable refrigerant flow air conditioning system. Energy Convers. Manag. 2011, 52, 2542–2554. [Google Scholar] [CrossRef]
- Boesgaard, C.; Hansen, B.V.; Kejser, U.B.; Mollerup, S.H.; Ryhl-Svendsen, M.; Torp-Smith, N. Prediction of the indoor climate in cultural heritage buildings through machine learning: First results from two field tests. Herit. Sci. 2022, 10, 176. [Google Scholar] [CrossRef]
- Qiu, H.; Zhang, J.; Mao, J.; Feng, X. Impact of climate change on cultural heritage buildings in hot-humid regions: Case study of Zhongde Palace, China. Build. Environ. 2025, 284, 113528. [Google Scholar] [CrossRef]
- Matysek, P.; Witkowski, M. Moisture impact on compressive strength and deformability of brick masonry. Sci. Rep. 2026, 16, 5147. [Google Scholar] [CrossRef]
- Giglio, F.; Frontera, P.; Malara, A.; Armocida, F. Materials and Climate Change: A Set of Indices as the Benchmark for Climate Vulnerability and Risk Assessment for Tangible Cultural Heritage in Europe. Sustainability 2024, 16, 2067. [Google Scholar] [CrossRef]
- Boqué-Ciurana, A.; Cisneros, M.; Olano Pozo, J.X.; Cimolai, C.; Yañez, R.V.; Aguilar, E. Co-created climatologies for sea leisure activities and adaptation strategies in the central-western Mediterranean: Advancing sustainability and enhancing recreational experiences. Ocean. Coast. Manag. 2026, 273, 108035. [Google Scholar] [CrossRef]






| Research Cluster | Key Objectives | Representative Technologies | Primary Challenges | Representative Studies |
|---|---|---|---|---|
| Modelling and Data Integration | High-fidelity representation and semantic interoperability | Laser scanning; parametric modelling; BIM–IoTDI architecture; ifcOWL; WebGL2 | Point cloud processing; semantic classification of small details; data silos | Štroner et al. [13]; Moyano et al. [14]; Eneyew et al. [16]; Serbouti et al. [17]; Qian et al. [18]; Andriamamonjy et al. [19]; Borodinecs et al. [20]; Yoon [21]; BIM2TWIN [22] |
| Structural Health and Damage | Predictive maintenance and automated deterioration detection | FEM calibration; AI-based visual detection; photogrammetry; laser intensity analysis | Model accuracy; detection of invisible micro-cracks; earthquake simulation | Ni et al. [6,7]; Sivori et al. [23]; Angjeliu et al. [24]; Talebi et al. [25]; Duman et al. [26]; Yiğit and Uysal [27]; Xu and Chen [28]; Kong and Hucks [29]; Pawłowicz et al. [30] |
| Energy, Environment and Humans | Operational optimisation; occupant comfort; energy retrofitting | CFD–GRU networks; virtual sensing; MPC; YOLOv3; LoT | Sensor bias; limited sensor deployment; human behaviour integration; quantifying retrofit impacts | Pereira and Ramos [32]; Yoon [33]; Zhang et al. [34]; Borodinecs et al. [20]; Ni et al. [35]; López-González and García-Valldecabres [36]; Wang et al. [37]; Clausen et al. [38]; Cai et al. [39]; Troi and Herrera Gutierrez-Avellanosa [40]; Kakouei et al. [41]; Jouan et al. [31]; HiBERtool [40] |
| Source Domain | Parameter | Target Domain | Purpose |
|---|---|---|---|
| Structural Health | FEM stress and modal analysis results; building material properties (stiffness, density) | Energy | Informs energy retrofit performance prediction by constraining permissible structural interventions (e.g., insulation addition, window replacement) |
| Structural Health | Crack location and displacement; settlement and inclination anomaly alerts | Microclimate | Crack and joint data inform CFD simulation boundary conditions (air infiltration paths); alerts trigger inspection that may affect ventilation decisions |
| Microclimate | Real-time temperature, humidity, CO2, PM1.0, illuminance, wind speed sensor data | Energy | Environmental monitoring data fed into EnergyPlus as boundary conditions for energy simulation and carbon emission prediction |
| Microclimate (Occupancy) | Real-time occupancy spatiotemporal distribution (BLE fingerprinting data) | Energy | Drives demand-based HVAC and lighting control; unoccupied zones automatically reduce or shut down equipment loads to save energy |
| Microclimate | Temperature and humidity distribution; hygrothermal environment indices | Structural Health | Hygrothermal data used to assess moisture-induced material degradation risk and support structural durability analysis |
| Energy | HVAC operational status; VAV/VRF control commands; lighting dimming levels | Microclimate | HVAC and lighting actuation signals adjust indoor airflow, temperature and illuminance based on GRU/RBF predictions and CFD worst-case zones |
| Energy | Retrofit scenario parameters (window U-value, insulation thickness, PV, heat pump specs) | Structural Health | Retrofit options feed back into structural assessment to verify that proposed upgrades do not compromise heritage fabric or structural integrity |
| BIM/Geometric Model | 3D geometry, material properties, sensor-component semantic mapping (IFC format) | All Domains | Shared spatial foundation: FEM discretisation (Structural), CFD mesh geometry (Microclimate), EnergyPlus IDF model (Energy); ensures sensor data streams are geolocated to specific building elements |
| All Domains → Open Dataset | Structural time series, crack images, FEA results; occupancy BLE traces, IAQ logs, CFD outputs; real-time energy use, retrofit simulation results | Cross-domain Research | Unified open-access dataset supports cross-domain coupling analysis, ML model training, predictive maintenance, and continuous digital twin evolution |
Disclaimer/Publisher’s Note: The statements, opinions and data contained in all publications are solely those of the individual author(s) and contributor(s) and not of MDPI and/or the editor(s). MDPI and/or the editor(s) disclaim responsibility for any injury to people or property resulting from any ideas, methods, instructions or products referred to in the content. |
© 2026 by the authors. Licensee MDPI, Basel, Switzerland. This article is an open access article distributed under the terms and conditions of the Creative Commons Attribution (CC BY) license.
Share and Cite
Nie, Y.; Wu, Z.; Xing, Z.; Luo, M. Digital Twin for Architectural Heritage: A Comprehensive Conceptual Framework Integrating Structural Health, Microclimate, and Energy Performance. Sustainability 2026, 18, 3080. https://doi.org/10.3390/su18063080
Nie Y, Wu Z, Xing Z, Luo M. Digital Twin for Architectural Heritage: A Comprehensive Conceptual Framework Integrating Structural Health, Microclimate, and Energy Performance. Sustainability. 2026; 18(6):3080. https://doi.org/10.3390/su18063080
Chicago/Turabian StyleNie, Yao, Zhiguo Wu, Zhiyuan Xing, and Ming Luo. 2026. "Digital Twin for Architectural Heritage: A Comprehensive Conceptual Framework Integrating Structural Health, Microclimate, and Energy Performance" Sustainability 18, no. 6: 3080. https://doi.org/10.3390/su18063080
APA StyleNie, Y., Wu, Z., Xing, Z., & Luo, M. (2026). Digital Twin for Architectural Heritage: A Comprehensive Conceptual Framework Integrating Structural Health, Microclimate, and Energy Performance. Sustainability, 18(6), 3080. https://doi.org/10.3390/su18063080
