Research on the Coordinated Development Path of Rural Energy Supply and Demand Under the Context of Rural Revitalization Based on the Asia-Pacific Integrated Model
Abstract
1. Introduction
2. Methods
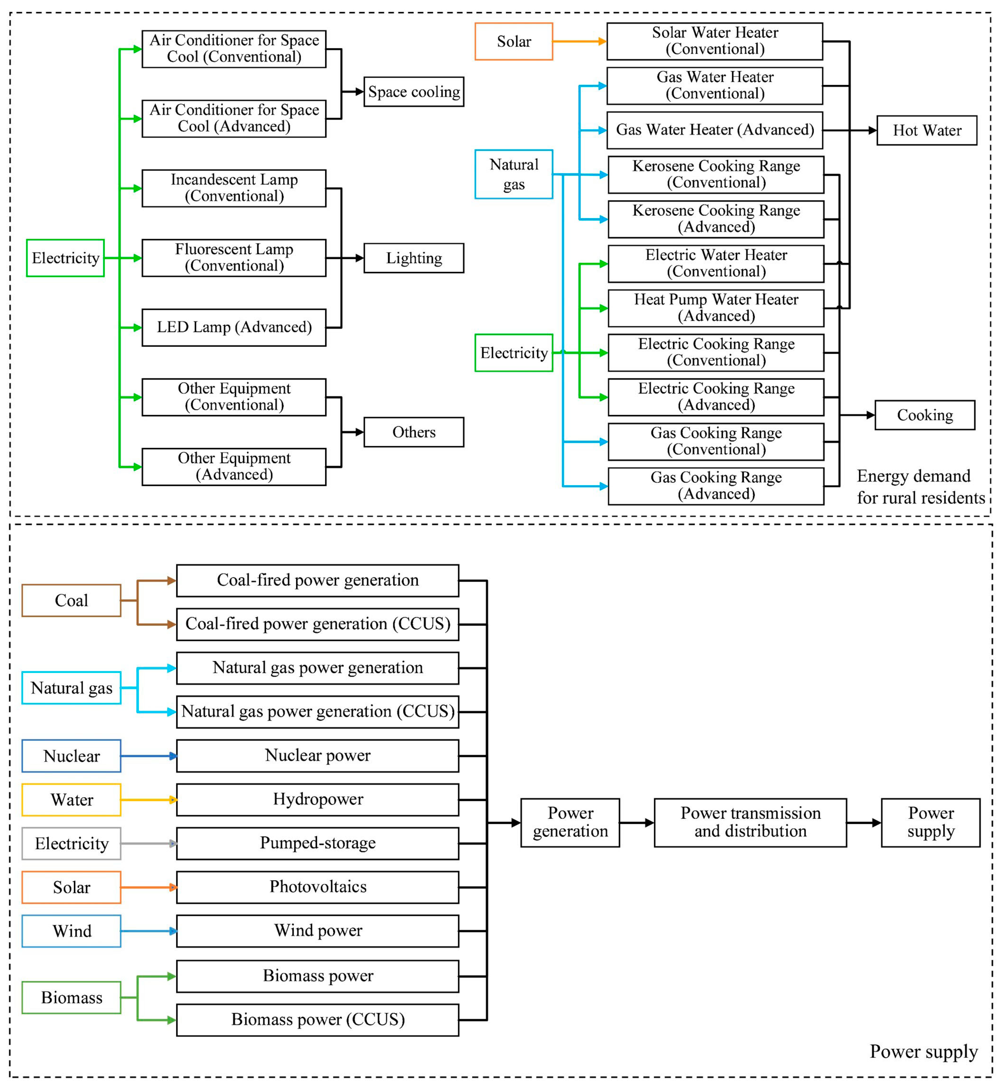
2.1. Model Structure and Technical Framework
2.2. Model Formula
2.2.1. Objective Function
2.2.2. Model Constraint Conditions
3. Parameter and Scenario Building
3.1. Model Parameter
3.1.1. Technical Parameters
3.1.2. Energy Parameters
3.2. Scenario Building
4. Results and Discussion
4.1. Energy Consumption Demand
4.2. Energy Supply Demand
4.2.1. Electricity Consumption Demand
4.2.2. Power Supply Analysis
4.3. Total Cost Analysis
4.4. Carbon Emission Analysis
4.5. Low Carbon Path for Energy Development
5. Conclusions
Author Contributions
Funding
Institutional Review Board Statement
Informed Consent Statement
Data Availability Statement
Conflicts of Interest
References
- Zhong, X.; Yang, H.; Yang, K.; Xu, J. Development of a New-Type Multiple-Source Heat Pump with Two-Stage Compression. J. Therm. Sci. 2019, 28, 635–642. [Google Scholar]
- Zhang, L.; Yang, Z.; Chen, B.; Chen, G. Rural energy in China: Pattern and policy. Renew. Energy 2009, 34, 2813–2823. [Google Scholar]
- Gu, Y.; Zhang, W.; Yang, Y.; Wang, C.; Streets, D.G.; Yim, S.H.L. Assessing outdoor air quality and public health impact attributable to residential black carbon emissions in rural China. Resour. Conserv. Recycl. 2020, 159, 104812. [Google Scholar]
- Chu, W.; Xiao, H. Energy Consumption Structure of Chinese Rural Household: A Meta Approach. J. China Univ. Geosci. 2018, 18, 23–35. [Google Scholar]
- Zhu, X.; Yun, X.; Meng, W.; Xu, H.; Du, W.; Shen, G.; Cheng, H.; Ma, J.; Tao, S. Stacked Use and Transition Trends of Rural Household Energy in Mainland China. Environ. Sci. Technol. 2018, 53, 521–529. [Google Scholar] [CrossRef]
- Li, H.; Zhao, Y.; Wang, S.; Liu, Y. Spatial-temporal characteristics and drivers of the regional residential CO2 emissions in China during 2000–2017. J. Clean. Prod. 2020, 276, 124116. [Google Scholar]
- Yao, C.; Chen, C.; Li, M. Analysis of rural residential energy consumption and corresponding carbon emissions in China. Energy Policy 2012, 41, 445–450. [Google Scholar]
- Zhang, L.X.; Wang, C.B.; Yang, Z.F.; Chen, B. Carbon emissions from energy combustion in rural China. Procedia Environ. Sci. 2010, 2, 980–989. [Google Scholar]
- Zhang, M.; Su, B. Assessing China’s rural household energy sustainable development using improved grouped principal component method. Energy 2016, 113, 509–514. [Google Scholar]
- Zhang, L.X.; Wang, C.B.; Bahaj, A.S. Carbon emissions by rural energy in China. Renew. Energy 2014, 66, 641–649. [Google Scholar]
- Zheng, X.; Wei, C.; Qin, P.; Guo, J.; Yu, Y.; Song, F.; Chen, Z. Characteristics of residential energy consumption in China: Findings from a household survey. Energy Policy 2014, 75, 126–135. [Google Scholar]
- Chen, H.; Huang, Y.; Shen, H.; Chen, Y.; Ru, M.; Chen, Y.; Lin, N.; Su, S.; Zhuo, S.; Zhong, Q.; et al. Modeling temporal variations in global residential energy consumption and pollutant emissions. Appl. Energy 2016, 184, 820–829. [Google Scholar]
- Wang, S.; Hao, B.; Chen, X.; Peng, C. Investigation and Study on Residents’ Hot Water Demand and Energy Consumption Methods. Water Wastewater Eng. 2015, 51, 73–77. [Google Scholar]
- Zhang, N.; Xu, H.; Li, Z.; Li, T.; Xie, S.; Liu, S.; Xu, D.; Zhou, Y.; Zhou, H. Spatiotemporal evolution and driving factors of agricultural carbon emissions at county level in Guangdong Province based on machine learning. Chin. J. Eco-Agric. 2024, 32, 1994–2007. [Google Scholar]
- Chen, Y.; Shen, H.; Zhong, Q.; Chen, H.; Huang, T.; Liu, J.; Cheng, H.; Zeng, E.Y.; Smith, K.R.; Tao, S. Transition of household cookfuels in China from 2010 to 2012. Appl. Energy 2016, 184, 800–809. [Google Scholar]
- Zhou, M.; Liu, H.; Peng, L.; Qin, Y.; Chen, D.; Zhang, L.; Mauzerall, D.L. Environmental benefits and household costs of clean heating options in northern China. Nat. Sustain. 2022, 5, 329–338. [Google Scholar]
- Shen, G.; Xiong, R.; Tian, Y.; Luo, Z.; Jiangtulu, B.; Meng, W.; Du, W.; Meng, J.; Chen, Y.; Xue, B.; et al. Substantial transition to clean household energy mix in rural China. Natl. Sci. Rev. 2022, 9, nwac050. [Google Scholar]
- Lu, C.; Zhang, S.; Tan, C.; Li, Y.; Liu, Z.; Morrissey, K.; Adger, W.N.; Sun, T.; Yin, H.; Guo, J. Reduced health burden and economic benefits of cleaner fuel usage from household energy consumption across rural and urban China. Environ. Res. Lett. 2022, 17, 014039. [Google Scholar]
- Hu, X.; Lin, Z.; Huang, Y.; Chen, Y. Analysis of Carbon Emission Trends and Forecasts for Electricity in Southern China: Research based on STIRPAT Model. J. Technol. Econ. Manag. 2024, 9, 75–80. [Google Scholar]
- Wen, Z.; Chen, M.; Meng, F. Evaluation of energy saving potential in China’s cement industry using the Asian-Pacific Integrated Model and the technology promotion policy analysis. Energy Policy 2015, 77, 227–237. [Google Scholar]
- Liu, W.; Wang, C.; Mol, A.P. Rural residential CO2 emissions in China: Where is the major mitigation potential? Energy Policy 2012, 51, 223–232. [Google Scholar]
- Xu, T.; Li, Z.; Geng, Y.; Chen, W. Resource and environmental impacts of carbon emission reduction in China’s iron and steel sector under the carbon neutrality goal. Ziyuan Kexue 2024, 46, 700–716. [Google Scholar] [CrossRef]
- Ma, T.; Zhang, S.; Xiao, Y.; Liu, X.; Wang, M.; Wu, K.; Shen, G.; Huang, C.; Fang, Y.R.; Xie, Y. Costs and health benefits of the rural energy transition to carbon neutrality in China. Nat. Commun. 2023, 14, 6101. [Google Scholar]
- Jiang, H.; Yang, Q.; Dong, K. Socio-economic, energy, and environmental effects of low-carbon transition policies on China’s power industry. China Popul. Resour. Environ. 2022, 32, 30–40. [Google Scholar]
- Scalas, E.; Jeuland, M.A.; Pattanayak, S.K. Benefits and Costs of Improved Cookstoves: Assessing the Implications of Variability in Health, Forest and Climate Impacts. PLoS ONE 2012, 7, e30338. [Google Scholar]
- Wang, N.; Fu, X.; Wang, S. Spatial-temporal variation and coupling analysis of residential energy consumption and economic growth in China. Appl. Energy 2022, 309, 118504. [Google Scholar]
- Fan, J.-L.; Yu, H.; Wei, Y.-M. Residential energy-related carbon emissions in urban and rural China during 1996–2012: From the perspective of five end-use activities. Energy Build. 2015, 96, 201–209. [Google Scholar] [CrossRef]
- Daioglou, V.; Van Ruijven, B.J.; Van Vuuren, D.P. Model projections for household energy use in developing countries. Energy 2012, 37, 601–615. [Google Scholar]
- Wang, X.; Li, K.; Li, H.; Bai, D.; Liu, J. Research on China’s rural household energy consumption—Household investigation of typical counties in 8 economic zones. Renew. Sustain. Energy Rev. 2017, 68, 28–32. [Google Scholar]
- Xing, R.; Hanaoka, T.; Masui, T. Deep decarbonization pathways in the building sector: China’s NDC and the Paris agreement. Environ. Res. Lett. 2021, 16, 044054. [Google Scholar]
- Li, Q.T.; Gao, H. ColLaborative modelling between carbon market and electricity market based on carbon tax mechanism. Mod. Electron. Tech. 2024, 47, 76–84. [Google Scholar]
- Huang, Y.; Guo, H.; Liao, C.; Zhao, D. Study on low-carbon development path of urban transportation sector based on LEAP model—Take Guangzhou as an example. Adv. Clim. Change Res. 2019, 15, 670. [Google Scholar]
- Rui, D.; Gao, L.; Song, H.E.; Yang, D. Significance and challenges of CCUS technology for low-carbon transformation of China’s power industry. Power Gener. Technol. 2022, 43, 523. [Google Scholar]
- Feng, W.; Li, L. Research and practice on development path of low-carbon, zero-carbon and negative carbon transformation of coal-fired power units under “double carbon” targets. Power Gener. Technol. 2022, 43, 452. [Google Scholar]














| Technology | Lifetime (Years) | Initial Cost (104 Yuan) | O/M Cost (104 Yuan) | Service | Annual Utilization Rate (%) |
|---|---|---|---|---|---|
| Air Conditioner for Space Cool (Conventional) | 15 | 0.25 | 0 | Space cooling | 100 |
| Air Conditioner for Space Cool (Advanced) | 15 | 0.5 | 0 | Space cooling | 100 |
| Gas Water Heater (Conventional) | 15 | 0.1 | 0 | Hot water | 100 |
| Gas Water Heater (Advanced) | 15 | 0.15 | 0 | Hot water | 100 |
| Electric Water Heater (Conventional) | 15 | 0.22 | 0 | Hot water | 100 |
| Heat Pump Water Heater (Advanced) | 15 | 0.5 | 0 | Hot water | 100 |
| Solar Water Heater (Conventional) | 15 | 0.25 | 0 | Hot water | 100 |
| Kerosene Cooking Range (Conventional) | 15 | 0.01 | 0 | Cooking | 100 |
| Kerosene Cooking Range (Advanced) | 15 | 0.02 | 0 | Cooking | 100 |
| Gas Cooking Range (Conventional) | 15 | 0.03 | 0 | Cooking | 100 |
| Gas Cooking Range (Advanced) | 15 | 0.06 | 0 | Cooking | 100 |
| Electric Cooking Range (Conventional) | 15 | 0.02 | 0 | Cooking | 100 |
| Electric Cooking Range (Advanced) | 15 | 0.04 | 0 | Cooking | 100 |
| Incandescent Lamp (Conventional) | 1 | 0.001 | 0 | Lighting | 100 |
| Fluorescent Lamp (Conventional) | 10 | 0.005 | 0 | Lighting | 100 |
| LED Lamp (Advanced) | 10 | 0.01 | 0 | Lighting | 100 |
| Other Equipment (Conventional) | 15 | 0.02 | 0 | Others | 100 |
| Other Equipment (Advanced) | 15 | 0.02 | 0 | Others | 100 |
| Power transmission and distribution | 40 | 0 | 0 | Electricity supply | 100 |
| Coal-fired power generation | 40 | 3835 | 115.05 | Electricity supply | 49.8 |
| Coal-fired power generation (CCUS) | 40 | 6136 | 184.08 | Electricity supply | 0 |
| Natural gas power generation | 40 | 2157 | 64.71 | Electricity supply | 31.4 |
| Natural gas power generation (CCUS) | 40 | 3451 | 103.53 | Electricity supply | 0 |
| Nuclear power | 40 | 14,000 | 420 | Electricity supply | 87.2 |
| Hydropower | 40 | 9000 | 270 | Electricity supply | 27 |
| Pumped water storage | 40 | 6250 | 187.5 | Electricity supply | 13.8 |
| Photovoltaics | 40 | 3737 | 112.11 | Electricity supply | 11.8 |
| Wind power | 40 | 3947 | 118.41 | Electricity supply | 22.2 |
| Biomass power | 40 | 9000 | 270 | Electricity supply | 66.5 |
| Biomass power (CCUS) | 40 | 14,400 | 432 | Electricity supply | 0 |
| Energy | Price | Carbon Emission Coefficient (tCO2/tce) |
|---|---|---|
| Coal (for power generation) | 550 yuan/ton | 2.66 |
| Natural gas (for power generation) | 4.16 yuan/cubic meter | 1.52 |
| Biomass (for power generation) | 131 yuan/ton | 0 |
| Coal (for residential use) | 850 yuan/ton | 2.66 |
| Natural gas (for residential use) | 3.45 yuan/cubic meter | 1.56 |
| Service | Technology | Unit | Base Year | Baseline Scenario (BL) | Low Carbon Scenario (CM1) | Green and Low-Carbon Scenario (CM2) | |||
|---|---|---|---|---|---|---|---|---|---|
| 2020 | 2035 | 2060 | 2035 | 2060 | 2035 | 2060 | |||
| Lighting | Incandescent Lamp (Conventional) | % | 46 | 36 | 26 | 16 | 0 | 0 | 0 |
| Fluorescent Lamp (Conventional) | % | 10 | 15 | 20 | 34 | 24 | 24 | 14 | |
| LED Lamp (Advanced) | % | 44 | 49 | 54 | 50 | 76 | 76 | 86 | |
| Cooking | Electric Cooking Range (Conventional) | % | 35 | 32 | 30 | 30 | 28 | 28 | 24 |
| Electric Cooking Range (Advanced) | % | 30 | 30 | 38 | 40 | 58 | 58 | 76 | |
| Gas Cooking Range (Conventional) | % | 15 | 12 | 8 | 10 | 6 | 6 | 0 | |
| Gas Cooking Range (Advanced) | % | 10 | 12 | 12 | 10 | 6 | 6 | 0 | |
| Kerosene Cooking Range (Conventional) | % | 8 | 6 | 4 | 4 | 0 | 0 | 0 | |
| Kerosene Cooking Range (Advanced) | % | 6 | 8 | 8 | 6 | 2 | 2 | 0 | |
| Hot water | Solar Water Heater (Conventional) | % | 25 | 28 | 30 | 28 | 30 | 30 | 25 |
| Gas Water Heater (Conventional) | % | 20 | 16 | 10 | 14 | 6 | 6 | 0 | |
| Gas Water Heater (Advanced) | % | 15 | 10 | 8 | 8 | 2 | 2 | 0 | |
| Electric Water Heater (Conventional) | % | 35 | 38 | 42 | 33 | 30 | 30 | 25 | |
| Heat Pump Water Heater (Advanced) | % | 5 | 8 | 10 | 17 | 32 | 32 | 50 | |
| Space cooling | Air Conditioner for Space Cool (Conventional) | % | 80 | 75 | 70 | 60 | 30 | 30 | 15 |
| Air Conditioner for Space Cool (Advanced) | % | 20 | 25 | 30 | 40 | 70 | 70 | 85 | |
| Other equipment | Other Equipment (Conventional) | % | 70 | 65 | 60 | 55 | 40 | 40 | 20 |
| Other Equipment (Advanced) | % | 30 | 35 | 40 | 45 | 60 | 60 | 80 | |
Disclaimer/Publisher’s Note: The statements, opinions and data contained in all publications are solely those of the individual author(s) and contributor(s) and not of MDPI and/or the editor(s). MDPI and/or the editor(s) disclaim responsibility for any injury to people or property resulting from any ideas, methods, instructions or products referred to in the content. |
© 2025 by the authors. Licensee MDPI, Basel, Switzerland. This article is an open access article distributed under the terms and conditions of the Creative Commons Attribution (CC BY) license (https://creativecommons.org/licenses/by/4.0/).
Share and Cite
Liu, M.; Xiao, Z.; Liu, X.; Zeng, J.; Wang, Q.; Deng, R.; Liu, X.; Huang, G.; Zhu, Y.; He, B.; et al. Research on the Coordinated Development Path of Rural Energy Supply and Demand Under the Context of Rural Revitalization Based on the Asia-Pacific Integrated Model. Sustainability 2025, 17, 4055. https://doi.org/10.3390/su17094055
Liu M, Xiao Z, Liu X, Zeng J, Wang Q, Deng R, Liu X, Huang G, Zhu Y, He B, et al. Research on the Coordinated Development Path of Rural Energy Supply and Demand Under the Context of Rural Revitalization Based on the Asia-Pacific Integrated Model. Sustainability. 2025; 17(9):4055. https://doi.org/10.3390/su17094055
Chicago/Turabian StyleLiu, Minwei, Ziyi Xiao, Xiaoyu Liu, Jincan Zeng, Qin Wang, Rongfeng Deng, Xi Liu, Guori Huang, Yuanzhe Zhu, Binghao He, and et al. 2025. "Research on the Coordinated Development Path of Rural Energy Supply and Demand Under the Context of Rural Revitalization Based on the Asia-Pacific Integrated Model" Sustainability 17, no. 9: 4055. https://doi.org/10.3390/su17094055
APA StyleLiu, M., Xiao, Z., Liu, X., Zeng, J., Wang, Q., Deng, R., Liu, X., Huang, G., Zhu, Y., He, B., & Wang, P. (2025). Research on the Coordinated Development Path of Rural Energy Supply and Demand Under the Context of Rural Revitalization Based on the Asia-Pacific Integrated Model. Sustainability, 17(9), 4055. https://doi.org/10.3390/su17094055

