Next Article in Journal
The Impact of Biometeorological, Demographic, and Ecological Factors on the Population Density of Wild Boar in Slovakia
Previous Article in Journal
Sustainable Technology-Enhanced Learning for Learners with Dyslexia
 
 
Font Type:
Arial Georgia Verdana
Font Size:
Aa Aa Aa
Line Spacing:
Column Width:
Background:
Article

Evaluating the Value Relationships of Stakeholders in Urban Land Redevelopment: A Study Based on Stakeholder Value Network and Adversarial Interpretive Structure Modeling

1
College of City Construction, Jiangxi Normal University, Nanchang 330022, China
2
School of Economics, Jiangxi University of Finance and Economics, Nanchang 330013, China
*
Authors to whom correspondence should be addressed.
Sustainability 2025, 17(10), 4515; https://doi.org/10.3390/su17104515
Submission received: 8 April 2025 / Revised: 12 May 2025 / Accepted: 13 May 2025 / Published: 15 May 2025
(This article belongs to the Section Sustainable Urban and Rural Development)

Abstract

Urbanization in China has led to scarce urban land resources, rendering urban land redevelopment (ULR) crucial for achieving efficient and sustainable land allocation. ULR involves complex value exchanges among multiple stakeholders. Previous research has primarily concentrated on direct stakeholder linkages, with few studies employing network methodologies to comprehensively depict the value relationships among stakeholders. In this study, we utilize the Stakeholder Value Network (SVN) to construct a model consisting of 8 stakeholder categories and 92 value flows; furthermore, we integrate the Adversarial Interpretive Structure Modeling (AISM) to elucidate the hierarchical relationships among key value flows, thereby exploring the process of value co-creation in ULR. The results show: (1) Capital value flows dominate among the five types of value flow, while the potential contributions of the other value flows remain underexplored. (2) Developers are central to the value network, with government departments, original land users, and builders playing key roles, whereas other stakeholders show lower engagement. (3) Key value flows can be categorized into superficial, transitional, and essential layers, with essential value flows exerting a decisive impact on the network. Our findings enhance the understanding of stakeholder value needs and offer a novel perspective for formulating and implementing ULR strategies.

1. Introduction

With high-quality economic development and the progress of new industrialization driving large-scale urbanization in China, the pressure on urban land resources has become increasingly evident, which renders urban land redevelopment (ULR) a crucial instrument for enhancing urban functionality, optimizing spatial arrangements, and promoting sustainable economic and social development [1,2]. Nonetheless, in practice, the execution of large-scale ULR is fraught with intricate relationships among stakeholders, which often result in a multitude of conflicts and contradictions. For instance, government departments must balance developers’ interests with public interests, often leading to negotiations and bargaining between developers and the government. Similarly, developers and original land users frequently encounter discord over the terms of demolition compensation and the apportionment of profits. Additionally, residents of surrounding communities may experience conflicts with developers due to the negative impacts of ULR projects on their living environment, transportation, noise levels, and other aspects. The public cares about public interest and environmental impacts of ULR projects, while government departments may prioritize economic benefits and political gains. It has become apparent that ULR involves not just reconfiguring underused urban land, but also balancing interests among stakeholders like government departments, developers, original land users, and others [3]. They all play distinct roles in the ULR process, each with their own interests and value orientations, and their interactions and strategic actions within the value relationships have direct impacts on the achievement of ULR objectives [4]. Therefore, clarifying the value relationships among stakeholders and specifying the mechanisms for value exchange and transmission among different stakeholders in ULR are crucial for promoting sustainable ULR [5].
ULR is essentially a process of multi-party collaboration and co-creation of value [6]. In November 2016, the Ministry of Land and Resources issued the Notice on the Issuance of the Guiding Opinions on Promoting the Redevelopment of Low-Effect Land Use in Urban Areas (Trial) (Ministry of Land and Resources (2016) No. 147, https://www.mnr.gov.cn/gk/tzgg/201702/t20170228_1991910.html, accessed on 13 December 2024). This document aims to promote the redevelopment of low-effect land use in urban areas through policy guidance and incentive mechanisms. Subsequently, many cities then implemented a series of measures, including encouraging original land users’ transformation, refining the land acquisition and storage mechanism [7], optimizing the land revenue sharing policy [8], and others. However, these measures have not achieved the desired outcomes; analyzing the reasons, the primary issue lies in the intricate value relationships among stakeholders in ULR, which complicate effective coordination and cooperation [9]. Consequently, effectively managing and optimizing the value relationships among stakeholders, as well as achieving value co-creation while respecting the interests of all parties, have become critical issues that demand immediate attention in the field of ULR research in China [10].
Building upon an analysis of stakeholders in ULR, we conducted this study to integrate the Stakeholder Value Network (SVN) [11] and Adversarial Interpretive Structure Modeling (AISM) methods [12] within a comprehensive analytical framework in order to thoroughly investigate the value relationships and interplays among diverse stakeholders. The SVN theory, which originates from value network relationships, provides an intuitive understanding of the various types of value connections and the distribution of value flows among stakeholders [13]. The AISM method, on the other hand, enables the construction of a confrontational, multi-tiered systemic structure through which to deeply analyze the hierarchical relationships between key value flows. By integrating the SVN and AISM, we explore the complex value relationships among stakeholders in ULR, uncover the underlying mechanisms of these value relationships, and propose targeted strategies for value enhancement. Our study has three specific objectives: (a) to identify pivotal value pathways, critical stakeholders and key value flows in ULR; (b) to uncover the interconnections among key value flows in ULR; and (c) to provide effective strategies for stakeholders that drive ULR implementations.

2. Literature Review

2.1. Stakeholders in ULR

Stakeholders are defined as any individual or group that can affect or be affected by the achievement of organizational goals [14]. As organizational goals evolve, stakeholder attributes dynamically shift, with specific environmental changes prompting the emergence of new stakeholders or the departure of existing ones [15]. ULR, as a complex public project, relies not only on the interdependent relationships among various stakeholders but also on the varying roles that different stakeholders play at each stage of the ULR process [16]; in particular, the levels of cognitive awareness, the volume of resources, and the stance of cooperation among stakeholders significantly influence the execution of ULR projects. Therefore, in the field of ULR research, the joint participation of stakeholders has gained widespread recognition [17].
Recognizing the psychological and cognitive differences among various stakeholders, scholars have conducted explorations and innovations from multiple perspectives [18]. Fernandes et al. conducted an analysis of stakeholder perceptions, identifying 20 challenges and barriers that may be encountered in the process of ULR [19]. Tan et al. proposed that collaborative governance among stakeholders is an effective means to address the imbalance in relations between the government and the public during the urban renewal process in China and that the more frequent the communication and collaboration among stakeholders, the more conducive they are to the realization of objectives [20]. Chou et al. believe that different stakeholders hold varying expectations in urban renewal, and developers are crucial to the success of urban renewal projects [21]. Given the multitude of stakeholders involved in ULR and the interplay among them that forms a network of relationships, some scholars have begun to analyze the issue from a social network perspective. For instance, Li et al. and Wu et al. constructed a social network analysis (SNA), revealing the complex relationships and cooperation barriers among stakeholders in ULR, identifying key stakeholders, and proposing strategies to foster collaboration [22,23]. It is apparent that most prior research on ULR has focused on exploring the relationship behavior and psychological cognition of stakeholders, while there was less discussion of the value exchange or behavioral interaction between stakeholders throughout the process of ULR. In view of the multifaceted involvement of stakeholders in ULR and the complex exchanges of resources, information, and funds that occur among them, we focus the investigation presented in this study on the multitude of value exchanges and transmission behaviors exhibited by diverse stakeholders, thereby delving into the value relationships among the various stakeholders involved in the ULR process.

2.2. SVN and AISM Methods

The Stakeholder Value Network (SVN), proposed by the scholar Cameron from the Massachusetts Institute of Technology [24], has been defined by Feng as a multi-relational network formed through tangible or intangible value exchanges between a core organization and other organizations [25]. Distinct from social exchange theory (SET) [26] and social network analysis (SNA) [27,28], the novel contribution of the SVN approach lies in its use in analyzing the complex multiple, multi-type, and indirect relationships among stakeholders.
Currently, the SVN method is primarily applied in the analysis of fields such as aerospace projects [29], PPP projects [30], and public transportation systems [31]; some scholars have also utilized the SVN to analyze issues such as the application value of BIM technology [32,33], industrial symbiosis [34], smart manufacturing [35], and organizational safety behavior [36,37]. However, there is a scarcity of literature on ULR, and no specific research has been conducted on the application of the SVN in ULR.
The Interpretive Structure Modeling Method (ISM) is an analytical approach that forms a multi-tiered structural model among interrelated factors [38]. Adversarial Interpretive Structure Modeling (AISM) extends ISM by incorporating game-theoretic concepts, establishing a set of antagonistic hierarchical topological diagrams that oppose ISM’s arrangement rules, in order to analyze the cause-and-effect relationships among factors [39]. AISM has been widely applied in the fields of construction engineering [40,41], logistics management [42], maritime accidents [43], and agricultural development [44]. It is evident that AISM is an expanded algorithm of ISM, capable of analyzing the hierarchical relationships among explanatory factors from both cause- and effect-priority antagonistic perspectives, thereby determining the internal associations and transmission pathways of systemic factors. Therefore, in this study, we intend to employ the AISM method in order to analyze the key value flows of stakeholders in ULR, establish a multi-level model structure, and delve into the interrelationships among key value flows.
In summary, ULR involves multiple stakeholders, including government departments, developers, and original land users, among others. The orderly interaction of resources among these stakeholders can facilitate value exchange and transmission among them; therefore, research on ULR should consider the collaborative relationships among diverse stakeholders. Existing studies have primarily explored binary relationship behaviors between main stakeholders, neglecting the more complex multi-stakeholder relationships and behaviors involved in the ULR process. Although some studies have applied SNA to analyze the network relationships among different stakeholders, they have not comprehensively considered the interactive behaviors and value transformations of various relationship types. In view of the current state of research, we propose to employ the SVN-AISM method for a multi-relational complex network analysis of stakeholders in ULR.

3. Materials and Methods

Our study focuses on representative cities in China’s ULR, including Shenzhen, Guangzhou, Shanghai, Beijing, Foshan, Hangzhou, and Wuhan. These cities have implemented a variety of models, such as the “three old” renovation (old urban areas, old factories, and old villages), optimization of existing land use, and integration of historical and cultural preservation with modern functions. These efforts have driven industrial upgrading, enhanced urban functions, and improved the ecological environment, thereby providing valuable experiences for ULR in China.
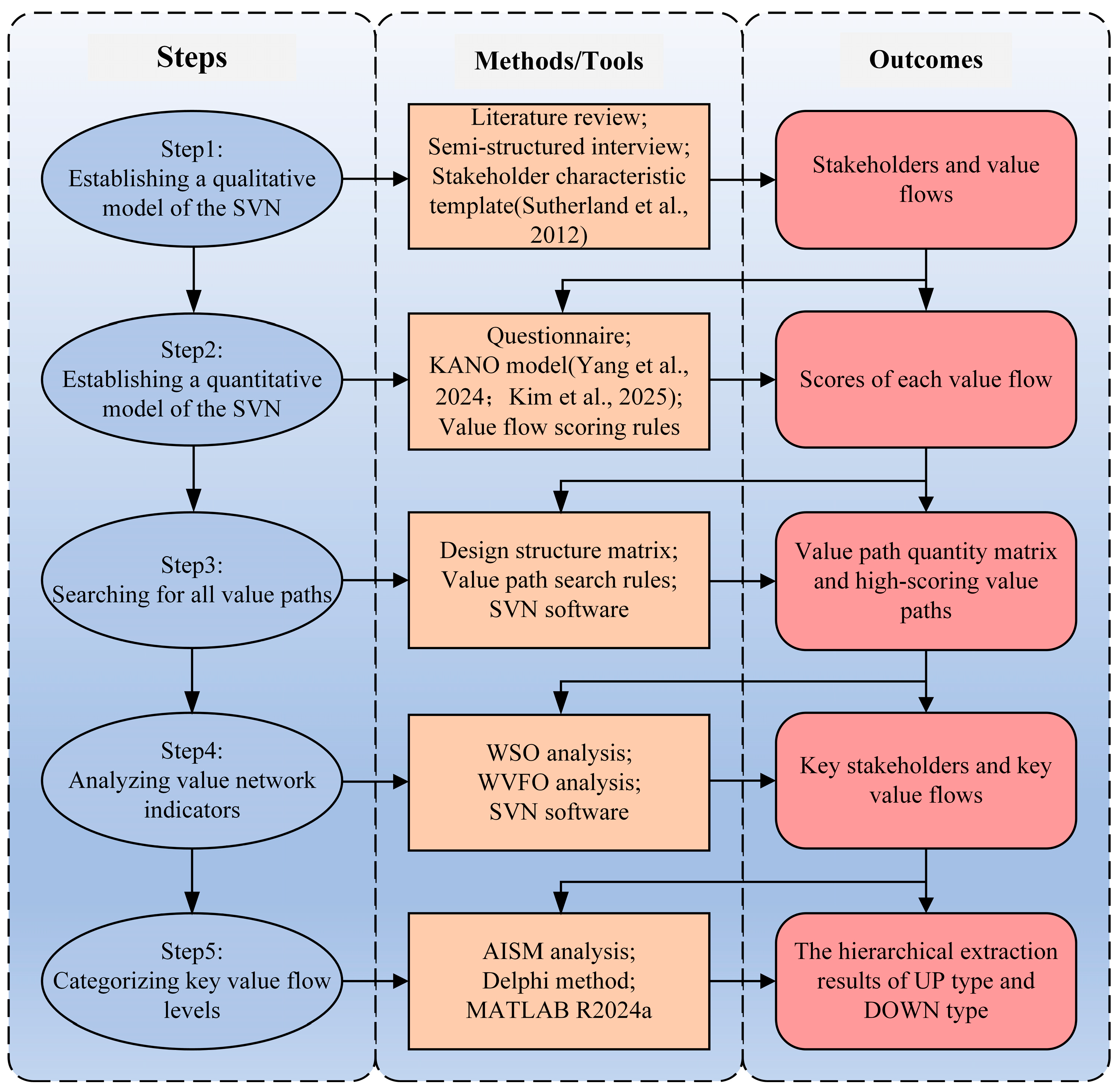
In response to the value exchange and transfer among stakeholders in ULR, we constructed an SVN model that incorporates multi-attribute value flows [24]. Following this, the AISM was employed to conduct a hierarchical analysis of key value flows, revealing the underlying interconnections among them. Our methodology was structured into the following five distinct phases, as visually depicted in Figure 1: the formulation of a qualitative SVN model, the construction of a quantitative SVN model, the identification of value pathways, the evaluation of value network indicators, and the stratification of key value flows.

3.1. Establishment of the SVN Qualitative Model

3.1.1. Stakeholder Identification and Definition

According to stakeholder theory, stakeholders in a project are individuals or groups who can exert considerable influence on the realization of project objectives or are affected by the process of achieving project goals [48]. Schneider et al. proposed that stakeholders are entities with vested interests within organizations that are engaged in the creation of value [49]. To delineate stakeholders with greater precision, scholars have employed classification methodologies; for example, Mitchell’s “Mitchell scoring method” categorizes stakeholders into determinate, expectant, and potential types based on the attributes of legitimacy, power, and urgency [50]. Eljido-Ten et al. have differentiated stakeholders into voluntary and involuntary categories based on the types of risks assumed by various groups in the context of corporate operations [51]. In this research, anchored in stakeholder theory, we utilized a combination of literature review and semi-structured interviews to ascertain stakeholders [48], supposing that the stakeholders in ULR primarily encompass the two following dimensions: organizations or groups that exert direct or indirect influence on ULR and those that reap benefits or assume corresponding risks as part of the ULR process.

3.1.2. Value Flow Determination

Within the SVN model, exchanges of value between stakeholders are conceptualized as value flows, which serve as media for resource exchange [52]; consequently, the resource exchanges and mutual influences among stakeholders in ULR projects can be articulated through value flows [53]. In this study, we employed the stakeholder characterization template (SCT), as introduced by Sutherland et al., to identify the value flows in ULR [45]; by analyzing the roles, objectives, and specific needs of each stakeholder, we aimed to determine the patterns of value flow exchange between stakeholders.
The reliability of the STC was supplemented and supported by 16 representatives of stakeholders, including 2 government officials, 2 land developers, 2 original land users, 2 consultants, 2 financial practitioners, 2 community managers, 2 construction engineers, and 2 members of the public. Moreover, the STC was specifically adapted to align with the unique context of ULR projects in China. The outcomes of these expert interviews not only further enhanced the model, but also ultimately identified the corresponding value flows.

3.2. Establishment of the SVN Quantitative Model

3.2.1. Quantification of Value Flows

A quantitative assessment of the value flows was undertaken utilizing the Delphi survey method [54,55]; specifically, the KANO questionnaire was employed to assess value flows across the two following dimensions: “the intensity of resource demand” and “the importance of resource sources”. Thereafter, building upon the scoring methodology proposed by Feng [25], an exponential calculation was utilized for “the intensity of resource demand” to accentuate the disparity between the ratings of critical and non-critical resources; conversely, a linear calculation was applied to assess “the importance of resource sources”, as detailed in Equations (1) and (2), respectively. Additionally, the score range for both dimensions was confined within the interval [0.11, 0.98]; to ensure that “the intensity of resource demand” falls within this range, the exponent in Equation (1) was calibrated to approximately 1.7. The composite utility score of the value flow was derived from the product of the scores from the two dimensions, as delineated in Equation (3).
U b ( i n t e n s i t y ) = 0.11 × 1.7 i n t e n s i t y
U a ( s o u r c e ) = 0.11 × s o u r c e
U f = U b ( i n t e n s i t y ) × U a ( s o u r c e ) = 0.0121 × s o u r c e × 1.7 i n t e n s i t y
intensity = 0, 1, 2, 3, 4   source = 1, 3, 5, 7, 9
In the survey, considering that that each stakeholder group has sufficient understanding only of the value flows relevant to them, expert questionnaires were designed specifically to address the value needs of the eight stakeholder categories. The selected experts all possess at least 3 years of experience in URL. After two rounds of valid responses, the KANO questionnaires were ultimately confirmed. The surveys were conducted by email, online survey, or face-to-face interviews between June 2024 and December 2024, with questionnaires collected from government departments (10%), developers (15%), original land users (15%), consulting agencies (15%), financial institutions (10%), surrounding communities (10%), builders (15%), and the public (10%).

3.2.2. Value Path Searching

Value paths are sequences of value flows that interconnect a group of stakeholders, among which value paths that originate and terminate with the same stakeholder are designated as value loops, whereas all others are categorized as value chains. The scoring of a value path is determined using the multiplicative rule, which is the product of the scores of all value flows along that particular path, as depicted in Equation (4); the score of each value path is inversely proportional to its length, with longer paths yielding lower scores. The identification of value paths was achieved through the application of the design structure matrix (DSM) method, a versatile modeling and analysis tool based on Java 14 software, which enables the calculation of direct and indirect dependencies among various elements [56]. Utilizing the outcomes of value path exploration, it is possible to discern and analyze critical paths within the value network, thereby providing a foundation for the optimization of network architecture and enhancing the efficiency and effectiveness of value flows.
U p = n = 1 x U f ( n ) ,   2 x m , x Z
In the formula, p refers to a particular value path, Up denotes the score of value path p, x represents the number of value flows within the value path, m designates the number of stakeholders, and Uf(n) signifies the score of the n-th value flow within the value path.

3.2.3. Value Network Indicator Analysis

Value network indicator analysis primarily encompasses the evaluation of the following two key indicators: the weighted stakeholder occurrence (WSO) and the weighted value flow occurrence (WVFO). The WSO serves as a critical measure for assessing the relative significance of stakeholders, indicating the frequency of their participation in the relevant value path. An elevated WSO score indicates a more substantial influence exerted by the stakeholder within the ULR value network; its computation is detailed in Equation (5).
WSO k = U c k U c
In the equation, K denotes a specific stakeholder, ∑Uck represents the aggregate score of all value paths that encompass stakeholder K, and ∑Uc signifies the cumulative score of all value paths that originate and terminate with a core stakeholder.
The WVFO index ascertains the relative significance of each discrete value flow, where an elevated WVFO score suggests a heightened importance of the corresponding value flow within the ULR value network, potentially designating it as a key value flow within the network; its calculation is delineated in Equation (6).
WVFO p = U c p U c
In the equation, p signifies a particular value flow, and ∑Ucp denotes the aggregate score of all value paths encompassing the value flow p.

3.3. Construction of the AISM Method

The WVFO index analysis enables the identification of the top N value flows with the highest scores; they hold pivotal positions within the value network of ULR stakeholders and exert a decisive influence on the enhancement of network value; hence, they are defined as key value flows. Considering the high degree of interconnectivity among these key value flows, we intended to employ AISM in this study in order to conduct a hierarchical analysis of these flows, with the objective of establishing an adversarial multi-tiered system structure that facilitates an in-depth exploration of the intrinsic relationships among the key value flows.

3.3.1. Constructing the Adjacency Matrix

In accordance with the AISM theoretical framework, the N high-scoring value flows, identified for their substantial impacts on ULR, were evaluated by experts to ascertain the interrelationships among them, a process that culminated in the formulation of adjacency matrix A. Within the matrix, a value of 1 was assigned to indicate an influence of value flow Si on Sj, and a value of 0 was assigned in the absence of such an influence; refer to Equation (7) for a detailed representation [46].
a i j = 1 , S i   exhibits   a   direct   binary   relationship   with   S j 0 , S i   lacks   a   direct   binary   relationship   with   S j

3.3.2. Computation of the Reachability Matrix

Adjacency matrix A was augmented with the identity matrix I, and subsequent iterative self-multiplications were conducted in accordance with Boolean algebra until the k-th power (including k) of the matrix yielded a uniform product; the resulting matrix at this juncture was defined as reachability matrix M, depicted in Equation (8).
( A + I ) k 1 ( A + I ) k = ( A + I ) k + 1 = M

3.3.3. Constructing a General Skeleton Matrix

Reachability matrix M was condensed through node aggregation, wherein the loops of the matrix are considered unified nodes; after the completion of node aggregation, the resultant matrix was designated as M′. Thereafter, edge contraction was executed on the aggregated matrix M′ to yield the edge-contracted matrix S′, with its precise method detailed in Equation (9). Based on the edge-contracted matrix S′, the general skeletal matrix S was constructed by reintroducing the loop elements.
S = M ( M 1 ) 2 1

3.3.4. Hierarchical Extraction

Based on the general skeleton matrix S, the reachable set R(si), the preceding set Q(si), and the concurrent set T(si) were calculated, with the calculation rules detailed in Equation (10).
R ( s i ) = { s i S |   s i j = 1 } Q ( s i ) = { s i S |   s j i = 1 } T ( s i ) = R ( s i ) Q ( s i )
In order to visually represent the interconnections among value flows, the hierarchical division criteria were employed to extract value flows through UP- and DOWN-type confrontational hierarchical methods, as delineated in Equations (11) and (12). The UP-type hierarchy, focusing on outcome prioritization, was sequentially used to extract and arrange value flows in a top–down order. In contrast, the DOWN-type hierarchy, emphasizing cause prioritization, was sequentially used to extract and arrange value flows in a bottom–up order. Subsequently, the topological hierarchical diagrams were constructed based on the confrontational hierarchical extraction outcomes for both UP- and DOWN-type analyses [57].
U ( s i ) = { s i S |   R ( s i ) T ( s i ) }
D ( s i ) = { s i S |   Q ( s i ) T ( s i ) }

4. Result Analysis

4.1. Identification of Stakeholders and Value Flows

Totally, eight categories of stakeholders are identified through literature review and semi-structured interviews in this study, namely government departments (G), developers (D), original land users (O), consulting agencies (C), financial institutions (F), surrounding communities (S), builders (B), and the public (P); descriptions of their roles are presented in Table 1.
Subsequently, value flows were identified utilizing SCT approach. For example, the SCT for the government departments is shown in Figure 2, and the value flows for other stakeholders were also determined using the aforementioned method.

4.2. Qualitative Model Construction

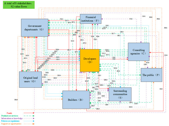
The input of one stakeholder is equivalent to the output of another. Employing eight categories of stakeholders as nodes and utilizing arrows to delineate the directions of value flows, the interconnections among stakeholders were established to construct a comprehensive SVN qualitative model for ULR, as depicted in Figure 3. Each value flow directed toward a stakeholder was designated with an alphabetical code for the stakeholder receiving the flow, followed by a sequence number. For instance, DG01 signifies the inaugural value flow transmitted from the government departments (G) to the developers (D). Considering the various characteristics of value flows related to ULR, value flows were categorized into five distinct categories, namely funds (red); products or services (green); information or knowledge (purple); policies or regulations (blue); and support or opportunities (orange); these were then further bifurcated into tangible flows (including funds and products or services) and intangible flows (including information or knowledge, policies or regulations, and support or opportunities).
Figure 2. SCT of government departments.
Figure 2. SCT of government departments.
Sustainability 17 04515 g002
Figure 3. SVN qualitative model.
Figure 3. SVN qualitative model.
Sustainability 17 04515 g003
As depicted in Figure 3, the distribution and directionality of value flows reveal that the “products or services” category is the most prevalent, with a total of 32 flows constituting approximately 35% of all value flows, which underscores the high demand among stakeholders for value flows related to products or services that are essential for the stable execution of ULR projects. Regarding the types of value flows, the network includes 47 tangible value flows (including funds and products or services), representing about 51% of the total and surpassing the 45 intangible value flows (including information or knowledge, policies or regulations, and support or opportunities), reflecting that the flow of funds and the exchange of products or services are pivotal drivers in the advancement of ULR projects. The predominance of tangible value flows also suggests that the realization of economic benefits and the efficient allocation of economic resources must be prioritized in ULR projects to ensure project sustainability and the optimization of benefits for stakeholders. Additionally, the analysis of relationship types reveals that there are 48 value flows between developers and other stakeholders, accounting for 52% of the total, which signifies the developers’ dominant role and central position within the value network. This observation is consistent with the subsequent analysis, which indicates that developers possess the greatest number of value paths, confirming their pivotal status within the network.

4.3. Quantitative Evaluation of Value Flows

Research data were collected through questionnaires. In total, 267 questionnaires were distributed via both online and offline channels, with 24 being discarded due to short response times or incomplete answers, resulting in 243 valid questionnaires, corresponding to an effective response rate of approximately 91%. The collected data were analyzed for reliability and validity using SPSS version 27.0. The Cronbach’s α reliability coefficient for the questionnaire was 0.876, suggesting high internal consistency and stability, the Kaiser–Meyer–Olkin (KMO) measure of sampling adequacy was 0.884, and the Bartlett’s test of sphericity yielded a significance value of 0.000, indicating a satisfactory level of correlation among the questionnaire items. Table 2 shows the value flow scores calculated from the questionnaire statistics. Based on the data collected, the SVN model can be quantified.

4.4. Determination and Analysis of Key Value Paths

4.4.1. Value Path Search

Based on the SVN model, an 8 × 8 matrix was constructed with eight categories of stakeholders; utilizing the design structure matrix (DSM) technique, the number of value paths between any two stakeholders within the model was calculated, as shown in Table 3. The results indicate that, within the network, a total of 585,232 value paths were identified, of which 246,689 were value loops, constituting approximately 42.15% of the total. The remaining paths were value chains, which account for approximately 58.85%; given the unidirectional nature of value chains and their lack of reverse constraints, enhancing these chains presents significant challenges, so we focused on analyzing the value loops. Furthermore, the data from the table reveal that the number of value loops centered around developers is 40,900, the highest among all value paths; consequently, developers were defined as the core stakeholders for further analysis in this study.

4.4.2. Analysis of Key Value Paths

By conducting path searches, the high-scoring value loops transmitted by developers to various other stakeholders can be ascertained. The high-scoring value loops that initiate and terminate with developers are illustrated in Figure 4. The direct value exchanges between two stakeholders, denoted as paths ① to ⑦, highlight the critical pathways for value flow realization among stakeholders. Path ① reveals that government departments’ primary incentive for ULR is the land value-added benefit provided by developers (GD03), with developers, in turn, requiring planning approval and permits from government departments (DG02). Paths ②, ③, and ④ demonstrate that original land users, consulting agencies, and financial institutions all place the highest value on receiving financial benefits from developers; these benefits are categorized as compensation for land use (OD03), fees for consulting services (CD03), and remuneration for financial services (FD03). Path ⑤ demonstrates that surrounding communities are most concerned with project planning information provided by developers (SD02). Path ⑥ shows that builders place the utmost importance on the construction contracts they sign with developers (BD04). Path ⑦ shows that the public most expects positive externality value-added generated by ULR (PD05). Consequently, developers should implement tailored measures for different stakeholders to maximize the benefits of value exchange.
Paths ⑧ and ⑨ denote the indirect value exchanges between more than two stakeholders, highlighting the necessity for extensive indirect collaboration within ULR projects. Focusing on path ⑧ as an illustrative case, the “land value-added benefits” (GD03) represent the primary value that government departments expect to receive from developers. Conversely, builders are most in need of government departments to “mediate relationships with residents in the vicinity of the construction site” (BG03), which, in turn, allows developers to secure “specific construction tasks for projects” (DB24) from builders; this path suggests that developers should provide land value-added benefits derived from ULR to encourage government departments to refine and align policies more effectively in support of ULR projects. At the same time, developers should strengthen cooperation with builders, who can then further improve the quality, safety, progress, and other goals of the project when they are responsible for specific project construction.

4.5. Key Indicators of Value Network

4.5.1. Key Stakeholder Analysis

The importance of stakeholders in ULR was measured with the WSO index. When conducting a WSO index analysis centered on the developers, the value paths associated with the developers were taken as the analytical samples, with the developers themselves being assigned a score of 1; the resulting WSO index scores were depicted in Figure 5, where it can be seen that the government departments receive a score of 0.89, which shows a robust capacity for value acquisition. In other words, it indicates that they play a pivotal leading role in the value network and that the current implementation of ULR in China depends on the in-depth guidance and participation of the government departments. The scores of the original land users and the builders were both 0.47, indicating that their value acquisition abilities were relatively strong. The proactive intentions of the original land users regarding land redevelopment, coupled with the advanced construction technology provided by the builders, jointly constituted vital safeguards for the project’s smooth progression. WSO indicators show that there are strong exchange relationships between the government departments, the original land users, the builders, and the developers, which greatly impact the success of the value co-creation endeavors of ULR; these entities can be identified as the key stakeholders within the value network of ULR. Therefore, developers must attach great importance to and ensure the effective participation of these key stakeholders in the whole process of project decision making and implementation, so as to avoid potential risks.

4.5.2. Key Value Flow Analysis

When evaluating the relative significance of value flows, we adopted a distinct approach from the analysis of high-scoring value loops associated with specific stakeholders, basing it exclusively on the comprehensive assessment of value flows across the entire value network, without differentiation among stakeholders. Given that the scores of the top 20 value flows account for 50.2% of the total WVFO scores of all value flows, these were identified as essential; accordingly, we selected the top 20 value flows with high WVFO scores for analysis, as shown in Figure 6, which reveals that there are three value flows with WVFO scores exceeding 0.03 [32], as follows: OD03, which pertains to the compensation for land use transformation provided by developers to the original land users; DB24, which involves builders undertaking specific construction tasks on behalf of developers; and GD03, which refers to the land value-added benefits shared by developers and the government. Their respective WVFO scores are 0.048, 0.044, and 0.034, and the elevated WVFO scores of these value flows are primarily attributed to their critical structural roles within the network, which are essential for the formation of value loops. Notably, OD03, as compensation for land use transformation from developers to original land users, plays a crucial role in facilitating the transfer of land use rights and supplying the necessary land resources for ULR, thus earning the highest WVFO score. Consequently, continuously identifying key value flows within the value network, balancing their WVFO scores, and refining the network structure are essential measures through which to enhance the overall value of the ULR value network.

4.6. Hierarchical Division of Key Value Flows

Considering the interdependencies among key value flows, we intended to employ the AISM method to analyze the key value flows in the SVN of ULR, thereby exploring the interrelationships among them.

4.6.1. Construction of Matrix Relationships

Ten specialists in the field of ULR were invited to engage in the comparative assessment of key value flows. The Delphi method was employed to conduct pairwise evaluations and scoring of the 20 key value flows in the ULR value network. After five rounds of centralized feedback and discussion, a consensus was ultimately established, delineating the underlying interconnections among these key value flows; subsequently, adjacency matrix A was formulated to represent these relationships. Then, adjacency matrix A was iteratively computed using Equation (8) to yield the reachability matrix M, as depicted in Equation (13).
M = 1 0 1 1 0 1 1 1 1 0 1 1 1 1 1 0 1 0 1 0 1 1 1 1 0 1 1 1 1 0 1 1 1 1 1 0 1 0 1 0 1 0 1 1 0 1 1 1 1 0 1 1 1 1 1 0 1 0 1 0 0 0 0 1 0 0 0 0 0 0 1 1 1 0 0 0 0 0 1 0 1 0 1 1 1 1 1 1 1 0 1 1 1 1 1 0 1 0 1 0 0 0 0 0 0 1 1 0 0 0 0 0 0 0 0 0 0 0 0 0 0 0 0 0 0 0 1 0 0 0 0 0 0 0 0 0 0 0 0 0 1 0 1 1 0 1 1 1 1 0 1 1 1 1 1 0 1 0 1 0 1 0 1 1 0 1 1 1 1 0 1 1 1 1 1 0 1 0 1 0 0 0 0 0 0 0 0 0 0 1 0 0 0 0 0 0 0 0 0 0 0 0 0 0 0 0 0 0 0 0 1 0 0 0 0 0 0 0 1 0 0 0 0 1 0 0 0 0 0 0 1 1 1 0 0 0 0 0 1 0 0 0 0 0 0 0 0 0 0 0 1 0 1 0 0 0 0 0 1 0 0 0 0 0 0 0 0 0 0 0 0 0 0 1 0 0 0 0 0 0 0 0 0 0 0 0 0 0 0 0 0 0 0 1 1 0 0 0 0 0 1 1 1 1 0 1 1 1 1 1 1 1 1 1 1 1 1 0 1 0 1 0 1 1 0 1 1 1 1 0 1 1 1 1 1 0 1 0 1 0 1 1 1 1 0 1 1 1 1 1 1 1 1 1 1 0 1 1 1 1 0 0 0 0 0 0 0 0 0 0 0 0 0 0 0 0 0 0 1 0 0 0 0 0 0 0 0 0 0 0 0 0 0 0 0 0 0 0 0 1
Starting from reachability matrix M, the contraction of nodes and edges was performed using Equation (9), yielding skeleton matrix S′; then, employing the Trajan algorithm, the cyclic elements were iteratively re-mapped onto skeleton matrix S′. Ultimately, through computation, general skeleton matrix S was derived.

4.6.2. Value Flow Hierarchical Extraction

According to the extraction rules of the UP- and DOWN-type topological layers, key value flows were sequentially extracted and stratified using Equations (11) and (12), with the extraction results presented in Table 4.
Drawing upon the interrelations among key value flows and the outcomes of adversarial hierarchical extraction, topological hierarchy diagrams were formulated, wherein the reachability between key value flows is represented with directed line segments, while bidirectional arrows indicate the presence of loops with mutual reachability [58]. The lower the stratum, the more fundamental the value flow; correspondingly, the higher the stratum, the more direct the value flow. The UP-type topology hierarchy diagram, focusing on result-priority, is illustrated in Figure 7a, whereas the DOWN-type topology hierarchy diagram, emphasizing cause-priority, is presented in Figure 7b.

4.6.3. Value Flow Hierarchical Analysis

Analyzing the UP- and DOWN-type topological hierarchical diagrams reveals that the key value flows are categorized into seven levels, with directed line segments between value flows pointing in essentially the same direction and the hierarchical divisions being largely consistent. Consequently, leveraging the delineated hierarchical relationships, the key value flows are classified into the three following categories: superficial, transitional, and essential.
The essential-level value flows exert direct influences upon other value flows and are not, in turn, directly affected by other flows; they serve as the foundation and starting point of the value network, positioned at the lowest level of the topological hierarchy diagram. Consequently, the union of the bottom-layer value flows in Figure 7a,b represents essential-level value flows, denoted as {S16, S18} ∪ {S5, S16, S18} = {S5, S16, S18}; thus, the essential-level value flows include S5 (redevelopment willingness), S16 (improving urban environment), and S18 (enhancing land use efficiency). The essential-level value flows represent the underlying drivers of value demand within the value network of stakeholders. They hold determinative sway over the entire value network and are the most critical value flows in influencing the value relationships among stakeholders in ULR.
The superficial-level value flows are those that are directly connected to the external environment and final outcomes, often reflecting the value network’s immediate response to external changes. Positioned at the highest level of the topological hierarchy diagram, the superficial-level value flows can be determined by taking the union of the top-layer value flows from Figure 7a,b, denoted as {S1, S7, S17, S19} ∪ {S1, S7, S17, S19} = {S1, S7, S17, S19}; thus, superficial-level value flows includes S1 (compensation for land use conversion), S7 (cooperative profit distribution), S17 (direct financial support), and S19 (consulting service fees). The superficial-level value flows reflect the ultimate outputs and effects of the value network in ULR, exerting direct influences on the value network of stakeholders, through which other value flows can impact the network.
The transitional-level value flows serve as pivotal links within the value network, being influenced by essential level and exerting influence on superficial-level flows; they are ascertained by scrutinizing the interactions and transmission dynamics between the essential and superficial levels. Within the topological hierarchy diagram of this study, the transitional level spans across five layers and encompasses a total of thirteen value flows, which include S2 (specific project construction tasks), S4 (land use right change agreement), S8 (project planning approval and licensing), S9 (tax incentives and subsidies), and S13 (assistance in handling historical legacy issues), among other value flows. Within the value network of stakeholders in ULR, the transitional-level value flows are situated between the essential and superficial levels, serving as the conduit and transformation level for value flows. The transitional level coordinates and integrates the relationships among various value flows, thereby playing a crucial role in the optimization and reconfiguration of the value network.

5. Strategy Proposals

In this study, we employ the SVN analysis method to construct an SVN model incorporating 8 categories of stakeholders and 92 value flows, identifying critical value pathways, pivotal stakeholders, and key value flows within ULR. Additionally, by integrating the AISM analysis method, we reveal the intrinsic connections between key value flows. Based on our research findings, several policy recommendations are proposed to optimize the value relationships among stakeholders in ULR.
Firstly, capital value flows play pivotal roles in the SVN model of ULR, exerting significant influences on the success of ULR projects; therefore, it is crucial to focus on the realization of capital value for stakeholders in ULR projects and to manage and optimize capital value flows effectively. For instance, after developers achieve land value-added benefits, they should distribute profits through profit-sharing mechanisms with other stakeholders to motivate active participation in value co-creation, ensuring the rational allocation and effective utilization of funds [59]. Support or opportunity and product or service value flows possess strong interactive capabilities within the value network, and these two types of value flows demand high levels of cooperative relationships among stakeholders; thus, an efficient and open platform for communication and collaboration should be established to foster synergy and cooperation among stakeholders. The utility scores of information or knowledge and policy or regulation value flows are relatively low; information or knowledge value flows are primarily transmitted among key stakeholders, while transfer of policy or regulation value flows are insufficient among all stakeholders. Therefore, encouraging the sharing of information or knowledge resources among stakeholders and strengthening the perfection of industry policies and regulations are recommended strategies.
Secondly, developers are the core stakeholders in the entire value network, controlling the network and influencing, if not determining, the value relationships among other stakeholders within the network; consequently, developers should fully leverage their central role in the network to maximize the overall value of the value network while satisfying the interests of all stakeholders. Government departments, original land users, and builders are critical stakeholders, closely connected with other stakeholders within the network, playing the role of “intermediaries” in the project execution process and acting as bridges and hubs. Meanwhile, the participation levels of the public, financial institutions, surrounding communities, and consulting agencies are relatively low, failing to fully realize their potential, and their roles in the value network should be enhanced. In order to fully realize the potential of all stakeholders in the value network, the following measures are recommended: Initially, communication and collaboration among stakeholders should be strengthened to ensure that developers, government departments, original land users, builders, and other stakeholders can communicate openly and promptly about project progress and issues. Subsequently, a diversified value exchange mechanism should be established through multilateral cooperation agreements, providing customized schemes for different stakeholders to optimize resource allocation. Ultimately, for stakeholders with lower participation levels, such as the public, financial institutions, surrounding communities, and consulting agencies, specific participation plans and incentive measures can be designed to stimulate their potential, thereby enhancing the synergistic effect of the entire value network.
Thirdly, ULR encompasses a multitude of stakeholders and involves the flow of value across various levels. In devising policies for ULR, it is imperative to account for the influences of value flows at different hierarchical levels and to craft integrated implementation strategies. Superficial-level value flows directly reflect the dynamics of value transfer, necessitating particular attention to the financial support and benefit distribution mechanisms, which are crucial for bolstering the overall efficiency and execution effectiveness of projects, thereby ensuring the steady advancement of ULR projects. Transitional-level value flows are pivotal in balancing the interests of diverse stakeholders, encompassing aspects such as compensation criteria for land use conversion, project approval procedures, financing avenues, and preferential tax policies, among others. Optimizing the design of transitional-level mechanisms is essential for safeguarding the rights and interests of all parties, mitigating conflicts, and enhancing a project’s sustainability. Essential-level value flows form the basis for long-term development, with the key being the collaborative promotion of urban environmental improvements, increases in land use efficiency, and the establishment of mechanisms for expressing the desire for redevelopment. Progression along this comprehensive pathway will supply enduring impetus for ULR, facilitating a long-term equilibrium of interests.
Finally, while the proposed measures for ULR are designed to optimize resource allocation and enhance urban sustainability, several potential barriers may arise during implementation. One of the most significant challenges is the stakeholders’ opposition to the proposal or lack of engagement in the process. To address these challenges, it is essential to engage in thorough consultations with all stakeholders beforehand. This ensures that all stakeholders understand the long-term benefits of the proposed measures. Policymakers should also consider adopting phased implementation strategies and providing incentives to stakeholders to facilitate a smoother transition.

6. Conclusions

ULR involves a multitude of stakeholders, who form a complex social network of multiple relationships through repeated value exchanges and transfers. In this study, based on the fundamental characteristics of stakeholders in ULR, we employ the SVN model to incorporate the various exchange relationships into a single network for analysis, effectively identifying pivotal value pathways, critical stakeholders, and key value flows in ULR. Subsequently, the AISM method is engaged to stratify the identified key value flows, thereby elucidating the interdependencies and reciprocal influences that characterize the diverse value flows. Drawing from the research outcomes, strategic recommendations are articulated to bolster the value interplay among stakeholders in the ULR sphere. This study transcends the limitations of prior research, which were confined to analyzing singular exchange relationships, by encompassing a complex array of multiple exchange types and iterative value exchanges among stakeholders. We thereby provide an in-depth exploration of the value co-creation process among a spectrum of stakeholders, introducing a visual and targeted innovative research paradigm for analyzing stakeholder value relationships. The findings of this research are expected to furnish policymakers with a theoretical foundation in the formulation of ULR policies, as well as to offer decision-making support for diverse stakeholders, including developers, original land users, builders, and others who are engaged in ULR.
In this study, we strived for scientific precision; however, due to the immaturity of certain objective conditions, there are limitations that require further exploration. Firstly, while the SVN-AISM analytical framework proposed in this paper aims to serve as a universal tool for URL research, our study is currently limited to the Chinese context and does not account for the diverse backgrounds of other countries. However, the framework’s core principles of stakeholder engagement and value co-creation hold promise for global URL initiatives. Secondly, our study homogenizes cities into a single stratum, failing to account for the pronounced disparities among cities in terms of administrative level, policy priority, economic development level, and fiscal autonomy. Consequently, these differences may necessitate some moderate adjustments to the framework. Thirdly, the SVN-AISM methodology utilized in this study is inherently static, providing a “snapshot” of value exchanges among stakeholders at a given moment, an approach that does not capture the longitudinal evolution of stakeholder value relationships over time. Therefore, future research could attempt to use simulation models to analyze the evolution of value flows over time and further investigate the potential impacts of dynamic changes on the research findings, thereby elucidating the changes in stakeholders’ demands and interactive behaviors.

Author Contributions

Conceptualization, S.Y. and P.Z.; formal analysis, T.Z. and P.Z.; investigation, H.C. and Y.Z.; methodology, S.Y. and H.C.; software, H.C. and Y.Z.; supervision, S.Y. and P.Z.; validation, S.Y., H.C. and T.Z.; visualization, P.Z. and T.Z.; writing—original draft preparation, H.C. and S.Y.; writing—review and editing, T.Z., P.Z. and S.Y.; project administration, S.Y. and P.Z; funding acquisition, S.Y and P.Z. All authors have read and agreed to the published version of the manuscript.

Funding

This researcher was funded by the National Natural Science Foundation of China (Awards No. 72064020), the Jiangxi Provincial Educational Science “14th Five-Year Plan” Special Project in 2024 (Awards No. 24GJZX016), and the Science and Technology Research Project of the Jiangxi Provincial Education Department (Awards No. GJJ2200345).

Institutional Review Board Statement

The study was conducted in accordance with the Declaration of Helsinki, and approved by the Ethics Review Committee of College of the City Construction, Jiangxi Normal University (ethical approval number JXNUCJXY-ETH-2025-002 and date of approval 20 March 2025).

Informed Consent Statement

Informed consent was obtained from all participants.

Data Availability Statement

The data presented in this study are available upon request from the corresponding authors.

Conflicts of Interest

The authors declare no conflicts of interest.

References

  1. Han, Z.; Deng, X.Z.; Li, Z.H.; Huang, X.K. Mechanism and simulation of intensive use of urban inefficient land based on evolutionary game theory. J. Asian Econ. 2024, 95, 101840. [Google Scholar] [CrossRef]
  2. Han, B.; Jin, X.B.; Wang, J.X.; Yin, Y.X.; Liu, C.J.; Sun, R.; Zhou, Y.K. Identifying inefficient urban land redevelopment potential for evidence-based decision making in China. Habitat Int. 2022, 128, 102661. [Google Scholar] [CrossRef]
  3. Zhu, X.X.; Mu, Q.R.; Liang, W.Z. An Innovative Strategic Choice for Stakeholders in the Chinese Traditional Commercial Street Renewal Using Evolutionary Game Theory. J. Innov. Knowl. 2022, 7, 100225. [Google Scholar] [CrossRef]
  4. Liao, Z.W.; Liu, M.L. Critical barriers and countermeasures to urban regeneration from the stakeholder perspective: A literature review. Front. Sustain. Cities 2023, 5, 1115648. [Google Scholar] [CrossRef]
  5. Zhang, W.; Zhang, X.X.; Wu, G.D. The network governance of urban renewal: A comparative analysis of two cities in China. Land Use Policy 2021, 106, 105448. [Google Scholar] [CrossRef]
  6. Huang, Z.J.; Song, L.; Dai, X.M. Research on the Influencing Factors and Paths of Improving the Efficiency of Old Factory Building Transformation in Guangdong Province under the Background of “Three-Old” Transformation: Based on Qualitative Comparative Analysis. Urban Dev. Stud. 2023, 30, 12–16. [Google Scholar] [CrossRef]
  7. Wang, Z.F.; Xu, X.M.; Wang, H.; Meng, S. Does land reserve system improve quality of urbanization? Evidence from China. Habitat Int. 2020, 106, 102291. [Google Scholar] [CrossRef]
  8. Xie, X.X.; Dries, L.; Heijman, W.; Zhang, A.L. Land value creation and benefit distribution in the process of rural-urban land conversion: A case study in Wuhan City, China. Habitat Int. 2021, 109, 102335. [Google Scholar] [CrossRef]
  9. Wang, Y.M.; Xiang, P.C. Investigate the Conduction Path of Stakeholder Conflict of Urban Regeneration Sustainability in China: The Application of Social-Based Solutions. Sustainability 2019, 11, 5271. [Google Scholar] [CrossRef]
  10. Zhou, Y.L.; Lan, F.; Zhou, T. An experience-based mining approach to supporting urban renewal mode decisions under a multi-stakeholder environment in China. Land Use Policy 2021, 106, 105428. [Google Scholar] [CrossRef]
  11. Feng, Y.B.; Gao, G.H.; Wang, P.Y.; Fu, M.Y.; Zhang, Z.H. Towards model-based requirements engineering: Construction method of stakeholder value networks model based on MBSE. Comput. Ind. Eng. 2024, 195, 110398. [Google Scholar] [CrossRef]
  12. Zhang, Y.; Huang, Y.W.; Zhao, X.Y.; Li, J.X.; Yin, F.L.; Wang, L. Research on the Influencing Factors of Kite Culture Inheritance Based on an Adversarial Interpretive Structure Modeling Method. IEEE Access 2021, 9, 42140–42150. [Google Scholar] [CrossRef]
  13. Dang, P.; Geng, L.N.; Niu, Z.W.; Chan, M.L.S.; Yang, W.; Gao, S. A Value-Bas Ed Network Analysis for Stakeholder Engagement Through Prefabricated Construction Life Cycle: Evidence from China. J. Civ. Eng. Manag. 2024, 30, 49–66. [Google Scholar] [CrossRef]
  14. Yang, G.S.; Miao, G.H.; Zhang, X.L.; Xie, Q.H. Research on Value Creation of Engineering Project from the Perspective of Knowledge Creation Fusion-Based on Stakeholder Theory. J. Knowl. Econ. 2023, 14, 2723–2741. [Google Scholar] [CrossRef]
  15. Windsor, D. The Role of Dynamics in Stakeholder Thinking. J. Bus. Ethics 2010, 96, 79–87. [Google Scholar] [CrossRef]
  16. Zheng, X.R.; Sun, C.L.; Liu, J.J. Exploring stakeholder engagement in urban village renovation projects through a mixed-method approach to social network analysis: A case study of Tianjin. Humanit. Soc. Sci. Commun. 2024, 11, 27. [Google Scholar] [CrossRef]
  17. Jiang, Y.P.; Mohabir, N.; Ma, R.F.; Wu, L.C.; Chen, M.X. Whose village? Stakeholder interests in the urban renewal of Hubei old village in Shenzhen. Land Use Policy 2020, 91, 104411. [Google Scholar] [CrossRef]
  18. Shen, L.; Zhang, Z.K.; Tang, L.Y. Research on Determining Resource Utilization Rates of Regional Construction and Demolition Waste from the Perspective of Collaborative Governance. KSCE J. Civ. Eng. 2023, 27, 27–39. [Google Scholar] [CrossRef]
  19. Fernandes, A.; de Sousa, J.F.; Costa, J.P.; Neves, B. Mapping stakeholder perception on the challenges of brownfield sites’ redevelopment in waterfronts: The Tagus Estuary. Eur. Plan. Stud. 2020, 28, 2447–2464. [Google Scholar] [CrossRef]
  20. Tan, X.R.; Kyttä, M. Incentives and Disincentives in Public Participation—A Review of Public Participation in Planning Practices in China. J. Plan. Lit. 2024. [Google Scholar] [CrossRef]
  21. Chou, J.S.; Chang, Y.H.; Molla, A.; Chong, W.O. Determining critical success factors for residential reconstruction in the urban city from the perspective of developers. Sustain. Cities Soc. 2023, 99, 104977. [Google Scholar] [CrossRef]
  22. Li, L.Y.; Zhu, J.X.; Duan, M.M.; Li, P.B.; Guo, X.T. Overcoming the Collaboration Barriers among Stakeholders in Urban Renewal Based on a Two-Mode Social Network Analysis. Land 2022, 11, 1865. [Google Scholar] [CrossRef]
  23. Wu, W.D.; He, F.; Zhuang, T.Z.; Yi, Y. Stakeholder Analysis and Social Network Analysis in the Decision-Making of Industrial Land Redevelopment in China: The Case of Shanghai. Int. J. Environ. Res. Public Health 2020, 17, 9206. [Google Scholar] [CrossRef] [PubMed]
  24. Cameron, B.G.; Crawley, E.F.; Loureiro, G.; Rebentisch, E.S. Value flow mapping: Using networks to inform stakeholder analysis. Acta Astronaut. 2008, 62, 324–333. [Google Scholar] [CrossRef]
  25. Feng, W. Strategic Management for Large Engineering Projects: The Stakeholder Value Network Approach. Ph.D. Thesis, Massachusetts Institute of Technology, Cambridge, MA, USA, 2013. [Google Scholar]
  26. Ahmad, R.; Nawaz, M.R.; Ishaq, M.I.; Khan, M.M.; Ashraf, H.A. Social exchange theory: Systematic review and future directions. Front. Psychol. 2023, 13, 1015921. [Google Scholar] [CrossRef]
  27. Wang, Z.L.; Wang, X.B.; Wang, W.Z.; Deveci, M.; Wu, Z.Y.; Pedrycz, W. Consensus reaching-based decision model for assessing resilient urban public health safety ecosystem with social network analysis. J. Ind. Inf. Integr. 2024, 42, 100716. [Google Scholar] [CrossRef]
  28. Li, Y.; Zhu, P.L.; Mlecnik, E.; Qian, Q.K.; Visscher, H.J. Dissemination, manipulation or monopolization? Understanding the influence of stakeholder information sharing on resident participation in neighborhood rehabilitation of urban China. Land Use Policy 2024, 147, 107359. [Google Scholar] [CrossRef]
  29. Zhao, Y.; Xu, G.Y.; Xu, X.Y.; Zhang, Z.; Jiang, S.Y.; Xu, E.Y. Study on Value Network Model for Evaluating Space Application Benefits. Manned Spacefl. 2018, 24, 127–135. [Google Scholar] [CrossRef]
  30. Hu, C.G.; Yang, D.L.; Li, Y.; Zhu, J. Research on Stakeholder Value Network of Public-Private-Partnership Project. J. Eng. Manag. 2019, 33, 72–77. [Google Scholar] [CrossRef]
  31. Pereira, B.M.; Senna, L.A.D.; Lindau, L.A. Stakeholder Value Network: Modeling key relationships for advancing towards high quality bus transit systems. Res. Transp. Econ. 2018, 69, 386–393. [Google Scholar] [CrossRef]
  32. Le, Y.; Zheng, X.; Li, Y.K.; Lu, Y.J.; Bai, J. Study on the value flows and driver paths of BIM technology application based on SVN. J. Ind. Eng. Eng. Manag. 2018, 32, 71–78. [Google Scholar] [CrossRef]
  33. Zheng, X.; Lu, Y.J.; Li, Y.K.; Le, Y.; Xiao, J.Z. Quantifying and visualizing value exchanges in building information modeling (BIM) projects. Autom. Constr. 2019, 99, 91–108. [Google Scholar] [CrossRef]
  34. Wei, Y.R.; Liu, Y.M.; Siraj, A.; Xu, J.C.; Taneja, S.; Wang, N. Balancing clean and quality production goals: A multi-analytical approach to scrutinizing the influencing factors in China’s manufacturing industry. J. Clean. Prod. 2024, 463, 142659. [Google Scholar] [CrossRef]
  35. Qu, Y.J.; Wang, Y.P.; Ming, X.G.; Chu, X.H. Multi-stakeholder’s sustainable requirement analysis for smart manufacturing systems based on the stakeholder value network approach. Comput. Ind. Eng. 2023, 177, 109043. [Google Scholar] [CrossRef]
  36. Wang, J.Y.; She, J.F.; Dong, S. Value Network Analysis and Driver Paths Study for Organizational Safety Behaviors in Megaproject Based on SVN. Chin. J. Manag. Sci. 2022, 30, 275–296. [Google Scholar] [CrossRef]
  37. Dong, S.; Zhao, Y.; Li, H.; Qu, J.Y. How safety value is exchanged in Chinese modern megaprojects: A stakeholder value network perspective. Proj. Leadersh. Soc. 2024, 5, 100134. [Google Scholar] [CrossRef]
  38. Mkedder, N.; Jain, V.; Salunke, P. Determinants of virtual reality stores influencing purchase intention: An interpretive structural modeling approach. J. Retail. Consum. Serv. 2024, 78, 103757. [Google Scholar] [CrossRef]
  39. Xing, Y.D.; Meng, W.J.; Zhou, J.L.; Hu, F.X.; Meng, L.Y. DEMATEL, AISM, and MICMAC-Based Research on Causative Factors of Self-Build Housing Fire Accidents in Rural Areas of China. Fire 2023, 6, 179. [Google Scholar] [CrossRef]
  40. Zheng, Z.H.; Zhou, J.; Jin, Y.P.; Yang, Y.; Xu, F.; Liu, H.C. An integrated model of the driving mechanism for the building energy performance gap. J. Build. Eng. 2024, 96, 110610. [Google Scholar] [CrossRef]
  41. Li, W.J.; Zhu, M.Z.; Zhang, J.W.; Liu, J.H. A human, organizational and technical factors (HOTF) -based gas transmission station functional division risk analysis method using EW-TOPSIS and Adversarial ISM. J. Loss Prev. Process Ind. 2025, 96, 105609. [Google Scholar] [CrossRef]
  42. Xu, W.P.; Lu, Y.; Proverbs, D. An evaluation of factors influencing the vulnerability of emergency logistics supply chains. Int. J. Logist.-Res. Appl. 2023, 27, 1891–1924. [Google Scholar] [CrossRef]
  43. Cao, W.J.; Wang, X.J.; Li, J.; Zhang, Z.W.; Cao, Y.H.; Feng, Y.W. A novel integrated method for heterogeneity analysis of marine accidents involving different ship types. Ocean. Eng. 2024, 312, 119295. [Google Scholar] [CrossRef]
  44. Wang, W.; Liu, H.; Zhao, P.F.; Han, M. Research on the influence factors of sustainable development of plateau characteristic agriculture based on DEMATEL and AISM combined model. PLoS ONE 2024, 19, e0297684. [Google Scholar] [CrossRef]
  45. Sutherland, T.A.; Cameron, B.G.; Crawley, E.F. Program goals for the NASA/NOAA Earth Observation Program derived from a stakeholder value network analysis. Space Policy 2012, 28, 259–269. [Google Scholar] [CrossRef]
  46. Yang, Y.; Li, Q.X.; Li, C.J.; Qin, Q.D. User requirements analysis of new energy vehicles based on improved Kano model. Energy 2024, 309, 133134. [Google Scholar] [CrossRef]
  47. Kim, S.A.; Park, S.; Kwak, M.; Kang, C. Examining product quality and competitiveness via online reviews: An integrated approach of importance performance competitor analysis and Kano model. J. Retail. Consum. Serv. 2025, 82, 104135. [Google Scholar] [CrossRef]
  48. Stoelhorst, J.W.; Vishwanathan, P. Beyond Primacy: A Stakeholder Theory of Corporate Governance. Acad. Manag. Rev. 2024, 49, 107–134. [Google Scholar] [CrossRef]
  49. Schneider, T.; Sachs, S. The Impact of Stakeholder Identities on Value Creation in Issue-Based Stakeholder Networks. J. Bus. Ethics 2017, 144, 41–57. [Google Scholar] [CrossRef]
  50. Mitchell, R.K.; Agle, B. Toward a Theory of Stakeholder Identification and Salience: Defining the Principle of who and What Really Counts. Acad. Manag. Rev. 1997, 22, 853–886. [Google Scholar] [CrossRef]
  51. Elijido-Ten, E.; Kloot, L.; Clarkson, P. Extending the application of stakeholder influence strategies to environmental disclosures An exploratory study from a developing country. Account. Audit. Account. J. 2010, 23, 1032–1059. [Google Scholar] [CrossRef]
  52. Feng, Y.B.; Gao, G.H.; Wang, P.Y.; Zhang, Z.H. Integrating stakeholder value network with strategic issue management for multi-stakeholder needs and requirements analysis of vertical farming systems. Agric. Syst. 2024, 221, 104133. [Google Scholar] [CrossRef]
  53. Li, Y.K.; Ouyang, L.X.; Zheng, X.; Liu, Y.; Zhu, L. Value exchanges within stakeholder networks throughout a megaproject’s lifecycle. Int. J. Proj. Manag. 2024, 42, 102585. [Google Scholar] [CrossRef]
  54. Li, Y.; Tao, Y.H.; Qian, Q.K.; Mlecnik, E.; Visscher, H.J. Critical factors for effective resident participation in neighborhood rehabilitation in Wuhan, China: From the perspectives of diverse stakeholders. Landsc. Urban Plan. 2024, 244, 105000. [Google Scholar] [CrossRef]
  55. Welege, N.M.H.; Pan, W.; Kumaraswamy, M. Stakeholder collaboration to mitigate constraints to delivering low-carbon buildings: Insights from high-rise high-density cities. Eng. Constr. Archit. Manag. 2024, 31, 4439–4461. [Google Scholar] [CrossRef]
  56. Tian, S.; Liu, Y.K.; Chen, Y.; Liu, J.H.; Su, H.S.; Ma, Q. A model of knowledge chain integration for complex product R&D projects based on DSM and TCPN. In Systems Research and Behavioral Science; Wiley: Hoboken, NJ, USA, 2024. [Google Scholar] [CrossRef]
  57. Jin, L.H.; Liu, H.; Wu, B.J.; He, S.Y. Situation awareness and behavior response model of crane drivers based on DEMATEL-AISM. China Saf. Sci. J. 2024, 34, 1–8. [Google Scholar] [CrossRef]
  58. Li, Z.J.; She, J.J.; Guo, Z.H.; Du, J.W.; Zhou, Y.L. An evaluation of factors influencing the community emergency management under compounding risks perspective. Int. J. Disaster Risk Reduct. 2024, 100, 104179. [Google Scholar] [CrossRef]
  59. Wu, F.L. Land financialisation and the financing of urban development in China. Land Use Policy 2022, 112, 104412. [Google Scholar] [CrossRef]
Figure 1. SVN-AISM analysis framework [45,46,47].
Figure 1. SVN-AISM analysis framework [45,46,47].
Sustainability 17 04515 g001
Figure 4. Partial high-scoring value loops in the ULR value path.
Figure 4. Partial high-scoring value loops in the ULR value path.
Sustainability 17 04515 g004
Figure 5. WSO indicators of stakeholders centered on developers.
Figure 5. WSO indicators of stakeholders centered on developers.
Sustainability 17 04515 g005
Figure 6. Top 20 WVFO indexes.
Figure 6. Top 20 WVFO indexes.
Sustainability 17 04515 g006
Figure 7. Adversarial topology hierarchy diagram. (a) UP- and (b) DOWN-type topology hierarchies.
Figure 7. Adversarial topology hierarchy diagram. (a) UP- and (b) DOWN-type topology hierarchies.
Sustainability 17 04515 g007
Table 1. Stakeholder identification and description.
Table 1. Stakeholder identification and description.
StakeholderRole Description
Government departments (G)Policymakers and interest coordinators; responsible for planning, approval, and supervision of land redevelopment.
Developers (D)Leaders of land redevelopment; responsible for redeveloping land according to government plans and market demands.
Original land users (O)Providers of land for redevelopment; participate in demolition negotiations; receive compensation and relocation.
Consulting agencies (C)Responsible for providing professional consulting services, including market research, planning and design, environmental assessment, legal advice, and other related services.
Financial institutions (F)Fund providers; offer financial support such as loans and investments for land redevelopment projects.
Surrounding communities (S)Affected groups; may participate in the project’s impact assessment and community engagement activities.
Builders (B)Construction executors; responsible for the construction of land redevelopment projects.
The public (P)Supervisors; monitor the social impact of the project, participate in public discussions, and offer suggestions and criticisms.
Table 2. Value flow scores.
Table 2. Value flow scores.
Value Flow CodingScore
DG01~DP280.54; 0.96; 0.19; 0.76; 0.54; 0.44; 0.96; 0.11; 0.11; 0.18; 0.18; 0.31; 0.06; 0.44; 0.31; 0.06; 0.96; 0.31; 0.31; 0.18; 0.18; 0.18; 0.18; 0.96; 0.26; 0.44; 0.44; 0.44
GD01~GP210.18; 0.31; 0.76; 0.44; 0.31; 0.31; 0.1; 0.18; 0.18; 0.44; 0.31; 0.31; 0.44; 0.31; 0.18; 0.11; 0.06; 0.18; 0.11; 0.31; 0.44
OG01~OC070.96; 0.54; 0.76; 0.44; 0.44; 0.18; 0.11
CG01~CP060.18; 0.06; 0.18; 0.1; 0.18; 0.18
FG01~FC050.18; 0.06; 0.32; 0.11; 0.11
SG01~SB060.06; 0.18; 0.44; 0.06; 0.06; 0.1
BG01~BP130.18; 0.18; 0.44; 0.44; 0.44; 0.44; 0.18; 0.18; 0.44; 0.18; 0.31; 0.18; 0.31
PG01~PC060.31; 0.44; 0.31; 0.31; 0.26; 0.18
Table 3. Matrix of value path quantities for urban land redevelopment stakeholders.
Table 3. Matrix of value path quantities for urban land redevelopment stakeholders.
StakeholderGDOCFSBP
G40,562785295314433057330025581052
D53240,900179810231101300818781995
O2402343525,971542811,73616,11311,4469263
C25743071695934,841819615,40511,4347727
F2268247212,680772817,41612,858869410,528
S4152258112,933659512,67724,880649016,416
B1638855484727004936238537,0506619
P4527285510,452410111,25212,006862625,069
Note: The bolded figures on the diagonal represent value paths that commence and terminate with the same stakeholder.
Table 4. Results of adversarial hierarchical extraction.
Table 4. Results of adversarial hierarchical extraction.
LevelResult-Oriented UP TypeCause-Oriented DOWN Type
1S1, S7, S17, S19S1, S7, S17, S19
2S6, S11, S15S6, S11
3S13, S14S13, S14
4S4, S12S4, S12, S15
5S3, S8, S9, S20S3, S8, S9, S20
6S2, S5, S10S2, S10
7S16, S18S5, S16, S18
Disclaimer/Publisher’s Note: The statements, opinions and data contained in all publications are solely those of the individual author(s) and contributor(s) and not of MDPI and/or the editor(s). MDPI and/or the editor(s) disclaim responsibility for any injury to people or property resulting from any ideas, methods, instructions or products referred to in the content.

Share and Cite

MDPI and ACS Style

Yang, S.; Chen, H.; Zhang, P.; Zhao, T.; Zhang, Y. Evaluating the Value Relationships of Stakeholders in Urban Land Redevelopment: A Study Based on Stakeholder Value Network and Adversarial Interpretive Structure Modeling. Sustainability 2025, 17, 4515. https://doi.org/10.3390/su17104515

AMA Style

Yang S, Chen H, Zhang P, Zhao T, Zhang Y. Evaluating the Value Relationships of Stakeholders in Urban Land Redevelopment: A Study Based on Stakeholder Value Network and Adversarial Interpretive Structure Modeling. Sustainability. 2025; 17(10):4515. https://doi.org/10.3390/su17104515

Chicago/Turabian Style

Yang, Siling, Hao Chen, Puwei Zhang, Tengfei Zhao, and Yang Zhang. 2025. "Evaluating the Value Relationships of Stakeholders in Urban Land Redevelopment: A Study Based on Stakeholder Value Network and Adversarial Interpretive Structure Modeling" Sustainability 17, no. 10: 4515. https://doi.org/10.3390/su17104515

APA Style

Yang, S., Chen, H., Zhang, P., Zhao, T., & Zhang, Y. (2025). Evaluating the Value Relationships of Stakeholders in Urban Land Redevelopment: A Study Based on Stakeholder Value Network and Adversarial Interpretive Structure Modeling. Sustainability, 17(10), 4515. https://doi.org/10.3390/su17104515

Note that from the first issue of 2016, this journal uses article numbers instead of page numbers. See further details here.

Article Metrics

Back to TopTop