Spatial-Temporal Evolution and Obstacle Factors of the Disaster Resilience in the Central Plains Urban Agglomeration, China
Abstract
1. Introduction
2. Literature Review
2.1. The Concept and Research of Resilience
2.2. Disaster Resilience of CPUA
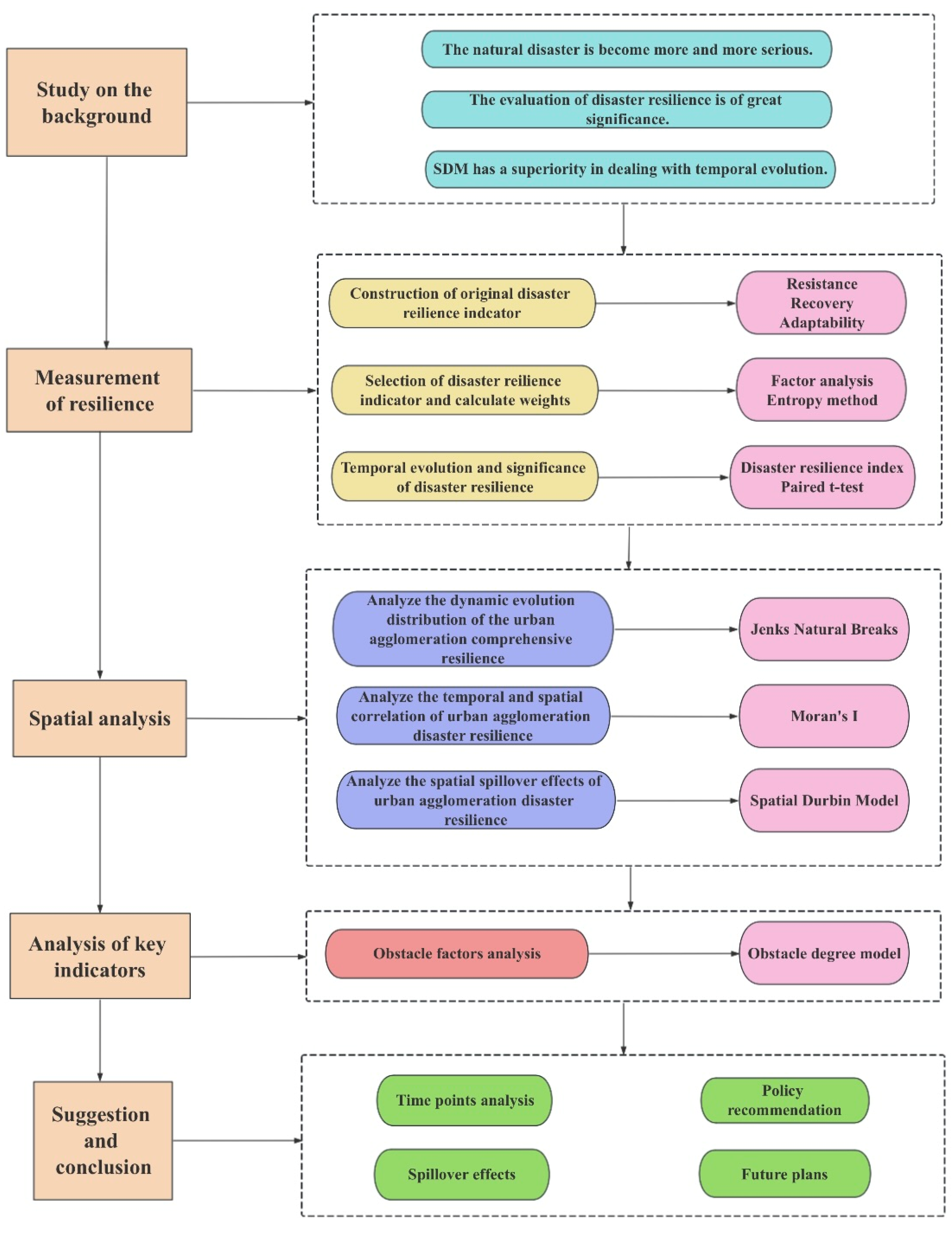
3. Studying Area, Data Sources, and Methodology
3.1. Studying Area
3.2. Data Sources
3.3. Method
3.3.1. Entropy Method
3.3.2. Disaster Resilience Index
3.3.3. Paired t-Test
3.3.4. Moran’s I
3.3.5. Spatial Durbin Model (SDM)
3.3.6. Obstacle Degree Model
3.4. Construction of the Evaluation Index System
4. Results
4.1. Temporal Evolution of Disaster Resilience
4.2. Significance Test for the Temporal Evolution of Disaster Resilience
4.3. Spatial Evolution of Disaster Resilience
4.4. Spatial Correlation of Disaster Resilience
- (1)
- General spatial correlation
- (2)
- Local spatial correlation
4.5. Spatial Spillover Effects of Disaster Resilience
4.6. Diagnosis of Obstacle Factors for Disaster Resilience
5. Discussion
5.1. Each Time Point and Disaster Resilience Development in the CPUA
5.2. Spillover Effects of Disaster Resilience in Central Cities and Regional Disaster Resilience Development
5.3. Policy Recommendations to Improve Disaster Resilience
5.4. Shortcomings and Future Plans
6. Conclusions
- (1)
- For the temporal evolution of disaster resilience, the disaster resilience of the CPUA and its three subsystems show a significant upward trend. Among them, the disaster resilience of 25 cities showed a continuous increasing trend during the study period; 5 cities fluctuated but still showed an overall increasing trend.
- (2)
- In terms of the spatial evolution of disaster resilience, the disaster resilience of the CPUA as a whole presents the spatial distribution characteristics of strong in the northwest and weak in the southeast; high and higher-ranking disaster resilience gradually increases over time, and low and lower-ranking disaster resilience gradually decreases, but there are significant differences in the spatial distributions of different time periods.
- (3)
- In terms of the spatial and temporal clustering effect of disaster resilience, the resistance subsystems show significant spatial autocorrelation in all five time periods, except for the comprehensive disaster resilience in 2022, the comprehensive disaster resilience and its subsystems show significant spatial autocorrelation during the study period. The disaster resilience of the CPUA does not show obvious local spatial clustering effects during the study period, and the spatial clustering characteristics of disaster resilience varied differently in different periods, in which the L-L type is dominant, and the number of cities with significant clustering only accounts for 30%, which indicates that the spatial differences in the clustering types of the cities are large, and the equilibrium degree of the spatial distribution is relatively low.
- (4)
- The resistance subsystem is the main obstacle factor of disaster resilience, among which the social economy is the factor that generally restricts disaster resilience. Therefore, vigorously developing the socio-economic level, expanding the scale of education, and improving infrastructure construction are important goals for future disaster resilience construction.
Author Contributions
Funding
Data Availability Statement
Acknowledgments
Conflicts of Interest
Appendix A

| First-Level Indicator | Secondary Indicators | Unit | Attributes | Indicator Meaning |
|---|---|---|---|---|
| Resistance | Urban population density | person/sq.km | − | Urban development level and economic status |
| Proportion of people under 15 years old | % | − | Proportion of child population | |
| Proportion of people over 60 years old | % | − | Proportion of aged population | |
| Sex ratio | % | + | Sex Structure of population | |
| Fixed Internet usage | % | + | Popularity of the internet | |
| Per capita urban road area | sq.m | + | The level of infrastructure and transportation capacity | |
| Density of water supply pipelines | km/sq.km | + | The level of infrastructure and water supply capacity | |
| Density of urban gas supply pipeline | km/sq.km | + | The level of infrastructure and gas supply capacity | |
| Density of drainage pipe in built-up area | km/sq.km | + | The level of infrastructure and flood control capacity | |
| Per capita park green area | sq.m | + | Disaster temporary shelter capacity | |
| Urbanization Rate of Permanent Population | % | + | Urban development level | |
| Number of health technicians per 10,000 persons | person | + | Medical rescue capability | |
| General public budget expenditure | 100 million yuan | + | Local disposable fiscal expenditure | |
| General public budget revenue | 100 million yuan | + | Local disposable fiscal revenue | |
| Per capita GDP | yuan | + | economic development level | |
| Recovery | Urban registered unemployment rate | % | − | Employment situation and social stability |
| City gas penetration rate | % | + | Residents’ quality of life | |
| Number of beds in hospitals per 10,000 persons | bed | + | Medical rescue capability | |
| Basic medical insurance participation rate | % | + | Health insurance coverage | |
| Unemployment insurance coverage rate | % | + | Unemployment insurance coverage and social stability | |
| Number of community health service centers per 10,000 persons | unit | + | Primary medical service capacity | |
| Centralized sewage treatment rate | % | + | Urban environmental governance ability | |
| Number of Industrial Enterprises Above Designated size | unit | + | The activity degree of industrial production and economic development | |
| Per Capita disposable income | yuan | + | National income status and living standard | |
| Urban per capita disposable income | yuan | + | Living standards of urban residents | |
| Rural per capita disposable income | yuan | + | Living standards of rural residents | |
| Number of parks | unit | + | Disaster refuge capacity | |
| Number of health institutions per 10,000 persons | unit | + | Medical security ability and medical emergency ability | |
| Number of road lighting lamps | unit | + | The level of infrastructure and safe and comfortable at night | |
| Road Goods Transportation Turnover Amount | 100 million ton-kilometers | + | Logistics development degree | |
| Average wage in the non-private sector | yuan | + | Living standards of non-private employees | |
| Adaptability | Birth rates | ‰ | + | Rate of population increase |
| Number of students in school per 10,000 persons | person | + | Education Popularization Level | |
| Number of public libraries | unit | + | Urban cultural construction and development level | |
| Number of Higher Education Institutions | institution | + | Higher education level | |
| Green coverage rate of built-up area | % | + | Degree of urban greening | |
| Green land rate in built-up area | % | + | Urban environmental quality | |
| Per capita consumption expenditure of urban residents | yuan | + | Living standards and quality of urban residents | |
| Per capita consumption expenditure of rural residents | yuan | + | People’s living standards and quality | |
| Total retail sales of consumer goods | 100 million yuan | + | Resident consumption level | |
| Total retail sales of consumer goods in urban areas | 100 million yuan | + | Consumption level of urban residents | |
| Excellent air quality rate | % | + | Air environmental protection and pollution control ability | |
| Proportion of Tertiary industry in Regional GDP | % | + | The level of economic development and the reasonable degree of economic structure | |
| Number of cultural centers | unit | + | Regional cultural development | |
| Number of museums | unit | + | Regional civilization degree | |
| Per capita output of grain | ton | + | Food production capacity and food security | |
| Investment in real estate development | 100 million yuan | + | Housing security and economic development |
KMO value ![]() | 0.651 | |
| Bartlett Sphericity Check | Approximate Cardinality ![]() | 383.135 |
| df | 153 | |
| p-value | 0.000 | |
| Factor Number | Table of Variance Explained ![]() | ||
|---|---|---|---|
| Characteristic Root | Variance Explained % ![]() | Cumulative % ![]() | |
| 1 | 6.783 | 37.684 | 37.684 |
| 2 | 3.213 | 17.851 | 55.535 |
| 3 | 1.556 | 8.646 | 64.181 |
| 4 | 1.353 | 7.518 | 71.699 |
| 5 | 1.185 | 6.585 | 78.284 |
| 6 | 0.869 | 4.828 | 83.112 |
| 7 | 0.625 | 3.474 | 86.586 |
| 8 | 0.596 | 3.310 | 89.897 |
| 9 | 0.397 | 2.205 | 92.102 |
| Indicator | Factor | ||||||||
|---|---|---|---|---|---|---|---|---|---|
| 1 | 2 | 3 | 4 | 5 | 6 | 7 | 8 | 9 | |
| Urban population density | 0.068 | 0.068 | 0.021 | 0.010 | 0.937 | 0.013 | −0.235 | 0.081 | 0.060 |
| Proportion of people under 15 years old | −0.028 | −0.100 | 0.012 | −0.198 | −0.237 | 0.024 | 0.921 | 0.003 | −0.009 |
| Per capita GDP | 0.834 | −0.242 | 0.257 | −0.260 | 0.062 | −0.096 | −0.073 | −0.097 | 0.021 |
| Urbanization Rate of Permanent Population | 0.871 | 0.091 | 0.237 | −0.116 | −0.001 | −0.204 | −0.006 | −0.022 | 0.106 |
| Density of urban gas supply pipeline | 0.013 | 0.179 | 0.181 | 0.849 | −0.051 | 0.327 | −0.150 | 0.004 | −0.048 |
| Per capita park green area | −0.068 | −0.015 | 0.043 | 0.043 | 0.079 | 0.120 | 0.002 | 0.982 | 0.004 |
| Fixed internet usage | 0.411 | 0.070 | 0.699 | −0.067 | 0.349 | −0.225 | 0.186 | 0.052 | −0.148 |
| Urban per capita disposable income | 0.491 | 0.258 | 0.705 | −0.006 | −0.096 | 0.077 | −0.160 | 0.085 | 0.195 |
| Basic medical insurance participation rate | 0.853 | −0.062 | 0.306 | −0.029 | 0.101 | −0.087 | −0.096 | −0.171 | 0.231 |
| Rural per capita disposable income | 0.830 | 0.303 | −0.007 | 0.042 | −0.127 | −0.016 | 0.181 | 0.061 | −0.194 |
| Per capita disposable income | 0.886 | 0.059 | 0.256 | 0.105 | 0.166 | 0.073 | −0.049 | 0.081 | −0.095 |
| Number of community health service centers per 10,000 persons | 0.135 | 0.597 | −0.095 | 0.412 | 0.232 | −0.024 | −0.006 | 0.026 | 0.557 |
| Number of health institutions per 10,000 persons | −0.137 | 0.002 | −0.364 | 0.855 | 0.052 | 0.035 | −0.114 | 0.059 | 0.140 |
| Proportion of Tertiary industry in Regional GDP | −0.105 | 0.916 | 0.059 | 0.138 | 0.007 | 0.070 | −0.160 | 0.014 | 0.048 |
| Number of students in school per 10,000 persons | 0.721 | 0.557 | 0.075 | 0.097 | 0.061 | −0.167 | −0.018 | −0.140 | 0.126 |
| Per capita output of grain | −0.541 | 0.166 | −0.673 | 0.222 | 0.127 | 0.215 | −0.004 | 0.026 | 0.111 |
| Per capita consumption expenditure | 0.590 | 0.720 | 0.062 | −0.132 | 0.055 | −0.054 | 0.112 | −0.025 | −0.107 |
| Birth rates | −0.183 | −0.001 | −0.143 | 0.260 | 0.008 | 0.904 | 0.031 | 0.148 | −0.006 |
| Name | Average Value | Standard Deviation | Skewness | Kurtosis | D-Value | p-Value |
|---|---|---|---|---|---|---|
| 2022 Resistance | 0.400 | 0.103 | 0.577 | −0.069 | 0.085 | 0.840 |
| 2022 Recovery | 0.487 | 0.110 | 0.977 | 1.631 | 0.118 | 0.351 |
| 2022 Adaptability | 0.332 | 0.118 | −0.136 | −0.637 | 0.082 | 0.871 |
| 2022 Comprehensive disaster resilience | 0.403 | 0.059 | 1.510 | 4.290 | 0.125 | 0.269 |
| 2019 Resistance | 0.356 | 0.098 | 1.654 | 4.280 | 0.132 | 0.198 |
| 2019 Recovery | 0.388 | 0.097 | 0.678 | 0.474 | 0.102 | 0.586 |
| 2019 Adaptability | 0.310 | 0.066 | 0.585 | 3.439 | 0.132 | 0.205 |
| 2019 Comprehensive disaster resilience | 0.351 | 0.067 | 2.056 | 6.041 | 0.150 | 0.085 |
| 2017 Resistance | 0.323 | 0.095 | 0.953 | 1.538 | 0.112 | 0.436 |
| 2017 Recovery | 0.332 | 0.096 | 0.430 | −0.174 | 0.138 | 0.156 |
| 2017 Adaptability | 0.317 | 0.057 | 0.233 | 1.829 | 0.127 | 0.244 |
| 2017 Comprehensive disaster resilience | 0.324 | 0.060 | 1.566 | 3.984 | 0.117 | 0.375 |
| 2015 Resistance | 0.300 | 0.094 | 0.669 | 0.338 | 0.142 | 0.127 |
| 2015 Recovery | 0.284 | 0.101 | 0.390 | 0.191 | 0.110 | 0.474 |
| 2015 Adaptability | 0.292 | 0.060 | −0.139 | 0.716 | 0.127 | 0.247 |
| 2012 Comprehensive disaster resilience | 0.294 | 0.054 | 0.909 | 0.852 | 0.095 | 0.707 |
| 2012 Resistance | 0.255 | 0.088 | 0.636 | 0.037 | 0.136 | 0.164 |
| 2012 Recovery | 0.209 | 0.073 | 0.053 | −0.475 | 0.146 | 0.099 |
| 2012 Adaptability | 0.240 | 0.061 | 0.693 | 0.969 | 0.136 | 0.165 |
| 2012 Comprehensive disaster resilience | 0.238 | 0.045 | 0.405 | −0.598 | 0.122 | 0.307 |
References
- Li, H.; Xu, E.; Zhang, H. Examining the coupling relationship between urbanization and natural disasters: A case study of the Pearl River Delta. Int. J. Disaster Risk Reduct. 2021, 55, 102057. [Google Scholar] [CrossRef]
- Wang, J.; Chen, Y.; Liao, W. Anthropogenic emissions and urbanization increase risk of compound hot extremes in cities. Nat. Clim. Chang. 2021, 11, 1084–1089. [Google Scholar] [CrossRef]
- Wang, B. Using an evidence-based safety approach to develop China’s urban safety strategies for the improvement of urban safety: From an accident prevention perspective. Process Saf. Environ. Prot. 2022, 163, 330–339. [Google Scholar] [CrossRef]
- United Nations Office for Disaster Risk Reduction. Sendai Framework for Disaster Risk Reduction 2015–2030; United Nations Office for Disaster Risk Reduction: Geneva, Switzerland, 2015. [Google Scholar]
- United Nations Office for Disaster Risk Reduction. How to Make Cities More Resilient: A Handbook for Local Government Leaders; United Nations Office for Disaster Risk Reduction: Geneva, Switzerland, 2012. [Google Scholar]
- United Nations Office for Disaster Risk Reduction. How to Make Cities More Resilient: A Handbook for Local Government Leaders; United Nations Office for Disaster Risk Reduction: Geneva, Switzerland, 2017. [Google Scholar]
- Cowell, M.; Cousins, T. Equity and the Chief Resilience Officer in the era of 100 Resilient Cities: A qualitative comparative analysis of US resilience strategies. Cities 2022, 131, 103946. [Google Scholar] [CrossRef]
- Kalla, M.; Metaxas, T. Good Governance, Resilience, and Sustainable Development: A Combined Analysis of USA Metropolises’ Strategies through the Lens of the 100 RC Network. Sustainability 2023, 15, 15895. [Google Scholar] [CrossRef]
- Liu, L.; Lei, Y.; Brian, D. The spatio-temporal dynamics of urban resilience in China’s capital cities. J. Clean. Prod. 2022, 379, 134400. [Google Scholar] [CrossRef]
- Zhao, R.; Fang, C.; Liu, H.; Liu, X. Evaluating urban ecosystem resilience using the DPSIR framework and the ENA model: A case study of 35 cities in China. Sustain. Cities Soc. 2021, 72, 102997. [Google Scholar] [CrossRef]
- Su, Y.; Lu, C.; Su, Y.; Wang, Z.; Hung, Y.; Yang, N. Spatio-temporal Evolution of Urban Expansion Based on a Novel Adjusted Index and GEE: A Case Study of Central Plains Urban Agglomeration, China. Chin. Geogr. Sci. 2023, 33, 736–750. [Google Scholar] [CrossRef]
- Mayangsari, D.; Hafida, N.H.S.; Isa, M.K.N. Analysis of behavioral adaptability to student resilience in coping with landslide natural disaster. Energy Environ. Sci. 2024, 1314, 012112. [Google Scholar] [CrossRef]
- Zhou, X.; Zhang, Y.; Wang, W.; Sun, Y. Spatial-temporal variation of economic resilience and its influencing factors under COVID-19. Evidence from Henan province, China. Int. J. Disaster Risk Reduct. 2024, 105, 104357. [Google Scholar] [CrossRef]
- Peng, L.; Wu, H.; Li, Z. Spatial-Temporal Evolutions of Ecological Environment Quality and Ecological Resilience Pattern in the Middle and Lower Reaches of the Yangtze River Economic Belt. Remote Sens. 2023, 15, 430. [Google Scholar] [CrossRef]
- Hufschmidt, G. A comparative analysis of several vulnerability concepts. Nat. Hazards 2011, 58, 621–643. [Google Scholar] [CrossRef]
- Ahmad, D.; Afzal, M. household vulnerability and resilience in food hazard from disaster-prone areas of Punjab, Pakistan. Nat. Hazards 2019, 99, 337–354. [Google Scholar] [CrossRef]
- Cutter, S.L. The landscape of disaster resilience indicators in the USA. Nat. Hazards 2016, 80, 741–758. [Google Scholar] [CrossRef]
- Mavhura, E.; Manyangadze, T.; Raj Aryal, K. A composite inherent resilience index for Zimbabwe: An adaptation of the disaster resilience of place model. Int. J. Disaster Risk Reduct. 2021, 57, 102152. [Google Scholar] [CrossRef]
- Cardoni, A.; Zamani Noori, A.; Greco, R.; Paolo Cimellaro, G. Resilience assessment at the regional level using census data. Int. J. Disaster Risk Reduct. 2021, 55, 102059. [Google Scholar] [CrossRef]
- Javadpoor, M.; Sharifi, A.; Roost, M. An adaptation of the Baseline Resilience Indicators for Communities (BRIC) for assessing resilience of Iranian provinces. Int. J. Disaster Risk Reduct. 2021, 66, 102609. [Google Scholar] [CrossRef]
- Giordano, N.; De Risi, R.; Macdonald, J.; Goda, K.; Kafodya, I.; Ngoma, I. Implications of building code enforcement and urban expansion on future earthquake loss in East AfricaCase study-Blantyre, Malawi. Nat. Hazards 2023, 117, 1083–1104. [Google Scholar] [CrossRef]
- Zheng, Z.; Qi, S. Potential flood hazard due to urban expansion in the karst mountainous region of North China. Reg. Environ. Chang. 2021, 11, 439–440. [Google Scholar] [CrossRef]
- Rodríguez-Izquierdo, E.; Cid, A.; García-Meneses, M. From resilience attributes to city resilience. Landsc. Urban Plan. 2022, 226, 104485. [Google Scholar] [CrossRef]
- He, C.; Huang, Q.; Dou, Y. The population in China’s earthquake-prone areas has increased by over 32 million along with rapid urbanization. Environ. Res. Lett. 2016, 11, 074028. [Google Scholar] [CrossRef]
- Lu, H.; Lu, X.; Jiao, L.; Zhang, Y. Evaluating urban agglomeration resilience to disaster in the Yangtze Delta city group in China. Sustain. Cities Soc. 2022, 76, 103464. [Google Scholar] [CrossRef]
- Zheng, J.; Huang, G. Towards flood risk reduction: Commonalities and differences between urban flood resilience and risk based on a case study in the Pearl River Delta. Int. J. Disaster Risk Reduct. 2023, 86, 103568. [Google Scholar] [CrossRef]
- Yi, P.; Wang, S.; Li, W.; Dong, Q. Urban resilience assessment based on “window” data: The case of three major urban agglomerations in China. Int. J. Disaster Risk Reduct. 2023, 85, 103528. [Google Scholar] [CrossRef]
- Wu, S.; Chao, Q.; Gao, J. Identification of regional pattern of climate change risk in China under different global warming targets. J. Geogr. Sci. 2023, 33, 429–448. [Google Scholar] [CrossRef]
- Huang, J.; Lu, H.; Huang, Y. Spatial Dynamic Interaction Effects and Formation Mechanisms of Air Pollution in the Central Plains Urban Agglomeration in China. Atmosphere 2024, 15, 984. [Google Scholar] [CrossRef]
- Kumar, D.G.; Pradhan, C.K. Assessing the district-level flood vulnerability in Bihar, eastern India: An integrated socioeconomic and environmental approach. Environ. Monit. Assessment 2024, 196, 799. [Google Scholar] [CrossRef]
- Quah, J.L.J.; Bierens, J.; Anantharaman, V. Evaluation of an On-Site Disaster Medical Management Course in Nepal. Healthcare 2024, 12, 1308. [Google Scholar] [CrossRef] [PubMed]
- Bilal, A.; Adeel, Z.; Azam, U.Q. Seismic investigation of the northernpart of Pakistan using the statistical and neural network algorithm. Energy Environ. Sci. 2021, 80, 59. [Google Scholar]
- Andriyana, Y.; Falah, N.A.; Ruchjana, N.B. Spatial Durbin Model with Expansion Using Casetti’s Approach: A Case Study for Rainfall Prediction in Java Island, Indonesia. Mathematics 2024, 12, 2304. [Google Scholar] [CrossRef]










| First-Level Indicator (Weight) | Secondary Indicators | NO. # | Secondary Index Weight |
|---|---|---|---|
| resistance (0.4108) | Urban population density | X1 | 0.0417 |
| Proportion of people under 15 years old | X2 | 0.2069 | |
| Per capita GDP | X3 | 0.1867 | |
| Urbanization Rate of Permanent Population | X4 | 0.1507 | |
| Density of urban gas supply pipeline | X5 | 0.2150 | |
| Per capita park green area | X6 | 0.1638 | |
| Fixed internet usage | X7 | 0.0352 | |
| recovery (0.2726) | Urban per capita disposable income | X8 | 0.1181 |
| Rural per capita disposable income | X9 | 0.1677 | |
| Per capita disposable income | X10 | 0.1286 | |
| Basic medical insurance participation rate | X11 | 0.1727 | |
| Number of community health service centers per 10,000 persons | X12 | 0.2026 | |
| Number of health institutions per 10,000 persons | X13 | 0.2104 | |
| adaptability (0.3165) | Proportion of Tertiary industry in Regional GDP | X14 | 0.0622 |
| Number of students in school per 10,000 persons | X15 | 0.3523 | |
| Per capita output of grain | X16 | 0.2094 | |
| Per capita consumption expenditure | X17 | 0.0911 | |
| Birth rates | X18 | 0.2851 |
| Year | Analysis Term | Pairing 1 | Pairing 2 | Difference | p-Value |
|---|---|---|---|---|---|
| 2012–2022 | Resistance | 0.40 ± 0.10 | 0.25 ± 0.09 | 0.15 | 0.000 ** |
| Rerecovery | 0.49 ± 0.11 | 0.21 ± 0.07 | 0.28 | 0.000 ** | |
| Adaptability | 0.33 ± 0.12 | 0.24 ± 0.06 | 0.09 | 0.000 ** | |
| Comprehensive disaster resilience | 0.40 ± 0.06 | 0.24 ± 0.05 | 0.16 | 0.000 ** | |
| 2012–2015 | Resistance | 0.30 ± 0.09 | 0.25 ± 0.09 | 0.05 | 0.000 ** |
| Recovery | 0.28 ± 0.10 | 0.21 ± 0.07 | 0.07 | 0.000 ** | |
| Adaptability | 0.29 ± 0.06 | 0.24 ± 0.06 | 0.05 | 0.000 ** | |
| Comprehensive disaster resilience | 0.29 ± 0.05 | 0.24 ± 0.05 | 0.06 | 0.000 ** | |
| 2015–2017 | Resistance | 0.32 ± 0.10 | 0.30 ± 0.09 | 0.02 | 0.000 ** |
| Recovery | 0.33 ± 0.10 | 0.28 ± 0.10 | 0.05 | 0.000 ** | |
| Adaptability | 0.32 ± 0.06 | 0.29 ± 0.06 | 0.02 | 0.002 ** | |
| Comprehensive disaster resilience | 0.32 ± 0.06 | 0.29 ± 0.05 | 0.03 | 0.000 ** | |
| 2017–2019 | Resistance | 0.36 ± 0.10 | 0.32 ± 0.10 | 0.03 | 0.000 ** |
| Recovery | 0.39 ± 0.10 | 0.33 ± 0.10 | 0.06 | 0.000 ** | |
| Adaptability | 0.31 ± 0.07 | 0.32 ± 0.06 | −0.01 | 0.104 | |
| Comprehensive disaster resilience | 0.35 ± 0.07 | 0.32 ± 0.06 | 0.03 | 0.000 ** | |
| 2019–2022 | Resistance | 0.40 ± 0.10 | 0.36 ± 0.10 | 0.04 | 0.000 ** |
| Recovery | 0.49 ± 0.11 | 0.39 ± 0.10 | 0.10 | 0.000 ** | |
| Adaptability | 0.33 ± 0.12 | 0.31 ± 0.07 | 0.02 | 0.169 | |
| Comprehensive disaster resilience | 0.40 ± 0.06 | 0.35 ± 0.07 | 0.05 | 0.000 ** |
| Subsystem | Year | ||||
|---|---|---|---|---|---|
| 2012 | 2015 | 2017 | 2019 | 2022 | |
| Resistance | 0.306 ** | 0.205 ** | 0.216 ** | 0.229 ** | 0.300 ** |
| Recovery | 0.198 ** | 0.266 ** | 0.370 ** | 0.165 ** | 0.264 ** |
| Adaptability | 0.320 ** | 0.427 ** | 0.272 ** | 0.245 ** | 0.360 ** |
| Comprehensive disaster resilience | 0.128 * | 0.145 * | 0.235 ** | 0.135 * | 0.001 |
| Research Project | Direct Effect | Spillover Effect | Aggregate Effect |
|---|---|---|---|
| Resistance 2012 | 0.410 ** | 0.708 ** | 1.118 ** |
| Recovery 2012 | 0.271 ** | 0.474 ** | 0.745 ** |
| Adaptability 2012 | 0.321 ** | 0.557 ** | 0.878 ** |
| Resistance 2015 | 0.408 ** | 0.280 ** | 0.689 ** |
| Recovery 2015 | 0.272 ** | 0.190 ** | 0.462 ** |
| Adaptability 2015 | 0.322 ** | 0.222 ** | 0.543 ** |
| Resistance 2017 | 0.409 ** | 0.487 ** | 0.896 ** |
| Recovery 2017 | 0.271 ** | 0.328 ** | 0.600 ** |
| Adaptability 2017 | 0.320 ** | 0.385 ** | 0.705 ** |
| Resistance 2019 | 0.444 ** | 5.325 ** | 5.769 ** |
| Recovery 2019 | 0.238 ** | 3.616 ** | 3.854 ** |
| Adaptability 2019 | 0.304 ** | 4.212 ** | 4.516 ** |
| Resistance 2022 | 0.410 ** | 0.596 ** | 1.006 ** |
| Recovery 2022 | 0.273 ** | 0.401 ** | 0.673 ** |
| Adaptability 2022 | 0.320 ** | 0.469 ** | 0.788 ** |
| Year | Ranking of Obstacle Factors and Degree of Obstacle/% | ||||||
|---|---|---|---|---|---|---|---|
| 1 | 2 | 3 | 4 | 5 | 6 | 7 | |
| 2012 | X15 (4.41) | X5 (3.37) | X18 (3.23) | X3 (2.07) | X6 (1.96) | X2 (1.90) | X12 (1.87) |
| 2015 | X15 (4.58) | X5 (3.44) | X18 (2.58) | X3 (2.25) | X2 (2.11) | X12 (1.88) | X4 (1.85) |
| 2017 | X15 (4.53) | X5 (3.36) | X18 (2.48) | X3 (2.19) | X2 (2.12) | X12 (1.91) | X4 (1.79) |
| 2019 | X15 (4.35) | X5 (3.11) | X3 (2.45) | X6 (2.34) | X18 (2.25) | X2 (2.18) | X12 (1.99) |
| 2022 | X15 (3.73) | X5 (3.26) | X18 (3.09) | X2 (2.66) | X3 (2.28) | X6 (2.14) | X12 (2.03) |
Disclaimer/Publisher’s Note: The statements, opinions and data contained in all publications are solely those of the individual author(s) and contributor(s) and not of MDPI and/or the editor(s). MDPI and/or the editor(s) disclaim responsibility for any injury to people or property resulting from any ideas, methods, instructions or products referred to in the content. |
© 2024 by the authors. Licensee MDPI, Basel, Switzerland. This article is an open access article distributed under the terms and conditions of the Creative Commons Attribution (CC BY) license (https://creativecommons.org/licenses/by/4.0/).
Share and Cite
Zhang, Y.; Cai, Z.; Zhou, X. Spatial-Temporal Evolution and Obstacle Factors of the Disaster Resilience in the Central Plains Urban Agglomeration, China. Sustainability 2025, 17, 205. https://doi.org/10.3390/su17010205
Zhang Y, Cai Z, Zhou X. Spatial-Temporal Evolution and Obstacle Factors of the Disaster Resilience in the Central Plains Urban Agglomeration, China. Sustainability. 2025; 17(1):205. https://doi.org/10.3390/su17010205
Chicago/Turabian StyleZhang, Yongling, Zijie Cai, and Xiaobing Zhou. 2025. "Spatial-Temporal Evolution and Obstacle Factors of the Disaster Resilience in the Central Plains Urban Agglomeration, China" Sustainability 17, no. 1: 205. https://doi.org/10.3390/su17010205
APA StyleZhang, Y., Cai, Z., & Zhou, X. (2025). Spatial-Temporal Evolution and Obstacle Factors of the Disaster Resilience in the Central Plains Urban Agglomeration, China. Sustainability, 17(1), 205. https://doi.org/10.3390/su17010205

