Research on the Spatiotemporal Distribution of Railway Architectural Heritages Based on Heritage Database—Taking the Jinqin Section of the Peking–Mukden Railway as an Example
Abstract
1. Introduction
2. Scope and Data
2.1. Research Scope and List of Heritage
2.2. Main Source of Data
2.2.1. Heritage Ontology Data Sources
2.2.2. Sources of Heritage-Related Geographic Information Data
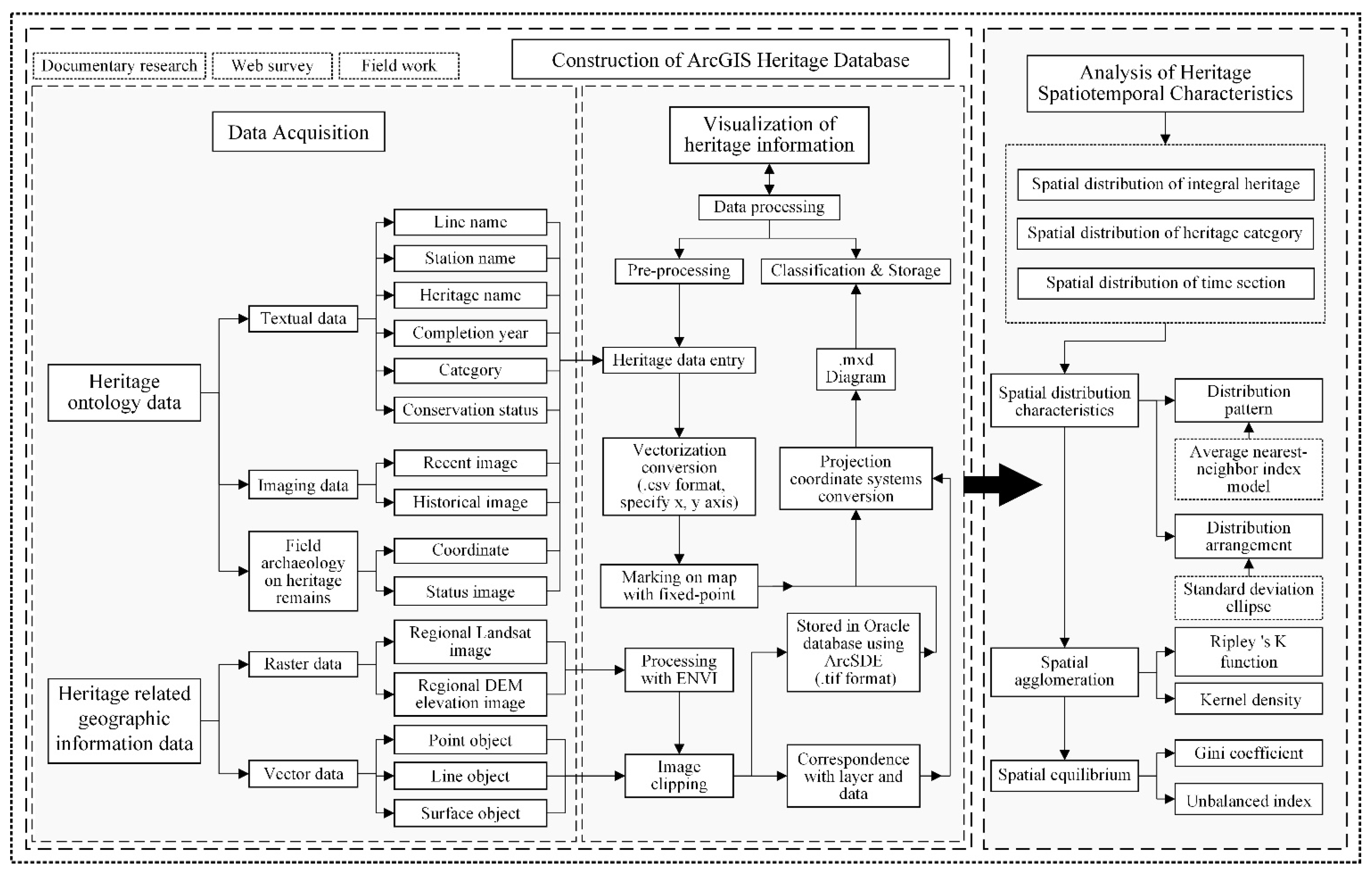
3. Methodology
3.1. Logic and Procedures
3.2. Construction of the Database
3.2.1. Ideas for Database Construction
3.2.2. Legacy Data Preprocessing
3.2.3. Data Classified Storage
3.3. Spatiotemporal Characterization Analysis
3.3.1. Characterization of Spatial Distribution
3.3.2. Spatial Agglomeration Analysis
3.3.3. Analysis of Spatial Equilibrium
4. Results
4.1. Spatial Distribution Characteristics
4.1.1. Spatial Distribution of Integral Heritage
4.1.2. Spatial Distribution of Heritage Category
4.2. Spatial Agglomeration
4.2.1. Overall Spatial Clustering of Heritage
4.2.2. Spatial Clustering of Heritage Category
4.3. Spatial Equilibrium
4.3.1. Overall Spatial Equilibrium of the Heritage
4.3.2. Spatial Balance of Heritage Categories
5. Discussion
6. Conclusions
- (1)
- In the study of spatial distribution characteristics, the integral spatial distribution is characterized by a significant “cohesion”. However, differentiation occurs in the municipal scale domains to which the heritage belongs. Accordingly, the planning of regional railway heritage tourism routes and the functional revitalization and utilization of historical buildings can be considered in a unified way. The results of the standard ellipse analysis show that the integral heritage in the region indicates similar and obvious spatial distribution direction in three periods and three major categories. A multi-scale hierarchical linear heritage protection corridor should be taken into account according to the analysis.
- (2)
- In the results of the spatial agglomeration, the heritage as a whole shows a spatial clustering pattern of six points connected by railway, while each major category of heritage has only one single high level clustering point, and the main distribution points form a staggered relationship. Due to the differentiation of the functions carried by each pivotal node on the railway line section, adaptive heritage organization mode and systematic renewal strategies should be adopted.
- (3)
- In the study of spatial equilibrium, the integral heritage of the region and the three categories of heritage have a large distribution gap in the study area of the three cities, with a low degree of balance and a high degree of agglomeration. The amount of heritage in each region shows a significant difference, which can be used as a basis for conservation and adaptive use measures by dividing the heritage distribution domains into different scale tiers.
Author Contributions
Funding
Institutional Review Board Statement
Informed Consent Statement
Data Availability Statement
Conflicts of Interest
References
- Zeng, K. A History of China Railway; Yanjing Publishing House: Beijing, China, 1924; p. 742. [Google Scholar]
- Mi, R. Historical Materials for Chinese Modern Railway: 1863–1911 (Vol. 2); Zhonghua Book Company: Beijing, China, 1963; pp. 574–582. [Google Scholar]
- Compilation Committee of the Record of Beijing Railway Bureau. Journal of Beijing Railway Bureau; China Railway Press: Beijing, China, 1995; pp. 207–232. [Google Scholar]
- Tangshan Local Records Compilation Committee. Tangshan City Records; Fangzhi Press: Beijing, China, 1999; pp. 3–9. [Google Scholar]
- Huang, Q.; Chen, X. A study of the historical geography of Peking-Mukden Railway (1881–1912). Geogr. Res. 2014, 33, 2180–2194. [Google Scholar]
- Jiang, T. Modern Chinese History; China Law Press: Beijing, China, 2016; pp. 2–183. [Google Scholar]
- Hebei Provincial Local Records Compilation Committee. Hebei Provincial Record (Volume 40 Railway Record); China Railway Press: Beijing, China, 1997. [Google Scholar]
- Tianjin Local Records Compilation and Revision Committee Office; Tianjin Railway Office; Tianjin Railway Group Co., Ltd.; The Third Railway Survey and Design Institute. Tianjin General Records (Railway Records); Tianjin Academy of Social Sciences Press: Tianjin, China, 2006. [Google Scholar]
- Sun, B. Dictionary of Chinese Railway Station Names; China Railway Press: Beijing, China, 2003; pp. 117–126. [Google Scholar]
- Katja, M.R.; Boris, D.; Laurens, O. Old buildings need new ideas: Holistic integration of conservation-restoration process data using Heritage Building Information Modelling. J. Cult. Herit. 2022, 55, 30–42. [Google Scholar] [CrossRef]
- Elfadaly, A.; Shams Eldein, A.; Lasaponara, R. Cultural Heritage Management Using Remote Sensing Data and GIS Techniques around the Archaeological Area of Ancient Jeddah in Jeddah City, Saudi Arabia. Sustainability 2020, 12, 240. [Google Scholar] [CrossRef]
- Ding, A.; Cenci, J.; Zhang, J. Links between the pandemic and urban green spaces, a perspective on spatial indices of landscape garden cities in China. Sustain. Cities Soc. 2022, 85, 104046. [Google Scholar] [CrossRef] [PubMed]
- Brundu, G.; Peruzzi, L.; Domina, G.; Bartolucci, F.; Galasso, G.; Peccenini, S.; Raimondo, F.M.; Albano, A.; Alessandrini, A.; Banfi, E.; et al. At the intersection of cultural and natural heritage: Distribution and conservation of the type localities of Italian endemic vascular plants. Biol. Conserv. 2017, 214, 109–118. [Google Scholar] [CrossRef]
- Wang, X.; Zhang, J.; Cenci, J.; Becue, V. Spatial Distribution Characteristics and Influencing Factors of the World Architectural Heritage. Heritage 2021, 4, 2942–2959. [Google Scholar] [CrossRef]
- Korpilo, S.; Kajosaari, A.; Rinne, T. Coping with Crisis: Green Space Use in Helsinki Before and During the COVID-19 Pandemic. Front. Sustain. Cities 2021, 6, 99. [Google Scholar] [CrossRef]
- Nie, X.; Xie, Y.; Xie, X.; Zheng, L. The characteristics and influencing factors of the spatial distribution of intangible cultural heritage in the Yellow River Basin of China. Herit. Sci. 2022, 10, 121. [Google Scholar] [CrossRef]
- Liao, Y.; Cenci, J.; Zhang, J. Chinese Modern Architectural Heritage Resources: Perspectives of Spatial Distribution and Influencing Factors. ISPRS Int. J. Geo-Inf. 2023, 12, 358. [Google Scholar] [CrossRef]
- Wang, X.; Zhang, T.; Duan, L.; Liritzis, I.; Li, J. Spatial distribution characteristics and influencing factors of intangible cultural heritage in the Yellow River Basin. J. Cult. Herit. 2024, 66, 254–264. [Google Scholar] [CrossRef]
- Gao, H.; Wang, Y.; Zhang, H.; Huang, J.; Yue, X.; Chen, F. Spatial Distribution and Typological Classification of Heritage Buildings in Southern China. Buildings 2023, 13, 2025. [Google Scholar] [CrossRef]
- Zhang, J.; Cenci, J.; Becue, V.; Koutra, S. Research of the Industrial Heritage Category and Spatial Density Distribution in the Walloon Region, Belgium, and Northeast China. In Repairs and Maintenance of Heritage Architecture XVII & Earthquake Resistant Engineering Structures XIII (2021); WIT Press: Southampton, UK, 2021; p. 285. Available online: https://www.witpress.com/elibrary/wit-transactions-on-the-built-environment/203/37960/ (accessed on 4 February 2024).
- Li, M.; Ouyang, W.; Zhang, D. Spatial Distribution Characteristics and Influencing Factors of Traditional Villages in Guangxi Zhuang Autonomous Region. Sustainability 2022, 15, 632. [Google Scholar] [CrossRef]
- Jia, A.; Liang, X.; Wen, X.; Yun, X.; Ren, L.; Yun, Y. GIS-Based Analysis of the Spatial Distribution and Influencing Factors of Traditional Villages in Hebei Province, China. Sustainability 2023, 15, 9089. [Google Scholar] [CrossRef]
- Kang, J.; Wang, J.; Wang, Y.; Chen, C. Research on the combing of industrial heritage resources and spatial distribution characteristics of the Yunnan section of the Yunnan-Vietnam Railway. Green Technol. 2022, 24, 17–20+51. [Google Scholar]
- Pang, L.; Wu, L. Distribution characteristics and influencing factors of Intangible Cultural Heritage in Beijing-Tianjin-Hebei. Herit. Sci. 2023, 11, 19. [Google Scholar] [CrossRef]
- Zhao, Y. Spatial Distribution Characteristics and Influencing Factors of Industrial Heritage in China. Archit. Cult. 2020, 9, 88–91. [Google Scholar]
- Guo, H. Analysis of spatial distribution and influencing factors of cultural relics protection units in Jiangxi Province. Ph.D. Dissertation, Jiangxi Normal University, Nanchang, China, 2019. [Google Scholar]
- Mao, F.; Wu, Y.; Tang, J. Application of spatial information technology in the protection of Grand Canal heritage. China Cult. Herit. 2011, 6, 55–59. [Google Scholar]
- Fan, X.; Sun, L. Geographic Distribution Characteristics and Influencing Factors for Industrial Heritage Sites in Italy Based on GIS. Sustainability 2024, 16, 2085. [Google Scholar] [CrossRef]
- Jin, J.; Yan, H.; Wang, G.; Su, G. Spatial scanning of traditional villages and geographical exploration of spatial differentiation mechanism: A case study of Gansu Province. In Proceedings of the 2021 28th International Conference on Geoinformatics, Nanchang, China, 8–10 August 2021; pp. 1–5. [Google Scholar]
- Zhang, J.; Xu, S.; Aoki, N. GIS-based application in the pre-planning of conservation planning of Dagu Dockyard of Beiyang Naval Division. Herit. Conserv. Res. 2018, 3, 51–54. [Google Scholar]
- Zhang, J.; Cenci, J.; Becue, V.; Koutra, S. Analysis of spatial structure and influencing factors of the distribution of national industrial heritage sites in China based on mathematical calculations. Environ. Sci. Pollut. Res. 2022, 29, 27124–27139. [Google Scholar] [CrossRef]
- Henderson, J.V. Urbanization and growth. In Handbook of Economic Growth; Elsevier: Amsterdam, The Netherlands, 2005; Volume 1, pp. 1543–1591. Available online: https://www.sciencedirect.com/science/article/pii/S1574068405010245 (accessed on 10 March 2024).
- Hudson, R. Institutional change, cultural transformation, and economic regeneration: Myths and realities from Europe’s old industrial areas. In Production, Places and Environment; Routledge: London, UK, 2000; pp. 196–216. [Google Scholar]
- Pilsitz, M. Determining factors for the architectural development of factory buildings in Budapest between 1860 and 1918. Period. Polytech. Archit. 2011, 42, 43. [Google Scholar] [CrossRef]
- Zhang, J.; Sun, H.; Xu, S.; Aoki, N. Analysis of the Spatial and Temporal Distribution and Reuse of Urban Industrial Heritage: The Case of Tianjin, China. Land 2022, 11, 2273. [Google Scholar] [CrossRef]
- Kui, Y. A Comprehensive Study on Different Types of Cities in Modern China; Sichuan University Press: Chengdu, China, 1998; p. 525. [Google Scholar]
- Cepolina, S.; Ghiara, H. New trends in port strategies. Emerging role for ICT infrastructures. Res. Transp. Bus. Manag. 2013, 8, 195–205. [Google Scholar] [CrossRef]
- Guo, J.; Li, H.; Zhang, Y. Industrial Heritage Preservation Method Integrating with Urban Development: The Case of Chongqing. New Archit. 2016, 3, 19–24. [Google Scholar]
- Moshaver, A. Re Architecture: Old and New in Adaptive Reuse of Modern Industrial Heritage. Master’s Thesis, Ryerson University, Toronto, ON, Canada, 2011. Available online: https://s3.ca-central-1.amazonaws.com/pstorage-ryerson-5010877717/28136355/Moshaver_Ava.pdf (accessed on 26 February 2024).
- Shipley, R.; Snyder, M. The role of heritage conservation districts in achieving community economic development goals. Int. J. Herit. Stud. 2013, 19, 304–321. [Google Scholar] [CrossRef]
- Blagojevic, M.R.; Tufegdzic, A. The new technology era requirements and sustainable approach to industrial heritage renewal. Energy Build. 2016, 115, 148–153. [Google Scholar] [CrossRef]
- Hemeda, S. Engineering failure analysis and design of support system for ancient Egyptian monuments in Valley of the Kings, Luxor, Egypt. Geoenviron. Disasters 2018, 5, 12. [Google Scholar] [CrossRef]
- Fort, R.; Ergenç, D.; Aly, N.; de Buergo, M.A.; Hemeda, S. Implications of new mineral phases in the isotopic composition of Roman lime mortars at the Kom el-Dikka archaeological site in Egypt. Constr. Build. Mater. 2021, 268, 121085. [Google Scholar] [CrossRef]
- Jiang, J.; Zang, T.; Xing, J.; Ikebe, K. Spatial Distribution of Urban Heritage and Landscape Approach to Urban Contextual Continuity: The Case of Suzhou. Land 2023, 12, 150. [Google Scholar] [CrossRef]








| Main Types | Medium Type | Subcategory |
|---|---|---|
| Main Building Category | Buildings of the Train Operation Section | Passenger and freight station buildings, and ancillary building facilities. |
| Buildings of the Locomotive Section | Buildings for locomotive maintenance and overhaul, such as overhaul workshops, preparation workshops, equipment workshops, management offices, etc. | |
| Buildings of the Electricity Section | For railway operation signal management, signal maintenance, and related buildings. | |
| Buildings of the Maintenance Section | Workshop and other related building facilities (responsible for the maintenance and repair of railway lines and related equipment). | |
| Buildings of the Vehicle Section | Overhaul workshops and other related building facilities for rolling stock (excluding locomotives). | |
| Buildings of the Power-Supply Section | Power-supply buildings and ancillary buildings. | |
| Buildings of the Communications Section | ① Communication station buildings: long-distance mechanical room, automatic mechanical room, main wiring room. ② Long-distance automatic communication station buildings: long-distance mechanical room, automatic mechanical room, main wiring room, long-distance automatic. | |
| Ancillary Buildings | Management offices, dormitories, cafeterias, bathhouses, and other buildings, inside the railway’s operating area | |
| Ancillary Building Category | Office Buildings | Management office buildings located outside the railway’s operating area set up by the management department of the railway sector. |
| Warehouse | The storage facilities outside the railway’s operating area that is dedicated to railway service. | |
| Residential Buildings | Residences, group quarters, crew apartments, etc. outside the section area that serve the railway operation. | |
| Public Facilities | Public facilities outside the railway’s operating area such as commercial buildings, hotels, hospitals, sports centers, educational institutions, places of worship, memorials, and other establishments. | |
| Military Installations | Pillboxes and railway bridges built during the war, etc. | |
| Structures | Structures | Flyovers, bridges, tunnels, coal platforms, wells, water towers, etc. inside the railway’s operating area |
| City | Line | Station | Historical Building | City | Line | Station | Historical Building |
|---|---|---|---|---|---|---|---|
| Tianjin (32 sites) | Main Line | Tianjin North Station | Tianjin North Railway Station, Tianjin North Railway Station Rain Shelter (Palace Station House), Beining Railway Administration (Tianjin Railway Office of China Railway Beijing Bureau Group Corporation), Former site of Tianjin Hospital of Beining Railway at Tianjin North Station (Tianjin Fourth Central Hospital), Tianjin North Railway Station Crossing North Flyover, Tianjin North Railway Station Old Tunnel Bridge, Tianjin Railway No. 1 Middle School (formerly Rotary Middle School), Tianjin Railway Vocational and Technical School, Former residence of Liu Jianzhang | Tangshan (19 sites) | Main Line | Tangshan South Station | Post-earthquake site of Tangxu Railway Repair Factory at Tangshan South Station, Site of the old factory steel casting workshop of Tangshan Locomotive and Rolling Stock Factory in Lunan District (CNR Tangshan Vehicle Factory), Early Industrial Remains of Kailuan Mines in Tangshan, Pillboxes and Railway Bridge of Tangshan South Station, Tangshan South Station Platform Site, Tangshan South Station Passenger Overpass, Tangshan South Station Water Tower, Tangshan South Station Waiting Shelter, Tangshan South Station Fuxing Road Tunnel Bridge, Yonghong tunnel bridge at Tangshan South Station (Dongfeng tunnel bridge), Dahong Bridge at Tangshan South Station (Huaxin Textile Factory Special Line Railway Bridge), Shuangqiaoli West Bridge at Tangshan South Station (Shuangqiaoli Kailuan Line Railway Bridge), Shuangqiaoli East Bridge at Tangshan South Station (Shuangqiaoli Jingshan Railway Bridge) |
| Tianjin East Station | Tianjin East Railway Station Jiefang Bridge (Zhongzheng Bridge, Wanguo Bridge), Former site of the Works Section of the Tianjin Railway Branch, The former site of Tianjin East Station Transportation Ministry of Materials Storage, Tianjin East Station Vehicle Section Annex Building, Former site of Peking–Mukden Railway Hotel, Main Building of Tianjin Railway Engineering School | ||||||
| Lutai Station | Water Tower of Lutai Station | Guye Station | Elevated coal platform at Guye Station, Guye Railway Bridge at Guye Station | ||||
| Hangu Station | Hangu Iron Bridge of Hangu Station | ||||||
| Junliangcheng Station | Former site of the station building at Junliangcheng Station Former site of the stationmaster’s apartment at Jungangseong Station | Beijia dian Station | Qixin Cement Industry Museum B Field Ash Train Loading Trestle of Beijiadian Station Factory and Mining Railway, Shahe Railway Bridge at Beijiadian Station | ||||
| Tanggu Branch Line | Tanggu South Station | Station House, Telegraph House, and Railway Public Security of Tanggu South Station, Tanggu South Station Warehouse, Tanggu South Station Pier 8, Tanggu South Station Trigger Room, Beining Road Repair Shop of Tanggu South Station (Tanggu Station Locomotive Depot), Tanggu South Station Locomotive Section of Old North Site, Existing mechanic room at Tanggu South Station, Former Tanggu Water Treatment Plant Material Yard Used Room of Tanggu South Station, Jeme Tian You Office Room at Tanggu South Station, Tanggu South Station water well and four parallel tracks Tanggu Wharf Site of Kailuan Mines Bureau, Hangar Building of Tanggu Back-turning Section Tanggu South Station Xinhe Wharf (former Xinhe Material Yard Wharf) | |||||
| Tuozitou Station | Luanhe Old Railway Bridge at Tuozitou Station | ||||||
| Luanzhou East Railway Station | Luanzhou Station Passenger Bridge | ||||||
| Qinhuangdao (7 sites) | Qinhuangdao South Railway Station | Qinhuangdao Harbor Modern Building Complex, Qinhuangdao South Station Platform Site, Tanghe Bridge at Qinhuangdao Station | |||||
| Shanhai guan Station | Stone River Bridge at Shanhaiguan Station, Shanhaiguan Eight-Nation Allied Forces Qinhuangdao Camp Site, Shanhaiguan Bridge Plant, Modern Railway and Ancillary Buildings at Shanhaiguan Sation |
| Types | Stations | Quantity |
|---|---|---|
| Main Line | Hangu Station | 1 |
| Lutai Station | 1 | |
| Tuozitou Station | 1 | |
| Luanzhou East Station | 1 | |
| Junliangcheng Station | 2 | |
| Guye Station | 2 | |
| Beijiadian Station | 2 | |
| Qinhuangdao South Station | 3 | |
| Shanhaiguan Station | 4 | |
| Tianjin North Station | 9 | |
| Tianjin East Station | 6 | |
| Tangshan South Station | 13 | |
| Branch Line | Tanggu South Station | 13 |
| Total | 13 | 58 |
| Main Types | Medium Types | Number of Heritage |
|---|---|---|
| Main Building Category | Buildings of the Train Operation Section | 7 |
| Buildings of the Locomotive Section | 7 | |
| Buildings of the Maintenance Section | 1 | |
| Buildings of the Vehicle Section | 1 | |
| Ancillary Buildings | 1 | |
| Residential Buildings | 2 | |
| Warehouse | 1 | |
| Office Buildings | 3 | |
| Public Facilities | 9 | |
| Military Installations | 2 | |
| Structures | Structures | 24 |
| Total | 13 | 58 |
| Period | Tianjin | Tangshan | Qinhuangdao | Total |
|---|---|---|---|---|
| 1949–1978 | 5 | 3 | 0 | 8 |
| 1911–1949 | 7 | 4 | 2 | 13 |
| 1881–1911 | 20 | 12 | 5 | 37 |
| Total | 32 | 19 | 7 | 58 |
| Protection Level | Tianjin | Tangshan | Qinhuangdao | Total |
|---|---|---|---|---|
| National Industrial Heritage List | 1 | 7 | 2 | 10 |
| Major Historical and Cultural Sites Protected at the National Level | 11 | 2 | 2 | 15 |
| State Protected Historic Site | 1 | 2 | 0 | 3 |
| Municipal Key Cultural Relics Protection Units | 1 | 0 | 0 | 1 |
| Municipality Protected Historic Site | 4 | 2 | 0 | 6 |
| Historical Architecture of the City | 2 | 1 | 0 | 3 |
| District-Level Cultural Relics Protection Units and Immovable Cultural Relics | 4 | 0 | 0 | 4 |
| Total | 24 | 14 | 4 | 42 |
| Data Category | Comprehensive Database | Source (of Information etc.) | Note |
|---|---|---|---|
| Base map of the region | Map of China under the Supervision of the Ministry of Natural Resources | Surveying and Mapping and Geographic Information Centers of Tianjin Municipality and Hebei Province | Review No. GS (2019) 1823 |
| Remote sensing image data | Landsat8 OLITIRS Satellite Digital Data Set | All-in-One Map Downloader | 2020, Landsat, raster, 30 m spatial resolution, less than 10% cloud cover, United States Landsat |
| DEM data | DEM Digital Elevation Dataset | Geospatial Data Cloud | GDEMV330M Resolution |
| Administrative division data of Tianjin, Tangshan, Qinhuangdao | Multi-year Administrative Division Boundary Database in China (provincial, municipal, and district level) | Platform of Resource and Environmental Science and Data Center; Local Statistical Yearbook of Tianjin, Tangshan, and Qinhuangdao | Vector (spatial) |
| Regional vegetation cover data | Spatial Distribution of 1 Million Vegetation Types in China | Raster with 1 km spatial resolution | |
| Railway and road data | A multi-period road spatial distribution dataset for China, 1995–2020 | Vector (spatial) | |
| Land use status data | China Multi-period Land Use Remote Sensing Monitoring Data Set (CNLUCC) | U.S. Landsat, vector and raster, spatial resolution 30 m, less than 20% cloudiness | |
| Transportation Facilities | Point-of-interest POI dataset, China, 2005/2010/2015–2021 | Vector (spatial) |
| Average Observation Distance (m) | Expected Average Distance (m) | Nearest-Neighbor Ratio | Z-Score | p-Value |
|---|---|---|---|---|
| 1252.6706 | 6284.8818 | 0.199315 | −11.665588 | 0.000000 |
| City | Average Observation Distance (m) | Expected Average Distance (m) | Nearest-Neighbor Ratio | Z-Score | p-Value | Typology |
|---|---|---|---|---|---|---|
| Tianjin | 964.0498 | 3852.5781 | 0.250235 | −8.113926 | 0.000000 | cohesion |
| Tangshan | 1559.1152 | 2306.5256 | 0.675958 | −2.702144 | 0.006889 | cohesion |
| Qinhuangdao | 1740.3001 | 1837.0052 | 0.947357 | −0.266452 | 0.789891 | randomization |
| Category | Average Observation Distance (m) | Expected Average Distance (m) | Nearest-Neighbor Ratio | Z-Score | p-Value | Typology |
|---|---|---|---|---|---|---|
| Main building | 7996.7382 | 10,807.5310 | 0.739923 | −2.051435 | 0.040225 | cohesion |
| Ancillary buildings | 3764.0665 | 10,871.5234 | 0.346232 | −5.156787 | 0.000000 | cohesion |
| Structures | 3482.3835 | 9673.5975 | 0.359988 | −5.998246 | 0.000000 | cohesion |
| District | Number of Heritage | Yi | Yi Accumulation | Uniformly Distributed Accumulation |
|---|---|---|---|---|
| Lunan District in Tangshan | 13 | 22.41379310 | 22.41379310 | 7.692307692 |
| Binhai New District in Tianjin | 13 | 22.41379310 | 44.82758620 | 15.38461538 |
| Hebei District in Tianjin | 12 | 20.68965517 | 65.51724137 | 23.07692308 |
| Shanhaiguan District in Qinhuangdao | 4 | 6.896551724 | 72.41379309 | 30.76923077 |
| Harbor District in Qinhuangdao | 3 | 5.172413793 | 77.58620689 | 38.46153846 |
| Guye District in Tangshan | 3 | 5.172413793 | 82.75862068 | 46.15384615 |
| Luanzhou in Tangshan | 2 | 3.448275862 | 86.20689654 | 53.84615384 |
| Dongli District in Tianjin | 2 | 3.448275862 | 89.65517240 | 61.53846154 |
| Heping District in Tianjin | 2 | 3.448275862 | 93.10344827 | 69.23076923 |
| Lubei District in Tangshan | 1 | 1.724137931 | 94.82758620 | 76.92307692 |
| Ninghe District in Tianjin | 1 | 1.724137931 | 96.55172413 | 84.61538461 |
| Hedong District in Tianjin | 1 | 1.724137931 | 98.27586206 | 92.3076923 |
| Hexi District in Tianjin | 1 | 1.724137931 | 100 | 100 |
| Category | Number of Heritage | Number of Distribution Areas | Gini Value | S-Value |
|---|---|---|---|---|
| Main buildings | 17 | 7 | 0.46386 | 0.75817 |
| Ancillary buildings | 17 | 7 | 0.46386 | 0.75817 |
| Structures | 24 | 9 | 0.53212 | 0.67824 |
Disclaimer/Publisher’s Note: The statements, opinions and data contained in all publications are solely those of the individual author(s) and contributor(s) and not of MDPI and/or the editor(s). MDPI and/or the editor(s) disclaim responsibility for any injury to people or property resulting from any ideas, methods, instructions or products referred to in the content. |
© 2024 by the authors. Licensee MDPI, Basel, Switzerland. This article is an open access article distributed under the terms and conditions of the Creative Commons Attribution (CC BY) license (https://creativecommons.org/licenses/by/4.0/).
Share and Cite
Liu, F.; Lu, Z.; Wang, Y. Research on the Spatiotemporal Distribution of Railway Architectural Heritages Based on Heritage Database—Taking the Jinqin Section of the Peking–Mukden Railway as an Example. Sustainability 2024, 16, 2466. https://doi.org/10.3390/su16062466
Liu F, Lu Z, Wang Y. Research on the Spatiotemporal Distribution of Railway Architectural Heritages Based on Heritage Database—Taking the Jinqin Section of the Peking–Mukden Railway as an Example. Sustainability. 2024; 16(6):2466. https://doi.org/10.3390/su16062466
Chicago/Turabian StyleLiu, Fuying, Zuliang Lu, and Yuan Wang. 2024. "Research on the Spatiotemporal Distribution of Railway Architectural Heritages Based on Heritage Database—Taking the Jinqin Section of the Peking–Mukden Railway as an Example" Sustainability 16, no. 6: 2466. https://doi.org/10.3390/su16062466
APA StyleLiu, F., Lu, Z., & Wang, Y. (2024). Research on the Spatiotemporal Distribution of Railway Architectural Heritages Based on Heritage Database—Taking the Jinqin Section of the Peking–Mukden Railway as an Example. Sustainability, 16(6), 2466. https://doi.org/10.3390/su16062466
