Sign in to use this feature.

Years

Between: -

Subjects

remove_circle_outline
remove_circle_outline
remove_circle_outline

Journals

Article Types

Countries / Regions

Search Results (1)

Search Parameters:
Keywords = spatiotemporal distribution of the Peking–Mukden Railway

Order results
Result details
Results per page
Select all
Export citation of selected articles as:
20 pages, 4921 KB  
Article
Research on the Spatiotemporal Distribution of Railway Architectural Heritages Based on Heritage Database—Taking the Jinqin Section of the Peking–Mukden Railway as an Example
by Fuying Liu, Zuliang Lu and Yuan Wang
Sustainability 2024, 16(6), 2466; https://doi.org/10.3390/su16062466 - 15 Mar 2024
Cited by 3 | Viewed by 1878
Abstract
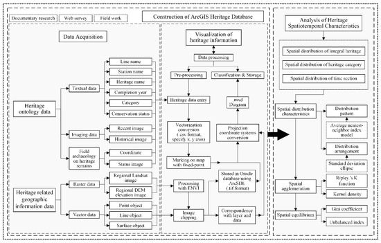
This research analyzes the development and evolution of the Jinqin section of Peking–Mukden railway. Based on defining the scope of the study, the project to make “The List of Architectural Heritage of Jinqin section in Peking–Mukden Railway” is proposed. Data acquisition, data processing, [...] Read more.
This research analyzes the development and evolution of the Jinqin section of Peking–Mukden railway. Based on defining the scope of the study, the project to make “The List of Architectural Heritage of Jinqin section in Peking–Mukden Railway” is proposed. Data acquisition, data processing, and heritage information visualization are completed after the survey. ArcGIS was applied to build the database, which was used to analyze the spatiotemporal distribution. The following conclusions were obtained after analyzing spatial distribution characteristics, spatial agglomeration, and spatial equilibrium: ① The overall spatial distribution of architectural heritage is characterized by significant “cohesion”, while the three major categories of heritage in three time sections show obvious spatial distribution direction. ② The integral architectural heritage is characterized by an agglomeration pattern of six points connected by railway. ③ Both the integral heritage and the three major categories have a large gap in distribution, a low degree of balance, and a high degree of agglomeration. The research can support the study of regional protection strategy and sustainable use of railway architectural heritage. Full article
(This article belongs to the Section Tourism, Culture, and Heritage)
Show Figures

Figure 1

Back to TopTop