Multicriteria Decision Making for Selecting Forecasting Electricity Demand Models
Abstract
1. Introduction
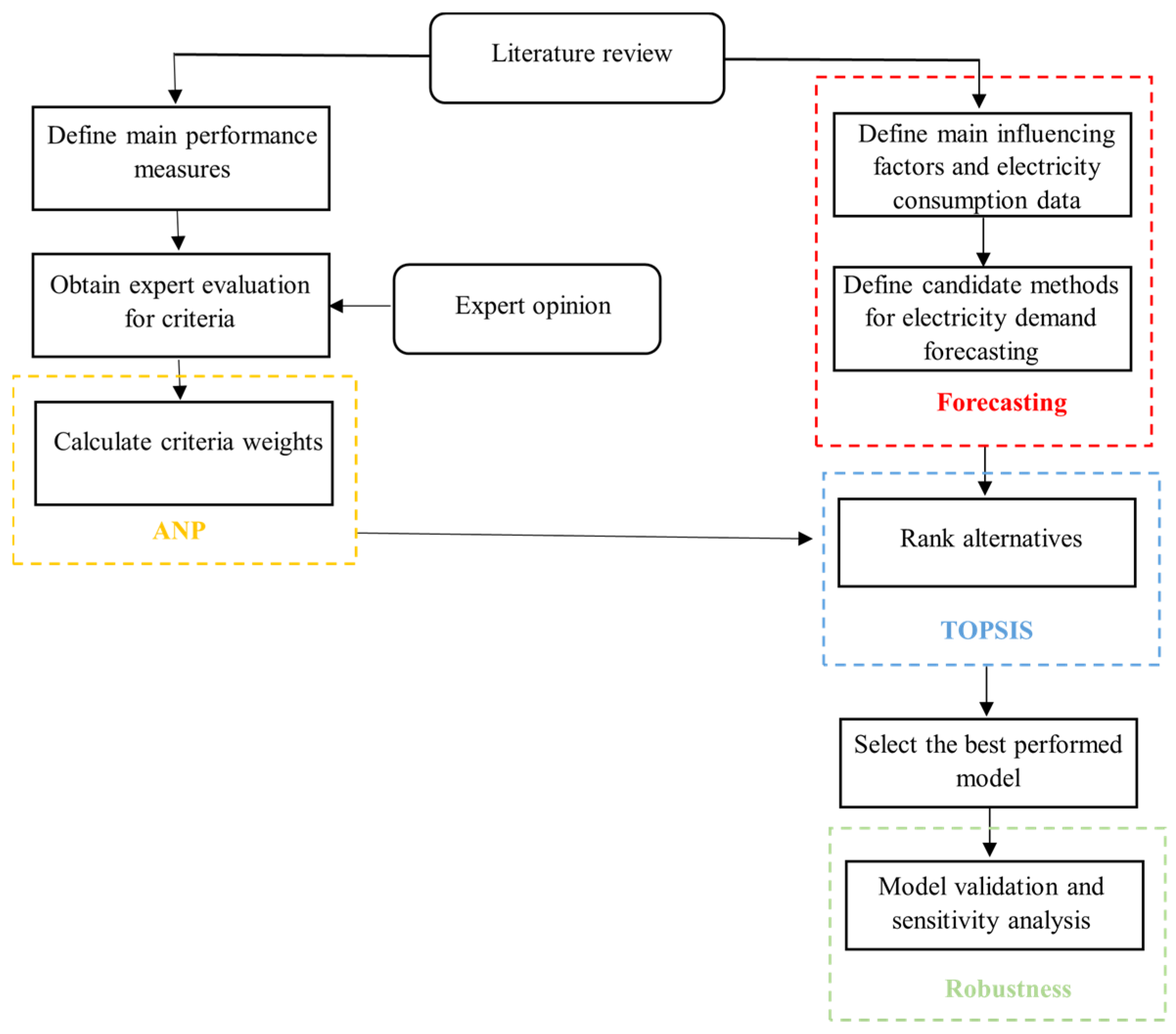
2. Materials and Methods
2.1. Data Collection
- Electricity demand evolution in Tunisia
- Feature extraction
2.2. Selection of Forecasting Model Alternatives and Define the Final Main Performance Measures
- Forecasting models alternatives
- Performance Evaluation Metrics
2.3. MCDM Procedure for Selection Forecasting Model
2.4. Robustness Analysis
- Validation of ranking with VIKOR method
3. Results and Discussions
4. Conclusions
Author Contributions
Funding
Institutional Review Board Statement
Informed Consent Statement
Data Availability Statement
Conflicts of Interest
Appendix A. Historical Data Used in This Study from 1995 to 2021
| Year | Electricity Consumption (GWh) | Population Size | Urban Population | Inflation | Internet Users | Average Maximum Temperature | Average Temperature | Precipitation | GDP Per Capita |
| 1995 | 5944 | 9,294,102 | 61,474 | 6.244 | 0.011 | 40.747 | 20.21 | 371.077 | 1,940,034 |
| 1996 | 6254 | 9,430,550 | 61,87 | 3.725 | 0.028 | 42.187 | 20.309 | 297.7 | 2,076,990 |
| 1997 | 6563 | 9,557,948 | 62,262 | 3.652 | 0.044 | 41.856 | 20.935 | 293.396 | 2,170,571 |
| 1998 | 7015 | 9,677,148 | 62,653 | 3.125 | 0.108 | 42.661 | 20.661 | 313.452 | 2,253,029 |
| 1999 | 7415 | 9,788,067 | 63,043 | 2.690 | 1.602 | 44.749 | 21.761 | 389.261 | 2,343,997 |
| 2000 | 7637 | 9,893,316 | 63,432 | 2.962 | 2.751 | 43.264 | 21.068 | 244.668 | 2,170,508 |
| 2001 | 7866 | 9,995,123 | 63,818 | 1.983 | 4.298 | 42.8 | 21.388 | 237.748 | 2,207,661 |
| 2002 | 8259 | 10,094,561 | 64,202 | 2.721 | 5.253 | 42.327 | 19.887 | 297.265 | 2,292,483 |
| 2003 | 8548 | 10,193,798 | 64,585 | 2.713 | 6.491 | 45.885 | 20.031 | 540.007 | 2,693,196 |
| 2004 | 8848 | 10,292,225 | 64,95 | 3.632 | 8.529 | 40.392 | 18.692 | 353.896 | 3,029,850 |
| 2005 | 10,374 | 10,388,344 | 65,237 | 2.018 | 9.655 | 44.408 | 19.396 | 341.658 | 3,106,576 |
| 2006 | 10,800 | 10,483,558 | 65,524 | 3.225 | 12.986 | 44.285 | 19.938 | 380.923 | 3,279,103 |
| 2007 | 11,212 | 10,580,395 | 65,809 | 2.967 | 17.100 | 45.127 | 18.377 | 384.342 | 3,678,062 |
| 2008 | 11,826 | 10,680,380 | 66,093 | 4.345 | 27.530 | 42.3 | 16.2 | 390 | 4,200,174 |
| 2009 | 12,215 | 10,784,504 | 66,376 | 3.665 | 34.070 | 44.45 | 17.75 | 320 | 4,029,461 |
| 2010 | 12,850 | 10,895,063 | 66,657 | 3.339 | 36.800 | 43.131 | 21.862 | 322.9 | 4,241,012 |
| 2011 | 13,053 | 11,032,528 | 66,938 | 3.240 | 39.100 | 43.058 | 19.658 | 393.677 | 4,361,948 |
| 2012 | 13,705 | 11,174,383 | 67,218 | 4.612 | 41.442 | 44.411 | 20.204 | 324.904 | 4,233,917 |
| 2013 | 14,350 | 11,300,284 | 67,495 | 5.316 | 43.800 | 41.644 | 19.86 | 353.464 | 4,308,337 |
| 2014 | 14,841 | 11,428,948 | 67,772 | 4.626 | 46.160 | 43.4 | 20.328 | 343.676 | 4,398,639 |
| 2015 | 14,991 | 11,557,779 | 68,056 | 4.437 | 46.500 | 42.772 | 19.864 | 349.16 | 3,960,925 |
| 2016 | 15,004 | 11,685,667 | 68,346 | 3.629 | 49.600 | 42.552 | 20.524 | 323.288 | 3,796,109 |
| 2017 | 15,427 | 11,811,443 | 68,642 | 5.309 | 55.500 | 44.592 | 19.816 | 282.464 | 3,569,719 |
| 2018 | 16,738 | 11,933,041 | 68,945 | 7.308 | 64.191 | 42.236 | 20.06 | 404.208 | 3,577,169 |
| 2019 | 15,249 | 12,049,314 | 69,254 | 6.720 | 66.700 | 44.26 | 18.292 | 416.932 | 3,477,844 |
| 2020 | 16,479 | 12,161,723 | 69,568 | 5.634 | 72.807 | 43.3 | 19.938 | 311.415 | 3,497,733 |
| 2021 | 16,442 | 12,262,946 | 69,888 | 5.706 | 78.990 | 44 | 20 | 312 | 3,807,185 |
References
- Ghadi, Y.Y.; Baniyounes, A.M. Energy Audit and Analysis of an Institutional Building under Subtropical Climate. Int. J. Electr. Comput. Eng. (IJECE) 2018, 8, 845–852. [Google Scholar] [CrossRef]
- Bezzar, N.E.-H.; Laimeche, L.; Meraoumia, A. Houam Data analysis-based time series forecast for managing household electricity consumption. Demonstr. Math. 2022, 55, 900–921. [Google Scholar] [CrossRef]
- Koubaa, Z.; El Amraoui, A.; Delmotte, F.; Frikha, A. Application of Forecasting Models in Electrical Engineering: A Systematic Literature Review. In Proceedings of the 2024 IEEE International Conference on Advanced Systems and Emergent Technologies (IC_ASET), Hammamet, Tunisia, 27–29 April 2024. [Google Scholar]
- Hamzac, C. Forecasting of Turkey’s monthly electricity demand by seasonal artificial neural network. Neural Comput. Appl. 2019, 31, 2217–2231. [Google Scholar] [CrossRef]
- Son, H.; Kim, C. A Deep Learning Approach to Forecasting Monthly Demand for Residential–Sector Electricity. Sustainability 2020, 12, 3103. [Google Scholar] [CrossRef]
- Angelopoulos, D.; Siskos, Y.; Psarras, J. Disaggregating time series on multiple criteria for robust forecasting: The case of long-term electricity demand in Greece. Eur. J. Oper. Res. 2019, 275, 252–265. [Google Scholar] [CrossRef]
- Yörük, G.; Bac, U.; Yerlikaya-Özkurt, F.; Ünlü, K.D. Strategic Electricity Production Planning of Turkey via Mixed Integer Programming Based on Time Series Forecasting. Mathematics 2023, 11, 1865. [Google Scholar] [CrossRef]
- Shin, S.Y.; Woo, H.G. Energy Consumption Forecasting in Korea Using Machine Learning Algorithms. Energies 2022, 15, 4880. [Google Scholar] [CrossRef]
- Liu, S.; Zeng, A.; Lau, K.; Ren, C.; Chan, P.W.; Ng, E. Predicting long-term monthly electricity demand under future climatic and socioeconomic changes using data-driven methods: A case study of Hong Kong. Sustain. Cities Soc. 2021, 70, 102936. [Google Scholar] [CrossRef]
- Idhom, M.; Fauzi, A.; Trimono, T.; Riyantoko, P. Time Series Regression: Prediction of Electricity Consumption Based on Number of Consumers at National Electricity Supply Company. TEM J.-Technol. Educ. Manag. Inform. 2023, 12, 1575–1581. [Google Scholar] [CrossRef]
- Amerise, I.L.; Tarsitano, A. Point and interval forecasts of electricity demand with Reg SARMA models. Energy Syst. 2021, 14, 89–109. [Google Scholar] [CrossRef]
- Kaur, H.; Ahuja, S. Time Series Analysis and Prediction of Electricity Consumption of Health Care Institution Using ARIMA Model. In Proceedings of the Sixth International Conference on Soft Computing for Problem Solving. Advances in Intelligent Systems and Computing), Singapore, 13 April 2017; pp. 347–358. [Google Scholar] [CrossRef]
- Wei, N.; Li, C.; Peng, X.; Zeng, F.; Lu, X. Conventional models and artificial intelligence-based models for energy consumption forecasting: A review. J. Pet. Sci. Eng. 2019, 181, 106187. [Google Scholar] [CrossRef]
- Sarhan, M.A.; Bien, A.; Barczentewicz, S. Use of analytical hierarchy process forselecting and prioritizing islanding detection methods in power grids. Int. J. Electr. Comput. Eng. (IJECE) 2024, 14, 2422–2435. [Google Scholar] [CrossRef]
- Gribiss, H.; Aghelinejad, M.M.; Yalaoui, F. Configuration Selection for Renewable Energy Community Using MCDM Methods. Energies 2023, 16, 2632. [Google Scholar] [CrossRef]
- Koubaa, Z.; Elleuch, M.A.; Frikha, A. Integrating fuzzy multi-criteria analysis for sustainable configuration of an on-grid hybrid renewable energy system: Case study of Tunisia. Int. J. Environ. Sustain. Dev. 2024, 23, 115–141. [Google Scholar] [CrossRef]
- Dohale, V.; Kamble, S.; Ambilkar, P.; Gold, S.; Belhadi, A. An integrated MCDM-ML approach for predicting the carbon neutrality index in manufacturing supply chains. Technol. Forecast. Soc. Chang. 2024, 201, 123243. [Google Scholar] [CrossRef]
- Agarwal, A.; Ojha, R. Prioritizing implications of Industry-4.0 on the sustainable development goals: A perspective from the analytic hierarchy process in manufacturing operations. J. Clean. Prod. 2024, 444, 141189. [Google Scholar] [CrossRef]
- Tsai, J.F.; Shen, S.P.; Lin, M.H. Applying a Hybrid MCDM Model to Evaluate Green Supply Chain Management Practices. Sustainability 2023, 15, 2148. [Google Scholar] [CrossRef]
- Abdallah, C.B.; El Amraoui, A.; Delmotte, F.; Frikha, A. A hybrid approach for sustainable and resilient farmer selection in the food industry: Tunisian case study. Sustainability 2024, 16, 1889. [Google Scholar] [CrossRef]
- Viegas, R.A.; Costa, A.P. Assessing business process orientation using multi-criteria decision-making. Bus. Process Manag. J. 2023, 29, 352–368. [Google Scholar] [CrossRef]
- Yu, K.; Wu, Q.; Chen, X.; Wang, W.; Mardani, A. An integrated MCDM framework for evaluating the environmental, social, and governance (ESG) sustainable business performance. Ann. Oper. Res. 2023. [Google Scholar] [CrossRef]
- Saglam, M.; Spataru, C.; Karaman, O.A. Electricity Demand Forecasting with Use of Artificial Intelligence: The Case of Gokceada Island. Energies 2022, 15, 5950. [Google Scholar] [CrossRef]
- Box, G.; Jenkins, G.; Reinsel, G.; Ljung, G. Time Series Analysis: Forecasting and Control, 5th ed.; John Wiley & Sons: Hoboken, NJ, USA, 2016; pp. 709–711. [Google Scholar]
- Amshi, A.H.; Prasad, R. Time series analysis and forecasting of cholera disease using discrete wavelet transform and seasonal autoregressive integrated moving average model. Sci. Afr. 2023, 20, e01652. [Google Scholar] [CrossRef]
- Chen, Y.P.; Liu, L.F.; Che, Y.; Huang, J.; Li, G.X.; Sang, G.X.; Xuan, Z.Q.; He, T.F. Modeling and Predicting Pulmonary Tuberculosis Incidence and Its Association with Air Pollution and Meteorological Factors Using an ARIMAX Model: An Ecological Study in Ningbo of China. Int. J. Environ. Res. Public Health 2022, 19, 5385. [Google Scholar] [CrossRef] [PubMed]
- Goswami, K.; Kandali, A.B. Electricity Demand Prediction using Data Driven Forecasting Scheme: ARIMA and SARIMA for Real-Time Load Data of Assam. In Proceedings of the International Conference on Computational Performance Evaluation (ComPE), Shillong, India, 2–4 July 2020. [Google Scholar]
- Maaouane, M.; Zouggar, S.; Krajacic, G.; Zahboune, H. Modelling industry energy demand using multiple linear regression analysis based on consumed quantity of goods. Energy 2021, 225, 120270. [Google Scholar] [CrossRef]
- Dieudonné, N.T.; Armel, T.K.F.; Hermann, D.T.; Vidal, A.K.C.; Rene, T. Optimization of Short-Term Forecast of Electric Power Demand in the city of Yaound´e-Cameroon by a hybrid model based on the combination of neural networks and econometric methods from a designed energy optimization algorithm. Technol. Forecast. Soc. Chang. 2023, 187, 122212. [Google Scholar] [CrossRef]
- Ali, D.M.; Farzaneh, B.; Safari, M.J.S. Electrical Energy Demand Prediction: A Comparison Between Genetic Programming and Decision Tree. J. Sci. 2020, 33, 62–72. [Google Scholar]
- Deepika, T.; Prakash, P. Power consumption prediction in cloud data center using machine learning. Int. J. Electr. Comput. Eng. (IJECE) 2020, 10, 1524–1532. [Google Scholar]
- Zhang, L.; Lu, S.; Ding, Y.; Duan, D.; Wang, Y.; Wang, P.; Yang, L.; Fan, H.; Cheng, Y. Probability prediction of short-term user-level load based on random forest and kernel density estimation. In Proceedings of the 2nd International Conferenceon Power Engineering (ICPE2021), Nanning, China, 9–11 December 2022; Volume 8, pp. 1130–1138. [Google Scholar]
- Guay, J.F.; Waaub, J.P. SOMERSET P: A GIS based/MCDA platform for strategic planning scenarios’ ranking and decision making in confictual socioecosystem. Euro J. Decis. Process 2019, 7, 301–325. [Google Scholar] [CrossRef]
- Ilbahar, E.; Cebi, S.; Kahraman, C. A state-of-the-art review on multi-attribute renewable energy decision. Energy Strategy Rev. 2019, 25, 18–33. [Google Scholar] [CrossRef]
- Büyüközkan, G.; Güleryüz, S. An integrated DEMATEL-ANP approach for renewable energy resources selection in Turkey. Int. J. Prod. Econ. 2016, 182, 435–448. [Google Scholar] [CrossRef]
- Saaty, T.L. How to make a decision: The Analytic Hierarchy Process. Eur. J. Oper. Res. 1990, 48, 9–26. [Google Scholar] [CrossRef]
- Hwang, C.L.; Yoon, K. TOPSIS for MODM; Springer: Berlin/Heidelberg, Germany, 1981. [Google Scholar]
- Shao, M.; Han, Z.; Sun, J.; Xiao, C.; Zhang, S.; Zhao, Y. A review of multi-criteria decision making applications for renewable energy site selection. Renew. Energy 2020, 157, 377–403. [Google Scholar] [CrossRef]
- Sari, F. Forest fire susceptibility mapping via multi-criteria decision analysis techniques for Mugla, Turkey: A comparative analysis of VIKOR and TOPSIS. For. Ecol. Manag. 2021, 480, 118644. [Google Scholar] [CrossRef]
- Opricovic, S.; Tzeng, G.H. Compromise solution by MCDM methods: A comparative analysis of VIKOR and TOPSIS. Eur. J. Oper. Res. 2004, 156, 445–455. [Google Scholar] [CrossRef]
- Lahouar, A.; Jaleleddine, B.H.S. Random Forests Model for One Day Ahead Load. In Proceedings of the IREC2015 The Sixth International Renewable Energy Congress, Sousse, Tunisia, 24–26 March 2015. [Google Scholar]
- Essallah, S.; Khedher, A. A comparative study of long term load forecasting techniques applied to Tunisian grid case. Electr. Eng. 2019, 101, 1235–1247. [Google Scholar] [CrossRef]





| Criteria | ME | MAE | RMSE | MPE | RMSPE | MAPE | R2 |
|---|---|---|---|---|---|---|---|
| ME | 1 | 1/5 | 1/4 | 1/3 | 1/5 | 1/5 | 1 |
| MAE | 5 | 1 | 1/3 | 1 | 1/3 | 1/3 | 1 |
| RMSE | 4 | 3 | 1 | 3 | 1 | 1/3 | 1 |
| MPE | 3 | 1 | 0 | 1 | 1/3 | 1/5 | 1 |
| RMSPE | 5 | 3 | 1 | 3 | 1 | 1/3 | 1 |
| MAPE | 5 | 3 | 3 | 5 | 3 | 1 | 1 |
| R2 | 1 | 1 | 1 | 1 | 1 | 1 | 1 |
| Criteria | ME | MAE | RMSE | MPE | RMSPE | MAPE | R2 | Weight (w) |
|---|---|---|---|---|---|---|---|---|
| ME | 1 | 0 | 0.106 | 0 | 0 | 0 | 0 | 0.064 |
| MAE | 0 | 1 | 0.100 | 0 | 0 | 0 | 0 | 0.184 |
| RMSE | 0 | 0 | 0.745 | 0 | 0.138 | 0 | 0 | 0.148 |
| MPE | 0 | 0 | 0 | 1 | 0.172 | 0.200 | 0 | 0.171 |
| RMSPE | 0 | 0 | 0 | 0 | 0.690 | 0 | 0 | 0.119 |
| MAPE | 0 | 0 | 0 | 0 | 0 | 0.600 | 0 | 0.185 |
| R2 | 0 | 0 | 0 | 0 | 0 | 0 | 1 | 0.129 |
| ARIMA | SARIMA | Regression | DT | RF | ES | |
|---|---|---|---|---|---|---|
| ME | −159.845 | 183.664 | −280.687 | −476.428 | −687.403 | 167.768 |
| MAE | 399.492 | 521.4334 | 463.583 | 696.428 | 950.479 | 444.221 |
| RMSE | 523.081 | 668.185 | 555.395 | 807.334 | 1316.559 | 614.910 |
| MPE | −0.96% | 1.38% | 1.8% | −5.207% | −10.421% | 0.97% |
| RMSPE | 3.2% | 4.51% | 3.4% | 9.1% | 19.7% | 3.9% |
| MAPE | 2.503% | 3.568% | 2.942% | 7.639% | 12.065% | 2.905% |
| R2 | 0.569 | 0.808 | 0.514 | 0.934 | 0.869 | 0.837 |
| Rank | ||
|---|---|---|
| ARIMA | 0.178 | 4 |
| SARIMA | 0.033 | 2 |
| MLR | 0.000 | 1 |
| DT | 0.574 | 5 |
| RF | 1 | 6 |
| ES | 0.066 | 3 |
| S1: Equal Criteria | S2: ME +50% | S3: MAE +50% | S4: RMSE +50% | S5: MPE +50% | S6: RMSPE +50% | S7: MAPE +50% | S8: R2 +50% | |
|---|---|---|---|---|---|---|---|---|
| ARIMA | 4 | 4 | 3 | 4 | 4 | 4 | 4 | 4 |
| SARIMA | 2 | 2 | 2 | 2 | 3 | 2 | 2 | 2 |
| MLR | 3 | 3 | 4 | 3 | 1 | 3 | 3 | 3 |
| DT | 5 | 4 | 5 | 5 | 5 | 5 | 5 | 5 |
| RF | 6 | 5 | 6 | 6 | 4 | 6 | 6 | 6 |
| ES | 1 | 1 | 1 | 1 | 2 | 1 | 1 | 1 |
| References | [41] | [42] | Current Paper | |||||||
|---|---|---|---|---|---|---|---|---|---|---|
| Methods | ANN | SVM | Box–Jenkins | MLR | ES | MLR | ARIMA | SARIMA | DT | RF |
| Accuracy Measure MAPE (%) | 3.2641 | 3.6765 | 4.76 | 3.26 | 2.905 | 2.942 | 2.503 | 3.568 | 7.639 | 12.065 |
| ARIMA | SARIMA | Regression | DT | RF | ES | |
|---|---|---|---|---|---|---|
| ME | −0.011 | 0.013 | −0.019 | −0.033 | −0.047 | 0.012 |
| MAE | 0.049 | 0.064 | 0.057 | 0.086 | 0.117 | 0.055 |
| RMSE | 0.040 | 0.020 | 0.026 | −0.075 | −0.149 | 0.014 |
| MPE | 0.014 | 0.020 | 0.026 | −0.075 | −0.149 | 0.014 |
| RMSPE | 0.017 | 0.023 | 0.018 | 0.047 | 0.102 | 0.020 |
| MAPE | 0.030 | 0.043 | 0.035 | 0.091 | 0.144 | 0.035 |
| R2 | 0.039 | 0.055 | 0.035 | 0.064 | 0.059 | 0.057 |
| ME | MAE | RMSE | MPE | RMSPE | MAPE | R2 | |
|---|---|---|---|---|---|---|---|
| 0.047 | 0.049 | 0.040 | 0.149 | 0.017 | 0.030 | 0.064 | |
| 0.013 | 0.117 | 0.1 | 0.026 | 0.102 | 0.144 | 0.035 |
| CCi | Rank | |
|---|---|---|
| ARIMA | 0.501 | 3 |
| SARIMA | 0.522 | 2 |
| MLR | 0.534 | 1 |
| DT | 0.367 | 4 |
| RF | 0.344 | 5 |
| ES | 0.534 | 1 |
Disclaimer/Publisher’s Note: The statements, opinions and data contained in all publications are solely those of the individual author(s) and contributor(s) and not of MDPI and/or the editor(s). MDPI and/or the editor(s) disclaim responsibility for any injury to people or property resulting from any ideas, methods, instructions or products referred to in the content. |
© 2024 by the authors. Licensee MDPI, Basel, Switzerland. This article is an open access article distributed under the terms and conditions of the Creative Commons Attribution (CC BY) license (https://creativecommons.org/licenses/by/4.0/).
Share and Cite
Koubaa, Z.; El-Amraoui, A.; Frikha, A.; Delmotte, F. Multicriteria Decision Making for Selecting Forecasting Electricity Demand Models. Sustainability 2024, 16, 9219. https://doi.org/10.3390/su16219219
Koubaa Z, El-Amraoui A, Frikha A, Delmotte F. Multicriteria Decision Making for Selecting Forecasting Electricity Demand Models. Sustainability. 2024; 16(21):9219. https://doi.org/10.3390/su16219219
Chicago/Turabian StyleKoubaa, Zainab, Adnen El-Amraoui, Ahmed Frikha, and François Delmotte. 2024. "Multicriteria Decision Making for Selecting Forecasting Electricity Demand Models" Sustainability 16, no. 21: 9219. https://doi.org/10.3390/su16219219
APA StyleKoubaa, Z., El-Amraoui, A., Frikha, A., & Delmotte, F. (2024). Multicriteria Decision Making for Selecting Forecasting Electricity Demand Models. Sustainability, 16(21), 9219. https://doi.org/10.3390/su16219219

