Construction Practices of Green Mines in China
Abstract
1. Introduction
2. Mineral Resources and Green Mines
2.1. Global Distribution and Utilization
2.2. Mineral Resource Exploitation and Utilization in China
2.3. Construction Mechanisms of Green Mines
2.3.1. Theoretical Basis of Green Mines
2.3.2. Policy Support for Green Mines
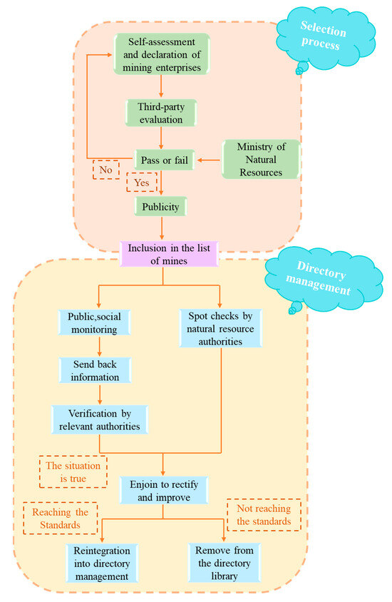
2.3.3. Green Mine Selection Process and Directory Management
- (1)
- Application online. The mining enterprises log into the National Green Mine Directory Management Information System and fill out the relevant application information.
- Self-assessment of mining enterprises. The mining enterprises conduct self-assessments and create self-assessment reports according to green mines’ construction requirements and industry standards. Then, the mining enterprises fill out the self-assessment report through the directory system.
- Third-party assessment. In the form of government-purchased services, third-party assessment agencies are commissioned to conduct the on-site green mine construction level assessments. The third-party assessment report is created according to the requirements of unified evaluation indicators. The department in charge of natural resources selects mines and performs field verification.
- Publicity. The green mine candidates are publicly announced online, in newspapers, and through other channels. After publicity, and should there be no objection or dissent, the candidates are included on the national list of green mines.
- (2)
- Directory management
- Supervision mechanisms. The green mines on the national list are open to the public and subject to supervision. The Natural Resource Regulatory Department conducts on-site inspections of the green mines. If the construction levels of mines do not meet the green mine standards, the mines will be ordered to rectify the matter and excluded from the list. Meanwhile, each province’s natural resource management departments conduct spot checks on green mines per the requirements of “double random and one disclosed inspection” [37].
- Incentive policy. The green mines on the list can enjoy corresponding incentive policy support, and the green mines ordered to rectify cease to enjoy incentive policies.
- Degradation mechanisms. The relevant departments will re-include the mines that passed the rectification process on the green mine list. The mines with unqualified rectification are removed from the list and no longer enjoy incentive policies.
2.3.4. Evaluation and Certification of Green Mine Levels
3. Parameters of Green Mines
3.1. Mining Environment
3.2. Resource Development Methods
- (1)
- Resource extraction
- (2)
- Mineral processing
- (3)
- Mining environment restoration management and land reclamation
- (4)
- Environmental management and monitoring
3.3. Comprehensive Utilization of Resources
3.4. Energy Conservation and Emission Reduction
- (1)
- Energy conservation
- (2)
- Emissions from three wastes
- (3)
- Noise emission
3.5. Technological Innovation and Intelligence
- (1)
- Science and technology innovation
- (2)
- Formulate an intelligent mine construction plan
3.6. Enterprise-Land Stability
4. Discussions
4.1. Construction Achievements
4.2. Developing Directions of Green Mines
- (1)
- Green technology mining
- (2)
- Modernization of mining operations
- (3)
- Stability in mining areas
- (4)
- Ecological restoration of mines
4.3. Future Goals for Green Mine Construction
- (1)
- High-quality development contributes to green mining
- (2)
- Promoting green mine construction overall with a focus on points and areas
4.4. Main Measures for Green Mine Development and Construction
- (1)
- Mining enterprises
- (2)
- Government
- Improve the policies and formulate the standards for green mines. The nine industry standards and specifications of green mines released in 2018 do not cover aquatic minerals, radioactive minerals, and other types of minerals [71]. Meanwhile, the issued standards are not applicable to different mines; therefore, it is indispensable for the government to improve the standard construction policies of green mines. Differentiated standards and detailed requirements should be formulated for mines with different scales, stages, and locations [38].
- Improve the guarantee system for the execution of green mine policies. The government should implement incentive policies for green mining enterprises in terms of land usage, mining, finance, and funding [70]. The mines that meet the relevant green mine requirements should be exempted from taxes.
- Strengthen publicity and implement regulatory responsibilities. Enterprises actively convene green mine construction exchanges and training sessions to promote mutual learning and progress in various places. Relevant departments implement regulatory responsibilities, conduct random spot checks, guide, and urge mines to rectify problems on time. The mines that do not meet the requirements are promptly removed from the list of green mines.
5. Conclusions
Author Contributions
Funding
Institutional Review Board Statement
Informed Consent Statement
Data Availability Statement
Acknowledgments
Conflicts of Interest
References
- Yang, S.S. Current situation of China’s mineral resources and countermeasures. Sci. Technol. Innov. Her. 2010, 70. [Google Scholar] [CrossRef]
- He, W.P.; Mei, J.H.; Li, J. Characterization of heavy metal content and environmental impact of tailings from tailings ponds in Kakizhuyuan mine area in southern Hunan. Land Resour. Guide 2016, 13, 22–26. [Google Scholar]
- Zhou, Q.; Li, C.Z. Evaluation of the effectiveness of comprehensive management of coal mining subsidence area in Shanxi Province. Chem. Manag. 2021, 29, 9–10. [Google Scholar]
- Yuan, S.; Sun, B.; Han, G.; Duan, W.; Wang, Z. Application and Prospect of Curtain Grouting Technology in Mine Water Safety Management in China: A Review. Water 2022, 14, 4093. [Google Scholar] [CrossRef]
- Yang, H.H.; Wu, D. International Energy Agency releases report on global carbon dioxide emissions in 2022. World Oil Ind. 2023, 30, 80–81. [Google Scholar]
- Liu, X.H. New Answer Sheet for Green Development of Mining Industry under the Target of “Double Carbon”, China Geo-logical Survey. [EB/OL]. Available online: https://www.cgs.gov.cn/ddztt/jdqr/dqr54/jsdwhd/202304/t20230421_729878.html (accessed on 21 April 2023).
- Wang, C.; Zhang, Y.X. Pathways and policy systems for realizing the vision of carbon neutrality. China Environ. Manag. 2020, 12, 58–64. [Google Scholar] [CrossRef] [PubMed]
- Geologic Cloud. Available online: https://geocloud.cgs.gov.cn/ (accessed on 19 December 2023).
- Liu, Y.Q. Connotation, Development Status and Future of Green Mines in China; China Cement Green Mining Advanced Workshop: Beijing, China, 2013. [Google Scholar]
- Chen, J.; Zhao, K. Analysis of the conceptual connotation of green mine and its system composition points. World Nonferrous Met. 2019, 17, 260+263. [Google Scholar]
- Sun, Y.X. Overview and reflection on the current situation of green mine construction research in China. China Land Resour. Econ. 2020, 33, 35–40+85. [Google Scholar]
- Oil and Gas Exploration and Development in the Context of Major Changes [EB/OL]. Available online: http://center.cnpc.com.cn/sysb/system/2023/03/29/030097196.shtml (accessed on 30 March 2023).
- Global Coal Supply and Demand Pattern Analysis in 2020 China’s Coal Storage and Production Ratio Is Far Lower than Other Countries. [EB/OL]. Available online: https://www.qianzhan.com/analyst/detail/220/201010-8d8a4178.html (accessed on 10 October 2020).
- Li, S.T. Prospects for China’s economic growth from the 12th Five-Year Plan period to 2030. Econ. Res. Ref. 2010, 2–27. [Google Scholar] [CrossRef]
- An Article to Read the Characteristics of the Distribution of the World’s Mineral Resources [EB/OL]. Available online: http://www.58188.com/new/2017/3-2/112999.html (accessed on 2 March 2017).
- China releases its first global mining development report. Gold Sci. Technol. 2019, 27, 658. Available online: https://cn.chinadaily.com.cn/a/201910/11/WS5da01abaa31099ab995e4b45.html (accessed on 27 December 2023).
- 2019 Global Mining Development Report (Excerpt). Geogear 2020, 21, 43–48.
- Global Mining Development Report 2023 released. Gold Sci. Technol. 2023, 31, 793.
- China is Steadily Becoming the World’s Largest Producer and Consumer of Mineral Resources [EB/OL]. Available online: https://news.gmw.cn/2019-10/19/content_33246594.htm (accessed on 19 October 2019).
- National Bureau of Statistics. Available online: https://www.stats.gov.cn/english/ (accessed on 25 August 2023).
- Co-Research Network. Available online: https://www.gonyn.com/ (accessed on 25 August 2023).
- Ministry of Natural Resources of the People’s Republic of China. Available online: https://m.mnr.gov.cn/dt/ywbb/202209/t20220921_2759600.html (accessed on 21 September 2023).
- Mines Blowing Green Wind—China’s Green Mine Construction Tour [EB/OL]. Available online: https://www.cgs.gov.cn/gzdt/dzhy/201606/t20160628_334568.html (accessed on 21 April 2016).
- National Green Mine Policy Interpretation [EB/OL]. Available online: https://www.sohu.com/a/260544306_99986028 (accessed on 20 October 2018).
- Guan, F.J. Strengthening mining geological environmental protection and promoting the construction of ecological civilization. China Environ. 2014, 1, 47–50. [Google Scholar]
- Green Mining Events [EB/OL]. Available online: https://www.mnr.gov.cn/dt/ywbb/201910/t20191009_2470066.html (accessed on 9 October 2019).
- Ministry of Natural Resources releases green mine evaluation index. Gold Sci. Technol. 2020, 28, 449.
- National Mineral Resources Plan (2016–2020) released. China Min. 2017, 26, 151.
- Provisions on geological environmental protection of mines. Bull. State Counc. People’s Repub. China 2009, 7, 32–35.
- Guidelines of the Ministry of Land and Resources on the Implementation of the National Mineral Resources Plan for the Development of Green Mining and the Construction of Green Mines. Land Resour. Newsl. 2010, 29–32. Available online: https://baike.baidu.com/item/%E5%9B%BD%E5%9C%9F%E8%B5%84%E6%BA%90%E9%83%A8%E5%85%B3%E4%BA%8E%E8%B4%AF%E5%BD%BB%E8%90%BD%E5%AE%9E%E5%85%A8%E5%9B%BD%E7%9F%BF%E4%BA%A7%E8%B5%84%E6%BA%90%E8%A7%84%E5%88%92%E5%8F%91%E5%B1%95%E7%BB%BF%E8%89%B2%E7%9F%BF%E4%B8%9A%E5%BB%BA%E8%AE%BE%E7%BB%BF%E8%89%B2%E7%9F%BF%E5%B1%B1%E5%B7%A5%E4%BD%9C%E7%9A%84%E6%8C%87%E5%AF%BC%E6%84%8F%E8%A7%81/10237886?fr=aladdin (accessed on 21 April 2016).
- Six Departments Jointly Issue Opinions on Implementing Opinions on Accelerating the Construction of Green Mines. Rare Earth Inf. 2017, 5, 37.
- The “14th Five-Year Plan for Promoting High-Quality Development of Resource-Based Regions” was released to increase the exploration of strategic mineral resources such as oil and rare earths. Rare Earth Inf. 2021, 6, 30–34.
- Department of Natural Resources of Shandong Province, Department of Finance of Shandong Province, Department of Ecology and Environment of Shandong Province, Shandong Province Market Supervision Administration, Shandong Supervision Bureau of China Banking and Insurance Regulatory Commission, Shandong Supervision Bureau of China Securities Regulatory Commission on the issuance of the notice on the management measures for the construction of green mines in Shandong Province. Bull. People’s Gov. Shandong Prov. 2019, 7–10. Available online: http://jnxdn.jining.gov.cn/Article/ArticeDetail/bd4ffff98bf04fd3820f5f03d8f23a02 (accessed on 21 April 2016).
- Notice of the Natural Resources Department of Shanxi Province on the Issuance of the Guiding Opinions on Comprehensively Promoting the Construction of Green Mines in Shanxi Province [EB/OL]. Available online: https://zrzyt.shanxi.gov.cn/ztzx/jjhy/gcls/202301/t20230118_7819527.shtml (accessed on 27 January 2022).
- Dong, Y.; Hou, H.L.; Sun, Y.X. Research on the management of green mine list. Economist 2020, 9, 17–19. [Google Scholar]
- Journal. Green mine selection for 2020 kicks off on June 1. Stone 2020, 6, 31.
- Circular of the General Office of the Ministry of Natural Resources on the Field Sampling and Verification of Green Mines in 2023 [EB/OL]. Available online: http://gi.mnr.gov.cn/202306/t20230606_2790383.html (accessed on 2 June 2023).
- Zhang, Y.L.; Chen, L.P.; Chen, J. Policies, Challenges and Suggestions for Green Mine Construction in China. Land Resour. Intell. 2018, 10, 48–60. [Google Scholar]
- Wang, L.; Hu, T.T.; Deng, J.S. Research on green mine evaluation index practice. Mod. Min. Ind. 2023, 39, 255–260. [Google Scholar]
- Fan, Y.P. Discussion on the current situation and change strategy of mining geo-environmental management. China Met. Bull. 2023, 239, 210–212. [Google Scholar]
- Zhang, X.D. Improvement and upgrading of green mine construction in Zhaokou. Shandong Metall. 2023, 45, 56–57+62. [Google Scholar]
- Liu, J.; Sun, L.; Chen, J. Research on the green mine construction planning of Sinohydro Huaian Salt Chemical Manganite Mine. Jiangsu Sci. Technol. Inf. 2023, 40, 68–70. [Google Scholar]
- Miao, Y.C. Research on the Way of Green Mine Construction in Daye Iron Mine; Hubei University: Wuhan, China, 2013. [Google Scholar]
- Chen, M. Research on the current situation of solid waste utilization and management countermeasures. Agric. Technol. 2013, 33, 228–231. [Google Scholar]
- Zhang, X.; Wang, J.Q.; Wang, D.M. Research progress on the preparation of cement and concrete from gold tailings. Silic. Bull. 2022, 41, 3121–3128. [Google Scholar]
- Wang, Z.M.; Du, M.Y.; Yao, G.; Wang, Q.; Zhao, W.; Xia, C.B.; Liu, Q.; Sun, S.K.; Jia, Z.; Lu, X.J. Study on the influencing factors of pore structure and crystal phase in the synergistic preparation of porous ceramics using alkali slag and gold tailings. J. Shandong Univ. Sci. Technol. (Nat. Sci. Ed.) 2022, 41, 65–74. [Google Scholar]
- Chen, Z.L.; Xi, F.M.; Yin, Y.; Wang, J.; Bing, L.; Hu, Q. Direction and benefit assessment of resource utilization of iron tailings in Anshan. Chem. Miner. Process. 2022, 51, 43–47. [Google Scholar]
- Chinese Academy of Geological Sciences, China Cement Association, Helo Cement Group Co. Specification for Green Mine Construction of Hydraulic Limestone; Ministry of Natural Resources of the People’s Republic of China: Beijing, China, 2018. [Google Scholar]
- Wang, Y.H. Measures for energy-saving mine construction. Min. Equip. 2022, 5, 184–185. [Google Scholar]
- Yang, X. Intelligent Mines Need to Be carefully Plowed. China Natural Resources News, 7 February 2023. [Google Scholar]
- Chen, D.Y. “Intelligent” Transformation for Mining Development—Excerpts from Experts’ Opinions in China-ASEAN Green Mining Enterprise Development Seminar. South Nat. Resour. 2023, 6, 21–23. [Google Scholar]
- Li, X.; Li, X.D. Research on factors affecting slope stability and prevention measures of open pit mining. Sci. Technol. Wind. 2017, 25, 114. [Google Scholar]
- Zhang, X.H.; Niu, J.P.; Cheng, X.H. Research and application of the management and monitoring program of a copper mine in Xinjiang. China Min. Ind. 2022, 31, 78–83. [Google Scholar]
- Li, D.X. Research on the construction of small-scale green mines: A case study of a small-scale gold mine in Henan Province. China Min. Ind. 2022, 31, 68–74. [Google Scholar]
- New version of Provisions on Geological Environmental Protection of Mines released. China Nonferrous Met. 2019, 10, 24.
- The Ministry of Natural Resources (MNR) Releases Green Mine Construction Specifications for Nine Industries [EB/OL]. Available online: https://www.mnr.gov.cn/dt/kc/201807/t20180702_2322536.html (accessed on 2 July 2018).
- Announcement of the Ministry of Natural Resources on the Inclusion of Mines Such as Caijiaying Zinc Mine of Hebei Hua’ao Mining Development Co. into the National Green Mine List [EB/OL]. Available online: http://gi.mnr.gov.cn/202101/t20210111_2597719.html (accessed on 11 January 2021).
- Ma, L. Research on the Evaluation of the Development Level of Green Mines in China and the Development Mode and Long-Term Mechanism; China University of Mining and Technology: Xuzhou, China, 2019. [Google Scholar]
- Summary of Green Mine Construction Mode, Green Information, Zhong Guancun Green Mine Industry Alliance [EB/OL]. Available online: http://www.greenmine.org.cn/index.php/shows/31/9485.html (accessed on 10 November 2018).
- Wang, Y.J. On the Resource Science Basis of Green Development of Mining Resources. Resour. Sci. 2005, 27, 14–19. [Google Scholar]
- Huang, J.J.; Chen, A.M.; Liang, S.Y. Design practice of full tailing paste filling system for a copper mine in Yunnan. Nonferrous Met. Des. 2022, 49, 1–5+21. [Google Scholar]
- “Underground World” 3D Presentation! Kaos Helps Jinding Mining Build Digital Twin Intelligent Brain_China.com [EB/OL]. Available online: https://baijiahao.baidu.com/s?id=1742462487070777054&wfr=spider&for=pc (accessed on 29 August 2022).
- Shang, H.T.; Song, T.; Zhou, D.Y. Intelligent transformation of No.1 coal processing plant of Huangling Mining. Manuf. Upgrad. Today 2022, 8, 29–31. [Google Scholar]
- Zibo City, Green Mine Construction again Received Good News: Shandong Jinding Mining Co., Ltd. Was Selected by the Ministry of Natural Resources, Intelligent Mine Construction Specification through the Standard Pilot Unit-Member Activities-Zhongguancun Green Mining Industry Alliance [EB/OL]. Available online: https://www.163.com/dy/article/HI7HHGL20530JPVV.html (accessed on 26 September 2022).
- Wang, J. Research on Community Relations of Mining Enterprises in China; China University of Geosciences (Beijing): Beijing, China, 2017. [Google Scholar]
- Wang, J.; Huang, H.; Hu, K.; Cui, Z.; Li, X. Research on corporate community relations and corporate community participation—Taking the “Hanying model” as an example. Manag. Case Study Rev. 2017, 10, 247–261. [Google Scholar]
- Wu, J.X.; Zhang, X.; Li, X. Research on ecological restoration mode and technology of mine waste land. Mod. Commer. Ind. 2015, 36, 83–84. [Google Scholar]
- Guo, X.F. Geological environmental impact assessment and ecological restoration of abandoned mines. Reg. Gov. 2019, 14, 116–118. [Google Scholar]
- Liu, L.S.; Yu, B.; Wu, C.P.; Cui, S.; Hou, G.; Guo, L. Current situation and case analysis of green mine construction in China. Nonferrous Met. Eng. 2020, 10, 98–103. [Google Scholar]
- The person in charge of the Ministry of Land and Resources interprets the Implementation Opinions on Accelerating the Construction of Green Mines. Land Resour. 2017, 6, 28–29.
- Li, X.R.; Shen, W.J.; Li, R.J.; Yu, C.; Liu, Y. Reflections on the standardization work of green mine construction. China Land Resour. Econ. 2020, 33, 35–39. [Google Scholar]















Disclaimer/Publisher’s Note: The statements, opinions and data contained in all publications are solely those of the individual author(s) and contributor(s) and not of MDPI and/or the editor(s). MDPI and/or the editor(s) disclaim responsibility for any injury to people or property resulting from any ideas, methods, instructions or products referred to in the content. |
© 2024 by the authors. Licensee MDPI, Basel, Switzerland. This article is an open access article distributed under the terms and conditions of the Creative Commons Attribution (CC BY) license (https://creativecommons.org/licenses/by/4.0/).
Share and Cite
Du, K.; Xie, J.; Xi, W.; Wang, L.; Zhou, J. Construction Practices of Green Mines in China. Sustainability 2024, 16, 461. https://doi.org/10.3390/su16010461
Du K, Xie J, Xi W, Wang L, Zhou J. Construction Practices of Green Mines in China. Sustainability. 2024; 16(1):461. https://doi.org/10.3390/su16010461
Chicago/Turabian StyleDu, Kun, Junjie Xie, Wenqin Xi, Liang Wang, and Jian Zhou. 2024. "Construction Practices of Green Mines in China" Sustainability 16, no. 1: 461. https://doi.org/10.3390/su16010461
APA StyleDu, K., Xie, J., Xi, W., Wang, L., & Zhou, J. (2024). Construction Practices of Green Mines in China. Sustainability, 16(1), 461. https://doi.org/10.3390/su16010461

