A Decision Framework for Designing Sustainable Wastewater-Based Resource Recovery Schemes
Abstract
1. Introduction
2. Materials and Methods
2.1. Resource Recovery Processes
2.1.1. Water Reclamation
2.1.2. Energy Recovery
2.1.3. Nutrient Recovery
2.2. Statistical Analysis
3. Factors Influencing Life Cycle Impacts
3.1. Correlation Analysis—Water Reclamation
3.1.1. Treatment Train
3.1.2. Water Quality
3.2. Correlation Analysis—Energy Recovery
3.3. Correlation Analysis—Nutrient Recovery
4. Informing the Selection of Treatment Technologies
4.1. Life Cycle Costs
4.2. Life Cycle Greenhouse Gas Emissions
- Case studies in Spain resulted in lower GHG emissions than those in the USA (mean of 0.34 kg CO2-eq/m3 vs. 1.21 kg CO2-eq/m3), which aligns with the reduced dependency on fossil fuels for the Spanish electrical energy mix (0.179 kg CO2-eq/MJ for Spain [36,37,38], vs. ~0.40 kg CO2-eq/MJ for the USA [36,38,39,40];
- The inclusion of the construction phase in the LCAs resulted in significantly higher impacts relative to only considering the O&M plus disposal phases (1.62 kg CO2-eq/m3 and 0.61 kg CO2-eq/m3, respectively);
- In comparing the scope of the water reclamation system, the inclusion of the collection stage resulted in a statistically significant increase in GHG emissions relative to the consideration of only the treatment and water reuse stages (mean: 0.90 kg CO2-eq/m3 vs. 0.33 kg CO2-eq/m3);
- No statistically significant difference was observed in GHG emissions relative to the reuse type or treatment train. This may be attributed to the dominance of the previously identified factors (i.e., energy mix, life cycle phases, and system scope).
5. A Framework for Resource Recovery
6. Application of the Framework to An Existing Case Study
6.1. Framework Application
- Implementation of additional treatment technologies (3rdM and UV) to the current treatment train at the WWTP (with a capacity that depends on the demand, with a maximum of the current system’s design capacity);
- Sending the reclaimed water to the industrial site located next to the plant for industrial purposes (NPR), and the excess reclaimed water to the residential areas for urban reuse purposes during the lower-demand industrial seasons;
- Digestion of the produced sludge to recover energy in the form of biogas (electricity + heat);
- Implementation of a thickening belt system to further dewater the remaining biosolids at the plant;
- Implementation of a struvite precipitation system for nutrient recovery from the centrate (filtrate);
- Sending the remaining dewatered biosolids to the city’s incineration system for further energy recovery;
- Sending the struvite from the struvite precipitation process and the remaining ash from the incineration system to farmers for land application.
6.2. Case Study Validation
7. Conclusions
Author Contributions
Funding
Institutional Review Board Statement
Data Availability Statement
Acknowledgments
Conflicts of Interest
Appendix A
Appendix A.1. Case studies Included in the Correlation Analysis
| References | |
|---|---|
| Water | [19,47,48,49,50,51,52,53,58,59,61,62,63,66], [54,55,56,60,64,65] *, [57] *^ |
| Energy | [48,62,70,71,72,74,76,77,78,80,82,83], [27,33,49,55,68,69,73,75,79,81,84] *, [50,53,67] ^ |
| Nutrient | [32,35,46,72,73,80,85,86,87,88,89,91,92,93,94,95,96,97,98,99], [29,30,31,34,90] *, [67,70] ^, [33,57] *^ |
| Cost analysis | [26,28,100,101,102,103,104,105] |
Appendix A.2. Correlation Analysis Table
| Sample 1 | Sample 2 | N | r | p-Value |
|---|---|---|---|---|
| Water | ||||
| TSS in | TP eff | 7 | −0.999 | 0 |
| TP eff | TP RR | 13 | −0.994 | 0 |
| COD eff | TP RR | 12 | −0.984 | 0 |
| COD in | BOD in | 13 | 0.979 | 0 |
| COD eff | TSS RR | 6 | 0.969 | 0.001 |
| TP RR | COD RR | 12 | 0.966 | 0 |
| TP eff | TSS RR | 7 | −0.965 | 0 |
| TN in | TSS RR | 7 | −0.958 | 0.001 |
| BOD in | TSS RR | 7 | 0.958 | 0.001 |
| TSS in | TSS RR | 7 | 0.958 | 0.001 |
| COD eff | COD RR | 20 | −0.957 | 0 |
| TP eff | COD RR | 12 | −0.948 | 0 |
| TN eff | TN RR | 20 | −0.948 | 0 |
| TP in | BOD in | 13 | 0.863 | 0 |
| TN in | TP eff | 14 | 0.857 | 0 |
| TP in | BOD RR | 12 | 0.855 | 0 |
| BOD eff | BOD RR | 12 | −0.834 | 0.001 |
| BOD in | COD eff | 13 | 0.784 | 0.002 |
| BOD in | TP RR | 13 | −0.751 | 0.003 |
| BOD RR | 2nd Bio + 3rd PC | 12 | −0.742 | 0.006 |
| TP eff | Centralized | 14 | −0.722 | 0.004 |
| TP eff | Decentralized | 14 | 0.722 | 0.004 |
| COD in | TP eff | 13 | 0.719 | 0.006 |
| BOD in | BOD RR | 12 | 0.711 | 0.01 |
| COD RR | cost (USD2019/m3) | 13 | −0.694 | 0.008 |
| COD eff | cost (USD2019/m3) | 13 | 0.689 | 0.009 |
| BOD eff | 2nd Bio + 3rd PC | 20 | 0.674 | 0.001 |
| TN in | COD in | 21 | 0.659 | 0.001 |
| COD in | TP RR | 13 | −0.655 | 0.015 |
| TP in | COD in | 21 | 0.643 | 0.002 |
| BOD in | COD RR | 12 | −0.64 | 0.025 |
| COD in | BOD RR | 12 | 0.634 | 0.027 |
| COD in | 2nd Bio + 3rd Bio | 21 | 0.628 | 0.002 |
| cost (USD2019/m3) | 2nd Bio + 3rd Bio | 14 | −0.625 | 0.017 |
| TN RR | COD RR | 19 | 0.607 | 0.006 |
| cost (USD2019/m3) | GHG (kg CO2-eq/m3) | 14 | 0.592 | 0.026 |
| cost (USD2019/m3) | Decentralized | 14 | 0.586 | 0.028 |
| TP eff | BOD RR | 12 | 0.586 | 0.045 |
| cost (USD2019/m3) | Centralized | 14 | −0.586 | 0.028 |
| TN RR | Decentralized | 20 | −0.581 | 0.007 |
| TN RR | Centralized | 20 | 0.581 | 0.007 |
| TP in | TN in | 21 | 0.575 | 0.006 |
| TN in | COD RR | 20 | 0.557 | 0.011 |
| COD RR | 2nd Bio + 3rd Bio | 20 | 0.556 | 0.011 |
| TN eff | 2nd Bio + 3rd Bio | 21 | −0.551 | 0.01 |
| BOD eff | scale (m3/day) | 20 | 0.547 | 0.013 |
| cost (USD2019/m3) | scale (m3/day) | 14 | −0.535 | 0.049 |
| COD eff | TN RR | 19 | −0.531 | 0.019 |
| TN RR | 2nd Bio + 3rd Bio | 20 | 0.518 | 0.019 |
| TN eff | 2nd Bio + 3rd PC | 21 | 0.484 | 0.026 |
| TN in | Decentralized | 22 | 0.476 | 0.025 |
| TN in | Centralized | 22 | −0.476 | 0.025 |
| TN eff | COD RR | 20 | −0.472 | 0.036 |
| BOD eff | GHG (kg CO2-eq/m3) | 20 | −0.46 | 0.041 |
| GHG (kg CO2-eq/m3) | scale (m3/day) | 22 | −0.453 | 0.034 |
| COD in | 2nd Bio + 3rd M | 21 | −0.441 | 0.045 |
| COD in | TN eff | 21 | −0.434 | 0.049 |
| Energy | ||||
| m3/day | sludge (tons/day) | 8 | 0.951 | 0 |
| cost (USD2019/MJ) | sludge (tons/day) | 14 | −0.839 | 0 |
| wastewater | heat exchanger | 174 | 0.701 | 0 |
| wastewater | sludge | 174 | −0.657 | 0 |
| wastewater + sludge | AD + landfilling | 174 | 0.489 | 0 |
| wastewater | hydropower | 174 | 0.505 | 0 |
| wastewater | AD + composting | 174 | −0.461 | 0 |
| sludge | heat exchanger | 174 | −0.46 | 0 |
| wastewater | wastewater + sludge | 174 | −0.424 | 0 |
| sludge | wastewater + sludge | 174 | −0.404 | 0 |
| hydropower | scale (m3/day) | 116 | 0.396 | 0 |
| sludge | AD + incineration | 174 | 0.374 | 0 |
| wastewater + sludge | AD + composting | 174 | 0.352 | 0 |
| sludge | hydropower | 174 | −0.332 | 0 |
| cost (USD2019/MJ) | AD + landfilling | 112 | −0.331 | 0 |
| heat exchanger | AD + composting | 174 | −0.323 | 0 |
| wastewater | AD + landfilling | 174 | −0.316 | 0 |
| wastewater + sludge | heat exchanger | 174 | −0.297 | 0 |
| sludge | V + incineration | 174 | 0.28 | 0 |
| cost (USD2019/MJ) | wastewater + sludge | 112 | −0.274 | 0.003 |
| GHG (kg CO2-eq/MJ) | V + incineration | 127 | 0.274 | 0.002 |
| wastewater | AD + incineration | 174 | −0.246 | 0.001 |
| heat exchanger | hydropower | 174 | −0.244 | 0.001 |
| sludge | TD + AD + pyrolysis | 174 | 0.239 | 0.002 |
| hydropower | AD + composting | 174 | −0.233 | 0.002 |
| heat exchanger | AD + landfilling | 174 | −0.221 | 0.003 |
| wastewater | V + incineration | 174 | −0.216 | 0.004 |
| GHG (kg CO2-eq/MJ) | AD + landfilling | 127 | −0.215 | 0.015 |
| wastewater + sludge | hydropower | 174 | −0.214 | 0.005 |
| AD + landfilling | AD + composting | 174 | −0.211 | 0.005 |
| sludge | AD + pyrolysis | 174 | 0.194 | 0.01 |
| sludge | TD + pyrolysis | 174 | 0.194 | 0.01 |
| heat exchanger | scale (m3/day) | 116 | −0.184 | 0.049 |
| heat exchanger | AD + incineration | 174 | −0.172 | 0.023 |
| sludge | AD + composting | 174 | 0.173 | 0.023 |
| AD + incineration | AD + composting | 174 | −0.164 | 0.03 |
| hydropower | AD + landfilling | 174 | −0.159 | 0.036 |
| wastewater | TD + AD + pyrolysis | 174 | −0.157 | 0.039 |
| wastewater + sludge | AD + incineration | 174 | −0.151 | 0.047 |
| heat exchanger | V + incineration | 174 | −0.151 | 0.047 |
| Nutrient | ||||
| urine | USS + Chem + fertilizer | 135 | 0.896 | 0 |
| sludge | urine | 135 | −0.727 | 0 |
| sludge | USS + Chem + fertilizer | 135 | −0.652 | 0 |
| urine | AD + fertilizer | 135 | −0.609 | 0 |
| sludge | AD + fertilizer | 135 | 0.568 | 0 |
| USS + fertigation + AD + fertilizer | scale (m3/day) | 131 | 0.539 | 0 |
| urine + faeces + greywater | scale (m3/day) | 131 | 0.539 | 0 |
| AD + fertilizer | USS + Chem + fertilizer | 135 | −0.545 | 0 |
| wastewater + sludge | drying + fertilizer | 135 | 0.341 | 0 |
| sludge | wastewater + sludge | 135 | −0.312 | 0 |
| AD + incineration + LR | sludge(tons/day) | 57 | 0.343 | 0.009 |
| GHG (kg CO2-eq/kg P-eq) | wastewater + sludge | 135 | 0.28 | 0.001 |
| sludge(tons/day) | scale (m3/day) | 57 | 0.275 | 0.038 |
| urine | USS + M + fertigation | 135 | 0.265 | 0.002 |
| wastewater + sludge | AD + fertilizer | 135 | 0.25 | 0.003 |
| GHG (kg CO2-eq/kg P-eq) | USS + Chem + fertilizer | 135 | −0.216 | 0.012 |
| AD + fertilizer | scale (m3/day) | 131 | −0.211 | 0.016 |
| drying + incineration + LR | AD + fertilizer | 135 | −0.199 | 0.021 |
| STW + dewatering + fertilizer | AD + fertilizer | 135 | −0.199 | 0.021 |
| GHG (kg CO2-eq/kg P-eq) | urine | 135 | −0.194 | 0.024 |
| sludge | urine + faeces + greywater | 135 | −0.192 | 0.025 |
| sludge | USS + fertigation + AD + fertilizer | 135 | −0.192 | 0.025 |
| sludge | USS + M + fertigation | 135 | −0.192 | 0.025 |
| wastewater + sludge | urine | 135 | −0.187 | 0.03 |
| urine | USS + drying + fertilizer | 135 | 0.186 | 0.031 |
| AD + incineration + LR | AD + fertilizer | 135 | −0.181 | 0.036 |
| sludge | AD + incineration + LR | 135 | 0.178 | 0.039 |
| sludge | scale (m3/day) | 131 | −0.172 | 0.049 |
Appendix A.3. Application of the Framework to Existing Studies
- Limitation on land application of dewatered digestate due to emerging legislation;
- Concerns regarding the presence of pathogen and harmful chemicals in the produced biosolids;
- Limitation on the capacity of the current incineration system in the city;
- Low P recovery in the current system;
- Low demand for dewatered digestate from the farmers.
| Step | Assessment |
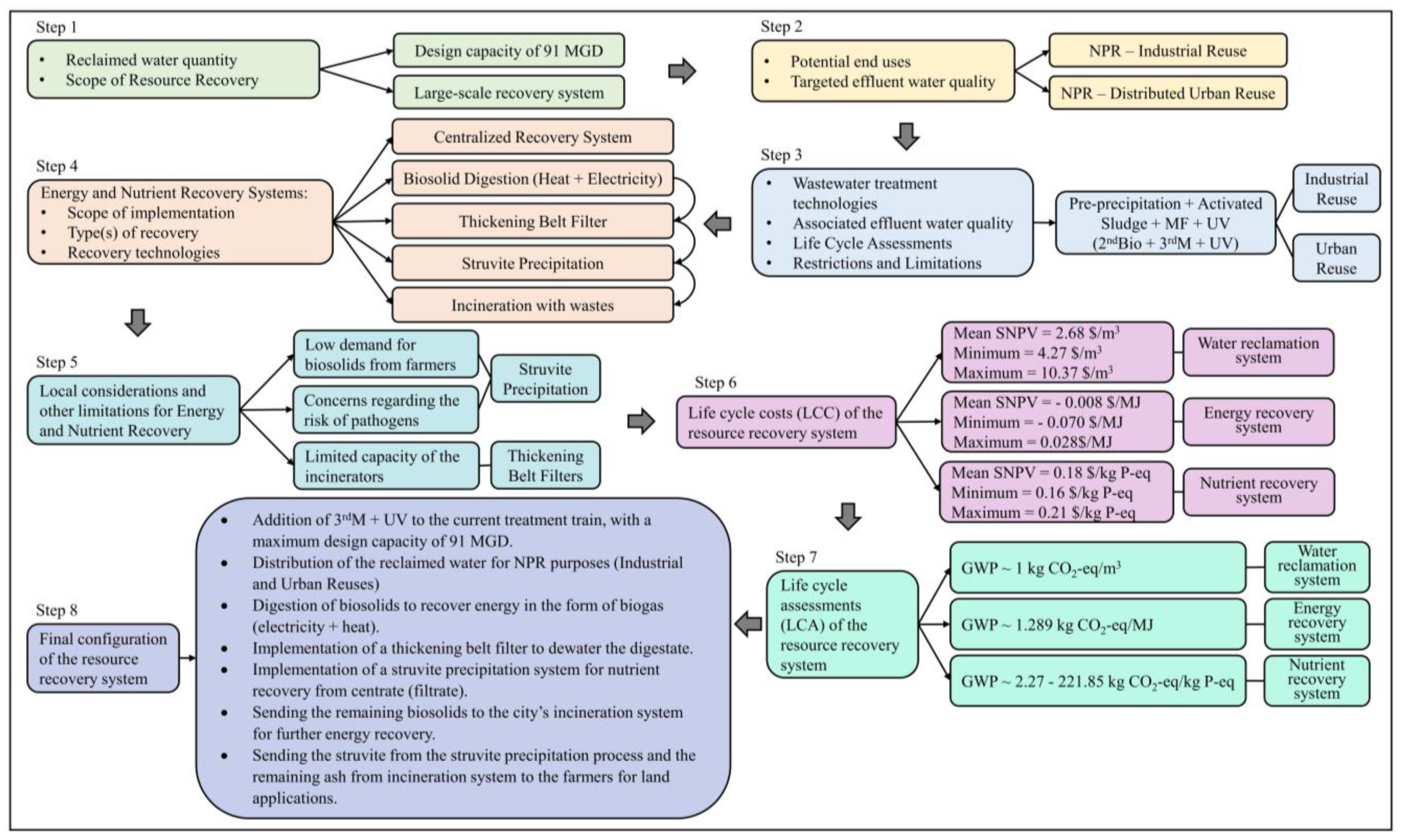
| Step 1: Determine the quantity of reclaimed water that is needed or will be needed according to the projected population in the considered time span for the design. What is the scope of resource recovery, i.e., onsite recovery (household or building level) or larger scales such as a wastewater treatment plant? If planning is occurring at the household or building level, source separation would be feasible to separate wastewater streams (see Figure 3b). Sub-urban and urban communities typically have sewer connections already in place for treatment at a wastewater treatment facility, so resource recovery can occur during conveyance, wastewater treatment, or biosolids processing. Opportunities for resource recovery vary by scale8, so the wastewater flow rate should be estimated. For reference, about 0.42 m3/capita-day of wastewater is generated in the United States [19]. If water will not be reclaimed, continue to Step 4. | The sewer collection system is currently implemented in the water service area. The service area has a population of 579,281 as of 2019, with an estimated growth rate of 1.19% as of 2021. The current treatment system has a design capacity of 91 MGD, which can provide service for 780,000 habitants in the service area. Since the collection and treatment system is currently implemented and the design capacity of the system can provide service for the residents until 2044 (with 1.19% population growth rate), larger scale resource recovery systems would be more feasible options for this case. The current system recovers energy in the form of electricity and heat, and no water reclamation scenario (i.e., NPR, IPR, and DPR) has been implemented in the service area. |
| Step 2: Identify the target effluent water quality as determined by the potential end use/end users of the reclaimed water. At a WWTP, three forms of water reclamation are feasible: non-potable reuse, indirect potable reuse (IPR), and direct potable reuse (DPR). Guidelines and local regulations for target effluent water quality for each type are available [8,20]. | Since the current treatment system consists of pre-precipitation with Ferrous Sulphate followed by an Activated Sludge system and Nitrogen removal, using the reclaimed water for NPR purposes seem to be more feasible scenarios due to the effluent water quality from the current plant. The treatment system is located within the residential area in the city of Gothenburg, Sweden, which makes the distance between generation of reclaimed water and the residents relatively short. Moreover, the plant is located near an industrial site (within 1 mile of the WWTP). Consideration of these local conditions associated with the treatment facility make Industrial Reuse and Distributed Urban Reuse suitable scenarios for the water service area. |
| Step 3: With consideration of the target effluent water quality, the scale of treatment, and local ordinances, determine the set of wastewater treatment technologies that can feasibly be applied. Readers can refer back to Section 3.1, which discussed the technologies that have been implemented for water reclamation in prior life cycle studies and the effluent water quality achieved for the technologies used in the studies. Other considerations may also be taken into account in this step, such as restrictions on implementation of specific treatment technologies. For instance, some treatment technologies such as CAS require larger area for implementation. For urban areas with limitations on land availability, this treatment technology may not be a feasible option. Moreover, other restrictions such as proximity to the residential areas may also limit selection and implementation of treatment technologies with higher level of odor issues (e.g., anaerobic treatment techniques). | To meet the water quality requirements for industrial reuse, the current treatment train (2ndBio) can be extended by implementation of a micro-filtration (MF), followed by UV disinfection (i.e., 2ndBio + 3rdM + UV). The design capacity for this expansion depends on the demand for the reclaim water, with the maximum of current system’s design capacity (91 MGD). These modifications also make the effluent water quality suitable for urban reuse scenarios. Hence, the excess reclaimed water (e.g., during the low-demand industrial seasons) can be sent to the residential areas for urban reuse purposes. For industrial reuse, the current system can also be enhanced by implementation of hardness removal, if it is necessary for specific type of industrial reuse options (e.g., using for boilers or cooling water that require lower hardness in the water) in the industrial site (i.e., 2ndBio + 3rdM + 3rd PC). Considering the topography of the current WWTP, expansion of the current facility seems to be a feasible option.If the current treatment system was not in place for this water service area, due to the proximity of the plant’s location to the residential areas and the limitations regarding land application of biosolids in the service area, membrane bioreactor (MBR) followed by biological nutrients removal and UV disinfection (2ndBio or 3rdBio) would have made a good treatment train for this case. This not only reduces the land requirements for implementation of the treatment facility, but also reduced the volume of the produced sludge and eliminates the higher costs, energy requirements, and GHG emissions associated with more aggressive filtration processes. |
Step 4: Determine if energy and/or nutrients can be recovered for the scope under consideration (i.e., onsite vs. a WWTP). Figure 3b presents options for the recovery of energy and nutrients as well (adapted from Diaz-Elsayed et al. [8]).For onsite recovery, consider the potential end use applications of energy and nutrients: fertilizer, fertigation, and thermal energy recovery. Fertilizer can also be transported offsite for local use if there is not an immediate need onsite. The end use of the recovered resource will likely be driven by the need for a particular resource and/or the major end users available to consume the recovered resource (e.g., local farms or green space for fertilizer).For combined wastewater flows that are treated offsite (e.g., in a sub-urban or urban community), several stages can be considered for energy and nutrient recovery:
| Since the current treatment system is operating on a large-scale capacity and the collection system is currently in place, according to the correlation analysis in this study, centralized resource recovery would be an economic alternative with lower environmental impacts for this water service area. Recovering energy (in form of electricity and heat) through digestion of biosolids, which is currently implemented at the WWTP, makes a good solution to reduce the costs and the environmental impacts of the wastewater treatment system. The recovered energy (electricity + heat) can be used onsite for the operation treatment facility. To recover the desired amount of nutrients (especially for phosphorus recovery), due to the concerns on pathogen contents of the biosolid, struvite precipitation would be a feasible solution to recover N and P and increase the demand for the land application of the material from the farmers in the area. Moreover, volume of the remaining biosolids can be further reduced by implementation of a centrifuge system to make it more feasible to send the final biosolids to the city’s incinerators. Alternatively, a thickening belt system can be implemented as a more economical solution with lower GHG emissions if lower levels of volume reduction are desired. The final product can be sent to the city’s incinerators for further energy recovery. As the study by Lundin et al. (2004) also confirms, co-incineration of biosolids with waste in the incinerators produces the highest among of energy recovery for the biosolid handling system in the city (approximately 2300 KWh per dry ton of produced sludge). The alternatives would be Incineration combined with phosphorus recovery (Bio-Con) and Fractionation with phosphorus recovery (Cambi-KREPRO). As it was also mentioned by Lundin et al. (2004), increasing the operation capacity of incineration system is also a good solution that decreases the overall environmental impacts of the wastewater system in the area. |
| Step 5: Are there local considerations or other constraints to account for that would restrict the recovery of energy and/or nutrients? For example, are there restrictions on the quality and quantity (especially during agricultural off-seasons) of biosolids to be reused for land application or restrictions on emissions from the incineration process. If so, what are the set of feasible options for resource recovery? | One local consideration in this service area is the lower demand for biosolids from the farmers in the area. New legislations are also restricting the use of produced biosolids for land applications. Hence, the land application and agricultural use do not seem feasible scenarios for recovering nutrients from the biosolid. Alternatively, struvite precipitation not only increases the demand for the product from the farmers, but also decreases the risk of pathogens, one of the concerns associated with the use of produced biosolids in the area. Moreover, limited capacity of the incinerators makes it challenging to send a higher volume of the sludge to the incineration facility. Further dewatering of the remaining biosolid (along with increasing the capacity of incinerators) makes it more feasible for this type of energy recovery. Since the collection system is currently in place and the city is not located in a very cold region, according to this study, implementation of a thermal energy recovery system does not seem economically and environmentally sustainable. The relatively flat topography of the service area also makes energy recovery through hydropower infeasible. |
| Step 6: Determine the life cycle costs (LCC) of the resource recovery systems as options are prioritized. The LCC can be influenced by a variety of factors including the flow rate, local costs (e.g., energy, construction, material, and labor), climate, the distance to the end users, etc. Readers can refer back to Section 4.1 where the LCC of alternative resource recovery systems were presented. | According to the correlation analysis in this study, centralized recovery technologies are more economically feasible for this service area. As the study conducted by Lundin et al. (2004) also shows, co-incineration of biosolids with waste has the highest implementation and operation costs; however, it produces the highest amount of energy, which also further reduces the overall environmental impacts of the design. |
| Step 7: Determine the environmental impact of the resource recovery system. Life cycle GHG emissions are reported most often in LCAs [8]; a comparison of the GHG emissions for resource recovery systems were presented in Section 4.2 for reference. | According to the correlation analysis in this study, centralized recovery technologies are more environmentally friendly alternatives for this service area. Moreover, co-incineration of biosolids with waste decreases the GHG emissions associated with the system. |
| Step 8: Determine the final configuration of the resource recovery system. |
|
References
- UN Water. Summary Progress: Update 2021: SDG 6—Water and Sanitation for All. 2021. Available online: https://www.unwater.org/sites/default/files/app/uploads/2021/07/SDG-6-Summary-Progress-Update-2021_Version-July-2021.pdf (accessed on 20 December 2022).
- Goss, M.; Swain, D.L.; Abatzoglou, J.T.; Sarhadi, A.; Kolden, C.A.; Williams, A.P.; Diffenbaugh, N.S. Climate change is increasing the likelihood of extreme autumn wildfire conditions across California. Environ. Res. Lett. 2020, 15, 094016. [Google Scholar] [CrossRef]
- Knutson, T.R.; McBride, J.L.; Chan, J.; Emanuel, K.; Holland, G.; Landsea, C.; Held, I.; Kossin, J.P.; Srivastava, A.K.; Sugi, M. Tropical cyclones and climate change. Nat. Geosci. 2010, 33 3, 157–163. [Google Scholar] [CrossRef]
- Craig, G. Towards the Measurement of Empowerment: The Evaluation of Community Development. J. Community Dev. Soc. 2002, 33, 124–146. [Google Scholar] [CrossRef]
- Pigg, K.E. Three Faces of Empowerment: Expanding the Theory of Empowerment in Community Development. J. Community Dev. Soc. 2002, 33, 107–123. [Google Scholar] [CrossRef]
- Pinkett, R.; O’Bryant, R. Building Community, Empowerment and Self-sufficiency. Inf. Commun. Soc. 2003, 6, 187–210. [Google Scholar] [CrossRef]
- Buheji, M.; Vovk Korže, A.; Eidan, S.; Abdulkareem, T.A.; Perepelkin, N.; Mavric, B.; Preis, J.; Bartula, M.; Ahmed, D.; Buheji, A.; et al. Optimising Pandemic Response through Self-Sufficiency—A Review Paper. Am. J. Econ. 2020, 10, 277–283. [Google Scholar] [CrossRef]
- Sioen, G.; Sekiyama, M.; Terada, T.; Yokohari, M. Post-Disaster Food and Nutrition from Urban Agriculture: A Self-Sufficiency Analysis of Nerima Ward, Tokyo. Int. J. Environ. Res. Public Health 2017, 14, 748. [Google Scholar] [CrossRef]
- Diaz-Elsayed, N.; Mo, W.; Zhang, Q. The Sustainability Dimensions of Resource Recovery from “Wastewater.”. In Resource Recovery from Wastewater: Toward Sustainability, 1st ed.; Gude, V.G., Ed.; Apple Academic Press Inc.: New York, USA, 2022; pp. 24–66. [Google Scholar]
- Diaz-Elsayed, N.; Rezaei, N.; Guo, T.; Mohebbi, S.; Zhang, Q. Wastewater-based resource recovery technologies across scale: A review. Resour. Conserv. Recycl. 2019, 145, 94–112. [Google Scholar] [CrossRef]
- Gwak, G.; Kim, D.I.; Hong, S. New industrial application of forward osmosis (FO): Precious metal recovery from printed circuit board (PCB) plant wastewater. J. Memb. Sci. 2018, 552, 234–242. [Google Scholar] [CrossRef]
- Wu, D.; Lu, D.; Sun, F.; Zhou, Y. Process optimization for simultaneous antibiotic removal and precious metal recovery in an energy neutral process. Sci. Total Environ. 2019, 695, 133914. [Google Scholar] [CrossRef]
- Byrne, D.M.; Lohman, H.A.C.; Cook, S.M.; Peters, G.M.; Guest, J.S. Life cycle assessment (LCA) of urban water infrastructure: Emerging approaches to balance objectives and inform comprehensive decision-making. Environ. Sci. Water Res. Technol. 2017, 3, 1002–1014. [Google Scholar] [CrossRef]
- Corominas, L.; Byrne, D.; Guest, J.S.; Hospido, A.; Roux, P.; Shaw, A.; Short, M.D. The application of life cycle assessment (LCA) to wastewater treatment: A best practice guide and critical review. Water Res. 2020, 184, 116058. [Google Scholar] [CrossRef] [PubMed]
- Diaz-Elsayed, N.; Rezaei, N.; Ndiaye, A.; Zhang, Q. Trends in the environmental and economic sustainability of wastewater-based resource recovery: A review. J. Clean. Prod. 2020, 265, 121598. [Google Scholar] [CrossRef]
- Loubet, P.; Roux, P.; Loiseau, E.; Bellon-Maurel, V. Life cycle assessments of urban water systems: A comparative analysis of selected peer-reviewed literature. Water Res. 2014, 67, 187–202. [Google Scholar] [CrossRef] [PubMed]
- Trimmer, J.T.; Miller, D.C.; Byrne, D.M.; Lohman, H.A.C.; Banadda, N.; Baylis, K.; Cook, S.M.; Cusick, R.D.; Jjuuko, F.; Margenot, A.J.; et al. Re-Envisioning Sanitation As a Human-Derived Resource System. Environ. Sci. Technol. 2020, 54, 10446–10459. [Google Scholar] [CrossRef] [PubMed]
- Chen, Z.; Wu, Q.; Wu, G.; Hu, H.-Y. Centralized water reuse system with multiple applications in urban areas: Lessons from China’s experience. Resour. Concerv. Recycl. 2017, 117, 125–136. [Google Scholar] [CrossRef]
- Rezaei, N.; Diaz-Elsayed, N.; Mohebbi, S.; Xie, X.; Zhang, Q. A multi-criteria sustainability assessment of water reuse applications: A case study in Lakeland, Florida. Environ. Sci. Water Res. Technol. 2019, 5, 102–118. [Google Scholar] [CrossRef]
- Rezaei, N.; Sierra-Altamiranda, A.; Diaz-Elsayed, N.; Charkhgard, H.; Zhang, Q. A multi-objective optimization model for decision support in water reclamation system planning. J. Clean. Prod. 2019, 240, 118227. [Google Scholar] [CrossRef]
- Brent, D.A.; Cook, J.H.; Olsen, S. Social Comparisons, Household Water Use, and Participation in Utility Conservation Programs: Evidence from Three Randomized Trials. J. Assoc. Environ. Resour. Econ. 2015, 2, 597–627. [Google Scholar] [CrossRef]
- Sharvelle, S.; Dozier, A.; Arabi, M.; Reichel, B. A geospatially-enabled web tool for urban water demand forecasting and assessment of alternative urban water management strategies. Environ. Model. Softw. 2017, 97, 213–228. [Google Scholar] [CrossRef]
- Kavvada, O.; Horvath, A.; Stokes-Draut, J.R.; Hendrickson, T.P.; Eisenstein, W.A.; Nelson, K.L. Assessing Location and Scale of Urban Nonpotable Water Reuse Systems for Life-Cycle Energy Consumption and Greenhouse Gas Emissions. Environ. Sci. Technol. 2016, 50, 13184–13194. [Google Scholar] [CrossRef]
- Haque, M.M.; Egodawatta, P.; Rahman, A.; Goonetilleke, A. Assessing the significance of climate and community factors on urban water demand. Int. J. Sustain. Built Environ. 2015, 4, 222–230. [Google Scholar] [CrossRef]
- US EPA. 2012 Guidelines for Water Reuse; US EPA: Washington, DC, USA, 2012. [Google Scholar]
- Ravichandran, A.; Diaz-Elsayed, N.; Thomas, S.; Zhang, Q. An Assessment of the Influence of Local Conditions on the Economic and Environmental Sustainability of Drain Water Heat Recovery Systems. J. Clean. Prod. 2020, 279, 123589. [Google Scholar] [CrossRef]
- Chae, K.J.; Kang, J. Estimating the energy independence of a municipal wastewater treatment plant incorporating green energy resources. Energy Convers. Manag. 2013, 75, 664–672. [Google Scholar] [CrossRef]
- Power, C.; McNabola, A.; Coughlan, P. Development of an evaluation method for hydropower energy recovery in wastewater treatment plants: Case studies in Ireland and the UK. Sustain. Energy Technol. Assess. 2014, 7, 166–177. [Google Scholar] [CrossRef]
- Ishii, S.K.L.; Boyer, T.H. Life cycle comparison of centralized wastewater treatment and urine source separation with struvite precipitation: Focus on urine nutrient management. Water Res. 2015, 79, 88–103. [Google Scholar] [CrossRef]
- Landry, K.A.; Boyer, T.H. Life cycle assessment and costing of urine source separation: Focus on nonsteroidal anti-inflammatory drug removal. Water Res. 2016, 105, 487–495. [Google Scholar] [CrossRef]
- Longo, S.; Frison, N.; Renzi, D.; Fatone, F.; Hospido, A. Is SCENA a good approach for side-stream integrated treatment from an environmental and economic point of view? Water Res. 2017, 125, 478–489. [Google Scholar] [CrossRef]
- Murray, A.; Horvath, A.; Nelson, K.L. Hybrid Life-Cycle Environmental and Cost Inventory of Sewage Sludge Treatment and End-Use Scenarios: A Case Study from China. Environ. Sci. Technol. 2008, 42, 3163–3169. [Google Scholar] [CrossRef]
- Lundin, M.; Olofsson, M.; Pettersson, G.; Zetterlund, H. Environmental and economic assessment of sewage sludge handling options. Resour. Conserv. Recycl. 2004, 41, 255–278. [Google Scholar] [CrossRef]
- Shi, Y.; Zhou, L.; Xu, Y.; Zhou, H.; Shi, L. Life cycle cost and environmental assessment for resource-oriented toilet systems. J. Clean. Prod. 2018, 196, 1187–1197. [Google Scholar] [CrossRef]
- Hong, J.; Hong, J.; Otaki, M.; Jolliet, O. Environmental and economic life cycle assessment for sewage sludge treatment processes in Japan. Waste Manag. 2009, 29, 696–703. [Google Scholar] [CrossRef]
- IGES. Greenhouse Gas (GHG) Emission Database, Version [11.0]. Institute for Global Environmental Strategies (IGES) [WWW Document]. 2021. Available online: https://pub.iges.or.jp/pub/iges-ghg-emissions-database (accessed on 21 October 2021).
- Our World in Data. Per Capita Electricity Generation. 2011. Available online: https://ourworldindata.org/grapher/per-capita-electricity-consumption?time=2011 (accessed on 21 October 2021).
- The World Bank Group. World Development Indicators. Available online: https://databank.worldbank.org/reports.aspx?source=2&series=SP.POP.TOTL&country= (accessed on 31 July 2021).
- Our World in Data. Per Capita Electricity Generation. 2015. Available online: https://ourworldindata.org/grapher/per-capita-electricity-consumption?time=2015 (accessed on 21 October 2021).
- Our World in Data. Per Capita Electricity Generation. 2019. Available online: https://ourworldindata.org/grapher/per-capita-electricity-consumption?time=2019 (accessed on 21 October 2021).
- Gu, Y.; Li, Y.; Li, X.; Luo, P.; Wang, H.; Robinson, Z.P.; Wang, X.; Wu, J.; Li, F. The feasibility and challenges of energy self-sufficient wastewater treatment plants. Appl. Energy 2017, 204, 1463–1475. [Google Scholar] [CrossRef]
- Hillsborough County Public Utilities (Tampa, FL, USA). Personal Communication, 2020.
- Metcalf & Eddy; Tchobanoglous, G.; Stensel, H.D.; Tsuchihashi, R.; Burton, F.L. Wastewater Engineering: Treatment and Resource Recovery, 5th ed.; McGraw-Hill Education: New York, NY, USA, 2014. [Google Scholar]
- Kelessidis, A.; Stasinakis, A.S. Comparative study of the methods used for treatment and final disposal of sewage sludge in European countries. Waste Manag. 2012, 32, 1186–1195. [Google Scholar] [CrossRef] [PubMed]
- World Population Review. Available online: https://worldpopulationreview.com/world-cities/gothenburg-population (accessed on 14 June 2021).
- Linderholm, K.; Tillman, A.-M.; Mattsson, J.E. Life cycle assessment of phosphorus alternatives for Swedish agriculture. Resour. Conserv. Recycl. 2012, 66, 27–39. [Google Scholar] [CrossRef]
- Muñoz, I.; Rodríguez, A.; Rosal, R.; Fernández-Alba, A.R. Life Cycle Assessment of urban wastewater reuse with ozonation as tertiary treatment. A focus on toxicity-related impacts. Sci. Total Environ. 2009, 407, 1245–1256. [Google Scholar] [CrossRef]
- Cornejo, P.K.; Zhang, Q.; Mihelcic, J.R. How does scale of implementation impact the environmental sustainability of wastewater treatment integrated with resource recovery? Environ. Sci. Technol. 2016, 50, 6680–6689. [Google Scholar] [CrossRef] [PubMed]
- Hendrickson, T.P.; Nguyen, M.T.; Sukardi, M.; Miot, A.; Horvath, A.; Nelson, K.L. Life-Cycle Energy Use and Greenhouse Gas Emissions of a Building-Scale Wastewater Treatment and Nonpotable Reuse System. Environ. Sci. Technol. 2015, 49, 10303–10311. [Google Scholar] [CrossRef] [PubMed]
- Cornejo, P.K.; Zhang, Q.; Mihelcic, J.R. Quantifying benefits of resource recovery from sanitation provision in a developing world setting. J. Environ. Manag. 2013, 131, 7–15. [Google Scholar] [CrossRef]
- Meneses, M.; Pasqualino, J.C.; Castells, F. Environmental assessment of urban wastewater reuse: Treatment alternatives and applications. Chemosphere 2010, 81, 266–272. [Google Scholar] [CrossRef] [PubMed]
- Pasqualino, J.C.; Meneses, M.; Castells, F. Life Cycle Assessment of Urban Wastewater Reclamation and Reuse Alternatives. J. Ind. Ecol. 2011, 15, 49–63. [Google Scholar] [CrossRef]
- Shiu, H.-Y.; Lee, M.; Chiueh, P.-T. Water reclamation and sludge recycling scenarios for sustainable resource management in a wastewater treatment plant in Kinmen islands, Taiwan. J. Clean. Prod. 2017, 152, 369–378. [Google Scholar] [CrossRef]
- García-Montoya, M.; Sengupta, D.; Nápoles-Rivera, F.; Ponce-Ortega, J.M.; El-Halwagi, M.M. Environmental and economic analysis for the optimal reuse of water in a residential complex. J. Clean. Prod. 2016, 130, 82–91. [Google Scholar] [CrossRef]
- Cashman, S.; Ma, X.; Mosley, J.; Garland, J.; Crone, B.; Xue, X. Energy and greenhouse gas life cycle assessment and cost analysis of aerobic and anaerobic membrane bioreactor systems: Influence of scale, population density, climate, and methane recovery. Bioresour. Technol. 2018, 254, 56–66. [Google Scholar] [CrossRef] [PubMed]
- Stokes, J.; Horvath, A. Life cycle energy assessment of alternative water supply systems. Int. J. Life Cycle Assess 2006, 11, 335–343. [Google Scholar] [CrossRef]
- Lam, L.; Kurisu, K.; Hanaki, K. Comparative environmental impacts of source-separation systems for domestic wastewater management in rural China. J. Clean. Prod. 2015, 104, 185–198. [Google Scholar] [CrossRef]
- Muñoz, I.; Milà-I-Canals, L.; Fernández-Alba, A.R. Life Cycle Assessment of Water Supply Plans in Mediterranean Spain: The Ebro River Transfer Versus the AGUA Programme. J. Ind. Ecol. 2010, 14, 902–918. [Google Scholar] [CrossRef]
- Pintilie, L.; Torres, C.M.; Teodosiu, C.; Castells, F. Urban wastewater reclamation for industrial reuse: An LCA case study. J. Clean. Prod. 2016, 139, 1–14. [Google Scholar] [CrossRef]
- Rodriguez-Garcia, G.; Molinos-Senante, M.; Hospido, A.; Hernández-Sancho, F.; Moreira, M.T.; Feijoo, G. Environmental and economic profile of six typologies of wastewater treatment plants. Water Res. 2011, 45, 5997–6010. [Google Scholar] [CrossRef]
- Li, Y.; Xiong, W.; Zhang, W.; Wang, C.; Wang, P. Life cycle assessment of water supply alternatives in water-receiving areas of the South-to-North Water Diversion Project in China. Water Res. 2016, 89, 9–19. [Google Scholar] [CrossRef]
- Holloway, R.W.; Miller-Robbie, L.; Patel, M.; Stokes, J.R.; Munakata-Marr, J.; Dadakis, J.; Cath, T.Y. Life-cycle assessment of two potable water reuse technologies: MF/RO/UV-AOP treatment and hybrid osmotic membrane bioreactors. J. Memb. Sci. 2016, 507, 165–178. [Google Scholar] [CrossRef]
- Tangsubkul, N.; Beavis, P.; Moore, S.J.; Lundie, S.; Waite, T.D. Life cycle assessment of water recycling technology. Water Resour. Manag. 2005, 19, 521–537. [Google Scholar] [CrossRef]
- Opher, T.; Friedler, E. Comparative LCA of decentralized wastewater treatment alternatives for non-potable urban reuse. J. Environ. Manag. 2016, 182, 464–476. [Google Scholar] [CrossRef] [PubMed]
- Theregowda, R.; Vidic, R.; Dzombak, D.A.; Landis, A.E. Life cycle impact analysis of tertiary treatment alternatives to treat secondary municipal wastewater for reuse in cooling systems. Environ. Prog. Sustain. Energy 2015, 34, 178–187. [Google Scholar] [CrossRef]
- Shehabi, A.; Stokes, J.R.; Horvath, A. Energy and air emission implications of a decentralized wastewater system. Environ. Res. Lett. 2012, 7, 024007. [Google Scholar] [CrossRef]
- Tillman, A.-M.; Svingby, M.; Lundström, H. Life cycle assessment of municipal waste water systems. Int. J. Life Cycle Assess. 1998, 3, 145–157. [Google Scholar] [CrossRef]
- Thibodeau, C.; Monette, F.; Glaus, M. Comparison of development scenarios of a black water source-separation sanitation system using life cycle assessment and environmental life cycle costing. Resour. Conserv. Recycl. 2014, 92, 38–54. [Google Scholar] [CrossRef]
- Schoen, M.E.; Xue, X.; Wood, A.; Hawkins, T.R.; Garland, J.; Ashbolt, N.J. Cost, energy, global warming, eutrophication and local human health impacts of community water and sanitation service options. Water Res. 2017, 109, 186–195. [Google Scholar] [CrossRef]
- Hospido, A.; Moreira, M.T.; Martín, M.; Rigola, M.; Feijoo, G. Environmental Evaluation of Different Treatment Processes for Sludge from Urban Wastewater Treatments: Anaerobic Digestion versus Thermal Processes. Int. J. Life Cycle Assess. 2005, 10, 336–345. [Google Scholar] [CrossRef]
- Mills, N.; Pearce, P.; Farrow, J.; Thorpe, R.B.; Kirkby, N.F. Environmental & economic life cycle assessment of current & future sewage sludge to energy technologies. Waste Manag. 2014, 34, 185–195. [Google Scholar]
- Sadhukhan, J. Distributed and micro-generation from biogas and agricultural application of sewage sludge: Comparative environmental performance analysis using life cycle approaches. Appl. Energy 2014, 122, 196–206. [Google Scholar] [CrossRef]
- Tomei, M.C.; Bertanza, G.; Canato, M.; Heimersson, S.; Laera, G.; Svanström, M. Techno-economic and environmental assessment of upgrading alternatives for sludge stabilization in municipal wastewater treatment plants. J. Clean. Prod. 2016, 112, 3106–3115. [Google Scholar] [CrossRef]
- Alyaseri, I.; Zhou, J. Towards better environmental performance of wastewater sludge treatment using endpoint approach in LCA methodology. Heliyon 2017, 3, e00268. [Google Scholar] [CrossRef] [PubMed]
- Li, H.; Jin, C.; Zhang, Z.; O’Hara, I.; Mundree, S. Environmental and economic life cycle assessment of energy recovery from sewage sludge through different anaerobic digestion pathways. Energy 2017, 126, 649–657. [Google Scholar] [CrossRef]
- Lombardi, L.; Nocita, C.; Bettazzi, E.; Fibbi, D.; Carnevale, E. Environmental comparison of alternative treatments for sewage sludge: An Italian case study. Waste Manag. 2017, 69, 365–376. [Google Scholar] [CrossRef] [PubMed]
- Li, H.; Feng, K. Life cycle assessment of the environmental impacts and energy efficiency of an integration of sludge anaerobic digestion and pyrolysis. J. Clean. Prod. 2018, 195, 476–485. [Google Scholar] [CrossRef]
- Wang, N.-Y.; Shih, C.-H.; Chiueh, P.-T.; Huang, Y.-F. Environmental Effects of Sewage Sludge Carbonization and Other Treatment Alternatives. Energies 2013, 6, 871–883. [Google Scholar] [CrossRef]
- Xu, C.; Chen, W.; Hong, J. Life-cycle environmental and economic assessment of sewage sludge treatment in China. J. Clean. Prod. 2014, 67, 79–87. [Google Scholar] [CrossRef]
- Miller-Robbie, L.; Ulrich, B.A.; Ramey, D.F.; Spencer, K.S.; Herzog, S.P.; Cath, T.Y.; Stokes, J.R.; Higgins, C.P. Life cycle energy and greenhouse gas assessment of the co-production of biosolids and biochar for land application. J. Clean. Prod. 2015, 91, 118–127. [Google Scholar] [CrossRef]
- Sills, D.L.; Wade, V.L.; DiStefano, T.D. Comparative Life Cycle and Technoeconomic Assessment for Energy Recovery from Dilute Wastewater. Environ. Eng. Sci. 2016, 33, 861–872. [Google Scholar] [CrossRef]
- Chai, C.; Zhang, D.; Yu, Y.; Wong, M.S. Carbon Footprint Analyses of Mainstream Wastewater Treatment Technologies under Different Sludge Treatment Scenarios in China. Water 2015, 7, 918–938. [Google Scholar] [CrossRef]
- Liu, Q.; Jiang, P.; Zhao, J.; Zhang, B.; Bian, H.; Qian, G. Life cycle assessment of an industrial symbiosis based on energy recovery from dried sludge and used oil. J. Clean. Prod. 2011, 19, 1700–1708. [Google Scholar] [CrossRef]
- Spriet, J.; McNabola, A. Decentralized drain water heat recovery from commercial kitchen in the hospitality sector. Energy Build. 2019, 194, 247–259. [Google Scholar] [CrossRef]
- Maurer, M.; Schwegler, P.; Larsen, T.A. Nutrients in urine: Energetic aspects of removal and recovery. Water Sci. Technol. 2003, 48, 37–46. [Google Scholar] [CrossRef] [PubMed]
- Tidåker, P.; Mattsson, B.; Jönsson, H. Environmental impact of wheat production using human urine and mineral fertilisers—A scenario study. J. Clean. Prod. 2007, 15, 52–62. [Google Scholar] [CrossRef]
- Remy, C.; Jekel, M. Sustainable wastewater management: Life cycle assessment of conventional and source-separating urban sanitation systems. Water Sci. Technol. 2008, 58, 1555–1562. [Google Scholar] [CrossRef]
- Sablayrolles, C.; Gabrielle, B.; Montrejaud-Vignoles, M. Life Cycle Assessment of Biosolids Land Application and Evaluation of the Factors Impacting Human Toxicity through Plant Uptake. J. Ind. Ecol. 2010, 14, 231–241. [Google Scholar] [CrossRef]
- Gilbert, P.; Thornley, P.; Riche, A.B. The influence of organic and inorganic fertiliser application rates on UK biomass crop sustainability. Biomass Bioenergy 2011, 35, 1170–1181. [Google Scholar] [CrossRef]
- Uggetti, E.; Ferrer, I.; Molist, J.; García, J. Technical, economic and environmental assessment of sludge treatment wetlands. Water Res. 2011, 45, 573–582. [Google Scholar] [CrossRef]
- Hospido, A.; Sanchez, I.; Rodriguez-Garcia, G.; Iglesias, A.; Buntner, D.; Reif, R.; Moreira, M.T.; Feijoo, G. Are all membrane reactors equal from an environmental point of view? Desalination 2012, 285, 263–270. [Google Scholar] [CrossRef]
- Bisinella de Faria, A.B.; Spérandio, M.; Ahmadi, A.; Tiruta-Barna, L. Evaluation of new alternatives in wastewater treatment plants based on dynamic modelling and life cycle assessment (DM-LCA). Water Res. 2015, 84, 99–111. [Google Scholar] [CrossRef] [PubMed]
- Bradford-Hartke, Z.; Lane, J.; Lant, P.; Leslie, G. Environmental Benefits and Burdens of Phosphorus Recovery from Municipal Wastewater. Environ. Sci. Technol. 2015, 49, 8611–8622. [Google Scholar] [CrossRef] [PubMed]
- Alvarez-Gaitan, J.P.; Short, M.D.; Lundie, S.; Stuetz, R. Towards a comprehensive greenhouse gas emissions inventory for biosolids. Water Res. 2016, 96, 299–307. [Google Scholar] [CrossRef] [PubMed]
- Fang, L.L.; Valverde-Pérez, B.; Damgaard, A.; Plósz, B.G.; Rygaard, M. Life cycle assessment as development and decision support tool for wastewater resource recovery technology. Water Res. 2016, 88, 538–549. [Google Scholar] [CrossRef] [PubMed]
- Kulak, M.; Shah, N.; Sawant, N.; Unger, N.; King, H. Technology choices in scaling up sanitation can significantly affect greenhouse gas emissions and the fertiliser gap in India. J. Water Sanit. Hyg. Dev. 2017, 7, 466–476. [Google Scholar] [CrossRef]
- Mbaya, A.M.K.; Dai, J.; Chen, G.-H. Potential benefits and environmental life cycle assessment of equipping buildings in dense cities for struvite production from source-separated human urine. J. Clean. Prod. 2017, 143, 288–302. [Google Scholar] [CrossRef]
- Brown, S.; Beecher, N.; Carpenter, A. Calculator tool for determining greenhouse gas emissions for biosolids processing and end use. Environ. Sci. Technol. 2010, 44, 9509–9515. [Google Scholar] [CrossRef]
- Lundie, S.; Peters, G.M.; Beavis, P.C. Life cycle assessment for sustainable metropolitan water systems planning. Environ. Sci. Technol. 2004, 38, 3465–3473. [Google Scholar] [CrossRef] [PubMed]
- Molinos-Senante, M.; Hernández-Sancho, F.; Sala-Garrido, R. Cost–benefit analysis of water-reuse projects for environmental purposes: A case study for Spanish wastewater treatment plants. J. Environ. Manag. 2011, 92, 3091–3097. [Google Scholar] [CrossRef]
- Herman, J.G.; Scruggs, C.E.; Thomson, B.M. The costs of direct and indirect potable water reuse in a medium-sized arid inland community. J. Water Process Eng. 2017, 19, 239–247. [Google Scholar] [CrossRef]
- Guo, T.; Englehardt, J.; Wu, T. Review of cost versus scale: Water and wastewater treatment and reuse processes. Water Sci. Technol. 2014, 69, 223–234. [Google Scholar] [CrossRef] [PubMed]
- Lam, C.M.; Leng, L.; Chen, P.C.; Lee, P.H.; Hsu, S.C. Eco-efficiency analysis of non-potable water systems in domestic buildings. Appl. Energy 2017, 202, 293–307. [Google Scholar] [CrossRef]
- Ip, K.; She, K.; Adeyeye, K. Life-cycle impacts of shower waste heat recovery: Case study of an installation at a university sport facility in the UK. Environ. Sci. Pollut. Res. 2018, 25, 19247–19258. [Google Scholar] [CrossRef]
- Bertrand, A.; Aggoune, R.; Maréchal, F. In-building waste water heat recovery: An urban-scale method for the characterisation of water streams and the assessment of energy savings and costs. Appl. Energy 2017, 192, 110–125. [Google Scholar] [CrossRef]






| Scope of Recovery | Recovery Type or Treatment Process | Mean SNPV | Standard Deviation | Maximum SNPV | Minimum SNPV | No. of Samples | |
|---|---|---|---|---|---|---|---|
| Water | Secondary Treatment | Tertiary Treatment | [USD/m3] | [USD/m3] | [USD/m3] | [USD/m3] | [-] |
| Wastewater | Bio | N/A | 2.90 | 3.29 | 12.23 | 0.05 | 39 |
| Bio | Bio + PC | 0.19 | 0.05 | 0.22 | 0.13 | 3 | |
| Bio | PC | 0.62 | 0.51 | 1.47 | 0.11 | 12 | |
| Bio | Bio | 0.21 | 0.05 | 0.32 | 0.13 | 8 | |
| Bio | M | 2.68 | 4.27 | 10.37 | 0.08 | 12 | |
| Bio | M + PC | 7.23 | 0.83 | 7.78 | 6.28 | 3 | |
| Energy | Recovery or Treatment | [USD/MJ] | [USD/MJ] | [USD/MJ] | [USD/MJ] | [-] | |
| Wastewater | Hydropower | 0.40 | 0.20 | 0.75 | 0.10 | 25 | |
| Heat exchanger | 0.006 | 0.003 | 0.008 | 0.004 | 2 | ||
| Wastewater and sludge | AD + composting | 0.68 | 0.81 | 2.07 | 0.05 | 5 | |
| AD + landfilling | 24.46 | 40.48 | 124.0 | 0.09 | 13 | ||
| Sludge | AD + composting | 0.09 | 0.19 | 0.43 | −0.34 | 15 | |
| AD + incineration | −0.008 a | 0.04 | 0.03 | −0.07 | 6 | ||
| AD + landfilling | 0.006 | 0.003 | 0.008 | 0.004 | 2 | ||
| AD + pyrolysis | −0.085 | n/a | −0.085 | −0.085 | 1 | ||
| V + composting | 0.20 | n/a | 0.20 | 0.20 | 1 | ||
| V + incineration | 0.005 | n/a | 0.005 | 0.005 | 1 | ||
| V + landfilling | 0.126 | 0.034 | 0.15 | 0.10 | 2 | ||
| Nutrients | Treatment | End Use | [USD/kg P-eq] | [USD/kg P-eq] | [USD/kg P-eq] | [USD/kg P-eq] | [-] |
| Urine | USS + Chem | Fertilizer | 29.37 | 46.82 | 139.32 | 0.81 | 14 |
| USS + M | Fertigation | 12.42 | 12.38 | 24.40 | 1.64 | 4 | |
| Sludge | AD | Fertilizer | 24.83 | 61.22 | 195.35 | −21.44 | 17 |
| STW | Fertilizer | 6.47 | 0.79 | 7.20 | 5.66 | 4 | |
| STW + Dew | Fertilizer | 6.42 | 2.55 | 10.68 | 3.79 | 5 | |
| AD + Inc. | LR | 0.18 | 0.03 | 0.21 | 0.16 | 3 | |
| Dry + Inc. | LR | −4.74 | N/A | −4.74 | −4.74 | 1 | |
Disclaimer/Publisher’s Note: The statements, opinions and data contained in all publications are solely those of the individual author(s) and contributor(s) and not of MDPI and/or the editor(s). MDPI and/or the editor(s) disclaim responsibility for any injury to people or property resulting from any ideas, methods, instructions or products referred to in the content. |
© 2023 by the authors. Licensee MDPI, Basel, Switzerland. This article is an open access article distributed under the terms and conditions of the Creative Commons Attribution (CC BY) license (https://creativecommons.org/licenses/by/4.0/).
Share and Cite
Diaz-Elsayed, N.; Hua, J.; Rezaei, N.; Zhang, Q. A Decision Framework for Designing Sustainable Wastewater-Based Resource Recovery Schemes. Sustainability 2023, 15, 3839. https://doi.org/10.3390/su15043839
Diaz-Elsayed N, Hua J, Rezaei N, Zhang Q. A Decision Framework for Designing Sustainable Wastewater-Based Resource Recovery Schemes. Sustainability. 2023; 15(4):3839. https://doi.org/10.3390/su15043839
Chicago/Turabian StyleDiaz-Elsayed, Nancy, Jiayi Hua, Nader Rezaei, and Qiong Zhang. 2023. "A Decision Framework for Designing Sustainable Wastewater-Based Resource Recovery Schemes" Sustainability 15, no. 4: 3839. https://doi.org/10.3390/su15043839
APA StyleDiaz-Elsayed, N., Hua, J., Rezaei, N., & Zhang, Q. (2023). A Decision Framework for Designing Sustainable Wastewater-Based Resource Recovery Schemes. Sustainability, 15(4), 3839. https://doi.org/10.3390/su15043839

