Local Power Distribution—A Review of Nanogrid Architectures, Control Strategies, and Converters
Abstract
1. Introduction
- “a single domain for voltage, price, reliability, quality, and administration” [3], where the accent is on power distribution only, functional aspects of the loads are disregarded, and power sources are not part of the NG, which may or may not include BESS but must feature a controller device. In this case, NGs can be also seen as clusters of a MG;
- “a small power system that uses a combination of renewable and non-renewable energy sources to supply power to small local loads” [4]; here, the accent appears to be more on the size of the system, which is seen as a miniature replica of larger power systems, with its own energy sources, storage, loads, and some controlling entity.
- local access to some type of DER;
- use of BESS;
- connection to the PG (with some islanding capability).
- DC/AC converters to connect DERs with DC power output such as photovoltaic (PV) plants or fuel cells (FCs), as well as BESS, to AC loads, or when a bi-directional connection of a DC NG to the PG is required;
- DC/DC converters for intra-NG level shifting to power DC loads of different type and sizes, and for voltage boost in battery charge circuits;
- AC/DC converters for the point of common coupling (PCC) between the PG and a DC NG, or at the interface between an AC NG and BESS.
2. Nanogrid Architectures
3. Islanded Nanogrids
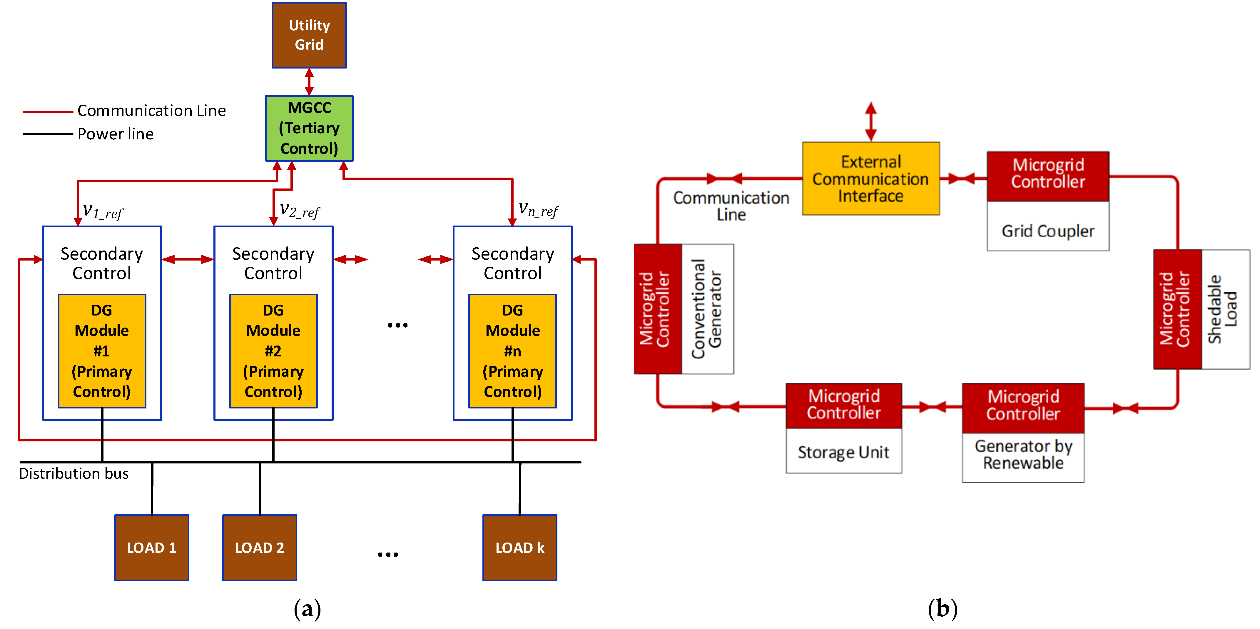
4. Nanogrid Control Strategies
- Conventional Droop Control: It is one of the popular decentralized control strategies [64], adopted to minimize or eliminate the current circulating between converters without a communication link. It also provides good voltage regulation;
- Virtual-Resistance-based Droop Control: The disadvantages of the conventional droop control method are overcome using a virtual droop resistance [65] that is a function of the voltage at the output of the DC/DC converter connected to the DC bus distributing the electricity to the loads. In this way, the droop characteristic can be non-linear and voltage regulation is improved;
- Adaptive Droop Control: Adaptive control does not require in-depth knowledge of the system for control design, unlike conventional and virtual resistance droop techniques. In fact, in this case the control parameters are self-adapted to satisfy both power sharing and DC bus voltage stability criteria [66].
- Smooth switching from grid-connected mode to islanded mode, and vice versa;
- Efficient regulation of voltages and currents in both islanded and grid-connected modes;
- Efficient proportional load power-sharing;
- Ensure stability with constant power load as well as non-linear ones;
- Coordinate DERs, BES, and other storage devices included in the system;
- Control the power flows in the MG and, if grid-connected, with the utility grid;
- Synchronize the MG with the utility grid;
- Prevent grid failures and avoid black starts;
- Ensure uninterrupted power supply to critical loads (e.g., hospitals);
- Maximize DER potential;
- Minimize transmission losses;
- Optimize generation cost;
- Reduce the cost of load dispatching;
- Optimize the MG energy production to be competitive in the energy market.
4.1. Centralized Control
4.2. Decentralized Control
4.3. Distributed Control
- Multi-agent system;
- Consensus-based techniques;
- Decomposition-based techniques;
- Distributed model predictive control-based techniques.
4.4. Economic, Environmental, Social Considerations
5. Converters for Nanogrid Architectures
5.1. DC/DC Converters
5.2. DC/AC Converters
5.3. AC/DC Converters
6. Conclusions
Author Contributions
Funding
Institutional Review Board Statement
Informed Consent Statement
Data Availability Statement
Conflicts of Interest
Nomenclature
| AC | alternate current |
| BESS | battery energy storage system |
| BW | bandwidth |
| DAB | dual active bridge |
| DC | direct current |
| DER | distributed energy resource |
| DSO | distribution system operator |
| EMI | electromagnetic interference |
| ESS | energy storage system |
| EV | electric vehicles |
| FC | fuel cell |
| GHG | greenhouse gas |
| LVDC | low-voltage DC |
| MG | microgrid |
| MGCC | microgrid central controller |
| MPPT | maximum power point tracking |
| MTSSB | modified tri-switching state boost converter |
| NG | nanogrid |
| PCC | point of common coupling |
| PD | power delivery |
| PG | power grid |
| PSO | particle swarm optimization |
| PV | photovoltaic |
| PWM | pulse width modulation |
| TAB | triple active bridge |
| USB | universal serial bus |
| V2G | vehicle to grid |
| VLSI | voltage lift switched inductor |
| VSI | voltage source inverter |
References
- Boroyevich, D.; Cvetkovic, I.; Burgos, R.; Dong, D. Intergrid: A future electronic energy network? IEEE J. Emerg. Sel. Top. Power Electron. 2013, 1, 127–138. [Google Scholar] [CrossRef]
- Burmester, D.; Rayudu, R.; Seah, W.; Akinyele, D. A review of nanogrid topologies and technologies. Renew. Sustain. Energy Rev. 2017, 67, 760–775. [Google Scholar] [CrossRef]
- Nordman, B.; Christensen, K.; Teleke, S.; Oehlerking, L.; Hong, M. Local power distribution with nanogrids. In Proceedings of the International Green Computing Conference Proceedings, IGCC 2013, Arlington, VA, USA, 27–29 June 2013. [Google Scholar] [CrossRef]
- Teleke, S.; Oehlerking, L.; Hong, M. Nanogrids with energy storage for future electricity grids. In Proceedings of the IEEE PES T&D Conference and Exposition, Chicago, IL, USA, 14–17 April 2014. [Google Scholar] [CrossRef]
- Boroyevich, D.; Cvetković, I.; Dong, D.; Burgos, R.; Wang, F.; Lee, F. Future electronic power distribution systems—A contemplative view. In Proceedings of the International Conference on Optimisation of Electrical and Electronic Equipment, OPTIM, Brasov, Romania, 20–22 May 2010. [Google Scholar]
- Justo, J.J.; Mwasilu, F.; Lee, J.; Jung, J.W. AC-microgrids versus DC-microgrids with distributed energy resources: A review. Renew. Sustain. Energy Rev. 2013, 24, 387–405. [Google Scholar] [CrossRef]
- Nguyen, M.Y.; Yoon, Y.T. A comparison of microgrid topologies considering both market operations and reliability. Electr. Power Compon. Syst. 2014, 42, 585–594. [Google Scholar] [CrossRef]
- Karabiber, A.; Keles, C.; Kaygusuz, A.; Alagoz, B.B. An approach for the integration of renewable distributed generation in hybrid DC/AC microgrids. Renew. Energy 2013, 52, 251–259. [Google Scholar] [CrossRef]
- Salomonsson, D.; Sannino, A. Low-voltage DC distribution system for commercial power systems with sensitive electronic loads. IEEE Trans. Power Deliv. 2007, 22, 1620–1627. [Google Scholar] [CrossRef]
- Nordman, B.; Christensen, K.; Meier, A. Think globally, distribute power locally: The promise of nanogrids. Computer 2012, 45, 89–91. [Google Scholar] [CrossRef]
- Werth, A.; Kitamura, N.; Tanaka, K. Conceptual study for open energy systems: Distributed energy network using interconnected DC nanogrids. IEEE Trans. Smart Grid 2015, 6, 1621–1630. [Google Scholar] [CrossRef]
- Sulzberger, C.L. Triumph of AC. 2. The battle of the currents. IEEE Power Energy Mag. 2003, 99, 70–73. [Google Scholar] [CrossRef]
- Sulzberger, C.L. Triumph of AC—From Pearl Street to Niagara. IEEE Power Energy Mag. 2003, 1, 64–67. [Google Scholar] [CrossRef]
- Asad, R.; Kazemi, A. A quantitative analysis of effects of transition from AC to DC system, on storage and distribution systems. In Proceedings of the Asia-Pacific Power and Energy Engineering Conference, Shanghai, China, 27–29 March 2012. [Google Scholar] [CrossRef]
- Dragicevic, T.; Vasquez, J.; Guerrero, J.; Škrlec, D. Advanced LVDC electrical power architectures and microgrids. IEEE Electrif. Mag. 2014, 2, 54–65. [Google Scholar] [CrossRef]
- Stippich, A.; Sewergin, A.; Engelmann, G.; Gottschlich, J.; Neubert, M.; van der Broeck, C.; Schülting, P.; Goldbeck, R.; de Doncker, R.W. From Ac to Dc: Demonstration of benefits in household appliances. In Proceedings of the International ETG Congress 2017—Die Energiewende, Bonn, Germany, 28–29 November 2017; pp. 422–427. [Google Scholar]
- Kumar, R.; Behera, R.K. A Low cost distributed solar DC nanogrid: Design and deployment with remote monitoring unit. In Proceedings of the 20th National Power Systems Conference (NPSC), Tiruchirappalli, India, 14–16 December 2018; pp. 1–6. [Google Scholar] [CrossRef]
- Rodriguez-Diaz, E.; Vasquez, J.C.; Guerrero, J.M. Intelligent DC homes in future sustainable energy systems: When efficiency and intelligence work together. IEEE Consum. Electron. Mag. 2016, 5, 74–80. [Google Scholar] [CrossRef]
- Starke, M.; Li, F.; Tolbert, L.M.; Ozpineci, B. AC vs. DC distribution: Maximum transfer capability. In Proceedings of the IEEE Power and Energy Society General Meeting—Conversion and Delivery of Electrical Energy in the 21st Century, Pittsburgh, PA, USA, 20–24 July 2008. [Google Scholar] [CrossRef]
- Moussa, S.; Ghorbal, M.J.B.; Slama-Belkhodja, I. Bus voltage level choice for standalone residential DC nanogrid. Sustain. Cities Soc. 2019, 46, 101431. [Google Scholar] [CrossRef]
- Khan, A.; Shadmand, M.B.; Bayhan, S.; Abu-Rub, H. A power ripple compensator for DC nanogrids via a solid-state converter. IEEE Open J. Ind. Electron. Soc. 2020, 1, 311–325. [Google Scholar] [CrossRef]
- Sabry, A.H.; Shallal, A.H.; Hameed, H.S.; Ker, P.J. Compatibility of household appliances with DC microgrid for PV systems. Heliyon 2020, 6, e05699. [Google Scholar] [CrossRef]
- Rahman, F.A.; James, R.; Jose, S.; Ahmed, S.; Mohammed, M.S.A.; Kunju, K.B. Solar DC homes: Energy for all. In Proceedings of the TENCON 2019—2019 IEEE Region 10 Conference (TENCON), Kochi, India, 17–20 October 2019; pp. 2428–2432. [Google Scholar] [CrossRef]
- Joseph, S.C.; Ashok, S.; Dhanesh, P.R. An effective method of power management in DC nanogrid for building application. In Proceedings of the 2017 IEEE International Conference on Signal Processing, Informatics, Communication and Energy Systems, SPICES 2017, Kollam, India, 8–10 August 2017. [Google Scholar]
- Weiss, R.; Ott, L.; Boeke, U. Energy efficient low-voltage DC-grids for commercial buildings. In Proceedings of the 2015 IEEE 1st International Conference on Direct Current Microgrids, ICDCM 2015, Atlanta, GA, USA, 7–10 June 2015. [Google Scholar]
- Wu, X.; Wang, Z.; Ding, T.; Li, Z. Hybrid AC/DC microgrid planning with optimal placement of DC feeders. Energies 2019, 12, 1751. [Google Scholar] [CrossRef]
- Goud, P.C.D.; Gupta, R. Solar PV based nanogrid integrated with battery energy storage to supply hybrid residential loads using single-stage hybrid converter. IET Energy Syst. Integr. 2020, 2, 161–169. [Google Scholar] [CrossRef]
- Bozchalui, M.C.; Sharma, R. Optimal operation of commercial building microgrids using multi-objective optimization to achieve emissions and efficiency targets. In Proceedings of the IEEE Power and Energy Society General Meeting, San Diego, CA, USA, 22–26 July 2012; pp. 1–8. [Google Scholar] [CrossRef]
- Lotfi, H.; Khodaei, A. Hybrid AC/DC microgrid planning. Energy 2017, 118, 37–46. [Google Scholar] [CrossRef]
- Bouchekara, H.R.E.H.; Shahriar, M.S.; Irshad, U.B.; Sha, Y.A. Optimal sizing of hybrid photovoltaic/diesel/battery nanogrid using a parallel multiobjective PSO-based approach: Application to desert camping in Hafr Al-Batin City in Saudi Arabia. Energy Rep. 2021, 7, 4360–4375. [Google Scholar] [CrossRef]
- Dahiru, A.T.; Tan, C.W.; Bukar, A.L.; Yiew Lau, K. Energy cost reduction in residential nanogrid under constraints of renewable energy, customer demand fitness and binary battery operations. J. Energy Storage 2021, 39, 102520. [Google Scholar] [CrossRef]
- Shahidehpour, M.; Li, Z.; Gong, W.; Bahramirad, S.; Lopata, M. A hybrid Ac\/Dc nanogrid: The keating hall installation at the illinois institute of technology. IEEE Electrif. Mag. 2017, 5, 36–46. [Google Scholar] [CrossRef]
- Kumar, J.; Agarwal, A.; Agarwal, V. A Review on Overall Control of DC Microgrids. J. Energy Storage 2019, 21, 113–138. [Google Scholar] [CrossRef]
- Yaqoob, M.; Nasir, M.; Vasquez, J.C.; Guerrero, J.M. Self-directed energy management system for an islanded cube satellite nanogrid. In Proceedings of the 2020 IEEE Aerospace Conference, Big Sky, MT, USA, 7–4 March 2020. [Google Scholar]
- Sajeeb, M.M.H.; Rahman, A.; Arif, S. Feasibility analysis of solar DC nano grid for off grid rural Bangladesh. In Proceedings of the 2015 International Conference on Green Energy and Technology, ICGET 2015, Dhaka, Bangladesh, 11 September 2015; pp. 1–5. [Google Scholar]
- Orner, B.A.; Reilly, D.E.; Chase, A.; Deokar, V.; Linder, S.P.; Goyal, P.; Paradiso, J.A.; Zuckerman, E. Sambaza Watts: A nano-grid for accessing and sharing energy. In Proceedings of the CIRED Workshop, Helsinki, Finland, 14–15 June 2016; Volume 2016, pp. 1–4. [Google Scholar]
- Fan, H.; Yu, W.; Xia, S. Review of control strategies for DC nano-grid. Front. Energy Res. 2021, 9, 644926. [Google Scholar] [CrossRef]
- Khan, M.R.; Brown, E.D. DC nanogrids: A low cost PV based solution for livelihood enhancement for rural Bangladesh. In Proceedings of the 3rd International Conference on the Developments in Renewable Energy Technology (ICDRET), Dhaka, Bangladesh, 29–31 May 2014; pp. 1–5. [Google Scholar] [CrossRef]
- Wu, L.; Kihinet, W.; Robelo, E.; Bezabih, E.; Longwood, K.; Tshimanga, T.; Saeedifard, M.; Lambert, F.; Harley, R. Development of a solar-power-based nanogrid system for village huts in Haiti Mountain Area. In Proceedings of the North American Power Symposium (NAPS), Denver, CO, USA, 18–20 September 2016. [Google Scholar] [CrossRef]
- Neuhaus, K.; Alonso, C.; Gladysz, L.; Delamarre, A.; Watanabe, K.; Sugiyama, M. Solar to hydrogen conversion using concentrated multi-junction photovoltaics and distributed micro-converter architecture. In Proceedings of the 7th International Conference on Renewable Energy Research and Applications, Paris, France, 14–17 October 2018; pp. 744–747. [Google Scholar]
- Hamatwi, E.; Davidson, I.E.; Agee, J.; Venayagamoorthy, G. Model of a hybrid distributed generation system for a DC nano-grid. In Proceedings of the Clemson University Power Systems Conference (PSC), Clemson, SC, USA, 8–11 March 2016; pp. 1–8. [Google Scholar] [CrossRef]
- Jie, L.R.; Naayagi, R.T. Nanogrid for energy aware buildings. In Proceedings of the IEEE PES GTD Grand International Conference and Exposition Asia (GTD Asia), Bangkok, Thailand, 19–23 March 2019; pp. 92–96. [Google Scholar] [CrossRef]
- Liptak, S.; Miranbeigi, M.; Kulkarni, S.; Jinsiwale, R.; Divan, D. Self-organizing nanogrid (SONG). In Proceedings of the 2019 IEEE Decentralized Energy Access Solutions Workshop (DEAS), Atlanta, GA, USA, 5–7 February 2019; pp. 206–212. [Google Scholar]
- Ban, M.; Yu, J.; Shahidehpour, M.; Guo, D. Optimal sizing of PV and battery-based energy storage in an off-grid nanogrid supplying batteries to a battery swapping station. J. Mod. Power Syst. Clean Energy 2019, 7, 309–320. [Google Scholar] [CrossRef]
- Murdianto, F.D.; Efendi, M.Z.; Widarsono, K.; Azizi, M. Robustness analysis of PID controller bidirectional SEPIC/Zeta for energy management in DC nanogrid isolated system. In Proceedings of the 3rd International Conference on Information Technology, Information Systems and Electrical Engineering, ICITISEE 2018, Yogyakarta, Indonesia, 13–14 November 2018; pp. 406–411. [Google Scholar]
- Lyden, S.; Haque, M.E. Maximum power point tracking techniques for photovoltaic systems: A comprehensive review and comparative analysis. Renew. Sustain. Energy Rev. 2015, 52, 1504–1518. [Google Scholar] [CrossRef]
- Dolara, A.; Grimaccia, F.; Magistrati, G.; Marchegiani, G. Optimal management algorithm for battery energy storage system included in an islanded micro-grid. In Proceedings of the EEEIC 2016—International Conference on Environment and Electrical Engineering, Florence, Italy, 7–10 June 2016; pp. 1–5. [Google Scholar]
- Bakar, N.N.A.; Hassan, M.Y.; Sulaima, M.F.; Mohd Nasir, M.N.; Khamis, A. Microgrid and Load Shedding Scheme during Islanded Mode: A Review. Renew. Sustain. Energy Rev. 2017, 71, 161–169. [Google Scholar] [CrossRef]
- Salazar, A.; Berzoy, A.; Song, W.; Velni, J.M. Energy management of islanded nanogrids through nonlinear optimization using stochastic dynamic programming. IEEE Trans. Ind. Appl. 2020, 56, 2129–2137. [Google Scholar] [CrossRef]
- Nguyen, T.L.; Guerrero, J.M.; Griepentrog, G. A self-sustained and flexible control strategy for islanded DC nanogrids without communication links. IEEE J. Emerg. Sel. Top. Power Electron. 2020, 8, 877–892. [Google Scholar] [CrossRef]
- Kaviri, S.M.; Hajebrahimi, H.; Poorali, B.; Pahlevani, M.; Jain, P.; Bakhshai, A. A supervisory control system for nanogrids operating in the stand-alone mode. IEEE Trans. Power Electron. 2020, 36, 2914–2931. [Google Scholar] [CrossRef]
- Chakraborty, S.; Kumar, D.; Thakura, P.R. PV-fed dual-stage closed loop V-f control scheme of stand-alone microgrid. In Proceedings of the 3rd International Conference on Electronics, Materials Engineering and Nano-Technology, IEMENTech 2019, Kolkata, India, 29–31 August 2019; pp. 2–5. [Google Scholar]
- Franco-Mejia, E.; Plazas-Rosas, R.; Gil-Caicedo, A.; Franco-Manrique, R.; Gomez-Luna, E. Pilot nanogrid at Universidad Del Valle, for research and training in control and management of electrical networks in non-interconnected areas. In Proceedings of the 2017 IEEE 3rd Colombian Conference on Automatic Control (CCAC), Cartagena, Colombia, 18–20 October 2017. [Google Scholar]
- Blanchard, R.; Little, M. Developing an open access monitoring device for off-grid renewables. In Proceedings of the ICDRET 2016—4th International Conference on the Developments in Renewable Energy Technology, UIU, Dhaka, Bangladesh, 7–9 January 2016; pp. 1–6. [Google Scholar]
- Borland, J.; Tanaka, T. Overcoming barriers to 100% clean energy for Hawaii starts at the bottom of the energy food chain with residential island nano-grid and everyday lifestyle behavioral changes. In Proceedings of the 2018 IEEE 7th World Conference on Photovoltaic Energy Conversion, WCPEC 2018—A Joint Conference of 45th IEEE PVSC, 28th PVSEC and 34th EU PVSEC, Waikoloa, HI, USA, 10–15 June 2018; pp. 3829–3834. [Google Scholar]
- Brusco, G.; Burgio, A.; Mendicino, L.; Menniti, D.; Motta, M.; Pinnarelli, A.; Sorrentino, N. A compact nanogrid with a behavior-tree control for islanded applications and remote areas. In Proceedings of the ICNSC 2018—15th IEEE International Conference on Networking, Sensing and Control, Zhuhai, China, 27–29 March 2018; pp. 1–6. [Google Scholar]
- Pei, W.; Du, Y.; Deng, W.; Sheng, K.; Xiao, H.; Qu, H. Optimal bidding strategy and intramarket mechanism of microgrid aggregator in real-time balancing market. IEEE Trans. Ind. Inf. 2016, 12, 587–596. [Google Scholar] [CrossRef]
- Hou, C.; Hu, X.; Hui, D. Hierarchical control techniques applied in micro-grid. In Proceedings of the 2010 International Conference on Power System Technology, Zhejiang, China, 24–28 October 2010; pp. 1–5. [Google Scholar]
- Guerrero, J.M.; Vasquez, J.C.; Matas, J.; García de Vicuna, L.; Castilla, M. Hierarchical control of droop-controlled AC and DC microgrids—A general approach toward standardization. IEEE Trans. Ind. Electron. 2011, 58, 158–172. [Google Scholar] [CrossRef]
- Bidram, A. Distributed Cooperative Control of Ac Microgrid; University of Texas at Arlington: Arlington, TX, USA, 2014. [Google Scholar]
- Liu, Z.; Liu, J.; Boroyevich, D.; Burgos, R. Stability criterion of droop-controlled parallel inverters based on terminal-characteristics of individual inverters. In Proceedings of the 2016 IEEE 8th International Power Electronics and Motion Control Conference (IPEMC-ECCE Asia), Hefei, China, 22–26 May 2016; pp. 2958–2963. [Google Scholar]
- Saleh-ahmadi, A.; Moattari, M.; Gahedi, A.; Pouresmaeil, E. Droop method development for microgrids control considering higher order sliding mode control approach and feeder impedance variation. Appl. Sci. 2021, 11, 967. [Google Scholar] [CrossRef]
- Tayab, U.B.; Roslan MA, B.; Hwai, L.J.; Kashif, M. A review of droop control techniques for microgrid. Renew. Sustain. Energy Rev. 2017, 76, 717–727. [Google Scholar] [CrossRef]
- Ferreira, R.A.F.; Braga, H.A.C.; Ferreira, A.A.; Barbosa, P.G. Analysis of voltage droop control method for DC microgrids with Simulink: Modelling and simulation. In Proceedings of the 2012 10th IEEE/IAS International Conference on Industry Applications, Fortaleza, Brazil, 5–7 November 2012; pp. 1–6. [Google Scholar]
- Bharath, K.R.; Dayal, A.; Kanakasabapathy, P. A simulation study on modified droop control for improved voltage regulation in DC microgrid. In Proceedings of the 2017 International Conference on Intelligent Computing, Instrumentation and Control Technologies (ICICICT), Kerala, India, 6–7 July 2017; pp. 314–319. [Google Scholar]
- Vu, T.V.; Perkins, D.; Diaz, F.; Gonsoulin, D.; Edrington, C.S.; El-Mezyani, T. Robust adaptive droop control for DC microgrids. Electr. Power Syst. Res. 2017, 146, 95–106. [Google Scholar] [CrossRef]
- Hatziargyriou, N. Microgrid: Architecture and Control; Wiley-IEEE Press: Hoboken, NJ, USA, 2014; ISBN 9781118720684. [Google Scholar]
- Singh, P.; Paliwal, P.; Arya, A. A review on challenges and techniques for secondary control of microgrid. IOP Conf. Ser. Mater. Sci. Eng. 2019, 561, 012075. [Google Scholar] [CrossRef]
- Kaur, A.; Kaushal, J.; Basak, P. A review on microgrid central controller. Renew. Sustain. Energy Rev. 2016, 55, 338–345. [Google Scholar] [CrossRef]
- Tuckey, A.; Zabihi, S.; Round, S. Decentralized Control of a Microgrid. In Proceedings of the 2017 19th European Conference on Power Electronics and Applications (EPE’17 ECCE Europe), Warsaw, Poland, 11–14 September 2017; pp. 1–10. [Google Scholar]
- Hernandez, B.; Giraldo, E.; Ospina, S.; Garces, A. Master-slave operation of DC microgrids: An adaptive control approach with estimation. In Proceedings of the 4th IEEE Colombian Conference on Automatic Control: Automatic Control as Key Support of Industrial Productivity, CCAC 2019, Medellin, Colombia, 15–18 October 2019; pp. 1–6. [Google Scholar]
- Guiying, S.; Da, L.; Yuesheng, L.; Yanbin, T. Master-slave with phase-shift control strategy for input-series and output-parallel full-bridge DC-DC converter system. In Proceedings of the 2016 IEEE 11th Conference on Industrial Electronics and Applications (ICIEA), Hefei, China, 5–7 June 2016; pp. 2546–2551. [Google Scholar]
- Zhao, W.; Zhang, X.; Li, Y.; Qian, N. Improved master-slave control for smooth transition between grid-connected and islanded operation of DC microgrid based on I-ΔV droop. In Proceedings of the 2020 IEEE 9th International Power Electronics and Motion Control Conference (IPEMC2020-ECCE Asia), Nanjing, China, 29 November–2 December 2020; pp. 1194–1198. [Google Scholar]
- Cova, P.; Toscani, A.; Concari, C.; Franceschini, G.; Portesine, M. Comprehensive control system for parallelable 60 Hz-2MVA harbor AC/AC converters. IEEE Trans. Ind. Inf. 2018, 14, 2432–2441. [Google Scholar] [CrossRef]
- Nasirian, V.; Moayedi, S.; Davoudi, A.; Lewis, F.L. Distributed cooperative control of DC microgrids. IEEE Trans. Power Electron. 2015, 30, 2288–2303. [Google Scholar] [CrossRef]
- Shafiee, Q.; Guerrero, J.M.; Vasquez, J.C. Distributed secondary control for islanded microgrids—A novel approach. IEEE Trans. Power Electron. 2014, 29, 1018–1031. [Google Scholar] [CrossRef]
- Espina, E.; Llanos, J.; Burgos-Mellado, C.; Cárdenas-Dobson, R.; Martínez-Gómez, M.; Sáez, D. Distributed control strategies for microgrids: An overview. IEEE Access 2020, 8, 193412–193448. [Google Scholar] [CrossRef]
- Mumtaz, F.; Safak Bayram, I. Planning, operation, and protection of microgrids: An overview. Energy Procedia 2017, 107, 94–100. [Google Scholar] [CrossRef]
- Yazdanian, M.; Mehrizi-Sani, A. Distributed control techniques in microgrids. IEEE Trans. Smart Grid 2014, 5, 2901–2909. [Google Scholar] [CrossRef]
- Ross, M.; Abbey, C.; Bouffard, F.; Joos, G. Microgrid economic dispatch with energy storage systems. IEEE Trans. Smart Grid 2018, 9, 3039–3047. [Google Scholar] [CrossRef]
- Zafar, R.; Esmaeel Nezhad, A.; Ahmadi, A.; Erfani, T.; Erfani, R. Trading off environmental and economic scheduling of a renewable energy based microgrid under uncertainties. IEEE Access 2023, 11, 459–475. [Google Scholar] [CrossRef]
- Xu, F.; Huo, Q.; Deng, H.; Ding, C.; Lu, Y.; Wei, T. Study on operation optimization of DC micro-grid based on carbon emission constraints. In Proceedings of the 2022 4th International Conference on Power and Energy Technology (ICPET), Beijing, China, 28–31 July 2022; pp. 547–552. [Google Scholar]
- Ma, Y.; Song, X.; Chen, Y.; Deng, F.; Piao, C. Economic optimal dispatch for grid-connected AC microgrid considering TOU tariffs. In Proceedings of the 2020 5th International Conference on Power and Renewable Energy, ICPRE 2020, Shanghai, China, 12–14 September 2020; pp. 643–647. [Google Scholar]
- Han, J.; Yan, L.; Li, Z. A multi-timescale two-stage robust grid-friendly dispatch model for microgrid operation. IEEE Access 2020, 8, 74267–74279. [Google Scholar] [CrossRef]
- Huang, Z.; Guo, Z.; Ma, P.; Wang, M.; Long, Y.; Zhang, M. Economic-environmental scheduling of microgrid considering V2G-enabled electric vehicles integration. Sustain. Energy Grids Netw. 2022, 32, 100872. [Google Scholar] [CrossRef]
- Singh, B.; Sharma, A.K. Benefit maximization and optimal scheduling of renewable energy sources integrated system considering the impact of energy storage device and plug-in electric vehicle load demand. J. Energy Storage 2022, 54, 105245. [Google Scholar] [CrossRef]
- Kim, J.; Lee, J.; Choi, J.K. Joint demand response and energy trading for electric vehicles in off-grid system. IEEE Access 2020, 8, 130576–130587. [Google Scholar] [CrossRef]
- Jiang, Y.; Yang, Y.; Tan, S.C.; Hui, S.Y.R. Power loss minimization of parallel-connected distributed energy resources in DC microgrids using a distributed gradient algorithm-based hierarchical control. IEEE Trans. Smart Grid 2022, 13, 4538–4550. [Google Scholar] [CrossRef]
- Jiang, Y.; Yang, Y.; Tan, S.C.; Hui, S.Y.R. A high-order differentiator based distributed secondary control for DC microgrids against false data injection attacks. IEEE Trans. Smart Grid 2022, 13, 4035–4045. [Google Scholar] [CrossRef]
- Parag, Y.; Ainspan, M. Sustainable microgrids: Economic, environmental and social costs and benefits of microgrid deployment. Energy Sustain. Dev. 2019, 52, 72–81. [Google Scholar] [CrossRef]
- Suk, H.; Hall, J. Integrating quality of life in sociotechnical design: A review of microgrid design tools and social indicators. In Proceedings of the International Design Engineering Technical Conferences and Computers and Information in Engineering Conference, Anaheim, CA, USA, 18–21 August 2019. [Google Scholar]
- Saxena, A.; Patil, G.M.; Kumar Agarwal, N.; Singh, A.; Prakash, A.; Sharma, K. Environmental and social aspects of microgrid deployment—A review. In Proceedings of the 2021 IEEE 8th Uttar Pradesh Section International Conference on Electrical, Electronics and Computer Engineering, UPCON 2021, Dehradun, India, 11–13 November 2021; pp. 1–5. [Google Scholar]
- Boche, A.; Foucher, C.; Lavado Villa, L.F. Understanding microgrid sustainability: A systemic and comprehensive review. Energies 2022, 15, 2906. [Google Scholar] [CrossRef]
- Bhirud, O.N.; Satarkar, M.F.A.R. Design and analysis of multi-output isolated DC-DC converter for low voltage aplication. In Proceedings of the International Conference on Power Energy, Environment and Intelligent Control (PEEIC), Greater Noida, India, 13–14 April 2018; pp. 815–819. [Google Scholar] [CrossRef]
- Ray, O.; Mishra, S. A multi-port converter topology with simultaneous isolated and non-isolated outputs. In Proceedings of the IECON 2013—39th Annual Conference of the IEEE Industrial Electronics Society, Vienna, Austria, 10–13 November 2013; pp. 7118–7123. [Google Scholar] [CrossRef]
- Castle, O.D.; El Shahat, A. Single-input-multi-output (SIMO) converter for nano-grids applications. In Proceedings of the SoutheastCon 2017, Concord, NC, USA, 30 March–2 April 2017; pp. 1–5. [Google Scholar] [CrossRef]
- Bagewadi, M.D.; Dambhare, S.S. A buck-boost topology based hybrid converter for standalone nanogrid applications. In Proceedings of the IEEE Second International Conference on DC Microgrids (ICDCM), Nuremburg, Germany, 27–29 June 2017; pp. 502–506. [Google Scholar] [CrossRef]
- Chauhan, A.K.; Raghuram, M.; Kumar, R.R.; Singh, S.K. Effects and mitigation of nonzero DCM in buck-boost-derived hybrid converter. IEEE J. Emerg. Sel. Top. Power Electron. 2018, 6, 1470–1482. [Google Scholar] [CrossRef]
- Asna, M.; Sakker Hussain, C.K. Analysis of three phase quadratic boost derived hybrid converter. In Proceedings of the International Conference on Energy, Communication, Data Analytics and Soft Computing (ICECDS-2017), Chennai, India, 1–2 August 2017. [Google Scholar]
- Ray, O.; Mishra, S. Boost-derived hybrid converter with simultaneous DC and AC outputs. IEEE Trans. Ind. Appl. 2014, 50, 1082–1093. [Google Scholar] [CrossRef]
- Vakacharla, V.R.; Raghuram, M.; Singh, S.K. Hybrid switched inductor impedance source converter—A decoupled approach. IEEE Trans. Power Electron. 2016, 31, 7509–7521. [Google Scholar] [CrossRef]
- Gore, S.; Maroti, P.K.; Iqbal, A.; Sanjeevikumar, P.; Leonowicz, Z.; Blaabjerg, F. A modified boost converter with Triswitching state and VLSI module for DC nanogrid application. In Proceedings of the IEEE International Conference on Environment and Electrical Engineering and 2020 IEEE Industrial and Commercial Power Systems Europe (EEEIC/I&CPS Europe), Madrid, Spain, 9–12 June 2020. [Google Scholar] [CrossRef]
- Hassan, W.; Hasan, R.; Lu, D.D.C.; Xiao, W.; Soon, J.L. Performance enhancement of high step-up DC-DC converter to attain high efficiency and low voltage stress. In Proceedings of the IEEE 4th International Future Energy Electronics Conference (IFEEC), Singapore, 25–28 November 2019. [Google Scholar] [CrossRef]
- Hassan, W.; Lu, D.D.C.; Xiao, W. Single-switch high step-up DC-DC converter with low and steady switch voltage stress. IEEE Trans. Ind. Electron. 2019, 66, 9326–9338. [Google Scholar] [CrossRef]
- Burgio, A.; Menniti, D.; Motta, M.; Pinnarelli, A.; Sorrentino, N.; Vizza, P. A Laboratory model of a dual active bridge DC-DC converter for a smart user network. In Proceedings of the IEEE 15th International Conference on Environment and Electrical Engineering (EEEIC), Rome, Italy, 10–13 June 2015; pp. 997–1002. [Google Scholar] [CrossRef]
- Elsayad, N.; Moradisizkoohi, H.; Mohammed, O.A. Design and implementation of a new transformerless bidirectional DC-DC converter with wide conversion ratios. IEEE Trans. Ind. Electron. 2019, 66, 7067–7077. [Google Scholar] [CrossRef]
- Santoro, D.; Kortabarria, I.; Toscani, A.; Concari, C.; Cova, P.; Delmonte, N. PV modules interfacing isolated triple active bridge for nanogrid applications. Energies 2021, 14, 2854. [Google Scholar] [CrossRef]
- Roy, R.; Kapat, S. Stabilizing DPWM current mode cascaded DC-DC converters in DC nano-grid without clock sharing. In Proceedings of the IEEE Applied Power Electronics Conference and Exposition—APEC, Phoenix, AZ, USA, 14–17 June 2021; pp. 778–782. [Google Scholar]
- Cecati, C.; Khalid, H.A.; Tinari, M.; Adinolfi, G.; Graditi, G. DC nanogrid for renewable sources with modular DC/DC LLC converter building block. IET Power Electron. 2017, 10, 536–544. [Google Scholar] [CrossRef]
- Mamur, H.; Ahiska, R. Application of a DC-DC boost converter with maximum power point tracking for low power thermoelectric generators. Energy Convers. Manag. 2015, 97, 265–272. [Google Scholar] [CrossRef]
- Kumar, S.; Krishnasamy, V.; Kaur, R. Unified controller for bimodal operation of CUK converter assisted SEIG-based DC Nanogrid. IEEE Syst. J. 2020, 15, 1674–1683. [Google Scholar] [CrossRef]
- Buso, S.; Caldognetto, T.; Liu, Q. Analysis and experimental characterization of a large-bandwidth triple-loop controller for grid-tied inverters. IEEE Trans. Power Electron. 2019, 34, 1936–1949. [Google Scholar] [CrossRef]
- Dong, D.; Cvetkovic, I.; Boroyevich, D.; Zhang, W.; Wang, R.; Mattavelli, P. Grid-interface bidirectional converter for residential dc distribution systems—Part one: High-density two-stage topology. IEEE Trans. Power Electron. 2013, 28, 1655–1666. [Google Scholar] [CrossRef]
- Keyhani, H.; Toliyat, H.A. Single-stage multistring PV inverter with an isolated high-frequency link and soft-switching operation. IEEE Trans. Power Electron. 2014, 29, 3919–3929. [Google Scholar] [CrossRef]
- Wen, B.; Boroyevich, D.; Burgos, R.; Mattavelli, P.; Shen, Z. Analysis of D-Q small-signal impedance of grid-tied inverters. IEEE Trans. Power Electron. 2016, 31, 675–687. [Google Scholar] [CrossRef]
- Wen, B.; Burgos, R.; Boroyevich, D.; Mattavelli, P.; Shen, Z. AC stability analysis and Dq frame impedance specifications in power-electronics-based distributed power systems. IEEE J. Emerg. Sel. Top. Power Electron. 2017, 5, 1455–1465. [Google Scholar] [CrossRef]
- Habibi, S.; Rahimi, R.; Shamsi, P.; Ferdowsi, M. Efficiency assessment of a residential DC nanogrid with low and high distribution voltages using realistic data. In Proceedings of the IEEE Green Technologies Conference, Denver, CO, USA, 7–9 April 2021; pp. 574–579. [Google Scholar]
- Wang, H.; Wu, W.; Li, Y.; Blaabjerg, F. A coupled-inductor-based buck-boost AC-DC converter with balanced DC output voltages. IEEE Trans. Power Electron. 2018, 34, 151–159. [Google Scholar] [CrossRef]
- Kim, H.S.; Ryu, M.H.; Baek, J.W.; Jung, J.H. High-efficiency isolated bidirectional AC-DC converter for a DC distribution system. IEEE Trans. Power Electron. 2013, 28, 1642–1654. [Google Scholar] [CrossRef]
- Dong, D.; Luo, F.; Zhang, X.; Boroyevich, D.; Mattavelli, P. Grid-interface bidirectional converter for residential DC distribution systems—Part 2: AC and DC interface design with passive components minimization. IEEE Trans. Power Electron. 2013, 28, 1667–1679. [Google Scholar] [CrossRef]
- Delmonte, N.; Cabezuelo, D.; Kortabarria, I.; Santoro, D.; Toscani, A.; Cova, P. A method to extract lumped thermal networks of capacitors for reliability oriented design. Microelectron. Reliab. 2020, 114, 113737. [Google Scholar] [CrossRef]
- Dong, D.; Boroyevich, D.; Wang, R.; Cvetkovic, I. A two-stage high power density single-phase Ac-Dc Bi-directional PWM converter for renewable energy systems. In Proceedings of the IEEE Energy Conversion Congress and Exposition, Atlanta, GA, USA, 12–16 September 2010; pp. 3862–3869. [Google Scholar] [CrossRef]
- Afshari, E.; Amirabadi, M. Single-stage multiport capacitive-link universal power converter as a solid-state transformer for nanogrid and microgrid applications. In Proceedings of the IEEE Applied Power Electronics Conference and Exposition (APEC), Anaheim, CA, USA, 17–21 March 2019; pp. 382–388. [Google Scholar] [CrossRef]
- Khan, S.A.; Pilli, N.K.; Singh, S.K. Hybrid split pi converter. In Proceedings of the IEEE International Conference on Power Electronics, Drives and Energy Systems (PEDES), Trivandrum, India, 14–17 December 2016; pp. 1–6. [Google Scholar] [CrossRef]
- Samende, C.; Bhagavathy, S.M.; McCulloch, M. Distributed state of charge-based droop control algorithm for reducing power losses in multi-port converter-enabled solar DC nano-grids. IEEE Trans. Smart Grid 2021, 12, 4584–4594. [Google Scholar] [CrossRef]
- Mukherjee, A.; Rasoulinezhad, R.; Moschopoulos, G. Asymmetrically modulated three port bidirectional current fed-push-pull converter for a DC nanogrid. In Proceedings of the IEEE Applied Power Electronics Conference and Exposition (APEC), Phoenix, AZ, USA, 14–17 June 2021; pp. 1421–1425. [Google Scholar] [CrossRef]
- Yu, Y.; Wada, K.; Masumoto, K.; Kado, Y. A DC power distribution system in a data center using a triple active bridge DC-DC converter. IEEJ J. Ind. Appl. 2018, 7, 202–209. [Google Scholar] [CrossRef]
- Tao, H.; Duarte, J.L.; Hendrix, M.A.M. Three-port triple-half-bridge bidirectional converter with zero-voltage switching. IEEE Trans. Power Electron. 2008, 23, 782–792. [Google Scholar] [CrossRef]
- Tomas-Manez, K.; Zhang, Z.; Ouyang, Z. Unregulated series resonant converter for interlinking DC nanogrids. In Proceedings of the 2017 IEEE 12th International Conference on Power Electronics and Drive Systems (PEDS), Honolulu, HI, USA, 12–15 December 2017; pp. 647–654. [Google Scholar]
- Queiroz, F.; Praça, P.; Freitas, A.; Antunes, F. High-gain bidirectional DC-DC converter for battery charging in DC nanogrid of residential prossumer. In Proceedings of the 2019 IEEE 15th Brazilian Power Electronics Conference and 5th IEEE Southern Power Electronics Conference (COBEP/SPEC), Santos, Brazil, 1–4 December 2019; pp. 1–6. [Google Scholar]
- Morais, A.S.; Lopes, L.A.C. Interlink converters in DC nanogrids and its effect in power sharing using distributed control. In Proceedings of the 2016 IEEE 7th International Symposium on Power Electronics for Distributed Generation Systems, PEDG 2016, Vancouver, BC, Canada, 27–30 June 2016; pp. 1–7. [Google Scholar]
- Burgio, A.; Menniti, D.; Motta, M.; Pinnarelli, A.; Sorrentino, N.; Vizza, P. A two-input dual active bridge converter for a smart user network using integrated power modules. In Proceedings of the Asia-Pacific Power and Energy Engineering Conference, APPEEC, Brisbane, QLD, Australia, 15–18 November 2015; pp. 1–6. [Google Scholar]
- Nguyen, B.L.; Cha, H.; Nguyen, T.; Kim, H. Family of integrated multi-input multi-output DC-DC power converters. In Proceedings of the 2018 International Power Electronics Conference (IPEC-Niigata 2018-ECCE Asia), Niigata, Japan, 20–24 May 2018; pp. 3134–3139. [Google Scholar]
- De Campos, A.S.C.; Gomes, A.C.; De Morais, A.S. Multi-winding bidirectional flyback converter. In Proceedings of the 14th Brazilian Power Electronics Conference, COBEP 2017, Juiz de Fora, Brazil, 19–22 November 2017; pp. 1–6. [Google Scholar]
- Balal, A.; Shahabi, F. Design a multiport DC-DC converter for hybrid renewable nano-grid system. In Proceedings of the 2021 Fourth International Conference on Electrical, Computer and Communication Technologies (ICECCT), Erode, India, 15–17 September 2021; pp. 1–5. [Google Scholar]
- Askarian, I.; Pahlevani, M.; Knight, A.M. Three-port bidirectional DC/DC converter for DC nanogrids. IEEE Trans. Power Electron. 2021, 36, 8000–8011. [Google Scholar] [CrossRef]
- Pontes, A.P.; Vieira, H.d.S.; Junior, E.M.S. Isolated high gain DC-DC converter with low input and output current ripple for photovoltaic system applications. In Proceedings of the 2021 Brazilian Power Electronics Conference (COBEP), João Pessoa, Brazil, 7–10 November 2021; pp. 1–8. [Google Scholar]
- Iqbal, A.; Gore, S.; Maroti, P.K.; Meraj, M.; Marzband, M. A new triswitching double duty high voltage gain boost converter for DC nanogrid application. In Proceedings of the 2021 IEEE 4th International Conference on Computing, Power and Communication Technologies, GUCON 2021, Kuala Lumpur, Malaysia, 24–26 September 2021; pp. 1–6. [Google Scholar]
- Radmanesh, H.; Reza Soltanpour, M.; Eskandarpour Azizkandi, M. A continuous input current DC-DC converter based on coupled inductor for renewable energy applications. In Proceedings of the 2021 12th Power Electronics, Drive Systems, and Technologies Conference, PEDSTC 2021, Tabriz, Iran, 2–4 February 2021; pp. 10–14. [Google Scholar]
- Neres, F.d.P.; da Rocha, A.F.; dos Santos, R.L.; Almeida, P.S.; Antunes, F.L.M.; Sá, E.M. A resonant-switched-capacitor step-down DC-DC converter in CCM operation as an LED driver. In Proceedings of the 2019 IEEE 15th Brazilian Power Electronics Conference and 5th IEEE Southern Power Electronics Conference (COBEP/SPEC), Santos, Brazil, 1–4 December 2019; pp. 1–6. [Google Scholar]
- Liu, G.; Khodamoradi, A.; Mattavelli, P.; Caldognetto, T.; Magnone, P. Plug and play DC-DC converters for smart DC nanogrids with advanced control ancillary services. In Proceedings of the IEEE International Workshop on Computer Aided Modeling and Design of Communication Links and Networks, CAMAD, Barcelona, Spain, 17–19 September 2018; pp. 1–6. [Google Scholar]
- Hassan, W.; Gautum, S.; Lu, D.D.C.; Xiao, W. Analysis, design, and experimental verification of high step-up DC-DC converter to interface renewable energy sources into DC nanogrid. In Proceedings of the IEEE International Conference on Industrial Technology, Melbourne, VIC, Australia, 13–15 February 2019; pp. 1649–1654. [Google Scholar]
- Ferreira, J.S.; Almeida, P.S.; Morais, M.B.M.; Martins, G.E.; Sá, E.M. A step-down converter with resonant switching capacitor applied in nanogrids to drive power LEDs. In Proceedings of the 2017 IEEE 8th International Symposium on Power Electronics for Distributed Generation Systems, PEDG 2017, Florianopolis, Brazil, 17–20 April 2017; pp. 1–7. [Google Scholar]
- De Araújo, F.C.; Vasconcelos, M.O.; Aragão, F.A.P.; De Souza, K.C.A.; Sá, E.M. High-gain DC-DC converter with current source characteristics at the output for applications in photovoltaic systems and current injection in nanogrids. In Proceedings of the 2017 IEEE 8th International Symposium on Power Electronics for Distributed Generation Systems, PEDG 2017, Florianopolis, Brazil, 17–20 April 2017; pp. 1–6. [Google Scholar]
- Wu, W.; Wang, H.; Liu, Y.; Huang, M.; Blaabjerg, F. A dual-buck-boost AC/DC converter for DC nanogrid with three terminal outputs. IEEE Trans. Ind. Electron. 2017, 64, 295–299. [Google Scholar] [CrossRef]
- Kumar, S.; Mukkapati, A.B.K.; Krishnasamy, V.; Kaur, R. AISMC for islanded operation of wind driven SEIG based DC nanogrid. In Proceedings of the 2019 National Power Electronics Conference, NPEC 2019, Tiruchirappalli, India, 13–15 December 2019; pp. 1–6. [Google Scholar]
- Barone, G.; Burgio, A.; Menniti, D.; Motta, M.; Pinnarelli, A.; Sorrentino, N. A printed circuit board suitable for controlling a 22.8kVA IGBT three-phase inverter for DC nanogrids in a laboratory setup. In Proceedings of the 2017 IEEE International Conference on Environment and Electrical Engineering and 2017 IEEE Industrial and Commercial Power Systems Europe (EEEIC/I&CPS Europe), Milan, Italy, 6–9 June 2017; pp. 1–6. [Google Scholar]
- Azab, M. Experimental investigation of a self excited induction generator for nanogrid applications. In Proceedings of the 2017 9th IEEE-GCC Conference and Exhibition (GCCCE), Manama, Bahrain, 8–11 May 2017; pp. 1–6. [Google Scholar]
- Nag, S.S.; Mishra, S. Current-fed DC/DC topology based inverter. In Proceedings of the 2013 IEEE Energy Conversion Congress and Exposition, ECCE 2013, Denver, CO, USA, 15–19 September 2013; pp. 2751–2756. [Google Scholar]
- Pexirra Tome, J.L.; Pires, V.F.; Pina, J.M. Development of an off-grid micro-inverter for a scalable photovoltaic kit. In Proceedings of the IEEE International Symposium on Industrial Electronics, Kyoto, Japan, 20–23 June 2021. [Google Scholar]
- Saha, J.; Naga, G.; Yadav, B.; Panda, S.K. A matrix-based solid-state-transformer for a hybrid nanogrid. In Proceedings of the 2018 IEEE International Conference on Power Electronics, Drives and Energy Systems (PEDES), Chennai, India, 18–21 December 2018; pp. 1–6. [Google Scholar]
- Gunawardena, L.H.P.N.; Nayanasiri, D.R. Networked DC nano-grid based on multi-port power converters. In Proceedings of the IEEE Region 10 Annual International Conference, Proceedings/TENCON, Penang, Malaysia, 5–8 November 2017; pp. 2727–2732. [Google Scholar]
- Burlaka, V.; Gulakov, S.; Podnebennaya, S.; Kudinova, E.; Plakhtii, O.; Nerubatskyi, V. An universal bidirectional three-port DC/DC/AC converter with isolated AC port. In Proceedings of the 2021 IEEE 3rd Ukraine Conference on Electrical and Computer Engineering, UKRCON 2021, Lviv, Ukraine, 26–28 August 2021; pp. 367–372. [Google Scholar]
- Roasto, I.; Rosin, A.; Jalakas, T. Multiport interface converter with an energy storage for nanogrids. In Proceedings of the IECON 2018—44th Annual Conference of the IEEE Industrial Electronics Society, Washington, DC, USA, 21–23 October 2018; pp. 6088–6093. [Google Scholar]
- Roasto, I.; Rosin, A.; Jalakas, T. Power electronic interface converter for resource efficient buildings. In Proceedings of the IECON 2017—43rd Annual Conference of the IEEE Industrial Electronics Society, Beijing, China, 29 October–1 November 2017; pp. 3638–3643. [Google Scholar]
- Hagh, M.T.; Aghdam, F.H. Smart hybrid nanogrids using modular multiport power electronic interface. In Proceedings of the IEEE PES Innovative Smart Grid Technologies Conference Europe, Melbourne, VIC, Australia, 28 November–1 December 2016; pp. 618–623. [Google Scholar]
- Ray, O.; Member, S.; Mishra, S.; Member, S. Integrated hybrid output converter as power router for renewable-based nanogrids. In Proceedings of the IECON 2015—41st Annual Conference of the IEEE Industrial Electronics Society, Yokohama, Japan, 9–12 November 2015; pp. 1645–1650. [Google Scholar]
- Mostaan, A.; Soltani, M.; Gorji, S.A. Hybrid impedance network-based converter with high voltage gain and no commutation problem. In Proceedings of the 2016 IEEE 2nd Annual Southern Power Electronics Conference, SPEC 2016, Auckland, New Zealand, 5–8 December 2016; pp. 1–4. [Google Scholar]
- Meraj, M.; Ali, M.A.; Rahman, S.; Bhaskar, S.M.; Iqbal, A.; Al Hitmi, M.A.E. Switched inductor quazi switched boost converter for nano-grid applications. In Proceedings of the International Conference on Electrical, Electronics and Computer Engineering, UPCON 2019, Aligarh, India, 8–10 November 2019; pp. 1–6. [Google Scholar]
- Tomy, A.; Thomas, A.J. Sepic derived hybrid converter with simultaneous AC and DC outputs. In Proceedings of the 2016 IEEE Annual India Conference (INDICON), Bangalore, India, 16–18 December 2016; pp. 1–6. [Google Scholar]
- Sarath, R.; Kanakasabapathy, P. Switched-capacitoriswitched-inductor Cuk-derived hybrid converter for nanogrid applications. In Proceedings of the 2015 International Conference on Computation of Power, Energy, Information and Communication (ICCPEIC), Melmaruvathur, India, 22–23 April 2015; pp. 430–435. [Google Scholar]

















| Advantages | References |
|---|---|
| Energy conversion stages reduction | [15,16] |
| Overall efficiency improvement | [6,11,14,15,16,17,19] |
| Reliability improvement | [6,11,15,16,17] |
| Absence of reactive power and less losses | [6,11,14,15] |
| Augmented transmit power capability | [6,14,16,19] |
| No electromagnetic interference | [6] |
| Complexity reduction | [6,15,16] |
| No synchronization problems | [6,11,14,15] |
| Control algorithm simplification | [6,15,17] |
| Input Voltage | Output Voltage | Bidirectional | Isolated Outputs | Multiport Capabilities | Efficiency (Generalized) | References |
|---|---|---|---|---|---|---|
| DC | DC | Yes | Yes | Yes | Moderate | [107,125,126,127,128] |
| DC | DC | Yes | Yes | No | Moderate | [105,109,129,130,131,132] |
| DC | DC | Yes | No | Yes | High | [133,134,135,136] |
| DC | DC | Yes | No | No | High | [106] |
| DC | DC | No | Yes | Yes | Moderate | [94,95] |
| DC | DC | No | Yes | No | Moderate | [137] |
| DC | DC | No | No | Yes | Moderate | [96] |
| DC | DC | No | No | No | High | [102,103,104,110,111,138,139,140,141,142,143,144] |
| AC | DC | No | Yes | Yes | - | [145] |
| AC | DC | No | No | Yes | Moderate | [118] |
| AC | DC | No | No | No | High | [146,147,148] |
| DC | AC | No | Yes | No | Moderate | [114] |
| DC | AC | No | No | No | High | [112,115,149,150] |
| AC, DC | AC, DC | Yes | Yes | Yes | Moderate | [123,151,152,153] |
| AC | DC | Yes | Yes | No | High | [119] |
| AC, DC | AC, DC | Yes | No | Yes | Moderate | [154,155,156,157] |
| AC | DC | Yes | No | No | High | [113,120,122] |
| DC | AC, DC | No | No | Yes | Moderate | [97,99,100,101,124,158,159,160,161] |
Disclaimer/Publisher’s Note: The statements, opinions and data contained in all publications are solely those of the individual author(s) and contributor(s) and not of MDPI and/or the editor(s). MDPI and/or the editor(s) disclaim responsibility for any injury to people or property resulting from any ideas, methods, instructions or products referred to in the content. |
© 2023 by the authors. Licensee MDPI, Basel, Switzerland. This article is an open access article distributed under the terms and conditions of the Creative Commons Attribution (CC BY) license (https://creativecommons.org/licenses/by/4.0/).
Share and Cite
Santoro, D.; Delmonte, N.; Simonazzi, M.; Toscani, A.; Rocchi, N.; Sozzi, G.; Cova, P.; Menozzi, R. Local Power Distribution—A Review of Nanogrid Architectures, Control Strategies, and Converters. Sustainability 2023, 15, 2759. https://doi.org/10.3390/su15032759
Santoro D, Delmonte N, Simonazzi M, Toscani A, Rocchi N, Sozzi G, Cova P, Menozzi R. Local Power Distribution—A Review of Nanogrid Architectures, Control Strategies, and Converters. Sustainability. 2023; 15(3):2759. https://doi.org/10.3390/su15032759
Chicago/Turabian StyleSantoro, Danilo, Nicola Delmonte, Marco Simonazzi, Andrea Toscani, Nicholas Rocchi, Giovanna Sozzi, Paolo Cova, and Roberto Menozzi. 2023. "Local Power Distribution—A Review of Nanogrid Architectures, Control Strategies, and Converters" Sustainability 15, no. 3: 2759. https://doi.org/10.3390/su15032759
APA StyleSantoro, D., Delmonte, N., Simonazzi, M., Toscani, A., Rocchi, N., Sozzi, G., Cova, P., & Menozzi, R. (2023). Local Power Distribution—A Review of Nanogrid Architectures, Control Strategies, and Converters. Sustainability, 15(3), 2759. https://doi.org/10.3390/su15032759

