Optimising the Distribution of Multi-Cycle Emergency Supplies after a Disaster
Abstract
1. Introduction
2. Literature Review
3. Problem Description and Scenario Analysis
3.1. Problem Description and Underlying Assumptions
3.1.1. Problem Description
3.1.2. Fundamental Assumptions
3.2. Time Constraints for Road Transport
3.3. Integrated Perceptual Function Construction
3.3.1. Comprehensive Time Perception Satisfaction
3.3.2. Comprehensive Material Loss Perceived Pain Effect
3.4. Total Cost of Post-Earthquake Relief
- (1)
- Material raising and transportation cost.
- (2)
- Road rehabilitation costs.
4. Emergency Material Distribution Transport Model
4.1. Notations
- (1)
- Mathematical sets
- (2)
- Parameters
- (3)
- Decision variables
4.2. The Proposed Model
- (1)
- Objective functions
- (2)
- The constraints
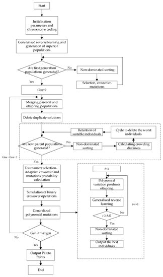
5. Improved NSGA-II Algorithm
5.1. Improved NSGA-II Algorithm Steps and Strategies
- 1.
- Chromosomal coding. This paper uses real number coding to describe the amount of material distributed from the distribution centre to the disaster site each cycle. Let the matrix be a solution in the target solution space and the matrix column vector , the number of matrix rows represents the distribution centre , the number of matrix columns represents the disaster point , and the chromosome-encoded genes are represented by the vector = , , , ]. , for , there is a supply of emergency supplies in cycle . If , it represents the supply of relief supplies from distribution centre to disaster point in cycle . If , it represents its non-participation in the relief of disaster point ; the coding gene within the vector represents the quantity of the corresponding kind of material transported by distribution centre disaster point , , where , .
- 2.
- Generating the initial population . Initial population parameters such as , , and have an impact on the algorithm’s ability to find the best and the iteration efficiency. In order to ensure the goodness of the initial population, the initial population is first generated randomly and uniformly according to certain constraints for each gene value, and then the initial population is formed after gradually implementing the coding correction strategy, and then the generalized reverse learning strategy is used to form the generalized population . After the coding correction, the initial population is combined with the generalized population , and the top individuals with better adaptability are selected to form the initial population through non-dominated sorting and crowdedness comparison.
5.1.1. Infeasible Coding Scheme
- 1.
- For each column of the coding matrix, if and , and , which means that the amount of material allocated to the disaster point by all distribution centres is greater than the actual demand, which will both violate the constraint and cause uneven distribution of material when material is in short supply, and weaken the fairness among disaster points, resulting in an infeasible distribution scheme.
- 2.
- For each column of the coding matrix, if and , and , which means that the total amount of relief supplies from all distribution centres cannot meet the minimum emergency supply demands at the disaster point, which violates the minimum supply satisfaction constraint and makes this distribution scheme infeasible.
- 3.
- For each row of the coding matrix, if and , and , then the amount of material distributed by distribution centre to disaster point in cycle t is greater than its maximum allocable amount, resulting in an emergency material conflict and thus an infeasible solution.
5.1.2. Coding Correction Strategy
5.1.3. Generalized Reverse Learning Strategy
5.1.4. Constructing the Fitness Function
5.1.5. Construction of Non-Dominated Sorted Solution Sets
- 1.
- First, we identify the individuals in the population whose is 0 and place them in the non-dominated set .
- 2.
- Second, we traverse the set dominated by individual in set and perform for individual in and if , deposit the individual in another set .
- 3.
- Third, take as the first level of the set of non-dominated individuals, make the = 1 of the non-dominated order of individuals in rank, and continue to perform the corresponding hierarchical operation on the set and assign the corresponding non-dominated order, when all individuals are hierarchically ranked, stop the hierarchical sorting operation.
5.1.6. Crowding Distance and Crowding Comparison Operator
- 1.
- For each individual currently, let the crowding distance , .
- 2.
- We sort the populations in ascending order for individuals in the same rank, based on the objective function value .
- 3.
- For individuals at the edge of each class, let the crowding distance be infinity and .
- 4.
- For individual in the middle of each rank, the crowding distance is calculated by Equation (33).
- 1.
- If , then individual is in a dominant position.
- 2.
- If and , then individual is dominant.
5.1.7. Improved Elite Retention Strategy
5.1.8. Improved Genetic Manipulation
- 1.
- Selection. In this paper, we use a binary tournament selection strategy, where the individual with the smaller non-dominance rank is preferred when two individuals are compared; if both individuals have the same non-dominance rank, the individual with the greater crowding is preferred.
- 2.
- Crossover. The chromosome adaptive crossover probability is calculated based on the equation , where and are the maximum and minimum crossover probabilities, is the number of iterations and is the maximum number of iterations. if , perform a simulated binary crossover, while the adaptive crossover probability becomes progressively smaller with each iteration, allowing the algorithm to focus on the global search in the early stages and gradually on the local search in the later stages.
- 3.
- Mutation. We use operations such as adaptive mutation probability, polynomial variation, and generalized reverse learning to improve the local search capability of the algorithm, and to maintain population diversity.
- (1)
- Adaptive mutation probability. we calculate the probability of chromosomal variation based on the equation , where and are the maximum and minimum mutation probabilities, and this equation gradually increases the probability of chromosomal mutation in the late iterations to increase population diversity.
- (2)
- Mutation operation. if , perform the generalized polynomial mutation operation, and perform the generalized reverse learning operation on the polynomially mutated individual. after executing the reverse learning operation for . times, combine the generalized mutation solution with the original mutation solution; then, after non-dominated sorting, select the best solution to replace the original mutation solution. Thus, we can obtain the better individual after the mutation.
5.1.9. Iteration and Termination
5.2. INSGA-II Algorithm Flow Chart
6. Case Experiments and Analysis
6.1. Experimental Examples
6.2. Experimental Setting and Analysis of Results
6.3. Performance Comparison of Four Optimisation Algorithms
6.4. Choice of Material Distribution Options
7. Conclusions and Discussion
Author Contributions
Funding
Institutional Review Board Statement
Informed Consent Statement
Data Availability Statement
Conflicts of Interest
References
- Knott, R.J.D. The logistics of bulk relief supplies. Disasters 1987, 11, 113–115. [Google Scholar] [CrossRef]
- Ray, J. A multi-period linear programming model for optimally scheduling the distribution of food-aid in West Africa. Ph.D. Thesis, University of Tennessee, Knoxville, TN, USA, 1987. [Google Scholar]
- Haghani, A.; Oh, S.-C. Formulation and solution of a multi-commodity, multi-modal network flow model for disaster relief operations. Transp. Res. Part A Policy Pract. 1996, 30, 231–250. [Google Scholar]
- Haghani, S.C.O.A. Testing and evaluation of a multi-commodity multi-modal network flow model for disaster relief management. J. Adv. Transp. 1997, 31, 249–282. [Google Scholar] [CrossRef]
- Barbarosoǧlu, G.; Arda, Y. A two-stage stochastic programming framework for transportation planning in disaster response. J. Oper. Res. Soc. 2004, 55, 43–53. [Google Scholar] [CrossRef]
- Ma, Z.; Wang, S. A Multi-Stage and Dynamic Multi-Modal Transportation Model for Relief Commodities in Natural Disasters. In Proceedings of the 11th Chinese Annual Conference on Management Science, Chengdu, China, 16–19 October 2009; pp. 59–64. [Google Scholar]
- Zhu, J.; Huang, J.; Liu, D.; Han, J. Randomized Algorithm for Vehicle Routing Model for Medical Supplies in Large-Scale Emergencies. Oper. Res. Manag. Sci. 2010, 19, 9–14. [Google Scholar]
- Liu, C.; He, J.; Shi, J. The Study on Optimal Model for a Kind of Emergency Material Dispatch Problem. Chin. J. Manag. Sci. 2001, 3, 30–37. [Google Scholar]
- Sheu, J.-B.; Pan, C. A method for designing centralized emergency supply network to respond to large-scale natural disasters. Transp. Res. Part B Methodol. 2014, 67, 284–305. [Google Scholar] [CrossRef]
- Du, L.; Li, X.; Gan, Y.; Leng, K. Optimal Model and Algorithm of Medical Materials Delivery Drone Routing Problem under Major Public Health Emergencies. Sustainability 2022, 14, 4651. [Google Scholar] [CrossRef]
- Bodaghi, B.; Palaneeswaran, E.; Abbasi, B. Bi-objective multi-resource scheduling problem for emergency relief operations. Prod. Plan. Control. 2018, 29, 1191–1206. [Google Scholar] [CrossRef]
- Kovács, G.; Spens, K.M. Humanitarian logistics in disaster relief operations. Int. J. Phys. Distrib. Logist. Manag. 2007, 37, 99–114. [Google Scholar] [CrossRef]
- Ge, H.; Liu, N.; Zhang, G.; Yu, H. A model for distribution of multiple emergency commodities to multiple affected areas based on loss of victims of calamity. J. Syst. Manag. 2010, 19, 541–545. [Google Scholar]
- Wang, X.; Zhang, N.; Zhan, H. Emergency material allocation model considering the non-rational psychological comparison of the victims. Chin. J. Manag. 2016, 13, 1075–1080. [Google Scholar]
- Chen, Y.-x.; Tadikamalla, P.R.; Shang, J.; Song, Y. Supply allocation: Bi-level programming and differential evolution algorithm for Natural Disaster Relief. Clust. Comput. 2020, 23, 203–217. [Google Scholar] [CrossRef]
- Wang, L.; Zhou, X.; Zhao, Z.; Liu, L.; Yu, L. Integrated decision making of emergency vehicle allocation and emergency material distribution. J. Cent. South Univ. Sci. Technol. 2018, 49, 2766–2775. [Google Scholar]
- Song, Y.; Huang, X.; Ma, Y.; Li, M. Emergency resource allocation considering psychological pain effect of disaster victims under multi-dimensional fairness measurement. J. Saf. Sci. Technol. 2021, 17, 47–53. [Google Scholar]
- Chen, Y.; Zhao, Q. The model and algorithm for emergency supplies distribution based on fairness. Syst. Eng. -Theory Pract. 2015, 35, 3065–3073. [Google Scholar]
- Chen, G.; Fu, J. Multi-Objective Emergency Resources Allocation with Fairness and Efficiency Considerations. Chin. J. Manag. 2018, 15, 459–466. [Google Scholar]
- Li, Y.; Ye, C.; Ren, J.; Tang, T.; Guo, J. Multi-cycle emergency medical material allocation considering patient panic in epidemic environment. J. Saf. Environ. 2021, 21, 1643–1651. [Google Scholar]
- Zheng, B.; Ma, Z.; Li, S. Integrated optimization of emergency logistics systems for post-earthquake initial stage based on bi-level programming. J. Syst. Eng. 2014, 29, 113–125. [Google Scholar]
- Wang, H.; Wang, J.; Ma, S. Decision-making for emergency materials dynamic dispatching based on fuzzy demand and supply. Chin. J. Manag. Sci. 2014, 22, 55–64. [Google Scholar]
- Sheu, J.-B. An emergency logistics distribution approach for quick response to urgent relief demand in disasters. Transp. Res. Part E Logist. Transp. Rev. 2007, 43, 687–709. [Google Scholar] [CrossRef]
- Wang, Y. An Optimization Method for Distributing Emergency Materials Which Balances Multiple Decision Criteria. Processes 2022, 10, 2317. [Google Scholar] [CrossRef]
- Abdolhamid, Z.; Mehrdad, K.; Husseinzadeh, K.A. Multi-objective decision-making model for distribution planning of goods and routing of vehicles in emergency multi-objective decision-making model for distribution planning of goods and routing of vehicles in emergency. Int. J. Disaster Risk Reduct. 2020, 48, 101587. [Google Scholar]
- Wang, Y.; Sun, B. Dynamic Multi-stage Allocation Model of Emergency Materials for Multiple Disaster Sites. Chin. J. Manag. Sci. 2019, 27, 138–147. [Google Scholar]



| Supply | Cycle 1 | Cycle 2 | Cycle 3 | Cycle 4 | ||||||||
|---|---|---|---|---|---|---|---|---|---|---|---|---|
| E1 | E2 | E3 | E1 | E2 | E3 | E1 | E2 | E3 | E1 | E2 | E3 | |
| 1500 | 2000 | 4000 | 1000 | 5000 | 10,000 | 500 | 5000 | 10,000 | 600 | 8000 | 10,000 | |
| 2500 | 2000 | 4000 | 1000 | 4000 | 10,000 | 700 | 5000 | 7000 | 600 | 5000 | 13,500 | |
| Information | Transport NETWORK of Distribution Points and Distribution Centres (H × I) | ||||||||
|---|---|---|---|---|---|---|---|---|---|
| P1 | P2 | P3 | |||||||
| Lhi | Lhi | Lhi | |||||||
| H1 | 650 | 4 | 0.8 | 820 | 7 | 0.9 | 750 | 5 | 0.7 |
| H2 | 715 | 5 | 0.6 | 935 | 8 | 0.5 | 950 | 9 | 0.6 |
| Information | Transport Network of Distribution Centres and Disaster Points (I × J) | ||||||||
|---|---|---|---|---|---|---|---|---|---|
| D1 | D2 | D3 | |||||||
| Lij | Lij | Lij | |||||||
| P1 | 170 | 0.75 | 1.6 | 120 | 0.7 | 1.8 | 230 | 0.3 | 1.4 |
| P2 | 130 | 0.6 | 1.2 | 160 | 0.4 | 1.1 | 190 | 0.3 | 1.3 |
| P3 | 200 | 0.8 | 2 | 180 | 0.45 | 1.2 | 140 | 0.5 | 1.6 |
| Demands | Cycle 1 | Cycle 2 | Cycle 3 | Cycle 4 | ||||||||
|---|---|---|---|---|---|---|---|---|---|---|---|---|
| E1 | E2 | E3 | E1 | E2 | E3 | E1 | E2 | E3 | E1 | E2 | E3 | |
| 2800 | 2500 | 5000 | 600 | 3000 | 6000 | 300 | 3000 | 6000 | 300 | 4000 | 7000 | |
| 2500 | 3000 | 4000 | 400 | 2000 | 6000 | 200 | 3000 | 5000 | 100 | 3000 | 6000 | |
| 3000 | 4000 | 5000 | 600 | 3000 | 7000 | 400 | 4000 | 7000 | 300 | 4000 | 8000 | |
| Information | Cycle 1 | Cycle 2 | Cycle 3 | Cycle 4 | ||||||||
|---|---|---|---|---|---|---|---|---|---|---|---|---|
| D1 | D2 | D3 | D1 | D2 | D3 | D1 | D2 | D3 | D1 | D2 | D3 | |
| 0.1/5 | 0.3/4 | 0.5/3 | 0.2/8 | 0.2/3 | 0.9/10 | 0.8/20 | 0.3/4 | 0.2/6 | 0.3/6 | 0.2/3 | 0.1/1 | |
| 0.6/6 | 0.4/5 | 0.7/7 | 0.5/6 | 0.6/5 | 0.3/6 | 0.5/5 | 0.2/3 | 0.3/3 | 0.4/6 | 0.1/5 | 0.2/2 | |
| 0.5/3 | 0.2/2 | 0.1/7 | 0.6/4 | 0.1/9 | 0.5/7 | 0.6/1 | 0.1/7 | 0.4/5 | 0.3/3 | 0.2/3 | 0.1/1 | |
| Utility | Cycle 1 | Cycle 2 | Cycle 3 | Cycle 4 | ||||||||
|---|---|---|---|---|---|---|---|---|---|---|---|---|
| D1 | D2 | D3 | D1 | D2 | D3 | D1 | D2 | D3 | D1 | D2 | D3 | |
| 0.66 | 0.72 | 0.85 | 0.57 | 0.31 | 0.42 | 0.85 | 0.94 | 0.62 | 0.58 | 0.73 | 0.66 | |
| 0.91 | 0.67 | 0.94 | 0.88 | 0.68 | 0.54 | 0.85 | 0.66 | 0.55 | 0.32 | 0.46 | 0.54 | |
| 0.88 | 0.85 | 0.77 | 0.80 | 0.64 | 0.70 | 0.77 | 0.56 | 0.45 | 0.23 | 0.30 | 0.46 | |
| Algorithms | INSGA-II Algorithm | NSGA-II Algorithm | SPEA-II Algorithm | MOPSO Algorithm | ||||||||
|---|---|---|---|---|---|---|---|---|---|---|---|---|
| Objectives | ||||||||||||
| 1 | 4.486 | 57.27 | 6.131 | 5.160 | 71.64 | 6.242 | 4.809 | 57.77 | 6.201 | 4.767 | 72.77 | 6.167 |
| 2 | 4.519 | 60.16 | 6.071 | 4.996 | 70.62 | 6.373 | 4.606 | 55.99 | 6.196 | 4.792 | 73.25 | 6.327 |
| 3 | 4.562 | 59.55 | 6.142 | 4.878 | 69.19 | 6.283 | 4.511 | 56.44 | 6.012 | 4.821 | 76.04 | 6.330 |
| 4 | 4.578 | 60.79 | 6.087 | 4.695 | 73.96 | 6.139 | 4.533 | 57.77 | 6.093 | 4.971 | 73.15 | 6.262 |
| 5 | 4.590 | 59.04 | 6.134 | 4.948 | 68.88 | 6.119 | 4.484 | 58.69 | 6.068 | 4.788 | 76.57 | 6.300 |
| 6 | 4.541 | 57.80 | 6.062 | 5.051 | 78.24 | 6.250 | 4.517 | 58.78 | 6.135 | 4.985 | 74.99 | 6.502 |
| 7 | 4.499 | 59.52 | 6.134 | 4.996 | 67.42 | 6.095 | 4.432 | 61.65 | 6.089 | 4.849 | 74.88 | 6.251 |
| 8 | 4.523 | 57.15 | 6.113 | 5.389 | 66.31 | 6.209 | 4.658 | 62.53 | 6.347 | 4.870 | 72.70 | 6.465 |
| 9 | 4.710 | 55.93 | 6.183 | 5.357 | 65.67 | 6.075 | 4.734 | 63.04 | 6.015 | 4.890 | 74.91 | 6.262 |
| 10 | 4.632 | 58.57 | 6.179 | 5.274 | 73.00 | 6.135 | 4.481 | 65.30 | 6.121 | 4.807 | 71.45 | 6.277 |
| 11 | 4.614 | 58.39 | 6.068 | 4.902 | 67.52 | 6.181 | 4.771 | 59.72 | 6.062 | 4.710 | 73.42 | 6.373 |
| 12 | 4.465 | 58.47 | 5.988 | 5.098 | 70.72 | 6.255 | 4.530 | 63.69 | 6.029 | 4.918 | 70.21 | 6.090 |
| 13 | 4.531 | 59.73 | 6.058 | 4.695 | 67.32 | 6.259 | 4.849 | 58.01 | 6.204 | 4.874 | 71.95 | 6.170 |
| 14 | 4.588 | 59.08 | 6.194 | 4.637 | 64.34 | 6.111 | 4.562 | 58.14 | 6.099 | 4.882 | 72.52 | 6.372 |
| 15 | 4.504 | 59.89 | 6.104 | 4.904 | 68.78 | 6.115 | 4.696 | 60.71 | 6.115 | 4.783 | 73.44 | 6.286 |
| 16 | 4.509 | 59.61 | 6.083 | 4.824 | 65.87 | 6.089 | 4.546 | 60.02 | 6.076 | 4.687 | 73.76 | 6.234 |
| 17 | 4.471 | 60.06 | 6.119 | 4.767 | 69.01 | 6.414 | 4.708 | 59.06 | 6.241 | 5.039 | 73.45 | 6.083 |
| 18 | 4.581 | 58.66 | 5.988 | 4.622 | 67.28 | 6.139 | 4.452 | 59.52 | 6.096 | 4.912 | 75.26 | 6.215 |
| 19 | 4.775 | 58.83 | 6.031 | 4.733 | 68.87 | 6.174 | 4.562 | 62.20 | 6.131 | 4.677 | 77.26 | 6.427 |
| 20 | 4.406 | 59.53 | 5.962 | 5.300 | 68.53 | 6.375 | 4.608 | 59.90 | 6.152 | 5.149 | 75.11 | 6.375 |
| Average | 4.554 | 58.90 | 6.092 | 4.961 | 69.16 | 6.202 | 4.602 | 59.95 | 6.124 | 4.859 | 73.86 | 6.288 |
| Variance | 0.007 | 1.384 | 0.004 | 0.058 | 10.46 | 0.010 | 0.015 | 6.099 | 0.007 | 0.014 | 3.112 | 0.013 |
| Indicators | INSGA-II Algorithm | NSGA-II Algorithm | SPEA-II Algorithm | MOPSO Algorithm |
|---|---|---|---|---|
| 0.0085 | 0.0133 | 0.0128 | 0.1034 | |
| 5.7533 × 104 | 6.6779 × 104 | 6.8902 × 104 | 3.8766 × 105 | |
| 7.3456 | 5.2383 | 5.0025 | 2.0157 |
| Typical Solutions | Time-Aware Optimal Solution | Material Loss-Aware Optimal Solution | Cost-Optimal Solution | ||||||||
|---|---|---|---|---|---|---|---|---|---|---|---|
| Cycle | Distribution Centres | Type of Supplies | |||||||||
| Cycle 1 | 616 | 365 | 686 | 616 | 173 | 686 | 616 | 237 | 685 | ||
| 1276 | 0 | 844 | 1193 | 0 | 844 | 1193 | 0 | 844 | |||
| 2446 | 0 | 638 | 2210 | 0 | 637 | 2238 | 7 | 638 | |||
| 251 | 842 | 344 | 253 | 869 | 343 | 253 | 815 | 344 | |||
| 102 | 173 | 365 | 110 | 1726 | 0 | 102 | 1726 | 365 | |||
| 0 | 127 | 0 | 0 | 2121 | 0 | 107 | 1215 | 0 | |||
| 875 | 246 | 531 | 879 | 398 | 530 | 875 | 249 | 535 | |||
| 0 | 0 | 870 | 0 | 0 | 1386 | 0 | 0 | 953 | |||
| 1168 | 1226 | 2182 | 1245 | 1211 | 2320 | 883 | 1228 | 2231 | |||
| Cycle 2 | 266 | 0 | 399 | 243 | 0 | 399 | 246 | 0 | 398 | ||
| 1863 | 435 | 753 | 1213 | 0 | 0 | 1277 | 428 | 887 | |||
| 0 | 0 | 1634 | 0 | 0 | 1609 | 0 | 0 | 1625 | |||
| 695 | 295 | 285 | 857 | 170 | 285 | 694 | 324 | 284 | |||
| 0 | 0 | 102 | 0 | 0 | 985 | 0 | 0 | 957 | |||
| 0 | 3071 | 2867 | 0 | 3035 | 3839 | 0 | 3017 | 2928 | |||
| 0 | 771 | 393 | 0 | 771 | 939 | 0 | 774 | 392 | |||
| 1528 | 1288 | 1132 | 1128 | 1844 | 1841 | 1236 | 1266 | 1259 | |||
| 4591 | 900 | 931 | 4520 | 940 | 0 | 4154 | 926 | 921 | |||
| Cycle 3 | 441 | 142 | 511 | 444 | 142 | 569 | 401 | 164 | 533 | ||
| 0 | 1039 | 2050 | 0 | 1061 | 2300 | 0 | 980 | 2181 | |||
| 3513 | 2365 | 3667 | 4638 | 0 | 3598 | 2733 | 2163 | 3639 | |||
| 81 | 0 | 74 | 0 | 0 | 361 | 44 | 0 | 211 | |||
| 2726 | 2743 | 0 | 2694 | 2499 | 0 | 2607 | 1680 | 0 | |||
| 2771 | 1274 | 2797 | 2741 | 0 | 2754 | 2680 | 1252 | 2773 | |||
| 114 | 274 | 240 | 92 | 265 | 315 | 120 | 264 | 240 | |||
| 147 | 48 | 1409 | 0 | 0 | 2584 | 0 | 0 | 1520 | |||
| 1111 | 3700 | 0 | 0 | 4830 | 0 | 0 | 1269 | 0 | |||
| Cycle 4 | 152 | 0 | 391 | 0 | 0 | 309 | 0 | 0 | 358 | ||
| 748 | 2108 | 2000 | 3011 | 1199 | 3072 | 693 | 931 | 2109 | |||
| 4025 | 1025 | 3479 | 0 | 0 | 4400 | 0 | 0 | 2887 | |||
| 375 | 307 | 0 | 307 | 236 | 0 | 325 | 313 | 12 | |||
| 0 | 1721 | 1683 | 0 | 2021 | 0 | 538 | 1723 | 321 | |||
| 5004 | 0 | 2992 | 5127 | 0 | 0 | 4666 | 0 | 3037 | |||
| 176 | 0 | 233 | 232 | 0 | 0 | 113 | 0 | 25 | |||
| 2881 | 0 | 2646 | 1778 | 0 | 1286 | 1993 | 0 | 892 | |||
| 0 | 5868 | 6123 | 0 | 5313 | 5769 | 1325 | 559 | 488 | |||
| Adaptability values | 4.701 × 10−5 | 5.289 × 10−5 | 6.303 × 10−5 | ||||||||
| 67.19 | 57.31 | 68.49 | |||||||||
| 7.355 × 108 | 6.585 × 108 | 5.901 × 108 | |||||||||
| Allocation Scheme | Allocation Scheme 1 | Allocation Scheme 2 | ||||||
|---|---|---|---|---|---|---|---|---|
| Cycle | Distribution Centres | Type of Supplies | ||||||
| Cycle 1 | 353 | 949 | 605 | 353 | 949 | 650 | ||
| 712 | 0 | 1073 | 719 | 0 | 1122 | |||
| 1628 | 0 | 1367 | 1480 | 0 | 1365 | |||
| 476 | 153 | 586 | 469 | 153 | 586 | |||
| 0 | 1561 | 0 | 0 | 1746 | 0 | |||
| 1887 | 1659 | 0 | 1887 | 1658 | 0 | |||
| 625 | 516 | 629 | 625 | 523 | 629 | |||
| 764 | 675 | 1614 | 804 | 220 | 1618 | |||
| 0 | 1016 | 2168 | 0 | 1016 | 2187 | |||
| Cycle 2 | 377 | 0 | 509 | 361 | 0 | 487 | ||
| 0 | 0 | 1688 | 0 | 0 | 1722 | |||
| 1554 | 1495 | 2482 | 1551 | 1402 | 2477 | |||
| 536 | 0 | 104 | 538 | 184 | 105 | |||
| 1179 | 1759 | 0 | 1405 | 1821 | 324 | |||
| 1161 | 0 | 3116 | 1153 | 0 | 3169 | |||
| 135 | 789 | 781 | 135 | 793 | 781 | |||
| 1339 | 0 | 932 | 1389 | 0 | 942 | |||
| 1338 | 2440 | 0 | 1335 | 2435 | 0 | |||
| Cycle 3 | 0 | 0 | 204 | 55 | 0 | 244 | ||
| 0 | 0 | 1899 | 1098 | 36 | 251 | |||
| 0 | 3204 | 1227 | 21 | 1764 | 1262 | |||
| 573 | 557 | 0 | 585 | 403 | 0 | |||
| 0 | 1457 | 2455 | 0 | 285 | 2260 | |||
| 3847 | 3275 | 3074 | 3150 | 3012 | 4192 | |||
| 119 | 0 | 259 | 121 | 0 | 260 | |||
| 2580 | 2315 | 0 | 2388 | 2141 | 0 | |||
| 2425 | 1355 | 1424 | 2355 | 1711 | 249 | |||
| Cycle 4 | 0 | 0 | 256 | 0 | 0 | 244 | ||
| 1820 | 1877 | 0 | 0 | 1522 | 0 | |||
| 1456 | 1975 | 4339 | 1487 | 1967 | 4820 | |||
| 291 | 0 | 328 | 287 | 0 | 331 | |||
| 2082 | 0 | 2881 | 1644 | 0 | 1478 | |||
| 3266 | 3067 | 2549 | 3253 | 3232 | 2282 | |||
| 378 | 224 | 0 | 354 | 225 | 0 | |||
| 1127 | 1538 | 2138 | 1018 | 1568 | 1004 | |||
| 4073 | 0 | 5455 | 1749 | 0 | 4282 | |||
| Adaptability values | 4.8838 × 10−5 | 5.4520 × 10−5 | ||||||
| 62.93 | 66.95 | |||||||
| 7.1331 × 108 | 6.4517 × 108 | |||||||
Disclaimer/Publisher’s Note: The statements, opinions and data contained in all publications are solely those of the individual author(s) and contributor(s) and not of MDPI and/or the editor(s). MDPI and/or the editor(s) disclaim responsibility for any injury to people or property resulting from any ideas, methods, instructions or products referred to in the content. |
© 2023 by the authors. Licensee MDPI, Basel, Switzerland. This article is an open access article distributed under the terms and conditions of the Creative Commons Attribution (CC BY) license (https://creativecommons.org/licenses/by/4.0/).
Share and Cite
Wang, F.; Ge, X.; Li, Y.; Zheng, J.; Zheng, W. Optimising the Distribution of Multi-Cycle Emergency Supplies after a Disaster. Sustainability 2023, 15, 902. https://doi.org/10.3390/su15020902
Wang F, Ge X, Li Y, Zheng J, Zheng W. Optimising the Distribution of Multi-Cycle Emergency Supplies after a Disaster. Sustainability. 2023; 15(2):902. https://doi.org/10.3390/su15020902
Chicago/Turabian StyleWang, Fuyu, Xuefei Ge, Yan Li, Jingjing Zheng, and Weichen Zheng. 2023. "Optimising the Distribution of Multi-Cycle Emergency Supplies after a Disaster" Sustainability 15, no. 2: 902. https://doi.org/10.3390/su15020902
APA StyleWang, F., Ge, X., Li, Y., Zheng, J., & Zheng, W. (2023). Optimising the Distribution of Multi-Cycle Emergency Supplies after a Disaster. Sustainability, 15(2), 902. https://doi.org/10.3390/su15020902
