Application of Internet of Things (IoT) Technologies in Green Stormwater Infrastructure (GSI): A Bibliometric Review
Abstract
:1. Introduction
2. Terminology Clarification
- Internet of Things/IoT:
- Smart/Smarter Technology/Intelligent Control Technology:
- Real-Time Control/RTC:
- Information and Communication Technology/ICT:
- Active Control:
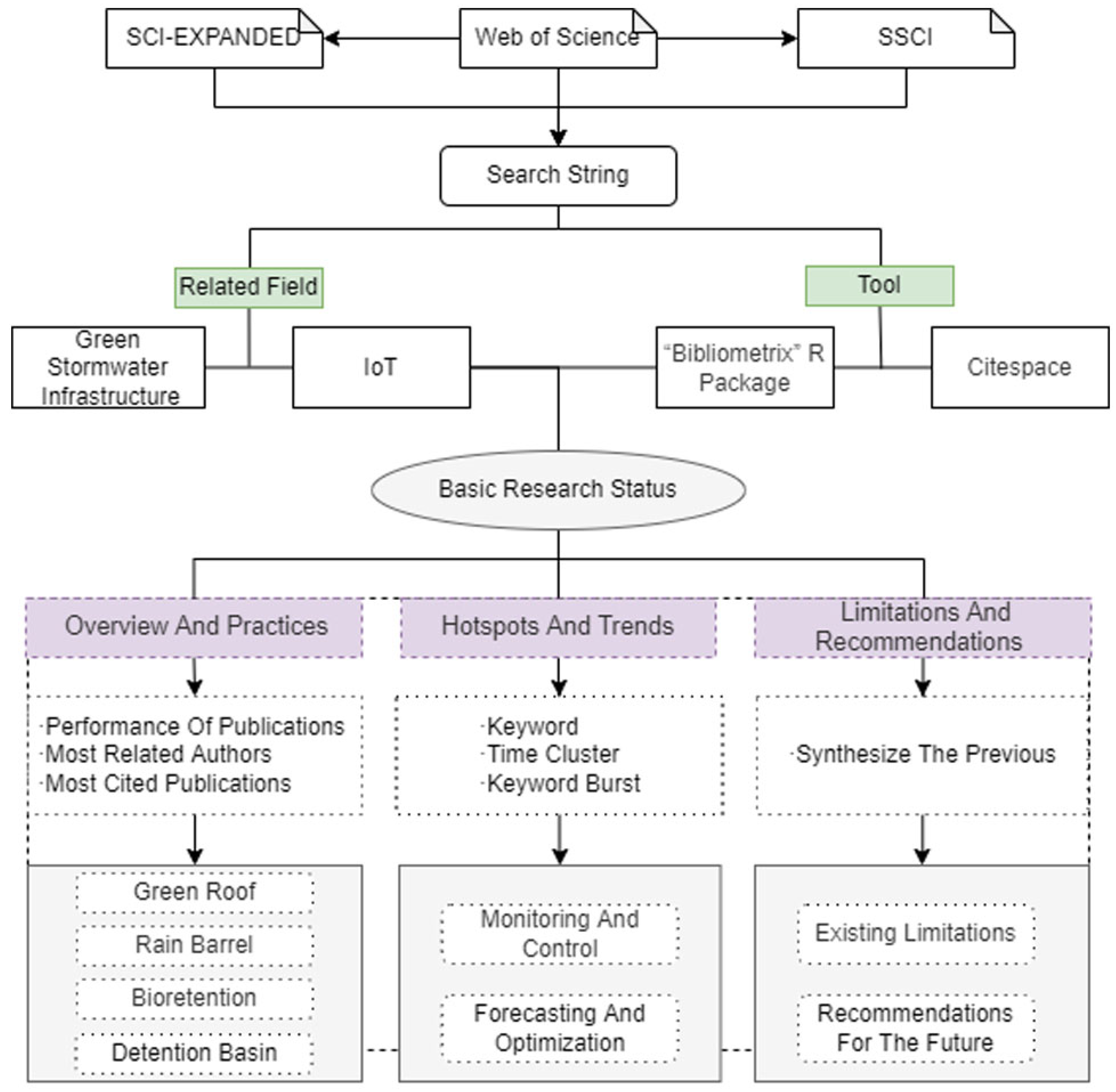
3. Methodology
3.1. Literature Search Strategy
3.2. Data Processing and Analysis
4. Results and Discussion
4.1. Overview and Practices
4.1.1. Overview
4.1.2. Practices
- (1)
- Green roofs
- (2)
- Smart rain barrels
- (3)
- Bioretention cells
- (4)
- Stormwater detention ponds
4.2. Hotspots and Trends
4.2.1. Keywords and Clusters
4.2.2. Applications
- (1)
- Monitoring and control
- (2)
- Forecasting and optimization
4.3. Limitations and Recommendations
5. Conclusions
Author Contributions
Funding
Institutional Review Board Statement
Informed Consent Statement
Data Availability Statement
Conflicts of Interest
References
- United Nations. Department of Economic and Social Affairs Population Division. In World Urbanization Prospects: The 2018 Revision; United Nations: New York, NY, USA, 2019. [Google Scholar]
- Kalnay, E.; Cai, M. Impact of urbanization and land-use change on climate. Nature 2003, 423, 528–531. [Google Scholar] [CrossRef] [PubMed]
- Grimm, N.B.; Foster, D.; Groffman, P.; Grove, J.M.; Hopkinson, C.S.; Nadelhoffer, K.J.; Pataki, D.E.; Peters, D.P. The changing landscape: Ecosystem responses to urbanization and pollution across climatic and societal gradients. Front. Ecol. Environ. 2008, 6, 264–272. [Google Scholar] [CrossRef]
- Ignatieva, M.; Stewart, G.H.; Meurk, C. Planning and design of ecological networks in urban areas. Landsc. Ecol. Eng. 2011, 7, 17–25. [Google Scholar] [CrossRef]
- Raymond, C.M.; Frantzeskaki, N.; Kabisch, N.; Berry, P.; Breil, M.; Nita, M.R.; Geneletti, D.; Calfapietra, C. A framework for assessing and implementing the co-benefits of nature-based solutions in urban areas. Environ. Sci. Policy 2017, 77, 15–24. [Google Scholar] [CrossRef]
- Monteiro, R.; Ferreira, J.C. Green infrastructure planning as a climate change and risk adaptation tool in coastal urban areas. J. Coast. Res. 2020, 95, 889–893. [Google Scholar] [CrossRef]
- Geneletti, D.; Zardo, L. Ecosystem-based adaptation in cities: An analysis of European urban climate adaptation plans. Land Use Policy 2016, 50, 38–47. [Google Scholar] [CrossRef]
- Raei, E.; Reza Alizadeh, M.; Reza Nikoo, M.; Adamowski, J. Multi-objective decision-making for green infrastructure planning (LID-BMPs) in urban storm water management under uncertainty. J. Hydrol. 2019, 579, 124091. [Google Scholar] [CrossRef]
- Ying, J.; Zhang, X.J.; Zhang, Y.Q.; Bilan, S. Green infrastructure: Systematic literature review. Econ.-Ekon. Istraz. 2021, 35, 343–366. [Google Scholar] [CrossRef]
- Batty, M.; Axhausen, K.W.; Giannotti, F. Smart cities of the future. Eur. Phys. J. 2012, 214, 481–518. [Google Scholar] [CrossRef]
- Carlo, R.; Dennis, F.; Riccardo, M.P.; Sarah, W. Mobile landscapes: Using location data from cell phones for urban analysis. Environ. Plan. 2006, 33, 727–748. [Google Scholar]
- Mit Auto-Id Laboratory. Available online: https://autoid.mit.edu/ (accessed on 15 January 2020).
- Albino, V.; Berardi, U.; Dangelico, R.M. Smart cities: Definitions, dimensions, performance, and initiatives. J. Urban Technol. 2015, 22, 3–21. [Google Scholar] [CrossRef]
- Martin, C.J.; Evans, J.; Karvonen, A. Smart and sustainable? Five tensions in the visions and practices of the smart-sustainable city in Europe and North America. Technol. Forecast. Soc. Chang. 2018, 133, 269–278. [Google Scholar] [CrossRef]
- Arts, K.; van der Wal, R.; Adams, W.M. Digital technology and the conservation of nature. Ambio 2015, 44, 661–673. [Google Scholar] [CrossRef]
- Gulsrud, N.M.; Raymond, C.M.; Rutt, R.L.; Olafsson, A.S.; Plieninger, T.; Sandberg, M.; Beery, T.H.; Jönsson, K.I. ‘Rage against the machine’? The opportunities and risks concerning the automation of urban green infrastructure. Landsc. Urban Plan. 2018, 180, 85–92. [Google Scholar] [CrossRef]
- Li, J.; Nassauer, J.I. Technology in support of nature-based solutions requires understanding everyday experiences. Ecol. Soc. 2021, 26, 35. [Google Scholar] [CrossRef]
- Tan, P.Y.; Zhang, J.; Masoudi, M.; Alemu, J.B.; Edwards, P.J.; Grêt-Regamey, A.; Richards, D.R.; Saunders, J.; Song, X.P.; Wong, L.W. A conceptual framework to untangle the concept of urban ecosystem services. Landsc. Urban Plan. 2020, 200, 103837. [Google Scholar] [CrossRef]
- McPhearson, T.; Raymond, C.M.; Gulsrud, N.; Albert, C.; Coles, N.; Fagerholm, N.; Nagatsu, M.; Olafsson, A.S.; Soininen, N.; Vierikko, K. Radical changes are needed for transformations to a good Anthropocene. J. Urban Sustain. 2021, 1, 5. [Google Scholar] [CrossRef]
- Meng, T.; Hsu, D. Stated preferences for smart green infrastructure in stormwater management. Landsc. Urban Plan. 2019, 187, 1–10. [Google Scholar] [CrossRef]
- Baron, I.K.; Alves, T.G.; Schmitt, S.; Schöffel, J. Schwank Cross-sectoral optimization and visualization of transformation processes in urban water infrastructures in rural areas. Water Sci. Technol. 2015, 72, 1730–1738. [Google Scholar] [CrossRef]
- Hsu, N.S.; Huang, C.L.; Wei, C.C. Intelligent real-time operation of a pumping station for an urban drainage system. J. Hydrol. 2013, 489, 85–97. [Google Scholar] [CrossRef]
- Jothiprakash, V.; Magar, R.B. Multi-time-step ahead daily and hourly intermittent reservoir inflow prediction by artificial intelligent techniques using lumped and distributed data. J. Hydrol. 2012, 450, 293–307. [Google Scholar] [CrossRef]
- Ruggaber, T.P.; Talley, J.W.; Montestruque, L.A. Using embedded sensor networks to monitor, control, and reduce CSO events: A pilot study. Environ. Eng. Sci. 2007, 24, 172–182. [Google Scholar] [CrossRef]
- Zia, H.; Harris, N.R.; Merrett, G.V. Water quality monitoring, control and management (WQMCM) framework using collaborative wireless sensor networks. In Proceedings of the 11th International Conference on Hydro informatics (HIC2014), New York, NY, USA, 17–21 August 2014. [Google Scholar]
- Webber, J.L.; Fletcher, T.; Farmani, R.; Butler, D.; Melville-Shreeve, P. Moving to a future of smart stormwater management: A review and framework for terminology, research, and future perspectives. Water Res. 2022, 218, 118409. [Google Scholar] [CrossRef] [PubMed]
- Gourbesville, P. Key Challenges for Smart Water Procedia Engineering; Elsevier Ltd.: Amsterdam, The Netherlands, 2016; Volume 10, pp. 11–18. [Google Scholar]
- Javed, A.R.; Shahzad, F.; ur Rehman, S.; Zikria, Y.B.; Razzak, I.; Jalil, Z.; Xu, G. Future smart cities: Requirements, emerging technologies, applications, challenges, and future aspects. Cities 2022, 129, 103794. [Google Scholar] [CrossRef]
- Lee, I. Internet of Things (IoT) cybersecurity: Literature review and IoT cyber risk management. Future Internet 2020, 12, 157. [Google Scholar] [CrossRef]
- Branko, K.; Cyndee, G.; Matthew, L.; Luis, M.; Marcus, Q.; Brandon, W.; Alex, B.; Ruben, K.; Tim, B.; Owen, C.; et al. Smarter Stormwater Systems. Environ. Sci. Technol. 2016, 50, 7267–7273. [Google Scholar]
- Liu, H.Q.; Kong, F.H.; Yin, H.W.; Middel, A.; Zheng, X.D.; Huang, J.; Xu, H.R.; Wang, D.; Wen, Z.H. Impacts of green roofs on water, temperature, and air quality: A bibliometric review. Build. Environ. 2021, 196, 107794. [Google Scholar] [CrossRef]
- Aria, M.; Cuccurullo, C. Bibliometrix: An R-tool for comprehensive science mapping analysis. J. Informetr. 2017, 11, 959–975. [Google Scholar] [CrossRef]
- Saddiqi, M.M.; Zhao, W.Q.; Cotterill, S.; Dereli, R.K. Smart management of combined sewer overflows: From an ancient technology to artificial intelligence. Wiley Interdiscip. Rev. Water 2023, 10, 3. [Google Scholar] [CrossRef]
- Xie, M.; Wang, R.; Yang, J.; Cheng, Y. A Monitoring and control system for stormwater management of urban green infrastructure. Water 2021, 13, 1438. [Google Scholar] [CrossRef]
- James, W. Emerging Computer Techniques in Stormwater and Flood Management; ASCE: New York, NY, USA, 1984. [Google Scholar]
- Kändler, N.; Annus, I.; Vassiljev, A.; Puust, R. Real time controlled sustainable urban drainage systems in dense urban areas. J. Water Supply Res. Technol. 2020, 69, 238–247. [Google Scholar] [CrossRef]
- Xu, W.D.; Burns, M.J.; Cherqui, F.; Fletcher, T.D. Enhancing stormwater control measures using real-time control technology: A review. Urban Water J. 2021, 18, 101–114. [Google Scholar] [CrossRef]
- Campisano, A.; Cabot Ple, J.; Muschalla, D.; Pleau, M.; Vanrolleghem, P.A. Potential and limitations of modern equipment for real time control of urban wastewater systems. Urban Water J. 2013, 10, 300–311. [Google Scholar] [CrossRef]
- EPA. Real Time Control of Urban Drainage Networks; Report No. EPA/600/R-06/120 NTIS PB 20460; U.S. Office of Research and Development: Washington, DC, USA, 2006.
- Schütze, M.; Erbe, V.; Haas, U.; Scheer, M.; Weyand, M. Sewer system real-time control supported by the M180 guideline document. Urban Water J. 2008, 5, 69–78. [Google Scholar] [CrossRef]
- García, L.; Barreiro-Gomez, J.; Escobar, E.; Téllez, D.; Quijano, N.; Ocampo-Martinez, C. Modeling and real-time control of urban drainage systems: A review. Adv. Water Resour. 2015, 85, 120–132. [Google Scholar] [CrossRef]
- Eulogi, M.; Ostojin, S.; Skipworth, P.; Kroll, S.; Shucksmith, J.D.; Schellart, A. Optimal positioning of RTC actuators and SuDS for sewer overflow mitigation in urban drainage systems. Water 2022, 14, 3839. [Google Scholar] [CrossRef]
- Wang, M.H.; Yu, T.C.; Ho, Y.S. A bibliometric analysis of the performance of water research. Scientometrics 2010, 84, 813–820. [Google Scholar] [CrossRef]
- Hassan, S.U.; Haddawy, P.; Zhu, J. A bibliometric study of the world’s research activity in sustainable development and its sub-areas using scientific literature. Scientometrics 2014, 99, 549–579. [Google Scholar] [CrossRef]
- Van Raan, A.F.J. For your citations only? Hot topics in bibliometric analysis. Measurement 2005, 3, 50–52. [Google Scholar] [CrossRef]
- Chen, C.M.; Ibekwe-SanJuan, F.; Hou, J. The structure and dynamics of cocitation clusters: A multiple-perspective cocitation analysis. J. Am. Soc. Inf. Sci. Technol. 2010, 61, 1386–1409. [Google Scholar] [CrossRef]
- Chen, C.M. CiteSpace II: Detecting and visualizing emerging trends and transient patterns in scientific literature. J. Am. Soc. Inf. Sci. Technol. 2006, 57, 359–377. [Google Scholar] [CrossRef]
- Gaborit, E.; Muschalla, D.; Vallet, B.; Vanrolleghem, P.A.; Anctil, F. Improving the performance of stormwater detention basins by real-time control using rainfall forecasts. Urban Water J. 2013, 10, 230–246. [Google Scholar] [CrossRef]
- Mullapudi, A.; Wong, B.P.; Kerkez, B. Emerging investigators series: Building a theory for smart stormwater systems. Environ. Sci. Water Res. Technol. 2017, 3, 66–77. [Google Scholar] [CrossRef]
- Perales-Momparler, S.; Andres-Domenech, I.; Hernandez-Crespo, C.; Valles-Moran, F.; Martin, M.; Escuder-Bueno, I.; Andreu, J. The role of monitoring sustainable drainage systems for promoting transition towards regenerative urban built environments: A case study in the Valencian region, Spain. J. Clean. Prod. 2017, 163, 113–124. [Google Scholar] [CrossRef]
- Muschalla, D.; Vallet, B.; Anctil, F.; Lessard, P.; Pelletier, G.; Vanrolleghem, P.A. Ecohydraulic-driven real-time control of stormwater basins. J. Hydrol. 2014, 511, 82–91. [Google Scholar] [CrossRef]
- Sharior, S.; McDonald, W.; Parolari, A.J. lmproved reliability of stormwater detention basin performance through water quality data-informed real-time control. J. Hydrol. 2019, 573, 422–431. [Google Scholar] [CrossRef]
- Lund, N.S.V.; Borup, M.; Madsen, H.; Mark, O.; Arnbjerg-Nielsen, K.; Mikkelsen, P.S. Integrated stormwater inflow control for sewers and green structures in urban landscapes. Nat. Sustain. 2019, 2, 1003–1010. [Google Scholar] [CrossRef]
- Kaluarachchi, Y. Potential advantages in combining smart and green infrastructure over silo approaches for future cities. Front. Eng. Manag. 2020, 8, 98–108. [Google Scholar] [CrossRef]
- Shishegar, S.; Duchesne, S.; Pelletier, G. An integrated optimization and rule-based approach for predictive real-time control of urban stormwater management systems. J. Hydrol. 2019, 577, 124000. [Google Scholar] [CrossRef]
- Du, H.B.; Liu, D.Y.; Lu, Z.M.; Crittenden, J.; Mao, G.Z.; Wang, S.; Zou, H.Y. Research Development on Sustainable Urban Infrastructure From 1991 to 2017: A Bibliometric Analysis to Inform Future Innovations. Earth’s Future 2019, 7, 7. [Google Scholar] [CrossRef]
- Wang, X.; Tian, W.; Liao, Z. Offline optimization of sluice control rules in the urban water system for flooding mitigation. Water Resour. Manag. 2021, 35, 949–962. [Google Scholar] [CrossRef]
- Dirckx, G.; Schutze, M.; Kroll, S.; Thoeye, C.; De Gueldre, G.; Van De Steen, B. Cost-efficiency of RTC for CSO impact mitigation. Urban Water J. 2011, 8, 367–377. [Google Scholar] [CrossRef]
- Altobelli, M.; Cipolla, S.S.; Maglionico, M. Combined application of real-time control and green technologies to urban drainage systems. Water 2020, 12, 3432. [Google Scholar] [CrossRef]
- Tao, D.Q.; Pleau, M.; Akridge, A.; Fradet, O.; Grondin, F.; Laughlin, S.; Miller, W.L. Analytics and optimization reduce sewage overflows to protect community waterways in Kentucky. Inf. J. Appl. Anal. 2020, 50, 7–20. [Google Scholar] [CrossRef]
- Open Storm 2021, Open Storm: Open-Source Sensorshardware, Andalgorithms for the Measurement and Control of Water Systems. Available online: http://open-storm.org (accessed on 30 July 2023).
- Atzori, L.; Iera, A.; Morabito, G. The Internet of Things: A survey. Comput. Netw. 2010, 54, 2787–2805. [Google Scholar] [CrossRef]
- Riaño-Briceño, G.; Barreiro-Gomez, J.; Ramirez-Jaime, A.; Quijano, N.; Ocampo-Martinez, C. MatSWMM—An open-source toolbox for designing real-time control of urban drainage systems. Environ. Modell. Softw. 2016, 83, 143–154. [Google Scholar] [CrossRef]
- Butler, D.; Farmani, R.; Fu, G.; Ward, S.; Diao, K.; Astaraie-Imani, M. A new approach to urban water management: Safe and sure. Procedia Eng. 2014, 89, 347–354. [Google Scholar] [CrossRef]
- Butler, D.; Ward, S.; Sweetapple, C.; Astaraie-Imani, M.; Diao, K.; Farmani, R.; Fu, G. Reliable, resilient and sustainable water management: The Safe & SuRe approach. Glob. Chall. 2017, 1, 63–77. [Google Scholar]
- Troutman, S.C.; Love, N.G.; Kerkez, B. Balancing water quality and flows in combined sewer systems using real-time control. Environ. Sci. 2020, 6, 1357–1369. [Google Scholar] [CrossRef]
- Brasil, J.; Macedo, M.; Lago, C.; Oliveira, T.; Júnior, M.; Oliveira, T.; Mendiondo, E. Nature-based solutions and real-time control: Challenges and opportunities. Water 2021, 13, 651. [Google Scholar] [CrossRef]
- Santamouris, M. Cooling the cities—A review of reflective and green roof mitigation technologies to fight heat island and improve comfort in urban environments. Sol. Energy 2014, 103, 682–703. [Google Scholar] [CrossRef]
- Scherba, A.; Sailor, D.J.; Rosenstiel, T.N.; Wamser, C.C. Modeling impacts of roof reflectivity integrated photovoltaic panels and green roof systems on sensible heat flux into the urban environment. Build. Environ. 2011, 46, 2542–2551. [Google Scholar] [CrossRef]
- Kumar, R.; Kaushik, S. Performance evaluation of green roof and shading for thermal protection of buildings. Build. Environ. 2005, 40, 1505–1511. [Google Scholar] [CrossRef]
- Berardi, U. The outdoor microclimate benefits and energy saving resulting from green roofs retrofits. Energy Build. 2016, 121, 217–229. [Google Scholar] [CrossRef]
- Lytle, J.; Santillo, D.; Mai, K.V.; Wright, J. Remote Monitoring of Evapotranspiration from Green Roof Systems. In Proceedings of the 11th IEEE Annual Ubiquitous Computing, Electronics & Mobile Communication Conference (UEMCON), New York, NY, USA, 10–12 October 2020. [Google Scholar]
- Shafique, M.; Kim, R.; Rafiq, M. Green roof benefits, opportunities and challenges—A review. Renew. Sustain. Energy Rev. 2018, 90, 757–773. [Google Scholar] [CrossRef]
- Burns, M.J.; Fletcher, T.D.; Duncan, H.P.; Hatt, B.E.; Ladson, A.R.; Walsh, C.J. The performance of rainwater tanks for stormwater retention and water supply at the household scale: An empirical study. Hydrol. Process. 2015, 29, 152–160. [Google Scholar] [CrossRef]
- Molineux, C.J.; Connop, S.P.; Gange, A.C. Manipulating soil microbial communities in extensive green roof substrates. Sci. Total Environ. 2014, 493, 632–638. [Google Scholar] [CrossRef] [PubMed]
- Xiao, M.; Lin, Y.; Han, J.; Zhang, G. A review of green roof research and development in China. Renew. Sustain. Energy Rev. 2014, 40, 633–648. [Google Scholar] [CrossRef]
- Schäffer, B.; Brink, M.; Schlatter, F.; Vienneau, D.; Wunderli, J.M. Residential green is associated with reduced annoyance to road traffic and railway noise but increased annoyance to aircraft noise exposure. Environ. Int. 2020, 143, 105885. [Google Scholar] [CrossRef]
- Principato, F.; Palermo, S.A.; Nigro, G.; Garofalo, G. Sustainable Strategies and RTC to mitigate CSO’s impact: Different scenarios in the highly urbanized catchment of Cosenza, Italy. In Proceedings of the 14th IWA/IAHR International Conference on Urban Drainage—ICUD2017, Prague, Czech Republic, 10–15 September 2017. [Google Scholar]
- Piro, P.; Turco, M.; Palermo, S.A.; Principato, F.; Brunetti, G.A.; Principato, F.; Brunetti, G. A comprehensive approach to stormwater management problems in the next generation drainage networks. In The Internet of Things for Smart Urban Ecosystems; Springer: Cham, Switzerland, 2019; ISBN 9783319965505. [Google Scholar]
- Dietz, M.E. Low impact development practices: A review of current research and recommendations for future directions. Water Air Soil Pollut. 2007, 186, 351–363. [Google Scholar] [CrossRef]
- Wolf, D.; Lundholm, J.T. Water uptake in green roof microcosms: Effects of plant species and water availability. Ecol. Eng. 2008, 33, 179–186. [Google Scholar] [CrossRef]
- Oberascher, M.; Zischg, J.; Palermo, S.A.; Kinzel, C.; Rauch, W.; Sitzenfrei, R. Smart Rain Barrels: Advanced LID Management Through Measurement and Control. In Proceedings of the International Conference on Urban Drainage Modelling, Palermo, Italy, 23–26 September 2018. [Google Scholar]
- Oberascher, M.; Kinzel, C.; Kastlunger, U.; Kleidorfer, M.; Zingerle, C.; Rauch, W.; Sitzenfrei, R. Integrated urban water management with micro storages developed as an IoT-based solution–The smart rain barrel. Environ. Model. Softw. 2021, 139, 105028. [Google Scholar] [CrossRef]
- Oberascher, M.; Kinzel, C.; Rauch, W.; Sitzenfrei, R. Model-Based Upscaling of the IoT-Based Smart Rain Barrel-An Integrated Analysis of the Urban Water Cycle. In Proceedings of the World Environmental and Water Resources Congress 2021: Planning a Resilient Future Along America’s Freshwaters, Online, 7–11 June 2021; pp. 262–269. [Google Scholar]
- Oberascher, M.; Zischg, J.; Kastlunger, U.; Schopf, M.; Kinzel, C.; Zingerle, C.; Rauch, W.; Sitzenfrei, R. Advanced Rainwater Harvesting through Smart Rain Barrels. In Proceedings of the World Environmental and Water Resources Congress 2019: Watershed Management, Irrigation and Drainage, and Water Resources Planning and Management, Pittsburgh, PA, USA, 19–23 May 2019; pp. 75–82. [Google Scholar]
- Arnlund, J. Utredning Av Reningsfunktionen Hos Kungsängens Dagvattendamm: En Studie Med Flödesproportionell Provtagning. 2014. Available online: http://urn.kb.se/resolve?urn=urn:nbn:se:uu:diva-232140 (accessed on 8 February 2023).
- Mickle, A.M. Pollution Filtration by Plants in Wetlands-Littoral Zones. Proc. Acad. Nat. Sci. Phila. 1993, 144, 282–290. [Google Scholar]
- Suits, K.; Annus, I.; Kändler, N.; Karlsson, T.; Maris, A.V.; Kaseva, A.; Kotoviča, N.; Rajarao, G.K. Overview of the (Smart) Stormwater Management around the Baltic Sea. Water 2023, 15, 1623. [Google Scholar] [CrossRef]
- Persaud, P.P.; Akin, A.A.; Kerkez, B.; McCarthy, D.T.; Hathaway, J.M. Real time control schemes for improving water quality from bioretention cells. Blue-Green Syst. 2019, 1, 55–71. [Google Scholar] [CrossRef]
- De Macedo, M.B.; do Lago, C.A.F.; Mendiondo, E.M. Stormwater volume reduction and water quality improvement by bioretention: Potentials and challenges for water security in a subtropical catchment. Sci. Total Environ. 2019, 647, 923–931. [Google Scholar] [CrossRef] [PubMed]
- Chowdhury, R.K. Greywater reuse through a bioretention system prototype in the arid region. Water Sci. Technol. 2015, 72, 2201–2211. [Google Scholar] [CrossRef] [PubMed]
- Shen, P.; Deletic, A.; Bratieres, K.; McCarthy, D.T. Real time control of biofilters delivers stormwater suitable for harvesting and reuse. Water Res. 2020, 169, 115257. [Google Scholar] [CrossRef]
- Akan, A.O. Design Aid for Water Quality Detention Basins. J. Hydrol. Eng. 2010, 15, 39–48. [Google Scholar] [CrossRef]
- Wissler, A.D.; Hunt, W.F.; McLaughlin, R.A. Hydrologic and water quality performance of two aging and unmaintained dry detention basins receiving highway stormwater runoff. J. Environ. Manag. 2020, 255, 109853. [Google Scholar] [CrossRef]
- Valdelfener, M.; Barraud, S.; Sibeud, E.; Bacot, L.; Perrin, Y.; Jourdain, F.; Marmonier, P. Do Sustainable Drainage Systems favour mosquito proliferation in cities compared to stormwater networks? Urban Water J. 2019, 16, 436–443. [Google Scholar] [CrossRef]
- Hunt, W.F.; Apperson, C.S.; Kennedy, S.G.; Harrison, B.A.; Lord, W.G. Occurrence and relative abundance of mosquitoes in stormwater retention facilities in North Carolina, USA. Water Sci. Technol. 2006, 54, 315–321. [Google Scholar] [CrossRef] [PubMed]
- Mullapudi, A.; Bartos, M.; Wong, B.; Kerkez, B. Shaping streamflow using a real-time stormwater control network. Sensors 2018, 18, 2259. [Google Scholar] [CrossRef] [PubMed]
- Goddard, M.A.; Davies, Z.G.; Guenat, S.; Ferguson, M.J.; Fisher, J.C.; Akanni, A.; Ahjokoski, T.; Anderson, P.M.; Angeoletto, F.; Antoniou, C.; et al. A global horizon scan of the future impacts of robotics and autonomous systems on urban ecosystems. Nat. Ecol. Evol. 2021, 5, 219–230. [Google Scholar] [CrossRef] [PubMed]
- Li, J.Y.; Nassauer, J.I.; Webster, N.J. Landscape elements affect public perception of nature-based solutions managed by smart systems. Landsc. Urban Plan. 2022, 221, 104355. [Google Scholar] [CrossRef]
- Bartos, M.; Wong, B.; Kerkez, B. Open storm: A complete framework for sensing and control of urban watersheds. Environ. Sci. Water Res. Technol. 2018, 4, 346–358. [Google Scholar] [CrossRef]
- Sanders, B.F.; Pau, J.C.; Jaffe, D.A. Passive and active control of diversions to an off-line reservoir for flood stage reduction. Adv. Water Resour. 2006, 29, 861–871. [Google Scholar] [CrossRef]
- Xu, W.; Fletcher, T.; Duncan, H.; Bergmann, D.; Breman, J.; Burns, M. Improving the Multi-Objective Performance of Rainwater Harvesting Systems Using Real-Time Control Technology. Water 2018, 10, 147. [Google Scholar] [CrossRef]
- Middleton, J.R.; Barrett, M.E.; Malina, J.F. Water quality performance of a batch type stormwater detention basin. Water Environ. Res. 2006, 6, 172–178. [Google Scholar] [CrossRef]
- Gilpin, A.; Barrett, M. Interim Report on the Retrofit of an Existing Flood Control Facility to Improve Pollutant Removal in an Urban Watershed. In Proceedings of the World Environmental and Water Resources Congress 2014, Portland, OR, USA, 1–5 June 2014; Volume 303, pp. 65–74. [Google Scholar]
- Behzadian, K.; Kapelan, Z.; Mousavi, S.J.; Alani, A. Can smart rainwater harvesting schemes result in the improved performance of integrated urban water systems? Environ. Sci. Pollut. Res. 2018, 25, 19271–19282. [Google Scholar] [CrossRef]
- Han, M.Y.; Mun, J.S. Operational data of the Star City rainwater harvesting system and its role as a climate change adaptation and a social influence. Water Sci. Technol. 2011, 63, 2796–2801. [Google Scholar] [CrossRef]
- Bilodeau, K.; Pelletier, G.; Duchesne, S. Real-time control of stormwater detention basins as an adaptation measure in mid-size cities. Urban Water J. 2018, 15, 858–867. [Google Scholar] [CrossRef]
- Carpenter, J.F.; Vallet, B.; Pelletier, G.; Lessard, P.; Vanrolleghem, P.A. Pollutant removal efficiency of a retrofitted stormwater detention pond. Water Qual. Res. J. Can. 2014, 49, 124–134. [Google Scholar] [CrossRef]
- Gaborit, E.; Anctil, F.; Pelletier, G.; Vanrolleghem, P.A. Exploring forecast-based management strategies for stormwater detention ponds. Urban Water J. 2016, 13, 841–851. [Google Scholar] [CrossRef]
- US EPA. Smart Data Infrastrucutre for Wet Weather Control and Decision Support; Office of Wastewater Management, 830-B-17-004; EPA: Washington, DC, USA, 2018.
- Hofer, T.; Montserrat, A.; Gruber, G.; Gamerith, V.; Corominas, L.; Muschalla, D. A robust and accurate surrogate method for monitoring the frequency and duration of combined sewer overflows. Environ. Monit. Assess. 2018, 190, 209. [Google Scholar] [CrossRef] [PubMed]
- Eggimann, S.; Mutzner, L.; Wani, O.; Schneider, M.Y.; Spuhler, D.; Moy de Vitry, M.; Beutler, P.; Maurer, M. The Potential of Knowing More: A Review of Data-Driven Urban Water Management. Environ. Sci. Technol. 2017, 51, 2538–2553. [Google Scholar] [CrossRef] [PubMed]
- Garofalo, G.; Giordano, A.; Piro, P.; Spezzano, G.; Vinci, A. A distributed real-time approach for mitigating CSO and flooding in urban drainage systems. J. Netw. Comput. Appl. 2017, 78, 30–42. [Google Scholar] [CrossRef]
- Shishegar, S.; Duchesne, S.; Pelletier, G.; Ghorbani, R. A smart predictive framework for system-level stormwater management optimization. J. Environ. Manag. 2021, 278, 111505. [Google Scholar] [CrossRef]
- Pleau, M.; Pelletier, G.; Colas, H.; Lavallée, P.; Bonin, R. Global predictive real-time control of Quebec Urban community’s westerly sewer network. Water Sci. Technol. 2001, 43, 123–130. [Google Scholar] [CrossRef]
- Wang, M.; Liu, M.; Zhang, D.Q.; Qi, J.D.; Fu, W.C.; Zhang, Y.; Rao, Q.Y.; Bakhshipour, A.E.; Tan, S.K. Assessing and optimizing the hydrological performance of Grey-Green infrastructure systems in response to climate change and non-stationary time series. Water Res. 2023, 232, 119720. [Google Scholar] [CrossRef]
- Forasteé, J.A.; Hirschman, D. Site-Level LID Monitoring and Data Interpretation: New Guidance for International BMP Database Studies, Proceedings of the 2010 International Low Impact Development Conference, San Francisco, CA, USA, 11–14 April 2010; Struck, S., Lichten, K., Eds.; American Society of Civil Engineers: San Francisco, CA, USA, 2010; p. 4. [Google Scholar]
- CVC (Credit Valley Conservation). Conservation Stormwater Management and Low Impact Development Monitoring and Performance Assessment Guide; Credit Valley Conservation: Mississauga, ON, Canada, 2015; pp. 1–129. [Google Scholar]
- Manka, B.N.; Hathaway, J.M.; Tirpak, R.A.; He, Q.; Hunt, W.F. Driving forces of effluent nutrient variability in field scale bioretention. Ecol. Eng. 2016, 94, 622–628. [Google Scholar] [CrossRef]
- Salazar, A.; Sulman, B.N.; Dukes, J.S. Microbial dormancy promotes microbial biomass and respiration across pulses of drying-wetting stress. Soil Biol. Biochem. 2018, 116, 237–244. [Google Scholar] [CrossRef]
- Davis, A.P.; Hunt, W.F.; Traver, R.G.; Clar, M. Bioretention technology: Overview of current practice and future needs. J. Environ. Eng. 2009, 135, 109–117. [Google Scholar] [CrossRef]
- Angle, J.S.; Baker, A.J.M.; Whiting, S.N.; Chaney, R.L. Soil moisture effects on uptake of metals by Thlaspi, Alyssum, and Berkheya. Plant Soil 2003, 256, 325–332. [Google Scholar] [CrossRef]
- Papa, F.; Adams, B.J.; Guo, Y. Detention time selection for stormwater quality control ponds. Can. J. Civ. Eng. 1999, 26, 72–82. [Google Scholar] [CrossRef]
- Olatinwo, S.O.; Joubert, T.H. Efficient energy resource utilization in a wireless sensor system for monitoring water quality. Eurasip J. Wirel. Commun. Netw. 2019, 2019, 6. [Google Scholar] [CrossRef]
- Lalle, Y.; Fourati, L.C.; Fourati, M.; Barraca, J.P. A Comparative Study of LoRaWAN, SigFox, and NB-IoT for Smart Water Grid. In Proceedings of the 2019 Global Information Infrastructure and Networking Symposium, GIIS 2019, Paris, France, 18–20 December 2019; Institute of Electrical and Electronics Engineers Inc.: Piscataway, NJ, USA, 2019; Volume 10, p. 1109. [Google Scholar]
- IWRA & K Water 2018SMART Water Management: Case Study Report. Available online: https://www.iwra.org/wp-content/uploads/2018/11/SWM-report-final-web.pdf (accessed on 30 July 2023).
- Tabuchi, J.P.; Blanchet, B.; Rocher, V. Integrated smart water management of the sanitation system of the greater Paris region. Water Int. 2020, 45, 574–603. [Google Scholar] [CrossRef]
- Ibrahim, Y.A. Real-time control algorithm for enhancing operation of network of stormwater management facilities. J. Hydrol. Eng. 2020, 25, 04019065. [Google Scholar] [CrossRef]
- Melville-Shreeve, P.; Ward, S.; Butler, D. A preliminary sustainability assessment of innovative rainwater harvesting for residential properties in the UK. J. Southeast Univ. 2014, 30, 135–142. [Google Scholar]
- Bachmann-Machnik, A.; Bruning, Y.; Bakhshipour, A.E.; Krauss, M.; Dittmer, U. Evaluation of combined sewer system operation strategies based on highly resolved online data. Water 2021, 13, 751. [Google Scholar] [CrossRef]
- Shishegar, S.; Duchesne, S.; Pelletier, G. Optimization methods applied to stormwater management problems: A review. Urban Water J. 2018, 15, 276–286. [Google Scholar] [CrossRef]
- Rathnayake, U.; Anwar, A.H.M.F. Dynamic control of urban sewer systems to reduce combined sewer overflows and their adverse impacts. J. Hydrol. 2019, 579, 124150. [Google Scholar] [CrossRef]
- Schütze, M.; Campisano, A.; Colas, H.; Schilling, W.; Vanrolleghem, P.A. Real time control of urban wastewater systems–Where do we stand today? J. Hydrol. 2004, 299, 335–348. [Google Scholar] [CrossRef]
- Löwe, R.; Vezzaro, L.; Mikkelsen, P.S.; Grum, M.; Madsen, H. Probabilistic runoff volume forecasting in risk-based optimization for RTC of urban drainage systems. Environ. Modell. Softw. 2016, 80, 143–158. [Google Scholar] [CrossRef]
- Thorndahl, S.; Rasmussen, M.R. Short-term forecasting of urban storm water runoff in real-time using extrapolated radar rainfall data. J. Hydroinf. 2013, 15, 897–912. [Google Scholar] [CrossRef]
- Frantzeskaki, N. Seven lessons for planning nature-based solutions in cities. Environ. Sci. Policy 2019, 93, 101–111. [Google Scholar] [CrossRef]
- Mijic, A.; Ossa-Moreno, J.; Smith, K.M. Multifunctional Benefits of SuDS: Techno-Economic Evaluation of Decentralised Solutions for Urban Water Management. In Geophysical Research Abstracts EGU General Assembly; European Geoscience Union: Munich, Germany, 2016; Volume 18, p. 9994. Available online: http://meetingorganizer.copernicus.org/EGU2016/EGU2016-9994.pdf (accessed on 24 August 2017).
- Zhang, K.; Deletic, A.; Dotto, C.B.S.; Allen, R.; Bach, P.M. Modelling a “business case” for blue-green infrastructure: Lessons from the Water Sensitive Cities Toolkit. Blue-Green Syst. 2020, 2, 383–403. [Google Scholar] [CrossRef]
- Meng, T.; Hsu, D.; Wadzuk, B. Green and Smart: Perspectives of city and water agency officials in pennsylvania toward adopting new infrastructure technologies for stormwater management. J. Sustain. Water Built Environ. 2017, 3, 05017001. [Google Scholar] [CrossRef]
- Chen, T.; Wang, M.; Su, J.; Li, J. Unlocking the Positive Impact of Bio-Swales on Hydrology, Water Quality, and Biodiversity: A Bibliometric Review. Sustainability 2023, 15, 8141. [Google Scholar] [CrossRef]
- Didier, T. Real-time control technology for enhancing biofiltration performances and ecosystem functioning of decentralized bioretention cells. Water Sci. Technol. 2023, 87, 1582–1586. [Google Scholar]
- Cherqui, F.; Szota, C.; James, R.; Poelsma, P.; Perigaud, T.; Burns, M.; Fletcher, T.; Bertrand-Krajewski, J.-L. 2019a Toward proactive management of stormwater control measures using low-cost technology. In Proceedings of the 10th International Conference NOVATECH, Lyon, France, 1–5 July 2019; Available online: https://hal.archives-ouvertes.fr/hal-02183718/document (accessed on 30 July 2023).
- Tapia, N.F.; Rojas, C.; Bonilla, C.A.; Vargas, I.T. A new method for sensing soil water content in green roofs using plant microbial fuel cells. Sensors 2018, 18, 71. [Google Scholar] [CrossRef]
- Liang, R.; Thyer, M.A.; Maier, H.R.; Dandy, G.C.; Di Matteo, M. Optimising the design and real-time operation of systems of distributed stormwater storages to reduce urban flooding at the catchment scale. J. Hydrol. 2021, 602, 126787. [Google Scholar] [CrossRef]
- Souri, A.; Norouzi, M. A State-of-the-Art Survey on Formal Verification of the Internet of Things Applications. J. Serv. Sci. Res. 2019, 11, 47–67. [Google Scholar] [CrossRef]
- Krichen, M. A Survey on Formal Verification and Validation Techniques for Internet of Things. Appl. Sci. 2023, 13, 8122. [Google Scholar] [CrossRef]
- Finewood, M.H.; Matsler, A.M.; Zivkovich, J. Green infrastructure and the hidden politics of urban stormwater governance in a postindustrial city. Ann. Am. Assoc. Geogr. 2019, 109, 909–925. [Google Scholar] [CrossRef]
- Mandarano, L.; Meenar, M. Equitable distribution of green stormwater infrastructure: A capacity-based framework for implementation in disadvantaged communities. Local Environ. 2017, 22, 1338–1357. [Google Scholar] [CrossRef]
- Mortaheb, R.; Jankowski, P. Smart city re-imagined: City planning and GeoAI in the age of big data. J. Urban Manag. 2023, 12, 4–15. [Google Scholar] [CrossRef]
- Wang, M.; Jiang, Z.; Zhang, D.Q.; Zhang, Y.; Liu, M.; Rao, Q.; Li, J.; Tan, S.K. Optimization of integrating life cycle cost and systematic resilience for grey-green stormwater infrastructure. Sustain. Cities Soc. 2023, 90, 104379. [Google Scholar] [CrossRef]
- Wang, M.; Liu, M.; Zhang, D.; Zhang, Y.; Su, J.; Zhou, S.Q.; Bakhshipour, A.E.; Tan, S.K. Assessing hydrological performance for optimized integrated grey-green infrastructure in response to climate change based on shared socio-economic pathways. Sustain. Cities Soc. 2023, 91, 104436. [Google Scholar] [CrossRef]





| Number | Publications | Authors | Citations | |
|---|---|---|---|---|
| Average per Year | Total | |||
| 1 [48] | Improving the performance of stormwater detention basins by real-time control using rainfall forecasts | Gaborit, E.; Muschalla, D.; Vallet, B.; Vanrolleghem, P.A.; Anctil, F. | 5.18 | 57 |
| 2 [49] | Emerging investigators series: building a theory for smart stormwater systems | Mullapudi, A.; Wong, B.P.; Kerkez, B. | 6.43 | 45 |
| 3 [50] | The role of monitoring sustainable drainage systems for promoting transition towards regenerative urban built environments: a case study in the Valencian region, Spain | Perales-Momparler, S.; Andres-Domenech, I.; Hernandez-Crespo, C.; Valles-Moran, F.; Martin, M.; Escuder-Bueno, I.; Andreu, J. | 6.14 | 43 |
| 4 [51] | Ecohydraulic-driven real-time control of stormwater basins | Muschalla, D.; Vallet, B.; Anctil, F.; Lessard, P.; Pelletier, G.; Vanrolleghem, P.A. | 4.2 | 42 |
| 5 [52] | lmproved reliability of stormwater detention basin performance through water quality data-informed real-time control | Sharior, S.; McDonald, W.; Parolari, A.J. | 6.2 | 31 |
| 6 [53] | Integrated stormwater inflow control for sewers and green structures in urban landscapes | Lund, N.S.V.; Borup, M.; Madsen, H.; Mark, O.; Arnbjerg-Nielsen, K.; Mikkelsen, P.S. | 6 | 30 |
| 7 [54] | Potential advantages in combining smart and green infrastructure over silo approaches for future cities | Kaluarachchi, Y. | 7.25 | 29 |
| 8 [55] | An integrated optimization and rule-based approach for predictive real-time control of urban stormwater management systems | Shishegar, S.; Duchesne, S.; Pelletier, G. | 5.2 | 26 |
| 9 [56] | Research Development on Sustainable Urban Infrastructure From 1991 to 2017: A Bibliometric Analysis to Inform Future Innovations | Du, H.B.; Liu, D.Y.; Lu, Z.M.; Crittenden, J.; Mao, G.Z.; Wang, S.; Zou, H.Y. | 5.2 | 26 |
| 10 [20] | Stated preferences for smart green infrastructure in stormwater management | Meng, I.; Hsu, D. | 4.8 | 24 |
Disclaimer/Publisher’s Note: The statements, opinions and data contained in all publications are solely those of the individual author(s) and contributor(s) and not of MDPI and/or the editor(s). MDPI and/or the editor(s) disclaim responsibility for any injury to people or property resulting from any ideas, methods, instructions or products referred to in the content. |
© 2023 by the authors. Licensee MDPI, Basel, Switzerland. This article is an open access article distributed under the terms and conditions of the Creative Commons Attribution (CC BY) license (https://creativecommons.org/licenses/by/4.0/).
Share and Cite
Chen, T.; Wang, M.; Su, J.; Ikram, R.M.A.; Li, J. Application of Internet of Things (IoT) Technologies in Green Stormwater Infrastructure (GSI): A Bibliometric Review. Sustainability 2023, 15, 13317. https://doi.org/10.3390/su151813317
Chen T, Wang M, Su J, Ikram RMA, Li J. Application of Internet of Things (IoT) Technologies in Green Stormwater Infrastructure (GSI): A Bibliometric Review. Sustainability. 2023; 15(18):13317. https://doi.org/10.3390/su151813317
Chicago/Turabian StyleChen, Tong, Mo Wang, Jin Su, Rana Muhammad Adnan Ikram, and Jianjun Li. 2023. "Application of Internet of Things (IoT) Technologies in Green Stormwater Infrastructure (GSI): A Bibliometric Review" Sustainability 15, no. 18: 13317. https://doi.org/10.3390/su151813317
APA StyleChen, T., Wang, M., Su, J., Ikram, R. M. A., & Li, J. (2023). Application of Internet of Things (IoT) Technologies in Green Stormwater Infrastructure (GSI): A Bibliometric Review. Sustainability, 15(18), 13317. https://doi.org/10.3390/su151813317

