Abstract
Given the increase in online shopping and the prevailing research gap, this study designed and implemented an online shopping system for Gulf brands. It presents an online customization feature-based design and implementation concerning the case of GhazzawiGowns. The study used the B/S model (browser/server) to design and implement an online shopping system for Gulf brands. This system was developed because online shopping is increasing in the Gulf. Users were asked to provide their input concerning the services and website usage. Feedback showed that the developed system could effectively meet customers’ online shopping needs. However, only a few agreed that Gulf brands provided customization. This highlights that very few services are being offered online that give users a choice to customize products. The provided functions and descriptions of the system were user-friendly and provided greater accessibility to address various design issues. However, the webpage needs to be updated to improve offerings and services.
1. Introduction
Online shopping is the fastest growing technology across the world [1,2]. It is expected that online shopping will continue to thrive with a compound annual growth rate (CAGR) above 19% until 2030 [3]. Moreover, it has been shown that optimal simulated sales distribution is very close to the actual case and verifies the applicability of introduced network evolution technology. COVID-19 prompted firms to transition to an online structure, which has encouraged the expansion of the e-commerce market. Those market players that had previously effectively exploited e-commerce, particularly business informatics, were the most adaptable to the shutdown of physical stores.
The increase in online shopping is fueled by its advantages. Saxena [4] reasons that growth in online shopping is attributed to its cost advantage, while Pandey et al. [5] state that a wide range of products, instant home delivery, discounts, and offers in a single place promote online shopping. Likewise, Punj [6] writes that convenience advantages, instant search results, and reduced time increase its preference over the traditional mode of shopping. Previous studies have reported concerns over security, quality of products, and after-sale service related to online shopping [1,7]. However, Lubis [8] found that almost 61% of users preferred online shopping over traditional shopping, despite these negative experiences.
Websites’ easy usability and navigation significantly impact customer purchase intentions [9,10]. Recently, the use of the B/S (browser/server) system has surged due to its relative advantage in operating across different software and hardware platforms [11]. This system uses a unified standard browser interface, is easy to maintain, and offers a fast and convenient connection to the customer.
The system design uses WordPress and PHP, HTML, CSS, and JavaScript programming languages. The ASP.NET framework helps develop dynamic data based on web applications and services. PHP is an open source programming server-side language that helps create web applications. JavaScript helps develop mobile/web applications for real-time networking, executed on different search engines such as Chrome, Firefox, and more. The WordPress platform assists various developers in collaborating to create a flexible website using PHP code, which enhances the work.
The diversification of trade and commerce in the 21st century has increased the popularity of online shopping [12]. As a result of the worldwide growth in sales and orders of 15% and 13%, respectively, e-commerce constitutes an approximately USD 2.29 trillion market [13] that is likely to increase to USD 4 trillion in upcoming years [14]. Global retail e-commerce sales reached USD 2.3 trillion, an increase of 24.8%, in the last few years. This resulted in global e-retail sales contributing to 10.2% of global retail sales. This figure reached 17.5% in 2021about USD 4.9 trillion [15]. Significant growth is expected in the e-commerce market, worth USD 3 billion, with an average compound annual growth rate (CAGR) of 13% from 2019 to 2024 [16]. Another report by the Interactive Retail Media Group (IMRG) and Capgemini [17] on the UK online shopping market reported its value as EUR 104 billion, double the amount spent on traditional shopping in 2019. Similarly, the online shopping stats are likely to increase by 23% between 2018 and 2022, considering the Gulf brands [18].
Websites or electronic applications have become a significant platform fueling the progression of global business, and there are several new concepts for Saudi dress designs on social media. Most companies perceive e-commerce website development as essential for meeting societal needs. It has been observed that sizing and customization issues have been solved on different websites using intelligent technology and design, making the user feel that there was no need to visit the shop to customize the dress size.
Hockey, founded in 2008, allows customers to design their clothes by selecting from a wide range of fabrics and styles. It also makes it comfortable for customers to take measurements using interactive and simplified videos. Hockey’s website has various suit styles; besides classic or regular suits, it has three-piece suits, cotton suits, linen suits, tweed suits, blazers, and pants. In 2013, Sumissura was founded as a clothing website for women, offering the user a model for designing unique garments. Its products are similar to those on the men’s website, but it has added categories for women, such as dresses, blouses, and skirts. In 2003, Tailor Store was founded, giving users the capability to custom-tailor suits and dress shirts for men and women online. Customers either select from the company’s collection or design their own. Tailor Store also provides t-shirts, underwear, socks, and belts. A variety of customization features is provided by iTailor, suits, and shirts, including polos. It also offers jeans, shoes, and belts customized with shirts. It is one of the oldest websites, and the brand, which is forty years old, also provides the same for women. Mytailor is headquartered in San Francisco, CA, where its clothes are also designed, but its tailors are based in Bangladesh. It makes suits, blazers, slacks, jeans, chinos, dress shirts, ties, and short-sleeve shirts for men.
Modern tailor websites allow users to customize products such as pants, jackets, suits, and shirts. Spreadshirt is an international platform for personalized accessories and clothing. It is the go-to place for users to realize their creative concepts using quality fabrics. Online shopping in the UK and Gulf region has become very common and is offered by almost every brand; however, customization is limited. Many companies that allow customization generally provide it at their stores only, with no online customization facility. Retailers should offer a system that can accommodate customer needs promptly, inducing positive and pleasant feelings to enhance the online experience.
The simplicity of use of a mobile app or clarity of functionality and ease of navigation are essential requirements for e-commerce retailing to thrive and run successfully. This characteristic pertains to customer internet buying behavior trends. A customer will abandon a mobile app if it cannot effectively display its core business contents or respond to consumer issues, making it challenging to obtain the information the customer seeks. Furthermore, if the human–computer interface of a mobile app is not sufficiently pleasant to draw their interest, users will shift their focus to other applications. Thus, an assessment of the usability of mobile applications in e-commerce retailing is required. Specifically, measuring mobile app usability is not a valuable signal for customers, but it is also an essential reference for designers looking to enhance device design. As a result, when customers meet many mobile applications from e-commerce firms, they should select the best simplicity of use. There is a need to evaluate and compare the ease-of-use indicators of various mobile apps. The ease of use of mobile applications in e-commerce retailing is expected to become a trend. Although online shopping is widely researched, studies related to system design and implementation based on B/S system architecture are lacking. Given the increase in online shopping and the prevailing research gap, this study intends to design and implement an online shopping system for UK and Gulf brands. Therefore, this study presents the online customization feature-based design and implementation concerning the case of GhazzawiGowns.
GhazzawiGowns are pioneers of hand-weaving, hand knitting, the finest German buttons, Japanese and English fabrics, Japanese hoods, Japanese Najafi, deluxe, and Kashmiri, and luxe extra-Jordanian wool. The main reason for choosing this brand for data collection was the easy accessibility of the researcher. The study will contribute to the e-commerce information system by facilitating data processing, accounting, and media activities for managers and consumers to select products from GhazzawiGowns. This is likely to improve the systems of consumers and parties in GhazzawiGowns. In general, the study will offer a system to the retailers that can accommodate their needs for inducing positive, prompt, and pleasant feelings among the customers to enhance the online customer experience. It will also highlight the significance of implementing a system for successful online applications as various businesses continue to engage in online activities. The following secondary objectives were also addressed:
- To provide a Mobile application that controls all these domains with all possible features that help users.
- To publish and document the clothes in the local Arab area by giving licenses from international agencies offering accreditation certificates as an official product to trade online.
- To create the best environment for the customers to benefit from their activities financially by online shopping in one forum.
Research Questions
The research questions addressed by the study were as follows:
- What is the significance of the B/S model-based system for greater accessibility to address various customer needs?
- How does a mobile application control all the domains with possible features that help users?
- Why is it essential to create the best environment for customers to conduct online shopping using content management?
2. Literature Review
Behavior or behavioral intention is the element that urges the person to opt for a specific technology. Further, behavior has a high level of influence concerning attitude, which is the basic assumption of technology. The model itself suggests that whenever a user is shown a new technology, they are forced to look into certain factors, which are the driving force in their decision to opt for and use that technology. These factors are perceived usefulness (PU) and perceived ease-of-use (PEOU). According to Fred Davis, PU is the degree or standard to which a user believes that if a user uses this particular technology, their job performance will be improved or enhance the necessary work [19]. This theory is very optimistic about using any technology, as it assumes the importance of technology and how it can be helpful.
At the same time, Davis [20] also explained PEOU as the criteria or degree to which a person believes that a particular technology usage can be free from any effort. This idea means that if the technology is accessible to use, it overcomes the barriers. At the same time, if the technology is complicated in usage, no one will think positively about the specific technology. This model has been continuously examined and studied, which led to the development of the Technology Acceptance Model (TAM 2) and Unified Theory of Acceptance and Use of Technology [19].
The model explained above was also effectively arranged by Pavlou [19]. Pavlou’s research was based on consumer acceptance of electronic commerce with the integration of risk and trust in TAM. The researcher elaborated that Business-to-Customer (B2C) electronic commerce depends only on the consumer acceptance of different internet technologies as a transaction [21]. Its recognition differs from retailers on the web as reliable retailers. In this regard, a detailed model presents factors that urge the users to accept e-commerce and enable online transactions in their life to better understand online behavior in the B2C environment. To explain the solid theoretical basis, Pavlou [19] used two different parts of the literature to communicate the idea to the readers. The paper first explained the Technology Acceptance Model (TAM), and then the literature was provided on trust and risk. The study was quantitative, the model was created based on the research, and the study was taken forward on this basis [22]. Several studies have shown that TAM’s value is technology-driven and essential to be applied in the consumer acceptance of e-commerce studies. Pavlou [19] examined and involved trust and risk in this model, in which the uncertain concept of e-commerce is also a good factor.
The model proposed by Pavlou [19] was based on trust and perceived risk as critical drivers and PU and PEOU as the moderators to the intention of transaction, which leads to the actual transaction. The two factors of TAM, i.e., PU and PEOU, can explain the study concern in focus [23]. In terms of website design, perceived usefulness enables a user to maximize time spent looking for the particular product the consumer is looking for. As the study focuses on the clothing consumers, which range from age 20 to 25 years, it is clear that this customer segment is well aware of making their life easy with e-commerce shopping. The modern world has enabled consumers to shop online and receive the product delivered to their doorstep in no time with the same quality [24]. Furthermore, the user-friendly website is ease of use, the most critical management factor [25].
Innovation diffusion theory, or diffusion of innovation, is a model that explains how, why, and at what specific rate the new ideas and technologies spread worldwide. This theory was derived by Everett Rogers in 1962, who was a professor of communication studies. Rogers stated that diffusion is the cycle through which innovation is delivered over time between different-social-class participants [26].
According to Rogers and other researchers who examined Roger’s research, four main elements of this theory have influenced each other, i.e., innovation, time, social system, and communication channels. Several studies have also stated that these elements rely primarily on available human capital to implement the theory [27]. According to the rate of technology adoption, there is a point at which innovation reaches its highest mass level. As the theory begins to explain further, there are five different stages of the adopters concerning a particular technology: innovators, early innovators, early majority, late majority, and laggards [27].
According to this theory, innovators are the ones who are willing to take risks, have the highest social class, are financially stable, and have the closest links with scientific sources. This category of adopters allow themselves to adopt technology without fearing its failure. The second category, i.e., early adopters, has the highest level of opinion leadership. They have the highest social class, financial stability, higher education facilities and are one step ahead of late adopters in terms of their social status [28]. Compared to innovators, this category includes discreet adoption choices. Their choice is more influenced by judgment than risk. The third category, the early majority, consists of the population that takes longer to adopt the technology than the previously mentioned categories. According to Rogers [26], this category maintains above-average social class. The late majority is the category that opts for a specific technology after most of the population has already adopted it. Past studies have indicated that late majority adopters’ decision-making is based on skepticism, and zero degrees of risk are involved in the decision [28]. The last category, Laggards, has the lowest level of opinion leadership. These are the last ones to adopt any technology change and mainly use simple technologies that have been developing for a very long time.
Furthermore, Lee, Hsieh, and Hsu [27] identified five characteristics of innovation involved in this theory, i.e., relative advantage, observability, complexity, compatibility, and trail ability. Comparative advantage is the extent to which any type of innovation is considered better than the previous technology it has replaced. According to Lee, Hsieh, and Hsu [27], this construct has become the best predictor of innovation adoption. Afterward, compatibility is how any innovation is consistent among the end consumers’ values and needs. Lee, Hsieh, and Hsu [27] have then defined complexity as the perceived level of difficulty among the end-users in understanding the current innovation and its usability. Trialability is defined as the level at which innovative technology can be used on a trial basis. Observability is the result of those trials shown to other people.
This theory follows a simple pattern of making assumptions about the specific category through the market share owned by the particular category. It means that market research is conducted to identify which of the five types is suitable for their technology. The results from the study are then helpful in predicting the turnout of the specific technology. Tran [28] researched energy diffusion in the UK market about online shopping and retailing, identified an innovation diffusion model, and extracted results from it. Depending on the five categories of the model and the market share, results about each category which acquires a particular market share about the type of innovative technology were revealed in the discussion. The results were Innovators, 2.5%; Early Adopters, 13.5%; Early Majority, 34%; Late Majority, 34%; and Laggards, 16%. This study shows that the UK market’s highest share is among the early and late majority class, which means that the market is full of consumers who adopt the technology slightly later.
The intention is the customer’s perception about a particular function and whether it will be performed. The concept of purchase intention follows the theory of reasoned action (TRA), based on the idea that beliefs influence attitudes and result in specific intentions [29]. A belief is the governing factor in a person’s overall attitude toward any object which then guides the behavior towards any subject [30]. One of the most concerning factors in a buyer-and-seller relationship is being creative about offering. Several philosophers have defined creativity as the existence given to a product/brand or the depiction of originality of any item. It is sometimes linked with uniqueness because creativity also means something different [31]. Creative products are often seen as novel and appropriate; otherwise, they are also considered available. From a marketing perspective, product creativity produces something novel that brings a competitive edge for the company. In this regard, creativity is an essential part of the website design and the products available over the website [32]. A customer will spend more time on the website if a different and catchy clothing line is available and there is a positive change that makes purchasing easier [33]. Creativity further improves the overall consumer buying experience and fulfills the always-changing market demand patterns, leading to a shift from product-based competition to value-based competition [34].
In this modern world, consumer behavior has heterogeneity in terms of consumer response, and this is why businesses need to respond to this demand innovatively and creatively. This is because sustainability is necessary for an organization in this highly competitive market [35]. When the idea of being creative is discussed from an online market or shopping perspective, it is a significant factor for the success of online purchasing [36].
When it comes to a website or its design, it is one of the most significant factors; a firm will attempt to draw the highest number of consumers to their website. For every website that successfully creates more sales, specific characteristics are vital and need to be addressed.
Content measures the overall information and transaction factors needed in a website. Content on a website comprises several other characteristics, making it meaningful for customers whenever they visit the website. This characteristic of a website is very close to the construct of the TAM theory, i.e., perceived usefulness [37]. Researchers have also suggested that is has very close links to relative advantage, as the the antecedents are associated to several technology acceptance outcomes. Multiple characteristics are identified to explain the content meaning, although comparative advantage and perceived usefulness are operationalized and conceptualized as multidimensional [37]. These characteristics are media use, which signifies the appropriate use of multimedia content; relevance, which relates to the pertinence of any content of a website with its primary audience; current and timely information, which explains the extent to which any website’s content is current with the present information; and depth and breadth; which controls the overall range and details of topics available over the website [38].
As discussed earlier in TAM, ease of use is related to the cognitive efforts required in the usability of any website. The concept of ease of use has primarily been included in IT research. Perceived usefulness is crucial in predicting overall technology performance outcomes [39]. In the website guidelines for consumer attention, ease of use comprises several characteristics. These characteristics include goals linked to the clear and sense-making objectives, the attainment or capturing of a response from the customer and further transferring that responsibility for the website’s progress, and structure focusing on the overall organization of the website [37].
Theoretically, every website needs a specific promotion to attract new consumers. Promotion is also essential for male clothing consumers because the modern world has made the market more competitive than ever. So, to successfully tackle the Gen Z market of the UK, website promotion is a crucial factor to handle [39]. Promotion on the website includes the website’s advertising over internet platforms and other mediums. Promotion is regarded as the most critical factor to drive sufficient traffic to any website, and it is still not a direct outcome of the design decisions.
Websites display a certain degree of challenge regarding the website’s usability and monitoring. Unlike other software, which shows a well-perceived audience with a limited number of tasks available for the users to perform, users present with several reasons when they visit a website [40]. As examined by Agarwal and Venkatesh [37], user reasons for visiting a website are becoming vaguer, because any person might be accessing the website. Each type of user and their goals display a particular set of requirements for the website design.
Besides the challenges coming from the heterogeneity of the users, websites and their design have some other characteristics compared with the software user interface, which further introduces complexities in the design and its usability. There are several ways through which a user can access a website, including smartphones and other devices. Talking about the Gen Z male consumers of the UK, there is a minor issue of the lack of device use. The country’s statistical department reported the usage of such devices around 95% among the Gen Z population [40]. Their buying patterns mix information sharing and actual transactions, enabling website owners to give users and surfers more information. In terms of website design, designers have limited control over the user interaction, and with that, the users have the freedom to choose the path they want to navigate over the web pages. The Gen Z male consumer might find it challenging to navigate at their discretion when surfing using software other than the website [40]. Therefore, it can be declared that the usability of a website is not as simple as designing software, but it is an area that requires more attention and perspective.
Hypothesis Development
The following research hypotheses were formulated:
- There is increased significance of the B/S-model-based system for greater accessibility and for addressing various customer needs.
- Mobile applications effectively control all the domains with possible features to help the customers.
- There is the increased significance of creating the best environment for customers to conduct online shopping using content management.
3. Methodological Approach
Efficient and accurate services have been the objective of the existing system rendered to their respective customers. Their purpose is to reduce the risk of losing vital information, which could result in fraud through being passed on to fraudulent personnel. The evaluation forms denote the evaluation of the website for Gulf brands, which is a necessary and beneficial process for providing annual feedback to staff members about the customers’ job effectiveness and career guidance. The evaluation form is intended to be a fair and balanced assessment of the website for Gulf brands, which will be completed for their activities and forwarded to their respective offices. The evaluation form is designed to record the website results for the annual evaluation report.
Unfortunately, it is noted that the system’s proper operation has several dependent factors. First, the system requires a roughly omnipotent view of communication among personnel. Given that groups of personnel will likely communicate and carry out business activities in person at some point, one or more semantic gaps could be created. Such gaps would prohibit token passing among nodes and create inaccuracies within the perceived increase in online shopping, reducing the system’s overall effectiveness. Second, there are severe ethical implementations for a system with far-reaching observational capability. Regardless, the personnel are engaging in suspicious activity. The website is being created for future reference.
The functional requirement of the system includes the administrator control page, registration, login page, browser-related functions, and user profile.
The administrator control page includes a web portal administration that enables the company owner or manager to edit the content of the website or view customer orders and information. The content that can be added includes adding new items, price updates, and more. It also allows the managers to monitor the user registration processing, where suspicious user accounts are deactivated, or when a password change is required. It also provides the report for the website statistics, including the usage report, number of users, and performance metrics. Admin and user roles will be checked once the login page and session are either user or admin.
Every visitor can view the store items, though purchasing and product customization can be made by the members only. For becoming a member, users are required to maintain their registration on the website. Customers are required to input their login credentials, such as username and password. This includes entering information such as contact details, size, and password.
Users can log into the web application through this page. A reset link is sent to the provided email if a user forgets their password.
The website members can browse through a web interface that shows all the items available across different categories. The user can also personalize the items as per their preference.
This page enables the user to sustain their information and save it. Users can shop and add the items to their cart and checkout upon finishing. This takes users to the page where they can either continue with their added shipping address and details or change it. The password can also be changed on this page.
The requirements for the new system are derived through the detailed analysis of the old system. The next step is the construction of the detailed designed plan. The aim is to divide the overall problem into small tasks and manageable problems that separate program modules can easily handle. The individual program modules will later be integrated, forming the entire system. This designed methodology is called “top-down design.” The program modules that control the main logic of the system must rely on subordinate tasks reliably. A detailed design of the new system will guide the work on implementing the system.
The main idea in top-down design is that the design must progress from the general-purpose, each program module being progressively designed. The program designed does the work of identifying all modules of the software and the relationship between them and solution statement and coding. Therefore, each system’s task has been turned and broken down into a program module. Each sub-program performs an error in its logical task. Modular programming is simply writing programs in independent modules; the central idea in modular programming is to sub-divide the system into smaller units that are independently testable and integrated to accomplish the overall program objective. As shown in Figure 1, the program flow chart graphically presents a sequence of operations and decisions used by programmers.
Figure 1.
Routine flowchart.
The primary user is the owner of the brand, who adds the products and the options to customize the product. The second category of the owner is the customer, who can further be categorized into unregistered visitors, uncategorized customers, businesspeople, or wedding purposes. These categories facilitate the admin to determine the advertising strategies and form an interface targeting each customer to provide a more convenient user experience.
The website’s usability was assessed through the questionnaire, where the user feedback was evaluated. This was carried out using questionnaires, where users’ feedback was collected and analyzed. The questionnaire was prepared online and shared with the users through a survey monkey website. The questionnaire includes questions as indicated below:
- Have you heard and used about e-commerce shopping before?
- What do you think of the trial?
- Do you know the best customization service you have experienced in online shopping?
- Can you state the advantages which you found using online shopping?
- Do you agree that the Gulf and UK address the customization of the online order?
- What are the criteria that you use to assess a website?
This input is based on the user measurements customized as per the provided recommendations of the user. The usability was measured based on the buttons’ size and position. The user determines this position. The customer’s different measurements are included by different widgets, which could be scrolled and dropped down. The contextual information is also added along with location and other information.
The mistakes are reduced through ensuring sensitive text help, where the user-made typing errors are corrected using context-sensitive tools. Page loads should be formatted and returned promptly based on the request being made. The administrator will be competent in editing the elements of the product descriptions, order forms, website, and prices directly.
The developed system uses secure tools for ensuring the safety of susceptible user data. The data are secured by including a risk-aware interface, which helps notice suspicious activity. The website pages must be accessed in the way they are intended. Included files cannot be accessed without the parent file. Administrators can only perform administrative tasks on pages they are privileged to access. Customers cannot access the administrator pages. The system uses session objects to register verification to prevent unregistered users from bypassing the registration interface for trading directly into the application system. One of the most significant potential risks to information security is the people who operate the computer. The administration cannot provide or reset the password, change any data regardless of verifying the information, and let anyone easily access the system.
Furthermore, an optional network analyzer or network monitor should be used. This electronic test equipment can offer the same function as firewall protection. The system should further be tested for gaps and weaknesses that intruders and hackers could use. Several applications can be used for that action, including Yasca and Nessus for Windows and OpenVMS for Linux. Figure 2, Figure 3 and Figure 4 provide an overview of the structuring system requirements. Figure 5 and Figure 6 present the data structure and schema deployed in this system.
Figure 2.
Hierarchical task analysis (HTA).
Figure 3.
System use cases.
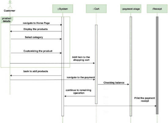
Figure 4.
Purchasing order sequence diagram.
Figure 5.
ER diagram in the development system.
Figure 6.
Classes diagram in the development system.
The primary addition is the customization page on the present website, which only offers clothes in regular categories. Therefore, the focus is on the customization of the page, which is user-friendly, i.e., easy to use and accessible irrespective of time. Two prototypes were prepared; one was controlled by the admin (as defined earlier) and the user. Figure 7, Figure 8 and Figure 9 provide a general overview, where the admin adds, organizes, and customizes the products.
Figure 7.
Home page interface.
Figure 8.
Custom design interface.
Figure 9.
Products collection page.
The design of windows and the design of input and editing controls are the two main aspects of the GUI design. A typical windows application comprises a single main application window, the primary, and a secondary window. A set of pop-up windows support the primary window. The activities of a user are supported by the secondary window in the primary window. A primary window comprises a border, the main window in which a user interacts with data or documents. The frame consists of a title bar or caption bar for the window, optionally toolbars, viewable and modifiable window content, and a menu bar. A web page can be treated as a special kind of primary window if used as an entry point of a web application. Active hyperlinks and active buttons usually program the user events in web applications. A secondary window is usually modal to the primary window. It extends the functionality of the primary window as such for operations that alter the database, such as the update, insert, or delete operations.
Figure 10.
Custom design interface (cuff style, pocket style and collar style).

Figure 11.
Custom design interface; (a) pocket style; (b) cuff style; (c) collar style.
Pilot testing was held to ensure that the developed questionnaire was valid for drawing conclusive findings. This was conducted on a small sample size, not included in the study’s final sample. The pilot study findings showed that all users were confused about its use and focused on customizing the dresses.
The tools used for developing the website include Wordpress.org, WooCommerce Plugin, Divi Theme and Plugin, MAMP, and BlueHost.com. Other tools included HTML, JAVASCRIPT, JQUERY, CSS, PHP, MYSQL, and phpMyAdmin.
WordPress.org (http://wordpress.org/ (accessed on 4 December 2021)):
This is an open source content management system based on PHP and MySQL, easily and freely accessed. This was used for utilizing the different available plugins, which assist in delivering the developed idea and design. Around one-third of the website is based on WordPress.
WooCommerce Plugin (https://woocommerce.com/ (accessed on 4 December 2021)):
This is an online store-building platform that enables the addition of the products and handling related to the user shopping bag, checkout, account, and more. This allows the insertion of the product details, price updates, and images.
Divi Theme and Plugin (https://www.elegantthemes.com/plugins/divi-builder/ (accessed on 4 December 2021)):
This website allows the shift and designing of the page elements by dropping and dragging them on the page. This website helped in adding a modern touch to the website design. Using it, JavaScript and CSS codes were also added. However, no available template was used, as a customized template was designed and used.
MAP:
This is a local server environment that is free to use. It provides the tools necessary to run the desktop version of WordPress, for different purposes, including testing and development. It enabled the website to develop the website locally.
BlueHost.com (http://bluehost.com/ (accessed on 4 December 2021)):
Upon the WordPress.org recommendation, the designed website was first hosted to secure the website and obtain its benefits.
The tools were implemented on the gown (Bisht/meshlah) project idea, an elite category product that is believed to benefit the market as a whole. The customization ability of the website helps in competing in the market, where every service advertises numerous images. Once the homepage is loaded, a picture of the offered product is displayed, where various products are displayed. This provides hints to users about offers of customized products, where the option for product customization, in GIF, is also shown.
4. Results and Discussion
In the B/S system, evaluation plays an essential role in response time optimization, page loading speed, and connection time. A survey was performed based on the adapted questionnaire for analyzing the intention of online shopping among customers in the Gulf region. A total of eight parts were comprised within the structure of the questionnaire. The sample’s demographic characteristics were contained within the first part of the questionnaire. Questions about the factors defining the proposed system were presented in all other parts of the questionnaire. Items in all the questionnaire parts were measured on a five-point Likert scale. A total of 334 answers were received, but 34 questionnaires were excluded from additional analysis because of the missing data, more than one answer in the fields, and low standard deviation in answers. Table 1 presents the demographic characteristics of the sample.
Table 1.
Demographics.
It has been observed that the majority of the participants were students, and they massively used computers for online shopping. The majority of the sample purchased online approximately once in six months based on online shopping frequency. Merely 4% of the participants were frequent shoppers, and they purchased things online once a week. These findings were still not relatable with the extent of online shopping of the dominant countries. The entire socio-economic development level of the country emphasized that young individuals were not purchasing online that frequently.
In addition, Table 2 presented simple descriptive statistics based on mean and standard deviation values. The highest mean value was recorded for the variable website usability, which is an essential determinant for online purchasers.
Table 2.
Descriptive analysis.
The correct score of the principle constructs accounts for the variation of the reliability index in terms of Cronbach’s alpha. Construct is the hypothetical factor that is being measured. Validity and reliability analysis was performed before further research. Cronbach’s alpha was higher than 0.75 for the data sets of the constructs, irrespective of the perceived usefulness (0.68), which is below the generally accepted level of 0.70. From the findings, it has been observed that all items for the constructs will be used in the further analysis as descriptive analysis aimed to be utilized for corresponding predictive analyses (Table 3).
Table 3.
Cronbach’s alpha coefficients.
Table 4 presents correlation analysis based on each of the constructs discussed in the literature review. All correlation coefficients showed statistically significant results. It has been observed that there is a significant association between purchase intention to shop online and the remaining constructs, even though the association differs concerning one construct to another. Table 4 summarizes the outcomes of the research hypotheses. The findings have shown significant predictions.
Table 4.
Regression analysis.
The responses showed that most had heard about the e-commerce test and frequently used online e-commerce shopping. Most participants had a favorable perception of the trial, enabling them to customize their clothes. Most of the participants provided positive responses and very few negative. As per the survey, most online stores’ consumers are impetuous and often stay on a site throughout the first few minutes. The customer will most likely skip to the other site if the shop looks poor. Therefore, the project will provide data retrieval, easy navigation, and essential feedback. The user, in this project, is provided with an e-commerce platform that can be utilized for purchasing clothes online. ASP.NET as the technology was used for implementing this e-commerce platform. Concerning the advantage of online shopping, the majority of the users from both regions responded that they found it highly convenient. The second most noted response was improved prices, as they could explore and make the most cost-effective choice. The control and variety were also reported to be advantageous. The users were asked whether Gulf and UK provided online order customization or not. The findings showed that only a few agreed that Gulf brands provided customization, whereas most brands provided customization in the UK. This highlights that very few services are being offered online, providing users a choice to customize their products. The website assessment criteria highlight that customization was the primary preference of the user, followed by user-friendliness and content. Similarly, Yoo and Park [18] also highlighted customization as the significant preference of the customers.
The results also show that thousands of consumers’ buying behavior largely depends on their demographic characteristics. Although the frequency of online shopping for men and women is the same, male consumers spend more on online shopping than women [41]. In addition, compared to women, men prefer to use more reputable websites to shop online to a greater extent. The cost of an online store does not depend on the consumer’s age, but younger millennia buy such purchases more often than older millennia.
The top 10 e-commerce companies in the US market were used to prove the model’s validity. Throughout the research period from 2016 to 2022, the e-commerce market had the highest average productivity on eBay, followed by Best Buy and Lowe’s; at the same time, Groupon was the worst online store during the research period. In addition, as most e-commerce companies have made progress in technological development, it turns out that the decisive effect of productivity growth is the index of technological change [42]. This means that while the emphasis on technical development is the key to the success of e-commerce, companies should invest more in maximizing the use of resources such as labor, materials and equipment, and capital.
Suppose an order is not satisfactory while shopping, it can have a severe effect on the online product. Some interactions between variables, such as the interplay between the completion ratio of the order and the delivery price, also lead to interesting conclusions that grocery stores should keep in mind when planning special offers [43]. For traditional electronic grocery shopping, short delivery times do not seem to be a critical priority. The most crucial sustainable clothing characteristics are the durability of the clothing, fair wages and working conditions, and an environmentally friendly production process. Consumers also indicated that they would prefer these three features to receiving a 20% discount. In addition, consumers have lower requirements for sustainable packaging, free delivery, and discounted activities [44]. Our research results show a gender difference in green consumerism. Female respondents believe that the most sustainable traits are more important than male respondents.
The provided functions and description of the system help users input the data provide additional service that helps determine the user’s need. This is also facilitated through the inclusion of the live chat option. This allows the user to provide their customized requirements, where the user can also be instantly reached. The user then ascertains that the product matches their preference and need and evaluates their satisfaction with the service. Thus, they provide feedback that is used for improving the service. The respondents also clarified that a user-friendly shopping cart application is also essential to make it convenient for the buyers to view the contents, and remove or add the products, accordingly. Various features are designed to make the customer more comfortable, and the shopping cart application is one of them. The customization aspect integrated into the work helped improve the company process; however, the customization process requires improvement in terms of its aesthetic aspect. Additionally, the implementation raised concerns as the developed customization system did not provide 200 designs that the brand offers, limiting it to two. This highlights that the website needs to continually add more resources and improve its usability. The understanding of this project highlights that the webpage needs to be continuously integrated and updated with the products. Moreover, it also helps connect the database to the modified web pages to provide greater accessibility to the users.
5. Theoretical Implications
The study significantly contributes to the theory and practice of sustainability and e-commerce. For instance, the online market is likely to offer customers all required functions for conducting online shopping using content management. In addition, the website package service is well-known among online store owners based on the convenience and flexibility of prospective users. Open source software is majorly used for website development because of its low development cost. The provided services are comparatively low in price and appropriate for the online market. E-commerce and online marketing are further promoted on the internet, which will comply with the information technology policy of the government. Based on the B/S model considered in this study, integrating various database management system techniques and web design is linked with additional services responsive to website quality. The study also shows that online shopping websites use overall hardware and software operating systems to obtain the highest system performance. The website works with low resource consumption for its massive size. Therefore, the B/S model considered in this study will expand the e-commerce business by covering the most available internet devices and technology.
- In this design, the e-commerce information system in one online store will facilitate data processing, accounting, and media activities for managers and consumers to select products from GhazzawiGowns.
- This system improves the efficiency of the time of consumers and parties in GhazzawiGowns.
- It can reduce the connection of various components and simplify software development efficiency.
- At the same time, it improves system performance, reduces maintenance, and reflects J2EE technology.
6. Practical Implications
An essential goal of this study was to learn more about the ease of use of mobile applications in e-commerce retailing. As a result, the study concentrated on building a systematic evaluation approach towards this goal. The measuring process was fundamentally decision-making, with many selection phases because assessing the ease of use of mobile applications in e-commerce retailing required menu item and path selection. As a result, GhazzawiGowns was created to convert each mobile app operating process stage into matching probability events. This approach lowered computational complexity and difficulty while making practical operation and application more accessible.
On a theoretical level, the study focused on assessing ease-of-use indicators in the context of consumer online buying behavior patterns. As a result, from a content standpoint, this work belongs to e-commerce retailing research and may be utilized to supplement the retailing and consumer service literature. The study also has significant managerial ramifications. It is possible to acquire the information distance of the complete operation process by adding the information distances of all the phases. A quantitative evaluation of the ease of use of mobile applications can be accomplished in e-commerce retailing using this technique.
For customers, the whole process of assessing commodities and services, from discovering commodities to making payments to receiving commodities, was a comprehensive shopping experience. Consumer selections in online buying were influenced by whether the entire shopping experience saved time and was convenient, if the quality of commodities was dependable and the price was acceptable, and whether the service was meticulous and satisfactory.
Thus, from a management standpoint, the study provides us with a fresh viewpoint on consumer online buying behavior patterns to rate and compare different e-commerce company mobile apps.
7. Study Limitations
There are certain limitations of the present study. For instance, the study has only considered a single store for implementing the designed website. The results obtained cannot be generalized. However, future studies can also adopt this approach to be implemented and tested on other stores. The study also did not use SEM for testing the model; instead, direct effects were tested using regression analysis. The ease of use of mobile applications in e-commerce retailing is only one of the many influencing e-commerce purchases. It is difficult for one approach to be helpful for all applications.
Furthermore, the assessment of e-commerce firms’ transaction capabilities using the evaluation methodology was another limitation. However, considering the aspects above, determining how to evaluate the transaction capability of e-commerce firms scientifically and reasonably might be a future study area. In other words, the current evaluation model for mobile app usability can be improved and centered on function expansion to fulfill additional decision-making analysis requirements in e-commerce retailing and to render better services to demonstrate its applicability to applied e-commerce transaction problems.
8. Conclusions
This project has been implemented on the WordPress platform, focusing primarily on customization. The additional work aimed to be developed to allow users to upload their images and preview how a product would look upon them. The findings of the B/S-model-based system help identify that a customized Gulf platform aids in reaching new customers. The results showed that product customization on the website for Gulf dresses is of great interest to GCC consumers. The functions of the systems are powerful but require more work to make them a lucrative business form. The understanding of it would aid in making this system more effective, which helps deliver value-added services to the customers. Future research can further improve the study results by assimilating them with commodity management and small-scale websites’ value and testing using SEM.
Author Contributions
Conceptualization, D.M.A.; methodology, D.M.A.; software, S.B.; validation, D.M.A., S.B.; formal analysis, S.B.; investigation, S.B.; resources, D.M.A.; data curation, S.B.; writing—original draft preparation, S.B.; writing—review and editing, D.M.A.; visualization, S.B.; supervision, D.M.A.; project administration, D.M.A.; funding acquisition, D.M.A. All authors have read and agreed to the published version of the manuscript.
Funding
This project was funded by the Deanship of Scientific Research (DSR), King Abdulaziz University, Jeddah, under grant No. (D-381-611-1441).
Institutional Review Board Statement
Not applicable.
Informed Consent Statement
Not applicable.
Data Availability Statement
Not applicable.
Acknowledgments
The authors gratefully acknowledge DSR’s technical and financial support.
Conflicts of Interest
The authors declare no conflict of interest.
References
- Mehrotra, A.H.; Elias, A.I.; Al-Alawi, S.; Al-Bassam, A. The Effect of Demographic Factors of Consumers Online Shopping Behavior in a GCC University. In Ethical Consumerism and Comparative Studies Across Different Cultures. Emerging Research and Opportunities. IGI Glob. 2019, 126–151. [Google Scholar] [CrossRef]
- Rittiboonchai, W.; Kriwuttisom, P.; Ngo, T.M.T. Factors affecting online shopping behavior of Thai and Vietnamese female students. RMUTT Glob. Bus. Account. Financ. Rev. 2019, 3, 63–73. [Google Scholar] [CrossRef]
- Ijaz, M.F.; Rhee, J. Constituents and consequences of Online-shopping in Sustainable E-Business: An experimental study of Online-Shopping Malls. Sustainability 2018, 10, 3756. [Google Scholar] [CrossRef] [Green Version]
- Saxena, R.P. Online shopping behavior in west and east: A comparative analysis of USA and UAE shoppers. Mark. Stud. J. 2019, 23, 1–26. [Google Scholar]
- Pandey, B.B.; Pratibha, B.; Soni, V. Online Shopping Catching Up Fast with The Trend—Chhattisgarh Context. CLEAR IJRCM 2015, 6, 53–57. [Google Scholar]
- Punj, G. Effect of consumer beliefs on online purchase behavior: The influence of demographic characteristics and consumption values. J. Interact. Mark. 2011, 25, 134–144. [Google Scholar] [CrossRef]
- Charumathi, D.; Rani, S.S. An Empirical Study on Consumers Buying Behavior Towards Online Shopping. CLEAR IJRCM 2018, 8, 9–11. [Google Scholar]
- Lubis, A.N. Evaluating the customer preferences of online shopping: Demographic factors and online shop application issue. Acad. Strateg. Manag. J. 2018, 17, 1–13. [Google Scholar]
- Madejska, A.; Persson, A. Menu anchor interactors in mobile website contexts: The perceived usability of menu navigation on three different types of websites. Available online: https://researchportal.hkr.se/ws/portalfiles/portal/35191974/FULLTEXT01.pdf. (accessed on 11 January 2022).
- Lu, H.; Gao, S.; Li, S. Design of Mobile Integrated Development Platform for Business System Based on B/S Architecture. J. Phys. Conf. Ser. 2019, 1237, 042033. [Google Scholar] [CrossRef]
- Allen, J.; Piecyk, M.; Piotrowska, M. Analysis of Online Shopping and Home Delivery in the UK; FTC2050: London, UK, 2017. [Google Scholar]
- John, S.E. Commerce Trends + Facts. 2018. Available online: https://endertech.com/blog/e-commerce-trends-facts (accessed on 14 May 2018).
- eMarketer. Worldwide Retail eCommerce Sales Will Reach $1.915 Trillion This Year. 2016. Available online: https://www.emarketer.com/Article/Worldwide-Retail-Ecommerce-Sales-Will-Reach-1915-trillion-This-Year/1014369 (accessed on 14 May 2018).
- Rahman, M.A.; Islam, M.A.; Esha, B.H.; Sultana, N.; Chakravorty, S. Consumer buying behavior towards online shopping: An empirical study on Dhaka city, Bangladesh. Cogent. Bus. Manag. 2018, 5, 1514940. [Google Scholar] [CrossRef]
- Mofokeng, T.E. The impact of online shopping attributes on customer satisfaction and loyalty: Moderating effects of e-commerce experience. Cogent. Bus. Manag. 2021, 8, 1968206. [Google Scholar] [CrossRef]
- Schaefer, S.; Bulbulia, A. Digital Commerce Acceleration: Increased Online Purchases Present New Opportunities for Digital Commerce Players South African Online Consumer Shopping Insights; Deloitte Touche Tohmatsu Limited: Beirut, Lebanon, 2021. [Google Scholar]
- Gulf News. 10 Reasons Why the UAE is the Region’s Fastest-Growing e-Commerce Market. 2019. Available online: https://gulfnews.com/business/10-reasons-why-uae-is-the-regions-fastest-growing-e-commerce-market-1.1569400185597 (accessed on 1 July 2021).
- Yoo, J.; Park, M. The effects of e-mass customization on consumer perceived value, satisfaction, and loyalty toward luxury brands. J. Bus. Res. 2016, 69, 5775–5784. [Google Scholar] [CrossRef]
- Pavlou, P.A. Consumer acceptance of electronic commerce: Integrating trust and risk with the technology acceptance model. Int. J. Electron. Commer. 2003, 7, 101–134. [Google Scholar] [CrossRef]
- Davis, F.D. Perceived Usefulness, Perceived Ease of Use, and User Acceptance of Information Technology. MIS Q 1989, 13, 319. [Google Scholar] [CrossRef] [Green Version]
- Pei, Z.; Zhenxiang, Z.; Chunping, H. An extended TAM model for Chinese B2C Websites design. JGITM 2007, 10, 51–66. [Google Scholar] [CrossRef]
- Pei, Y.; Xue, W.; Li, D.; Chang, J.; Su, Y. Research on customer experience model. In LISS 2014; Springer: Berlin/Heidelberg, Germany, 2015. [Google Scholar]
- Chuttur, M.Y. Overview of the technology acceptance model: Origins, developments and future directions. Work. Pap. Inf. Syst. 2009, 9, 9–37. [Google Scholar]
- Scherer, R.; Siddiq, F.; Tondeur, J. The technology acceptance model (TAM): A meta-analytic structural equation modeling approach to explaining teachers’ adoption of digital technology in education. Comput. Educ. 2019, 128, 13–35. [Google Scholar] [CrossRef]
- Hornbæk, K.; Hertzum, M. Technology acceptance and user experience: A review of the experiential component in HCI. ACM Trans. Comput. Hum. 2017, 24, 1–30. [Google Scholar] [CrossRef]
- Rogers, E.M.; Singhal, A.; Quinlan, M.M. An Integrated Approach to Communication Theory and Research; Routledge: London, UK, 2019. [Google Scholar] [CrossRef]
- Lee, Y.H.; Hsieh, Y.C.; Hsu, C.N. Adding innovation diffusion theory to the technology acceptance model: Supporting employees’ intentions to use e-learning systems. J. Educ. Techno. Soc. 2011, 14, 124–137. [Google Scholar]
- Tran, M. Technology-behavioural modelling of energy innovation diffusion in the UK. Appl. Energy 2012, 95, 1–11. [Google Scholar] [CrossRef]
- Ramachandran, K.K.; Karthick, K.K.; Kumar, M.S. Online shopping in the UK. Int. J. Bus. Econ. Res. 2011, 10, 23–36. [Google Scholar] [CrossRef]
- Wu, J.; Wen, N.; Dou, W.; Chen, J. Exploring the effectiveness of consumer creativity in online marketing communications. Eur. J. Mark. 2015, 49, 262–276. [Google Scholar] [CrossRef]
- Michinov, N.; Primois, C. Improving productivity and creativity in online groups through social comparison process: New evidence for asynchronous electronic brainstorming. Comput. Hum. Behav. 2005, 21, 11–28. [Google Scholar] [CrossRef]
- Pentina, I.; Amialchuk, A.; Taylor, D.G. Exploring effects of online shopping experiences on browser satisfaction and e-tail performance. Int. J. Retail. Distrib. Manag. 2011, 39, 742–758. [Google Scholar] [CrossRef]
- Rungsrisawat, S.; Joemsittiprasert, W.; Jermsittiparsert, K. Factors Determining Consumer Buying Behaviour in Online Shopping. Int. J. Innov. Creat. Chang. 2019, 8, 222–237. [Google Scholar]
- Biasutti, M. Creativity in virtual spaces: Communication modes employed during collaborative online music composition. Think. Skills Creat. 2015, 17, 117–129. [Google Scholar] [CrossRef]
- Kim, S.; Eastin, M.S. Hedonic tendencies and the online consumer: An investigation of the online shopping process. J. Internet. Commer. 2011, 10, 68–90. [Google Scholar] [CrossRef]
- Bigné-Alcañiz, E.; Ruiz-Mafé, C.; Aldás-Manzano, J.; Sanz-Blas, S. Influence of online shopping information dependency and innovativeness on internet shopping adoption. Online Inf. Rev. 2008, 32, 648–667. [Google Scholar] [CrossRef]
- Agarwal, R.; Venkatesh, V. Assessing a firm’s web presence: A heuristic evaluation procedure for the measurement of usability. Inf. Syst. Res. 2002, 13, 168–186. [Google Scholar] [CrossRef] [Green Version]
- Ependi, U.; Kurniawan, T.B.; Panjaitan, F. System usability scale vs heuristic evaluation: A review. Simetris J. Tek. Mesin Elektro Dan Ilmu Komput. 2019, 10, 65–74. [Google Scholar] [CrossRef]
- Adepoju, S.A.; Oyefolahan, I.O.; Abdullahi, M.B.; Mohammed, A.A. A Survey of Research Trends on University Websites’ Usability Evaluation. i Manag. J. Inf. Technol. 2019, 8, 11. [Google Scholar] [CrossRef]
- Othman, M.K.; Sulaiman, M.N.; Aman, S. Heuristic evaluation: Comparing generic and specific usability heuristics for identification of usability problems in a living museum mobile guide app. Adv. Hum. Comput. Interact. 2018, 2, 1518682. [Google Scholar] [CrossRef]
- Rausch, T.M.; Baier, D.; Wening, S. Does sustainability really matter to consumers? Assessing the importance of online shop and apparel product attributes. J. Retail Consum. Serv. 2021, 63, 102681. [Google Scholar] [CrossRef]
- Nguyen, N.B.; Lin, G.H.; Dang, T.T. Fuzzy Multi-Criteria Decision-Making Approach for Online Food Delivery (OFD) Companies Evaluation and Selection: A Case Study in Vietnam. Processes 2021, 9, 1274. [Google Scholar] [CrossRef]
- De Magalhães, D.J. Analysis of critical factors affecting the final decision-making for online grocery shopping. Res. Transp. Econ 2021, 87, 101088. [Google Scholar] [CrossRef]
- Melović, B.; Šehović, D.; Karadžić, V.; Dabić, M.; Ćirović, D. Determinants of Millennials’ behavior in online shopping–Implications on consumers’ satisfaction and e-business development. Technol. Soc. 2021, 65, 101561. [Google Scholar] [CrossRef]
Publisher’s Note: MDPI stays neutral with regard to jurisdictional claims in published maps and institutional affiliations. |
© 2022 by the authors. Licensee MDPI, Basel, Switzerland. This article is an open access article distributed under the terms and conditions of the Creative Commons Attribution (CC BY) license (https://creativecommons.org/licenses/by/4.0/).