Next Article in Journal
Spatial and Temporal Characteristics, Evolution Law and Improvement Path of China’s Animal Husbandry Production Pattern
Next Article in Special Issue
Willingness of Saudi Adults to Receive a COVID-19 Vaccine Booster Dose
Previous Article in Journal
Parametric Study on Steel–Concrete Composite Beams Strengthened with Post-Tensioned CFRP Tendons
Previous Article in Special Issue
The Impact of Refugees on Income Inequality in Developing Countries by Using Quantile Regression, ANN, Fixed and Random Effect
 
 
Font Type:
Arial Georgia Verdana
Font Size:
Aa Aa Aa
Line Spacing:
Column Width:
Background:
Article

For Better or for Worse? An Integrative Perspective of Message Framing Moderators’ Effects on Vaccination Sustainable Health Behavior Change

by
Maria Corina Barbaros
Department of Political Sciences, International Relations, European Studies, Faculty of Philosophy, Social, and Political Sciences, “Alexandru Ioan Cuza” University of Iassy, 700506 Iași, Romania
Sustainability 2022, 14(23), 15793; https://doi.org/10.3390/su142315793
Submission received: 1 July 2022 / Revised: 20 November 2022 / Accepted: 23 November 2022 / Published: 28 November 2022
(This article belongs to the Special Issue Global Health and Sustainable Development)

Abstract

Understanding how framing affects amessage can help health communication experts develop more creative and effective campaigns. Thisstudy is constructed starting from prospect theory (Kahneman andTversky), the stages of change model (Prochaska and Diclemente), and the theory of planned behavior (Ajzen) and is aimed at generating new hypotheses about message framing. The research questions are: What is the most effective message framing for changing health behaviors? What are the factors on which the effectiveness of gain-framed and loss-framed narratives depend? To answer these questions, we used a qualitative methodology based on focus groups (N = 8/67), in which we analyzed the way people interpret message framing and their subsequent intentions regarding the behavior of accepting or refusing anti-COVID-19 vaccination. The results support the idea that the choice between gain-framed or loss-framed narratives will be made according to moderators as peoples’ stages of change (contemplation or preparatory stage), perceived risk and vulnerability, and perceived control. The research hypotheses generated by this study indicate new routes for future persuasive health communication campaigns.

1. Introduction

The common question “why don’t people do what’s best for their health?” does not have a simple answer. If we understand the factors that determine behavior, then we will be in a “better position to develop strategies and methods that will lead to the achievement of health education goals—regardless of the philosophy or model we choose to follow” [1] (p. 52). Health communication uses many theories and models of social influence and change. There are many explanatory models, and concrete realities require flexible approaches and the use of the most appropriate explanatory frameworks. In general, the amount of health information is not the problem; rather, the contradictory nature, the lack of coordination, and the inadequacy of information, in relation to people’s needs, are the main problems of health communication [2]. Mainly, the theories of social change help specialists to understand and anticipate the health communication campaign outcomes, i.e., when and under what conditions people will change their health behaviors [3]. Such explanations will guide the practitioners in formulating messages that lead to the expected behavioral changes. Therefore, the framing of the message is paramount. If we understand, in depth, how framing affects the effectiveness of the message sent within the health campaigns, then the professionals will be able to create effective, sustainable, and more adapted campaigns to the informational needs and profile of the target audiences. Health-promoting messages can be formulated emphasizing the beneficial consequences of a certain health-related behavior (gain-framed messages) or the negative consequences of an unhealthy behavior (loss-framed messages). A very common perspective in studies related to health-promoting messages refers to the perceived risk, in relation to a certain health behavior. The ‘risk-framing hypothesis’ consists of choosing loss-framed or gain-framed messages, depending on perceived risk. This approach, inspired by prospect theory [4], has become very common because it offers quick, practical answers and solutions, without taking into account all the contextual details and confusing complexities of public health problems.
Vaccination, in general, is considered a positive health behavior which, when it is a sustainable and of a constant attitude, helps to prevent certain diseases and, at the same time, limits the contagion. In recent years, the phenomenon of fake news and disinformation have had exponential effects generated through social networks, which led to an increase in distrust in science and affected the credibility of the national and international institutions that deal with public health. The recent reports of the WHO and ECDC have found that the proliferation of mistrust, conspiracies, and fake news in many countries has led to the emergence of the population’s vaccination reluctance, especially in those countries where the population has a deficit of health literacy, and the communication within health campaigns is ineffective. Furthermore, there have been anti-vaccination movements, websites, and other online platforms that support vaccine hesitancy and refusal, as well as anti-vaccination online groups and even protests in the case of vaccination against COVID-19. This study is based on the idea that the favorable attitude towards vaccination, in general, is a matter related to the sustainability of a satisfactory public health at the level of societies.
This study tries to differentiate the mixture of moderators’ variables that lead to a greater acceptability of vaccine uptake, especially in the case of hesitant individuals. In order to have sustainable behaviors and decisions, in relation to public health issues (such as vaccinations), a constant health communication tailored to the individuals’ information needs is considered necessary. Therefore, studying an instance of health communication (the case of anti-COVID-19 vaccination) shows us how health topics that are controversial, subject to conspiracies, fake news, and mistrust might be approached with the aim of consolidating a sustainable attitude regarding health issues. Although the analysis is one that refers to individual decisions related to the acceptance of vaccination in the case of COVID-19, the results can be expanded, due to the general character of the newly generated hypotheses aimed to be helpful for understanding the way in which authorities must communicate, in order to have sustainable behaviors regarding public health issues.

2. Literature Review

A previous study has found that the way advertising messages are delivered (i.e., how information is presented and framed) may have a significant impact on consumers’ judgments and decisions [5,6,7]. Positive framing highlights the advantages of selecting the advertised product or conduct, whereas negative framing emphasizes the possible loss if the product or behavior is not adopted [8]. The impact of frame type is heavily influenced by the content and situational circumstances, e.g., detection vs. preventive health behavior, low vs. high participant involvement, etc. [9,10].
A substantial, and constantly expanding, amount of study has been devoted to determining which sort of frame is more successful in specific conditions and why. In the last twenty years, many studies have consistently focused on researching the type of message framing that determines the effectiveness of health campaigns. At the center of these studies was the idea of ’risk’, along with studies by Meyerowitz and Chaiken [11], the first to correlate risk with health message framing. Mostly, the effectiveness of gain-framed or loss-framed information from a health campaign was attributed to the risk associated with individuals with a certain recommended behavior. In this spirit, the research coordinated by Kahneman and Tversky, within the prospect theory (3), supported the hypothesis that perceived risk significantly affects the effects of message framing. According to prospect theory, people respond differently to information about the implications of a certain health behavior, depending on the emphasis placed on this information—on gain or loss. The research results that correlate message framing and perceived risk claim that people are risk-averse (preferring certainties) when they pursue gains and open to risks (risk-seeking preferring ambiguity) when they want to avoid losses.
Studying the influence of message framing on intentions, attitudes and behaviors has led to the hypothesis that gain-framed messages are useful, in particular, to encourage safe behaviors such as drinking water, eating vegetables, exercising, routine medical investigations and any other intended behavior to prevent diseases. However, since Kahneman and Tversky’s research claimed that loss-framed information causes people to adopt risky behaviors/attitudes, Meyerowitz and Chaiken argued that loss-framed information would promote risky health behaviors. This line of thinking, which we will call the ‘risk-framing hypothesis’, was first proposed by Rothman, Salovey, Antone, Keough, and Drake Martin in 1993 [12] and has dominated message framing research ever since.
Nevertheless, the risk framing approach sees risk as a probability that something unpleasant/undesirable will happen; therefore, preventive behaviors (e.g., periodic medical investigations, screenings) are dangerous because they involve the possibility of discovering a medical condition. Therefore, we ask ourselves why an individual would be encouraged to accept a risk if the perspective of having positive results is not included in the conceptualization proposed by the previously mentioned authors [13].
Several meta-analyses have looked at the persuasive effects of gain- and loss-framed messages [14,15,16,17,18], using separate analyses for immediate cognitive responses, such as attitudes and intentions, as well as behavioral responses. Most of them hypothesized that gain-framed communications would be the most successful for preventative behavior, whereas loss-framed messages would be the most effective for detection behavior, based on the risk framing theory.
The risk framing perspective is very popular among researchers, as it offers precise recommendations: gain-framed information for encouraging preventive behaviours and loss-framed information for detection behaviours. However, if we refer to the concept of risk, how much do preventive behaviors differ from detection behaviors? Risk has been defined as the possibility of something unpleasant happening; therefore, if we consider this definition of risk, we can say that individuals will consider detection behaviors to be risky (e.g., they can find out something unpleasant from screenings or periodic medical investigations). At the same time, the association of risk with the idea of uncertainty, as the prospect theory claims, makes the distinction between preventive and detection behaviors unclear.
The limitations and ambiguities involved in the risk framing approach raise questions regarding its potential to facilitate the understanding of the impact of message framing and to guide practitioners in adopting gain-framed or loss-framed communication strategies. Certainly, the empirical data and the theoretical foundation on which this perspective is based must be reanalyzed, especially since it is a very influential theory and often used in practice in health communication campaigns.

3. Message Framing Moderators and Gain–Loss-Framed Narratives

The synthesis of the literature shows us that the risk framing hypothesis is not a sufficient condition for choosing a gain-framed narrative or loss-framed narrative. Using this unique criterion—human risk reporting—we came to the simplistic conclusion: use gain-framed information with prevention behaviors and use loss-framed information with detection behaviors. However, risk assessment is too ambiguous to be able to decide, only on the basis of this indicator, what type of narrative is effective for a communication campaign for health behavior change.
This study examines the extent to which other moderator variables can be linked to message framing efficiency. We have in mind moderators such as stages of change, perceived control, perceived vulnerability, and motivation intensity. We further describe each of these moderator variables.
When we discuss motivational intensity, we are referring to Higgins’ research [19], which introduced regulatory focus theory and offered two motivational perspectives: promotion and prevention. Individuals who are interested in promotion are concerned with their goals and accomplishments, and they concentrate on the presence or lack of good outcomes. Individuals who are prevention-oriented, on the other hand, are concerned with duties and safety, as well as the existence and lack of bad effects [20,21]. Persons who are more “ready” to work toward a benefit than to guard against a non-gain are more “watchful” in preventing a loss, rather than working toward a non-loss [22,23].
According to regulatory fit theory, when one’s goal orientation and the way in which the objective is pursued are in sync, motivational intensity rises. In other words, when people adopt goal-setting procedures or engage in activities that help them maintain their regulatory orientation, they feel a fit [24]. People tend to react in the following ways when a regulatory goal and its strategic means are congruent, according to Higgins [19]: (a) they have more positive feelings about desirable choices and more negative feelings about undesirable choices, (b) they evaluate goal pursuits more positively, and (c) they place a higher value on the chosen object when the fit between the regulatory goal and its strategic means is congruent. They have more pleasant thoughts about desirable choices and more negative feelings about unwanted choices, (d) they have a more favorable evaluation of goal pursuits, and (e) they place a greater value on the selected object. According to Van’t Riet and his colleagues [3], motivational orientation and message format appropriateness (or fit) strengthen the experience that “it seems right”, which leads to persuasion. A favorably framed comparison campaign should lead to a greater evaluation of the campaign and an enhanced intention to modify a specific behavior, since promotion-oriented persons are more convinced by gains. A negatively framed comparison stressing the avoidance of a bad result, on the other hand, should produce a more positive assessment of the health message and an enhanced desire to improve health behavior, since prevention-oriented persons are more convinced by averting a loss. Gert-Jan de Bruijn and Jeen Budding [25] found that communications presented as a gain (i.e., positive framing) are more compelling when delivered to promotion-focused individuals. According to regulatory fit theory, when one’s goal orientation and the way in which the objective is pursued are in sync, motivational intensity rises.
Another moderator variable may be a person’s current level of transformation. The stages of change model (SCM) [26] focuses on personalized messaging methods that reflect the distinct behavioral and psychological features at different stages of change. Although some academics have provided principles for creating such personalized messages [27,28,29], little research has looked into the effectiveness of different narrative techniques at different phases of change (Figure 1).
Behavioral change is a multi-stage process that includes pre-contemplation, contemplation, preparation, action, and maintenance. Individuals in the pre-contemplation stage have no plans to modify their behavior in the next six months. Because they are not ready to change, pre-contemplators who are pushed into a given habit generally fail to acquire the desired behavior. Individuals in the contemplation stage anticipate changing their habit within six months. Contemplators see the need for change in behavior and begin to analyze the benefits and drawbacks of the problem and remedy. Individuals in the preparation stage aim to modify their behavior within a month or have attempted but failed to do so in the last year. Individuals in the action stage have been changing their behavior for less than six months. Individuals reach the maintenance stage after they have maintained their behavior modification for longer than six months. Stage development is frequently not a linear process; rather, it may be subject to unpredictability, with people going backward and reverting several times in their efforts to modify their behavior [30]. Due to varying emotional experiences and informational demands necessary to move to the next stage, the SCM argues that the course of action required depends on the stage that each individual is in [25,31]. The SCM emphasizes the contrast between those who want to change and those who do not want to change, because those groups engage in persuasive messages differently.
Perceived control and perceived vulnerability are two more important moderator factors. Ajzen is the first author to discuss the role of perceived behavioral control in changing health-related behaviors in the theory of planned behavior [32]. Wymer advanced the concept that self-efficacy [33] is comparable to perceived behavioral control. Items from a self-efficacy measure can be used to assess perceived behavioral control. In prior research, the development of measures of perceived behavioral control had to be adapted to each specific health-related behavior. Social cognition theory [10] is the foundation for the idea of self-efficacy. It is the belief that one can effectively carry out the conduct necessary to achieve a desired objective. The term “self-efficacy” refers to one’s assessment of how easy or difficult a given activity is. It is tied to control beliefs, which are views regarding the presence of elements that might help or hinder behavior performance. Self-report questionnaires that begin with the statement “I am confident I can… (e.g., exercise, stop smoking, etc.)” are commonly used to assess perceived behavioral control. Such tools aim to assess a person’s belief in his or her ability to carry out a specific action.
The health belief model, an expectancy–value theory that draws heavily on threat perception and behavioral appraisal of a situation as a framework for anticipating changes in health behaviors, provides another significant moderator variable. This theory introduces severity and vulnerability as moderators. Severity relates to a person’s perceptions of how significant the condition’s implications will be, whereas vulnerability refers to how susceptible he or she feels in the scenario [34]. Perceived benefits pertain to the efficacy and availability of choosing a certain line of action, whereas perceived obstacles allude to the disadvantages of doing so [35].

4. Research Design and Methodology

This study analyzes how distinct moderator factors are connected with message framing (gain vs. loss), in the context of the COVID-19 vaccination campaign in Romania, to better understand the forms of narratives that are more convincing for addressing diverse audiences and determine sustainable health behavioral changes. The aim of the research is to generate hypotheses that will lead to more refined and nuanced health communication campaigns than the traditional (and proved ineffective) approach of using gain-framed information for preventive behaviors and loss-framed information for detecting behaviors. As we detailed in the previous sections of this article, the single most significant explanation of message framing effects has been the assumption that the differential efficacy of gain- vs. loss-framed information depends on the risk associated with the suggested conduct. However, the empirical studies do not support this idea, and so we have an important question that appears in most of the studies, especially when they detail their limitations: what else matters, besides the perceived risk, for message framing in health communication?
In order to find some potential answers to this question, we selected 67 students (out of 120), aged 19–23, which we later organized into eight focus groups that were gender balanced. An initial questionnaire was developed to gather information regarding the willingness of participants to change their health behavior (namely to get vaccinated) and to include them in one of the stages of changing health behaviors, according to the stages of change model developed by Prochaska and Diclemente [26]. By asking questions such as, “Do you think you will change your vaccination decision in the next period?”, “Do you collect information about the vaccination opportunity?”, and others, we included respondents in one of the five stages identified by stages of change model: pre-contemplation, contemplation, preparation, action, and maintenance. After this categorization, we were interested in the participants in the contemplation and preparation stages because these are the undecided ones, which the right message framing can influence the most. We identified 67 students in the contemplation and preparation stages; then, we organized them in eight focus groups, of which there were four focus groups with students in contemplation stage and four focus groups with students in preparation stage.
For each of the two categories of focus groups, we formulated the following research questions (RQ):
RQ1: What is the most effective message framing for changing the health behaviors of individuals in the contemplation stage?
RQ2: What is the most effective message framing for changing the health behaviors of individuals in the preparation stage? Through focus groups, we tried to observe how people make sense of specific arguments in different stages of change in which they are, what moderating factors intervene, what are the narratives, and the associations that people build. Focus groups lasted 60 min each and were conducted based on semi-structured guides that contained questions about: stages of change, perceived control, perceived vulnerability, and motivation intensity. Subsequently, the audio content of the focus groups was transcribed and processed with Atlas.ti8, in order to discover the correlations, associations, and dynamics of moderating factors. Each research question was operationalized in linguistic codes and sub-codes, in order to be able to follow, at the level of the transcribed dialogues, the associations between various ideas. The codes correspond to the moderator variables identified in the literature review, so this part of the framework existed before our qualitative research. The sub-codes emerged newly through in-vivo coding, that is, we took data contents and used them as sub-codes, as they were expressive and significant statements/words in our data. The next step was to make sub-codes lists and assign them to codes and to the corresponding transcribed data using code manager, a function of ATLAS.ti 8.
The transcripts were read and analyzed by the author, whose research interests and expertise are related to health communication, with a focus on the health behaviors, such as how people communicate and seek health information, and also to behavioral change and message framing theories (communication sciences). Before coding, the transcripts were read attentively multiple times to have an in-depth immersion into the conversational dynamics.
The following Table 1 summarize the used codes and sub-codes:
The semi-structured interviews and observer-as-participant procedures within the focus groups were designed, evaluated, and re-assessed before being used. Furthermore, a variety of materials (research reviews, fact sheets regarding the outcomes of various health communication campaigns, and data on vaccine uptake and reluctance) were studied and utilized to record and cross-reference numerous facets of the world under investigation.
The following processes were followed in the development of question protocols for semi-structured focus groups: (a) apprehension (stirring up trust and keeping the informant or informants talking, in order to become comfortable with the discussion); (b) exploration (informants must be able to progress through the stages of exploration without feeling obligated to completely collaborate; they must become acquainted with the researcher and the topic under investigation); (c) cooperation (this level entails total collaboration based on mutual confidence; the informants will no longer be afraid of upsetting one another or making errors while asking or responding to questions). Each participant was informed about the aim of this research, and their consent was obtained.
In addition, the protocols of the questions included three general categories of questions: (a) descriptive questions, which allow a person to collect an on-going sample of an informant’s language at the start of the focus group; (b) structural questions, which are aimed at discovering information about domains, which have been the basic units in an informant’s cultural knowledge; and (c) contrast questions, which allow us to dissect how informants have organized their knowledge (Table 2).

5. Results and Discussion

The research started from the conceptual framework based on the risk framing hypothesis (Meyerowitz and Chaiken) and the recommendation to use gain-framed information for encouraging preventive behaviours and loss-framed information for detection behaviours. This approach assumed that all individuals have the same willingness to change their health behavior, which is obviously not true. Moreover, the stage of change theory (Prochaska and Diclemente) has emerged, due to the fact that a gain-framed vs. loss-framed message framework is insufficient for promoting positive health behaviors. Additionally, we argue that the impact of gain vs. loss framing may depend on other elements and that these additional elements should be assessed as potential moderators of the extent of influence on the input (message, intervention) and on the output (health decision, health behavior). Other theories have also emerged at this point: theory of planned behavior (Ajzen), which introduced one more element, perceived behavioral control as a moderator, and the health belief model (Becker) with a new insight—vulnerability as a moderator. Starting from three different perspectives, but all referring to the changes in health behaviors that depend on certain moderator variables—perceived risk, perceived control, and perceived vulnerability—this study explored how the moderators mentioned above are connected. We looked into the complementary character of these moderator variables and how they can be mixed, so that the message framing can be obtained more effectively. The new hypotheses, generated as a result of the qualitative research, uses the moderator variables identified by the previous theories, but offers new perspectives on message framing and captures the complexity of the motivational factors that interfere with health behaviour changes.
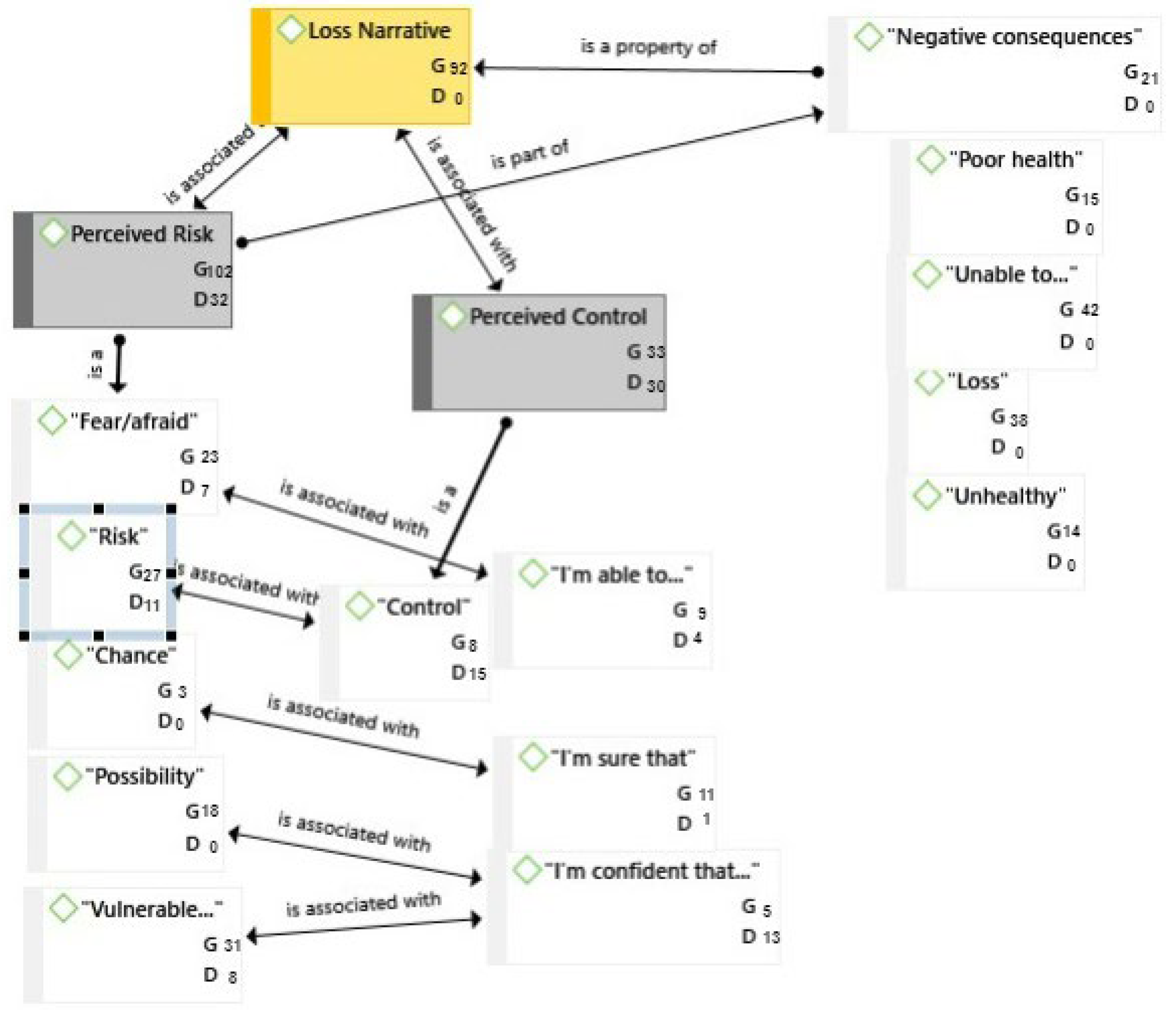
The research findings for each research question are presented below. Each of the study’s research propositions that resulted serves as a springboard for further quantitative research or experiments that would either validate or contradict them. The figures display information about the connection, groundedness (G), and density (D). Groundedness refers to the number of linked quotations, while density counts the number of linked codes. The higher the G-count for a node, the more grounded it is in the data. The higher the D-count for a node, the stronger connection between the codes or sub-codes will be (Figure 2).
RQ1: What is the most effective message framing for changing the health behaviors of individuals in the contemplation stage?
Proposition 1.
For contemplators, a loss-frame will produce greater vaccination intentions when combined with a moderated perceived risk and highly perceived control.
Individuals in the contemplation phase are extremely hesitant about changing their health behavior. They do not rule out change, they reflect on it, but are quite undecided. The study shows that, when exposed to negative information (loss-framed), it is effective only if it is associated with information that conveys moderate perceived risk, information that conveys to subjects the feeling that they have control over their health. Without associating loss-framed information with highly perceived control, people may feel that they cannot do anything about their health and, therefore, avoid loss-framed information. Additionally, when the risk or vulnerability is felt to be very high, people prefer to avoid loss-framed messages, and as a result, such campaigns will not achieve their goals (Figure 3).
Proposition 2.
For contemplators, a gain-frame will produce greater vaccination intentions when combined with low perceived risk and vulnerability and highly perceived control.
In the case of contemplators, if an expert chooses a gain-framed narrative, it will get behavior change when information about the benefits of behavior change is directly related to information about the high control that targeted people have over their health, and vulnerability or risk is perceived as a lower one. In this phase of behavior change, it is important that people are already sufficiently motivated to make the desired change. The individual must be confident that he or she can make a change in health-related behavior, for example, the confidence that vaccination will be very easy and will not affect the pace of daily life. However, it is important for the individual to have a stimulus to change their behavior, and this is represented by a moderate risk of becoming ill or being adversely affected (Figure 4).
RQ2: What is the most effective message framing for changing the health behaviors of individuals in the preparation stage?
Proposition 3.
For the preparation stage, loss-frame messages will produce greater vaccination intentions when combined with highly perceived vulnerability and highly perceived control.
In the preparation stage, although individuals are still undecided about a new health behavior, they are considering changing behavior. Loss-framed campaigns, in order to be effective, must correlate the information about the disadvantages of non-compliance with a new health behavior with information that emphasizes the perceived vulnerability and moderate perceived control. The individual must feel that there is a significant risk if he continues his current behavior. For example, if the individual does not receive the COVID-19 vaccine, there is a major risk of contracting COVID-19 because he performs in a crowded environment with many people who may already be sick (perceived vulnerability). At the same time, the narrative will emphasize that the reduction of risks and vulnerability is in the power of the people (highly perceived control) (Figure 5).
Proposition 4.
For the preparation stage, gain-frame messages will produce greater vaccination intentions when combined with moderated vulnerability and moderated perceived control.
The individual must feel that there is a risk if he continues his current behavior. For example, if the individual does not receive the COVID-19 vaccine, there is a risk of contracting COVID-19 as he or she works in a crowded environment and with many people who may already be ill. The individual must believe that there are benefits to behavioral change that outweigh the obstacles. For example, the benefits of vaccination are more important than the possible discomfort caused by temporary side effects.
Despite its popularity, according to a large number of studies, applying prospective theoretical approaches to a health-promoting setting does not ensure the efficiency of the health communication strategy. As a result, more study is needed to identify new message framing mediators that impact the success and sustainability of a communication plan. In this study, we use qualitative research based on focus groups to identify other message framing moderators that should be considered while selecting whether to focus the health communication campaign on the positive outcomes of healthy conduct (gain-framed) or the negative outcomes of unhealthy behavior (loss-framed).
Previous research on the persuasive effects of message framing, though, has yielded mixed results and many concerns, particularly those concerning choice behaviors, which remain unsolved [35,36,37]. We argue in this research that the risk framing theory is flawed and incomplete. To give a better explanation of the empirical data, we believe that alternative explanations of message framing effects are required.

6. Limitations

This study’s research design did not include testing theory, but rather generating theory from evidence (via exploratory research). The goal was to obtain insight into the link between message framing and health behavior change and to build an understanding of it. Working under this framework enables researchers to investigate far more subtle perceptions and subjective relationships, presuming that reality is socially constructed, rather than objectively constituted. As a result, the method used allowed researchers to examine, interpret, and explain the various structures and meanings that each informant attributed to various theoretical model parameters. However, one major limitation of this study is that it offers only some research propositions for future studies on narratives aimed at health behavior change. Therefore, the results are just starting points for other studies, based on experiments and quantitative methodologies, which will confirm or refute the research propositions generated by the present study.
Another limitation comes from the focus groups’ participants, aged 19–23. The research propositions were extracted using a single age category, and they were homogeneous in occupations (all participants are students). Another study would be needed to examine the effects and associations that occur in the loss framing and gain framing scenarios, in the case of other age and occupation categories.
Having just one author analyzing the transcripts, even if she has extensive experience in healthcare communication and health behaviors change theories, is a limitation of the research because subjectivity cannot be completely eliminated from analyzing and interpreting the data. As we described in the “Research design” section, to reduce this vulnerability, the study followed an iterative approach. The semi-structured interviews and observer-as-participant procedures within the focus groups were designed, evaluated, and re-assessed before being used. Furthermore, a variety of materials (research reviews, fact sheets regarding the outcomes of various health communication campaigns, and data on vaccine uptake and reluctance) were studied and utilized to record and cross-reference numerous facets of the world under investigation.

7. Theoretical and Practical Implications

Potentially, this study has a lot of applications. First, by looking at the application and causal implications of message framing outside of the United States and Western Europe, this study adds to and enhances the literature on message framing. This article also shows that the effects of message framing are influenced by the presence of additional moderators. These findings contribute to the comparison and expansion of prior research message framing and health behavior theories. Second, this research broadens the theoretical application of the persuasive arguments of perceived control and perceived risk/vulnerability when their intensity is tailored to a certain stage of behavior change. Our study found some significant two-way interactions between message framing and these stages of behavior change. Specifically, we found that people that are in contemplation and in a preparatory stage of change need different narratives to be convinced to implement a new health behavior. Our results are relevant for health communicators and policymakers. The current study offers advice on how to frame a product’s usefulness by selecting the appropriate message framing for health-related promotions.
If the hypotheses generated by our qualitative study are even partially accurate, then the risk framing hypothesis is a much overrated theory, and its intensive use has generated many errors in health communication campaigns.
At the present, it appears that all we have to give health-promotion practitioners is several of the possible message framing moderators, in the absence of an overall theoretical framework. To make matters harder, the effects of several of these variables appear to vary from study to study. As a result, we believe that message framing research requires a fresh perspective. As a response, we came up with some ideas for a novel approach. We concentrated solely on creating research propositions for future message framing theories, as a complete discussion of feasible hypotheses was beyond the focus of this research. We believe that, in addition to new theory, new methodology is required in message framing research.

Funding

This research received no external funding.

Institutional Review Board Statement

The study was conducted in accordance with the Declaration of Helsinki. Ethical review and approval were waived for this study, due to the fact that each participant signed an individual consent statement after being presented with the conditions, objectives, and implications of this research.

Informed Consent Statement

Informed consent was obtained from all subjects involved in the study. Written informed consent was obtained from the participants to publish this paper.

Data Availability Statement

Not applicable.

Acknowledgments

The author is thankful to Romanian Ministry of Research, Innovation and Digitization, within Program 1. We believe that, in addition to new theory, new methodolonstitutional Performance—RDI excellence funding projects, Contract no.11PFE/30.12.2021, for financial support.

Conflicts of Interest

The author declares no conflict of interest.

References

  1. Rothman, A.J.; Desmarais, K.J.; Lenne, R. Moving from research on message framing to principles of message matching: The use of gain- and loss-framed messages to promote healthy behavior. Adv. Motiv. Sci. 2020, 7, 43–73. [Google Scholar]
  2. Geiger, N.; Swim, J.K. A balance theory perspective into lay perceptions of the three pillars of sustainability. In The Sustainability Communication Reader: A Reflective Compendium; Weber, F., Krainer, L., Karmasin, M., Eds.; Springer: Wiesbaden, Germany, 2021; pp. 38–50. [Google Scholar]
  3. Van’t Riet, J.; Cox, A.D.; Cox, D.; Zimet, G.D.; De Bruijn, G.-J.; Van den Putte, B.; Ruiter, R.A.C. Does perceived risk influence the effects of message framing? A new investigation of a widely held notion. Psychol. Health 2016, 29, 933–949. [Google Scholar] [CrossRef] [PubMed]
  4. Kahneman, D.; Tversky, A. Choices, values, and frames. Am. Psychol. 1984, 39, 341–350. [Google Scholar] [CrossRef]
  5. Atkin, C. Theory and principles of media health campaigns. In Public Communication Campaigns, 3rd ed.; Rice, R.E., Atkin, C.K., Eds.; Sage: London, UK, 2001; pp. 49–68. [Google Scholar]
  6. Brüll, P.; Ruiter, R.A.C.; Jansma, B.M. Frame it right: Straightforward affirmative message framing predicts recognition memory performance. Health Psychol. Rev. 2016, 10, 447–459. [Google Scholar] [CrossRef]
  7. Gerend, M.A.; Sias, T. Message framing and color priming: How subtle threat cues affect persuasion. J. Exp. Soc. Psychol. 2009, 45, 999–1002. [Google Scholar] [CrossRef]
  8. Meyers Levy, J.; Maheswaran, D. Exploring message framing outcomes when systematic, heuristic, or both types of processing occur. J. Consum. Psychol. 2004, 14, 159–167. [Google Scholar] [CrossRef]
  9. McGuire, W.J. Input and output variables currently promising for constructing persuasive communications. In Public Communication Campaigns, 3rd ed.; Rice, R.E., Atkin, C.K., Eds.; Sage: London, UK, 2001; pp. 22–48. [Google Scholar]
  10. Martin, L.; DiMatteo, R. The Oxford Handbook of Health Communication, Behavior Change, and Treatment Adherence; Oxford University Press: New York, NY, USA, 2013; pp. 193–213. [Google Scholar]
  11. Meyerowitz, B.E.; Chaiken, S. The effect of message framing on breast self-examination attitudes, intentions, and behavior. J. Personal. Soc. Psychol. 1987, 52, 500–510. [Google Scholar] [CrossRef]
  12. Rothman, A.J.; Martino, S.C.; Bedell, B.T.; Detweiller, J.B.; Salovey, P. The systematic influence of gain-and loss-framed messages on interest in and use of different types of health behavior. Personal. Soc. Psychol. Bull. 1999, 25, 1355–1369. [Google Scholar] [CrossRef]
  13. Tannenbaum, M.B.; Hepler, J.; Zimmerman, R.S.; Saul, L.; Jacobs, S.; Wilson, K.; Albarracín, D. Appealing to fear: A meta-analysis of fear appeal effectiveness and theories. Psychol. Bull. 2015, 141, 1178–1204. [Google Scholar] [CrossRef]
  14. Covey, J. The role of dispositional factors in moderating message framing effects. Health Psychol. 2014, 33, 52–65. [Google Scholar] [CrossRef]
  15. Kareklas, I.; Muehling, D.D.; Weber, T.J. Reexamining health messages in the digital age: A fresh look at source credibility effects. J. Advert. 2015, 44, 88–104. [Google Scholar] [CrossRef]
  16. Poorisat, T.; Detenber, B.H.; Boster, F.J.; Li, B.J. Effects of message completeness and source expertise in online health discussion boards. Int. J. Commun. 2019, 13, 24. [Google Scholar]
  17. Peters, G.-J.Y.; Ruiter, R.A.C.; Kok, G. Threatening communication: A critical re-analysis and a revised meta-analytic test of fear appeal theory. Health Psychol. Rev. 2013, 7, S8–S31. [Google Scholar] [CrossRef]
  18. Mann, T.; Sherman, D.; Updegraff, J. Dispositional Motivations and Message Framing: A Test of the Congruency Hypothesis in College Students. Health Psychol. 2004, 23, 330–334. [Google Scholar] [CrossRef]
  19. Higgins, E.T. Beyond pleasure and pain. Am. Psychol. 1997, 52, 1280–1300. [Google Scholar] [CrossRef]
  20. Shen, L.; Mercer Kollar, L.M. Testing moderators of message framing effect: A motivational approach. Commun. Res. 2015, 42, 626–648. [Google Scholar] [CrossRef]
  21. Holtzhausen, D. The Routledge Handbook of Strategic Communication; Zerfass, A., Ed.; Routledge: New York, NY, USA, 2019; pp. 192–207. [Google Scholar]
  22. Wansink, B.; Pope, L. When do gain-framed health messages work better than fear appeals? Nutr. Rev. 2014, 73, 4–11. [Google Scholar] [CrossRef]
  23. Suls, J.; Wallston, K.A. Social Psychological Foundations of Health and Illness; Blackwell Publishing: Malden, MA, USA, 2008; pp. 15–47. [Google Scholar]
  24. Werrij, M.Q.; Ruiter, R.A.C.; Van’t Riet, J.; De Vries, H. Self-efficacy as a potential moderator of the effects of framed health messages. J. Health Psychol. 2011, 16, 199–207. [Google Scholar] [CrossRef]
  25. de Bruijn, G.I.; Budding, J. Temporal Consequences, Message Framing, and Consideration of Future Consequences: Persuasion Effects on Adult Fruit Intake Intention and Resolve. J. Health Commun. 2016, 21, 944–953. [Google Scholar] [CrossRef][Green Version]
  26. Prochaska, J.O.; Diclemente, C.C. Stages and processes of self-change in smoking: Toward an integrative model of change. J. Consult. Clin. Psychol. 1983, 51, 390–395. [Google Scholar] [CrossRef]
  27. Elbert, S.; Ots, P. Reading or Listening to a Gain- or Loss-Framed Health Message: Effects of Message Framing and Communication Mode in the Context of Fruit and Vegetable Intake. J. Health Commun. 2018, 23, 573–580. [Google Scholar] [CrossRef] [PubMed]
  28. Goldberg, M.H.; Gustafson, A.; Maibach, E.W.; Ballew, M.T.; Bergquist, P.; Kotcher, J.E.; Marlon, J.R.; Rosenthal, S.A.; Leiserowitz, A. Mask-wearing increased after a government recommendation: A natural experiment in the U.S. During the COVID-19 pandemic. Front. Commun. 2020, 5, 44. [Google Scholar] [CrossRef]
  29. Chou, W.C.; Budenz, A. Considering Emotion in COVID-19 Vaccine Communication: Addressing Vaccine Hesitancy and Fostering Vaccine Confidence. Health Commun. 2020, 35, 1718–1722. [Google Scholar] [CrossRef]
  30. Becker, M.H. The health belief model and personal health behaviour. Health Educ. Monogr. 1974, 2, 324–473. [Google Scholar] [CrossRef]
  31. Hameleers, M. Prospect Theory in Times of a Pandemic: The Effects of Gain versus Loss Framing on Risky Choices and Emotional Responses during the 2020 Coronavirus Outbreak-Evidence from the US and the Netherlands. Mass Commun. Soc. 2021, 24, 479–499. [Google Scholar] [CrossRef]
  32. Ajzen, I. The theory of planned behavior. Organ. Behav. Hum. Decis. Process 1991, 50, 179–211. [Google Scholar] [CrossRef]
  33. Wymer, W. Innovations in Social Marketing and Public Health Communication: Improving the Quality of Life for Individuals and Communities; Springer International Publishing: Cham, Switzerland, 2016; pp. 17–30. [Google Scholar]
  34. Ratcliff, C.; Jensen, J.; Scherr, C.; Krakow, M.; Crossley, K. Loss/Gain Framing, Dose, and Reactance: A Message Experiment. Risk Anal. 2019, 39, 2640–2652. [Google Scholar] [CrossRef]
  35. Sungsu, K.; Pjesivac, I.; Jin, Y. Effects of Message Framing on Influenza Vaccination: Understanding the Role of Risk Disclosure, Perceived Vaccine Efficacy, and Felt Ambivalence. Health Commun. 2019, 34, 21–30. [Google Scholar]
  36. Meyers-Levy, J.; Peracchio, L.A. Moderators of the Impact of Self-Reference on Persuasion. J. Consum. Res. 1996, 22, 408–423. [Google Scholar] [CrossRef]
  37. Chien, Y.H. Message framing and color combination in the perception of medical information. Psychol. Rep. 2011, 108, 667–672. [Google Scholar] [CrossRef]
Figure 1. Stages of Change Model [29].
Figure 1. Stages of Change Model [29].
Sustainability 14 15793 g001
Figure 2. Loss-frame and specific moderators in the case of contemplators.
Figure 2. Loss-frame and specific moderators in the case of contemplators.
Sustainability 14 15793 g002
Figure 3. Gain-frame and specific moderators in the case of contemplators.
Figure 3. Gain-frame and specific moderators in the case of contemplators.
Sustainability 14 15793 g003
Figure 4. Loss-frame and specific moderators in the case individuals in the preparation stage.
Figure 4. Loss-frame and specific moderators in the case individuals in the preparation stage.
Sustainability 14 15793 g004
Figure 5. Gain-frame and specific moderators in the case individuals in the preparation stage.
Figure 5. Gain-frame and specific moderators in the case individuals in the preparation stage.
Sustainability 14 15793 g005
Table 1. Code list.
Table 1. Code list.
Research Questions (RQ)CodeSub-Code
RQ1: What is the most effective message framing for changing the health behaviors of individuals in the contemplation stage?Perceived control“Control”, “I’m confident that…”, “I’m sure that…”, “I’m able to…”
RQ2: What is the most effective message framing for changing the health behaviors of individuals in the preparation stage?Perceived vulnerability “I’m afraid…”, “vulnerable”, “get sick”
Risk assessment“I might be…”, “risk”, “possibility”, “chance”, “fear/afraid”
Gain“Advantage”, “benefit”, “good health”, “healthy life”, “avoid risks”, “positive consequences”
Loss“Poor health”, “unhealthy”, “loss”, “unable to…”, “negative consequences”
Table 2. Sample focus-group questions mapped to the research questions.
Table 2. Sample focus-group questions mapped to the research questions.
Research QuestionsInterview Questions (Selection)
RQ1: What is the most effective message framing for changing the health behaviors of individuals in the contemplation stage?
RQ2: What is the most effective message framing for changing the health behaviors of individuals in the preparation stage?
  • Are you able to comply successfully with all the protective measures indicated by the authorities even though it may affect your everyday activities or be troublesome?
  • Why are you hesitant about vaccination?
  • What is the main reason why you are still considering getting vaccinated?
  • To what extent are you considered to be exposed to the disease?
  • Do you think your health depends on what you do?
  • Did you follow the messages of the authorities regarding vaccination? What do you think is important from what the authorities say?
  • Do you know how to get vaccinated?
  • Do you think you are vulnerable to the disease?
  • What scares you about COVID-19?
  • What benefit will vaccination bring to you?
Publisher’s Note: MDPI stays neutral with regard to jurisdictional claims in published maps and institutional affiliations.

Share and Cite

MDPI and ACS Style

Barbaros, M.C. For Better or for Worse? An Integrative Perspective of Message Framing Moderators’ Effects on Vaccination Sustainable Health Behavior Change. Sustainability 2022, 14, 15793. https://doi.org/10.3390/su142315793

AMA Style

Barbaros MC. For Better or for Worse? An Integrative Perspective of Message Framing Moderators’ Effects on Vaccination Sustainable Health Behavior Change. Sustainability. 2022; 14(23):15793. https://doi.org/10.3390/su142315793

Chicago/Turabian Style

Barbaros, Maria Corina. 2022. "For Better or for Worse? An Integrative Perspective of Message Framing Moderators’ Effects on Vaccination Sustainable Health Behavior Change" Sustainability 14, no. 23: 15793. https://doi.org/10.3390/su142315793

APA Style

Barbaros, M. C. (2022). For Better or for Worse? An Integrative Perspective of Message Framing Moderators’ Effects on Vaccination Sustainable Health Behavior Change. Sustainability, 14(23), 15793. https://doi.org/10.3390/su142315793

Note that from the first issue of 2016, this journal uses article numbers instead of page numbers. See further details here.

Article Metrics

Back to TopTop