Next Article in Journal
Identifying and Characterizing Critical Source Areas of Organic and Inorganic Pollutants in Urban Agglomeration in Lake Baikal Watershed
Next Article in Special Issue
Study on the Interaction between Green Competitiveness of Coastal Ports and Hinterland Economy
Previous Article in Journal
Larval Spatiotemporal Distribution of Six Fish Species: Implications for Sustainable Fisheries Management in the East China Sea
Previous Article in Special Issue
The Importance of Emerging Technologies to the Increasing of Corporate Sustainability in Shipping Companies
 
 
Font Type:
Arial Georgia Verdana
Font Size:
Aa Aa Aa
Line Spacing:
Column Width:
Background:
Article

Managing Ship’s Ballast Water: A Feasibility Assessment of Mobile Port-Based Treatment

by
Ademola Ishola
1 and
Christos A. Kontovas
2,*
1
School of Engineering, Liverpool John Moores University, Liverpool L3 3AF, UK
2
School of Engineering and Liverpool Logistics, Offshore and Marine Research Institute (LOOM), Liverpool John Moores University, Liverpool L3 3AF, UK
*
Author to whom correspondence should be addressed.
Sustainability 2022, 14(22), 14824; https://doi.org/10.3390/su142214824
Submission received: 6 August 2022 / Revised: 3 November 2022 / Accepted: 8 November 2022 / Published: 10 November 2022

Abstract

The International Maritime Organization (IMO) has adopted the Ballast Water Management Convention (BWMC), which requires vessels to manage their ballast water according to specific standards. While most vessels have to install a management system onboard, in some cases, a mobile solution, for example a system fitted in a container, might be a more viable solution. These mobile systems are an excellent solution as a contingency measure as well, that is when onboard systems malfunction. Research on the topic is rather scant. To that extent, this paper proposes a Bayesian network-based framework to model and assess the feasibility of mobile ballast water treatment solutions. The results based on input from experts indicate that mobile systems are a highly feasible solution. The operational and logistical feasibility of the system are the most important parameters and are areas where the manufacturers and service providers should pay more attention. With compliance deadlines approaching, malfunctions of installed systems increasing and the technology for port-based solutions becoming more mature, there will be increased focus on port-based systems. Our results can, therefore, provide valuable insights to regulators, ship and port operations and we hope that they can spark further academic research on this area.

1. Introduction

Shipping is the key enabler of international transport. The industry is facing several environmental challenges (perhaps decarbonization being the one that is attracting most attention lately) and significant costs are required to comply with the recent stringent regulatory demands. While ballast water is essential for safe and efficient maritime operations, it poses serious environmental, economic and health problems due to the multitude of species carried in it. There is indeed continuous transfer and dispersal of harmful aquatic organisms to the marine environment through ballast water discharges at sea and around ports. The consequences of such operations have resulted in the subtle encroachment of marine ecosystems at various locations and the change of biodiversity around the globe. Harmful aquatic species have been rapidly spreading around the globe because of the increasing maritime traffic [1]. In the early 1980s, emerging results of sampling studies of harmful aquatic organisms in ballast water indicated dire consequences that could lead to economic loss and damage to the marine environment. More than 1000 species of harmful aquatic organisms have been identified in the European seas as a consequence of global shipping [2]. Various studies indicated that harmful aquatic organisms have been discovered in 80% of marine ecosystems around the globe; see for example [3,4,5].
Since 1973, the International Maritime Organization (IMO)—the UN agency responsible for maritime affairs—recognized the threat of ballast water as a means of transfer of harmful pathogens to the marine ecosystems. According to Drake et al. [6], an unintentional consequence of global shipping is the delivery of invasive organisms and pathogens from a ship that takes on ballast water from a port location and then de-ballast at a distant port. The severe consequence of the marine invasive species has led to the recent ratification of IMO BWM Convention to prevent and possibly eliminate the threat of harmful aquatic species [7]. The implementation of the BMW Convention came into effect in 2017; see IMO Resolution MEPC.296(72). Two different standards were introduced in the BMW convention, which focused on the exchange of ballast water at sea and treatment of ballast water to certain threshold before discharge in ports. The two standards are referred to as D-1 and D-2 standards [7]. D-1 standards stipulate that ballast water could be exchanged at sea in depths of about 200 m and 50 nautical miles from the nearest land. D-2 stipulates the acceptable level of organisms that may be found within discharged ballast water; this is after the treatment using certified ballast water technology.
From 8 September 2017, ships must manage their ballast water so that aquatic organisms and pathogens are removed or rendered harmless before the ballast water is released into a new location. Most ships, especially the ones constructed after that date, will be required to be fitted with a ballast water treatment system at delivery to comply with the required performance standard. The fundamental concept mandates that vessels (not ports) should undertake the management of ballast water as specified by the BWM Convention. However, port reception facilities are also considered by the BWM Convention as an option, see Regulation B-3.6 and guidelines for ballast water reception facilities (the so-called ‘G5 Guidelines’) [8].
Ships that for some reason do not have the possibility of installing an onboard system, are not able to meet the D2 standards. Kontovas [9] presents some scenarios under which fitting an onboard system might not be economically viable. Mobile treatment systems are particularly suitable for barges, supply vessels, vessels engaged in short shipping or those with predictable ballasting operations—such as those engaged in liner shipping that do frequent visits to the same ports. In this case, an owner might prefer the solution of using (or even purchasing) a small number of mobile systems that could be shared between multiple vessels, thus, avoiding the retrofit of each vessel. Overall, there is evidence that for small, old or specialized vessels these systems are a viable alternative due to cost and space considerations.
In addition, vessels with a failing BWMS or under other contingencies will be forced to keep ballast water onboard resulting in less loaded cargo and potential delays. In these scenarios, an emergency solution in ports is essential. As per IMO’s BWM.2/Circ.62 ‘Guidance on Contingency Measures under the BWM Convention’, in case of non-compliant ballast water, a number of possible contingency measures can be considered including “discharging ballast water to another ship or to an appropriate shipboard or land-based reception facility”.
Many port states are gradually regulating their operations stringently to enforce BWM regulations; therefore, arriving ships that are noncompliant may receive substantial fines and could probably be detained for offences relating to BMW convention. Any port state inspection for noncompliant ships may lead to prevention of de-ballasting and cargo loading in port. In such circumstance, vessels may have to travel at least 50 nautical miles in the open ocean for the ballast water exchange prior to authorisation to load cargo in the arrival port. This consequence always leads to ship loss time and rising operational cost for shippers.
The effect of the initial shock of ballast water discharge compliance costs will increase the burden on shipping companies at a time when excess ship capacity and a global economic slowdown is having negative effect on their returns [10]. Also, fuel prices and other environmental regulations are having cumulative effect on their costs. In addition, vessel owners have the challenges of BWTS supply and installation bottlenecks, BWTS malfunctions, and a variety of other technical issues. It is assumed that at least 20% of ships arriving at a port state annually, might need a contingency measure to be compliant [11]. According to the IMO regulations the process of contingency should be conducted when ballast water from a vessel is not compliant. Regarding the application of BWM.2/Circ.62 in a non-compliant circumstance, the vessel and the port state have the responsibility to consider the available contingency protocol for that vessel. It is noteworthy to emphasize that the implementation framework for contingency measures for BWM is still a current issue being debated within IMO.
The framework will provide a protocol for all stakeholders in the shipping industry and to enhance the development and adoption of contingency measures. If such measures become mandatory, it is obvious that there will be an increased uptake of port-based systems. Contingency planning has been receiving much attention as it can be witnessed by the increasing number of submissions to the IMO.
The enforcement of BWM convention requires shipping industry leaders and stakeholders to carefully consider giving more attention to potential contingency compliance options [12]. Although IMO’s MEPC.127(53) guidelines do not include any contingency protocol for the management of ballast water, mobile port-based solutions have been suggested. Therefore, this study intends to investigate the appropriateness of utilising mobile port-based BWMS solution as contingency for compliance to BWM convention.

Relevant Literature, Research Gap and Novelty

A number of studies have described the problem of invasive species and the impact of treatment systems; some of which clearly state that the problem will not be totally eliminated by their use. Introducing regulations such as the BWM Convention [7] will not solve the issue of invasive species, especially given the increase in cargo volumes transported by sea. For example, Gren et al. [13] present a case study of the Baltic sea estimating the environmental and economic impact of shipping in the area and estimate that shipping is responsible for up to 38% of the number of aquatic non-indigenous species. Their prediction, taking into account the expected increase in marine traffic, the BMWC will lead to a reduction by 17% in the number of invasive species.
A separate body of literature presents and compares the various shipboard systems, focusing predominately on onboard treatment systems. For example, Lakshmi et al. [14] present a review of the different systems which concluded that mechanical treatment combined with filtration is found to be the most effective treatment for variable species of organisms. The interested reader is also referred to Sayinli et al. [15] for an excellent review of various ballast water treatment system concepts, the principles of inactivation mechanisms used in them (such as chemical, physical and mechanical treatments) and their advantages and challenges. In addition, they discuss the effects of external factors (such as pH, temperature, salinity and turbidity) on inactivation efficiency. There are indeed several studies that describe the challenges of treatment systems; see also [16] who present a comparison UV-based systems and have found that in some cases, salinity interferes significantly in the disinfection process.
Port-based treatment systems like the ones described in this study actually have the advantage that they can perform better (i.e., more efficiently and also faster) in challenging waters. One reason is that there is more available space (compared to onboard systems) to place multiple filters and have an efficient continuous backflushing. In addition, for the case of de-ballasting, storage tanks could be used and thus ballast water could be stored and treated after the vessel has departed.
Several BWM Systems have received IMO type approval. The current BWM systems are predominantly related to onboard ship installations; see also [14,15] for a description of different treatment systems. Despite the current number of operable BWM treatment technologies around the world, there is still massive issues of operational reliability with respect to the BWM system, and alternative management system in the case of contingency planning.
The BWM convention outcomes are supposed to be a regulation-driven investment, especially for applications of ballast water technologies which are extremely difficult to predict. IMO’s intent to enhance contingency for BW discharge is increasingly important for ships that cannot comply with on-board BWTS requirements. Recently, BWMS manufacturers and port facilities operators are investing in port-based BWMS technology for vessels in need of ballast water contingency to comply with IMO BWM codes. In the past, some studies examined the viability of shore-based BW treatment facilities and barge-based BW treatment facilities. We should note here that the United States (US) is not a signatory state to the IMO BMWC; there are similar but stricter regulations related to the management of ballast water but it is out of the scope of this work to describe national and regional approaches. Please see [17] for an overview and comparison of the IMO and the US regulations. There has actually been some work on mobile and port-reception facilities within the US. Many of these studies, which can be found in the grey literature, reveal that such facilities are logistically and economically challenging.
Considering the current state of investment in mobile port-based BWM solutions, it is becoming pertinent that a better near-term strategy for a realistically compliant BW discharge option at typical ports is on the horizon. Irrespective of some of the demand outlook and investment risks for the mobile port-based BW technologies, this study focuses on developing a feasibility assessment model that can predict how viable a mobile port-based solution can be.
Research on this topic especially in the published academic literature is rather scant.
Kuroshi [18] in his PhD thesis and the relevant outcomes (see also [19,20]) presents a new concept of managing ballast water, the so-called Preloading Onshore Ballast Water Treatment System (PreOBWTS). The study does not only cover the design but also the evaluation of the system with respect to criteria such as safety, environmental acceptability, practicability, biological effectiveness and cost effectiveness. Kuroshi and Ölçer [19] carried out an expert evaluation of ballast water exchange, post-loading, pre-loading and shipboard treatment of ballast water using a multi-criteria decision-making technique; post-loading onshore ballast water treatment system was selected as the most appropriate followed by shipboard treatment. Barańska and Patil discuss the concept of using a barge equipped with a treatment system, the so-called BWTBoat concept developed by the Indian Register of Shipping as an innovative solution; India has also submitted to the IMO for consideration a document outlining this proposal but interest from member-states was rather limited. Kontovas [9] presents some scenarios under which fitting an onboard system might not be economically viable and presents the case for mobile port-based systems. Mobile barge-based systems have also been investigated; [21] evaluates technological strategies that include alternative barge-based technologies to meet various treatment standards and combinations and reveals the potential role of such systems especially under strict standards. On the other hand, there has been some discussion on port-based systems to be used especially as contingency measures at the IMO; see [9] for more.
To summarise, so far port-based solutions to comply with the IMO Convention have not attracted much academic attention. This is probably due to a number of reasons such as the fact that BWMS manufacturers focus on onboard systems as they are more profitable for them and there are indeed very few commercial port-based systems. Therefore, there is not much knowledge and experience with port-based solutions. At the same time, for many vessels the deadline to comply with the IMO Convention is in September 2024. Not to mention that there are some major states that have ratified the Convention just recently; the United Kingdom just did that in July 2022. Others such as India or Italy have not, at the time of writing this paper, ratified the Convention and, therefore, they have no legal obligation to inspect vessels for compliance or to enforce the Convention’s provisions.
We feel, though, that as compliance deadlines are approaching, malfunctions of installed systems are increasing and the technology for port-based solutions is becoming more mature, there would be increased focus on port-based systems. Our feasibility assessment results can therefore provide valuable insights to regulators, ship and port operations and we hope that they can spark further academic research on this area.
To this extent, this paper is structured as follows: Section 2 presents a literature review and defines the feasibility parameters for a mobile ballast water management system (BWMS). Section 3 is an introduction on how Bayesian networks can be used to evaluate the feasibility of such solutions and Section 4 presents the feasibility framework. Inputs, analysis and results are presented in Section 5.

2. Mobile Ballast WATER Management Systems: Technical Solutions and Feasibility Parameters

2.1. Mobile Ballast Water Technologies

Mobile BWMS present new business prospects for ports, terminals, shipyards and service providers, allowing them to service ships that require discharging untreated ballast water. They are considered a reasonable alternative for older vessels, especially for ones which cannot obtain an exemption.
For instance, Damen has delivered a self-sufficient and well containerised, mobile port-based BW technology for the treatment of ballast water before being discharged in a port to load cargo. IMO certified solutions are offered in a containerized version, available for tankers that have no pump rooms, but these are not much related to the mobile BWMS systems discussed in this study as these are fixed solutions. Hence, this study is referring to mobile BWMS into which whatever ballast water passes through the units, it comes out D-2-certified in a single pass, without delays of any kind.
Based on the current situation in the shipping industry, a mobile ballast water treatment technology with D-2-certified in a single pass is vital to the need of vessels conducting short multiple port operations. A number of systems have been investigated and are at various technology readiness levels. Below we present two solutions that are currently commercially available.

2.1.1. Damen InvaSave 300

InvaSave 300 is a mobile containerised BWT unit with a capacity of 300 m3/h. As a containerised unit technology, Invasave is scalable in terms of increasing the containerised unit’s capacity. InvaSave 300 is a uniquely combined filtration and ultra-violet treatment technology that operates a single stage treatment. The sludge and sediment are safely processed ashore, dewatered and compacted in a secondary treatment. Currently, InvaSave 300 is the major technology that provides services for the treatment of ballast water at discharge in a single pass. It is a flexible technology that can operate from the quayside or from port-based barge. InvaSave 300 offers owners a huge mobility capability because it fits trucks, barges, workboat and required no storage for hold time. InvaSave 300 is an IMO-type approved mobile ballast water treatment system which is suitable for outbound and inbound vessels. Its treatment process does not involve the use of active substance to meet IMO-D2 standards in terms of eliminating invasive species from ballast water in a single pass.

2.1.2. Bawat BWTT

Bawat offers a mobile, containerized and self-sufficient solution for effective ballast water treatment using a pasteurization technology. The system is not sensitive to either salinity, temperature or turbidity because it is not based on the use of a UV, filters, or chemical treatment approach. The Bawat’s mobile BWT operates a one-pass unit treatment for ballast water from ship to harbour using the vessels ballast pump. The treatment procedure complies with the IMO convention for management of ballast water (D-2 standard). In 2015, the Danish Maritime Authority approved Bawat BWMS, because of its unique patented technology which presents a simple solution to an ecological and regulatory issue within the international shipping industry. Bawat mobile BWMS has been certified as a single pass treatment technology by the DNV GL classification society. By establishing and operating mobile treatment units, many vessels can be serviced per unit and installations on each ship is avoided, resulting in lower treatment costs to the ship owner.

2.2. Mobile BWMS Feasibility Criteria

Despite the gradual maturity of ballast water management methods and treatment technologies availability, marine vessels sometimes fail the compliance requirements due to challenges with equipment, operations, logistics, ambient water conditions or other unexpected conditions. Ship operators and port state control officers have limited options in a non-compliance scenario in terms of proceeding with the non-compliant discharge or avoiding the non-compliant discharge. In such emergency, there is a need to utilise a contingency plan to avoid delays, perhaps permanent cargo operations at potentially soaring cost and consequences on the shipper’s reputation.
Contingency measures would provide a third option for ballast water management compliance in a port environment. Contingency planning for treatment and discharge of ballast water in port can help ships to meet the D-2 ballast water management standards as required by the IMO convention. The treatment would include measures such as chemical neutralization, as required to meet residual toxicity requirements. A contingency plan is vital for emergencies such as ship groundings and casualties. In an emergency scenario, whereby the onboard ballast water treatment system is not operational, off-loading ballast water is a used option frequently.
The practicality of contingency measures will be significantly affected by the treatment technology employed and the application method. For instance, mobile BWMS in a containerised unit can provide ballast water treatment in a port in two different ways. The mobile BWMS can be transported on a truck to the berth where it can be connected with the ship for treatment. Also, it can be transported on a barge to connect with the ship for treatment. Therefore, we presume that in the next few years, stakeholders in port operations would be responsible for safe discharge of treated ballast water realising the commercial viability of mobile BWMS.
Considering the foreseeable liability and potentially expensive insurance associated with the operation of port facilities, port operators can sometimes become sceptic of commercial implication of mobile BWMS. However, there are some potential benefits observed for a mobile port-based ballast water management system (whether a containerised shore-based or barge-based) considering the minimum effort and cost of monitoring and enforcement which is lesser than that of a larger number of systems aboard mobile, transient ships. Similarly, there are still considerable challenges for ships that would need contingency services for ballast water compliance in their destination port, because not every port has the facility to support ballast water treatment.
Based on a literature review, the technical feasibility of a mobile port-based BWMS is projected to be realistic. However, some stakeholders’ pessimistic perception is the logistical bottleneck that can affect their investment. In a typically large port with high traffic, the capital cost and the operating cost may have a significant implication for a mobile BWMS, which is stationed to provide contingency services for ships to comply with IMO BWMS codes. This is because demand outlook for ballast water treatment can be uncertain over time. Hence, there is a need to study, identify and examine the foreseeable constraints and elements of uncertainties that clouded the possibility of commercial viability of mobile BWMS investment for port operators.
The main challenges are the combined implication of economic feasibility, logistical feasibility, operational feasibility and technical feasibility associated with mobile BWMS; see also Table 1 for the criteria used and the literature that supports the selection of these criteria.

2.2.1. Technical Feasibility

It is acknowledged that all BWMS have performance limitations. However, the technical feasibility of mobile BWMS under special circumstances according to the IMO discharge standard can only be determined based on consideration of influencing critical factors identified in relation to the system operational limitations. These critical influencing factors include environmental acceptability, safety, system footprint and operating power demand [22,24].
Safety
It is vital to understand how safe a ballast water management system could be considering the ease of operation and associated hazards. Ballast water treatment systems require special safety procedures. The manufacturer of BWMS needs to ensure a guaranteed level of operational capability of the system under varying conditions. IMO-approved ballast water technology manufacture should certify that any existing operational limitations do not undermine the safety of BWMS operations and compliance. Hence, a quality test performance of a safe BWMS from a manufacturer should demonstrate to the system operator that the system is the easy to install and operate [9,22].
System Footprint
The system footprint indicates the amount of space the system occupies in terms of system configuration [24,28]. A system with a small footprint is a highly flexible system, meaning that the system configuration can be designed in such a way that less space will be occupied. The footprint of a BWMS should be enhanced in terms of components fitting and structure dynamics and accessibility for maintenance, especially for mobility and transiting of mobile BWMS.
Operating Power Demand
Operating power demand is the maximum power required for continuous performance of a BWMS. The operational efficiency of a BWMS is based on minimum energy usage under varying conditions of operating power demand of a BWMS.
Environmental Acceptability
To ascertain the BWMS that will work under normal operating conditions, it is vital to examine the environmental friendliness of the technology. It is crucial to ensure that a BWMS performance during operation under any water condition does not affect its compliance to IMO BWMS codes after testing, inspection and approval by IMO. For instance, an IMO-type approved BWMS should be able to perform biological disinfection effectively under any water condition (i.e., fresh and saline conditions) in a single pass [9,18].

2.2.2. Economic Feasibility

Based on literature review, we consider the examination of economic feasibility of mobile BWMS through the influence of fixed costs and variable costs. As such are capital expenditure (CAPEX), operational expenditure (OPEX) and life cycle cost (LCC) [9,22]. These are the critical influencing factors for investing on/or selecting a mobile BWMS, considering that the total cost of ownership for a BWMS can vary depending on procurement conditions of the suppliers. Hence, a purchase from vendors can vary in terms of the consideration of the overall implications of their CAPEX and OPEX for a ship owner or port facilities operators.
CAPEX (Capital Expenses)
Capital expenses is the amount spent on the procurement of a system, equipment or services [10,26]. Capital expenses for the procurement of a BWMS includes cost of purchase and other associated services in terms of survey expenses, retrofitting expenses and insurance cover. Other miscellaneous expenses are on crew training and BWMS treatment materials procurement and storage. The capital expenses for procurement of BWMS vary for all suppliers in the global market. Hence, it is the responsibility of a ship owner and port operators to conduct feasibility assessment on the most sustainable and cost-effective contractual procurement for their fleet or port facilities investments.
OPEX (Operating Expenses)
The projection of operational expenditure is critical to the feasibility assessment for ballast water systems in terms of selecting the most reliable and cost-efficient technology in the global market [9,26]. Basically, yearly running cost in terms of system components replacement, fuel consumption and other variable costs attached to investment in the operation of BWMS can either increase or decrease OPEX. Because the operational performance of BWMS declines over time, it is vital to address in considerable terms the overall effect of OPEX on BWMS investment. At the early stage of BWMS operation, OPEX are normally lower compared to when the BWMS service life is in declining state.
LCC (Life Cycle Cost)
Considering that the operational reliability of a BWMS can decline with time, it is reasonable to consider the additional investment of life cycle cost. This includes maintenance overheads in terms of system component replacement and conditional monitoring of the BWMS. Hence, the logical determination of the worth of a BWMS is associated with the mitigation of potential loss of revenue and inoperable condition that can lead to non-compliance to IMO BWMS regulation. Any incurred expenses during the service life of a system because of operational limitations can sometimes have significant impact on life cycle cost.

2.2.3. Operational Feasibility

According to a survey report, 35% of manufactured BWMS for all global shipping fleets are observed as functioning reliably, while 65% of them are either found to be problematic or inefficient [12]. This can significantly increase operational downtime and the ship’s compliance deadlines. Therefore, the operational feasibility defines the complete functionality and assurance of quality of BWMS. The main criteria that are associated with the operational feasibility of mobile BWMS are operational reliability and operating time [9,18].
Operating Time
It is the time required for a mobile BWMS to complete the treatment process for ballast water. Operating time during ballasting operation is considered critical for the safety and reliable functioning of condition of BWMS for the duration of the treatment process. Regarding operating a chemical dozing method for ballast water treatment process, the operating time is regarded as the holding time required for the chemical to have effectively disinfected the ballast water in the ballast tank [22].
Operational Reliability
This is the functionality of the BWMS in terms of operating consistently at the treatment rated capacity. Operational reliability determines the ability of the BWMS to achieve ballast water discharge standard. The operational reliability of a newly install BWMS can be guaranteed through adequate testing at sea or in port and certified by a recognised classification society.

2.2.4. Logistical Feasibility

Operators need to establish a robust support for contingency planning service for ships that need an alternative to comply with BWM convention. Due to the channel configurations and the locations of terminals at various port states, there are practical logistical feasibility challenges associated with mobile port-based BWMS solutions [9,18]. The logistical feasibility prospect for mobile BWMS utility in any port typically involves considering transit risks, connectivity risks and manoeuvrability issues for ship specific conditions.
Transit Risk
Transit risk is considered as the risk associated with the transportation/transfer of the BWMS. The transit risk is related mainly to the transportation of the mobile BWMS using a truck to the port. Furthermore, transit risks can be relevant in the process of the connection of a containerised barge-based unit to a vessel that requires ballast water treatment.
Connectivity Risk
According to Kontovas [9], there exists a connectivity issue between a ship and the shore reception facility. This also applies to a containerized BWMS on a barge, because of the risk of leakage at the manifold during connection. Based on pilot tests performed within the EU-funded @BluePortS project, it is noted that the issue of connectivity is an important one and further work is required. It is also noted, though, that the equipment used (i.e., DAMEN’s Invasave) is a commercial product that has been used in many ports in commercial operations and there has always been a way to be connected to the ships. In addition, there is now a standardized international ballast water transfer connection flange to transfer water from ships to port reception facilities, which can be used also in the case of mobile systems; see ISO 23055 “Ships and marine technology design requirements for international ballast water transfer connection flange” [31].
Manoeuvrability
Ship specific considerations for optimal contingency for ballast water treatment introduces logistic challenges. For instance, a mobile BWMS on a barge might face issues related to its manoeuvrability in ports, proceeding towards or departing from a berth or jetty of a port and is thus important to avoid collisions before, during and after the ballast water treatment operations.

3. Methodology: Introduction to Bayesian Networks

A Bayesian network (BN) is regarded as a reliable analytic tool for logical modelling of evidence under uncertain circumstances to generate an inference for a problem. BNs have been tested in various fields as a dependable modelling tool for decision support, fault diagnosis and maritime risk analysis [32]. BNs can be applied to analyse complex system problems that need to incorporate unobserved/uncertain evidence in the model structure. A typical BN provides a graphical depiction of a causal relationship of variables in an uncertain situation.
A BN topology normally contains a set of nodes connected by arcs. Most of the nodes are primarily depicted as a parent node, a child node, an intermediate node or a target node. A BN structure may be composed of discrete or continuous variables that makes up the nodes in its topology. A discrete variable has finite predetermined values, integer values and a range of possible values, while a continuous variable can utilise values within some range. A BN model is characterised by a mathematical probability distribution depicted as a conditional probability chart. This chart signifies the extent of the effect of a parent node on its child. Basically, the probabilistic dependence of the discrete nodes in BN is often depicted with a conditional probability chart.
In mathematical terms, inference in a Bayesian network is determined based on observed/uncertain evidence of the problem domain. The basis of BN inference solely depends on defining patterns of Bayes’ theorem. However, probable evidence incorporated into a node of a BN model are defined prior probability valuations for generating outcomes in a problem realm. Most prior probabilities are based on historical data or the subjective opinion of experts. These values are updated based on new information. Thus, Bayes’ theorem helps establish the relationship between conditional and marginal probabilities, and is given for two scenarios, A and B, by Equation (1). The term P(A) depicts the prior probability of A. It precedes any information about B. P(A) is also the marginal (total) probability of A. The term P(A|B) is called the posterior probability of A, given B.
P A = P A | B P A P B
Normally, for an event B state {b1……bm}, the posterior probability on the event A can be computed from the Bayes’ rule as
P A | b 1 . , b m = P b 1 . , b m | A   P A P b 1 . , b m
The Bayes’ theorem procedure is repeated every time new or additional information becomes available. Consequently, as the number of pieces of evidence increases, the dependence of the posterior on the original estimated prior decreases.

3.1. Benefits and Challenges of Bayesian Network Application

Some of the challenges associated with the application of BN involve the complexity of handling continuous variables, gathering and decoding subjective assessment from experts. A larger conditional probability entry can somehow lead to heavy elicitation burdens that can affect the consistency of expert judgement.
However, the significance of the selection of BN for modelling are presented below.
  • Unambiguous expression of complex relationships problems.
  • Efficient in terms of developing both forward and backward inferences.
  • Integration of subjective evidence and practical/existing experimental data.
  • The robustness to probe uncertainty.
  • Dynamic in handling of emerging evidence for model updating.
The most suitable feature of BN is its capability to use domain experts’ knowledge as a valuable option, due to scarce data [33]. For instance, BN is recognised as a more popular modelling approach than the fault tree analysis (FTA) method because of its dynamic capability to manage uncertainty in a probabilistic assessment [34]. The interested reader is referred to [35] for the benefits and challenges of the BN modelling approach.

3.2. Parameterization: Developing Conditional Probability Tables in the Bayesian Network

The application of any proposed BN model is based on a parameterization procedure where available data or subjective information from experts are utilised to establish the influence and dependencies in the network. For instance, the influence of a parent node on a child node can be determined based on utilising the analytical hierarchical process (AHP) method or direct utilization of expert belief degree [33]. Parameterization in a BN model is to transform the evidence of relationship among the nodes to conditional probabilities distribution, which can be depicted as a conditional probability table (CPT). Most of the available evidence are from data observed from the result of a model simulation and feedback obtained based on questionnaires sent to experts. The utilisation of expert opinion for BN modelling has attracted criticism due to the uncertainty in data and biases. Nevertheless, uncertainties have been characterised as being epistemic and aleatory in various studies; see for example [36]. In the application of a BN to a complex system problem, uncertainties are presented in the form of randomness of system information or inadequate knowledge of system parameters. However, the randomness of BN model information and inadequate knowledge can be reduced by applying fuzzy rule base approach for moderating the CPTs of a BN. Some popular approaches for managing CPTs in a BN model are using a Noisy-OR model, the Noisy max approach, or a weighting method such as AHP. To enhance quality and the consistency of an inference process in a BN model, the fuzzy rule-based approach considers the human cognitive capability to facilitate the ease of utilising the subjective judgement of experts.
In recent studies, the process of expert elicitation is obtained in a quantitative manner using well designed and well piloted questionnaires [37,38]. In this case, experts’ opinion concerning the assessment of parameters of a problem domain is transformed into probability values. In this study, a fuzzy rule base (FRB) approach is incorporated in line with [39,40,41] as an approach to aggregate rules and develop conditional probability tables for all the dependent nodes in the model.
The fuzzy rule based expert system is depicted below:
IF   A 1 ,   A 2   and A N ,   then   B
where A i i = 1 ,   2 N is the i th piece of evidence and B is a hypothesis suggested by the evidence.
Each   A i and the hypothesis B of a rule are propositional statements. Later, the FRB can be incorporated with a belief rule-base and can be defined as follows [39,40]:
R k : IF   X 1 k ,   X 2 k   and   X M k   THEN   β 1 k , Y 1   β 2 k , Y 2 β N k , Y N  
where X j k   j 1 ,   2 M ; k   1 ,   2 L is the referential value of the j th antecedent attribute in the k th rule, M is the number of antecedent attributes used in the kth rule and L is the number of rules in the rule-base.
β 1 k   i 1 ,   2 N ; k = 1 ,   2 L , with L as the number of the rules in the rule-base) is a belief degree to Y 1   i 1 ,   2 N called the consequent if, in the k th packet rule, the input satisfies the packet antecedents X k = X 1 k , X 2 k X m k   .
In order to establish the conditional probability table (CPT) in a BN model, FRB provides further expression in terms of defining the CPT as shown in [40]:
P Y 1 |   X 1 k ,   X 2 k ,   X M k   = β 1 k     i = 1 ,   2 N  

4. Methodology: A Framework to Assess the Feasibility of Mobile PORT-Based Bwms

To investigate the feasibility of mobile port-based BWMS, we develop a model using the BN technique. The steps of the methodology used in this study are as follows:
Step 1:
Identification of critical influential Mobile BWMS viability criteria.
Step 2:
Development of a generic BN model.
Step 3:
Define the states of parameters represented in the nodes of the BN model.
Step 4:
Development of the Conditional Probability Tables (CPTs) for all the dependent node in the BN.
Step 5:
Establish the overall feasibility level of mobile BWMS.
Step 6:
Conduct sensitivity analysis to validate the results.

4.1. Identification of Mobile BWMS Viability Criteria (Step 1)

Based on a critical review of the relevant literature and discussions with relevant experts (see Table 2), the key influencing criteria for feasibility assessment of mobile port-based BWMS are identified. The four main criteria and twelve sub-criteria that are identified as the most suitable for the feasibility analysis of the mobile port-based BWMS is depicted in Table 1.

4.2. Development of the Generic BN Model (Step 2)

The BN model development starts with the starting nodes that define the sub-criteria, while the intermediate nodes define the main criteria, and the target node, which defines the main goal of the study. There are twelve start nodes, which represent the parent nodes in the BN model and four dependent nodes. The overall feasibility is represented as the target node in the BN model. A detailed depiction of the BN model used in this feasibility study of mobile BWMS is shown in Table 3 and illustrated in Figure 1.

4.3. Specification of Variable States (Step 3)

Due to lack of objective data assessing the feasibility of mobile port-based BWMS, we have to rely on quantitative data and expert judgement. The subjective assessment of experts can be obtained using linguistic grades associated to a certain range of values (i.e., belief degrees or fuzzy interval values). In line with similar studies, we conduct an assessment by using five linguistic terms for each variable state.

4.4. Quantifying the Relationship of Variables (Conditional Probability Table) (Step 4)

Following the creation of the influencing nodes together with the dependencies, the CPTs for the dependency nodes are, then, developed. Normally, the CPTs for a BN model are developed using evidence based on objective data or subjective assessment from a group of decision makers. Irrespective of robustness of the information distribution in a BN, it can be somehow cumbersome in real practice because of large data entries. Therefore, appropriate methods of transformation of the initial data in the form of expert elicitation or historical evidence into an accepted data for Bayesian reasoning. For instance, a fuzzy membership function developed based on analyst and expert brainstorming standpoint of real-world problems can be utilised for transformation of data in an assessment process. The CPT is utilised to quantify the level of influence of a node or set of nodes on their dependent nodes.

4.5. Feasibility Estimates of Mobile Port-Based Solution (Step 5)

In a BN model, inference can be propagated through the evidence provided as prior probabilities of the model parameters. Thus, the computation of the feasibility estimate of a mobile port-based BWMS solution is depicted as follows.
F e a s i b i l i t y   e s t i m a t e = V e r y   H i g h ,   β 1 , M o d e r a t e l y   H i g h ,   β 2 , M e d i u m ,   β 3 , L o w ,   β 4 V e r y   L o w ,   β 5  
where β 1   ,   β 2   ,   β 3 ,   β 4   ,   β 5 are the probability values or the belief degrees associated with the five linguistic terms used in the assessment process.
In this study, the BN model is developed using the Genie software (see www.bayesfusion.com for more, accessed on 1 August 2022). The next step is to determine the crisp value of the belief degree of the feasibility estimate using the concept of expected utility.
The expected utility is calculated as follows:
u H n = V n V m i n V m a x V m i n
In Equation (7), u H n is defined as the functionality value of each linguistic grade established based on the opinion of the decision makers. Whenever preference information is not consistently available, it is believed that the utilities of the evaluation grades are equidistantly distributed in a normalised utility space. V n represents the rating of the linguistic term that has been considered H n ,   V m a x represents the rating of the higher linguistic term H n , and V m i n represents the rating of the lowest linguistic term ( H i ).
Consequently, the utility rating of the target node is depicted by u(S(E)) as shown in Equation (8) below.
u S E = n = 1 N β n u H n
where β n is the belief rating of an assessment grade H n .

4.6. Model Validation (Sensitivity Analysis) (Step 6)

It is also important to assess the viability and robustness of a model using sensitivity analysis due to lack of data and the challenges associated with obtaining a proven benchmark to validate our model. Basically, sensitivity analysis is a validation process to check the potency of a model conclusion based on minor variations of the input to the model. In line with similar studies, it is assumed that a proposed methodology is robust, and its inference reasoning is logical when the sensitivity analysis satisfies the following two axioms [39]:
Axiom A. Any slight change in the prior evidence at any of the input node should result in a relative increment/decrement of the posterior probability values of the output node.
Axiom B. The magnitude of influence on a dependent node value must be consistent with the variation of the subjective evidence available to the parent node.

5. Analysis and Results

This section demonstrates how the proposed methodology is utilised for the feasibility assessment of mobile BWMS. Because of the unavailability of historical objective data for the modelling process in this study, subjective data is obtained based on expert opinion. The feasibility assessment criteria, which are identified for the purpose of this study, were assessed by a group of nine experts (see Table 2 for their background).
Based on the expert’s linguistic assessment consensus, the belief degree values for each of the feasibility assessment criteria are obtained via survey questionnaire (see Table 4). The number of experts and the technique used is in line with similar studies; see for example Yang et al. [39,41]. Furthermore, Chang et al. [42] use the same procedure for expert’s recruitment in the study of maritime autonomous shipping.
Following the acquisition of the subjective data from the experts, the methodology steps as described in Section 4 have been followed as described in detail below.
Step 1. 
Identification of Mobile BWMS viability criteria
Based on critical literature review and brainstorming sessions with consultants in maritime operations, four main assessment criteria are identified. Each criterion consists of several sub-criteria, which have been described in Table 1.
Step 2. 
BN Customization
BN construction involves the development of variables of the model to reflect the main knowledge of the problem domain under investigation. The relationship among variables within a BN model is determined by series of connections of arc among the independent node and the dependent nodes in the model. The connection with directional arrows which represent the arc help to establish the conditional dependence relationships in the BN model. The generic model for the feasibility study of mobile BWMS is presented in Figure 2.
Step 3. 
Definition of the states of the variables.
Here, we define the states of the nodes that represent the influencing criteria for the feasibility assessment of a mobile BWMS port-based solution. The start nodes are connected to four intermediate nodes, which are all connected to the target node in the BN model. We establish the states of the nodes in the BN using five linguistic grades. The linguistic grades for the assessment of variables reflect the decision makers opinion regarding the situation under investigation. The consensus of the group of decision makers based on their assessment is then converted to a belief degree value. The belief degree values for all start nodes of the BN model are presented in Table 4.
In the BN model, the sub-criteria for the feasibility assessment of mobile BWMS are represented as the start node, which are practically the root nodes. The intermediate nodes are the main criteria that describe the influential magnitudes of the overall feasibility level of mobile BWMS port-based solution. In this study, the five linguistic states assigned to each node in the feasibility assessment are ‘very low’, ‘low’, ‘medium’, ‘moderately high’, and ‘very high’.
Step 4. 
Establish the prior probabilities of the start nodes and the CPTs for the intermediate nodes
Due to a lack of historical data, the necessary information required to populate the CPTs of the intermediate nodes of the proposed model is obtained through expert judgement. The influence of a set of start nodes that are connected to an intermediate node is represented by an array of probability distributions in the CPT. These are based on the FRB procedure developed for this study.
The approach depicts the causality between the IF and THEN parts with several rules, converting antecedent attributes A 1 ,   A 2 , A 3 A n (IF part) into consequent k states C 1 ,   C 2 , C 3 C k (THEN part) by assigning a belief degree β s (s = 1, 2 …, k) to C s (sk) [39]. In this case the rule base system with the belief structure can be interpreted as a basic rule represented by R w as follows:
R w : IF A 1 w and A 2 w and …… and A p w , THEN A 1 w C 1 A 2 w C 2 A 3 w C 3 A k w C k .
Combining all rules, a rule-based set with multiple-inputs and multiple-outputs is generated. In this study, rules are utilized to develop the dependency relationship of each of the intermediate nodes. The prior probabilities of the start nodes that are associated with each of the intermediate nodes are obtained based on the subjective assessment of experts which are expressed as belief degree value (see Table 5). For example, experts provide the subjective assessment of the influence of three antecedent attributes CAPEX as S21 = ‘very low’, OPEX as S22 = ‘very low’, LCC as S23 = ‘very low’; then their consequent, economic feasibility is defined as ‘very high’. Based on applying the rule-based system with belief structure, the above-mentioned subjective assessment is converted into a rule as stated below. Following the fuzzy rule-based approach, the CPT for the intermediate node (‘Economic feasibility’) is established. In accordance with the rule-based system, 125 rules are generated (see Table 5) as the normalised belief degree (DoB) distribution of the CPT. Following the same rationale, the CPTs for all remaining intermediate nodes in the BN model are established.
Rule 1: if S21 is ‘very low’, S22 is ‘very low’ and S23 is ‘very low’, then T1 is ‘very high’ with 100% DoB, ‘moderately high’ with 0% DoB, ‘medium’ with 0% DoB, ‘low’ with 0% DoB and ‘very low’ with 0% DoB.
Step 5. 
Feasibility estimates of mobile port-based BWMS Solution
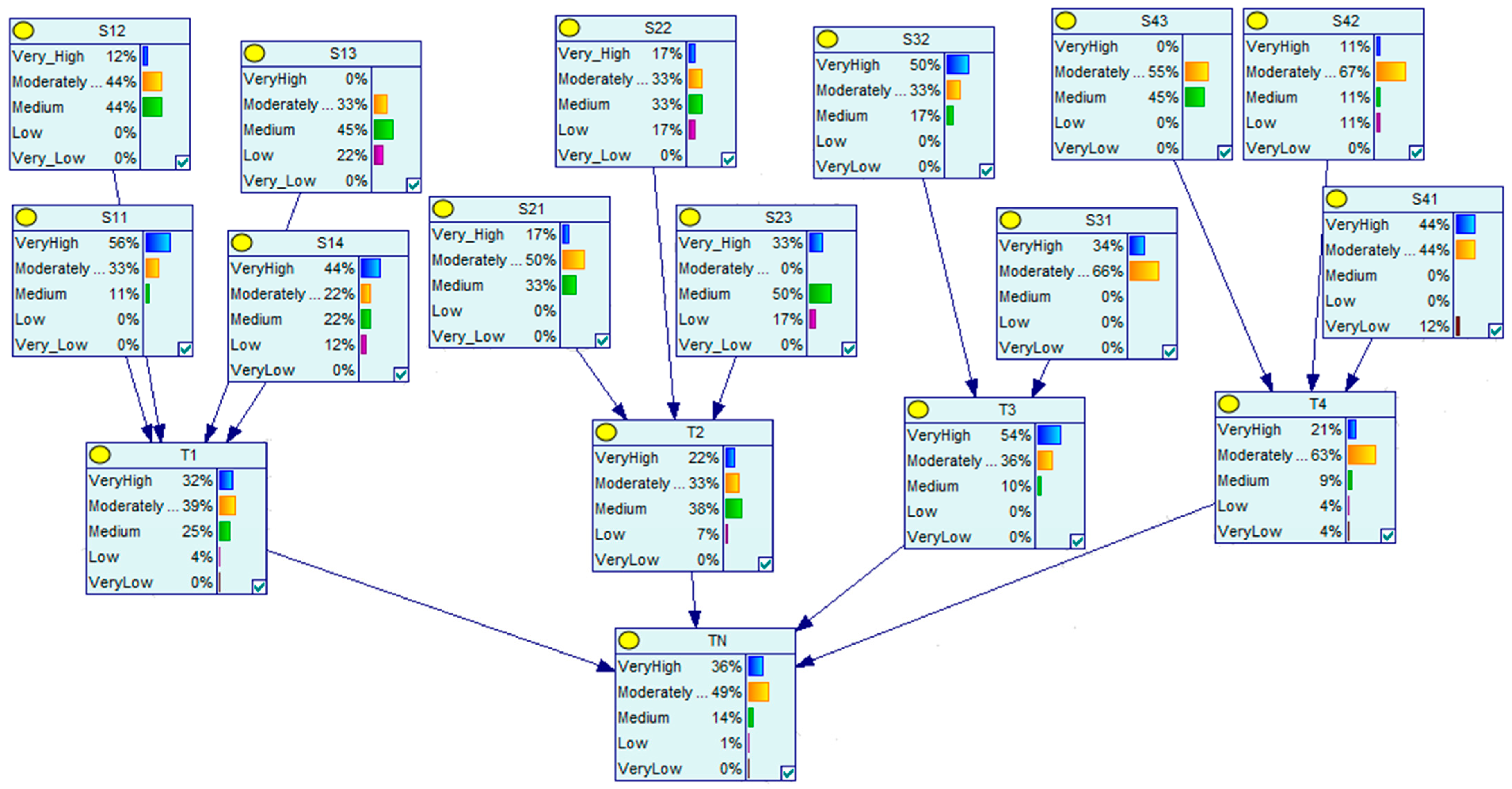
Based on experts’ subjective data, the input data (i.e., the values presented in Table 4) are fed into the Genie BN software; the obtained results are shown in Figure 2.
The overall feasibility of port-based BWMS solution (see bottom-middle of Figure 2) obtained at the target node (TN) is evaluated as:
Target Node = {((Very High,0.36),(Moderately High,0.49),(Medium,0.14),(Low,0.01)(Very Low,0))}
To illustrate the calculations, first note that the degrees of belief of the experts are used as input data in the Bayesian model; these values are show in Table 4 and illustrated in Figure 2. For example, in the upper right corner of Figure 2 the values for S42, that is the ‘connectivity risk’, are shown; see Table 3 for the abbreviations used. For the specific node, the experts feel that ‘connectivity risk’ is ‘very’ with a 11% degree of belief, ‘moderately high’ with a 67% degree of belief and so on.
Thus, the overall feasibility of the system is shown in the bottom middle of Figure 2; the result is that the feasibility of the port-based BWMS is deemed to be ‘very high’ with a 35% DoB, ‘moderately high’ with a DoB of 49%, etc.
The belief degree value of the feasibility estimate is converted to a crisp number,—this is equal to 0.8—using Equation (8) (see also Table 6 for the more detailed values). Note that this value is very close to 1, a value which would have indicated a perfect feasibility.
Step 6. 
Sensitivity analysis (Validation)
In order to validate our model, i.e., to check its robustness, a sensitivity analysis using the GeNIe software is performed. The sensitivity study is conducted by examining the impact of slight variations of the input values on the overall feasibility. The highly critical variables for a selected state of the target node (in this case, the very high state of the overall feasibility (i.e., the TN) is sorted from the most to least sensitive. The color of the bar shows the direction of the change in the target state, red expresses negative and green positive change.
The findings depicted in Figure 3 and Figure 4 illustrate two conditions whereby the feasibility states are defined as ‘very high’ and ‘very low’. These figures represent the impacts of the feasibility assessment criteria on different overall feasibility states.
For instance, Figure 3 indicates that the value of ‘operating time’ varies between 0.2531 and 0.4255. This implies that when operating time is defined as ‘very high’ with a 100% belief degree, while other variable values remain constant, the ‘very high’ state of the feasibility estimate becomes 0.4255. Considering an extreme scenario by defining the ‘operating time’ as 0% ‘very high’, then, the ‘very high’ state of the overall feasibility estimate becomes 0.2531. Figure 4 indicates that the ‘operating time’ parameter has the maximum impact on the overall feasibility estimate. Similarly, ‘connectivity risk’ has the lowest influence magnitude on the target node at state ‘very high’.
As illustrated in Figure 4, the most critical criteria that has the highest influence magnitude that would significantly reduce feasibility at a ‘very low’ state is the ‘transit risk’. The ‘operational reliability’ has the lowest influence when the overall feasibility is at ‘very low’ state. The outcome of the validation process indicates that the criteria presented in Section 4.6 are satisfied and therefore the results are considered robust.

6. Discussion

The results of the analysis indicate that mobile systems are highly feasible solutions. The overall crisp value of the feasibility estimate is at 0.8 (see Table 6); a value of 0 would indicate that the proposed solution is not feasible at all and a value of 1 that is perfectly feasible. The analysis shows that there are five sensitive nodes (i.e., T3, S31, S32, S22 and S41) in the BN model that contribute immensely to the dynamics of the feasibility estimate. This implies that operational feasibility (T3) is the most sensitive node among all the intermediate nodes (T1, T2, T4) in the BN model. Nodes S31 and S32 (i.e., operating time and operational reliability) are the very sensitive parent nodes to T3 and this explains the reason for T3 being a very sensitive node in the BN network. Node S22(OPEX) and S41(transit risk) are sensitive parent nodes to T2 and T4. The implication of the sensitivity behaviour of T1 is directly related to the critical influence of operating time and operational reliability for viability of mobile BWMS as a port-based solution.
Both operating time for ballast water treatment and operational reliability are critical issues. Operating time is very much related to the likelihood of delays and consequent financial implications. Thus, reducing the operating time for ballast water treatment would make the systems more attractive. Likewise, any operational reliability issues can lead to disruptions and failures of the mobile BWMS, which can again, in turn, lead to delays or financial losses for the ship owner and/or the operator.
King and Hagan [26] and Alfa Laval [22] indicate that S22(OPEX) is significant for a port-based BWMS with the capacity to treat ballast water from even a small fraction of the ships that might need the service to comply with BWM regulations. Maglic et al. [43] noted that the issue of transit (S41) of mobile BWMS should not be responsible for any delays in handling of cargo. Hence, all the five most sensitive nodes have shown significant implications for the operational capabilities of mobile BWMS as a port-based solution.

7. Conclusions

In this paper, the most critical criteria and sub-criteria for the feasibility assessment of mobile BWMS solutions for the treatment of ballast waters in ports have been identified. Based on expert opinion and a literature review, four main criteria and twelve sub-criteria were identified. A novel BN model has been designed and tested to assess the feasibility of mobile BWMS as port-based solutions. Experts’ subjective judgements have been utilised as inputs into the developed BN model.
The results from this study indicate that ‘operational feasibility’ is the parameter that contributes the most to the overall feasibility of mobile BWMS port-based solutions. ‘Logistical feasibility’ is the second most significant factor to the overall feasibility of mobile BWMS, followed by ‘technical feasibility’; considerations related to the ‘economic feasibility’ have paradoxically the lowest contribution.
Our findings indicate that the feasibility level of mobile BWMS is high. In this study, all the influencing feasibility assessment criteria/parameters are found to be important elements for the use of mobile BWMS as a port-based solution for vessels to comply with the IMO BWMC. Hence, findings from this study should encourage the further investigation, if not the investment, of mobile port-based BWMS. Vessels, for various reasons including system malfunctions or lax enforcement, will arrive in a port without a certified BWMS or an authorized alternative management system for ballast water treatment, and without an approved extension. Based on the above-mentioned issues, this study can increase the insight of port reception facilities operators in the maritime sector to assess the need for investing in mobile BWMS for ballast water treatment in ports.
To conclude, as it has been mentioned earlier on, port-based solutions to comply with the IMO Convention have not attracted much academic attention. One main reason could be that there is not much experience given the limited number of relevant technical solutions and service providers. Although there is an indication that these can be a suitable contingency measure, the truth is that currently there is no strict enforcement of the BWMC; a number of countries have just recently ratified the convention (such as the UK) and others (such as India and Italy) have not done so yet. The deadline for compliance for all relevant vessels is September 2024 and we, thus, feel that in the near future port-based systems will become increasingly relevant.
This study has proposed a novel and holistic feasibility assessment BN model to demonstrate the viability of mobile BWMS for ballast water treatment in ports. Our feasibility assessment can provide valuable insights to regulators, ship and port operators and we hope that it can spark further academic research on this area. As a final remark, a higher number of experts could be utilised to get more refined results and the experts could re-examine the selected criteria, although based on the sensitivity analysis the main findings regarding the feasibility of the study are not expected to change. In fact, as the technology becomes more mature, the relevant risks (e.g., related to the connectivity) will be reduced, the system will become cheaper (see CAPEX and OPEX) and, therefore, more attractive to the shipping industry.

Author Contributions

Contribution to this paper as follows. A.I.: formal analysis; investigation; methodology; validation; visualization; writing—original draft; writing—review & editing. C.A.K.: formal analysis; methodology; validation; writing—review & editing, funding acquisition; project administration; supervision. All authors have read and agreed to the published version of the manuscript.

Funding

This work was partially supported the INTERREG Atlantic Area Programme funded by the European Regional Development Fund (ERDF) of the European Union, as part of the “Atlantic Blue Port Services” project (Grant agreement number: EAPA_550/2016).

Institutional Review Board Statement

Not applicable.

Informed Consent Statement

Informed consent was obtained from all subjects involved in the study.

Data Availability Statement

Please contact the corresponding author for any requests related to the data used in this study.

Acknowledgments

We would like to thank the anonymous reviewers for their comments and the funder (see ‘Funding’ above) for their financial support.

Conflicts of Interest

The authors declare no conflict of interest. In addition, the funders had no role in the design of the study; in the collection, analyses, or interpretation of data; in the writing of the manuscript; or in the decision to publish the results.

References

  1. Pam, E.; Li, K.; Wall, A.; Yang, Z.; Wang, J. A subjective approach for ballast water risk estimation. Ocean Eng. 2013, 61, 66–76. [Google Scholar] [CrossRef]
  2. David, M.; Jakomin, L.; Hewitt, C. A Decision Support System Model for Ballast Water Management of Vessels. Ph.D. Thesis, University of Ljubljana, Ljubljana, Slovenia, 2007. [Google Scholar]
  3. Katsanevakis, S.; Zenetos, A.; Belchior, C.; Cardoso, A.C. Invading European Seas: Assessing pathways of introduction of marine aliens. Ocean Coast. Manag. 2013, 76, 64–74. [Google Scholar] [CrossRef]
  4. Karahalios, H. The application of the AHP-TOPSIS for evaluating ballast water treatment systems by ship operators. Transp. Res. Part D Transp. Environ. 2017, 52, 172–184. [Google Scholar] [CrossRef]
  5. Reker, J.; Belchior, C.; Gelabert, E.R.; Piet, G.; van Overzee, H. State of Europe’s Seas; European Environment Agency (EEA): Copenhagen, Denmark, 2015.
  6. Drake, L.A.; Tamburri, M.N.; First, M.R.; Smith, G.J.; Johengen, T.H. How many organisms are in ballast water discharge? A framework for validating and selecting compliance monitoring tools. Mar. Pollut. Bull. 2014, 86, 122–128. [Google Scholar] [CrossRef] [PubMed]
  7. IMO. International convention for the control and management of ships’ ballast water and sediments. In BWM/CONF/36; IMO: London, UK, 2004. [Google Scholar]
  8. IMO. Guidelines for Ballast Water Reception Facilities (G5)—Resolution MEPC.153(55); IMO: London, UK, 2006. [Google Scholar]
  9. Kontovas, C.A. The Market and Economics of Mobile Port-Based Ballast Water Treatment Solutions. In Proceedings of the Annual conference of the International Association of Maritime Economists (IAME), Athens, Greece, 25–28 June 2019. [Google Scholar]
  10. David, M.; Gollasch, S.; Hewitt, C. Global Maritime Transport and Ballast Water Management; Springer: Dordrecht, The Netherlands, 2015; pp. 978–994. [Google Scholar]
  11. van der Meer, R.; de Boer, M.K.; Liebich, V.; ten Hallers, C.; Veldhuis, M.; Ree, K. Ballast water risk indication for the North Sea. Coast. Manag. 2016, 44, 547–568. [Google Scholar] [CrossRef]
  12. American Bureau of Shipping. Best Practices for Operations of Ballast Water Management Systems Report; American Bureau of Shipping: Houston, TX, USA, 2019. [Google Scholar]
  13. Gren, M.; Brutemark, A.; Jägerbrand, A. Effects of shipping on non-indigenous species in the Baltic Sea. Sci. Total Environ. 2022, 821, 153465. [Google Scholar] [CrossRef] [PubMed]
  14. Lakshmi, E.; Priya, M.; Achari, V.S. An overview on the treatment of ballast water in ships. Ocean Coast. Manag. 2021, 199, 105296. [Google Scholar] [CrossRef]
  15. Sayinli, B.; Dong, Y.; Park, Y.; Bhatnagar, A.; Sillanpää, M. Recent progress and challenges facing ballast water treatment—A review. Chemosphere 2021, 291, 132776. [Google Scholar] [CrossRef]
  16. Moreno-Andrés, J.; Romero-Martínez, L.; Acevedo-Merino, A.; Nebot, E. UV-based technologies for marine water disinfection and the application to ballast water: Does salinity interfere with disinfection processes? Sci. Total Environ. 2017, 581, 144–152. [Google Scholar] [CrossRef]
  17. Čampara, L.; Frančić, V.; Maglić, L.; Hasanspahić, N. Overview and Comparison of the IMO and the US Maritime Administration Ballast Water Management Regulations. J. Mar. Sci. Eng. 2019, 7, 283. [Google Scholar] [CrossRef]
  18. Kuroshi, L. Design and Evaluation of Ballast Water Management Systems using Modified and Hybridised Axiomatic Design Principles. Ph.D. Thesis, World Maritime University, Malmo, Sweden, 2017. [Google Scholar]
  19. Kuroshi, L.; Ölçer, A. Technique selection and evaluation of ballast water management methods under an intuitionistic fuzzy environment: An information axiom approach. Proc. Inst. Mech. Eng. Part M J. Eng. Marit. Environ. 2017, 231, 782–800. [Google Scholar] [CrossRef]
  20. Kuroshi, L.; Ölçer, A.I. A modified AD-TRIZ hybrid approach to regulation-based design and performance improvement of ballast water management system. J. Mar. Eng. Technol. 2019, 18, 147–159. [Google Scholar] [CrossRef]
  21. Wang, Z.; Corbett, J.J. Scenario-based cost-effectiveness analysis of ballast water treatment strategies. Manag. Biol. Invasions 2021, 12, 108. [Google Scholar] [CrossRef]
  22. Laval, A. Making Sense of Ballast Water Management; Alfa Laval: Lund, Sweden, 2018. [Google Scholar]
  23. Moser, C.S.; First, M.R.; Wier, T.P.; Riley, S.C.; Robbins-Wamsley, S.H.; Molina, V.; Grant, J.F.; Drake, L.A. Design and validation of a ballast water compliance sampling device for shipboard use. Manag. Biol. Invasions 2018, 9, 497. [Google Scholar] [CrossRef]
  24. Ren, J. Technology selection for ballast water treatment by multi-stakeholders: A multi-attribute decision analysis approach based on the combined weights and extension theory. Chemosphere 2018, 191, 747–760. [Google Scholar] [CrossRef]
  25. Saunders, J.; Drillet, G.; Foulsham, G. A Study on Same Risk Area with Regards to Ballast Water Management Convention Regulation A-4 on Exemptions to Ships; Danish Hydraulic Institute: Hørsholm, Denmark, 2016. [Google Scholar]
  26. King, D.M.; Hagan, P.T. Economic and Logistical Feasibility of Port-Based Ballast Water Treatment: A Case Study at the Port of Baltimore (USA); Maritime Environmental Resource Centre: Solomons Island, MD, USA, 2013; Volume 6. [Google Scholar]
  27. David, M.; Gollasch, S.; Penko, L. Identification of ballast water discharge profiles of a port to enable effective ballast water management and environmental studies. J. Sea Res. 2018, 133, 60–72. [Google Scholar] [CrossRef]
  28. Čuček, L.; Klemeš, J.J.; Kravanja, Z. A review of footprint analysis tools for monitoring impacts on sustainability. J. Clean. Prod. 2012, 34, 9–20. [Google Scholar] [CrossRef]
  29. Olenin, S.; Ojaveer, H.; Minchin, D.; Boelens, R. Assessing exemptions under the ballast water management convention: Preclude the Trojan horse. Mar. Pollut. Bull. 2016, 103, 84–92. [Google Scholar] [CrossRef]
  30. Berntzen, M. Guidelines for Selection of a Ship Ballast Water Treatment System; Norges Teknisk-Naturvitenskapelige Universitet: Trondheim, Norway, 2010. [Google Scholar]
  31. ISO 23055:2020; Ships and Marine Technology—Design Requirements for International Ballast Water Transfer Connection Flange. International Organization for Standardization: Geneva, Switzerland, 2020.
  32. Helle, I.; Lecklin, T.; Jolma, A.; Kuikka, S. Modeling the effectiveness of oil combating from an ecological perspective—A Bayesian network for the Gulf of Finland; the Baltic Sea. J. Hazard. Mater. 2011, 185, 182–192. [Google Scholar] [CrossRef]
  33. Antão, P.; Grande, O.; Trucco, P.; Soares, C.G.; Martorell, S.; Barnett, J. Analysis of maritime accident data with BBN models. Saf. Reliab. Risk Anal. Theory Methods Appl. 2009, 2, 3265–3274. [Google Scholar]
  34. Hänninen, M.; Kujala, P. Bayesian network modeling of Port State Control inspection findings and ship accident involvement. Expert Syst. Appl. 2014, 41, 1632–1646. [Google Scholar] [CrossRef]
  35. Hänninen, M. Bayesian networks for maritime traffic accident prevention: Benefits and challenges. Accid. Anal. Prev. 2014, 73, 305–312. [Google Scholar] [CrossRef]
  36. Merrick, J.R.; Van Dorp, J.R.; Blackford, J.P.; Shaw, G.L.; Harrald, J.; Mazzuchi, T.A. A traffic density analysis of proposed ferry service expansion in San Francisco Bay using a maritime simulation model. Reliab. Eng. Syst. Saf. 2003, 81, 119–132. [Google Scholar] [CrossRef]
  37. Arsham, M.; Edvard, S.O.-V.; Noora, H.; Jakub, M.; Pentti, K. Comparison of the learning algorithms for evidence-based BBN modeling: A case study on ship grounding accidents. Saf. Reliab. Risk Anal. Beyond Horiz. 2013, 193–200. [Google Scholar]
  38. Martins, M.R.; Maturana, M.C. Application of Bayesian Belief networks to the human reliability analysis of an oil tanker operation focusing on collision accidents. Reliab. Eng. Syst. Saf. 2013, 110, 89–109. [Google Scholar] [CrossRef]
  39. Yang, Z.; Wang, J.; Bonsall, S.; Fang, Q. Use of fuzzy evidential reasoning in maritime security assessment. Risk Anal. Int. J. 2009, 29, 95–120. [Google Scholar] [CrossRef] [PubMed]
  40. Zhou, Z.-J.; Hu, C.-H.; Xu, D.-L.; Yang, J.-B.; Zhou, D.-H. Bayesian reasoning approach based recursive algorithm for online updating belief rule based expert system of pipeline leak detection. Expert Syst. Appl. 2011, 38, 3937–3943. [Google Scholar] [CrossRef]
  41. Yang, Z.; Bonsall, S.; Wang, J. Fuzzy rule-based Bayesian reasoning approach for prioritization of failures in FMEA. IEEE Trans. Reliab. 2008, 57, 517–528. [Google Scholar] [CrossRef]
  42. Chang, C.-H.; Kontovas, C.; Yu, Q.; Yang, Z. Risk assessment of the operations of maritime autonomous surface ships. Reliab. Eng. Syst. Saf. 2021, 207, 107324. [Google Scholar] [CrossRef]
  43. Maglić, L.; Zec, D.; Frančić, V. Effectiveness of a Barge-Based Ballast Water Treatment System for Multi-Terminal Ports. Promet-Traffic Transp. 2015, 27, 429–437. [Google Scholar] [CrossRef][Green Version]
Figure 1. Bayesian network schematics.
Figure 1. Bayesian network schematics.
Sustainability 14 14824 g001
Figure 2. Results of the feasibility assessment of mobile BWMS port-based solution.
Figure 2. Results of the feasibility assessment of mobile BWMS port-based solution.
Sustainability 14 14824 g002
Figure 3. Sensitivity analysis result when Feasibility (target node) is very high.
Figure 3. Sensitivity analysis result when Feasibility (target node) is very high.
Sustainability 14 14824 g003
Figure 4. Sensitivity analysis result when Feasibility (target node) is very low.
Figure 4. Sensitivity analysis result when Feasibility (target node) is very low.
Sustainability 14 14824 g004
Table 1. Mobile BWMS feasibility assessment criteria.
Table 1. Mobile BWMS feasibility assessment criteria.
Main CriteriaSub-CriteriaRelevant Literature
Technical feasibilitySafety[12,22,23,24,25]
System Footprint
Operating Power Demand
Environmental acceptability
Economic feasibility Capital Expenditure (CAPEX) [9,10,22,26,27]
Operating Expenditure (OPEX)
Life Cycle Cost (LCC)
Operational feasibilityOperating time[12,22,23]
Operational reliability
Logistical feasibilityTransit risk[9,25,28,29,30]
Connectivity risk
Manoeuvrability
Table 2. Background of the experts.
Table 2. Background of the experts.
ExpertArea of SpecialtyWork ExperienceDescription
1Port reception facility operator 11–15 yearsSpecialist in providing reception facilities in port for wastes generated during the normal operation of ships.
2Port managerOver 15 years
3Port operation managerOver 15 yearsOperate the terminal teams. Responsible for the management of oil, gas, and chemical terminal operations.
4Shipping/logistics11–15 yearsA shipping operator with vast experience of maritime logistics and operation.
5AcademiaOver 15 yearsA professor of maritime transport with comprehensive knowledge and research experience in port management.
6ManufacturerOver 15 yearsIndustrial manufacturers of ballast water management systems.
7Manufacturer11–15 years
8ManufacturerOver 15 years
9ManufacturerOver 15 years
Table 3. Network depiction of the Mobile BWMS viability criteria.
Table 3. Network depiction of the Mobile BWMS viability criteria.
Node TypeAbbreviationDescription
Target nodeTNFeasibility level
Start nodeS11Safety
Start nodeS12System Footprint
Start nodeS13Operating Power Demand
Start nodeS14Environmental acceptability
Intermediate nodeT1Technology feasibility
Start nodeS21CAPEX
Start nodeS22OPEX
Start nodeS23LCC
Intermediate nodeT2Economic feasibility
Start nodeS31Operating time
Start nodeS32Operational reliability
Intermediate nodeT3Operational feasibility
Start nodeS41Transit risk
Start nodeS42Connectivity risk
Start nodeS43Manoeuvrability
Intermediate nodeT4Logistical feasibility
Table 4. Aggregated belief degree for BWMS criteria.
Table 4. Aggregated belief degree for BWMS criteria.
Experts’ Belief Degree for BWMS Criteria
Assessment GradeVery HighModerately HighMediumLowVery Low
Technical feasibility
Safety0.560.330.1100
System Footprint0.120.440.4400
Operating Power Demand00.330.450.220
Environmental acceptability0.440.220.220.120
Economic feasibility
CAPEX0.170.50.3300
OPEX0.170.330.330.170
LCC0.3300.50.170
Operational feasibility
Operating Time0.340.66000
Operational reliability0.50.330.1700
Logistical feasibility
Transit risk0.440.44000.12
Connectivity risk0.110.670.110.110
Manoeuvrability0.550.45000
Table 5. CPT for the intermediate node economic feasibility.
Table 5. CPT for the intermediate node economic feasibility.
Rule NoIF
Antecedent
THEN
Economic Feasibility
1CAPEXOPEXLCCVery High Moderately HighMedium LowVery low
2Very HighVery HighVery High00001
3Very HighVery HighModerately high0000.10.9
4Very HighVery HighMedium000.1700.83
5Very HighVery HighLow000.500.5
6Very HighVery HighVery Low000.5 0.5
65LowMedium Very High0.3400.330.330
66LowMedium Moderately High00.50.330.170
67LowMediumMedium00.660.3400
68LowMediumLow000.330.670
69LowMediumVery Low0.340.330.3300
121Very LowVery LowVery High0.670000.33
122Very LowVery LowModerately High0.5 00.50
123Very LowVery LowMedium000.3300.67
124Very LowVery LowLow0.670.33000
125Very LowVery LowVery Low10000
Table 6. Overall feasibility estimate: Crisp value.
Table 6. Overall feasibility estimate: Crisp value.
H n Very LowLowMediumModerately HighVery High
V n 12345
u H n 1 1 5 1 = 0 2 1 5 1 = 0.25 3 1 5 1   = 0.5 4 1 5 1 = 0.75 5 1 5 1 = 1
β n 00.010.140.490.36
n = 1 N β n =0 + 0.010 + 0.140 + 0.490 + 0.360 = 1 β H = 0
β n × u H n   =00.00250.070.36750.36
n = 1 N β n u H n =0.8
Publisher’s Note: MDPI stays neutral with regard to jurisdictional claims in published maps and institutional affiliations.

Share and Cite

MDPI and ACS Style

Ishola, A.; Kontovas, C.A. Managing Ship’s Ballast Water: A Feasibility Assessment of Mobile Port-Based Treatment. Sustainability 2022, 14, 14824. https://doi.org/10.3390/su142214824

AMA Style

Ishola A, Kontovas CA. Managing Ship’s Ballast Water: A Feasibility Assessment of Mobile Port-Based Treatment. Sustainability. 2022; 14(22):14824. https://doi.org/10.3390/su142214824

Chicago/Turabian Style

Ishola, Ademola, and Christos A. Kontovas. 2022. "Managing Ship’s Ballast Water: A Feasibility Assessment of Mobile Port-Based Treatment" Sustainability 14, no. 22: 14824. https://doi.org/10.3390/su142214824

APA Style

Ishola, A., & Kontovas, C. A. (2022). Managing Ship’s Ballast Water: A Feasibility Assessment of Mobile Port-Based Treatment. Sustainability, 14(22), 14824. https://doi.org/10.3390/su142214824

Note that from the first issue of 2016, this journal uses article numbers instead of page numbers. See further details here.

Article Metrics

Back to TopTop