Research on the Use of Aerial Scanning and Gis in the Design of Sustainable Agricultural Production Extension Works in an Agritourist Farm in Romania
Abstract
1. Introduction
2. Materials and Methods
- Equipment and software resources: existing equipment in the profile laboratories at the University of Craiova and INCESA—Research Hub in Applied Sciences; existing equipment within S.C. Info World S.R.L. (software developer with over 15 years of experience in the field); resources (documents, resources in digital format) available at the local authorities (City Hall); own equipment.
- Facilities: access to the book fund of the University of Craiova and the University of Petroșani; access to public libraries, including in digital format (local and central libraries); access to the specialized library of S.C. Info World S.R.L.; access to Internet resources.
- Financial resources: were not budgeted and are being assumed by the members of the research team.
3. Results
3.1. Obtaining Raw Data by Aerial Photography
- -
- aircraft/UAV/drone model configuration and selection: DJI Mavic 2 PRO predefined profile; the profile includes the technical specifications provided by the manufacturer (battery details, GPS/GNSS, telemetry, speeds, limitations, etc.), specifications on the basis of which the flight plan will be generated (including limitations, restrictions, warnings).
- -
- flight type selection: photogrammetric/photogrammetry tool.
- -
- marking the area of interest: the area that is the subject of the flight: Google Imagery was used as a background map.
- -
- technical details configuration: flight speed: 7.00 m/s; return mode: adaptive; camera used: standard Mavic 2 PRO (no other attached camera used); ground resolution: 2.00 cm; longitudinal overlay: 70.00%; side overlay: 60.00%; avoid obstacles: YES; actions performed: at each point; altitude type: AGL (Above Ground Level); action at last point: Return to Home; camera actions:
- angle: 90 degrees (vertical positioning).
- self-timer photography: automatic mode (calculation based on speed and degree of longitudinal and lateral overlap).
3.2. Carrying Out the Analysis Process
- -
- study of similar situations/systems: an attempt was made to analyze the geographical information systems with a similar purpose, but none were identified.
- -
- application of evaluation questionnaires or by the method of the interview: discussions (interviews) were held with the beneficiary and their other representatives to identify the needs that the future information system might meet; trips were made to places of interest to understand the concepts to be implemented; the collection of various existing documentation was carried out, including cadastral documentation, tourist promotion materials, sketches prepared by the beneficiary in order to present the concepts to be developed, etc.; discussions were held with people indirectly involved in the research (neighbors).
- -
- inventory of information of interest (brainstorming method): in order to identify the information of interest (real or presumed), group discussions were held with the owners of the agritourist farm in the area and with the representatives of the mayor’s office.
Obtained Results
3.3. Raw Data Processing and Image Obtaining (Orthophotoplan)
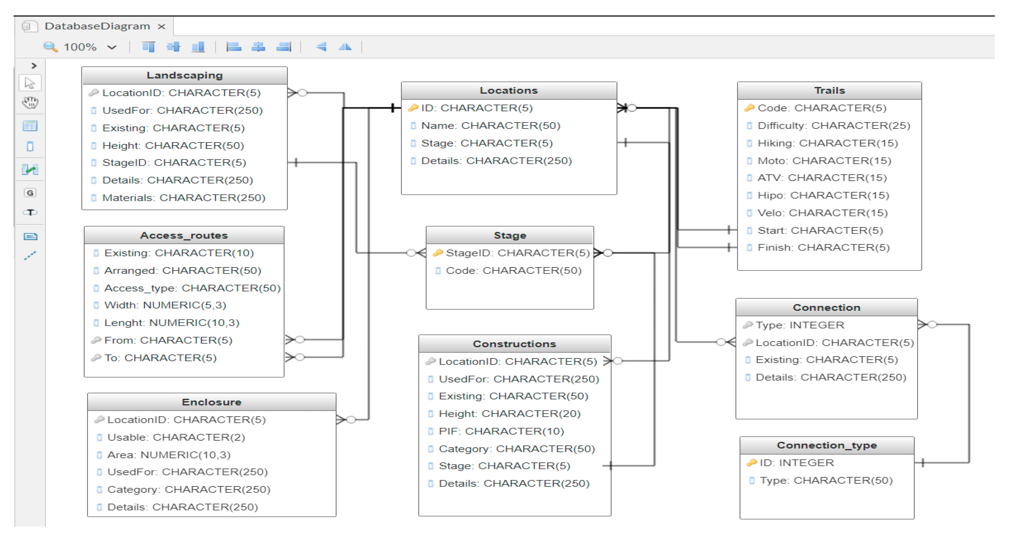
3.4. The Design of the Data Model (Database)
3.5. Implementation of the Data Model (Database)
- Orthophotoplan—orthophotoplans generated for the 3 areas of interest (A—Village, B—Rudărașu, D—Zăpodie); WGS84 system (and georeferenced in Stereo70);
- Thematic layers—configured and marked according to research requirements. Examples: locations, constructions, arrangements, connection, access roads, routes, etc.;
- Basemap—World Imagery;
- Digital Elevation Model (DEM)—generated from photogrammetric processing;
- Shapefile public resources—administrative boundaries (county, ATU), rivers, roads;
- Shapefile own resources—an integral part of cadastral documentation;
- Various other available resources (tourist attractions, points of interest, etc.).
3.6. Analytical Operation of the System
3.6.1. Integration of External Resources (Public Resources)
3.6.2. Preparing the Workspace for Operation
3.6.3. Research Locations and Vectorized Elements
3.6.4. Create a 3D Themed Map
3.6.5. Queries: “By Attributes” and “By Location”
3.6.6. DEM Operation
3.6.7. Presentation of Data in MAP LAYOUT Form
4. Discussion
- Obtaining image support by using photogrammetric methods for data acquisition: developing models for planning field and office activities, as well as models for establishing the necessary resources; the applicability of the generated models was verified by using them in the 3 locations of the research; development of the methodology for marking and materialization of ground points both to ensure the possibility of georeferencing the graphic support (orthophotoplan) and for subsequent use during the implementation stages of the research; development of the model sketch, in order to ensure the easy identification of the points for later use; establishing the optimal processing parameters of the raw photograms for meeting the minimum quality requirements of the graphic support.
- Development of the research implementation methodology and actual implementation, from the establishment of the fundamental objectives to the obtaining and presentation of the final results: research planning and development in accordance with the principles of project management; monitoring and permanent management of the main components (human resource management, financial resource management, time management, quality management, risk management, etc.); maintaining constant contact with the beneficiary in order to ensure the requirement–result correspondence.
- Development of the needs analysis methodology and design of the specific data model: establishing the methodology for carrying out the analysis activities; selection and application of analysis methods suitable for this type of research; designing the data model specific to the case study; the application of cross-cutting methods to validate needs and the data model.
- Design and practical implementation of the geographical information system in terms of structure, methods, and means of software implementation: validation of the data model through the effective implementation within a specialized software product (ArcGis); establishing the specific elements and vectorizing them for the case study; presentation of the ways of efficient exploitation of the geographical information system; publishing a specific webgis component.
5. Conclusions
Author Contributions
Funding
Institutional Review Board Statement
Informed Consent Statement
Data Availability Statement
Acknowledgments
Conflicts of Interest
References
- Eltner, A.; Schneider, D. Analysis of different methods for 3D reconstruction of natural surfaces from parallel-axes UAV images. Photogramm. Rec. 2015, 30, 279–299. [Google Scholar] [CrossRef]
- Duo, E.; Trembanis, A.C.; Dohner, S.; Grottoli, E.; Ciavola, P. Local-scale post-event assessments with GPS and UAV-based quick-response surveys: A pilot case from the Emilia–Romagna (Italy) coast. Nat. Hazards Earth Syst. Sci. 2018, 18, 2969–2989. [Google Scholar] [CrossRef]
- Chen, S.; Laefer, D.; Mangina, E. State of Technology Review of Civilian UAVs. Recent Pat. Eng. 2016, 10, 160–174. [Google Scholar] [CrossRef]
- Tonkin, T.N.; Midgley, N.G.; Graham, D.J.; Labadz, J.C. The potential of small unmanned aircraft systems and structure-frommotion for topographic surveys: A test of emerging integrated approaches at Cwm Idwal, North Wales. Geomorphology 2014, 226, 35–43. [Google Scholar] [CrossRef]
- James, M.R.; Robson, S.; d’Oleire-Oltmanns, S.; Niethammer, U. Optimising UAV topographic surveys processed with structurefrom-motion: Ground control quality, quantity and bundle adjustment. Geomorphology 2017, 280, 51–66. [Google Scholar] [CrossRef]
- Călina, J.; Călina, A.; Miluţ, M.; Croitoru, A.; Stan, I.; Buzatu, C. Use of drones in cadastral works and precision works in silviculture and agriculture. Rom. Agric. Res. 2020, 37, 273–284. [Google Scholar]
- Rizzari, J.R.; Semmens, J.M.; Fox, A.; Huveneers, C. Observations of marine wildlife tourism effects on a non-focal species. J. Fish Biol. 2017, 91, 981–988. [Google Scholar] [CrossRef]
- Badescu, G.; Calina, J.; Calina, A.; Milut, M.; Stan, I. Use of modern methods of terrestrial laser scanning on preservation of the religious patrimony in Romania. Eur. J. Sci. Theol. 2018, 14, 201–207. [Google Scholar]
- Fonstad, M.A.; Dietrich, J.T.; Courville, B.C.; Jensen, J.L.; Carbonneau, P.E. Topographic structure from motion: A new development in photogrammetric measurement. Earth Surf. Process. Landf. 2013, 38, 421–430. [Google Scholar] [CrossRef]
- Calina, A.; Calina, J.; Milut, M. Study on Levelling Works Made for Drawing Tridimensional Models of Surface and Calculus of the Volume of Earthwork. Agric. Agric. Sci. Procedia 2015, 6, 413–420. [Google Scholar] [CrossRef][Green Version]
- Zhang, Y.; Xiong, J.; Hao, L. Photogrammetric processing of low-altitude images acquired by unpiloted aerial vehicles. Photogramm. Rec. 2011, 26, 190–211. [Google Scholar] [CrossRef]
- Byrne, J.; O’Keeffe, E.; Lennon, D.; Laefer, D.F. 3D reconstructions using unstabilized video footage from an unmanned aerial vehicle. J. Imaging 2017, 3, 15. [Google Scholar] [CrossRef]
- Esposito, G.; Salvini, R.; Matano, F.; Sacchi, M.; Danzi, M.; Somma, R.; Troise, C. Multitemporal monitoring of a coastal landslide through SfM-derived point cloud comparison. Photogramm. Rec. 2017, 32, 459–479. [Google Scholar] [CrossRef]
- Pepe, M.; Fregonese, L.; Scaioni, M. Planning airborne photogrammetry and remote-sensing missions with modern platforms and sensors. Eur. J. Remote Sens. 2018, 51, 412–436. [Google Scholar] [CrossRef]
- Wheaton, J.M.; Brasington, J.; Darby, S.E.; Sear, D.A. Accounting for uncertainty in DEMs from repeat topographic surveys: Improved sediment budgets. Earth Surf. Process. Landf. J. Br. Geomorphol. Res. Group 2010, 35, 136–156. [Google Scholar]
- Smith, M.W.; Vericat, D. From experimental plots to experimental landscapes: Topography, erosion and deposition in sub-humid badlands from structure-from-motion photogrammetry. Earth Surf. Process. Landf 2015, 40, 1656–1671. [Google Scholar] [CrossRef]
- Gonçalves, J.A.; Henriques, R. UAV photogrammetry for topographic monitoring of coastal areas. ISPRS J. Photogramm. 2015, 104, 101–111. [Google Scholar] [CrossRef]
- Schofield, G.; Katselidis, K.A.; Lilley, M.K.S.; Reina, R.D.; Hays, G.C. Detecting elusive aspects of wildlife ecology using drones: New insights on the mating dynamics and operational sex ratios of sea turtles. Funct. Ecol. 2017, 31, 2310–2319. [Google Scholar] [CrossRef]
- Antoine, R.; Lopez, T.; Tanguy, M.; Lissak, C.; Gailler, L.; Labazuy, P.; Fauchard, C. Geoscientists in the Sky: Unmanned Aerial Vehicles Responding to Geohazards. Surv. Geophys. 2020, 41, 1285–1321. [Google Scholar] [CrossRef]
- Jiang, S.; Jiang, C.; Jiang, W. Efficient structure from motion for large-scale UAV images: A review and a comparison of SfM tools. ISPRS J. Photogramm. Remote Sens. 2020, 167, 230–251. [Google Scholar] [CrossRef]
- Pepe, M.; Costantino, D. Techniques, Tools, Platforms and Algorithms in Close Range Photogrammetry in Building 3D Model and 2D Representation of Objects and Complex Architectures. Comput. Aided Des. Appl. 2020, 18, 42–65. [Google Scholar] [CrossRef]
- Byrne, J.; Laefer, D.F.; O’Keeffe, E. Maximizing feature detection in aerial unmanned aerial vehicle datasets. J. Appl. Remote Sens. 2017, 11, 025015. [Google Scholar] [CrossRef]
- James, M.R.; Robson, S.; Smith, M.W. 3-D uncertainty-based topographic change detection with structure-from-motion photogrammetry: Precision maps for ground control and directly georeferenced surveys. Earth Surf. Proc. Land. 2017, 42, 1769–1788. [Google Scholar] [CrossRef]
- Seymour, A.C.; Ridge, J.T.; Rodriguez, A.B.; Newton, E.; Dale, J.; Johnston, D.W. Deploying fixed wing Unoccupied Aerial Systems (UAS) for coastal morphology assessment and management. J. Coast. Res. 2018, 34, 704–717. [Google Scholar] [CrossRef]
- Galluzzo, N. Relationships between Agritourism and Certified Quality Food in Italian Rural Areas. Rom. Rev. Reg. Stud. 2015, 11, 77–88. [Google Scholar]
- Avram, D. Trends of tourist demand in Romania. Positioning of the rural tourism among the tourists. Cactus Tour. J. 2017, 15, 14–25. [Google Scholar]
- Bran, D.; Hincu, F.; Ioan, I. Potential of rural tourism in Romania. J. Tour. 2010, 10, 28–31. [Google Scholar]
- Tenie, B.V.-T.; Fintineru, G. What attracts tourists in rural areas? An analysis of the key attributes of agritourist destinations that may influence their choice. AgroLife Sci. J. 2020, 9, 324–333. [Google Scholar]
- Vlad, I.M.; Stoian, E. Accomodation preferences of foreign tourists in Romania. Sci. Pap. Ser. Manag. Econ. Eng. Agric. Rural Dev. 2014, 14, 399–404. [Google Scholar]
- Pop, C.; Coros, M.; Balint, C. Romanian Rural Tourism: A Survey of Accommodation Facilities. Stud. UBB Negot. 2017, 62, 71–126. [Google Scholar] [CrossRef]
- Dumitras, D.E.; Mihai, V.C.; Jitea, I.M.; Donici, D.; Muresan, I.C. Adventure Tourism: Insight from Experienced Visitors of Romanian National and Natural Parks. J. Soc. 2021, 11, 41. [Google Scholar] [CrossRef]
- Poruțiu, A.; Tirpe, O.P.; Oroian, C.; Mihai, V.C.; Chiciudean, G.O.; Chiciudean, D.I.; Poruțiu, C. Analysis on Tourists’ Preferences for Rural Tourism Destinations in Romania. Societies 2021, 11, 92. [Google Scholar] [CrossRef]
- Drăgoi, M.C.; Iamandi, I.-E.; Munteanu, S.M.; Ciobanu, R.; Țarțavulea, R.I.; Lădaru, R.G. Incentives for Developing Resilient Agritourism Entrepreneurship in Rural Communities in Romania in a European Context. Sustainability 2017, 9, 2205. [Google Scholar] [CrossRef]
- Westoby, M.J.; Brasington, J.; Glasser, N.F.; Hambrey, M.J.; Reynolds, J.M. “Structure-from-Motion” photogrammetry: A low-cost, effective tool for geoscience applications. Geomorphology 2012, 179, 300–314. [Google Scholar] [CrossRef]
- Lucieer, V.; Hill, N.A.; Barrett, N.S.; Nichol, S. Do marine substrates ‘look’ and ‘sound’ the same? Supervised classification of multi beam acoustic data using autonomous underwater vehicle images. Estuar. Coast. Shelf Sci. 2013, 117, 94–106. [Google Scholar] [CrossRef]
- Scarelli, F.M.; Sistilli, F.; Fabbri, S.; Cantelli, L.; Barboza, E.G.; Gabbianelli, G. Seasonal dune and beach monitoring using photogrammetry from UAV surveys to apply in the ICZM on the Ravenna coast (Emilia-Romagna, Italy). Remote Sens. Appl. Soc. Environ. 2017, 7, 27–39. [Google Scholar] [CrossRef]
- Bożek, P.; Janus, J.; Mitka, B. Analysis of Changes in Forest Structure using Point Clouds from Historical Aerial Photographs. Remote Sens. 2019, 11, 2259. [Google Scholar] [CrossRef]
- Carvalho, R.C.; Kennedy, D.M.; Niyazi, Y.; Leach, C.; Konlechner, T.M.; Ierodiaconou, D. Structure-from-Motion photogrammetry analysis of historical aerial photography: Determining beach volumetric change over decadal scales. Earth Surf. Proc. Land. 2020, 45, 2540–2555. [Google Scholar] [CrossRef]
- Calina, J.; Calina, A.; Babuca, N.; Croitoru, A.; Cioboata, M. Study on the use of the land scan to determine the soil volume dislocated by erosion of depth on the practice of sustainable agriculture in agritouristic farms. Sci. Pap. Ser. A—Agron. 2021, 64, 659–668. [Google Scholar]
- Hackney, C.; Clayton, A. Unmanned Aerial Vehicles (UAVs) and their application in geomorphic mapping. Geomorphol. Tech. Br. Soc. Geomporl. 2015. Available online: https://www.google.com.hk/url?sa=t&rct=j&q=&esrc=s&source=web&cd=&ved=2ahUKEwibte_a-on7AhWe03MBHW3WB90QFnoECA4QAQ&url=https%3A%2F%2Feprints.soton.ac.uk%2F376639%2F1%2F2.1.7_UAV.pdf&usg=AOvVaw0oOnKEz6t1suBWNlid_AQ5 (accessed on 19 September 2022).
- Bădescu, G.; Călina, A.; Călina, J.; Săvescu, P.; Miluț, M.; Băbucă, N.I. Aspects on the use of GNSS technology in maritime and fluvial navigation. In IOP Conference Series: Materials Science and Engineering; IOP Publishing: Bristol, UK, 2020; Volume 916, p. 012005. [Google Scholar]
- Călina, J.; Călina, A. Study on designing municipal technical network maps for an agricultural company with the help of a GIS. AgroLife Sci. J. 2021, 10, 29–38. [Google Scholar]
- Ishiguro, S.; Yamano, H.; Oguma, H. Evaluation of DSMs generated from multi-temporal aerial photographs using emerging structure from motion–multi-view stereo technology. Geomorphology 2016, 268, 64–71. [Google Scholar] [CrossRef]
- Casella, E.; Collin, A.; Harris, D.; Ferse, S.; Bejarano, S.; Parravicini, V.; Rovere, A. Mapping coral reefs using consumer-grade drones and structure from motion photogrammetry techniques. Coral Reefs 2017, 36, 269–275. [Google Scholar] [CrossRef]
- Guisado-Pintado, E.; Jackson, D.W.T.; Rogers, D. 3D mapping efficacy of a drone and terrestrial laser scanner over a temperate beach-dune zone. Geomorphology 2019, 328, 157–172. [Google Scholar] [CrossRef]
- Zimmerman, T.; Jansen, K.; Miller, J. Analysis of UAS Flight Altitude and Ground Control Point Parameters on DEM Accuracy along a Complex, Developed Coastline. Remote Sens. 2020, 12, 2305. [Google Scholar] [CrossRef]
- Specht, C.; Dabrowski, P.S.; Specht, M. 3D modelling of beach topography changes caused by the tombolo phenomenon using terrestrial laser scanning (TLS) and unmanned aerial vehicle (UAV) photogrammetry on the example of the city of Sopot. Geo-Mar. Lett. 2020, 40, 675–685. [Google Scholar] [CrossRef]
- Available online: www.rompos.ro (accessed on 27 June 2022).
- Colomina, I.; Molina, P. Unmanned aerial systems for photogrammetry and remote sensing: A review. ISPRS J. Photogramm. Remote Sens. 2014, 92, 79–97. [Google Scholar] [CrossRef]
- Aguilar, W.G.; Angulo, C. Real-time video stabilization without phantom movements for micro aerial vehicles. EURASIP J. Image Video Process. 2014, 2014, 46. [Google Scholar] [CrossRef]
- Clapuyt, F.; Vanacker, V.; Van Oost, K. Reproducibility of UAV-based earth topography reconstructions based on Structure-from-Motion algorithms. Geomorphology 2016, 260, 4–15. [Google Scholar] [CrossRef]
- Mancini, F.; Dubbini, M.; Gattelli, M.; Stecchi, F.; Fabbri, S.; Gabbianelli, G. Using unmanned aerial vehicles (UAV) for highresolution reconstruction of topography: The structure from motion approach on coastal environments. Remote Sens. 2013, 5, 6880–6898. [Google Scholar] [CrossRef]
- Gomez, C.; Hayakawa, Y.; Obanawa, H. A study of Japanese landscapes using structure from motion derived DSMs and DEMs based on historical aerial photographs: New opportunities for vegetation monitoring and diachronic geomorphology. Geomorphology 2015, 242, 11–20. [Google Scholar] [CrossRef]
- Yu, J.J.; Kim, D.W.; Lee, E.J.; Son, S.W. Determining the Optimal Number of Ground Control Points for Varying Study Sites through Accuracy Evaluation of Unmanned Aerial System-Based 3D Point Clouds and Digital Surface Models. Drones 2020, 4, 49. [Google Scholar] [CrossRef]
- Casella, E.; Drechsel, J.; Winter, C.; Benninghoff, M.; Rovere, A. Accuracy of sand beach topography surveying by drones and photogrammetry. Geo-Mar. Lett. 2020, 40, 255–268. [Google Scholar] [CrossRef]
- Bakker, M.; Lane, S.N. Archival photogrammetric analysis of river–floodplain systems using Structure from Motion (SfM) methods. Earth Surf. Proc. Land. 2017, 42, 1274–1286. [Google Scholar] [CrossRef]
- Sevara, C.; Verhoeven, G.; Doneus, M.; Draganits, E. Surfaces from the Visual Past: Recovering High-Resolution Terrain Data from Historic Aerial Imagery for Multitemporal Landscape Analysis. J. Archaeol. Method Theory 2018, 25, 611–642. [Google Scholar] [CrossRef] [PubMed]
- Casella, V.; Chiabrando, F.; Franzini, M.; Manzino, A.M. Accuracy Assessment of a UAV Block by Different Software Packages, Processing Schemes and Validation Strategies. ISPRS Int. J. Geo-Inf. 2020, 9, 164. [Google Scholar] [CrossRef]
- Available online: http://www.esri.com/library/brochures/pdfs/arcgis-desktop.pdf (accessed on 16 June 2021).
- Nikolakopoulos, K.G.; Soura, K.; Koukouvelas, I.K.; Argyropoulos, N.G. UAV vs. classical aerial photogrammetry for archaeological studies. J. Archaeol. Sci. 2017, 14, 758–773. [Google Scholar] [CrossRef]
- Calina, A.; Calina, J.; Croitoru, A. Study on building of planimetric network stakeout for a commercial space using combined technology GPS-Total Station. Sci. Pap. Ser. E Land Reclam. Earth Obs. Surv. Environ. Eng. 2015, 4, 127–134. [Google Scholar]
- Dohner, S.M.; Pilegard, T.C.; Trembanis, A.C. Coupling Traditional and Emergent Technologies for Improved Coastal Zone Mapping. Estuar. Coast. 2020, 45, 938–960. [Google Scholar] [CrossRef]
- Talavera, L.; del Río, L.; Benavente, J. UAS-based High-resolution Record of the Response of a Seminatural Sandy Spit to a Severe Storm. J. Coast. Res. 2020, 95, 679–683. [Google Scholar] [CrossRef]
- Euromontana. Towards the integrated development of mountain areas and their recognition within the co-municipal agricultural policy. Shaping the new European space. In Proceedings of the Euromontana Conference, Piatra Neamț, Romania, 4–6 October 2007. [Google Scholar]
- European Commission. A Selection of Leader+ Best Practices; European Commission: Brussels, Belgium, 2009; Available online: http://madr.ro (accessed on 8 May 2022).
- Stetic, S. Specific features of rural tourism destinations management. J. Settl. Spat. Plan. Spec. Issue 2012, 1, 131–137. [Google Scholar]
- Ciolac, R.; Adamov, T.; Iancu, T.; Popescu, G.; Lile, R.; Rujescu, C.; Marin, D. Agritourism-A Sustainable Development Factor for Improving the ‘Health’ of Rural Settlements. Case Study Apuseni Mountains Area. Sustainability 2019, 11, 1467. [Google Scholar] [CrossRef]
- Available online: http://www.earthexplorer.com/2008-02/exploration_and_gis_closing_the_productivity_gap.asp (accessed on 5 June 2021).
- Available online: http://www.esri.com (accessed on 29 July 2022).
- Available online: http://lib.icimod.org/record/21429/files/attachment_85.pdf (accessed on 23 August 2021).
- Available online: https://www.nationalgeographic.org/encyclopedia/geographic-information-system-gis/ (accessed on 11 September 2021).
- Available online: http://www.opengis.unibuc.ro (accessed on 9 August 2021).

























| Need | Means of Fulfillment |
|---|---|
| Evaluation of the territory | Realization of photogrammetric research with UAV type equipment and subsequent processing of raw data in order to obtain: aerial photograms; orthophotoplan. DEM: level curves; other data that can be extracted from the photogrammetric processing research. Integration of products obtained in a GIS to be exploited in order to obtain the necessary information. Note: all data (both raw and processed) will be handed over to the beneficiary for further processing (except for this research). |
| Inventory and marking of existing/required resources (e.g., utility networks) | |
| Estimation of required resources | |
| Estimation of landscaping efforts: excavation areas; filling areas; arranging access areas; landscaping; etc. | |
| Design and arrangement of buildings and marking depending on the destination | |
| Technical data requested by designers | |
| Other details that can be obtained by exploiting the results | |
| Ensuring a constant flow of tourists | Tourism promotion: direct promotion; promote photos/videos; promotion of specialized sites; promotion through online GIS component (with the possibility of integration in the site of the agritourist farm). |
| Objective | Ways of Fulfillment |
|---|---|
| Orthophotoplan | Use of photogrammetric equipment (UAV—drone type equipment) for the acquisition of field data and their processing in order to obtain raster images that will be used as graphics. In order to fulfill the main objectives of this research, the photogrammetric works will be carried out in 3 distinct locations. |
| Data model | Carrying out the analysis process for identifying the data of interest and designing the data model necessary for the design and extension of an agritourist farm in the Mălaia–Vâlcea area. |
| Implementation of data model and obtaining GIS | Implementing the data model by using a specialized software product, vectorizing the details of interest, populating the database, and validating the data model. For the implementation of the projected data model, both resources obtained within the research and pre-existing resources, obtained from public institutions (ANCPI) will be used. |
| Use of GIS | Demonstrating the usefulness of the geographic information system by presenting the analytical capabilities of the system. |
| GIS component publication for tourism promotion purposes | Within the research, a GIS component accessible via the Internet will be developed and published. This component will contain information on tourism promotion of the Mălaia–Vâlcea area. |
| Activity Type | Activity Description | Details |
|---|---|---|
| Office | Activity planning and establishing the necessary resources (equipment, software, data, etc.). Activity planning: analysis of detailed requirements; primary GIS design; stages of works; raw data processing steps; GIS detail design; elaboration of final documentation; presentation of final results. Identification of the resources needed to carry out the activities: material resources (drone, graphics processing station, software products, etc.); specific resources (cadastral technical documentation, shapefile resources, etc.); financial and human resources (time). | Throughout the research |
| Field | Obtaining raw data by aerial photography: activities carried out in each work location; field marking of known coordinate points that will be used for georeferencing images (design, construction and location of ground control points, GPS measurements to determine the coordinates of control points); planning and performing the flights in order to obtain the photograms on the basis of which the orthophotoplans will be generated (flight planning, preparation and verification of used equipment, effective realization of the given acquisition flights); planning and carrying out activities to obtain the necessary data for the GIS component of tourism promotion. | Estimated time: 60–90 min/location (does not include travel times) |
| Office/ Field | Carrying out the process of analyzing the needs for identifying the data of interest: the study of similar situations/systems; application of needs assessment questionnaires or by the interview method; inventory of information of interest; obtaining pre-existing resources. Presentation of partial/final results to the beneficiary: presentation of partial (intermediate) results; application of corrective measures depending on the beneficiary’s response; presentation of final results. | Throughout the research |
| Office | Processing of raw data and obtaining an orthophotoplan (for each targeted location): use of the acquired raw data (photograms); use of a software product for photograms processing and obtaining an orthophotoplan; use of a software product for georeferencing the orthophotoplan; use of a software to generate and export secondary results (DEM, calibrated and optimized photograms, etc.). | Estimated time: 10–14 days (depending on the available hardware resources) |
| Office | Design and implementation of the data model (database): in this stage, there will be carried out the process of designing the data model (database); the process of structuring input data; the process of structuring the output data (useful data, results); the implementation of the established data model, by using a specialized software product; obtaining a functional information system. | Successive application of corrective measures to meet research objectives |
| Office | Development of technical documentation and instructions for use. In this stage will be elaborated: the technical documentation for the design of the geographical information system; manual/working procedures for using the geographical information system (case study). | Presentation and delivery of the final results of the research; preparation of acceptance documents |
| Resource Type | Resource | Utility |
|---|---|---|
| Technical equipment | Topographic landmarks/ Marking on the ground | Marking on the ground some points for which the coordinates would be determined; these points/coordinates would be used in the office stage for georeferencing the obtained images; the marking would be made in each location of interest. |
| UAV type equipment—Drone | Used for flight and raw data acquisition (photograms); preferably hexacopter/octacopter type equipment will be used. The results obtained are directly influenced by the technical capabilities of the equipment used (especially the accuracy in positioning). Thus, to ensure the elimination of positioning errors, it is recommended to use equipment with RTK capabilities. This is also used to obtain resources for tourism promotion (aerial filming, panoramic photography, etc.). | |
| Camera | Used (along with drone) for raw data acquisition; this equipment must meet the minimum requirements for obtaining photograms; depending on the available UAV equipment, the integrated camera/camera may be used. | |
| Laptop/Tablet | Used for flight planning and performance; immediate analysis of gross results; preparation and presentation of documentation. | |
| Graphic station | Used for: raw data processing (photograms) and orthophotoplan generation; orthophotoplan georeferencing; obtaining and running geographic information system; development of technical documentation and procedures to use. | |
| Software products | Used for: flight planning and conducting; raw data processing (photograms); obtaining graphic support; georeferencing images (orthophotoplan); design, implementation and operation of a geographic information system; generation and publication of GIS tourism promotion component; development of technical documentation and procedures to use. | |
| GNSS receiver | Used to determine the coordinates of points marked on the ground (control points, marking panels). | |
| Total station/level | Used to determine on the ground any additional details required (directions, angles, distances, etc.). | |
| Operational resources | Surveys of buildings, cadastral documentation | Used by integration in GIS (overlapping on orthophotoplans). |
| Administrative documents | Used to obtain input data for the geographic information system (authorizations, property titles, tourist promotion materials, etc.). | |
| Other documents of interest | Used to obtain input data for the geographic information system. | |
| Resources generous | Human resources (time), financial, car, space, etc. | General resources that will be used for the research. |
| Location/ Area | Field Card Presentation | |||||||||
|---|---|---|---|---|---|---|---|---|---|---|
| Point | Stereo70 (m) | WGS84 (Decimal Degree) | Point | Stereo70 (m) | WGS84 (Decimal Degree) | |||||
| X Coordinate | Y Coordinate | B | L | X Coordinate | Y Coordinate | B | L | |||
| A Village, 7 points | 1 | 417,550.820 | 432,395.132 | 45.386421 | 23.945427 | 5 | 417,504.782 | 432,631.670 | 45.388544 | 23.944799 |
| 2 | 417,800.587 | 432,346.978 | 45.386017 | 23.948624 | 6 | 417,998.496 | 432,500.966 | 45.387426 | 23.951126 | |
| 3 | 417,904.304 | 432,411.536 | 45.386610 | 23.949938 | 7 | 417,655.595 | 432,688.820 | 45.389076 | 23.946715 | |
| 4 | 417,759.841 | 432,573.991 | 45.388055 | 23.948066 | ||||||
| B Rudărașu, 8 points | 8 | 417,915.417 | 432,556.528 | 45.387916 | 23.950056 | 12 | 418,075.225 | 432,630.082 | 45.388597 | 23.952084 |
| 9 | 417,719.095 | 432,712.103 | 45.389293 | 23.947522 | 13 | 418,284.246 | 432,642.253 | 45.388731 | 23.954751 | |
| 10 | 417,858.266 | 432,797.829 | 45.390081 | 23.949285 | 14 | 417,997.438 | 432,501.495 | 45.387431 | 23.951112 | |
| 11 | 417,981.033 | 432,756.554 | 45.389724 | 23.950860 | 15 | 417,870.437 | 432,488.266 | 45.387297 | 23.949493 | |
| C Zăpodie, 8 points | 16 | 418,976.984 | 432,002.406 | 45.383054 | 23.963704 | 20 | 419,262.395 | 431,767.218 | 45.380971 | 23.967387 |
| 17 | 418,962.531 | 431,872.099 | 45.381880 | 23.963541 | 21 | 419,227.337 | 431,850.110 | 45.381713 | 23.966926 | |
| 18 | 418,966.275 | 431,784.019 | 45.381088 | 23.963603 | 22 | 419,071.860 | 431,985.000 | 45.382909 | 23.964918 | |
| 19 | 419,162.243 | 431,697.130 | 45.380329 | 23.966120 | 23 | 419,170.317 | 431,921.998 | 45.382353 | 23.966186 | |
| Characteristics | Value | ||
|---|---|---|---|
| Area A (Village) | Area B (Rudărașu) | Area C (Zăpodie) | |
| Flight speed | 7.00 m/s | 7.00 m/s | 7.00 m/s |
| Return mode | Adaptive | Adaptive | Adaptive |
| Ground resolution | 2.00 cm | 2.00 cm | 2.00 cm |
| Longitudinal overlay | 70.00% | 70.00% | 70.00% |
| Side overlay | 60.00% | 60.00% | 60.00% |
| Flight direction angle (for optimizing) | 103.66 degrees | 125.59 degrees | 103.66 degrees Even if the direction of the flight path is not optimal, this flight direction was chosen due to the large level differences on the area of interest |
| Actions performed | At each point | At each point | At each point |
| Action taken at the last point | Return to the point of departure/take-off | Return to the point of departure/take-off | Return to the point of departure/take-off |
| Altitude type | Above ground level | Above ground level | Above ground level |
| Camera tilt | 90.00 degrees | 90.00 degrees | 90.00 degrees |
| Camera trigger type | Auto | Auto | Auto |
| Area | 13.23 hectares | 13.20 hectares | 13.35 hectares |
| Ground print (m) | 97.28 × 72.96 | 97.28 × 72.96 | 97.28 × 72.96 |
| Numbers of crossings/routes | 9 | 8 | 11 |
| Number of photos | 249 | 221 | 217 |
| Distance between 2 photos | 21.89 m | 21.89 m | 21.89 m |
| Estimated distance to be covered | 5.1 km | 4.5 km | 4.3 km |
| Estimated flight time | 12 min 9 s | 10 min 55 s | 10 min 28 s |
| Maximum altitude (above ground) | 680 m | 686 m | 654 m |
| Minimum altitude (above ground) | 78 m | 76 m | 76 m |
| Number of obtained photograms (resolution 20 Mpx) | 230 | 207 | 208 |
| Parameter | Area A (Village) | Area B (Rudărașu) | Area C (Zăpodie) |
|---|---|---|---|
| Orthophotoplan | ![]() | ![]() | ![]() |
| No. of images | 230 | 207 | 164 |
| No. of camera stations | 230 | 207 | 164 |
| Flight altitude | 105 m | 105 m | 92.6 m |
| Ground resolution | 2.24 cm/pixel | 2.31 cm/pixel | 1.9 cm/pixel |
| Covered area | 0.266 km2 | 0.201 km2 | 0.135 km2 |
| Connection points | 2,043,084 | 1,719,891 | 1,560,115 |
| No. of projections | 5,242,929 | 4,131,114 | 3,749,550 |
| Camera positioning | ![]() | ![]() | ![]() |
| Digital Elevation Model (DEM) | ![]() | ![]() | ![]() |
| DEM resolution | 2.24 cm/pixel | 2.31 cm/pixel | 1.9 cm/pixel |
| Maximum altitude | 661 m | 730 m | 674 m |
| Minimum altitude | 595 m | 600 m | 581 m |
| Point density | 0.198 points/cm2 | 0.187 points/cm2 | 0.278 points/cm2 |
| Coordinate system | WGS 84 (EPSG::4326) | WGS 84 (EPSG::4326) | WGS 84 (EPSG::4326) |
| Processing times | |||
| Matching photograms | 2 h 0 min | 1 h 42 min | 0 h 0 min 12 s |
| Aligning photograms | 0 h 12 min 29 s | 0 h 12 min 55 s | 0 h 20 min 8 s |
| Scattered cloud point generation | 14 h 54 min | 10 h 25 min | 6 h 11 min |
| Dense cloud point generation | 2 h 6 min | 1 h 56 min | 1 h 30 min |
| Structure generation | 1 h 7 min | 54 min 27 s | 37 min 58 s |
| DEM generation | 8 min 43 s | 7 min 3 s | 5 min 58 s |
| Orthomosaic generation | 1 h 41 min | 21 min 57 s | 1 h 4 min |
Publisher’s Note: MDPI stays neutral with regard to jurisdictional claims in published maps and institutional affiliations. |
© 2022 by the authors. Licensee MDPI, Basel, Switzerland. This article is an open access article distributed under the terms and conditions of the Creative Commons Attribution (CC BY) license (https://creativecommons.org/licenses/by/4.0/).
Share and Cite
Călina, J.; Călina, A.; Iancu, T.; Vangu, G.M. Research on the Use of Aerial Scanning and Gis in the Design of Sustainable Agricultural Production Extension Works in an Agritourist Farm in Romania. Sustainability 2022, 14, 14219. https://doi.org/10.3390/su142114219
Călina J, Călina A, Iancu T, Vangu GM. Research on the Use of Aerial Scanning and Gis in the Design of Sustainable Agricultural Production Extension Works in an Agritourist Farm in Romania. Sustainability. 2022; 14(21):14219. https://doi.org/10.3390/su142114219
Chicago/Turabian StyleCălina, Jenica, Aurel Călina, Tiberiu Iancu, and Gheorghe Marian Vangu. 2022. "Research on the Use of Aerial Scanning and Gis in the Design of Sustainable Agricultural Production Extension Works in an Agritourist Farm in Romania" Sustainability 14, no. 21: 14219. https://doi.org/10.3390/su142114219
APA StyleCălina, J., Călina, A., Iancu, T., & Vangu, G. M. (2022). Research on the Use of Aerial Scanning and Gis in the Design of Sustainable Agricultural Production Extension Works in an Agritourist Farm in Romania. Sustainability, 14(21), 14219. https://doi.org/10.3390/su142114219










