Abstract
The implementation of building retrofitting processes targeting higher energy efficiency is greatly influenced by the investor’s expectations regarding the return on investment. The baseline of this work is the assumption that it is possible to improve the predictability of the post-retrofit scenario, both in energy and financial terms, using data gathered on how a building is being used by its occupants. The proposed approach relies on simulation to estimate the impact of available energy-efficient solutions on future energy consumption, using actual usage data. Data on building usage are collected by a wireless sensor network, installed in the building for a minimum period that is established by the methodology. The energy simulation of several alternative retrofit scenarios is then the basis for the decision support process to help the investor directing the financial resources, based on both tangible and intangible criteria. The overall process is supported by a software platform developed in the scope of the EnPROVE project. The platform includes building audit, energy consumption prediction, and decision support. The decision support follows a benefits, opportunities, costs, and risks (BOCR) analysis based on the analytic hierarchy process (AHP). The proposed methodology and platform were tested and validated in a real business case, also within the scope of the project, demonstrating the expected benefits of alternative retrofit solutions focusing on lighting and thermal comfort.
1. Introduction
Over the last decade, there has been an increased emphasis on energy efficiency and reducing greenhouse gas emissions in a variety of application domains, including the building sector. However, according to the International Energy Agency [1], to meet the ambitious target of carbon neutrality by 2050, all new buildings and 20% of the existing building stock would need to be zero-carbon-ready as early as 2030. In general, buildings have reduced their energy intensity (energy use per surface area) since 2010. However, the global energy intensity in the buildings sector needs to decrease five times faster over the next decade than it has done in the last five years to reach the Net Zero Emissions (NZE) scenario in 2050.
Through the adoption of the European Commission’s Energy Performance of Buildings Directive [2], European energy policy has given a clear direction to energy conservation and the development of indoor environmental quality in buildings. As a result, major efforts have been undertaken to design, operate, and maintain energy-efficient and ecologically sensitive buildings. There have also been some studies on the development of decision support systems for environmental management [3,4].
Driven by existing emission reduction policies, energy efficiency investments in buildings received a boost in 2020 with an 11% growth compared to 2019, and another in 2021. Despite this recent increase in energy efficiency investments, spending needs to triple by 2030 relative to the averages of the last half-decade to meet the NZE milestones of reaching deep energy retrofit rates of c.a. 2.5% per year by 2030, and to ensure that new buildings constructed over the next decade meet high efficiency standards [5]. Furthermore, it is generally accepted that energy efficiency is the most cost-effective path to a cleaner future [6,7].
In this context, a crucial issue for investors in the buildings retrofitting sector is to identify the most appropriate solutions to adopt. The aim of this work is to contribute to improving the overall energy efficiency of buildings undergoing retrofitting processes by maximizing the impact of the available investment resources. As such, this work is guided by the following research question:
What could be a suitable decision-support mechanism to assist investors in identifying energy-efficient solutions for buildings retrofitting that can maximize the impact of invested resources?
The goal is to provide a decision-support tool that helps investors—infrastructure owners or facility managers—determine which set of alternative options to allocate their capital, maximizing both the energy intensity of the building and the return on investment. The suggested technique, developed as part of the EnPROVE project [8], assists investors in undertaking a financial analysis of a prospective list of retrofit scenarios and include both physical and intangible variables in the decision-making process. The list of retrofit scenarios is created based on building specifications, tenant consumption, and an energy assessment.
The baseline hypothesis is that the data collected on how a building is used by its occupants will improve the accuracy of energy consumption prediction once the available specific energy-efficient technologies, including control solutions, are installed. In fact, it has been identified that the behaviour of building occupants is one of the most important aspects, at the same level as the efficiency of equipment, to achieve energy-efficient buildings [9,10].
The suggested method takes a new approach by not only measuring energy usage, but also collecting outdoor and indoor environmental data, which allow the identification of cause–effect relationships between occupant behaviour and its impact on energy consumption. Furthermore, it advances by identifying appropriate energy-efficient technology that can help to increase the energy efficiency of buildings without significantly affecting or decreasing the comfort level in its use.
This work comes in line with the new trends reflected in Industry 5.0 and Society 5.0 where the human factor is integrated as a part of the general intelligence of the system and emerging solution, or more appropriately human-centric intelligent systems, and less as a workforce resource for the tasks that cannot be yet replaced by machines [11]. Industry 5.0, which was proposed by the European Commission as an extension to the ongoing 4th industrial revolution [12], emphasizes sustainability aspects (which include energy efficiency), human-centric and resilient systems. Whereas Industry 4.0 was often perceived as “technology-driven”, Industry 5.0 is more “value-driven” [12]. Similarly, the vision for a Society 5.0, first proposed in Japan [13,14], also emphasizes human-centric super-smart systems, and the aim of a good balance of economic development in response to social/societal problems, where sustainability deserves a key position. On a more general level, most contemporary research agendas are influenced by the Strategic Development Goals of the United Nations 2030 Agenda [15], which includes a specific goal (Goal 7) to “ensure access to affordable, reliable, sustainable and modern energy for all”. For this objective to be achieved, good attention should certainly be paid to building retrofitting.
The innovative aspects of this work include:
- A simulation-based decision-support tool to convince investors about the profitability of energy-efficient solutions, thus promoting energy efficiency by channelling more capital resources to the most efficient technologies.
- Taking into account observed user behaviour by measuring it with a wireless sensor network, in addition to the usual prescribed solutions and respective return-on-investment.
- Merging different tangible and intangible criteria and stakeholders (e.g., from the energy manager to the architect, under a human-centric perspective) in the decision-making approach.
- Being open to a wide range of energy efficiency measures and technologies, including solutions for lighting, thermal comfort, air quality, mobility, energy production, and control systems.
The remaining parts of this article are organized as follows: Section 2 introduces the proposed solution in general terms; Section 3 and Section 4 describe the decision-making approach and methodology, respectively; Section 5 discusses the experience of applying the proposed solution in a real business case study, highlighting the main findings; and finally, Section 6 presents some conclusions and directions for further research.
2. Proposed Approach and Solution
As mentioned, the basic hypothesis of this work is that data collected on how a building/infrastructure is being used can improve accuracy in predicting the impact, in terms of future energy consumption, of installing alternative energy-efficient technologies that are already available on the market.
The investment in renovation is justified on the basis of calculating the financial Return-on-Investment c related to a potential list of scenarios and incorporating both tangible and intangible criteria in the decision process. Both technical and financial aspects are considered in the evaluation, according to the expectations of the decision maker (i.e., the investor).
The basic idea is therefore to have a platform that monitors the usage of a building for twelve weeks, models the building’s energy consumption, and uses these two elements to predict energy consumption under alternative scenarios based on available market solutions to provide recommendations for the best solution, considering the decision-criteria makers and constraints, as shown in Figure 1.
Figure 1.
EnPROVE general concept.
At first glance, the problem of effectively obtaining information from a sensor network to define the energy consumption model seems straightforward: by crossing the detected presence of users in various areas of the infrastructure with known functionalities, one can easily establish the level of consumption required by a specific energy intensive device/sub-system (e.g., lighting). However, the installation of new intelligent technologies capable of learning usage patterns and responding appropriately with automatic on/off control systems for idle building sections is dependent on the presence and detection of those patterns to justify the investment. Another possible challenge is the development of user profiles (and expectations) in diverse locations with varying climates and even cultural traditions (e.g., the effect of office dress codes on thermostat set point selection). Monitoring and recording important context information/knowledge must thus be carefully addressed without requiring users to directly document their actions.
Once usage has been adequately observed and modelled, the difficulty is determining how to integrate the vast array of available technologies to enable mostly accurate projection of their energy consumption effects once implemented. If the preceding stage is completed successfully, it allows for the study and scoring of the many choices in the decision process.
Collecting building data allows for the development of a baseline scenario that depicts the total energy consumption of the building based on its normal use, i.e., measured usage. Instead of utilizing general datasheet consumption statistics from some equipment suppliers, this provides information for the unique building. The base scenario contains a complete model of the building as well as a detailed description of the lighting, heating, cooling, and ventilation infrastructure. Then, different scenarios can be generated by digitally “adding” new technology to the building and forecasting the resulting energy consumption (as illustrated in Figure 2). The thermal simulation of the building relies on the inclusion of well-accepted mature simulation tools such as EnergyPlus [16].
Figure 2.
Predicting energy consumption for different solutions.
In summary, the adopted approach seeks to create a new service to model the energy consumption of buildings/infrastructures using sensor-based usage data, predict the performance of alternative energy-saving scenarios when implementing new technology and control solutions, and assist decision makers in determining the best investment to maximize energy efficiency in an existing building.
To reach this goal, the proposed system is divided into three solution parts (see Figure 3):
Figure 3.
The EnPROVE platform in context.
- (1)
- Wireless Sensor Network (WSN), which is a group of interconnected sensors installed in the building to collect data, concentrated at a gateway. The collected data are situation-specific and needs to be planned.
- (2)
- Building Performance and Usage Auditing (BAU) subsystem, which processes the collected data, filters the information, and identifies patterns.
- (3)
- Energy Prediction and Decision Support System (EPDSS), which assists an investor and a technical consultant in navigating a full assessment project, starting with defining a building and the objectives to be met and ending with defining alternative scenarios and supporting the final decision for the infrastructure renovation.
As the focus of this article is on the prediction and decision process, we further elaborate on the EPDSS component, which comprises three primary sub-components:
- Scenario Creation, which uses the processed audit data to create the building’s baseline scenario, considering the description of the entire technical infrastructure of the building. In addition, this module presents a list of prospective technologies for use in the building. A technical expert evaluates the recommendations and develops a set of possible renovation scenarios that can be implemented in the building.
- Prediction Engine, which predicts the energy consumption of each specified renovation scenario by applying technical information about each energy efficient technology to the baseline scenario. This module contains or integrates the algorithms/tools to calculate the energy consumption of lighting, heating, cooling, and ventilation.
- Decision Support, which receives defined alternative renovation scenarios, including simulated energy usage, and helps the building owner or investor to choose the most appropriate one, considering financial aspects and other criteria.
3. Decision-Support Approach
The decision-making process begins by identifying the renovation’s goal (e.g., to invest capital, to boost comfort, to reduce energy expenses) and ends with the selection of the best retrofit scenario to be implemented.
The goal of this procedure is to choose a retrofit scenario that best meets the needs of a given building as well as the investors’ expectations. Two key players have been recognized for this process: the technical consultant, responsible for overseeing and/or maintaining the building, and the investor, owner of the building and controller of the financial resources. From an organizational standpoint, the two responsibilities may even be performed by the same individual.
The first step in the decision-making process is to identify the actors that should be involved and clearly define the role of each one. Regardless of how many people will be involved in the renovation decision making, it is necessary to at least fulfil the two mentioned roles, which are described in Table 1.
Table 1.
Main roles of actors involved in the decision process.
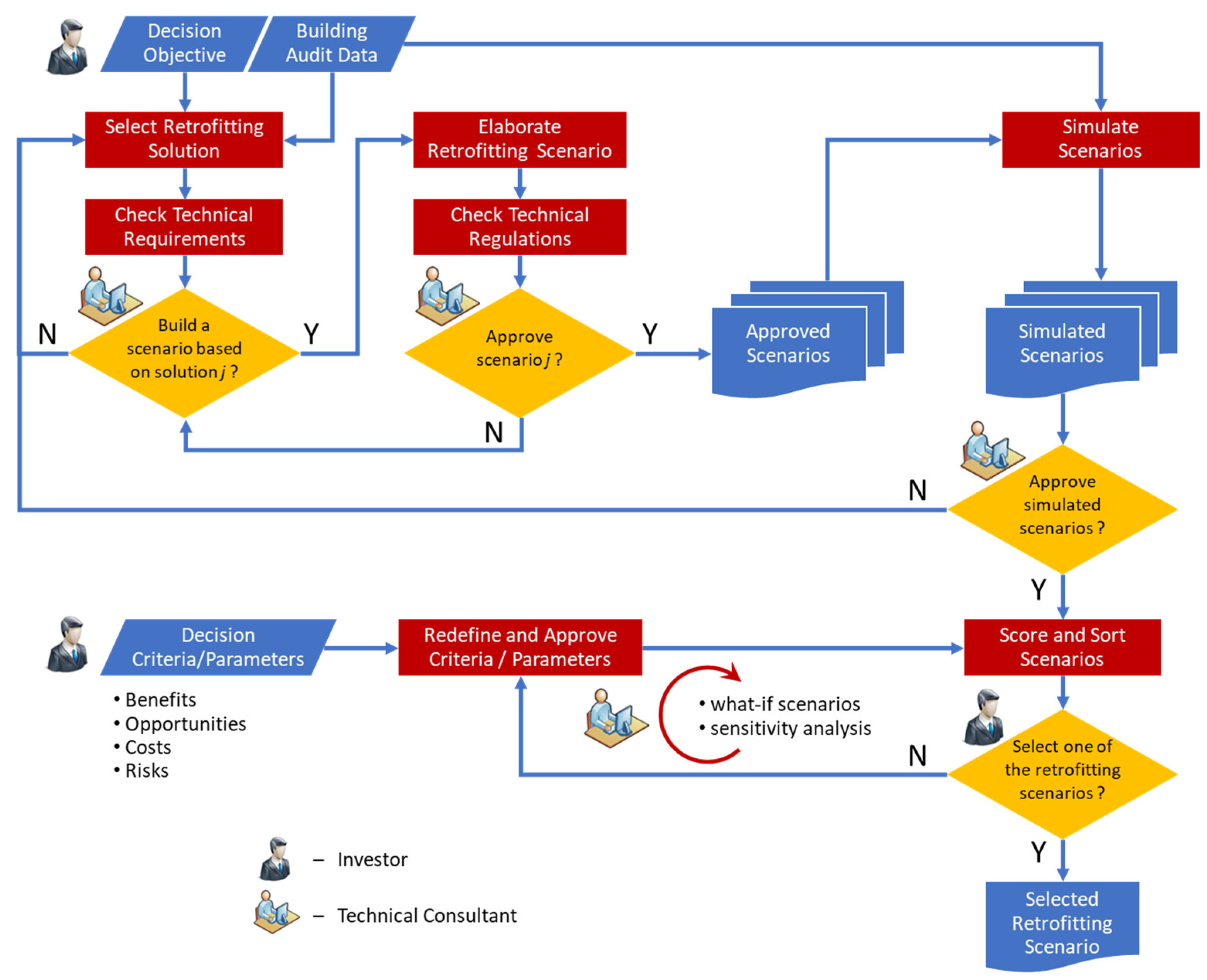
The decision-making process follows the steps represented in Figure 4, including four decision points, and some additional steps:
Figure 4.
Proposed decision-support approach based on simulated scenarios.
- ▪
- Select Retrofitting Solution: the technical consultant and the investor recognize the need for a specific building renovation and establish the goal to be achieved. The evaluation parameters are set by the technical expert, who then requests an audit of the building to collect data on actual energy use. The audit data are extrapolated to a baseline scenario that depicts the building’s energy profile prior to the renovation. The technical consultant identifies renovation possibilities based on the technical understanding of the building and the retrofitting objectives. This process yields a set of renovation alternatives that address the retrofit objectives.
- ▪
- Check Technical Criteria: the technical specifications of each suggested renovation option are reviewed by the technical consultant to determine compatibility with the existing building’s infrastructure. This stage produces a list of retrofitting options with remarks on their unique suitability for the building in question.
- ▪
- Build a scenario based on solution i? The retrofit solutions and the retrofit objectives are evaluated by the technical consultant, choosing the solutions that should be considered for implementation at this initial decision point.
- ▪
- Elaborate Retrofitting Scenario: the technical consultant is knowledgeable about the renovation alternatives and is committed to the renovation goals. It is recommended to create many scenarios that represent the various alternatives for the final decision. The technical expert should create basic and perhaps less expensive situations, as well as more difficult and costly ones. This diversity will provide the investor with a larger decision space to evaluate. This phase yields a set of retrofit scenarios that include the previously chosen and filtered renovation alternatives.
- ▪
- Check Regulations: each renovation scenario needs to be checked against any legislation and regulations that apply to the specific location. If one of the drafted renovation scenarios fails to comply with all necessary regulations, it should be re-worked, or ultimately disregarded. The result of this step is a list of renovation scenarios with annotations about their regulatory applicability in the specific geographical location of the building.
- ▪
- Approve scenario j? The second selection point is to choose retrofit scenarios that will be simulated to determine anticipated energy usage.
- ▪
- Simulate Scenarios: This stage simulates the energy usage of the building if a retrofit scenario is undertaken. Each scenario has technical specification data that may be used to predict the energy consumption of the control systems that will be implemented. This data is compiled into a baseline scenario that represents the current infrastructure. The result is the expected energy consumption profile of the building if the renovation scenario is followed. This phase yields a list of remodelling possibilities along with information about the energy usage pattern of the current building.
- ▪
- Approve simulated scenarios? The next decision step is to accept the retrofit scenarios, which include simulations of the current building’s energy use. The technical consultant examines each retrofit scenario to see if it meets the existing technical and economic objectives.
- ▪
- Score and order scenarios: this process focuses on developing a benefit, opportunity, cost, and risk (BOCR) analysis for each retrofit scenario and presenting it to the investor to choose the best scenario for implementation in the specific building. In addition, the investor must be able to prioritize the criteria and characteristics used to rank the options.
- ▪
- Redefine and Approve Criteria/Parameters: the decision criteria (e.g., comfort, maintainability, aesthetics) and parameters (e.g., geographical location, energy prices, interest rates, depreciation rates, loan and credit conditions, tax incentives) are defined by the investor, either alone or with the assistance of a technical consultant. The investor can perform a sensitivity analysis of the situations under consideration by iterating between this step, the previous step, and the next one. This stage yields a complete set of choice criteria, packed with the parameters from the previous step (when performing the cost-benefit analysis of each renovation scenario).
- ▪
- Select one of the renovation scenarios? This is the final decision on whether to proceed with the retrofit scenario for the target building. The investor assesses the scenarios in terms of choice criteria and factors. A baseline scenario based on audit data should be one of the options, so that the investor can evaluate the cost of “doing nothing” to the building.
4. Decision-Support Method
The main objective of the suggested approach is to help an investor and/or technical consultant determine the optimal investment scenario for increasing energy efficiency in a building undergoing a renovation process. The decision-makers are assisted using benefits, opportunities, costs, and risks (BOCR) analysis, which in the present implementation employs the Analytic Hierarchy Process (AHP). This strategy is designed to organize the criteria and the retrofit scenarios under consideration, as well as to provide clear information about their financial feasibility.
4.1. AHP Process
AHP is a multi-criteria decision-making approach that derives dominant priority from paired comparisons of homogenous items in relation to a shared criterion or characteristic [17]. To arrive at the optimal solution, several one-to-one comparisons are used to score a series of alternatives.
AHP involves two stages, as it evaluates the relative importance of each criterion and then it evaluates the relative score of each alternative against the criteria, as shown in Figure 5.
Figure 5.
Hierarchical representation of the decision-making process.
The criteria and the alternatives are evaluated by the decision-maker(s) using the scale proposed by Saaty (see Table 2), between 1 and 9, and their reciprocals. On the scale, the value 1 denotes items of equal importance and, at the extreme, the value 9 represents the absolute importance of one item over another.
Table 2.
Importance scale to be used in the pairwise comparisons.
To exemplify the process, let us consider the process of ranking three items: Item 1, Item 2, and Item 3. These items will later be either criteria or alternatives being ranked. For instance, in a pairwise comparison process we could say:
- Item 1 has a Strong importance when compared with Item 2.
- Item 1 has a Moderate importance when compared with Item 3.
- Item 3 has an Equal-to-moderate importance when compared with Item 2.
The objective is now, from these pairwise comparisons, to derive relative ranks or scores for each item representing its weight in the set.
Associating the first and the second items being compared with the row and column indexes, respectively, we can register these opinions in a matrix where the input is given by
where the operator represents the importance, and its ratio represents the result of the pairwise comparison. Following the example, the corresponding AHP pairwise comparison matrix will then be given by:
The elements in the main diagonal are all given a value of one, as any item compared with itself will be equally important, and the elements below the main diagonal will be the reciprocals of the elements above the main diagonal, i.e.,
Note that, after establishing the value of and , the consistency of the matrix could be enforced by deriving
avoiding making an additional question in the pairwise comparison process. In fact, both approaches of forcing consistency or not are both valid. By making all the comparisons, the consistency index of the participant performing the process can be analysed and further conclusions drawn from there [18], e.g., in a negotiation process.
Finally, from the AHP pairwise comparison matrix, the items are ranked by extracting the eigenvector corresponding to the maximum eigenvalue of the matrix. (For a consistent matrix the maximum eigenvalue is equal to the matrix dimension, i.e., , all others zero).
Proceeding with the example, the maximum eigenvalue of is
and the corresponding eigenvector is
where each element represents the relative importance of the items.
4.2. AHP and BOCR Analysis
AHP has been used to do BOCR analysis with various degrees of effectiveness [19,20,21,22,23]. We employ current breakthroughs in the area in our study, utilizing results from critiques of the usage of AHP and BOCR [24].
Complex decisions involving multiple participants, even those from distinct backgrounds, can be easily tackled by AHP. The problem’s hierarchical model (Figure 5) is ideal for identifying the criteria to be evaluated. The decision problem in this situation is to select the best appropriate technological solution to increase the energy efficiency of a building.
The intended approach for using AHP for a BOCR analysis suggests four hierarchies, each representing one of the merits being assessed. This implies that the criteria are divided into four categories, and users use the four predefined hierarchies to compare the criteria and alternatives.
With the assistance of numerous industrial companies, we developed a set of criteria for this application [25,26,27]. The list of criteria is extremely broad and can apply to a variety of situations. In each case, criteria can be removed or added, and the established approach is in no way bound by this list. In addition to technical performance (which equals energy efficiency performance), the proposed criteria comprise the factors shown hierarchically in Figure 6.
Figure 6.
Specific BOCR criteria breakdown used in the decision process.
The decision-making process can be carried out by an individual (e.g., the investor) or by a group including different contributors (e.g., the investor, the technical consultant, the architect, etc.). The procedure includes the following steps:
- Participants submit their judgments on the four BOCR hierarchies’ criteria, resulting in four matrices for each member.
- The eigenvalues of each matrix are used to determine the priority for each criterion provided by each participant.
- Using a weighted arithmetic average, the priorities of the various actors are merged into group priorities, yielding four vectors representing the priorities in the four aspects of the BOCR analysis.
- Participants evaluate the options based on the various criteria in each hierarchy, resulting in four matrices per participant.
- The eigenvector of the maximum eigenvalue of each matrix is used to compute the priority of the choices offered by each participant.
- The priorities of the various actors are merged once again using a weighted arithmetic average.
- The participants assign a weight to the benefits of each of the BOCR features.
- To obtain the total scores or priority, the options are arranged using the subtractive method.
The final importance of each alternative is computed using the subtractive BOCR formula [28], defined as
where , , and represent the weights of each aspect and , , and represent the scores given for scenario in each of the four hierarchies.
The formula’s purpose is to provide a positive result for alternatives that have more positive elements (benefits and opportunities) than negative aspects (costs and risks), and a negative result for alternatives that do not meet the breakeven point.
Note that, for the criteria that are quantitative, e.g., energy savings, the scores of the alternatives do not necessarily have to go through the pairwise comparison process as the numeric values of alternatives are already the corresponding priorities.
5. Results
In the scope of the project supporting this work, the proposed methodology and platform were tested and validated in two different geographic locations. In this article we present the process with a construction company in Poland that uses the EnPROVE system to demonstrate the expected benefits of alternative retrofitting solutions with a focus on the lighting/thermal comfort.
Business Case—Deep Retrofitting Scenario for Lighting/Thermal Comfort
This business case involved a 10-year-old building in Warsaw, Poland. The EnPROVE project partner, the building owner, rents office space in the building and identified two main issues: the users’ comfort level was not satisfactory, and the energy use was not efficient compared to other buildings. The building manager conducted an audit to understand the usage of the building in order to identify modernisation scenarios focusing on systems such as lighting, heating, and cooling.
During the consultation with the building manager, the first step was the selection of rooms where measurements could be made. For this, the following aspects of the office rooms were considered: size, location inside the building, purpose, and number of people per room. Four office rooms, the restrooms, kitchen, and corridor—all on one floor—were selected as proxy areas.
The second step was to designate zones in the monitored rooms. The selection of zones to be monitored is based on area’s usage type (e.g., single-person office) and covers different climatic conditions (e.g., rooms next to different building facades).
The third step was to upload the CAD drawing to the EnPROVE platform to reference the zones and sensors’ locations. If the CAD drawing did not exist before, it would have to be created.
The fourth step was the selection (type, number) and installation of the wireless sensors for each zone. The selection depends on the strategy initially decided and financial constraints. Included in this step, is also the installation of the routers and configuration of the network components.
Figure 7 presents the floorplan with the selected rooms and the location of the devices that compose the wireless sensor network in the selected building in Warsaw. Figure 8 shows pictures of some of the installed sensors.
Figure 7.
Floorplan with selected rooms and wireless sensor network distribution.
Figure 8.
Pictures of several sensors used in the building in Warsaw.
The data gathered by the sensors are directly stored in the raw database. Raw data are interpreted by customised scripts for each parameter and are stored in designated and associated tables. The processed audit results are transferred to the EPDSS module, which extrapolates them to create patterns for an entire year. These yearly patterns are used to calculate the energy consumption of the infrastructure. This is then used to generate renovation possibilities for the building under consideration. The renovation scenarios suggested by the scenario creation step are fed into the decision support module, which will support the investor in analysing, sorting, and finally selecting one to be applied.
As part of the EPDSS validation work, the lighting baseline assessment and lighting scenario creation for the office building were performed.
The following paragraphs give details of the lighting baseline and the crucial findings from the lighting scenario creation. The dominant lighting installation consists of fluorescent office lighting and down-lights with compact fluorescent lamps, deployed mainly in corridor and toilet areas.
To specify the lighting baseline scenario in the EPDSS module, the strategy properties for target illuminance and light power density have been determined for all lighting zones.
The assessment of the lighting baseline was carried out for a typical floor. The assessed floor was considered a suitable reference for the entire building. Extrapolation to the entire building is then performed later outside of the EPDSS module.
Data were processed such that there will be one record per minute per audited zone in each table for the relevant parameters for the duration of the audit period.
The lighting scenario auto-generation at the strategy level revealed several findings:
- Improving light point efficiency is a promising strategy.
- Lowering the target illuminance for certain areas is nearly impossible. The light levels of the zones are already quite low.
- The saving potential of occupancy-based control strategies is very low. The occupancy pattern for the office use and the user behaviour do not offer a huge potential for additional savings.
- Daylight cannot be exploited in a sensible way; no daylight-related scenarios have been proposed.
After the evaluation of the lighting scenario part, the evaluation of HVAC (heating, ventilation, air conditioning) solutions and the combination of lighting and HVAC scenarios towards complete scenario solutions was developed.
The first step in running the baseline scenario simulation is to define a temperature control setpoint for each zone. A proper analysis of the indoor temperature and HVAC actuation leads to the identification of temperature setpoints. In the baseline situation, the setpoint is not actually scheduled and is left within the same range throughout the day.
For this case study, the following HVAC scenarios were identified:
- HVAC Scenario 1 (HS1): Basic local scheduling. The basic HVAC control strategy is a scheduled setpoint control.
- HVAC Scenario 2 (HS2): Variable central scheduling. The building contains a central Building Management System (BMS), so a more complex variant of the first renovation scenario can be implemented, which consists of centrally fixing the setpoints and schedules of zones depending on external temperature conditions.
- HVAC Scenario 3 (HS3): Presence-controlled setpoints, local scheduling. Like HS1 with the application of a more relaxed temperature setpoint when no presence is detected.
- HVAC Scenario 4 (HS4): Window-controlled auto-off. Another variant of HS1 is to apply a window open/closed detection control, so that heating or cooling units are automatically switched off when the window is opened.
- HVAC Scenario 5 (HS5): Locally scheduled setpoints (all zones), presence-controlled setpoints, window-controlled auto-off.
- HVAC Scenario 6 (HS6): Centrally scheduled setpoints (all zones), presence-controlled setpoints, window-controlled auto-off. This scenario is equivalent to the previous one, but starting from centrally (BMS) controlled scheduling situation
The main innovation over traditional simulation engines is the basing of the calculations made by the EnPROVE platform on actual usage profiles of the building, rather than statistical or standardized and commonly accepted representative patterns. In this way, the results are suited to the real building’s use. The merits of this approach are that it completely supports an audit campaign in the building and assists the investor decide on the optimal renovation scenario, both technically and financially.
The investor was supported by the EPDSS module with specific financial information, filtering all the technical data already sorted by the technical consultant. The building owner found the user interface easy to understand and liked the possibility to filter scenarios, i.e., to reduce the initial set of renovation scenarios for a deeper analysis. In this case, not all intangible criteria were found particularly useful. The comfort level (i.e., target luminance and temperature setpoint) was predefined in the developed scenarios, but still used as a criterion. The investor preferred to consider tangible, measurable, and financial criteria for the decision analysis, which resulted in a strong priority of the Energy Savings criterion on the Benefits of the BOCR group. Globally, as presented in Figure 9, the decision process used the criteria: Energy Savings and Comfort Level, in the Benefits group; Flexibility of Reconfiguration, in the Opportunities group; Equipment and Operating Costs, in the Costs group; and Sensitivity on User Behaviour and Technological Obsolescence, in the Risks group.
Figure 9.
Active BOCR criteria used in the decision process in the Business Use Case.
In the end, the investor understood the ordering of scenarios, arriving at a set of three main scenarios that suggested replacing lighting in rest rooms and hallways; handling the HVAC centrally with presence controlled setpoints and window controlled auto on-off. The final selection of the renovation scenario had to consider other issues, such as the necessary installation time, and the initial investment.
Regarding costs of the assessment process, the installation and configuration of the wireless sensor network required an effort of two technicians for three days, and its maintenance was performed by one technician every two-weeks to check the batteries of the sensors. At the end of the assessment period, the set of sensors and routers are completely reusable to be applied on the next assessment project.
6. Conclusions
The objective of this work is to develop a decision-support tool to convince more investors to channel capital into the building retrofit processes to improve energy efficiency. The baseline of this work is the assumption that it is possible to improve the predictability of the post-retrofit scenario, both in energy and financial terms, using data gathered on how a building is being used by its occupants.
The described approach relies on simulation to estimate the impact of available energy-efficient solutions in the future energy consumption, using the actual usage data. The simulation of several alternative scenarios is then the basis for the decision support process to help the investor direct the financial resources, based on both tangible and intangible criteria. The decision process uses the BOCR approach, separating the analysis of benefits, opportunities, costs, and risks; each one is supported by the Analytic Hierarchy Process.
A validation scenario illustrating the steps of the process in a real case developed in the scope of the EnPROVE project illustrated the process and confirmed the effectiveness of the approach.
The emergent concept of Digital Twin, where a virtual model is designed to accurately reflect a physical object, can be seen as an extension of the work developed here and the next step for continuous support for building maintenance and reconfiguration. This can be easily deployed in new buildings, with integrated sensors to monitor both energy consumption and usage by the occupants.
Author Contributions
Conceptualization, R.N.-S. and L.M.C.-M.; methodology, R.N.-S.; software, R.N.-S.; validation, R.N.-S.; results analysis, R.N.-S. and L.M.C.-M.; writing—original draft preparation, R.N.-S.; writing—review and editing, L.M.C.-M.; project coordination, R.N.-S.; funding acquisition, R.N.-S. and L.M.C.-M. All authors have read and agreed to the published version of the manuscript.
Funding
This research was developed under project EnPROVE (Energy Consumption Prediction with Building Usage Measurements for Software-Based Decision Support) funded by the European Union’s Seventh Framework Programme (Grant agreement ID: 248061). Partial support was also given by the Portuguese “Fundação para a Ciência e Tecnologia (FCT)” through the project UIDB/00066/2020 (Center of Technology and Systems, CTS).
Institutional Review Board Statement
Not applicable.
Informed Consent Statement
Not applicable.
Data Availability Statement
Data are contained within the article.
Acknowledgments
The authors acknowledge the EnPROVE project consortium.
Conflicts of Interest
The authors declare no conflict of interest.
References
- IEA. Tracking Buildings 2021; IEA: Paris, France, 2021; Available online: https://www.iea.org/reports/tracking-buildings-2021 (accessed on 24 April 2022).
- European Parliament. Directive 2010/31/EU of the European Parliament and of the Council of 19 May 2010 on the Energy Performance of Buildings; OJL 153, 18.6.2010; European Parliament: Strasbourg, France, 2010; pp. 13–35. [Google Scholar]
- De Benedetto, L.; Klemeš, J. The environmental performance strategy map: An integrated LCA approach to support the strategic decision-making process. J. Clean. Prod. 2009, 17, 900–906. [Google Scholar] [CrossRef]
- Khalili, N.; Duecker, S. Application of multi-criteria decision analysis in design of sustainable environmental management system framework. J. Clean. Prod. 2013, 47, 188–198. [Google Scholar] [CrossRef]
- IEA. World Energy Investment 2021; IEA: Paris, France, 2021; Available online: https://www.iea.org/reports/world-energy-investment-2021 (accessed on 1 August 2022).
- Hoffman, I.M.; Goldman, C.; Murphy, S.; Frick, N.M.; Leventis, G.; Schwartz, L.C. The Cost of Saving Electricity through Energy Efficiency Programs Funded by Utility Customers: 2009–2015; Lawrence Berkeley National Lab.: Berkeley, CA, USA, 2018.
- Perea-Moreno, A.-J. Renewable Energy and Energy Saving: Worldwide Research Trends. Sustainability 2021, 13, 13261. [Google Scholar] [CrossRef]
- EnPROVE Consortium. EnPROVE Concept—Energy Consumption Prediction with Building Usage Measurements for Software-Based Decision Support; Grant Agreement No: FP7-ICT-2009-248061. Available online: https://cordis.europa.eu/project/id/248061 (accessed on 1 August 2022).
- Parker, D.; Hoak, D.; Cummings, J. Pilot Evaluation of Energy Savings from Residential Energy Demand Feedback Devices; Florida Solar Energy Center: Cocoa, FL, USA, 2008; Available online: https://www.aceee.org/files/proceedings/2010/data/papers/2117.pdf (accessed on 1 August 2022).
- Vieira, R. The Energy Policy Pyramid—A Hierarchal Tool for Decision Makers. In Proceedings of the Fifteenth Symposium on Improving Building Systems in Hot and Humid Climates, Orlando, FL, USA, 24–26 July 2006; Available online: https://hdl.handle.net/1969.1/4557 (accessed on 1 August 2022).
- Maddikunta, P.; Pham, Q.V.; Prabadevi, B.; Deepa, N.; Dev, K.; Gadekallu, T.R.; Ruby, R.; Liyanage, M. Industry 5.0: A survey on enabling technologies and potential applications. J. Ind. Inf. Integr. 2022, 26, 100257. [Google Scholar] [CrossRef]
- Breque, M.; De Nul, L.; Petridis, A. Industry 5.0: Towards a Sustainable, Human-Centric, and Resilient European Industry. European Commission, Directorate-General for Research and Innovation; Publications Office of the European Union: Luxembourg, 2021. Available online: https://eurocid.mne.gov.pt/sites/default/files/repository/paragraph/documents/17991/brochura-industry-50_0.pdf (accessed on 1 August 2022).
- H-UTokyo Lab. Society 5.0—A People-Centric Super-Smart Society; Springer: Singapore, 2020. [Google Scholar] [CrossRef]
- Broeckaert, L. Digital Transformation in Japan—Assessing Business Opportunities for EU SMEs; EU-Japan Center for Industrial Cooperation: Tokyo, Japan, 2022; Available online: https://www.eu-japan.eu/sites/default/files/publications/docs/Digital-Transformation-Japan-Assessing-opportunities-forEU-SMEs.pdf (accessed on 24 April 2022).
- United Nations (2015). Transforming Our World: The 2030 Agenda for Sustainable Development Department of Economic and Social Affairs. Available online: https://sdgs.un.org/2030agenda (accessed on 24 April 2022).
- Crawley, D.B.; Lawrie, L.K.; Winkelmann, F.C.; Buhl, W.; Huang, Y.; Pedersen, C.O.; Strand, R.K.; Liesen, R.J.; Fisher, D.E.; Witte, M.J.; et al. EnergyPlus: Creating a New-Generation Building Energy Simulation Program EnergyPlus: Creating a new-generation building energy simulation program. Energy Build. 2001, 33, 319–331. [Google Scholar] [CrossRef]
- Saaty, T. Fundamentals of Decision Making and Priority Theory with the Analytic Hierarchy Process: Vol. VI of the AHP Series; RWS Publications: Pittsburgh, PA, USA, 1994. [Google Scholar]
- Pant, S.; Kumar, A.; Ram, M.; Klochkov, Y.; Sharma, H.K. Consistency Indices in Analytic Hierarchy Process: A Review. Mathematics 2022, 10, 1206. [Google Scholar] [CrossRef]
- Longo, G.; Padoano, E.; Rosato, P.; Strami, S. Considerations on the Application of AHP/ANP Methodologies to Decisions Concerning a Railway Infrastructure. Int. Symp. Anal. Hierarchy Process 2009, 20098, 183–202. [Google Scholar]
- Wedley, W.; Choo, E.; Schoner, B. Magnitude adjustment for AHP benefit/cost ratios. Eur. J. Oper. Res. 2001, 133, 342–351. [Google Scholar] [CrossRef]
- Saaty, T. Theory and Applications of the Analytic Network Process; RWS Publications: Pittsburgh, PA, USA, 2005. [Google Scholar]
- Lee, A.; Chen, H.; Kang, H. Multi-criteria decision making on strategic selection of wind farms. Renew. Energy 2009, 34, 120–126. [Google Scholar] [CrossRef]
- Polyantchikov, I.; Shevtsenko, E.; Karaulova, T.; Kangilaski, T.; Camarinha-Matos, L.M. Virtual Enterprise Formation in the Context of a Sustainable Partner Network. Ind. Manag. Data Syst. 2017, 117, 1446–1468. [Google Scholar] [CrossRef]
- Medjoudj, R.; Iberraken, F.; Aissani, D. Combining AHP Method with BOCR Merits to Analyze the Outcomes of Business Electricity Sustainability. In Applications and Theory of Analytic Hierarchy Process: Decision Making for Strategic Decisions; de Felice, F., Saaty, T., Petrillo, A., Eds.; IntechOpen: London, UK, 2016. [Google Scholar] [CrossRef]
- Campos, A.; Marques, M.; Neves-Silva, R. A decision support system for energy-efficiency investments on building renovations. In Proceedings of the Energycon 2010: IEEE Energy Conference and Exhibition, Manama, Bahrain, 18–22 December 2010. [Google Scholar] [CrossRef]
- Campos, A. Intelligent Decision Support Systems for Collaboration in Industrial Plants. Ph.D. Thesis, NOVA University of Lisbon, Lisbon, Portugal, 2010. Available online: https://run.unl.pt/handle/10362/5608 (accessed on 1 August 2022).
- Neves-Silva, R.; Ruzzelli, A.; Fuhrmann, P.; Bourdeau, M.; Pérez, J.; Michaelis, E. Energy consumption prediction from usage data for decision support on investments: The EnPROVE approach. IFAC Proc. Vol. 2010, 43, 48–52. [Google Scholar] [CrossRef]
- Wijnmalen, D. Analysis of benefits, opportunities, costs, and risks (BOCR) with the AHP–ANP: A critical validation. Math. Comput. Model. 2007, 46, 892–905. [Google Scholar] [CrossRef]
Publisher’s Note: MDPI stays neutral with regard to jurisdictional claims in published maps and institutional affiliations. |
© 2022 by the authors. Licensee MDPI, Basel, Switzerland. This article is an open access article distributed under the terms and conditions of the Creative Commons Attribution (CC BY) license (https://creativecommons.org/licenses/by/4.0/).








