Next Article in Journal
Managing Sustainable Public Procurement: A Nationwide Survey in China
Next Article in Special Issue
Competition or Authorization—Manufacturers’ Choice of Remanufacturing Strategies
Previous Article in Journal
Selection of Maintenance Strategies for Machines in a Series-Parallel System
 
 
Font Type:
Arial Georgia Verdana
Font Size:
Aa Aa Aa
Line Spacing:
Column Width:
Background:
Article

A Profit Framework Model for Digital Platforms Based on Value Sharing and Resource Complementarity

1
School of Business, Southwest Minzu University, Chengdu 610041, China
2
School of Economics and Management, University of Electronic Science and Technology, Chengdu 611731, China
*
Author to whom correspondence should be addressed.
Sustainability 2022, 14(19), 11954; https://doi.org/10.3390/su141911954
Submission received: 18 July 2022 / Revised: 6 September 2022 / Accepted: 19 September 2022 / Published: 22 September 2022
(This article belongs to the Special Issue The Path to Sustainable Technological Entrepreneurship)

Abstract

With the advent of the smart economy, Chinese digital platform companies have begun the process of digital innovation. The sudden outbreak of the COVID-19 epidemic in early 2020 has added a strong impulse to the acceleration of this process, highlighting the unique characteristics of the platform economy in resource allocation. Although digital platforms have already entered people’s daily lives, the profit mechanism of digital platforms remains a black box to be cracked for the industry. The main contribution of this paper is to propose a framework model for the profit mechanism of digital platforms, which to a certain extent solves the problems essential to the digital realm faced by many traditional enterprises in the Internet age—knowing that the profit theory of traditional monopolies is not suitable for the rapidly changing internet economy, but that most of the time people still must use it. In this new profit framework, we first use the symbiotic logic of value sharing to explain the underlying logic of platform profitability; secondly, from the perspective of resource complementarity, we find that the key to digital platform companies’ profitability lies in the symbiotic synergy between platform companies and massive userbases; lastly, our study finds that the profit condition of platform enterprises is digital capability, not system possession. This article will analyze the bottom layer of the digital economy and, by identifying the various drawbacks of the traditional industrial economic monopoly theory, propose three key factors for the profitability of platform companies in the digital age: flexible strategy, digital capabilities, and symbiotic synergy capabilities. On this basis, a theoretical model of the profit of a digital platform is constructed. Research shows that the hybrid structure of digital platforms and the need for external diversification together lead to a platform’s resilience strategy. The realization process of the platform’s strategic flexibility and the process of consumers obtaining the residual value will lead to an explosion in network effects, causing the platform and users to complete value co-creation and realize value sharing. The implementation of a flexible platform strategy also promotes the further development of a differentiation strategy and a more-refined division of labor for manufacturers, lowers the barriers-to-entry in the industry, and enables the platform and the manufacturers to realize value co-creation. On the one hand, platform enterprises can obtain greater market performance; on the other hand, users’ personalized needs can be more satisfied.

1. Introduction

With the evolution of the industrial economy era to the Internet era, massive amounts of data are flooding into the market from all directions. The inherent boundaries and barriers of distinct enterprises have become blurred through the pervasiveness of data. Traditional one-time consumption behavior is divided into several relatively independent parts by new technologies and tools. Payment, delivery, and follow-up services can be delayed as interactions are increasingly composed of relatively independent transactions, all of which make consumption more complex and personalized. The market environment has also become more uncertain. Not only that, but the internet has also changed consumer perceptions of both the economy’s supply and demand sides, trading venues, diversified trading varieties, generated convenient trading methods, and ultimately changed service perception. These changes not only affect the intrinsic structure of commodities but also change the focus of the entire market. Gone are the days of manufacturer-centricity; it has been replaced by customer-centricity. The inherent conflict between individualized demand and large-scale production has made the traditional bureaucratic management model unable to cope with this new situation, and it has become difficult for enterprises to work alone. The industry needs to think and change. Combined with the requirements of sustainable development, enterprises also need to change from resource competition to resource sharing. In an interconnected environment, companies are gradually becoming more community-based. Cooperation and win–win arrangements are an important factor in solving the current predicament. A new governance method with the characteristics of market, bureaucracy, and government platform enterprises came into being. These companies use digital innovation to create one business miracle after another, such as Tencent, Haier, Ali, JD.com, etc. Their rise has not only attracted widespread attention in the industry but also in the fight against the COVID-19 epidemic. In early 2020, these platform companies applying digital innovation were pushed to an unprecedented new height. Whether they are “helping out” epidemic prevention and control, or “supporting” people’s lives, they have shown great energy. It can be said that in the internet era, platform enterprises supported by data innovation are very likely to become the leaders of the new generation of the digital economy, making great contributions to sustainable development indicators such as resource sharing, social innovation, and full employment. Although the digital innovation of platform enterprises has attracted great attention, its profit mechanism is still a black box to us. The main body of this study is focused upon digital platforms, and the main inquiry of the study is regarding the profit mechanism of digital platforms. Since the digital platform is a new model of enterprise, it has a natural connection with digital innovation. The profit mechanism of digital platforms is also an innovation compared to the profit mechanism of traditional enterprises. However, this article does not observe the profit mechanism of the platform from the perspective of innovation; rather, we combine literature and practice to analyze the profit mechanism of the platform from its structure and characteristics, and find the profit factors affecting the platform from the inside of the platform. From the perspective of value sharing, this paper explores the profit mechanism of platform enterprises. The research subject of this paper are composite platform enterprises, such as WeChat, which comprise the functions of chat, payment, and financial management at the same time; Taobao, as another example, provides the functions of both shopping and payment. Through case studies, this paper analyzes how such platform companies are profitable and how to realize the innovative path of multi-module integration. The ability to deeply understand the internal principles of the profit mechanism is related not only to the successful promotion of platform companies, but also to whether our country can seize the commanding heights of development in this digital economy era. Therefore, it is pertinent to study the profit mechanism of digital innovation of platform enterprises.
Platform research has been around for a long time, and Nobel laureate Jean Tirole has studied market capabilities in two-sided markets since 1980 (Rochet and Tirole, 2003, 2006) [1,2]. As digital platforms facilitate the development of online consumer communities, the way users interact with organizations has changed (Spagnoletti et al., 2015) [3]. The artificial architecture of information systems is changing as the modularity of digital platforms is replacing traditional monolithic approaches (Tiwana and Konsynski, 2010) [4]. Studying digital platforms is already challenging due to their distributed nature (Henfridsson et al., 2014) [5]. Digital platforms are becoming increasingly complex objects of study as they are integrated into larger digital infrastructures (Evans and Basole, 2016) [6]. Platform providers such as Google, Facebook, Amazon, and eBay are dividing the internet into de facto closed domains, meaning that all relevant interactions occur outside researchers’ purview (Eaton et al., 2015) [7]. As platforms are highly diversified in the emerging banking (de Reuver et al., 2015) [8], healthcare (de Reuver et al., 2013) [9], energy (Kiesling, 2016) [10], and transportation (Garud et al., 2022) [11] industries, research interest in the scope and diversity of digital platforms is growing rapidly. Digital platforms force established companies to combine their existing traditional business models with new digital business environments, enabling business-model transformation and digital innovation. (Şimşek, 2022) [12].
Yoo et al.(2010) [13], Fishman et al. (2014) [14], etc., have described digital innovation. Digital innovation uses technologies such as the internet, cloud computing, big data, the Internet of Things, and artificial intelligence to create new products, new services, new processes, or new business models. Once the concept was put forward, it immediately attracted the attention of information systems scholars. Research has been performed by Kallinikos et al. (2013) [15] on the characteristics of digital technology and digital control; Barrett et al. (2015) [16] and Henfridsson et al. (2018) [17] on digital architecture and service innovation; and Eaton et al. (2015) [7] and Parker et al. (2016) [18] on digital innovation in terms of network effects and boundary design. These studies are mainly based on an architectural view and focus on the effective governance of digital innovation. As digital technology has become the cornerstone of companies gaining a competitive advantage on the internet, strategic management scholars and innovation management scholars have begun to use the ecosystem view, focusing on ecosystem actors and their digital resources, to study value creation and value acquisition, such as Nambisan et al. (2017) [19] and Vega and Chiasson. (2019) [20]. At the same time, Chinese scholars have focused on the mechanism of digital empowerment in the innovation of traditional commercial enterprises under the wave of digitalization in China, such as Qi Yan et al. (2017) [21], Li Fei, and Qiao Han et al. (2019) [22]. Additionally, Wu Yishuang et al. (2016) [23] studied the impact of digital empowerment on intelligent customization of traditional manufacturing enterprises. These studies in the literature on digital innovation provide a solid theoretical basis and insightful theoretical propositions for the research in this paper. We will expand the research on digital innovation based on previous studies. Over the course of our research, we noticed that with the increase in academic attention on the digital innovation and outstanding performance of platform companies such as Amazon, Facebook, JD.com, Tencent, and Ali in the business field, the digital innovation of platform companies has become a new hot-spot in industry research. Nambisan et al. (2017) [19] proposed that platform-enterprise digital innovation is the use of digital technology by platform enterprises to create new products, new services, new processes, or new business models. Through the digital empowerment of the platform ecosystem, as discussed by De Reuver et al. (2018) [24], it can efficiently connect and aggregate many users to form value sharing as found in Luo Min (2015) [25] and Su et al. (2018) [26]. Platform enterprises are the leaders of the digital platform ecosystem, and their digital innovation is the underlying foundation of the digital platform ecosystem. Discussion of this can be found in Jacobides et al. (2018) [27], Zhu and Liu (2018) [28], and Luo Min Du Huayong (2018) [29]. As the topic of digital innovation in platform enterprises continues to grow hotter, scholars have also studied this issue from more microscopic perspectives, such as strategy and technology management. Based on competitive advantages and value co-creation, some strategic management scholars have studied the innovation models of digitally empowered platform enterprises, such as business model innovation in Yi Famin et al. (2019) [30], iterative innovation in Zhu Xiaohong et al. (2019) [31], open innovation (Chesbrough and Bogers, 2018 [32]; Eckhardt et al. (2018) [33], and marketing innovation in Wu Yao et al. (2017) [34], illuminating the implementation mechanisms and efficiency of the different platform-enterprise innovation models. Other technology management scholars regard platform enterprises as platform-architecture developers and operators. As such, they focus on the technical management of digital innovation of platform enterprises, as in Boudreau and Lakhani (2015) [35]; the characteristics of digital technology, platform module design, and platform-ecology, as in Mcintyre and Srinivasan (2017) [36] and Von Briel et al. (2018) [37]; platform APP digital innovation trajectory, as in Brunswicker and Schecter (2019) [38]; and other issues.
There are obvious differences between the empirical research subjects of Chinese and Western scholars. Western scholars often choose companies such as Google and Amazon as research subjects when studying platform companies. The subjects are all typical single-module platforms, and in the case of Google, other projects can be characterized as independent of web-based keyword businesses, such as Google Cloud and Google Maps. eBay—Amazon’s payment platform—is not Amazon’s only payment channel, either. However, most of the platform companies studied by Chinese scholars are of the composite type. For example, Taobao, Tmall, and Hema have formed both an online and offline sales network through collaboration with Alipay. Alipay is the only payment method on this network. Due to the differences in the enterprise models of Chinese and foreign platforms, there are also differences between Chinese and foreign scholars in research. Foreign scholars carry out theoretical innovation with the idea of technological innovation. Chinese scholars take the Chinese phenomenon as a starting point and pay attention to the evolutionary path of platform enterprises. Scholars in the East and the West conduct research on digital platforms from two different paths. Western scholars are pioneers in this field, and they conduct research on the full path of theory to practice, so in the early stages of research, they focus on digital technology, digital innovation, and organizational-governance efficiency. Oriental scholars, especially Chinese scholars—although we are followers rather than pioneers in this field—are rapidly being forced by the popularization and application of digital technology in China’s economy to think about the theory in practice, so the early domestic focus is on digital empowerment, innovative models, etc. There is a trend toward the integration of the two parties recently, and scholars hope to analyze digital platforms from a more-microscopic perspective and discover their inherent operating mechanisms and profit methods as a result. It is not difficult to see from the above research that the digital innovation of platform enterprises has attracted great amounts of attention from management scholars. They mainly conduct in-depth research on innovation models and technology management. Related research is very scarce.
To effectively mine the digital capabilities of platform companies, the interrelationship between the structural dimensions of symbiotic synergy capabilities, and the qualitative materials of the digital-innovation profitability-improvement path, this paper adopts the “process research method” for data sorting and analysis (Langley et al., 2013) [39] and the “qualitative comparative analysis method (QCA)” for conditional configuration analysis (Du Yunzhou, Jia Liangding, 2017) [40]. Further, we adopt the method of constructivist-grounded theory (Charmaz, 2009) [41], analyze and summarize the data of the case study, summarize the results from the data rather than construct the analysis code from the predicted logic, write the memorandum in time, and adopt the principle of theoretical sampling. The software used for data analysis was QSR Nvivo12.0 and follows the coding method of Straus and Corbin (1994) [42]; we summarize and organize the data through open coding, spindle coding, selective decoding, and other methods in order to conduct contextual development and revision for adoption, develop digital capabilities, and design a preliminary scale for structural-dimension measures of symbiotic synergy capacity. Specifically: We first conduct individual-case studies on typical-event databases of different types of platform companies’ digital-innovation profits; that is, connect relevant events within each platform company through time, and analyze the process mode of attributes. Second, we conduct multi-case studies; according to the recurrence logic, different platform enterprises are tested. Finally, theoretical models and theoretical propositions are summarized. The analysis methods explicated above permeate the entire case-study process, including retrospective case studies, follow-up case studies, and supplementary research.
From the perspective of value sharing, this paper will explain the profit mechanism of platform enterprises and provide new exploration ideas for subsequent research. Second, from the perspective of resource complementarity, we find that the key to the profitability of platform companies lies in the symbiotic synergy between platform companies and massive userbases. Finally, the study finds that the profit condition of platform enterprises is digital capability, not possession system; that is, the condition has changed from an isolation mechanism to prevent technological imitation or a connection mechanism to promote technological cooperation to an enabling mechanism for the externality of digital technology. This paper is conceptual, and the monetization mechanism of digital platforms is our core concern. What we will focus on are the similarities and differences between the new profit mechanism of digital platform enterprises and the profit method of traditional enterprises, and why these mechanisms can adapt to the rapidly changing internet economy. In the traditional market economy, most companies focus on what they can produce, but in the internet economy, companies need to pay attention to what customers need. For this reason, we need to shift the focus of the market from the supply-side to the demand-side. Enterprises must use data to understand customers, use digital capabilities to serve customers, and coexist with massive customer bases. Only in this way can companies adapt to the rapidly changing market and gain vitality.
The structure of this paper is as follows. First, the relation between the development of digital technology and digital platforms is arranged. Then, through the observation of theory and practice, a paradox is put forward: most traditional enterprises know that traditional profit-making methods are essential in the internet economy era—it is difficult to succeed, but due to the lack of new theoretical guidance, people must still use the traditional profit mechanism. Next, we put forward a new definition of a digital platform and sort out the characteristics of the platform from the organizational structure of the platform. Finally, we propose a digital-platform-profit conceptual model for the profit mechanism of digital platform enterprises.

2. The Profit Dilemma of Digital Platforms

With the evolution of the industrial economy era to the internet economy era, the environment of enterprises and markets has undergone great changes. Due to the internet’s characteristics of openness, sharing, coordination, and decentralization, the communication between users and enterprises is faster. The traditional gap and information asymmetry caused by distance in time and space has gradually become clear due to the application of the internet and new technologies. Previous business models are being subverted, business barriers that could be relied upon in the traditional sense are dissolving, and new business models are gradually being formed. The integration of the industrial internet, consumer internet, and future cities will be accelerated in this new environment. With the help of data, the market and consumers will realize a comprehensive interconnection with industry, agriculture, service, government, and perhaps even the whole of society. The high degree of penetration of digitalization and intelligence into all walks of life in society has generated many new spaces, new modes and objects of consumption, new services, and new governance. These changes have made traditional enterprises, accustomed to structured thinking and large-scale order, at a loss when faced with the sudden mass of personalized information. In particular, the magic weapon used by traditional enterprises of traditional profit mechanisms has been rendered out-of-order, and many industry giants have collapsed due to this, such as Japan’s Toshiba, Nokia of Finland, Thomson of France, etc. This forms a paradox between theory and reality: many traditional companies still use traditional profit theory, but reality tells them that this kind of profit method is difficult to succeed with in the internet age, but due to the lack of new theoretical guidance, they know that despite the fact that traditional profit ways may not be successful, they still must be used. These enterprises urgently need new theoretical guidance to break through this vicious circle.
In the era of the industrial economy, Teece (1986) [43] created a classic profit theory (Profit from Innovation, also called PFI) for the closed innovation of traditional enterprises, which has always occupied a dominant position in the industry. The theory points out that complementary resources and possession systems are the key factors of innovation profit. According to the strength of the possession system, innovative companies use complementary resources to achieve innovative profit. In the 21st century, with the rise of open innovation, Teece (2006) [44] expanded this classic theory, but the key influencing factors are still complementary resources and possession systems. It can be said that, although we have entered the era of the internet economy, the mainstream profit theory of enterprises is still the PFI theory based on complementary resources and dominant systems. In this theory, complementary resources are the key factors affecting the profitability of traditional innovation: they are the resources used by companies in the process of commercializing technology and play a central role in the profitability of company innovation. With the rise of open innovation and to adapt to changes in the external environment, Teece (2006) [44] included inter-group alliances into the category of complementary resources. Later, scholars researching from the perspective of the value chain defined this variously as the complementary ability or technology of intergroup cooperative innovation, e.g., Chesbrough et al. (2018) [32]; external knowledge integration ability, e.g., Kafouros et al. (2015) [45]; and the whole system, e.g., Ying Ying et al. (2018) [46]. At the same time, scholars from the perspective of intergroup relationships have developed it into the concepts of intergroup relationship strength, as in Pan Songting et al. (2010) [47], network capability, as in Walter et al. (2006) [48], and alliance resource-integration capability, etc., as in Dyer et al. (2018) [49]. The possession system is another key influencing factor in the classical theory of innovation profit. It is manifested as the isolation of the formal system (intellectual property rights and trade secrets, etc.) and the informal system (technical knowledge attributes) in relation to value erosion, which plays an important role in innovation profit. The evolution of the possession system is also inseparable from innovative changes. With the emergence of open innovation, Teece (2006) [44] proposed the endogenous evolution of the possession system: the possession system is not only an exogenous variable but also the strategic result of an enterprise’s open innovation. On the one hand, the formal possession system promotes the flow of knowledge through entitlement property rights, prevents the opportunistic behavior of technological exchanges, and at the same time encourages innovators to share technological knowledge, according to research by Chesbrough (2006) [50]. On the other hand, the informal possession system—centered on the attributes of technical knowledge and relational property rights—can more-effectively promote inter-group knowledge exchange and cooperative innovation, according to Fabrizio and Thomas (2012) [51], and enhance the cooperative benefits of open innovation, as per Ying et al. (2016) [52]. In the profit of open innovation, the possession system is both an isolation mechanism and a connection mechanism according to Zobel (2017) [53]. From these two key factors of profit, it is not difficult to see that in the traditional PFI profit theory, the main body of profit is still considered at the individual level. The space–time distance has been shortened rapidly, and the frequency of their interaction has increased sharply, which both make the customer and the enterprise more closely connected and more community-based. Currently, the profit needs to go beyond the individual and operate at the level of the group or ecological community.
Similarly, within the framework of traditional profit theory, it is difficult for companies to sacrifice their profits to participate in the realization of sustainable development goals. The main difficulty is that companies must adjust their business attitudes according to the SDGs and adopt new technologies and models (Sachs, 2012 [54]), and companies need enough internal and external incentives to adopt sustainable technologies and models (Elliot, 2013 [55]). Rosati (2019) [56] studied the characteristics of companies that participated in SDGs in the early stages and found that large enterprises subject to external constraints are more willing to integrate SDGs into the goals of business development. Chinese small and medium enterprises account for more than 90% of all enterprises. Therefore, to achieve the 2030 goal, it is necessary to give small and medium companies sufficient incentives, allow them to exert their network effects, and highlight the role of resource sharing and value co-creation. The integration of the internet and industry with the development of the platform economy provides just such an opportunity. Additionally, due to the iterative upgrading of the internet, the integration of the internet and various industries has become an inevitable factor in promoting the overall transformation of the market. The changes brought about by technology not only promote changes in the products, services, and working methods of customers, but also, to a large extent, refactor the way organizations perform and create value. The traditional way of emphasizing the internal performance of the organization can no longer meet the needs of internet transformation. In the new environment, enterprises turn to improve overall performance, which includes both internal and external efficiency of the organization. The substantial changes brought about by the internet have forced deep integration both between enterprise and enterprise, and between enterprise and customer. The relationship and value creation between them can no longer be achieved through monopolies like traditional industries, but require cooperation and common development. This huge gap between theory and reality forces us to find a new and feasible path for corporate profitability, which is not only needed for the development of the company itself, but also needed for the development of the times.

3. Digital Platforms

To characterize this new thing being referred to as a digital platform, different scholars put forward their views from different perspectives. Nambisan et al. (2017) [19] believe that the digital innovation of platform enterprises is the use of digital technology by platform enterprises to create new products, new services, new processes, or new business models. Through the digital empowerment of the platform ecosystem, according to De Reuver et al. (2018) [24], it can efficiently connect and aggregate many users to form a value sharing network. Platform enterprises are the leaders of the digital platform ecosystem, and digital innovation is the underlying support of the digital platform ecosystem, as per Luo Min (2018) [27]. These studies on the digital platform give us good inspiration, but they are not comprehensive enough to analyze the role and function of the platform, which causes certain difficulties in reaching a deeper understanding of the profit mechanism of the digital platform. For this problem, we must deeply explore the digital platform from a more comprehensive perspective. The key role for the enterprise on the platform is the customer. The enterprise gathers customers on the platform through links and constructs data portraits of customers through the use of various data (such as consumption information, website browsing information, and some query information) in order to understand customers’ real needs, using the platform’s digital capabilities to provide effective solutions.
This study believes that a digital platform is meant to provide customers with solutions to problems through big data, digital innovation, and digital technology, and at the same time, continuously improve the platform’s problem-solving ability through data accumulation and machine learning. The structure of the platform is shown in Figure 1. The owner is the platform-owner enterprise, which is the leader of the digital platform. From the perspective of the platform-owner enterprise, the platform customers are divided into two categories: one is the consumer, and the other is the platform-user enterprise. For the former, the solution for the platform-owner enterprise is to use digital technology to integrate big data to provide products and services to consumers on the platform. The solution for the latter is, for the platform-owner companies, to use digital innovation, digital technology, and data precipitation to provide platform-user companies with data-level guidance, which mainly includes guidance on market issues and trend analysis. This kind of data-level guidance is qualitatively different from the marketing data that previous companies used to predict and solve problems: the previous data included only the consumption data of customers who came to their company to buy items, while the data on the digital platform includes all traces of the customer’s data on the platform. This includes not only the data of searching for items and purchasing items, but also the feedback of customers using the products, so the platform data can allow merchants to understand customers from a broader dimension. In addition, there is also the most important point: the data of the platform-owner enterprise are not only the data of a shopping enterprise, but also include the data of many similar enterprises. After long-term data precipitation and data analysis, the platform can stand at a higher level (from the perspective of the industry chain or system); it guides platform users at the enterprise data level. This enables these companies to have a more-comprehensive and deeper understanding of commodities and customers, take advantage of business opportunities, and succeed in the future.
If you look at digital platforms from the perspective of consumers, it can be found that there are both platform-owner companies and platform-user companies on the platform. They are all providers, but their roles are different. Platform-owner companies mainly use their prestige in the industry to establish a brand effect, provide users with trust and links, and inform consumers of the types of platform services, while platform-user companies provide consumers with specific products and services. From these differences in the two roles, it is intuitive to perceive that the digital platform has a special structure. Through further analysis, it can be found that the platform-owner enterprise is always the supplier, whether it is facing the user enterprise or the consumer. It provides basic data and back-end algorithms and computing power for the entire platform, and is the brain of the entire platform, so it shows certain stability in the overall structure; in addition, platform-user companies are owners to typical users, but become users themselves to platform owners, and have shown a certain degree of flexibility and mobility in order to adapt to many users. This combination of stability and liquidity results in a special organizational structure for the digital platform, which we call a hybrid structure here. It is this hybrid structure that makes the platform exhibit unique properties, thus forming a unique profit-distribution model. If we ignore the particularity of this organizational structure and function and use a traditional perspective to analyze and study digital platforms, we are bound to face an insurmountable dilemma and may even deliver a devastating blow to the development of the digital economy.

4. Characteristics of Digital Platforms

Based on the above analysis of digital platforms, we believe that digital platforms have the following characteristics:
The first characteristic of a digital platform is that it is strategically resilient. Banerjee (2004) [57] focused on the flexible financial strategy of mobile phone processors under 2G\3G conditions. Wang (2021) [58] found that increased flexibility benefits supply chains. The role of flexible strategies in employment has also attracted wide attention from scholars (Felipe Porto, 2019, 2020) [59]. This feature can be confusing at first glance; this is because when strategy is mentioned, this scenario usually comes to mind: strategy is the ability to give a company a sustainable competitive advantage, and it usually has a certain degree of stability. Are stability and resilience not contradictory? To unravel this paradox, we must also start with the hybrid platform structure. Although there are two types of enterprises on the digital platform, the platform links and provides services to users through a unified interface. Consumers do not perceive obvious differences between the two, but feel that it is very similar to offline one-to-one transactions. From a specifically online shopping process, we can more clearly understand how the strategic flexibility of digital platforms is achieved through consumer shopping choices. Most people have experience in online shopping. When consumers enter a digital platform, they will click on the corresponding stores according to their personalized needs, and finally, choose the products they want to buy. This process includes at least three steps: one is to click on the APP, the other is to click on the merchants on the platform, and the third is to click on the relevant commodities to trade. Further, consumers may have three optional conditions: fast, relatively cheap, and genuine products. These three points are consistent with the “genuine products, low price, scale first, the channel is king” strategy of JD.com, so clicking JD.com is simply a matter of course. The strategy of the JD.com platform-owner company is relatively stable. It is also through this strategy that user enterprises are selected and a digital platform is built. Of course, platform selection is a two-way process. The platform requires companies to meet their strategic requirements. Why do enterprises follow this strategy and choose this platform? There are at least two reasons for this: First, the strategy of the platform-owner enterprise is in line with the strategic development plan of the platform-user enterprise. The relationship between the two is somewhat like the strategy-making relationship between the enterprise and the department, but the two have a greater independence, as there is no traditional ownership control relationship between enterprises and departments, but rather two partners with relatively independent property rights. The second is that platform-user companies believe that they will obtain more opportunities after joining the platform and are likely to achieve Pareto improvements compared to their status quo, which is similar to the participation constraint in incentive theory. The reason why user companies have this idea is related to the JD.com platform and the characteristics of the internet itself. It is well known that JD.com is a world-renowned internet company, and the formation of the internet has scale-free characteristics, the most important of which is the advantage link [58]. It means that when users link in a network environment, they give priority to well-known nodes. This leads to the emergence of giant groups and redundancy on the internet, which means that a small number of nodes will have many links, in turn meaning that such links can provide more opportunities for the node. JD.com is currently one of such a small number of nodes—when merchants are integrated into the JD.com platform, the hybrid structure formed by them constitutes such a node, and the flexibility of the platform becomes stronger as the number of integrated merchants increases. More consumers will link to it first, and platform-user companies will naturally gain more business opportunities. From the above analysis, we understand that JD.com’s owner companies have relatively stable strategies, and we also know why consumers and user companies link to this platform. Next, we will analyze the process of the business that the user clicks on to conduct the transaction. The reason why users click on the merchants on the platform to conduct transactions must be that the products of the merchants meet the personalized needs of consumers. From the previous analysis, we know that there are many user enterprises on the platform. They are independent individuals, but the relationship between them is special. On the one hand, they ally with the owner enterprise, so they must comply with the strategy of the owner enterprise. On the other hand, they can segment their customers and produce personalized products for specific customers, so their strategies show a certain degree of flexibility. The personalized business strategy reduces the scale restrictions and entry barriers of user companies, further increasing the number of user companies on the platform and expanding the differences between user companies. The personalized business strategy reduces the scale restrictions and entry barriers of user companies, further increasing the number of user companies on the platform and expanding the differences between user companies. The strategic stability of the platform owner’s enterprise and the strategic flexibility of the platform user’s enterprise together constitute the strategic flexibility of the platform. This kind of strategic flexibility provides theoretical support for meeting the needs of thousands of consumers.
The second characteristic of a digital platform is that the companies on the platform collaborate, making the platform an ever-evolving ecosystem. The ecosystem can continuously aggregate enterprises, attract users, and enhance the recognition between users and platform enterprises through collaborative sharing, and is guided by synergy and symbiosis to enhance the ability of both parties to create value together so that the entire platform ecosystem will continue to grow and evolve to better suit the environment and consumers. In the development and improvement of the dimension that is the symbiotic-synergy structure and its constituent elements, the platform attributes refer to the platform network elements of Iansiti and Levien (2004) [60] and the platform architecture elements of Thomas et al. (2015) [61]. On this basis, the dimensional measurement of aggregation ability, combined with the collaborative relationship of Goo et al. (2009) [62] and Vorhies et al. (2011) [63], mainly focuses on perceiving and responding to user needs, promoting user-embedding, and integrating user resources. For the measurement of the sharing–interaction dimension, we refer to Chen et al. (2014) [64] and Tsai (2015) [65] on knowledge sharing and knowledge exchange between groups, mainly focusing on the sharing and interaction of specific digital information and sharing and interaction of general digital information. For the measurement of the long-term trust dimension, we refer to the trust dimensions of Zhou et al. (2015) [66], Su Tao et al. (2017) [67], etc., and mainly focus on emotional trust and identity trust. We first look at how platforms aggregate businesses and attract users. The platform uses its hybrid structure and flexible strategy to fully play into the star effect of owner enterprises and the enthusiasm of user enterprises to participate in order to allow more enterprises to integrate into the digital platform. With increasing links, the centrality of the digital platform is further improved, which means that the central position of the platform on the internet will be further advanced. According to the principle of advantage link, there will be more customers to link to the platform, thus creating more business opportunities. Secondly, the digital platform makes full use of the massive data provided by user links, and accurately locates and creates massive user needs through data precipitation and data mining, in order to promote efficient communication and interactive sharing of digital information between platform enterprises and massive userbases. This kind of high trust based on emotion and identity between platform companies and many users is guided by mutual benefit and symbiosis, aimed at realizing the value sharing between the platform and users, thereby further promoting the evolution of the platform ecology.
The third feature of a digital platform is the digital-empowerment capability of the platform. During the development or improvement of the digital capability dimension and its constituent elements, the platform digital-architecture elements of Nambisan (2018) [68], that is, digital content, digital services, digital networks, and digital devices, reflect the attributes of platform enterprises. On this basis, for the dimensional measurement of digital connectivity capabilities, we refer to the digital connectivity of Xing Xiaoqiang et al. (2019) [69] and Henfridsson (2018) [17], mainly focusing on digital network, digital supply chain, etc.; for the dimensional measurement of digital precipitation capabilities, we refer to the concepts of collection and absorption of digital resources, etc., of Tiwana (2015) [70], Xue et al. (2012) [71], mainly focusing on big-data aggregation, analysis, mining, etc.; for the dimensional measurement of digital operation capabilities, we refer to Setia et al. (2013) [72], Chi Maomao, etc. (2018) [73] regarding digital response and interaction, etc., mainly focusing on digital value-added services, intelligent interaction, digital response, etc.; for the dimensional measurement of digital technology’s iterative-upgrade capability, we refer to Kapoor and Agarwal (2017) [74] as well as Henfridsson (2018) [17] in their use of digital innovation iterative upgrade. The digital platform first uses digital links and data precipitation to form a massive amount of useful information that can be processed, and then iterates through computing power, algorithms, and digital technology to further process user information, in order to improve the matching relationship between user needs and enterprise supply. To eliminate the single-supply model of traditional enterprises, the digital platform can better adapt to application scenarios of different needs under rapidly changing market situations. The digital link here is the ability of platform companies to use digital technology to gather many users. The digital precipitation capability means that platform companies deeply process massive amounts of user information from digital links through data-mining technology, and reserve and convert it into structured digital information that can be processed by the platform. The hash rate is the output speed at which a computer’s CPU computes a hash function. The hash rate is the driving force and the engine of artificial intelligence development, and it is also an important indicator for measuring the level of intelligence of a platform. Usually, the hash rate has high requirements for platform performance, and it is difficult for a single small- or medium-sized enterprise to bear it, but the operation mode of centralized sharing is an important way to improve the effectiveness of computing power. Iterative digital technology is the iterative-upgrade capability of the enterprise’s digital technology development or platform application. Under the combined effect of computing power and digital iterative technology, the digital platform can deeply process the accumulated big data and can create and discover more implicit user needs, and through corresponding algorithms, quickly match supply and demand. This links to the creation of effective demand where value can be generated.
The unique hybrid structure and the above-mentioned characteristics of digital platforms are destined to be unable to make profits based on complementary resources and possession systems, because they start from individuals, and the platform economy needs to explore new profits from the perspective of groups and the whole model.

5. Profit Mechanisms of Digital Platform Enterprises

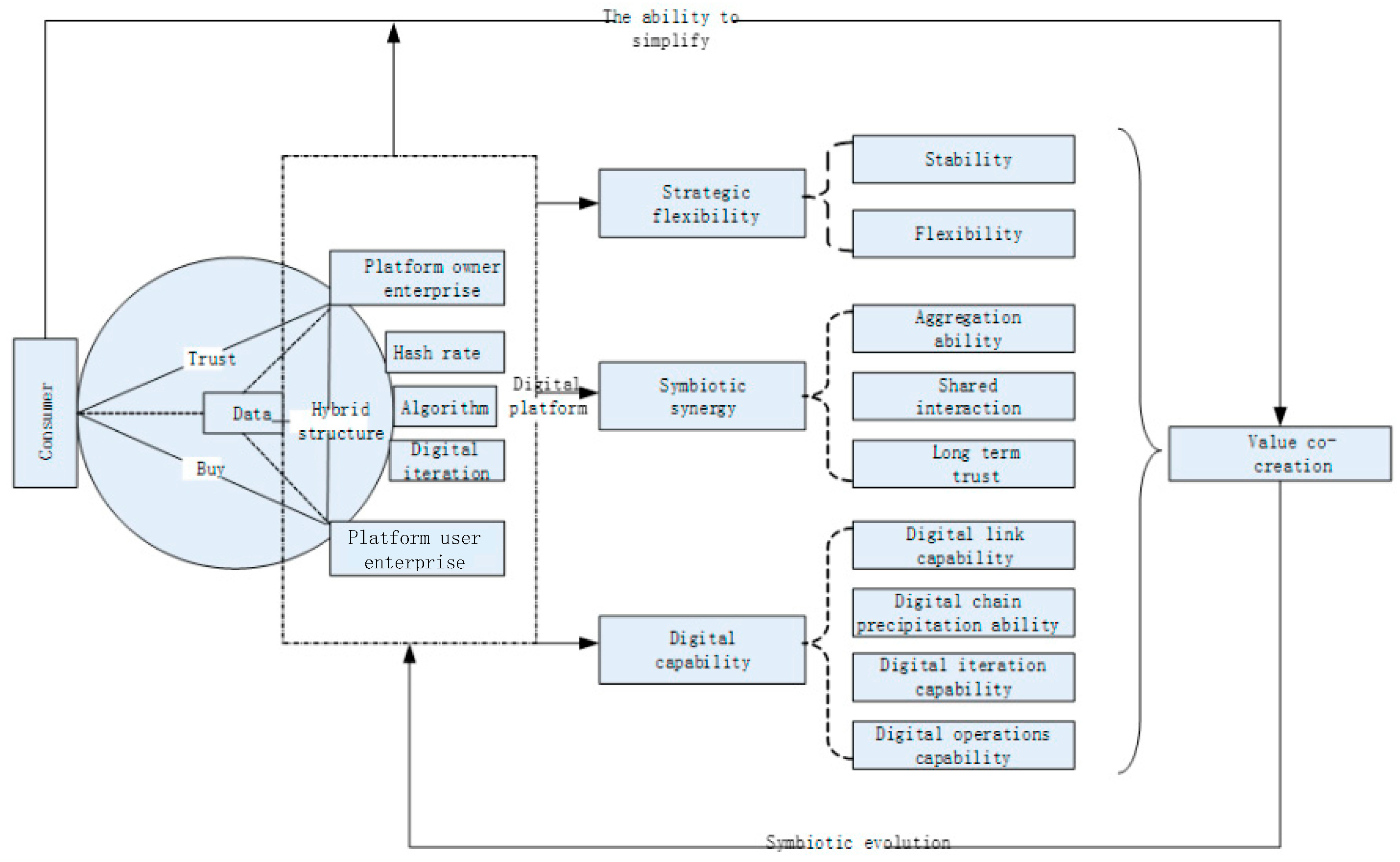
The profitability of digital platforms is affected by factors such as market environment, platform ecology, platform service categories, and senior management teams. Considering these factors will make the research more realistic, but the corresponding research will also become more complicated. We should rather extract common things from digital platforms and extract “what factors affect profitability”, that is, find the antecedents of digital platforms’ profitability. Combined with the previous analysis of the characteristics of digital platforms, this study proposes a diagram of the profit mechanism of digital platforms (Figure 2). From Figure 2, we can see that the pre-factors for the profitability of a digital platform mainly include the platform’s strategic flexibility, the platform’s symbiotic synergy capability, and the platform’s digital capability. In the process of realizing the profitability of digital platforms, platforms will face massive amounts of data in different formats, which are difficult to process in traditional ways. They may be user videos, audio, or a piece of text. After data precipitation, the digital platform processes these complex big data into a data format that the platform can handle, and then makes full use of the computing power and intelligent algorithms provided by the platform to delineate user needs. For those simple services with relatively simple needs, matching objects can be found directly from the platform-user enterprises. For those with more complex needs and highly personalized products and services, this requires the platform to form corresponding digital operations through data fission and reorganization to efficiently match user needs and achieve value co-creation. On the one hand, the value co-creation here allows users to obtain more consumer surplus through the ability of users to simplify their use. Being closer, users are therefore more willing to visit the node (that is, the digital platform), thereby promoting the benign evolution of the ecology between the platform and consumers.

5.1. Supported by Strategic Flexibility

The strategic choice of a digital platform is the cornerstone of the platform’s success. Digital platforms not only need to establish the stable triangular market relationship between consumers, platform owners, and user companies in Figure 2; they also need to remain active and meet the changing needs of consumers. By analyzing the big data within the platform, the digital platform can not only grasp the development trends (stability) of the market in time, but also pay attention to customer groups and use emotional sharing to increase the stickiness of existing customer groups and attract external users to enter. The hybrid structure of the digital platform provides the organizational foundation for an elastic strategy, and the elastic strategy provides the institutional support and realistic guarantee for the survival and development of the platform enterprise. With the rise of the internet economy and the arrival of the post-epidemic era, the global economy is becoming more digital, multipolar, and networked. Internet security and the wave of globalization are colliding in all aspects of the economy and society. Enterprises are entering more and more increasingly turbulent times. Rapid change, personalization, and uncertainty are common themes facing all businesses. Enterprises want to rely on complementary resources and possessive systems to form individual advantages, and it has become very difficult to cope with this fast-changing society full of crises. The traditional profit-making method tends to solidify the organizational structure, culture, boundaries, and survival methods of the enterprise, which leads to a loss of flexibility and openness for the enterprise in this rapidly changing environment. This is extremely dangerous in the fast-changing world of the internet. Under an inadvertent external shock, the company may lose the opportunity for the development of chain-reflection due to the delay in reflection, and even eventually die. The emergence of flexible strategies has greatly improved the survival status of platform companies in this fast-changing environment full of crises. On the one hand, the stability of the platform owner’s corporate strategy can not only ensure the general direction of the platform, but also because of its leading position in the industry, the platform is also at the center of the node in the online world, which greatly stimulates the enthusiasm of users to link with the platform. Business opportunities for the platform surge; On the other hand, platform-user companies have strong autonomy and flexibility, which makes the organizational structure of the platform flat and decentralized, which itself further enhances the flexibility and mobility of the platform, enabling the platform to change in that the platform can be quickly reflected, adjusted, and reconstructed to quickly turn business opportunities into effective transactions and enhance the value co-creation and creation capabilities of the entire platform. In addition, the strategic flexibility of the platform enables organizations to centralize and quickly decentralize management. It fully reflects the tolerance and control of the platform. It emphasizes not black-and-white decision-making, but rather, dynamic adaptation to the environment. This dynamic adaptation is ultimately reflected in the ability to manipulate data and digital innovation.

5.2. Driven by Digital Capabilities

The main difference between digital platforms and traditional enterprises is the amount of data, so data analysis capabilities are an important technical guarantee for the profitability of data platforms. As shown in Figure 2, the digital platform uses its digital capabilities to wash, analyze, and mine the massive amounts of data in the platform to obtain differentiated user portraits. With the rise of the digital economy, the characteristics of consumers are gradually outlined by digital platforms using digital links and data precipitation. These increasingly clear digital portraits can not only greatly increase the brand’s contact rate among the digital crowd, but also allow consumers to form a warmer link with the digital platform through multi-channel methods, so that the platform can realize the consumption of precise and personalized management. In addition, clear data-portraits are also conducive to breaking the market confusion caused by uncertainty and pointing out the correct direction for platform companies. On this basis, the platform will also make full use of computing power, algorithms, and comprehensive market conditions and the policy environment to conduct in-depth analysis and decision-making, quickly capture the internal factors of market changes, and successfully convert them into business opportunities to promote the healthy and sustainable development of the platform. From this perspective, digital capabilities can be said to be the native driving force of the platform economy. This digital capability not only reflects the enabling mechanism of the externality of digital technology but also reflects the dynamic process of digital innovation and digital technology development or the application of platform-based enterprises. It can be deconstructed into digital connection capability, digital precipitation capability, digital operation capability, and digital technology iterative upgrade capability. The digital link capability and digital precipitation capability have been introduced earlier. The latter two are mainly introduced here. The first is digital operation capability, which is real-time insight and intelligent feedback of data resources from platform owners and enterprises, and the ability to use big-data analysis to reorganize production, service, and operation processes to realize data value-added capabilities. The last is the iterative upgrade capability of digital technology. Through continuous digital architecture iteration, digital network upgrades, and digital process updates, the digital technology development and application capabilities of platform enterprises can be improved, and the consumer needs of thousands of people can be met in a rapid iterative way. The digital capabilities of the platform cause an explosion in the network effect and realize the value sharing of the digital platform.

5.3. Aiming at Symbiosis and Synergy

Massive data and the improvement of interaction efficiency make the symbiotic synergy ability of digital platforms a significant sign that differentiates them from traditional enterprises’ profitability. As shown in Figure 2, the stable connection and data generation between digital platforms and the other two types of users requires platform companies to have symbiotic collaboration capabilities: aggregation capability, which is the ability of platform enterprises to use digital platform architecture to aggregate large numbers of users. Sharing and interaction mean that platform companies can accurately mine and create the needs of massive userbases through digital technology, and promote efficient communication and interactive sharing of digital information between platform companies and massive userbases, in order to strengthen the link stability of users within the platform. These three aspects are the three dimensions of the symbiotic synergy capability. The reasons for the digital platform to form a symbiotic synergy capability are the hybrid structure of platform companies, the advantages of the internet itself, and the more uncertain environment that companies in the online world face. The three parties are jointly driven to form. The symbiotic synergy ability significantly improves the anti-risk ability of the digital platform and the adaptability to the surrounding environment, and forms an effective link between platform enterprises and users into a benign interactive ecology. Therefore, we look at digital platforms from a holistic and ecological perspective, rather than from a traditional individual perspective. This is a huge shift for companies on the platform. Such a change also brings new requirements: First, companies on the platform must pay more attention to the external performance of the company, rather than the traditional companies that only pay attention to the internal performance of the company itself. Second, platform companies must shift their focus down, and more. The focus on users focuses on how to solve the problems faced by users, rather than providing only one service or product. Lastly, it is required to focus on value co-creation from the perspective of the entire ecosystem, rather than just focus on the previous development on its own.

6. Conclusions and Implications

From the research in this paper, the fundamental driver of digital platform profitability comes from data, which is crucial for platform companies. This requires platform companies to work hard in the collection, analysis, and mining of data. They must collect a large number of users through digital technology, then use digital means to mine digital links to these users, form useful digital content through analysis, and finally carry out accurate digital marketing through digital means. To do the above, the following points are very important for platform enterprises. The first is flow. Platform companies need to stick customers to the platform through a reasonable strategy. In addition to the need for companies to work on marketing strategies, this also requires work on the underlying algorithms of the digital platform. Put the products and services that more customers pay attention to at the top of the platform, make products and services more accessible to users, and allow more users to have links to the platform. Second is strategic flexibility which requires companies to attach importance to both market stability and market flexibility. For stability, it is necessary to pay attention to the mining of big data and to be able to accurately and in a timely manner understand the development trend of the market. For flexibility, enterprises should pay special attention to their own customer community and regard the customer community as an important society for their own operation, a type of capital. These customer communities are loyal supporters of platform companies. They have a high degree of emotional connection to the platform and identify with the interests of the community. They are willing to share these emotions with others, attract more customers, and interact with companies through the platform. This can trigger the iterative development of enterprises, and quickly form solutions that accurately match user needs. There may not be a fixed process from production to sales in a specific period, but rapid reconstruction is carried out according to needs, which requires platform enterprises to pay attention to customer relationship management and form a seamless link with upstream and downstream enterprises to manage every link in the process in a lean manufacturing manner. In the era of the digital economy, time is money, and providing customers with better services in a shorter period creates more residual value for customers. The third factor platform enterprises should pay attention to is the improvement of their digital capabilities, which requires enterprises to pay more attention to research and development so that customers can have a better experience in the consumption process. It is necessary to make full use of the virtual and real environments, because with the development of the internet economy, a new situation has emerged in entrepreneurial innovation: that is, the iterative innovation of physical products and virtual products, which is a cross-border positive-feedback effect; a field of small improvements (the centralized feedback of customer needs in the internet, representing changes in the value chain in the internet) drive continuous improvement in another area (the physical value chain), and the cycle continues. Since the iterative cost of virtual products is low, and customers can receive a more realistic experience from virtual products, this allows physical products to obtain precise improvement directions, so that they can quickly and adequately match customer needs. Such as in the case of WeChat, a better experience is brought to users through continuous iterative development, allowing more users to reside on the platform. The fourth point of importance is how the platform can gain the trust of customers and build a more coordinated symbiotic platform with customers. This site requires companies to focus on products and services and gain a good reputation among users through product quality and in-place services. At the same time, enterprises should also actively manage feedback and deal with customer needs, constantly adjust products according to customer needs to make products more in line with them, form positive feedback between merchants and customers, and strengthen the link between merchants and customers.
As internal factors of the platform, the elastic strategy, digital capability, and symbiotic collaboration capability of digital platforms reconstruct the service process of the platform for customers, which greatly reduces the waiting time of customers in the service process. Digital technology provides customers with high-quality and fast solutions and improves overall efficiency. For example, in Didi Taxi, a customer submits a taxi application, and the platform uses digital technology to quickly match them and uses a map to display the driving distance and distance, allowing customers to foresee the entire service process from both their senses and intuition. On the one hand, the waiting time of customers is greatly reduced; on the other hand, it gives the client a sense of control over the whole event. It seems that consumers are using the platform to obtain a capability of simplifying complexity, which enables consumers to use less time, faster methods, and more-affordable prices to actively control and obtain a higher consumer surplus. As the internal factors of the platform, the elastic strategy, digital capability, and symbiotic synergy capability of the digital platform affect the profitability of the platform. In this process, consumers have gained the ability to simplify the complexities, enabling consumers to obtain higher consumption surpluses in less time, in a faster way, and at more-affordable prices. The process of consumers obtaining consumption surplus and the profit-process of the digital platform together constitute the value co-creation process of the digital platform ecology. This process, in turn, promotes the symbiotic evolution of digital platforms and consumers. The joint efforts and drive in the above process make the process of profit and value co-creation within the digital platform continue to reciprocate, thus forming a benign platform ecological evolution. Such a platform ecology also stimulates the effective allocation of resources and provides more jobs, creating space for the collaborative realization of the SDGs. From the research in this paper, we can find that the fundamental development of digital platforms is data; so data, as a new strategic resource, should be fully paid attention to from the national level, the industry and enterprise level, and the consumer level. Data brings huge profits to digital platforms, allowing digital platforms to observe and predict market conditions from a higher and more accurate perspective and bring accurate and efficient matching business opportunities to enterprises. However, data is also cold, and it may bring 0–1 changes to the enterprise. Although accurate long-term data enables a platform to achieve healthy development, if an inappropriate decision is made at an inappropriate time, in an inappropriate place, it could be a fatal blow to digital platforms. Therefore, in the future, we should pay attention to the digital risks and digital resilience of digital platforms and understand how digital platforms are profitable from a more refined perspective and how to improve the path of profitability, which is a direction worthy of our attention in the future.

Author Contributions

Conceptualization, X.Y. and T.D.; methodology, X.Y. software, L.Q.; validation, L.Q., X.Y. and S.C.; formal analysis, X.Y.; investigation, T.D.; resources, S.C.; data curation, X.T.; writing—original draft preparation, X.Y.; writing—review and editing, L.Q.; visualization, X.Y.; supervision, X.T.; project administration, X.Y.; funding acquisition, S.C. All authors have read and agreed to the published version of the manuscript.

Funding

This research was funded by [National Natural Science Foundation of China] grant number [72202186]; [National Social Science Foundation of China] grant number [72072020]; [National Social Science Foundation of China] grant number [71672020]; [Research on the law of high-quality development of industrial digitization and digital industrialization from the perspective of circular economy] grant number [2021SYB10]; [Research on the role of industrial digitization and digital industrialization in digital China and the law of high-quality development] grant number [4XHJJ-2102].

Institutional Review Board Statement

Not applicable.

Informed Consent Statement

Not applicable.

Conflicts of Interest

The authors declare no conflict of interest.

References

  1. Rochet, J.-C.; Tirole, J. Platform Competition in Two-Sided Markets. J. Eur. Econ. Assoc. 2003, 1, 990–1029. [Google Scholar] [CrossRef]
  2. Rochet, J.-C.; Tirole, J. Two-Sided Markets: A Progress Report. Rand J. Econ. 2006, 37, 645–667. [Google Scholar] [CrossRef]
  3. Spagnoletti, P.; Resca, A.; Lee, G. A Design Theory for Digital Platforms Supporting Online Communities: A Multiple Case Study. J. Inf. Technol. 2015, 30, 364–380. [Google Scholar] [CrossRef]
  4. Tiwana, A.; Konsynski, B. Complementarities Between Organizational IT Architecture and Governance Structure. Inf. Syst. Res. 2010, 21, 288–304. [Google Scholar] [CrossRef]
  5. Henfridsson, O.; Mathiassen, L.; Svahn, F. Managing Technological Change in the Digital Age: The Role of Architectural Frames. J. Inf. Technol. 2014, 29, 27–43. [Google Scholar] [CrossRef]
  6. Evans, P.C.; Basole, R.C. Revealing the API Ecosystem and Enterprise Strategy using Visual Analytics. Commun. ACM 2016, 59, 23–25. [Google Scholar] [CrossRef]
  7. Eaton, B.; Elaluf-Calderwood, S.; Sorensen, C.; Yoo, Y. Distributed tuning of boundary resources: The case of Apple’s iOS servicesystem. MIS Q. Manag. Inf. Syst. 2015, 39, 217–243. [Google Scholar] [CrossRef]
  8. De Reuver, M.; Verschuur, E.; Nikayin, F.; Cerpa, N.; Bouwman, H. Collective Action for Mobile Payment Platforms: A Case Study on Collaboration Issues Between Banks and Telecom Operators. Electron. Commer. Res. Appl. 2015, 14, 331–344. [Google Scholar] [CrossRef]
  9. De Reuver, M.; Bouwman, H.; Haaker, T. Business Model Roadmapping: A Practical Approach to Come from An Existing to a Desired Business Model. Int. J. Innov. Manag. 2013, 17, 1340006-1–1340006-18. [Google Scholar] [CrossRef]
  10. Kiesling, L.L. Implications of Smart Grid Innovation for Organizational Models in Electricity Distribution. In Wiley Handbook of Smart Grid Development; Liu, C.-C., Ed.; Wiley: Hoboken, NJ, USA, 2016. [Google Scholar]
  11. Garud, R.; Kumaraswamy, A.; Roberts, A.; Xu, L. Liminal movement by digital platform-based sharing economy ventures: The case of Uber Technologies. Strateg. Manag. J. 2022, 43, 447–475. [Google Scholar] [CrossRef]
  12. Şimşek, T.; Öner, M.A.; Kunday, Ö.; Olcay, G.A. A journey towards a digital platform business model: A case study in a global tech-company. Technol. Forecast. Soc. Change 2022, 175, 121372, ISSN 0040-1625. [Google Scholar] [CrossRef]
  13. Yoo, Y.; Henfridsson, O.; Lyytinen, K. Research commentary—the new organizing logic of digital innovation: Anagenda for information systems research. Inf. Syst. Res. 2010, 21, 724–735. [Google Scholar] [CrossRef]
  14. Fichman, R.G.; Dos Santos, B.L.; Zheng, Z. Digital innovation as a fundamental and powerful concept in the information systems curriculum. Mis Q. 2014, 38, 329–354. [Google Scholar] [CrossRef]
  15. Kallinikos, J.; Aaltonen, A.; Marton, A. The ambivalent ontology of digital artifacts. Mis Q. 2013, 37, 357–370. [Google Scholar] [CrossRef]
  16. Barrett, M.; Davidson, E.; Prabhu, J.; Vargo, S.L. Service innovation in the digital age: Key contributions and future directions. Mis Q. 2015, 39, 135–154. [Google Scholar] [CrossRef]
  17. Henfridsson, O.; Nandhakumar, J.; Scarbrough, H.; Panourgias, N. Recombination in the open-ended value landscape of digital innovation. Inf. Organ. 2018, 28, 89–100. [Google Scholar] [CrossRef]
  18. Parker, G.G.; Van Alstyne, M.W.; Choudary, S.P. Platform Revolution: How Networked Markets Are Transforming the Economy? And How to Make Them Work for You; WW Norton & Company: New York, NY, USA, 2016. [Google Scholar]
  19. Nambisan, S.; Lyytinen, K.; Majchrzak, A.; Song, M. Digital Innovation Management: Reinventing innovation management research in a digital world. Mis Q. 2017, 41, 223–238. [Google Scholar] [CrossRef]
  20. Vega, A.; Chiasson, M. A comprehensive framework to research digital innovation: The joint use of the systems of innovation and critical realism. J. Strateg. Inf. Syst. 2019, 28, 242–256. [Google Scholar] [CrossRef]
  21. Qi, Y.; Si, Y.; Wu, L. Research on retail business model innovation under the background of digital technology revolution. Manag. World 2017, 12, 182–183. [Google Scholar]
  22. Li, F.; Qiao, H. Research on the Business Model Evolution of Digital Technology-Driven Industrial Service—A Case Study of Goldwind. Manag. Rev. 2019, 31, 295–304. [Google Scholar]
  23. Wu, Y.; Sheng, Y.; Cai, N. Study on Mass Intelligent Customization Based on Internet Plus—Cases of Qingdao Redcollar and Foshan Weishang Furniture. China Ind. Econ. 2016, 4, 127–143. [Google Scholar]
  24. De Reuver, M.; Sørensen, C.; Basole, R.C. The digital platform: A research agenda. J. Inf. Technol. 2018, 33, 124–135. [Google Scholar] [CrossRef]
  25. Luo, M.; Li, L. The Innovation of Business Model in Internet Era: From Value Creation Perspective. China Ind. Econ. 2015, 1, 95–107. [Google Scholar]
  26. Su, Y.-S.; Zheng, Z.-X.; Chen, J. A multi-platform collaboration innovation ecosystem: The case of China. Manag. Decis. 2018, 56, 125–142. [Google Scholar] [CrossRef]
  27. Jacobides, M.G.; Cennamo, C.; Gawer, A. Towards a theory of ecosystems. Strateg. Manag. J. 2018, 39, 2255–2276. [Google Scholar] [CrossRef]
  28. Zhu, F.; Liu, Q. Competing with complementors: An empirical look at Amazon.com. Strateg. Manag. J. 2018, 39, 2618–2642. [Google Scholar] [CrossRef]
  29. Luo, M.; Du, H. Real Options in Platform Leadership. China Ind. Econ. 2018, 2, 82–99. [Google Scholar]
  30. Yi, F.; Zhu, J. The Business Model Innovation of ICT-enabled Poverty Alleviation Platform. Manag. Rev. 2019, 31, 123–132. [Google Scholar]
  31. Zhu, X.; Chen, H.; Zhang, T. Iterative Innovation in the Construction of Platform-based Enterprises in the Era of Knowledge Economy: A Comparative Case Study from the Dynamic Capabilities Perspective. Manag. World 2019, 35, 142–156+207–208. [Google Scholar]
  32. Chesbrough, H.; Lettl, C.; Ritter, T. Value creation and value capture in open innovation. J. Prod. Innov. Manag. 2018, 35, 930–938. [Google Scholar] [CrossRef]
  33. Eckhardt, J.T.; Ciuchta, M.P.; Carpenter, M. Open innovation, information, and entrepreneurship within platform ecosystems. Strateg. Entrep. J. 2018, 12, 369–391. [Google Scholar] [CrossRef]
  34. Wu, Y.; Xiao, J.; Xie, K.; Liao, X. Marketing transformation from value provision to value co-creation: A dual case study from the perspective of corporate and consumer co-evolution. Manag. World 2017, 4, 138–157. [Google Scholar]
  35. Boudreau, K.J.; Lakhani, K.R. “Open” disclosure of innovations, incentives, and follow-on reuse: Theory on processes of cumulative innovation and a field experiment in computational biology. Res. Policy 2015, 44, 4–19. [Google Scholar] [CrossRef]
  36. McIntyre, D.P.; Srinivasan, A. Networks, platforms, and strategy: Emerging views and next steps. Strateg. Manag. J. 2017, 38, 141–160. [Google Scholar] [CrossRef]
  37. Von Briel, F.; Davidsson, P.; Recker, J. Digital technologies as external enablers of new venture creation in the IT hardware sector. Entrep. Theory Pract. 2018, 42, 47–69. [Google Scholar] [CrossRef]
  38. Brunswicker, S.; Schecter, A. Coherence or flexibility? The paradox of change for developers’ digital innovation trajectory on open platforms. Res. Policy 2019, 48, 103771. [Google Scholar] [CrossRef]
  39. Langley, A.; Smallman, C.; Tsoukas, H.; Van de Ven, A.H. Process studies of change in organization and management: Unveiling temporality, activity, and flow. Acad. Manag. J. 2013, 56, 1–13. [Google Scholar] [CrossRef]
  40. Du, Y.; Jia, L. Configuration Perspective and Qualitative Comparative Analysis (QCA): A New Path for Management Research. Manag. World 2017, 33, 155–167. [Google Scholar]
  41. Charmaz, K. Developing Grounded Theory: The Second Generation; Routledge: Abingdon, UK, 2009. [Google Scholar]
  42. Strauss, A.; Corbin, J. Grounded theory methodology: An overview. In Handbook of Qualitative Research; Denzin, N.K., Lincoln, Y.S., Eds.; Sage Publications, Inc.: Thousand Oaks, CA, USA, 1994; pp. 273–285. [Google Scholar]
  43. Teece, D.J. Profiting from technological innovation: Implications for integration, collaboration, licensing and public policy. Res. Policy 1986, 15, 285–305. [Google Scholar] [CrossRef]
  44. Teece, D.J. Reflections on “profiting from innovation”. Res. Policy 2006, 35, 1131–1146. [Google Scholar] [CrossRef]
  45. Kafouros, M.; Wang, C.; Piperopoulos, P.; Zhang, M. Academic collaborations and firm innovation performance in China: The role of region-specific institutions. Res. Policy 2015, 44, 803–817. [Google Scholar] [CrossRef]
  46. Ying, Y.; Yang, L.; Jiang, W. Innovation Appropriability in Open Innovation Network: Visiting Openness and Swimming-with-Sharks Dilemmas. Manag. World 2018, 34, 144–160+188. [Google Scholar]
  47. Pan, S.; Cai, N. Dimension Exploitation and Measurement of Tie Strength in Enterprise Network. China Soft Sci. 2010, 5, 108–115. [Google Scholar]
  48. Walter, A.; Auer, M.; Ritter, T. The impact of network capabilities and entrepreneurial orientation on university spin-off performance. J. Bus. Ventur. 2006, 21, 541–567. [Google Scholar] [CrossRef]
  49. Dyer, J.H.; Singh, H.; Hesterly, W.S. The relational view revisited: A dynamic perspective on value creation and value capture. Strateg. Manag. J. 2018, 39, 3140–3162. [Google Scholar] [CrossRef]
  50. Chesbrough, H.; Crowther, A.K. Beyond high tech: Early adopters of open innovation in other industries. RD Manag. 2006, 36, 229–236. [Google Scholar] [CrossRef]
  51. Fabrizio, K.R.; Thomas, L. The impact of local demand on innovation in a global industry. Strateg. Manag. J. 2012, 33, 42–64. [Google Scholar] [CrossRef]
  52. Ying, Y.; Liu, Y.; Cheng, C. R&D activities dispersion and innovation: Implications for firms in China. Asian J. Technol. Innov. 2016, 24, 361–377. [Google Scholar]
  53. Zobel, A.K.; Lokshin, B.; Hagedoorn, J. Formal and informal appropriation mechanisms: The role of openness and innovativeness. Technovation 2017, 59, 44–54. [Google Scholar] [CrossRef]
  54. Sachs, J.D. From millennium development goals to sustainable development goals. Lancet 2012, 379, 2206–2211. [Google Scholar] [CrossRef]
  55. Elliot, S. A Transdisciplinary Exploratory Model of Corporate Responses to the Challenges of Environmental Sustainability. Bus. Strategy Environ. 2013, 22, 269–282. [Google Scholar] [CrossRef]
  56. Rosati, F.; Faria, L.G.D. Business contribution to the Sustainable Development Agenda: Organizational factors related to early adoption of SDG reporting. Corp. Soc. Responsib. Environ. Manag. 2019, 26, 588–597. [Google Scholar] [CrossRef]
  57. Banerjee, P.; de Weck, O.L. Flexibility strategy-valuing flexible product options. In Proceedings of the ICSE Conference on Synergy Between Systems Engineering and Project Management (INCOSE), Las Vegas, NV, USA, 15–18 September 2004. [Google Scholar]
  58. Wang, X.; Li, X.; Chen, G. Complex Network Theory and Applications; Tsinghua University Press: Beijing, China, 2006. [Google Scholar]
  59. Porto, A.F.; Henao, C.A.; López-Ospina, H.; González, E.R.; González, V.I. Dataset for solving a hybrid flexibility strategy on personnel scheduling problem in the retail industry. Data Brief 2020, 32, 106066. [Google Scholar] [CrossRef] [PubMed]
  60. Iansiti, M.; Levien, R. Strategy as ecology. Harv. Bus. Rev. 2004, 82, 68–78, 126. [Google Scholar] [PubMed]
  61. Thomas, L.D.; Autio, E.; Gann, D.M. Architectural leverage: Putting platforms in context. Acad. Manag. Perspect. 2015, 28, 198–219. [Google Scholar] [CrossRef]
  62. Goo, J.; Kishore, R.; Rao, H.R.; Nam, K. The role of service level agreements in relational management of information technology outsourcing: An empirical study. Mis Q. 2009, 33, 119–145. [Google Scholar] [CrossRef]
  63. Vorhies, D.W.; Orr, L.M.; Bush, V.D. Improving customer-focused marketing capabilities and firm financial performance via marketing exploration and exploitation. J. Acad. Mark. Sci. 2011, 39, 736–756. [Google Scholar] [CrossRef]
  64. Chen, Y.-H.; Lin, T.-P.; Yen, D.C. How to facilitate inter-organizational knowledge sharing: The impact of trust. Inf. Manag. 2014, 51, 568–578. [Google Scholar] [CrossRef]
  65. Tsai, A. An empirical model of four processes for sharing organisational knowledge. Online Inf. Rev. 2014, 38, 305–320. [Google Scholar] [CrossRef]
  66. Zhou, Y.; Zhang, X.; Zhuang, G.; Zhou, N. Relational norms and collaborative activities: Roles in reducing opportunism in marketing channels. Ind. Mark. Manag. 2015, 46, 147–159. [Google Scholar] [CrossRef]
  67. Su, T.; Chen, C.; Cui, X.; Chen, H. How effective is it under trust: Evidence from meta-analysis. Nankai Manag. Rev. 2017, 20, 179–192. [Google Scholar]
  68. Nambisan, S.; Siegel, D.; Kenney, M. On open innovation, platforms, and entrepreneurship. Strateg. Entrep. J. 2018, 12, 354–368. [Google Scholar] [CrossRef]
  69. Xing, X.; Zhou, P.; Zhang, Z.; Tang, X. Digital Technology, BOP Business Model Innovation and Inclusive Market Construction. Manag. World 2019, 35, 116–136. [Google Scholar]
  70. Tiwana, A. Evolutionary competition in platform ecosystems. Inf. Syst. Res. 2015, 26, 266–281. [Google Scholar] [CrossRef]
  71. Xue, L.; Ray, G.; Sambamurthy, V. Efficiency or innovation: How do industry environments moderate the effects of firms’ IT asset portfolios? Mis. Q. 2012, 36, 509–528. [Google Scholar] [CrossRef]
  72. Setia, P.; Setia, P.; Venkatesh, V.; Joglekar, S. Leveraging digital technologies: How information quality leads to localized capabilities and customer service performance. Mis Q. 2013, 37, 565–590. [Google Scholar] [CrossRef]
  73. Chi, M.; Li, Y.; Wang, W.; Wang, X.; Cheng, X. Research on the Formation Mechanism of Cooperative E-commerce Capability Driven by Demand-Technology-Governance. Manag. Rev. 2018, 30, 86–96. [Google Scholar]
  74. Kapoor, R.; Agarwal, S. Sustaining superior performance in business ecosystems: Evidence from application software developers in the iOS and Android smartphone ecosystems. Organ. Sci. 2017, 28, 531–551. [Google Scholar] [CrossRef]
Figure 1. Platform construction.
Figure 1. Platform construction.
Sustainability 14 11954 g001
Figure 2. Digital Platform Profit Mechanism Diagram.
Figure 2. Digital Platform Profit Mechanism Diagram.
Sustainability 14 11954 g002
Publisher’s Note: MDPI stays neutral with regard to jurisdictional claims in published maps and institutional affiliations.

Share and Cite

MDPI and ACS Style

Deng, T.; Qiao, L.; Yao, X.; Chen, S.; Tang, X. A Profit Framework Model for Digital Platforms Based on Value Sharing and Resource Complementarity. Sustainability 2022, 14, 11954. https://doi.org/10.3390/su141911954

AMA Style

Deng T, Qiao L, Yao X, Chen S, Tang X. A Profit Framework Model for Digital Platforms Based on Value Sharing and Resource Complementarity. Sustainability. 2022; 14(19):11954. https://doi.org/10.3390/su141911954

Chicago/Turabian Style

Deng, Tianyu, Limeng Qiao, Xun Yao, Shuangying Chen, and Xiaowo Tang. 2022. "A Profit Framework Model for Digital Platforms Based on Value Sharing and Resource Complementarity" Sustainability 14, no. 19: 11954. https://doi.org/10.3390/su141911954

APA Style

Deng, T., Qiao, L., Yao, X., Chen, S., & Tang, X. (2022). A Profit Framework Model for Digital Platforms Based on Value Sharing and Resource Complementarity. Sustainability, 14(19), 11954. https://doi.org/10.3390/su141911954

Note that from the first issue of 2016, this journal uses article numbers instead of page numbers. See further details here.

Article Metrics

Back to TopTop