Ecological Assessment Based on Remote Sensing Ecological Index: A Case Study of the “Three-Lake” Basin in Yuxi City, Yunnan Province, China
Abstract
:1. Introduction
2. Materials and Methods
2.1. Study Area
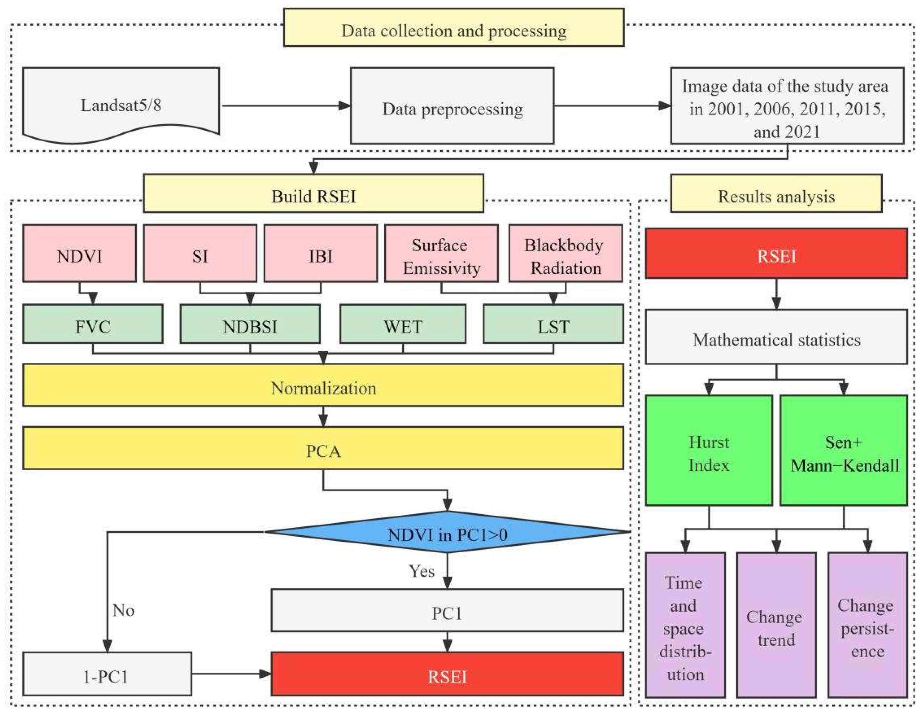
2.2. Data Resources and Image Processing
2.3. Methodology
2.3.1. Single Factor Calculation
2.3.2. Construction of the Remote Sensing Ecological Index
2.3.3. Change Trend of Ecological Quality
3. Results
3.1. Spatiotemporal Changes of Single Indicators
3.2. Temporal and Spatial Changes of Ecological Quality
3.3. Trend Persistence of Ecological Quality Changes
4. Discussion
5. Conclusions
- Analysis of ecological quality indicators based on Landsat images showed that all the ecological quality indicators presented a stable trend over the 20 years overall, but some regions witnessed a significant increase in the greenness index and a sharp decrease in the dryness index over the 20 years of study.
- Calculation of the remote sensed ecological index (RSEI) by principal component analysis showed that the RSEI in the study area remained between 0.20 and 0.80 over the 20 years as of 2001; the area with poor ecological quality first increased but decreased, in general, from 242.85 km2 in 2001 to 196.06 km2 in 2021. However, there were still some areas with weak ecological quality in Chengjiang, most of which are located near urban areas due to the deterioration of ecological environment quality caused by urban expansion.
- The Sen + MK method and the Hurst exponent were used to analyze the multi-year trend and persistence of ecological quality changes in the study area. The results showed that the overall trend of ecological quality changes in the “three-lake” basin was stable; the declining RSEI was mainly found in urban regions of Chengjiang, Jiangchuan, and Tonghai, whereas continuous ecological improvement was mainly observed in the eastern and southern parts of the “three-lake” basin, especially in the southern part of Tonghai.
- In the future, the “three-lake” basin should accelerate the construction of ecological wetlands, for example, by returning fields to lakes; the areas around the lakes within the basin should be reasonably planned for greening; and efforts should be made to balance human activities and ecological quality. Regions with poor ecological quality currently should protect woodlands, grasslands, and forests, and take engineering and comprehensive measures to address environmental problems such as soil erosion and stone desertification to improve the regional ecological quality. Regions with a medium level of ecological quality and above should continue to strengthen the organic link between forest, grassland, and other types of landscapes, strictly control the intensity of land development, reduce ecological risks, and manage different land use types in the basin in a systematic manner.
Author Contributions
Funding
Institutional Review Board Statement
Informed Consent Statement
Data Availability Statement
Conflicts of Interest
References
- Pei, J.; Zhong, K.; Li, J.; Xu, J.; Wang, X. ECNN: Evaluating a cluster-neural network model for city innovation capability. Neural Comput. Appl. 2022, 34, 12331–12343. [Google Scholar] [CrossRef]
- Li, C.; Wu, Y.; Gao, B.; Zheng, K.; Wu, Y.; Li, C. Multi-scenario simulation of ecosystem service value for optimization of land use in the Sichuan-Yunnan ecological barrier, China. Ecol. Indic. 2021, 132, 108328. [Google Scholar] [CrossRef]
- Hansen, M.; Li, H.; Svarverud, R. Ecological civilization: Interpreting the Chinese past, projecting the global future. Glob. Environ. Chang. 2018, 53, 195–203. [Google Scholar] [CrossRef]
- Gare, A. China and the struggle for ecological civilization. Capital. Nat. Soc. 2012, 23, 10–26. [Google Scholar] [CrossRef]
- Simpson, J.; Santo Domingo, J.; Reasoner, D. Microbial source tracking: State of the science. Environ. Sci. Technol. 2002, 36, 5279–5288. [Google Scholar] [CrossRef]
- Strobel, C.; Buffum, H.; Benyi, S.; Paul, J. Environmental Monotoring and Assessment Program: Current Status of Virginian Province (US) Estuaries. Environ. Monit. Assess. 1999, 56, 1–25. [Google Scholar] [CrossRef]
- Ferguson, B. The Concept of Landscape Health. Acad. Press. 1994, 40, 129–137. [Google Scholar] [CrossRef]
- Zhou, H. Study on ecological environmental quality as assessment index system of Xinjiang. China Environ. Sci. 2000, 20, 150–153. [Google Scholar]
- Zhou, W.; He, B. Eco-environmental quality assessment of Ruoergai county in Sichuan province based on multi-sources remote sensing data. J. Geo-Inf. Sci. 2014, 4, 54–62. [Google Scholar]
- Zhang, Z.; Peng, X.; Chen, X.; Wang, C. Spatial information quantitative analysis method on integrated assessment and monitoring of ecological environment. Environ. Sci. 1999, 20, 68–72. [Google Scholar]
- Xu, P.; Zhao, D. Ecological environmental quality assessment of Hangzhou urban area based on RS and GlS. Chin. J. Appl. Ecol. 2006, 17, 1034–1038. [Google Scholar]
- Gao, Q.; Shi, X.; Zhang, C.; Zhang, M.; Ma, H. Dynamic assessment and prediction on quality of agricultural eco-environment in county area. Trans. Chin. Soc. Agric. Eng. 2014, 30, 228–237. [Google Scholar]
- Morris, P.; Therivel, R. Methods of Environmental Impact Assessment; University of British Columbia: Vancouver, BC, Canada, 1995. [Google Scholar]
- Ladson, A.; White, L.; Doolan, J.; Finlayson, B.; Hart, B.; Lake, P.; Tilleard, J. Development and testing of an Index of Stream Condition for waterway management in Australia. Freshw. Biol. 1999, 41, 453–468. [Google Scholar] [CrossRef]
- Xie, H.; Yao, G.; Liu, G. Spatial evaluation of the ecological importance based on GIS for environmental management: A case study in Xingguo county of China. Ecol. Indic. 2015, 51, 3–12. [Google Scholar] [CrossRef]
- Guha, S.; Govil, H.; Mukherjee, S. Dynamic analysis and ecological evaluation of urban heat islands in Raipur city, India. J. Appl. Remote Sens. 2017, 11, 036020. [Google Scholar] [CrossRef]
- Li, X.; Tian, M.; Wang, H. Development of an ecological security evaluation method based on the ecological footprint and application to a typical steppe region in China. Ecol. Indic. 2014, 39, 153–159. [Google Scholar] [CrossRef]
- Reza, M.; Abdullah, S. Regional Index of Ecological Integrity: A need for sustainable management of natural resources. Ecol. Indic. 2011, 11, 220–229. [Google Scholar] [CrossRef]
- Orfanidis, S.; Panayotidis, P.; Stamatis, N. An insight to the ecological evaluation index (EEI). Ecol. Indic. 2003, 3, 27–33. [Google Scholar] [CrossRef]
- Ma, P.; Ye, G.; Peng, X.; Liu, J.; Qi, J.; Jia, S. Development of an index system for evaluation of ecological carrying capacity of marine ecosystems. Ocean. Coast. Manag. 2017, 144, 23–30. [Google Scholar] [CrossRef]
- Hang, X.; Luo, X.; Cao, Y.; Li, Y. Ecological quality assessment and the impact of urbanization based on RSEl model for Nanjing, Jiangsu Province, China. Chin. J. Appl. Ecol. 2020, 31, 219–229. [Google Scholar]
- Xu, H. A remote sensing urban ecological index and its application. Acta Ecol. Sin. 2013, 33, 7853–7862. (In Chinese) [Google Scholar]
- Wang, Z.; He, X. Assessments of ecological quality in Jinjiang district of Chengdu city using the FVC and RSEI models. J. Ecol. Rural Environ. 2021, 37, 492–500. [Google Scholar] [CrossRef]
- Liu, S.; Yuan, Y.; Zhao, H.; Li, Q. Analysis of ecological environment changes in hydropower development zone based on RSEI: A case study in the middle and lower reaches of the Qingjiang River, China. J. Ecol. Rural Environ. 2019, 35, 1361–1368. [Google Scholar]
- Zhang, J.; Zhou, Q.; Cao, M.; Liu, H. Spatiotemporal Change of Eco-Environmental Quality in the Oasis City and Its Correlation with Urbanization Based on RSEI: A Case Study of Urumqi, China. Sustainability 2022, 14, 9227. [Google Scholar] [CrossRef]
- Boori, M.; Choudhary, K.; Paringer, R.; Kupriyanov, A. Spatiotemporal ecological vulnerability analysis with statistical correlation based on satellite remote sensing in Samara, Russia. J. Environ. Manag. 2021, 285, 112138. [Google Scholar] [CrossRef]
- Ariken, M.; Zhang, F.; Liu, K.; Fang, C.; Kung, H. Coupling coordination analysis of urbanization and eco-environment in Yanqi Basin based on multi-source remote sensing data. Ecol. Indic. 2020, 114, 106331. [Google Scholar] [CrossRef]
- Saleh, S.; Amoushahi, S.; Gholipour, M. Spatiotemporal ecological quality assessment of metropolitan cities: A case study of central Iran. Environ. Monit. Assess. 2021, 193, 305. [Google Scholar] [CrossRef] [PubMed]
- Zhong, X.; Xu, Q. Monitoring and Evaluation of Ecological Environment Changes in Yuxi City Based on RSEI Model. Res. Soil Water Conserv. 2021, 28, 350–357. [Google Scholar]
- Liu, X.; Zhou, Q.; Zhou, L.; Meng, H.; Li, M.; Peng, C. RSEI-Based Dynamic Monitoring of Ecological Quality of the Soil and Water Conservation Functional Area in the Chongqing Section of the Three Gorges Reservoir Area. Res. Soil Water Conserv. 2021, 28, 278–286. [Google Scholar]
- Hu, X.; Xu, H. A new remote sensing index for assessing the spatial heterogeneity in urban ecological quality: A case from Fuzhou City, China. Ecol. Indic. 2018, 89, 11–21. [Google Scholar] [CrossRef]
- Xu, H.; Deng, W. Rationality Analysis of MRSEI and Its Difference with RSEI. Remote Sens. Technol. Appl. 2022, 37, 1–7. [Google Scholar]
- Xu, H.; Wang, M.; Shi, T.; Guan, H.; Fang, C.; Lin, Z. Prediction of ecological effects of potential population and impervious surface increases using a remote sensing based ecological index (RSEI). Ecol. Indic. 2018, 93, 730–740. [Google Scholar] [CrossRef]
- Yilmaz, B. Analysis of hydrological drought trends in the gap region (southeastern Turkey) by Mann-Kendall test and innovative sen method. Appl. Ecol. Environ. Res. 2019, 17, 3325–3342. [Google Scholar] [CrossRef]
- Chervenkov, H.; Slavov, K. Theil-Sen estimator vs. ordinary least squares–trend analysis for selected ETCCDI climate indices. Comptes Rendus Acad. Bulg. Sci. 2019, 72, 47–54. [Google Scholar] [CrossRef]
- Fyodorov, Y.; Khoruzhenko, B.; Simm, N. Fractional Brownian motion with Hurst index $ H= 0$ and the Gaussian unitary ensemble. Ann. Probab. 2016, 44, 2980–3031. [Google Scholar] [CrossRef]
- Gairing, J.; Imkeller, P.; Shevchenko, R.; Ciprian, T. Hurst index estimation in stochastic differential equations driven by fractional Brownian motion. J. Theor. Probab. 2020, 33, 1691–1714. [Google Scholar] [CrossRef]
- Jing, J.; Xu, Y.; Wang, Y.; Dou, S.; Yin, M. Spatiotemporal Variation Characteristics of Drought and Flood in the Southwest Karst Area from 1960 to 2019. Res. Soil Water Conserv. 2021, 28, 179–186. [Google Scholar]
- Huang, H.; Chen, W.; Zhang, Y.; Qiao, L.; Du, Y. Analysis of ecological quality in Lhasa Metropolitan Area during 1990–2017 based on remote sensing and Google Earth Engine platform. J. Geogr. Sci. 2021, 31, 265–280. [Google Scholar] [CrossRef]
- Chen, P.; Chen, X.; Yang, K.; Yao, Z.; Liu, Y. Overview and enlightenment of comprehensive evaluation on biodiversity and ecosystem services of inland aquatic ecosystems in Japan. Environ. Pollut. Control 2020, 42, 1060–1066. [Google Scholar]
- Xu, H.; Wang, Y.; Guan, H.; Shi, T.; Hu, X. Detecting ecological changes with a remote sensing based ecological index (RSEI) produced time series and change vector analysis. Remote Sens. 2019, 11, 2345. [Google Scholar] [CrossRef]
- Xiong, Y.; Xu, W.; Lu, N.; Huang, S.; Wu, C.; Wang, L.; Dai, F.; Kou, W. Assessment of spatial–temporal changes of ecological environment quality based on RSEI and GEE: A case study in Erhai Lake Basin, Yunnan province, China. Ecol. Indic. 2021, 125, 107518. [Google Scholar] [CrossRef]









| Sensor | Path | Row | Data Date | Cloud Cover |
|---|---|---|---|---|
| TM | 129 | 43 | 2 March 2001 | 0.06 |
| 129 | 43 | 1 April 2006 | 0.26 | |
| 129 | 43 | 26 February 2011 | 0.02 | |
| OLI | 129 | 43 | 9 March 2015 | 0.01 |
| 129 | 43 | 5 February 2021 | 0.61 |
| Index | Equation | |
|---|---|---|
| NDVI | (1) | |
| WET | (2) | |
| NDBSI | (3) | |
| (4) | ||
| (5) | ||
| LST | (6) | |
| (7) | ||
| (8) |
| Indicators | Severe Decrease /(km2) | Slight Decrease /(km2) | Stable /(km2) | Slight Increase /(km2) | Severe Increase /(km2) |
|---|---|---|---|---|---|
| NDVI | 11.87 | 262.01 | 1442.97 | 693.79 | 130.82 |
| WET | 35.90 | 441.93 | 1736.56 | 284.41 | 35.77 |
| NDBSI | 172.69 | 616.27 | 1508.13 | 208.71 | 8.81 |
| LST | 23.56 | 177.90 | 2228.06 | 227.04 | 24.51 |
| Years | Indicators | PC1 | PC2 | PC3 | PC4 |
|---|---|---|---|---|---|
| 2001 | NDVI | 0.23 | 0.10 | −0.07 | −0.03 |
| WET | 0.20 | −0.02 | −0.03 | 0.08 | |
| NDBSI | −0.27 | −0.12 | 0.04 | −0.03 | |
| LST | −0.10 | 0.11 | 0.10 | 0.01 | |
| Eigenvalues | 0.18 | 0.04 | 0.02 | 0.01 | |
| Eigenvalue contribution rate | 73.22 | 15.78 | 7.57 | 3.43 | |
| Cumulative contribution rate | 73.22 | 89.00 | 96.57 | 100.00 | |
| 2006 | NDVI | 0.23 | 0.08 | −0.08 | −0.02 |
| WET | 0.27 | 0.10 | −0.04 | 0.02 | |
| NDBSI | −0.26 | −0.01 | −0.03 | 0.04 | |
| LST | −0.15 | 0.09 | 0.11 | 0.00 | |
| Eigenvalues | 0.21 | 0.02 | 0.02 | 0.00 | |
| Eigenvalue contribution rate | 81.95 | 9.34 | 7.84 | 0.87 | |
| Cumulative contribution rate | 81.95 | 91.29 | 99.13 | 100.00 | |
| 2011 | NDVI | 0.17 | 0.12 | −0.07 | −0.05 |
| WET | 0.31 | −0.04 | 0.09 | −0.02 | |
| NDBSI | −0.21 | −0.06 | −0.08 | 0.06 | |
| LST | −0.04 | 0.15 | 0.04 | 0.06 | |
| Eigenvalues | 0.19 | 0.03 | 0.02 | 0.00 | |
| Eigenvalue contribution rate | 76.73 | 13.10 | 8.68 | 1.49 | |
| Cumulative contribution rate | 76.73 | 89.83 | 98.51 | 100.00 | |
| 2015 | NDVI | 0.22 | −0.09 | 0.08 | 0.04 |
| WET | 0.02 | 0.07 | −0.04 | 0.09 | |
| NDBSI | −0.31 | −0.12 | 0.01 | 0.02 | |
| LST | −0.15 | −0.11 | −0.11 | 0.00 | |
| Eigenvalues | 0.19 | 0.03 | 0.03 | 0.00 | |
| Eigenvalue contribution rate | 75.88 | 13.09 | 10.41 | 0.62 | |
| Cumulative contribution rate | 75.88 | 88.97 | 99.38 | 100.00 | |
| 2021 | NDVI | 0.21 | −0.09 | 0.09 | 0.04 |
| WET | 0.01 | 0.07 | −0.04 | 0.09 | |
| NDBSI | −0.33 | −0.11 | 0.02 | 0.02 | |
| LST | −0.13 | −0.12 | −0.10 | 0.00 | |
| Eigenvalues | 0.19 | 0.03 | 0.03 | 0.00 | |
| Eigenvalue contribution rate | 74.77 | 12.63 | 11.62 | 0.98 | |
| Cumulative contribution rate | 74.77 | 87.40 | 99.02 | 100.00 |
| Time Period | RSEI Level | I | II | III | IV | V | Total (Transferred Out) |
|---|---|---|---|---|---|---|---|
| 2001–2011 | I | 103.92 | 105.26 | 25.47 | 6.67 | 1.53 | 242.85 |
| II | 79.04 | 374.77 | 247.62 | 58.72 | 7.54 | 767.69 | |
| III | 14.97 | 107.63 | 360.25 | 303.42 | 31.52 | 817.79 | |
| IV | 4.21 | 19.53 | 86.15 | 353.43 | 176.31 | 639.63 | |
| V | 0.98 | 3.42 | 16.41 | 60.58 | 131.40 | 212.79 | |
| Total (transferred in) | 203.12 | 610.61 | 735.90 | 782.82 | 348.30 | 2680.74 | |
| 2011–2021 | I | 85.00 | 95.38 | 19.39 | 3.06 | 0.28 | 203.11 |
| II | 71.82 | 351.71 | 159.21 | 25.81 | 2.05 | 610.6 | |
| III | 26.51 | 188.25 | 332.52 | 174.26 | 14.37 | 735.91 | |
| IV | 10.46 | 75.94 | 192.06 | 363.94 | 140.42 | 782.82 | |
| V | 2.26 | 14.55 | 34.67 | 81.20 | 215.61 | 348.29 | |
| Total (transferred in) | 196.05 | 725.83 | 737.85 | 648.27 | 372.73 | 2680.74 |
| Spatial Trend | Pixels | Area/(km2) | Percentage |
|---|---|---|---|
| Severe Degradation | 47,552 | 42.80 | 1.6% |
| Slight Degradation | 396,886 | 357.20 | 13.3% |
| Stable | 1,839,109 | 1655.20 | 61.7% |
| Slight Improvement | 533,584 | 480.23 | 17.9% |
| Significant Improvement | 161,467 | 145.32 | 5.4% |
| Spatial Trend | Pixels | Area/(km2) | Percentage |
|---|---|---|---|
| Continuous Degradation | 126,562 | 113.91 | 5.0% |
| Anti-persistent Degradation | 12,810 | 11.53 | 0.5% |
| Stable | 2,237,178 | 2013.46 | 88.0% |
| Anti-continuous Improvement | 8508 | 7.66 | 0.3% |
| Continuous Improvement | 158,255 | 142.43 | 6.2% |
| Years | Land | RSEI | |||||
|---|---|---|---|---|---|---|---|
| I | II | III | IV | V | Total | ||
| 2001 | Grass | 74.43 | 257.02 | 198.1 | 54.87 | 4.49 | 588.91 |
| Arable Land | 157.42 | 410.19 | 351.92 | 212.29 | 96.91 | 1228.73 | |
| Shrubland | 0.83 | 15.21 | 18.36 | 9.96 | 1.36 | 45.72 | |
| Building Land | 5.52 | 27.40 | 6.17 | 3.24 | 1.16 | 43.49 | |
| Woodland | 4.15 | 55.24 | 236.88 | 359.71 | 108.72 | 764.70 | |
| Total | 242.35 | 765.06 | 811.43 | 640.07 | 212.64 | 2671.55 | |
| 2011 | Grass | 61.49 | 187.79 | 205.58 | 127.83 | 23.1 | 605.79 |
| Arable Land | 126.88 | 325.47 | 355.95 | 295.93 | 94.72 | 1198.95 | |
| Shrubland | 1.85 | 13.28 | 16.14 | 14.23 | 3.86 | 49.36 | |
| Building Land | 4.95 | 28.56 | 6.01 | 3.36 | 0.89 | 43.77 | |
| Woodland | 7.52 | 54.19 | 150.14 | 338.62 | 223.21 | 773.68 | |
| Total | 202.69 | 609.29 | 733.82 | 779.97 | 345.78 | 2671.55 | |
| 2021 | Grass | 81.29 | 205.02 | 93.96 | 13.31 | 0.94 | 394.52 |
| Arable Land | 89.87 | 283.92 | 229.03 | 114.68 | 27.44 | 744.94 | |
| Shrubland | 0.74 | 5.26 | 13.48 | 20.86 | 6.05 | 46.39 | |
| Building Land | 13.86 | 127.11 | 47.23 | 16.08 | 2.82 | 207.10 | |
| Woodland | 9.68 | 102.90 | 351.03 | 479.99 | 335.00 | 1278.60 | |
| Total | 195.44 | 724.21 | 734.73 | 644.92 | 372.25 | 2671.55 | |
Publisher’s Note: MDPI stays neutral with regard to jurisdictional claims in published maps and institutional affiliations. |
© 2022 by the authors. Licensee MDPI, Basel, Switzerland. This article is an open access article distributed under the terms and conditions of the Creative Commons Attribution (CC BY) license (https://creativecommons.org/licenses/by/4.0/).
Share and Cite
Sun, Y.; Li, J.; Yu, Y.; Zeng, W. Ecological Assessment Based on Remote Sensing Ecological Index: A Case Study of the “Three-Lake” Basin in Yuxi City, Yunnan Province, China. Sustainability 2022, 14, 11554. https://doi.org/10.3390/su141811554
Sun Y, Li J, Yu Y, Zeng W. Ecological Assessment Based on Remote Sensing Ecological Index: A Case Study of the “Three-Lake” Basin in Yuxi City, Yunnan Province, China. Sustainability. 2022; 14(18):11554. https://doi.org/10.3390/su141811554
Chicago/Turabian StyleSun, Yongqi, Jianhua Li, Yang Yu, and Weijun Zeng. 2022. "Ecological Assessment Based on Remote Sensing Ecological Index: A Case Study of the “Three-Lake” Basin in Yuxi City, Yunnan Province, China" Sustainability 14, no. 18: 11554. https://doi.org/10.3390/su141811554
APA StyleSun, Y., Li, J., Yu, Y., & Zeng, W. (2022). Ecological Assessment Based on Remote Sensing Ecological Index: A Case Study of the “Three-Lake” Basin in Yuxi City, Yunnan Province, China. Sustainability, 14(18), 11554. https://doi.org/10.3390/su141811554

