Hydrologic Performance of an Extensive Green Roof under Intense Rain Events: Results from a Rain-Chamber Simulation
Abstract
1. Introduction and Background
2. Scope
3. Methodology
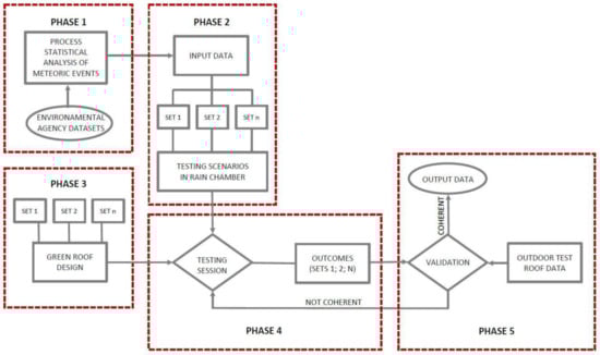
3.1. Methodological Structure and Phases
3.1.1. Phase 1—Preliminary Analysis
- the 5 highest annual values referring to intense rains in a time interval of 5 min among a corresponding set of 125 events.
- the 2 periods (of ten days each and precisely from 8 to 17 September 1994 and from 4 to 13 August 2002) in which the highest concentration of heavy rains occurred during the analyzed 25 years.
- the rainfall values, recorded on a 5 min interval basis, for each of the two periods describing the progression of meteoric events.
3.1.2. Phase 2—Input Data
3.1.3. Phase 3—Green Roof Design
- extensive green roofs are easier to maintain due to the high resistance, small dimensions and high adaptation capacity of installed plants;
- they are lighter in terms of weight: the build-up layers above the waterproofing membrane are thinner and drain more. The weight of extensive green roofs varies considering a range of 30–200 kg/m2 instead of 300/1.500 kg/m2 for the intensive green roofs; Lightweight is a suitable characteristic in cases of upgrade, renovation and refurbishment actions, because the structure of the existing building does not allow a significant load increase;
- due to the structural characteristics, they are cheaper and that is why, in the case of polices and incentives, extensive green roofs are largely preferable.
- Vegetation stratum (substrate): it is a bulk material of mineral aggregates with a low percentage of organic material. This type of substrate is used for extensive green roofs. It is 10 cm thick and the expected water performance is high drainage and low water storage. Table 2 lists the characteristics of the vegetation stratum;
- Filter layer: it is a geo-textile sheet in polypropylene (0.6 mm thick) installed in a separate operation on the drainage (not prefabricated as part of the drainage mat);
- Drainage layer: it is a shaped rigid plastic panel, in recycled polypropylene, 4 cm thick, characterized by a water storage capacity of 4 L/m2 as effect of the retention cups shaped for both functions of drainage and water accumulation. The plastic panels are widely used for extensive green roofs because, compared to aggregates, they are lighter, easier to assemble and cheaper;
- Protection against damage to waterproofing/root barrier layer: it is a synthetic mat in recycled polypropylene 5 mm thick.
3.1.4. Phase 4—Testing session
- A chamber of 5 × 1 × 1 m where the base (flooring) is a waterproof pitch on which the green roof layers (sample roof) lie. The four vertical sides of the room are enclosed by transparent glass walls while on the top side the rain-simulator is installed. One end of the roof pitch is open and equipped with a gutter to collect the water.
- Two flow meters for measuring the water entering the rain chamber through the rain simulator and leaving the rain chamber.
- A valve and a pressure gauge for regulating the water flow inlet.
- A computer connected to the flow meters for data collection.
3.1.5. Phase 5—Output Data
4. Outcomes Discussion
5. Conclusions
- after days of intense rain events, the sample extensive green roof was no more able to perform due to the repetition of the saturation process of the substrate;
- possibly, inside the layering, the permeability did not exactly grow from the higher layers to the lower layers of the green roof (like it should be).
Author Contributions
Funding
Data Availability Statement
Acknowledgments
Conflicts of Interest
References
- Blum, A.; Grant, M. Sustainable neighbourhoods: Assessment tools for renovation and development. J. Int. Res. Publ. 2006, 1, 37–54. [Google Scholar]
- Hermelink, A. SOLANOVA—Symbiosis for Sustainability. In Markets for Sustainable Construction, Proceedings of the 2nd European Forum on Eco-Innovation, Brussels, Belgium, 11 June 2007; Environmental Technologies Action Plan (ETAP): Brussels, Belgium, 2007. [Google Scholar]
- Keller, B.; Rutz, S. Pinpoint: Key Facts + Figures for Sustainable Buildings; Birkhäuser: Basel, Switzerland, 2010. [Google Scholar]
- Musterd, S.; Van Kempen, R. RESTATE—Restructuring Large Housing Estates in European Cities: Good Practices and New Visions for Sustainable Neighbourhoods and Cities; A-D Drk bv: Zeist; University of Utrecht: Utrecht, The Netherlands, 2005. [Google Scholar]
- European Environmental Agency (EEA). Progress on Energy Efficiency in EUROPE, Copenhagen. Available online: https://www.eea.europa.eu/data-and-maps/indicators/progress-on-energy-efficiency-in-europe-3/assessment (accessed on 1 July 2020).
- Cellura, M.; Guarino, F.; Longo, S.; Tumminia, G. Climate change and the building sector: Modelling and energy implications to an office building in southern Europe. Energy Sustain. Dev. 2018, 45, 46–65. [Google Scholar] [CrossRef]
- Zhai, Z.J.; Helman, J.M. Implications of climate changes to building energy and design. Sustain. Cities Soc. 2019, 44, 511–519. [Google Scholar] [CrossRef]
- Ferrao, P.; Fernandex, J.E. Sustainable Urban Metabolism; MIT Press: Cambridge, MA, USA, 2013; p. 264. [Google Scholar]
- Gercek, M.; Arsan, Z. Energy and environmental performance based decision support process for early design stages of residential buildings under climate change. Sustain. Cities Soc. 2019, 48. [Google Scholar] [CrossRef]
- Santucci, D.; Chokhachian, A.; Auer, T. Impact of Environmental Quality in Outdoor Spaces: Dependency Study between Outdoor Comfort and People’s Presence. In Proceedings of the 4th International Conference S.ARCH 2017, Sustainable Architecture Conference, Hong Kong, China, 7–9 June 2017. [Google Scholar]
- Rogelj, J.; Shindell, D.; Jiang, K.; Fifita, S.; Forster, P.; Ginzburg, V.; Handa, C.; Kheshgi, H.; Kobayashi, S.; Kriegler, E.; et al. 2018: Mitigation Pathways Compatible with 1.5 °C in the Context of Sustainable Development. In Global Warming of 1.5 °C; An IPCC Special Report on the Impacts of Global Warming of 1.5 °C above Pre-Industrial Levels and Related Global Greenhouse Gas Emission Pathways, in the Context of Strengthening the Global Response to the Threat of Climate Change, Sus-tainable Development, and Efforts to Eradicate Poverty; Masson-Delmotte, V.P., Zhai, H.-O., Pörtner, D., Roberts, J., Skea, P.R., Shukla, A., Pirani, W., Moufouma-Okia, C., Péan, R., Pidcock, S., et al., Eds.; Intergovernmental Panel on Climate Change: Geneva, Switzerland, 2018. [Google Scholar]
- Ren, F.M.; Trewin, B.; Brunet, B.; Dushmanta, P.; Walterf, A.; Baddourg, O.; Korber, M. A research progress review on regional extreme events. Adv. Clim. Chang. Res. 2018, 9, 161–169. [Google Scholar] [CrossRef]
- Held, I.M.; Soden, B.J. Robust Responses of the Hydrological Cycle to Global Warming. J. Clim. 2006, 19, 5686–5699. [Google Scholar] [CrossRef]
- Manabe, S.; Wetherald, R.T. Thermal Equilibrium of the Atmosphere with a Given Distribution of Relative Humidity. J. Atmos. Sci. 1967, 24, 241–259. [Google Scholar] [CrossRef]
- Madsen, H.; Lawrence, D.; Lang, M.; Martinkova, M.; Kjeldsen, T.R. Review of trend analysis and climate change projections of extreme precipitation and floods in Europe. J. Hydrol. 2014, 519, 3634–3650. [Google Scholar] [CrossRef]
- European Commission. Nature-Based Solutions for Flood Mitigation and Coastal Resilience-Analysis of EU-Funded Projects. 2020. Available online: https://op.europa.eu/fr/publication-detail/-/publication/d6e80dca-d530-11ea-adf7-01aa75ed71a1/language-en/format-PDF/source-142701485 (accessed on 31 July 2020).
- Akbari, H.; Kolokotsa, D. Three decades of urban heat islands and mitigation technologies research. Energy Build. 2016, 133, 834–842. [Google Scholar] [CrossRef]
- Dwivedi, A.; Mohan, B.K. Impact of green roof on micro climate to reduce Urban Heat Island. Remote Sens. Appl. Soc. Environ. 2018, 10, 56–69. [Google Scholar] [CrossRef]
- Li, Y.; Babcock, R.W., Jr. Green roofs against pollution and climate change. A review. Agron. Sustain. Dev. 2014, 34, 695–705. [Google Scholar] [CrossRef]
- Rowe, D.B. Green roofs as a means of pollution abatement. Environ. Pollut. 2011, 159, 2100–2110. [Google Scholar] [CrossRef]
- Getter, K.L.; Rowe, D.B.; Robertson, G.P.; Cregg, B.M.; Andresen, J.A. Carbon sequestration potential of extensive green roofs. Environ. Sci. Technol. 2009, 43, 7564–7570. [Google Scholar] [CrossRef]
- Whittinghill, L.J.; Rowe, D.B.; Schutzki, R.; Cregg, B.M. Quantifying carbon sequestration of various green roof and ornamental landscape systems. Landsc. Urban Plan. 2014, 123, 41–48. [Google Scholar] [CrossRef]
- Knapp, S.; Schmauck, S.; Zehnsdorf, A. Biodiversity Impact of Green Roofs and Constructed Wetlands as Progressive Eco-Technologies in Urban Areas. Sustainability 2019, 11, 5846. [Google Scholar] [CrossRef]
- Cook-Patton, S.C.; Bauerle, T.L. Potential benefits of plant diversity on vegetated roofs: A literature review. J. Environ. Manag. 2012, 106, 85–92. [Google Scholar] [CrossRef]
- Williams, N.S.G.; Lundholm, J.; Macivor, J.S. Do green roofs help urban biodiversity conservation? J. Appl. Ecol. 2014, 51, 1643–1649. [Google Scholar] [CrossRef]
- Maiolo, M.; Pirouz, B.; Bruno, R.; Palermo, S.A.; Arcuri, N.; Piro, P. The Role of the Extensive Green Roofs on Decreasing Building Energy Consumption in the Mediterranean Climate. Sustainability 2020, 12, 359. [Google Scholar] [CrossRef]
- Castleton, H.F.; Stovin, V.; Beck, S.B.M.; Davison, J.B. Green roofs; Building energy savings and the potential for retrofit. Energy Build. 2010, 42, 1582–1591. [Google Scholar] [CrossRef]
- La Roche, P.; Berardi, U. Comfort and energy savings with active green roof. Energy Build. 2014, 82, 492–504. [Google Scholar] [CrossRef]
- Niachou, A.; Papakonstantinou, K.; Santamouris, M.; Tsangrassoulis, A.; Mihalakakou, G. Analysis of the green roof thermal Properties and investigation of its energy performance. Energy Build. 2001, 33, 719–729. [Google Scholar] [CrossRef]
- He, Y.; Yu, H.; Ozaki, A.; Dong, N.; Zheng, S. Long-term thermal performance evaluation of green roof system based on two new indexes: A case study in Shanghai area. Build. Environ. 2017, 120, 13–28. [Google Scholar] [CrossRef]
- Del Barrio, E.P. Analysis of the green roofs cooling potential in buildings. Energy Build. 1998, 27, 179–193. [Google Scholar] [CrossRef]
- Ouldboukhitine, S.E.; Belarbi, R.; Jaffal, I.; Trabelsi, A. Assessment of green roof thermal behaviour: A coupled heat and mass transfer model. Build. Environ. 2011, 46, 2624–2631. [Google Scholar] [CrossRef]
- Theodosiou, T.G. Summer period analysis of the performance of a planted roof as a passive cooling technique. Energy Build. 2003, 35, 909–917. [Google Scholar] [CrossRef]
- La Roche, P.; Yeom, D.J.; Ponce, A. Passive cooling with a Hybrid green roof for extreme climates. Energy Build. 2020, 224. [Google Scholar] [CrossRef]
- Onmura, S.; Matsumoto, M.; Hoko, S. Study on evaporative cooling effect of roof lawn gardens. Energy Build. 2001, 33, 653–666. [Google Scholar] [CrossRef]
- Buchin, O.; Hoelscher, M.T.; Meier, F.; Nehls, T.; Ziegler, F. Evaluation of the Health-risk reduction potential of countermeasures to urban heat island. Energy Build. 2016, 114, 27–37. [Google Scholar] [CrossRef]
- Alcazar, S.S.; Olivieri, F.; Neila, J. Green roofs: Experimental and analytical study of its potential for urban microclimate regulation in Mediterranean-continental climates. Urban Clim. 2016, 17, 304–317. [Google Scholar] [CrossRef]
- Santamouris, M. Cooling the cities—A review of reflective and green roof mitigation technologies to fight heat island and improve comfort in urban environments. Sol. Energy 2014, 103, 682–703. [Google Scholar] [CrossRef]
- Bowler, D.E.; Buyung-Ali, L.; Knight, T.M.; Pullin, A.S. Urban greening to cool towns and cities: A systematic review of the empirical evidence. Landsc. Urban Plan. 2010, 97, 147–155. [Google Scholar] [CrossRef]
- Speak, A.F.; Rothwell, J.J.; Lindley, S.J.; Smith, C.L. Urban particulate pollution reduction by four species of green roof vegetation in a UK city. Atmos. Environ. 2012, 61, 283–293. [Google Scholar] [CrossRef]
- Currie, B.A.; Bass, B. Estimates of air pollution mitigation with green plants and green roofs using the UFORE model. Urban Ecosyst. 2008, 11, 409–422. [Google Scholar] [CrossRef]
- Yang, J.; Yu, Q.; Gong, P. Quantifying air pollution removal by green roofs in Chicago. Atmos. Environ. 2008, 42, 7266–7273. [Google Scholar] [CrossRef]
- Hirano, Y.; Ihara, T.; Gomi, K.; Fujita, T. Simulation-Based Evaluation of the Effect of Green Roofs in Office Building Districts on Mitigating the Urban Heat Island Effect and Reducing CO2 Emissions. Sustainability 2019, 11, 2055. [Google Scholar] [CrossRef]
- Shafique, M.; Xue, X.; Luo, X. An overview of carbon sequestration of green roofs in urban areas. Urban For. Urban Green. 2020, 47. [Google Scholar] [CrossRef]
- Lia, J.; Waib, O.W.H.; Lib, Y.S.; Zhana, J.; Hoc, Y.A.; Lid, J.; Lam, E. Effect of green roof on ambient CO2 concentration. Build. Environ. 2010, 45, 2644–2651. [Google Scholar] [CrossRef]
- Kuronuma, T.; Watanabe, H.; Ishihara, T.; Kou, D.; Toushima, K.; Ando, M.; Shindo, S. CO2 Payoff of Extensive Green Roofs with Different Vegetation Species. Sustainability 2018, 10, 2256. [Google Scholar] [CrossRef]
- Benvenuti, S. Wildflower green roofs for urban landscaping, ecological sustainability and biodiversity. Landsc. Urban Plan. 2014, 124, 151–161. [Google Scholar] [CrossRef]
- Blank, L.; Vasl, A.; Schindler, B.Y.; Kadas, G.J.; Blaustein, L. Horizontal and vertical island biogeography of arthropods on green roofs: A review. Urban Ecosyst. 2017, 20, 911–917. [Google Scholar] [CrossRef]
- Ksiazek-Mikenas, K.; Herrmann, J.; Menke, S.B.; Köhler, M. If You Build It, Will They Come? Plant and Arthropod Diversity on Urban Green Roofs Over Time. Urban Nat. 2018, 1, 52–72. [Google Scholar]
- MacIvor, J.S.; Lundholm, J. Insect species composition and diversity on intensive green roofs and adjacent level-ground habitats. Urban Ecosyst. 2011, 14, 225–241. [Google Scholar] [CrossRef]
- Madre, F.; Vergnes, A.; Machon, N.; Clergeau, P. Green roofs as habitats for wild plant species in urban landscapes: First insights from a large-scale sampling. Landsc. Urban Plan. 2014, 122, 100–107. [Google Scholar] [CrossRef]
- Tonietto, R.; Fant, J.; Ascher, K.E.; Larkin, D. A comparison of bee com-munities of Chicago green roofs, parks, and prairies. Landsc. Urban Plan. 2011, 103, 102–108. [Google Scholar] [CrossRef]
- Mentens, J.; Raes, D.; Hermy, M. Green roofs as a tool for solving the rainwater runoff problem in the urbanized 21st century? Landsc. Urban Plan. 2006, 77, 217–226. [Google Scholar] [CrossRef]
- Palla, A.; Gnecco, I.; Lanza, G. Hydrologic Restoration in the Urban Environment Using Green Roofs. Water 2010, 2, 140–154. [Google Scholar] [CrossRef]
- Carter, T.; Jackson, C.R. Vegetated roofs for stormwater management at multiple spatial scales. Landsc. Urban Plan. 2007, 80, 84–97. [Google Scholar] [CrossRef]
- Zhang, Q.; Miao, L.; Wang, X.; Liu, D.; Zhu, L.; Zhou, B.; Sun, J.; Liu, J. The capacity of greening roof to reduce storm water runoff and pollution. Landsc. Urban Plan. 2015, 144, 142–150. [Google Scholar] [CrossRef]
- Berndtsson, J.C.; Bengtsson, L.; Jinno, K. Runoff water quality from intensive and extensive vegetated roofs. Ecol. Eng. 2009, 35, 369–380. [Google Scholar] [CrossRef]
- Villarreal, E.L.; Semadeni, D.; Bengtsson, L. Inner city stormwater control using a combination of best management practices. Ecol. Eng. 2004, 22, 279–298. [Google Scholar] [CrossRef]
- Liu, W.; Feng, Q.; Chen, W.; Wei, W. Assessing the runoff retention of extensive green roofs using runoff coefficients and curve numbers and the impacts of substrate moisture. Hydrol. Res. 2020, 51, 51. [Google Scholar] [CrossRef]
- Gong, Y.; Yin, D.; Li, J.; Zhang, X.; Wang, W.; Fang, X.; Shi, H.; Wang, Q. Performance assessment of extensive green roof runoff flow and quality control capacity based on pilot experiments. Sci. Total Environ. 2019, 687, 505–515. [Google Scholar] [CrossRef]
- Forschungsgesellschaft Landschaftsentwicklung Landschaftsbau e.V. (Landscape Development and Landscaping Research Society). In Green Roof Guidelines. Guidelines for the Planning, Construction and Maintenance of Green Roofs; Landscape Development and Landscaping Research Socitety: Bonn, Germany, 2018. [Google Scholar]
- Teemusk, A.; Mander, U. Rainwater runoff quantity and quality performance from a green roof: The effects of short-term events. Ecol. Eng. 2007, 30, 271–277. [Google Scholar] [CrossRef]
- Cascone, S.; Coma, J.; Gagliano, A.; Pérez, G. The evapotranspiration process in green roofs: A review. Build. Environ. 2019, 147, 337–355. [Google Scholar] [CrossRef]
- Fassman-Beck, E.; Voyde, E.; Simcock, R.; Hong, Y.S. 4 Living roofs in 3 locations: Does configuration affect runoff mitigation? J. Hydrol. 2013, 490, 11–20. [Google Scholar] [CrossRef]
- Stovin, V.; Poë, S.; De-Ville, S.; Berretta, C. The influence of substrate and vegetation configuration on green roof hydrological performance. Ecol. Eng. 2015, 85, 159–172. [Google Scholar] [CrossRef]
- Cook, L.M.; Larsen, T.A. Towards a performance-based approach for multifunctional green roofs: An interdisciplinary review. Build. Environ. 2021, 188. [Google Scholar] [CrossRef]
- Italian National Unification. UNI 11235–Istruzioni per la Progettazione, l’esecuzione, il Controllo e la Manutenzione di Coperture a Verde [Criteria for Design, Execution, Testing and Maintenance of Roof Garden]; UNI: Rome, Italy, 2015. [Google Scholar]
- Giacomello, E. Copertura a Verde e Risorsa Idrica. Implicazioni Tecnologiche e Benefici per l’ambiente Urbano [Green Roofs and Water. Technological Implications and Benefits for the Urban Environment]; Franco Angeli: Milan, Italy, 2012; p. 160. [Google Scholar]

















| Thickness of Bulk Material | FLL Green Roofing Guidelines 2018 | UNI 11235:2015 Italian Green Roof Standard | Maltese Standard SM 3700:2017 Green Roofs |
|---|---|---|---|
| 6–10 cm | 0.50 | 0.60 | 0.5 |
| 10–15 cm | 0.45 | 0.45 | 0.4 |
| 15–25 cm | 0.40 | 0.35 | 0.3 |
| 25–50 cm | 0.30 | 0.25–0.20 | 0.3–0.2 |
| ≥50 cm | 0.1 | 0.1 | 0.1 |
| Property | Unit | Value |
|---|---|---|
| Apparent density—dry material | Kg/m3 | 980 |
| Apparent density—maximum water storage capacity | Kg/m3 | 1.390 |
| Porosity | % Volume | 63 |
| Maximum water storage capacity | % Volume | 40 |
| Air content at maximum water storage capacity | % Volume | 23 |
| Organic matter content | % Mass | 3.2 |
| pH | 7.7 |
| Simulation [n] | Day of Test [n°] | Data of the Rain Event [dd/mm/yyyy] | Green Roof Pitch [%] | Duration of The Rain Event [Hour h—min’] | Duration of the Inter-Event [Hour h—min’] | Value of the Rain Peaks [mm] |
|---|---|---|---|---|---|---|
| 1.a | 1° | 04/08/2002 | 2% | 1 h 35′ | 3 h 00′ | 17.2 |
| 1.b | 1° | 04/08/2002 | 2% | 1 h 35′ | 18 h 30′ | 17.2 |
| 2 | 2° | 18/09/1994 | 2% | 5 h 40′ | 24 h 00′ | 13.00; 11.00; 9.2; 8.0; 5.4 |
| 3 | 3° | FLL Test | 2% | 15′ | 24 h 00′ | 9.0 |
| 4 | 4° | 08/09/1994 | 9% | 5 h 40′ | 13.00; 11.00; 9.2; 8.0; 5.4 |
| SUMMARY OF INPUT DATA | ||||
|---|---|---|---|---|
| Duration of the Rain Event [hour h—min ‘] | Maximum Intensity of the Rain Peak [mm/5 min] | Total Intercepted Rain [l] | Green Roof Pitch [%] | |
| 1 h 22′ | 18.0 | 170.0 | 2 | |
| HUMIDITY OF THE SUBSTRATE AT THE BEGINNING OF THE SIMULATION | ||||
| Arid substrate | ||||
| SUMMARY OF OUTPUT DATA | ||||
| Water Storage Capacity [L/m2] | Runoff Delay [hour h—min ‘] | Runoff Maximum Intensity [mm/5 min] | Delay of Runoff Peak [min′ sec″] | Total Runoff [l] |
| 32.7 | 1 h 23′ | 1.6 | No runoff peak occurred | 6.5 |
| SUMMARY OF INPUT DATA | |||
|---|---|---|---|
| Duration of the Rain Event [hour h—min ‘] | Maximum Intensity of the Rain Peak [mm/5 min] | Total Intercepted Rain [l] | Green Roof Pitch [%] |
| 1 h 22′ | 14.0 | 170.0 | 2 |
| HUMIDITY OF THE SUBSTRATE AT THE BEGINNING OF THE SIMULATION | INTER-EVENT FROM PREVIOUS RAIN EVENT [hour h—min ‘] | ||
| Substrate left minimum volume of runoff, inferiors to 0.4 L/min | 3 h 00′ | ||
| SUMMARY OF OUTPUT DATA | |||
| Runoff Delay [hour h—min ‘] | Runoff Maximum Intensity [mm/5 min] | Delay of Runoff Peak [min′ sec″] | Total Runoff [l] |
| 3′ | 11.6 | 8′ 45″ | 124.5 |
| SUMMARY OF INPUT DATA | |||
|---|---|---|---|
| Duration of the Rain Event [hour h—min ‘] | Maximum Intensity of the Rain Peak [mm/5 min] | Total Intercepted Rain [l] | Green Roof Pitch [%] |
| 5 h 05′ | 12.0 | 357.0 | 2 |
| HUMIDITY OF THE SUBSTRATE AT THE BEGINNING OF THE SIMULATION | INTER-EVENT FROM PREVIOUS RAIN EVENT [hour h—min ‘] | ||
| Substrate at the little less maximum water capacity | 18 h 30′ | ||
| SUMMARY OF OUTPUT DATA | |||
| Runoff Delay [hour h—min ‘] | Runoff Maximum Intensity [mm/5 min] | Delay of Runoff Peak [min′ sec″] | Total Runoff [l] |
| 1 h 28′ | 11.6 | 7′ 45″ | 313.0 |
| Type of Surface | Runoff Coefficient |
|---|---|
| Asphalt or pavement with sealed joints | 0.85–0.90 |
| Porphyry with sealed joint | 0.75–0.85 |
| Porphyry with unsealed joint | 0.30–0.70 |
| Sports facilities with synthetic material | 0.60 |
| Pitched roofs > 3% | 0.90–1 |
| Pitched roofs < 3% | 0.80 |
| Roof with gravel ballast | 0.70 |
| Intensive green roof (substrate = 25 cm) | 0.30 |
| Natural land | 0.10 |
| SUMMARY OF INPUT DATA | |||
|---|---|---|---|
| Duration of the Rain Event [hour h—min ‘] | Maximum Intensity of the Rain Peak [mm/5 min] | Total Intercepted Rain [l] | Green Roof Pitch [%] |
| 15′ | 9.0 | 135.0 | 2 |
| HUMIDITY OF THE SUBSTRATE AT THE BEGINNING OF THE SIMULATION | INTER-EVENT FROM PREVIOUS RAIN EVENT [hour h—min ‘] | ||
| Substrate at the little less maximum water capacity. According to the FLL Green Roofing, 24 h before, the substrate was saturated and generated runoff | 24 h 00′ | ||
| SUMMARY OF OUTPUT DATA | |||
| Runoff Coefficient Ψ [n] | Runoff Maximum Intensity [mm/5 min] | Total runoff [l] | |
| 0.68 | 9.6 | 92.0 | |
| SUMMARY OF INPUT DATA | |||
|---|---|---|---|
| Duration of the Rain Event [hour h—min ‘] | Maximum Intensity of the Rain Peak [mm/5 min] | Total Intercepted Rain [l] | Green Roof Pitch [%] |
| 5 h 05′ | 12.8 mm | 351.0 | 9 |
| HUMIDITY OF THE SUBSTRATE AT THE BEGINNING OF THE SIMULATION | INTER-EVENT FROM PREVIOUS RAIN EVENT [hour h—min ‘] | ||
| Substrate at little less maximum water capacity | 18 h 00′ | ||
| SUMMARY OF OUTPUT DATA | |||
| Runoff Delay [hour h—min ‘] | Runoff Maximum Intensity [mm/5 min] | Delay of Runoff Peak [min′ sec″] | Total Runoff [l] |
| 1 h 22′ | 12.8 | 8′ 00″ | 305.0 |
| n° of Consecutive Days | Quinto Vicentino [mm] [dd–dd/mm/yyyy] | Quinto Vicentino Flood 2010 [mm] [dd–dd/mm/yyyy] | Asiago Flood 2010 [mm] [dd–dd/mm/yyyy] | Rain Chamber Simulations [mm] |
|---|---|---|---|---|
| 1 | 113.6 7 November 2005 | 49.8 31 October 2010 | 110.6 31 October 2010 | 108.0 |
| 2 | 123.2 05–06 November 2005 | 98.8 31 October 2010–01 November 2010 | 202.2 31 October 2010–01 November 2010 | 179.4 |
| 3 | 156.6 15–17 September 2006 | 135.0 31 October 2010–02 November 2010 | 242.6 31 October 2010–02 November 2010 | 249.4 |
| 4 | 156.6 15–17 September /2006 | 135.0 31 October 2010–03 November 2010 | 242.6 31 October 2010–03 November 2010 | 318.0 |
Publisher’s Note: MDPI stays neutral with regard to jurisdictional claims in published maps and institutional affiliations. |
© 2021 by the authors. Licensee MDPI, Basel, Switzerland. This article is an open access article distributed under the terms and conditions of the Creative Commons Attribution (CC BY) license (http://creativecommons.org/licenses/by/4.0/).
Share and Cite
Giacomello, E.; Gaspari, J. Hydrologic Performance of an Extensive Green Roof under Intense Rain Events: Results from a Rain-Chamber Simulation. Sustainability 2021, 13, 3078. https://doi.org/10.3390/su13063078
Giacomello E, Gaspari J. Hydrologic Performance of an Extensive Green Roof under Intense Rain Events: Results from a Rain-Chamber Simulation. Sustainability. 2021; 13(6):3078. https://doi.org/10.3390/su13063078
Chicago/Turabian StyleGiacomello, Elena, and Jacopo Gaspari. 2021. "Hydrologic Performance of an Extensive Green Roof under Intense Rain Events: Results from a Rain-Chamber Simulation" Sustainability 13, no. 6: 3078. https://doi.org/10.3390/su13063078
APA StyleGiacomello, E., & Gaspari, J. (2021). Hydrologic Performance of an Extensive Green Roof under Intense Rain Events: Results from a Rain-Chamber Simulation. Sustainability, 13(6), 3078. https://doi.org/10.3390/su13063078

