Abstract
Sustainability is one of the world’s fundamental objectives, and a wide variety of information types, parameters, and uncertainties need to be appraised and managed to assess it. In the present paper, Multi-Criteria Decision Analysis (MCDA) is used to prioritise the criteria of sustainable development based on regularly published indicators. In line with most approaches in the literature, the main criteria are Economy, Society and Environment. Complex criteria are decomposed into subcriteria until the performance with respect to them can be measured directly. Weights of importance are calculated by the Analytic Hierarchy Process (AHP), in decision support system PriEsT. The model is flexible to both the modification of criteria and re-weighting, and the PriEsT file is supplemented to the paper. Moreover, the results can also be applied in decisions on resource allocation. The proposed methodology has the potential of resulting in a new composite index to measure, compare or rank countries and regions regarding sustainable development or one of its subcriteria, as well as to track, year by year, the improvements or the impact of the policies introduced.
1. Introduction
Sustainability is essential for a straightforward reason: the quality of life and the Earth’s ecosystems’ prosperity cannot be maintained if it is not addressed. Therefore, sustainability is one of the world’s fundamental objectives, driving the vision and establishing the policies and treaties for sustainable development worldwide. Governments must act responsibly and embrace the ethical aspects of evolution, and policies must address the tension between the pursuit of endless economic growth and sustainable development.
1.1. Historical Overview
The first document that tackled the subject is the Club Rome’s Report published in 1972, which had a powerful impact on the concept of economic development. The report [1] revealed the results of a research group obtained using a mathematical model built on the theory of dynamic systems known as World3. It presented the conflict between the unlimited growth and consumption and the limited resources of the Earth and therefore drew the attention of researchers, politicians, and governmental institutions. Consequently, high political level meetings were organised worldwide, agreements and treaties were signed, several research papers were published, and research institutions and universities hosted an increased number of scientific conferences and events. In 2000, the declaration on promoting sustainability science [2] was adopted.
The Living Planet Report [3] highlights the continuous decline of the living planet index/indicators and claims, “World leaders must take urgent action to protect and restore nature as the foundation for a healthy society and thriving economy” [3] (p. 5).
In 2015, the post-2015 development agenda was adopted by more than 150 world leaders who participated in the UN Sustainable Development Summit organised at the UN headquarters in New York. The outcome of the Summit was entitled “Transforming our world: the 2030 Agenda for Sustainable Development” [4], and it came officially into force on 1 January 2016. The Agenda became a support for the international community to promote prosperity and well-being for the next period and achieve sustainable development by 2030. It comprises 17 SD Goals and 169 targets to be achieved until 2030 and must be applied by all countries worldwide.
In 2019, the first quadrennial report “The Future is Now: Science for Achieving Sustainable Development” [5] was published bearing the vital component of the follow-up and review process of the 2030 Agenda, as Member States decided in the Ministerial Declaration of the High-Level Political Forum in 2016 on sustainable development [6].
At the Paris Climate Conference (COP21) in December 2015, the first universal agreement on global climate change [7] was adopted. It entered into force on 4 November 2016.
The Sustainable Development Goals (SDGs) and the Paris Agreement present a new global consensus on sustainable development. “A life of dignity for all within the planet’s limits and reconciling economic efficiency, social inclusion and environmental responsibility is at the essence of sustainable development” [8].
In almost 50 years after the publication of the Club Rome’s Report, many definitions of sustainable development were articulated. According to Faber et al., the “definitions of sustainability show conceptual developments”. The authors of [9] identified about 50 definitions and circumscriptions of sustainability and consequently created a conceptual framework. Nevertheless, it must not be forgotten that Carsons’ book, “Silent Spring”, published in 1962 [10], started the discussions on sustainability before using the term “sustainability”. Coomers’ sustainable society “is one that lives within the self-perpetuating limits of its environment …is not a non-growth society. It is, rather, a society that recognises the limits of growth …a society that looks for alternative ways of growing” [11]. According to Faber [9], “Coomer attributes explicit limits to a sustainable society that is aimed at, his approach is labelled absolute”.
Different definitions of sustainable development are presented in the book of Rumen Gechev [12]; a comparative analysis of the emerging definitions was published by Ciegis [13]; and the evolution of the concept of sustainable development, and EU strategies were presented in a paper published in 2011 [14]. Moreover, a study on the history and chronological overview of the concept’s meaning was published in 2018 [15] and a literature review on sustainable development was published in 2019 [16]. Although formulated differently, all these definitions have some common ideas, and they refer to some extent to surviving and assuring needs in the long run. It is well known that sustainable development focuses on ensuring economic, human, and environmental well-being. Different approximations define the notion of sustainability in a weak sense and a strong one, respectively.
According to Coomer [11], “the sustainable society recognises that there is one primary environment—the physical environment—within which all other environments function. All other environments—political, social, economic, to name three major ones—exist within and act upon the primary environment”. It can be considered that sustainable development intends to harmonize the realization of economic growth and environmental concerns simultaneously.
In 1987, the “Brundtland Report” [17] was published by the World Commission on Environment and Development (WCED), also known as “Our Common Future” (WCED, 1987). G.H. Brundtland, a year after the Chernobyl disaster, formulated a definition of sustainable development, one that has become widely known. “Sustainable development is a development that meets the needs of the present without compromising the ability of future generations to meet their own needs” [17] (p. 41). The Report pleads for reconciliation between economy and the environment. “Strategy for sustainable development is the need to integrate economic and ecological considerations in decision making…economic and ecological concerns are not necessarily in opposition” [17] (p. 55).
1.2. The Multi-Criteria Nature of Sustainable Development
From the analysed literature, the authors highlight Barbier’s definition from 1987 [18], which assessed sustainable development as “simultaneous maximization” of the objectives of the biological system (genetic diversity, biological productivity, flexibility), the objectives of the economic system (satisfying basic needs, equity increase, growth in goods and services) and the objectives of the social system (cultural diversity, institutional durability, social equity). Munda [19] (p. 954) noted that Barbier’s definition “correctly points out that sustainable development is a multi-dimensional concept”.
The need for weighting is highlighted by Prescott-Allen [20]. According to Munda, “sustainability management and planning is essentially a conflict analysis”, a “tool for conflict management” [19] (p. 956), and the multi-criteria evaluation, multi-criteria decision method (MCDM) is a suitable tool due to its flexibility and ease to enable dialogue between stakeholders, analysts, and scientists [19] (p. 957). Thus, when analysing sustainable development, the relations between the economic, social, and environmental dimensions should be taken into consideration and treated as an integrative whole. In this respect, according to Ciegis et al. [13], “a hierarchical framework with coherent sustainability logic is needed”.
The Analytic Hierarchy Process (AHP) [21] is undoubtedly among the most often applied multi-criteria decision methods, permitting to model a complex problem in a hierarchical structure showing the relationships between the goal, criteria-objectives, subcriteria and alternatives, giving in this way a general overview of the problem for decision makers. Moreover, it is probably the easiest, among multi-criteria decision models (e.g., PROMETHEE, ELECTRE, TOPSIS [22]), to communicate to both experts and non-experts, since the hierarchical system of criteria follows the structure of many other well-known analogies (categorisation, organisation), and the weighting by pairwise comparisons is likewise reasonable. Therefore, a significant advantage of using AHP is that the end-users (decision-makers) do not necessarily need to go into the mathematical details of the calculations.
According to Prescott-Allen, “No country is sustainable or even close to sustainability” [20] (p. 107), thus, tools, methods are needed to assist and achieve sustainable development. Therefore, creating a sustainable development framework using publicly available databases presents an efficient way to monitor progress on national, regional, and international levels, because it enables identifying the barriers towards progress quickly and addressing them through dedicated policies.
1.3. The Outline of the Paper
This paper aims to give a method and methodology to prioritise the criteria and determine the strategic objectives for sustainable development. Hence, the paper intends to identify a suitable method to rank the criteria with the highest overall impact on sustainable development, thus providing an action plan of priorities.
The present study focuses on the following research questions:
- How can policymakers identify the criteria with the highest overall impact on the efficient implementation of sustainable development?
- How can sustainable development be inserted into policy and resource allocation?
- What is the potential of a weighted system of criteria in the assessment concerning sustainable development?
This paper presents a general, complex, five-level hierarchical criteria system to analyse the economic, social and environmental pillars’ (subsystems’) impact on sustainable development. The authors focus on applying the AHP on strategic level decision-making, and on the prioritisation and ranking of criteria with the highest overall impact to implement sustainable development successfully.
The effectiveness of sustainable development policies must be measured in their multi-objective and multi-level complexity, considering all pillars. Therefore, the authors use a Multi-Criteria Decision-Making (MCDM) approach, applying the AHP to explore different scenarios, evaluate the outcomes of prioritisation and select the strategic objectives of sustainable development. Furthermore, the framework permits to analyse all hypothetical scenarios’ effects on all pillars (subsystems). The method serves as a useful instrument for policymakers giving a solid, scientific base for the decision-making and optimal resource allocation. For decision-making the authors use the Priority Estimation Tool, PriEsT [23]. The strategic objectives from the authors’ point of view are considered to be the criteria with the highest overall impact on the efficient implementation of sustainable development.
The article is organised as follows: Section 2, specifically Section 2.1, presents a historical review of the sustainability indicators having a significant role in evaluating and determining whether a region or a country is heading in a sustainable direction, while Section 2.2 presents a critical review of the literature to prove that the multi-criteria decision methodology, especially AHP, is a suitable tool for the sustainability policy problems. Section 3 describes the AHP method, the PriEsT software and data used. Section 4 presents the authors’ results, the multi-criteria framework to analyse, organise and prioritise the criteria, and concludes and raises the question of evaluation concerning each criterion and the scenarios, the numerical results being obtained with PriEsT. Section 5 concludes with an emphasis on the need for sophisticated assessment methodologies concerning the criteria.
2. Literature Review
2.1. Sustainable Development Indicators
The significant role of indicators to help countries make the right decisions regarding sustainable development was recognized in 1992 at the UN Conference, having the topic “Environment and Development” organized in Rio de Janeiro. The conference resulted in an action plan entitled “Agenda 21” [24]. The Commission on Sustainable Development (CSD) created the first two sets of indicators between 1994 and 2001. The third, revised set of sustainable development indicators to measure progress in achieving sustainable development, including the MDGs, was published in 2007 [25].
In 2002, the OECD published a comparative analysis of the sustainable development indicators elaborated by different International Institutions [26] (p. 51). These indicators are generally enrolled in social, environmental, economic and institutional dimensions.
In 2004, a study on the development and usage of sustainable development indicators (SDIs) in the EU Member States was issued [27]. In 2006, the European Council adopted the renewed EU sustainable development strategy, which contoured how sustainable development indicators will monitor the implementation. In 2007, a study covering the sets of SDIs used by countries to control the National Reform Programmes and SD strategies was published [28]. In 2005 the joint UNECE/OECD/Eurostat Working Group on Statistics for SD (WGSSD) was founded with the aim to develop a conceptual framework for measuring sustainable development. The first Report was published in 2009 [29]. As the basis for measuring sustainability, it had capital at its centre—economic, natural, human and social capital [29] (p. 2). The next framework with recommended indicators appeared in 2013. The suggested SDIs are used for international comparisons and are defined on three dimensions: human well-being (“here and now”), capital (“later”), transboundary impacts (“elsewhere”) [30]. Some characteristics of the analysed frameworks are presented in Appendix A.
Sustainable development is generally built upon the three-pillar concept. In the literature, other structures can be identified as well, for example the reference framework for sustainable cities (RFSC) [31], which relies on five dimensions (spatial, governance, social, economic (green growth, circular economy, innovation, cooperation, sustainable production, and consumption), and environmental) and 30 objectives for the European vision of tomorrow’s cities. According to Prescott-Allen [20], “sustainability” is “the good life”; thus, he considered it as a combination of human and ecosystem wellbeing and published a dual wellbeing assessment framework in the book [20], which contains indicators and the Barometer of Sustainability.
The SDIs sets are the result of “rigorous consultation inside and outside government to ensure that different perspectives on sustainable development are taken into account” [29] (p. 29).
According to Pupphachai and Zuidema [32], sustainable indicators “have the potential to support adaptive processes of learning-by-doing on the path towards sustainable development”. It can be done through active management, which requires indicators to be easily accessible and understandable. Moreover, they state that “it is advisable to develop well-categorized online databases that are supported by search engines, explanatory reports”.
The role, the importance of SDIs, the characteristics of “good” and “effective” indicators is presented in the paper published by Garrett [33]. According to them “the creation of good sustainability indicators can greatly aid policy and management decision making”.
At present, the 2030 Agenda for Sustainable Development with 17 SDGs is the universal standard for development [34].
The evaluation procedure of the progress toward sustainability has to follow scientific methods, which require indicators. Measurement methods, the elaboration of a set of multi-dimensional indicators are needed to evaluate and determine whether a region or a country is heading toward a sustainable direction. The results depend on the quality of information available, the choice of indicators and the relative importance of used indicators—if they have the same significance or weighted—mathematical aggregation—pairwise comparison and ranking in a complete pre-order [35].
Agenda 21 stipulates the necessity for all the countries to be concerned with elaborating and identifying indicators for sustainable development that may assure a solid foundation for decisions at all levels for a particular country’s general and socio-economic evolution. It has been suggested that such indicators be set at a regional, national, and global level.
Indicators are used to obtain a simplified, consistent, reasonable, and multi-dimensional view of sustainability and sustainable development. Therefore, through the quantitative aggregation of many indicators, indexes are defined, which are crucial to monitor sustainability progress. The identification of the collection of the most suitable indicators and indexes is the most critical, decisive procedure for decision making. “The quality of decisions, the result of the application of the exact method to support the decision will always depend on the quality of the input data” [36]. Creating an appropriate conceptual framework with the corresponding indicators is mainly dependent on the purpose to be served.
Faber et al. [9] elaborated a conceptual framework to examine the lists of indicators for sustainability, “the practical application of sustainability”. The authors analysed the indicator lists chronologically (from 1995 to 2003) and identified the developments. “Both entity and construct-oriented indicator lists developed over time from an absolute to a relative approach towards sustainability. Whereas the construct-oriented indicator lists hold on to a static approach, the entity-oriented lists adopted a dynamic approach regarding sustainability”.
How to get closer to sustainable economic development? There are huge differences between the socio-economic and national level within the UN countries, and there are inequalities at the regional and local levels. Thus, to implement sustainable development goals, global policies cannot be applied; particularities at the national, regional, and local levels must be considered. Therefore, to reach the SDGs, strategies need to be formulated. “Biodiversity conservation is more than an ethical commitment for humanity: it is a non-negotiable and strategic investment to preserve our health, wealth and security” [3].
A thorough analysis, a real evaluation of the situation, and the needs became necessary to identify adequate policies with the maximal overall SD impact. This procedure asks for scientific-based treatment, and therefore, MCDM is acknowledged as an efficient tool.
According to Bonissone et al. [37], MCDM “is the conjunction of three components: search, preference trade-offs, and interactive visualisation”. Policymaking, strategic planning and general problems that ask for multi-criteria decisions are unstructured. According to Moshkovich et al., using decision-making methods to not well formulated problems “should be to help the decision-maker to structure the problem (form a set of alternatives and elaborate a set of relevant criteria) and work out a consistent policy for evaluating, comparing multiple criteria alternatives” [38] (p. 607).
2.2. Multi-Criteria Decision Analysis for Sustainable Development
Due to the rapidly evolving world, decision-making is more complex than ever. Therefore, to assess sustainability, various information types, parameters, and uncertainties need to be appraised and managed.
The introduction of exact decision-making methods is essential since, in its absence, managers and policymakers cannot make rational decisions [36]. The scientific literature analyses the efficiency of intuition-based decision-making [39] and recognises that a data-based decision is required in the case of complex problems. In instances where “stakes are extremely high, human perceptions and judgments are involved and whose solutions have long term repercussions” are enrolled in the strategic level decision-making category and demand a scientific-based approach for solutions [40].
According to Munda [19,41] (p. 1240) Multi-Criteria Decision Analysis is an adequate approach toward sustainability issues, being an efficient tool “to implement a multi/interdisciplinary approach”. Munda used in this respect theoretical arguments, practical experience, and examples of “good practice”.
A critical literature review revealed that multi-criteria evaluation proved its usefulness in many different management and sustainability policy problems.
The Multi-Criteria Decision Making (MCDM) methods [22], and especially the Analytic Hierarchy Process (AHP), have been used in connection with sustainable development in many different fields, for instance, in the mining industry [42,43,44] in agriculture [45], in electricity generation [46], in flooring systems [47], in strategic planning, and management of companies [48], in the reuse of the industrial heritage [49], in environmental problems [50,51], in smart city [52], in energy management [53,54] and in well-being [55].
A multi-criteria approach was used by Nijkamp and Vindigni [56] to study integrated assessment procedures for evaluating the effectiveness of agri-environmental policy strategies. Akgün et al. [57] published a multi-criteria approach of regional sustainable resource policy. A systematic review [58] of the literature on using multi-criteria analysis in a sustainable development context was published in 2019.
Dos Santos et al. (2019) [59] focuses on the applications of the AHP in sustainable development and finds manufacturing, urban/public, business, construction, and energy the most frequent areas of applications. Cinelli et al. [60] in the paper published in 2014 analysed the performance of AHP method in respect to “ten crucial criteria that sustainability assessments tools should satisfy: scientific soundness (use of qualitative and quantitative data, life cycle perspective, weights typology, threshold values, compensation degree, uncertainty treatment/sensitivity analysis, robustness); feasibility (software support and feasibility, ease of use) and utility (learning dimension)”. Recently applications of the AHP method in the selection of production project based on sustainable development [21] and in sustainable rural development [61] were published.
The survey of Vaidyaa and Kumar [62] presents an analysis of 150 scientific paper and group the applications by theme (selection, evaluation, benefit-cost analysis, allocations, planning and development, priority and ranking, decision making); by specific applications (in forecasting, medicine, and related fields); and applications combined with other methodology (AHP applied with Quality Function, Deployment (QFD)). The areas of applications of the analysed research papers are personal, social, manufacturing, political, engineering, education, industry, and government.
AHP is undoubtedly among the most often applied multi-criteria decision models. A short survey of surveys on applications and case studies can be found in the following papers: [21,63,64,65]. Forman and Gass [66] published a study on the history, development, and an overview of AHP applications in different areas, such as choice, ranking, prioritisation/evaluation, resource allocation, benchmarking, quality management, public policy, health care, strategic planning. Strategic level decision-making problems in business, defence, and governance are presented in the book of Navneet and Kanwal [40].
To strengthen the credibility and authenticity, and real-life connection of the pairwise comparison, interdisciplinary groups of specialists should be formed, and citizens should be involved in the decision-making process. The versatile nature of AHP is examined in some cases, considering that the method enables researchers to arrange different alternatives based on the decisions’ requirements.
Professional computer application software is required to apply AHP in complex situations. The decision support system Expert Choice [67] was applied in most of the literature reviewed above. It is, however, to be noted that, the authors of this paper applied PriEsT [23].
3. Materials and Methods
3.1. Analytic Hierarchy Process (AHP)
The methodology of the Analytic Hierarchy Process (AHP) [68] builds on (i) structuring and decomposing the goal; (ii) applying pairwise comparisons to quantify the priorities. Two of the first reported applications of the hierarchical structure of criteria, also known as the tree of criteria, are the multi-attribute decision model PATTERN (Planning Assistance Through Technical Evaluation of Relevance Numbers) Alderson [69], and Reverse Factor Analysis [70]. Pairwise comparisons in preference modelling can be traced back to Llull, a 13th-century polymath [71].
Pairwise comparison on a ratio scale shows how many times a criterion (alternative) is more important (better) than the other one. An pairwise comparison matrix , consists of the numerical answers (which are often converted from verbal responses) to these questions, where reciprocity is assumed. A pairwise comparison matrix is called consistent if cardinal transitivity holds, i.e., for all . Otherwise, the matrix is inconsistent. The decision maker is not at all supposed to provide consistent pairwise comparison matrices, and this flexibility is one of the reasons why AHP has been often applied in a wide range of decision problems.
Once a pairwise comparison matrix is filled in, the goal is to find a positive weight vector , so that the ratios are close to the estimations given by the decision-maker in some specified sense. Saaty [68] proposed the eigenvector method for the calculation of priorities from the pairwise comparison matrix. The weight vector is calculated from the eigenvalue-eigenvector equation:
where denotes the maximal eigenvalue of .
Since the eigenvector can be computed for pairwise comparison matrices with arbitrarily high inconsistency, several inconsistency indices have been proposed (i) to detect if the matrix is not acceptable for further calculations, and (ii) to localize the primary sources of inconsistency and involve the decision-maker to revise those critical matrix elements [72]. Saaty [68] introduced the following inconsistency index:
where denotes the average of randomly generated pairwise comparison matrices’ maximal eigenvalues. Saaty suggested the threshold (ten percent rule) of acceptable inconsistency.
The hierarchical structure makes the system of criteria structured and transparent and enables the decision-makers to handle global and local weights of importance. A criterion is called a leaf criterion if it has no subcriteria, otherwise it is called parent criterion. Global weights (abbreviated with G) of all the leaf criteria sum up to 1, and they show their shares within the whole list of leaf criteria. Local weights (abbreviated with L) show the relative importance of criteria directly below a parent (not leaf) criteria; in other words, the relative weights of a criterion’s subcriteria. Both the global and the local weights of the goal (the root of the tree) sum up to 100%, and both the global and local weights of the main criteria coincide. An illustrative example is given in Appendix B.
The Priority Estimation Tool (PriEsT) [23] was used to obtain numerical results for decision-making. The choice is supported by the facts that (i) it has no size limitation of the tree, (ii) the eigenvector method can be chosen for the calculation of weights from a pairwise comparison matrix, (iii) it is portable, runs without installation, (iv) it is free, (v) finally it is indeed easy to download and use without registration (even on a mobile). The PriEsT file and authors’ short manual on running the PriEsT application are attached to this paper (Supplementary Materials, available under Supplementary Materials); thus, the reader has full access, including to modify the criteria, re-weight and last but not least, add other alternatives.
3.2. Data
To build up a hierarchical criteria system of sustainable development, publicly available reports and databases were used, such as:
- European Innovation Scoreboard (EIS) [73], which gives a comparative assessment of EU member states’ innovation performance and ranks countries according to four performance groups.
- The Global Competitiveness Index (GCI) [74], introduced by Sala-i-Martin (2004), which assigns the economies to development stages, the countries rank is published annually by the World Economic Forum (WEF), using different indicators grouped in 12 pillars. The 2018 edition introduces the new Global Competitiveness Index 4.0., which sheds light on an emerging set of drivers of productivity and long-term growth in the era of the Fourth Industrial Revolution.
- The Global Information Technology Report 2013 is a project within the framework of WEF and INSEAD, which publishes the Network Readiness Index (NRI) [75,76]. NRI 2020 is the second edition of NRI renewed model using 60 variables grouped in four pillars: technology, people, governance, impact.
- The Global Innovation Index (GII) [77] published by INSEAD and WIPO and measures the economy’s innovation performance since 2007.
- The Sustainable Development Report (SDR) [34], formerly the SDG Index & Dashboards, includes 115 indicators in 2020. It assesses worldwide the countries’ achievements on the Sustainable Development Goals performance. The latest SD report was elaborated considering Covid-19, the pandemic having huge implications on progress towards SDGs.
- The eco-innovation scoreboard (Eco-IS) [78] published since 2010 by European Commission (EC), measures and compares the eco-innovation performance of EU Member States and facilitates the transition process of member states to the green economy. Applying 16 indicators grouped by five dimensions: eco-innovation input, eco-innovation activities, eco-innovation output, resource efficiency outcomes and socio-economic outcomes “aims to promote a holistic view on economic, environmental and social performance”.
- The Integrated Coastal Zone Management (ICZM) was defined by the EU and is planned to promote and monitor the sustainable management of coastal zones. The set of 54 of indicators “measures the general state of the coast and the general trend towards, or away from, sustainability” [79].
- The EC defined a set of indicators grouped into three categories: sustainable resource management, societal behaviour and business operations. They measure “performance in several areas that directly or indirectly contribute to the Circular Economy development” [80].
- The Global Entrepreneurship Monitor (GEM) is published since 1999 and “carries out survey-based research on entrepreneurship and entrepreneurship ecosystems around the world”. The GEM presents data on necessity (entrepreneurs may be pushed to start their business because they have no other work options and need a source of income)—and opportunity (entrepreneurs who recognise market opportunities)—driven entrepreneurship [81].
- Eurostat, Waste Management Indicators [82].
- World Bank (WB) [83].
- The Global Indicator Framework for the SDGs and targets of the 2030 Agenda for SD [84].
- Our world in data, which publishes every four years data on the ozone layer [85].
- The Environmental Performance Index (EPI) using 32 performance indicators ranks countries on environmental health and ecosystem vitality and sustainability issue performance [86].
- Quality of Air Index (IQAir) [87].
- European Environment Agency (EEA) currently manages 122 indicators. EEA presents data on the quality and quantity of Europe’s water resources [88].
- Biodiversity Indicators Dashboard published by the NatureServe organization [89].
- The World Energy Balance report published by the International Energy Agency (IEA) and founded in 1974 [90].
- The Population Stability Index [91].
- The Prosperity Index, published by the Legatum Institute from the UK, developed “as a practical tool to help identify what specific action needs to be taken to contribute to strengthening the pathways from poverty to prosperity globally”. It is built upon 12 pillars, on 65 actionable policy areas and 294 indicators [92].
- Environment at a Glance Indicators (OECD) [93].
- The 2020 global Social Progress Index launched in 2014 by Social Progress Imperative. The index uses 50 indicators grouped into three broad dimensions of social progress [94].
- The Living Planet Report 2020 published by Worldwide Fund (WWF) [3].
In several indices listed above the indicators and their weights are revised regularly. However, the main criteria and their weights are more or less unchanged. Although the evaluation methodologies concerning criteria are beyond this paper’s scope, the authors note that the rules of assessment seem to be more static.
4. Results
In this section, the AHP is applied for the prioritisation to select the strategic objectives of sustainable development. At first, the procedure of choosing relevant indicators and their structuring into a hierarchy is described. Then, to quantify the importance, to calculate the local and global weights and to determine the leaf criteria of the highest global weights, the construction of pairwise comparison matrices is presented. Moreover, a discussion on the obtained results is also included.
Thus, the section is organised as follows:
- ○
- identifying possible indicators
- ○
- structuring them into a tree
- ○
- filling in pairwise comparison matrices for every parent node
- ○
- calculating global weights
- ○
- determining the leaf criteria of the highest global weights
- ○
- discussion
4.1. The Proposed Hierarchical System of Criteria of Sustainable Development
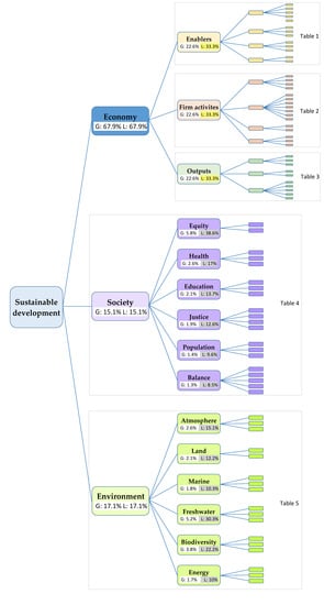
The authors propose a hierarchical criteria system (summarised in Figure 1 with a further detailed presentation of the selected criteria in Table 1, Table 2, Table 3, Table 4 and Table 5 from Section 4.2) of sustainable development. The chosen criteria of the multi-criteria framework are indicators selected from relevant literature. An integrative literature review was employed in this regard and sets of indicators used to measure sustainable development were consulted and analysed. Criteria, being too complex for direct evaluation, were divided into specific subcriteria, and this decomposition stopped when a suitable criterion was reached for measurement. The indicators were chosen to be feasible and fully representative to cover the most important aspects of sustainable development. It was a vital standpoint to be consistently defined, measured across countries, and regularly published by different institutions in publicly available databases. The authors intended to obtain a continuous monitoring and measuring possibility of achievements on the implementation of sustainable economic development. The proposed hierarchy is sufficiently general and flexible: criteria can be eliminated or added, and subtrees (e.g., that of Economy) themselves allow reasonable analysis.
The framework is built upon three main criteria: the economic, social, and environmental sustainability pillars.
In the authors’ framework, the Economic pillar consists of three subcriteria: Enablers, Firm Activities, and Output. They accelerate and track the progress to achieve targets of Sustainable Development Goals (SDGs) such as SDG8 (Decent work & economic growth), SDG9 (Industry, Innovation & Infrastructure), SDG10 (Reduced inequalities (GINI Index [95]), and SDG17 (Partnerships for the Goals).
For each subcriterion, sub-subcriteria were formulated which are detailed in the Table 1, Table 2 and Table 3. The selected indicators from the reviewed sources monitor and measure the progress towards a sustainable, innovation-driven economy, a developed knowledge-based economy, and information society that can manage change [96], use advanced technologies, and is equipped for the future of production. According to the World Economic Forum (WEF), the readiness for “the future of production” has a significant role in ensuring sustainable economic development. “Rapidly emerging technologies—such as the Internet of Things, artificial intelligence, wearables, robotics, and additive manufacturing—are spurring the development of new production techniques, business models, and value chains that will fundamentally transform global production. Both the speed and scope of change add a layer of complexity to the already challenging task of developing and implementing industrial strategies that promote productivity and inclusive growth” [97].
The Society pillar is built upon six subcriteria, and 20 sub-subcriteria. When constructing the framework for this pillar, the indicators were selected to monitor the progress in reaching the SDG1, SDG2, SDG3, SDG4, SDG5, SDG6, SDG9, SDG11, SDG15, SDG16 targets as well.
The Environment pillar comprises six subcriteria, and 16 sub-subcriteria corresponding to the hierarchy. When constructing the framework at this pillar, the indicators were also selected to monitor the progress in reaching the targets: SDG6, SDG7, SDG11, SDG12, SDG13, SDG14, SDG15.
4.2. The Quantification of the Priorities
The criteria with the highest overall impact on sustainable development in the hierarchical system of criteria is identified through the following steps: at first the pairwise comparison matrices for every parent node are constructed, then the local and global weights are calculated and finally the leaf criteria of the highest global weights is determined.
The construction of pairwise comparison matrices reflects the authors’ point of view, aiming to demonstrate that AHP can be an implementable instrument for policymakers to prioritise and identify the strategic objectives, the criteria with highest overall impact. Global weights (abbreviated by G in the tables) quantify the overall importance within the whole system of criteria. The global weight of a parent criterion is distributed among its subcriteria. Global weights of all leaf criteria sum up to 100% as before. Local weights (abbreviated by L in the tables) quantify the relative importance within the subcriteria of the same parent criterion.
Global and local weights of criteria are calculated by PriEsT [23] from 30 (=number of parent criteria) pairwise comparison matrices and are given in Table 1, Table 2, Table 3, Table 4 and Table 5. Weight vectors are calculated by the eigenvector method [19].
The procedure of weights’ calculation is presented through two parent criteria and their subcriteria. In the case of the three main criteria, weights are calculated from the pairwise comparison matrix of size 3 × 3 below, and local and global weights coincide (see also in Figure 2a,b):

Figure 2.
Global and local weights of criteria calculated by PriEsT. (a) Global (= local) weights of the three main criteria; (b) Three main criteria calculation results in PriEsT. (c) Subcriterion global weight calculation.
- Economy: 67.9%
- Society: 15.1%
- Environment: 17.1%
Global weight of any subcriterion is calculated from the product of its local weight and the global weight of its parent criterion. For example, the global weight of Equity is equal to its local weight (38.6%), calculated from the pairwise comparison matrix of size 6 × 6 in Figure 2c, multiplied by the global weight of its parent criterion Society (15.1%), resulting in 5.8%.
It is to be emphasized that the pairwise comparisons, available in the PriEsT file supplemented, (available under Supplementary Materials), were made by the authors, who are not experts in all specific areas. Thus, their preferences were undoubtedly influenced by the studies reviewed.
Table 1 presents the sub and sub-subcriteria at the fourth and fifth levels of criterion Enablers in concordance with Figure 1. Moreover, it contains the local (L) and global (G) weights calculated from pairwise comparison matrices by PriEsT.
Table 1.
The subcriteria and sub-subcriteria of Enablers.
Table 1.
The subcriteria and sub-subcriteria of Enablers.
| 3rd Level Criteria | Subcriteria | Sub-Subcriteria | Source |
|---|---|---|---|
| Economy-Enablers G: 22.6% L: 33.3% | Human resources G: 5.7% L: 25% | New doctorate graduates G: 0.1% L: 2.2% | EIS [73] |
| Population aged 25-34 with completed tertiary education G: 0.8% L: 13.2% | EIS [73] GII [77] NRI [75,76] | ||
| Youth aged 20-24 with at least upper secondary education G: 0.4% L: 7% | EIS [73] | ||
| Number of students enrolled at mathematics, sciences G: 0.1% L: 2.2% | GII [77] | ||
| Duration of studies G: 4.3% L: 75.4% | EIS [73] GII [77] GCI [74] NRI [75,76] | ||
| Open, excellent, attractive research systems G: 5.7% L: 25% | International scientific co-publications G: 4% L: 69.8% | EIS [73] GCI [74] SDR [33] EC [78] | |
| Top 10% most cited scientific publications G: 1% L: 16.7% | EIS [73] Scopus WOS | ||
| Foreign doctorate students G: 0.8% L: 13.5% | EIS [73] Eurostat [82] | ||
| Finance and support G: 5.7% L: 25% | R&D expenditure in the public sector G: 2% L: 34.7% | EIS [73] Eurostat [82] | |
| Financing of SMEs G: 1.8% L: 31.3% | GCI [74] | ||
| Venture capital G: 1.9% L: 34.1% | EIS [73] GII [77] GCI [74] | ||
| Business environment G: 5.7% L: 25% | Time to start businesses G: 3.9% L: 68.8% | GCI [74] | |
| Ease of resolving insolvency G: 1.8% L: 31.2% | GCI [74] |
Some remarks to Table 1.
Subcriterion “human resources” listed in Table 1 is essential in the 21st-century and has an influential role in social and economic inclusion. Hence, it must be of high quality and therefore measured by its preparedness and qualification level. The sub-subcriterion “duration of studies” can be replaced with indicators from other listed sources such as “school life expectancy”, “lifelong learning participation”, and the “skillset of graduates”.
An innovative and innovation-friendly environment demands an “open, excellent, attractive research system”. In this respect, the number of international scientific co-publications has a significant role, revealing the level of international recognition. Moreover, here, the number of “eco-innovation related academic publications” as a percentage of the total number of international scientific co-publications can be considered as well. Furthermore, instead of the “venture capital” indicator, selected as sub-subcriterion of “finance and support” from the listed source, the indicators “venture capital expenditure”, “deals”, and “availability” can also be used.
Table 2 presents the sub and sub-subcriteria at the fourth and fifth levels of criterion Firm Activities in concordance with Figure 1. Moreover, it contains the local (L) and global (G) weights calculated from pairwise comparison matrices by PriEsT. The selected indicators evaluate the innovative activities in companies and investments in R&D.
Table 2.
The subcriteria and sub-subcriteria of Firm Activities.
Table 2.
The subcriteria and sub-subcriteria of Firm Activities.
| 3rd Level Criteria | Subcriteria | Sub-Subcriteria | Source |
|---|---|---|---|
| Economy-Firm Activities G: 22.6% L: 33.3% | Firm investments G: 4.6% L: 20.5% | R&D expenditures in the business sector G: 0.9% L: 19.8% | EIS [73] NRI [75,76] EC [78] |
| Non-R&D innovation expenditure G: 1.3% L: 27.7% | EIS [73] | ||
| The intensity of research collaboration between universities and enterprises/industry G: 1% L: 22% | GII [77] | ||
| Advanced technologies procurement by the government G: 1.4% L: 30.5% | NRI [75,76] EC [78] | ||
| Linkages & entrepreneurship G: 9.9% L: 43.6% | SMEs in-house innovation G: 1.5% L: 14.9% | EIS [73] EC [78] | |
| Technological readiness G: 1% L: 9.6% | GCI [74] NRI [75,76] | ||
| Availability of modern technologies G: 1.5% L: 14.8% | NRI [75,76] | ||
| Technology absorption G: 0.6% L: 5.9% | GCI [74] NRI [75,76] | ||
| State of cluster development G: 1.8% L: 18.4% | GII [77] | ||
| Innovative SMEs collaborating with others G: 1.6% L: 15.7% | EIS [73] | ||
| Public-private co-publications G: 2% L: 20.7% | EIS [73] | ||
| Intellectual assets G: 2% L: 8.8% | PCT patent applications G: 1.8% L: 87.6% | EIS [73] NRI [75,76] | |
| PCT patent applications in climate changes and societal challenges G: 0.2% L: 12.4% | EIS [73] GCI [74] EC [78] | ||
| Market efficiency G: 6.1% L: 27.1% | Goods market efficiency G: 0.8% L: 12.6% | GCI [74] GII [77] | |
| Labour market efficiency G: 1.1% L: 18.5% | GCI [74] GII [77] EC [78] | ||
| Financial market development G: 4.2% L: 69% | GCI [74] GII [77] |
Regarding Table 2 and the listed sources from Section 3.2, the following observations could be deducted: in the case of the indicator “R&D expenditures in the business sector”, the total value of “green early-stage investments” could be considered as well, since it provides information on the level of implementation of sustainable policies. Moreover, instead of the indicator “advanced technologies procurement by the government”, the indicator “governments environmental and energy R&D appropriations and outlays” could be utilised. When it comes to the indicator “SMEs in-house innovation” indicator, it is beneficial to verify the indicator “implementing resource efficiency actions among SMEs” from the mentioned source as well.
Regarding the selected “PCT patent applications in climate changes and societal challenges per 1 million inhabitants” indicator, it is valuable to consider “the number of eco-innovation related patents” whose value is given by the European Eco-innovation Action Plan. Concerning the “labour market efficiency” indicator, it can be useful to verify “the employment in environmental protection and resource management activities” indicator too.
Table 3 presents the sub and sub-subcriteria at the fourth and fifth levels of criterion Outputs in concordance with Figure 1. Moreover, it contains the local (L) and global (G) weights calculated from pairwise comparison matrices by PriEsT. The selected indicators measure the immediate output of (eco)innovation activities.
Table 3.
The subcriteria and sub-subcriteria of Outputs.
Table 3.
The subcriteria and sub-subcriteria of Outputs.
| 3rd Level Criteria | Subcriteria | Sub-Subcriteria | Source |
|---|---|---|---|
| Economy-Outputs G: 22.6% L: 33.3% | Innovators G: 3.8% L: 17% | Innovative activities, product or process innovation G: 1.6% L: 41.5% | EIS [73] |
| Ratio of opportunity-driven and necessity-driven entrepreneurship G: 0.3% L: 7.5% | GEM [81] GCI [74] EIS [73] | ||
| Online creativity, intangible assets G: 1.9% L: 51% | GII [77] | ||
| Economic effects G: 5.8% L: 25.6% | Employment in knowledge-intensive activities G: 5.1% L: 87.4% | EIS [73] | |
| License and patent revenues from abroad G: 0.7% L: 12.6% | EIS [73] | ||
| Business sophistication G: 13% L: 57.4% | Local supplier quantity and quality G: 1.8% L: 14.2% | GCI [74] GII [77] | |
| Production process sophistication G: 1.9% L: 14.9% | GCI [74] GII [77] | ||
| Nature of competitive advantage G: 1.9% L: 14.3% | GCI [74] GII [77] | ||
| Willingness to delegate authority G: 0.8% L: 5.8% | GCI [74] GII [77] | ||
| Attitudes toward entrepreneurial risk G: 6.6% L: 50.8% | GCI [74] GII [77] |
Remarks on Table 3.
In case of sub-subcriterion “ratio of opportunity-driven vs. necessity-driven entrepreneurship”, the authors reckon on considering the value of the following indicators from the listed source as well: “the growth of innovative companies” and “opportunity-driven entrepreneurship”.
Table 4 presents the sub and sub-subcriteria at the third and fourth levels of main criterion Society in concordance with Figure 1. Moreover, it contains the local (L) and global (G) weights calculated from pairwise comparison matrices by PriEsT.
Table 4.
The subcriteria, sub-subcriteria of Society.
Table 4.
The subcriteria, sub-subcriteria of Society.
| 2nd Level Criteria | Subcriteria | Sub-Subcriteria | Source |
|---|---|---|---|
| Society G: 15.1% L: 15.1% | Equity G: 5.8% L: 38.6% | Poverty G: 4.4% L: 75.2% | SDR [33] |
| Gender equality G: 1.4% L: 24.8% | SDR [33] NRI [75,76] | ||
| Health G: 2.6% L: 17% | Waste and recycling management G: 0.3% L: 11.7% | Eurostat [82] | |
| Access to safe drinking water G: 0.9% L: 36.4% | SDR [33] | ||
| Health services, access to basic sanitation G: 1.4% L: 52% | SDR [33] NRI [75,76] GCI [74] | ||
| Education G: 2.1% L: 13.7% | Mean years of schooling G: 0.6% L: 26.7% | SDR [33] | |
| Illiteracy and functional illiteracy G: 0.2% L: 10.9% | SDR [33] NRI [75,76] | ||
| Expenditure on education, % GDP G: 1.3% L: 62.4% | SDR [33] | ||
| Justice and security institutions G: 1.9% L: 12.6% | Criminality, organized crime G: 0.5% L: 26.7% | GCI [74] | |
| Judicial independence G: 0.6% L: 29.8% | GCI [74] | ||
| Efficiency of legal framework G: 0.5% L: 25.3% | GCI [74] | ||
| Reliability of police services G: 0.3% L: 18.2% | SDR [33] GCI [74] | ||
| Population G: 1.4% L: 9.6% | Digital skills of the population G: 0.3% L: 19% | GCI [74] | |
| Population stability, zero hunger G: 0.4% L: 28.9% | PSI [91] | ||
| Accessibility-access to information, internet users G: 0.7% L: 52.2% | NRI [75,76] | ||
| A safe and balanced society G: 1.3% L: 8.5% | Good governance G: 0.6% L: 42.6% | GII [77] NRI [75,76] LegatumInst [92] | |
| Labour market efficiency G: 0.3% L: 25.6% | NRI [75,76] | ||
| Population growth rate trend G: 0.1% L: 5.6% | WB [83] UN [84] EIS [73] | ||
| Average income G: 0.2% L: 15.4% | NRI [75,76] | ||
| National debt G: 0.1% L: 10.8% | GCI [74] |
Remarks on Table 4.
The selected sub-subcriterion “health services, access to basic sanitation” in the listed source might appear as “good health and well-being”.
The subcriterion “education” has a significant role, one of the enablers’ developments and a prerequisite for an inclusive society. The sub-subcriterion “illiteracy and functional illiteracy” reflects the “quality of education” and refers to the “analphabetism”, “entry rate in primary school” and “digital analphabetism” as well.
The subcriterion “justice and security institutions” monitors the progress on reaching the target SDG16 (Peace, Justice and Strong Institutions).
In the case of the indicator “population growth rate trend”, selected for the framework, the values of “ratio of land consumption rate to population growth rate”, and “population density” could also be used from the listed sources, which provide useful information to monitor the course on achieving the targets SDG11 and SDG15 (life on land).
Table 5 presents the sub and sub-subcriteria at the third and fourth levels of main criterion Environment in concordance with Figure 1. Moreover, it contains the local (L) and global (G) weights calculated from pairwise comparison matrices by PriEsT.
Table 5.
The subcriteria and sub-subcriteria of Environment.
Table 5.
The subcriteria and sub-subcriteria of Environment.
| 2nd Level Criteria | Subcriteria | Sub-Subcriteria | Source |
|---|---|---|---|
| Environment G: 17.1% L:17.1% | Atmosphere G: 2.6% L: 15.1% | Ozone-depleting emissions G: 0.4% L: 16.5% | OWD [85] |
| Air quality G: 1.1% L: 41.9% | EPI [86] IQAir [87] SDR [33] OECD [93] | ||
| Greenhouse gas emissions G: 1.1% L: 41.6% | SDR [33] EC [78] | ||
| Land G: 2.1% L: 12.2% | Land quality G: 0.7% L: 33.3% | GCI [74] | |
| Land occupied by waste G: 1.4% L: 66.7% | SDR [33] EC [78,80] EPI [86] | ||
| Marine G: 1.8% L: 10.3% | Coastal zone G: 0.9% L: 48.6% | EC [79] | |
| Fisheries yield G: 0.5% L: 26.3% | |||
| SDR [33] EPI [86] | |||
| Water quantity and quality G: 0.5% L: 25.1% | SDR [33] | ||
| Freshwater G: 5.2% L: 30.3% | River quality G: 2.2% L: 42.7% | EEA [88] | |
| Quantity G: 1.6% L: 31.3% | GCI [74] EC [78] EPI [86] | ||
| Expenditure on water treatment and distribution G: 1.4% L: 26% | GCI [74] EPI [86] | ||
| Biodiversity G: 3.8% L: 22.2% | Degree of urbanization G: 1% L: 27.5% | NRI [75,76] | |
| Biodiversity conservation G: 2.2% L: 56.7% | Naturserve [89] SDR [33] EPI [86] | ||
| Ecological footprint G: 0.6% L: 15.8% | GCI [74] GII [77] | ||
| Affordable energy and clean energy G: 1.7% L: 10% | Usage of renewable energy (proportion) G: 0.9% L: 50% | GCI [74] IEA [90] | |
| Energy from waste G: 0.4% L: 25% | EC [78,80] | ||
| Transport energy use G: 0.4% L: 25% | GCI [74] |
Remarks on Table 5. The subcriterion “atmosphere” could be used to track progress on the SDG13 (Climate Action), identified in the listed sources as “climate action”; the subcriterion “land” can be used to monitor the progress to reach the target of SDG15 (life on land); while the subcriterion “affordable energy and clean energy” measures the target of SDG7 (Affordable and Clean Energy).
The sub-subcriterion “air quality” is measured in the listed source also by indicators “nitrogen oxides and sulfur oxide emissions”, “production-based SO2 emissions, (kg/capita)”, “production-based nitrogen emissions (kg/capita)”, “responsible consumption and production” and “pollution emission”. These indicators can be used to monitor the progress to reach the target of SDG12 (Responsible Consumption and Production).
Instead of the sub-subcriterion “greenhouse gas emissions”, the indicators “climate action” and “Green House Gas emissions intensity” can also be considered.
The chosen indicator “land quality” is substitutable with “the quality of land administration” indicator measured by the World Economic Forum (WEF) and can be used to monitor the progress to reach the target of SDG12.
The selected indicator “coastal zone” can be replaced with the indicator “sustainable development at coastal zone”, and the sub-subcriterion “fisheries yield with the indicators “life below water” and “fisheries”. All these can be used to monitor the course to achieve the SDG14 (Life below water) target.
The indicator “water quantity and quality” can be substituted by the “ocean health index: clean waters score”, while sub-subcriteriaon “river quality” by the indicator “oxygen-consuming substances in European rivers”.
Regarding the subcriterion “freshwater”, the indicators “quantity”, “exposure to unsafe drinking water”, “water productivity (GDP/total freshwater abstraction)” and “sanitation and drinking water” can also be considered. These can be used to monitor the progress to reach the SDG6 (Clean water and Sanitation) target. Instead of the indicator “expenditure on water treatment and distribution”, the “reliability of water supply” and “water resources” indicators could also be used.
The sub-subcriterion “degree of urbanization” can be used to monitor the course to achieve the SDG11 (Sustainable cities and communities). The indicator “biodiversity conservation” meets the SDG15 (Life on land, biodiversity & habitat) target.
To monitor the sub-subcriterion “ecological footprint”, the indicators “environment-related treaties in force” and “ecological sustainability” could also be considered.
“Usage of renewable energy (proportion)” is compatible with other indicators from the listed sources such as “renewable energy regulation” and ”energy efficiency regulation”. “Energy from waste” can be changed with “societal behaviours” from the listed source. Quantitative data on “transport energy use” are found in the mentioned sources under the indicator “transport infrastructure”.
Therefore, based on the calculations presented before and results listed in Table 1, Table 2, Table 3, Table 4 and Table 5, the four most important leaf criteria (taking into consideration their global weights) are considered strategic objectives. They are:
- Attitudes toward entrepreneurial risk (within Economy—Outputs—Business sophistication) with global weight 6.6%
- Employment in knowledge-intensive activities (within Economy—Outputs—Economic effects) with global weight 5.1%
- Poverty (within Society—Equity) with global weight 4.4%
- Duration of studies (within Economy—Enablers—Human resources) with global weight 4.3%.
4.3. Discussion
The AHP method was used to analyse the economic, social and environmental subsystems’ impact on sustainable development. As mentioned earlier, all the 30 pairwise comparison matrices (= number of parent nodes in the tree of criteria) were filled in by the authors.
As it was also highlighted before, global weights do not directly depend on how deep or wide the tree of criteria is; they are determined by their own local and their parents’ global weights.
The primary goal was to present that weighting by pairwise comparisons is suitable even in a complex hierarchy in Figure 1 rather than to emphasize the weights themselves. Nevertheless, it can still be observed that in this illustrative system, the global weights of the 75 leaf criteria are between 0.1% and 6.6%. This means that none of the leaf criteria have smaller [larger] global weight than the average global weight, 100%/75 = 1.33%, multiplied by 1/13.3 [66], respectively.
Re-weighting of criteria would naturally lead to different global weights and possibly other strategic objectives.
Since the hierarchical system of criteria follows the structure of several approaches listed in Section 3.2, and the weighting can be performed, as presented, by the Analytic Hierarchy Process, it has been demonstrated that such prioritisation does not necessarily require advanced knowledge of multi-criteria decision modelling from the decision/policymakers.
Although our approach primarily refers to the macroeconomic level (countries or regions), the proposed hierarchy can be a good starting point at the microeconomic level (for large organizations like international companies) as well.
Strategic objectives may rise in governmental and corporate decisions, and this approach can support not only ranking or selecting the most important leaf criteria but also distributing resources.
5. Conclusions
The main result of this paper is to give a method and a methodology on how the strategic objectives of sustainable development can be prioritised. A sufficiently general, flexible, yet implementable decomposition of sustainable development is proposed. A tree structure of the criteria was built, and priorities were calculated with pairwise comparisons. This multi-criteria framework is provided to policymakers to analyse, organise and prioritise essential sustainability indicators/criteria in order to identify the strategic objectives of sustainable development, which is indeed needed in such a complex problem.
The authors demonstrated that the multi-criteria approach of the AHP is a useful tool to find those criteria that have the highest overall impact (weight) on the main goal. Using this method, any of the considered criteria can become a strategic objective, depending on the weights of the highest priority for a successful implementation. Thus, a priority action plan can be formulated for an efficient implementation of sustainable development, where numerical priorities also support the decisions on the distribution of the resources.
In the framework presented in this paper, only those indicators were collected for which there is available data. Their values are published and updated regularly, thus can be used to plan rigorous interventions. Nevertheless, attention is needed, because the criteria are often reprioritised, sustainability is a moving target in case of most indices (e.g., [74,75,77,86]).
Having quantitative data, one can monitor the efficiency of decisions, the level of implementation and the progress made to achieve sustainable development. Using specific, measurable indicators as criteria, or decomposing the main goal to measurable criteria and prioritisation gives better implementable, and achievable strategic objectives.
It is also demonstrated that the weights of criteria can be estimated and calculated from pairwise comparisons even in the case of a deep (5 levels) and wide (75 leaf criteria) tree. However, a limitation of the results regarding a possible future application is that the model certainly requires re-weighting, by experts. Nevertheless, their subjectivity remains a limitation in the pairwise comparisons.
The proposed system of criteria can be applied in various fields of sustainable development, as it can be reduced according to the goals and extended if specific criteria, e.g., environment, are more in focus.
Given any composite index of sustainable development, if a country is looking for the possible ways of improvement in order to be ranked higher, then it should not only focus on the criteria with the highest global priority, but also on its own potential of performing better with respect to the criteria. A significant improvement with respect to a not extremely important criterion might be overall more beneficial than a slight improvement with respect to a very important criterion.
Another factor is the interaction of criteria: it is practically impossible to restrict improvements to a single leaf criterion. Any intervention inevitably impacts not only on the targeted goal, but also on seemingly unrelated goals.
Future research includes the structured ways of evaluating the alternatives (strategies, policies, countries, regions, etc.) with respect to each criterion in the criterion tree’s leaf nodes. In contrast to the selection of criteria, evaluation relies more on the data available, consequently requiring a customized approach. A review of the best practices would inherently support the design of the rules of evaluation. In this respect the performance of criteria can be measured on each objective (data is published), and a composite index can be calculated, thus countries and regions (as in [98]) can be compared if and in what extent they reduced the distance to sustainable development.
Supplementary Materials
The PriEsT file is available online at https://www.mdpi.com/2071-1050/13/4/2254/s1.
Author Contributions
Conceptualization, Z.K.S., Z.S., S.B., G.C.S. and D.S.; methodology, Z.K.S., Z.S., S.B., G.C.S. and D.S.; software, Z.K.S., Z.S. and S.B.; validation, Z.K.S., Z.S., S.B., G.C.S. and D.S.; formal analysis, Z.K.S., Z.S., S.B., G.C.S. and D.S.; investigation, Z.K.S., Z.S., S.B., G.C.S. and D.S.; resources, Z.K.S., Z.S., S.B., G.C.S. and D.S.; data curation, Z.K.S., Z.S. and S.B.; writing—original draft preparation, Z.K.S., Z.S., S.B., G.C.S. and D.S.; writing—review and editing, Z.K.S., Z.S., S.B., G.C.S. and D.S.; visualization, Z.K.S., Z.S. and S.B.; supervision, Z.K.S., Z.S., S.B., G.C.S. and D.S.; project administration, Z.K.S.; funding acquisition, Z.K.S. and G.C.S. All authors have read and agreed to the published version of the manuscript.
Funding
This research received no external funding.
Institutional Review Board Statement
Not applicable.
Informed Consent Statement
Not applicable.
Data Availability Statement
All data are available in the Supplementary Materials.
Acknowledgments
The research of Zs. Szádoczki and S. Bozóki was supported by the Hungarian National Research, Development and Innovation Office (NKFIH) under Grant NKFIA ED_18-2-2018-0006.
Conflicts of Interest
The authors declare no conflict of interest.
Appendix A
Table A1.
Frameworks to Assess Sustainable Development.
Table A1.
Frameworks to Assess Sustainable Development.
| Frameworks for Assessing SD | |
|---|---|
| UN CSD indicators Agenda 21 [24] 1994–2001 | Quadruple: 132 indicators (23 economic, 55 environment, 39 social, and 15 institutions) |
| OECD SDIs [26] 2002 | Quadruple: economic (2 theme, 8 indicators), environment (5 theme, 16 indicators), social (6 theme, 17 indicators), institutions (2 theme, 6 indicators) |
| CSD SDIs UN 2007 [25] | Quadruple: 15 theme (2 economic, 5 environment, 6 social, 2 institutions) |
| EU-15 SDIs EC [27] 2004 | Triple: Comparative study across EU15 Member states, (p. 66–69) |
| CSD SDIs EC [28] 2007 | Triple: Comparative analysis across Europe (25 countries) on indicators used by the National Reform Programme (NRP) and Sustainable Development Strategy (SDS) (pp. 157–158) |
| UNECE/OECD/ Eurostat SDIs 2009 [29] | Triple: Comparative analysis across EU, where 11 common themes and 27 common indicators were identified |
| UNECE/OECD/ Eurostat SDIs [30] 2013 | Triple: 39 theme, 3 conceptual dimensions: human wellbeing (HWB), capital and transboundary impact (p. 75) |
Appendix B
AHP Method, an Illustrative Example
An illustrative example is given in Figure A1d, the leaf criteria being framed in orange. Although the main criterion 3 (also being a leaf node) is positioned at a higher level in the tree compared to the subcriterion 1.1, the latter has larger global weight.
Priorities are calculated from pairwise comparison matrices in Figure A1a–c, the corresponding weights being highlighted with the same colours.

Figure A1.
Global and local weights from pairwise comparison matrices’ eigenvectors. (a) Global and local weights of three main criterions; (b) Subcriterion global and local weights of main criterion 1; (c) Subcriterion global and local weights of main criterion 2; (d) Global and local weights from pairwise comparison matrices’ eigenvectors.
References
- Meadows, H.D.; Meadows, L.D.; Randers, J.; Behrens, W.W. The Limits to Growth; Potomac Associates, Universe Books: New York, NY, USA, 1972; Available online: http://www.donellameadows.org/wp-content/userfiles/Limits-to-Growth-digital-scan-version.pdf (accessed on 12 August 2020).
- Kates, W.R.; Clark, C.W.; Corell, J.R.; Hall, M.; Jaeger, C.C.; Lowe, I.; McCarthy, J.J.; Schellnhuber, H.J.; Bolin, B.; Huntley, B.; et al. Sustainability Science; Research and Assessment Systems for Sustainability Program Discussion Paper 2000-33. Environment and Natural Resources Program, Belfer Center for Science and International Affairs; Kennedy School of Government, Harvard University: Cambridge, MA, USA, 2000; Available online: http://rwkates.org/pdfs/a2001.01.pdf (accessed on 9 November 2020).
- WWF. Living Planet Report 2020—Bending the Curve of Biodiversity Loss. 2020. Available online: https://www.zsl.org/sites/default/files/LPR%202020%20Full%20report.pdf (accessed on 9 November 2020).
- UN. Transforming Our World: The 2030 Agenda for Sustainable Development. New York: UN General Assembly. 2015. Available online: https://www.un.org/ga/search/view_doc.asp?symbol=A/69/L.85&Lang=E (accessed on 15 October 2020).
- UN. The Future is Now—Science for Achieving Sustainable Development. Department of Economic and Social Affairs. New York: Independent Group of Scientists appointed by the Secretary-General, Global Sustainable Development Report 2019. 2019. Available online: https://sustainabledevelopment.un.org/content/documents/24797GSDR_report_2019.pdf (accessed on 17 November 2020).
- UN. United Nations Headquarters, New York. Zero-Draft, Ministerial Declaration of the 2016 High-Level Political Forum on Sustainable Development Convened under the Auspices of the Economic and Social Council on the Theme “Ensuring than No One is Left Behind”. 2016. Available online: https://sustainabledevelopment.un.org/content/documents/10521HLPF%202016%20outcome%20-%20zero%20draft%2020%20June.pdf (accessed on 28 November 2020).
- UN. Climate Change. The Paris Agreement. 2015. Available online: https://unfccc.int/process-and-meetings/the-paris-agreement/the-paris-agreement (accessed on 6 November 2020).
- EC. 29 January 2020. Available online: https://ec.europa.eu/environment/sustainable-development/index_en.htm (accessed on 12 August 2020).
- Faber, N.; Jorna, R.; Engelen, J.M. The sustainability of “sustainability”—A study into the conceptual foundations of the notion of “sustainability”. J. Environ. Assess. Policy Manag. 2005, 7, 1–33. [Google Scholar] [CrossRef]
- Carson, R. Silent Spring; Fawcett Publications Inc.: Greenwich, CT, USA, 1962; Available online: http://library.uniteddiversity.coop/More_Books_and_Reports/Silent_Spring-Rachel_Carson-1962.pdf (accessed on 9 November 2020).
- Coomer, C.J. Quest for a Sustainable Society; Pergamon Press Inc.: Oxford, UK, 1979. [Google Scholar]
- Rumen, G. Sustainable Development, Economic Aspects; University of Indianapolis Press: Bloomington, IN, USA, 2005. [Google Scholar]
- Ciegis, R.; Ramanauskiene, J.; Martinkus, B. The Concept of Sustainable Development and its Use for Sustainability Scenarios. Inz. Ekon. Eng. Econ. 2009, 62, 28–37. Available online: https://inzeko.ktu.lt/index.php/EE/article/view/11609 (accessed on 23 October 2020).
- Szabo, K.Z. Analysis of Research on Sustainable Development the Goals of Sustainable Development, Practical and Theoretical Framework in EU and Romania. Juridical Current, 253–262. 2011. Available online: http://revcurentjur.ro/old/arhiva/attachments_201104/recjurid114_22F.pdf (accessed on 21 October 2020).
- Klarin, T. The Concept of Sustainable Development: From its Beginning to the Contemporary Issues. Zagreb Int. Rev. Econ. Bus. 2018, 21, 67–94. [Google Scholar] [CrossRef]
- Mensah, J. Sustainable Development: Meaning, History, Principles, Pillars, and Implications for Human Action: Literature Review; Cogent Social Sciences; Taylor&Francis: Abingdon-on-Thames, UK, 2019; pp. 1–21. [Google Scholar] [CrossRef]
- WCED. Our Common Future. Report of the World Commission on Environment and Development, 374. 4 August 1987. Available online: https://digitallibrary.un.org/record/139811#record-files-collapse-header (accessed on 12 October 2020).
- Barbier, B.E. The Concept of Sustainable Economic Development. Environ. Conserv. 1987, 14, 101–110. [Google Scholar] [CrossRef]
- Munda, G. Multiple Criteria Decision Analysis and Sustainable development. In Multiple Criteria Decision Analysis. State of the Art Surveys; International Series in Operations Research & Management Science; Figueria, J., Greco, S., Ehrgott, M., Eds.; Springer: New York, NY, USA, 2005; Chapter 23; Volume 78, pp. 953–983. [Google Scholar] [CrossRef]
- Prescott-Allen, R. The Wellbeiing of Nations. A Country-by-Country Index of Quality of Life and the Environment. Island Press: Washington, DC, USA, 2001. [Google Scholar]
- Saaty, T.L.; Vargas, L.G. Models, Methods, Concepts & Applications of the Analytic Hierarchy Process; Springer: New York, NY, USA, 2012. [Google Scholar]
- Greco, S.; Ehrgott, M.; Figueira, J.R. (Eds.) Multiple Criteria Decision Analysis: State of the Art Surveys, 2nd ed.; International Series in Operations Research and Management Science; Springer: New York, NY, USA, 2016; Volume 233. [Google Scholar]
- Siraj, S.; Mikhailov, L.; Keane, J.A. PriEsT: An interactive decision support tool to estimate priorities from pairwise comparison judgments. Int. Trans. Oper. Res. 2015, 22, 217–235. [Google Scholar] [CrossRef]
- UN. Agenda 21. In Proceedings of the United Nations Sustainable Development, Conference on Environment & Development, Rio de Janerio, Brazil, 3–14 June 1992; Available online: https://sustainabledevelopment.un.org/content/documents/Agenda21.pdf (accessed on 4 December 2020).
- UN. Indicators of Sustainable Development: Guidelines and Methodologies, 3rd ed.; United Nations Publication: New York, NY, USA, 2007; Available online: http://www.sustentabilidad.uai.edu.ar/pdf/sde/guidelines.pdf (accessed on 12 November 2020).
- Hass, J.L.; Brunvoll, F.; Hoie, H. Overview of Sustainable Development Indicators Used by National and International Agencies; OECD Publishing: Paris, France, 2002; Volume 2. [Google Scholar] [CrossRef]
- EC. EU Member State Experiences with Sustainable Development Indicators; Eurostat Working Paper; Office for Official Publications of the European Communities: Luxemburg, 2004; Available online: https://ec.europa.eu/eurostat/documents/3888793/5829493/KS-AU-04-001-EN.PDF.pdf/830b2fe8-8f24-457c-9937-fd2e0f29faa5?t=1414779058000 (accessed on 27 November 2020).
- EC. Analysis of National Sets of Indicators Used in the National Reform Programmes and Sustainable Development Strategies; Eurostat Methodologies and Working Papers; Office for Official Publications of the European Communities: Luxemburg, 2007; Available online: https://ec.europa.eu/eurostat/documents/3888793/5844237/KS-RA-07-028-EN.PDF/d10749ca-fa4d-471c-b9c6-3c9dfc7d92bf?version=1.0 (accessed on 4 December 2020).
- UNECE; OECD; Eurostat. Measuring Sustainable Develeopment. Geneva. 2009. Available online: https://unece.org/fileadmin/DAM/stats/publications/Measuring_sustainable_development.pdf (accessed on 15 December 2020).
- UNECE; Eurostat; OECD. Framework and Suggested Indicators to Measure Sustainable Development. 27 May 2013. Available online: https://communityindicators.net/resources/framework-and-suggested-indicators-to-measure-sustainable-development/54 (accessed on 25 November 2020).
- ICLEI. The Reference Framework for Sustainable Cities 5 Dimensions and 30 Objectives for a European Vision of Tomorrow’s Cities. Sustainable Cities Platform. Europe: Sustainable Cities Platform. 2020. Available online: http://rfsc.eu/wp-content/uploads/2016/03/30-objectives-1.pdf (accessed on 28 November 2020).
- Pupphachai, U.; Zuidema, C. Sustainability indicators: A tool to generate learning and adaptation in sustainable urban development. Ecol. Indic. 2017, 72, 784–793. [Google Scholar] [CrossRef]
- Garrett, R.; Latawiec, E.A. What Are Sustainability Indicators For? In Sustainability Indicators; Latawiec, A.E., Ed.; De Gruyter: Berlin, Germany, 2015. [Google Scholar] [CrossRef]
- Sachs, J.; Schmidt-Traub, G.; Kroll, C.; Lafortune, G.; Fuller, G.; Woelm, F. SDGR. The Sustainable Development Goals and COVID-19; Sustainable Development Report; Cambridge University Press: Cambridge, UK, 2020; Available online: https://s3.amazonaws.com/sustainabledevelopment.report/2020/2020_sustainable_development_report.pdf (accessed on 14 November 2020).
- Munda, G. “Measuring Sustainability”: A Multi-Criterion Framework. Environ. Dev. Sustain. 2005, 7, 117–134. [Google Scholar] [CrossRef]
- Jurík, L.; Horňáková, N.; Šantavá, E.; Cagáňová, D.; Sablik, J. Application of AHP method for project selection in the context of sustainable development. Wirel. Netw. 2020. [Google Scholar] [CrossRef]
- Bonissone, P.P.; Subbu, R.; LizziJ. Multi Criteria Decision Making (MCDM): A Framework for Research and Applications. IEEE Comput. Intel. Mag. 2009, 58, 48–61. [Google Scholar] [CrossRef]
- Moshkovich, H.; Mechitov, A.O.D. Verbal Decision Analysis. In International Series in Operations Research & Management Science: Multiple Criteria Decision Analysis. State of the Art Surveys; Greco, S.M., Ehrgott, J.M., Figueira, R., Eds.; Springer: New York, NY, USA, 2016; Volume 1. [Google Scholar] [CrossRef]
- Liebowitz, J. Bursting the Big Data Bubble the Case for Intuition-Based Decision Making; Auerbach Publications: Boca Raton, FL, USA, 2019. [Google Scholar]
- Navneet, B.; Kanwal, R. Strategic Decision Making Applying the Analytic Hierarchy Process; Springer: Berlin, Germany, 2004; Available online: https://archive.org/details/springer_10.1007-b97668/page/n3/mode/2up (accessed on 24 November 2020).
- Munda, G. Multiple Criteria Decision Analysis and Sustainable Development. In International Series in Operations Research & Management Science: Multiple Criteria Decision Analysis. State of the Art Surveys, 2nd ed.; Greco, S.M., Ehrgott, J.M., Figueira, R., Price, C.C., Eds.; Springer: New York, NY, USA, 2016; Volume 233, pp. 1235–1267. [Google Scholar] [CrossRef]
- Shen, L.; Muduli, K.; Barve, A. Developing a sustainable development framework in the context of mining industries: AHP approach. Resour. Policy 2015, 46, 15–26. [Google Scholar] [CrossRef]
- Salvado, M.F.; Azevedo, S.G.; Matias, J.C.O.; Ferreira, L.M. Proposal of a Sustainability Index for the Automotive Industry. Sustainability 2015, 7, 2113–2144. [Google Scholar] [CrossRef]
- Patalas-Maliszewska, J.; Łosyk, H. An Approach to Assessing Sustainability in the Development of a Manufacturing Company. Sustainability 2020, 12, 8787. [Google Scholar] [CrossRef]
- Rezaei-Moghaddam, K.; Karami, E. A multiple criteria evaluation of sustainable agricultural development models using AHP. Environ. Dev. Sustain. 2008, 10, 407–426. [Google Scholar] [CrossRef]
- Ahmad, S.; Mat Tahar, R. Selection of renewable energy sources for sustainable development of electricity generation system using analytic hierarchy process: A case of Malaysia. Renew. Energy 2014, 63, 458–466. [Google Scholar] [CrossRef]
- Reza, B.; Sadiq, R.; Hewage, K. Sustainability assessment of flooring systems in the city of Tehran: An AHP-based life cycle analysis. Constr. Build. Mater. 2011, 25, 2053–2066. [Google Scholar] [CrossRef]
- Calabrese, A.; Costa, R.; Levialdi, N.; Menichini, T. Integrating sustainability into strategic decision-making: A fuzzy AHP method for the selection of relevant sustainability issues. Technol. Forecast. Soc. Change 2019, 139, 155–168. [Google Scholar] [CrossRef]
- Claver, J.; García-Domínguez, A.; Sebastián, M. Multicriteria Decision Tool for Sustainable Reuse of Industrial Heritage into Its Urban and Social Environment. Case Studies. Sustainability 2020, 12, 7430. [Google Scholar] [CrossRef]
- Gómez-Limón, J.A.; Arriaza, M.; Guerrero-Baena, M.D. Building a Composite Indicator to Measure Environmental Sustainability Using Alternative Weighting Methods. Sustainability 2020, 12, 4398. [Google Scholar] [CrossRef]
- Ramos-Quintana, F.; Tovar-Sánchez, E.; Saldarriaga-Noreña, H.; Sotelo-Nava, H.; Sánchez-Hernández, J.P.; Castrejón-Godínez, M.-L. A CBR–AHP Hybrid Method to Support the Decision-Making Process in the Selection of Environmental Management Actions. Sustainability 2019, 11, 5649. [Google Scholar] [CrossRef]
- Myeong, S.; Jung, Y.; Lee, E. A Study on Determinant Factors in Smart City Development: An Analytic Hierarchy Process Analysis. Sustainability 2018, 10, 2606. [Google Scholar] [CrossRef]
- Cheng, W.; Mo, D.; Tian, Y.; Xu, W.; Xie, K. Research on the Composite Index of the Modern Chinese Energy System. Sustainability 2018, 11, 150. [Google Scholar] [CrossRef]
- Nakthong, V.; Kubaha, K. Development of a Sustainability Index for an Energy Management System in Thailand. Sustainability 2019, 11, 4587. [Google Scholar] [CrossRef]
- Hienuki, S.; Noguchi, K.; Shibutani, T.; Saigo, T.; Miyake, A. The Balance of Individual and Infrastructure Values in Decisions Regarding Advanced Science and Technology. Sustainability 2019, 11, 3385. [Google Scholar] [CrossRef]
- Nijkamp, P.; Vindigni, G. Impact assessment of qualitative policy scenarios. Manag. Environ. Qual. Int. J. 2003, 14, 108–133. [Google Scholar] [CrossRef]
- Akgün, A.A.; Van Leeuwen, E.; Nijkamp, P. A multi-actor multi-criteria scenario analysis of regional sustainable resource policy. Ecol. Econ. 2012, 78, 19–28. [Google Scholar] [CrossRef]
- Kandakoglu, A.; Frini, A.; Ben Amor, S. Multicriteria decision making for sustainable development: A systematic review. J. Multi Criteria Decis. Anal. 2019, 26, 202–251. [Google Scholar] [CrossRef]
- Dos Santos, P.H.; Neves, S.M.; Sant’Anna, D.O.; De Oliveira, C.H.; Carvalho, H.D. The analytic hierarchy process supporting decision making for sustainable development: An overview of applications. J. Clean. Prod. 2019, 212, 119–138. [Google Scholar] [CrossRef]
- Cinelli, M.; Coles, S.R.; Kirwan, K. Analysis of the potentials of multi criteria decision analysis methods to conduct sustainability assessment. Ecol. Indic. 2014, 46, 138–148. [Google Scholar] [CrossRef]
- Baffoe, G. Exploring the utility of Analytic Hierarchy Process (AHP) in ranking livelihood activities for effective and sustainable rural development interventions in developing countries. Eval. Prog. Plan. 2019, 72, 197–204. [Google Scholar] [CrossRef] [PubMed]
- Vaidya, O.S.; Kumar, S. Analytic hierarchy process: An overview of applications. Eur. J. Oper. Res. 2006, 169, 1–29. [Google Scholar] [CrossRef]
- Vargas, L.G. An overview of the analytic hierarchy process and its applications. Eur. J. Oper. Res. 1990, 48, 2–8. [Google Scholar] [CrossRef]
- Ho, W.; Xu, X.; Dey, P.K. Multi-criteria decision making approaches for supplier evaluation and selection: A literature review. Eur. J. Oper. Res. 2010, 202, 16–24. [Google Scholar] [CrossRef]
- Subramanian, N.; Ramanathan, R. A review of applications of Analytic Hierarchy Process in operations management. Int. J. Prod. Econ. 2012, 138, 215–241. [Google Scholar] [CrossRef]
- Forman, E.H.; Gass, S.I. The analytical hierarchy process—An exposition. Oper. Res. 2001, 49, 469–487. [Google Scholar] [CrossRef]
- Forman, E.H.; Saaty, T.L.; Selly, M.A.; Waldron, R. Expert Choice; Decision Support Software Inc.: McLean, VA, USA, 1983. [Google Scholar]
- Saaty, T.L. A Scaling Method for Priorities in Hierarchical Structures. J. Math. Psychol. 1977, 15, 234–281. [Google Scholar] [CrossRef]
- Alderson, R.C.; Sproull, W.C. Requirement Analysis, Need Forecasting, and Technology Planning Using the Honeywell PATTERN Technique. Technol. Forecast. Soc. Change 1972, 3, 255–265. [Google Scholar] [CrossRef]
- Martin, W.T.; Sharp, J.M. Reverse factor analysis: A modification of relevance tree techniques. Technol. Forecast. Soc. Change 1973, 4, 355–373. [Google Scholar] [CrossRef]
- Hägele, G.; Pukelsheim, F. Llull’s writings on electoral systems. Studia Lul. 2001, 41, 3–38. [Google Scholar]
- Brunelli, M. A survey of inconsistency indices for pairwise comparisons. Int. J. Gen. Syst. 2018, 47, 751–771. [Google Scholar] [CrossRef]
- Hollanders, H. European Innovation Scoreboard Methodology Report. EC. 2020. Available online: https://ec.europa.eu/commission/presscorner/detail/en/QANDA_20_1150 (accessed on 25 November 2020).
- Schwab, K. The Global Competitiveness Report. Geneva. Available online: www.weforum.org/gcr (accessed on 18 December 2020).
- Dutta, S.; Lanvin, B. (Eds.) NRI. Network Readiness Index: Towards a Future-Ready Society; Portulans Institute: Washington DC, USA, 2019; Available online: https://networkreadinessindex.org/wp-content/uploads/2020/03/The-Network-Readiness-Index-2019-New-version-March-2020.pdf (accessed on 20 October 2020).
- Dutta, S.; Lanvin, B. Network Readiness Index, Accelerating Digital Transformation in a post-COVID Global Economy. Portulans Institute. 2020. Available online: https://networkreadinessindex.org/wp-content/uploads/2020/10/NRI-2020-Final-Report-October2020.pdf (accessed on 11 December 2020).
- Soumitra, D.; Lanvin, B.; Wunsch-Vincent, S. (Eds.) Global Innovation Index 2020. In Who Will Finance Innovation? Cornell University: Ithaca, NY, USA; INSEAD: Fontainebleau, France; WIPO: Geneve, Switzerland, 2020; Available online: https://www.wipo.int/edocs/pubdocs/en/wipo_pub_gii_2020.pdf (accessed on 18 October 2020).
- EU; EC. Environment. Eco-innovation Action Plan. 2020. Available online: https://ec.europa.eu/environment/ecoap/indicators/index_en (accessed on 27 November 2020).
- EC. Environment, Our Oceans, Seas and Coasts. 2020. Available online: https://ec.europa.eu/environment/iczm/expert_group.htm (accessed on 3 November 2020).
- EC. Environment. Eco-Innovation Action Plan. Circular Economy Indicators. 2020. Available online: https://ec.europa.eu/environment/ecoap/indicators/sustainable-resource-management_en (accessed on 26 November 2020).
- Bosma, N.; Hill, S.; Ionescu-Somers, A.; Kelley, D.; Levie, J.; Tarnawa, A. Global Entrepreneurship Monitor. London: Global Entrepreneurship Research Association, London Business School. 2019–2020. Available online: https://www.gemconsortium.org/report/gem-2019-2020-global-report (accessed on 21 December 2020).
- Eurostat. Waste Management Indicators. 2020. Available online: https://ec.europa.eu/eurostat/statistics:https://ec.europa.eu/eurostat/statistics-explained/index.php/Waste_management_indicators (accessed on 18 December 2020).
- WB. Population Growth Rate. The World Bank Group. 2020. Available online: https://data.worldbank.org/indicator/SP.POP.GROW? (accessed on 17 October 2020).
- UN. Global Indicator Framework for the Sustainable Development Goals and Targets of the 2030 Agenda for Sustainable Development. 2020. Available online: https://unstats.un.org/sdgs/indicators/Global%20Indicator%20Framework%20after%202020%20review_Eng.pdf (accessed on 19 October 2020).
- Ritchie, H.; Roser, M. Ozone Layer. Our worldindata. 2018. Available online: https://ourworldindata.org/ozone-layer (accessed on 5 November 2020).
- Wendling, Z.A.; Emerson, J.W.; de Sherbinin, A. Environmental Performance Index. In Global Metrics for the Environmnet: Ranking Country Performance on Sustainability Issues; Yale Center for Environmental Law&Policy: Mountain View, CA, USA; New Haven, CT, USA, 2020; Available online: https://epi.yale.edu/downloads/epi2020report20210112.pdf (accessed on 4 February 2021).
- IQAir. Quality of Air Index. 2020. Available online: https://www.iqair.com/world-air-quality-ranking (accessed on 26 October 2020).
- EEA. European Environment Agency. 2020. Available online: https://www.eea.europa.eu/data-and-maps/indicators/oxygen-consuming-substances-in-rivers/oxygen-consuming-substances-in-rivers-9 (accessed on 26 November 2020).
- Naturserve. Biodiversity Indicators Dashboard. 2020. Available online: https://www.natureserve.org/conservation-tools/biodiversity-indicators-dashboard (accessed on 27 November 2020).
- Paris: International Energy Agency, IEA. World Energy Balances: Overview. 2020. Available online: https://www.iea.org/reports/world-energy-balances-overview (accessed on 29 November 2020).
- Deepanshu, B. Population Stability Index and Characteristic Analysis. 2015. Available online: https://www.listendata.com/2015/05/population-stability-index.html (accessed on 28 November 2020).
- London, UK: The Legatum Institute Foundation, LegatumInst. Prosperity Index. 2019. Available online: https://prosperitysite.s3-accelerate.amazonaws.com/8115/8635/0367/The_Legatum_Prosperity_Index_2019.pdf (accessed on 5 October 2020).
- OECD. Environment at a Glance Indicators; OECD Publishing: Paris, France, 2020. [Google Scholar] [CrossRef]
- SPI. Social Progress Index. Washington, DC: The Social Progress Imperative. 2020. Available online: https://www.socialprogress.org/ (accessed on 12 October 2020).
- Statista. GINI Index. 2020. Available online: https://www.statista.com/forecasts/1171540/gini-index-by-country (accessed on 23 November 2020).
- KPMG. Change Readiness Index. 2019. Available online: https://home.kpmg/xx/en/home/insights/2019/06/2019-change-readiness-index.html (accessed on 23 November 2020).
- WEF; Kearney, A.T. Readiness for the Future of Production Report. Geneva: World Economic Forum’s System Initiative on Shaping the Future of Production. 2018. Available online: http://www3.weforum.org/docs/FOP_Readiness_Report_2018.pdf (accessed on 23 November 2020).
- Zuo, X.; Hua, H.; Dong, Z.; Hao, C. Environmental performance index at the provincial level for China 2006–2011. Ecol. Indic. 2017, 75, 48–56. [Google Scholar] [CrossRef]
Publisher’s Note: MDPI stays neutral with regard to jurisdictional claims in published maps and institutional affiliations. |
© 2021 by the authors. Licensee MDPI, Basel, Switzerland. This article is an open access article distributed under the terms and conditions of the Creative Commons Attribution (CC BY) license (http://creativecommons.org/licenses/by/4.0/).