Quality Study on Vehicle Heat Ventilation and Air Conditioning Failure
Abstract
:1. Introduction
- Lack of a standards on how to measure the noise in the HVAC system of a vehicle;
- There is no clear evidence on noise, and it is not recorded in specifications of noise level of analysis;
- Laboratories deliver results based on limited data, with different tools, which are not standardized due to a lack of information;
- Existing data are difficult to compare and interpret, so automotive companies deliver absolute noise levels, measured in soundproof environments;
- The large number of manufacturers and models of components makes it difficult to compare products between brands [9].
2. State of the Art
- The first level defines the optimal conditions for satisfying passengers through thermal comfort;
- Following that, the second level focuses on real results determined in the laboratory and their generation through measurements and reported experiments;
- A third level in development would be the validation of these experiments using computer simulations [13].
- Temperature can be raised or lowered;
- Humidity can be raised or lowered;
- Proper filtration of air can be maintained;
- Proper air movement;
- Outside air can be added and removed;
- Holding air contamination within acceptable limits.
- Hot and cold;
- Dry and wet;
- Dusty and dirty.
- Rough environment;
- Average life cycle—above;
- Average life cycle—below.
- Wrong components have been improperly replaced;
- The components have been assembled incorrectly;
- The components have been omitted [14].
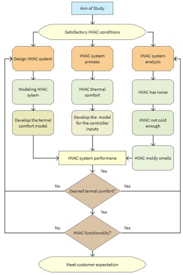
3. Case Study
4. Supporting Data
4.1. What Data Were Analyzed?
4.2. Where Were the Problems Reported?
4.3. How Big and How Many?
5. Validation of the Study
- Air conditioner/fan/blower—noisy;
- Air conditioner—does not get cold enough;
- Heater/AC smells moldy/stale.
- Customer vehicle can be fixed at the retailer;
- Quality team informed that the closure is imminent in the interest of customers;
- A solution is available and has been demonstrated to be 100% effective;
- Software functionality has been validated and is available for download at retailers;
- Communication has been issued and engineering teams are satisfied that the fix is now available for them to start fixing customer cars;
- Preventing re-occurrence action is completed;
- Closure statement is created and submitted for acceptance and feedback rating.
6. Conclusions
Author Contributions
Funding
Institutional Review Board Statement
Informed Consent Statement
Data Availability Statement
Conflicts of Interest
References
- Marshall, G.J.; Mahony, C.P.; Rhodes, M.J.; Daniewicz, S.R.; Tsolas, N.; Thompson, S.M. Thermal Management of Vehicle Cabins, External Surfaces, and Onboard Electronics: An Overview. Engineering 2019, 5, 954–969. [Google Scholar] [CrossRef]
- Ciani, L.; Guidi, G.; Galar, D. Reliability evaluation of an HVAC ventilation system with FTA and RBD analysis. In Proceedings of the 2020 IEEE International Symposium on Systems Engineering (ISSE), Vienna, Austria, 12 October–12 November 2020; pp. 1–5. [Google Scholar] [CrossRef]
- Muthukumar, A.; Gurumoorthy, S.; Muthusamy, P.G.; Karthik, A.J. Structural Performance Improvement of an Automotive HVAC Refrigerant Line Design Using FEA Techniques; SAE Technical Paper 2019-01-0811; SAE International: Washington, DC, USA, 2019. [Google Scholar] [CrossRef]
- Mazlan, A.Z.; Satar, M.H.; Hamdan, M.H.; Isa, M.S.; Man, S.; Paiman, M.A.; Ghapar, M.A.; Sulaiman, M.S.; Miyashita, T. Characterization of the Humming-Type Noise and Vibration of the Automotive HVAC System. Int. J. Auto. Mech. Eng. 2019, 16, 66346648. [Google Scholar]
- Morris, I.; Riordan, D.; Walsh, J.; Maher, A. Evaluation of requirements for the development of a bench test system to test PTC heater in-situ automotive HVAC case units. In Proceedings of the 2016 27th Irish Signals and Systems Conference (ISSC), Londonderry, UK, 21–22 June 2016; pp. 1–6. [Google Scholar] [CrossRef]
- Vishwanadha, C.S.; Ozdemir, A.E.; Zafer, B. Prediction of automotive HVAC duct acoustic properties via innovative simulation techniques. Int. J. Auto. Eng. Tech. 2021, 10, 1–7. [Google Scholar] [CrossRef]
- Vranău, A.M.; Bujoreanu, C.; Sachelarie, A.; Caunii, V. Some considerations on vibrations and noise of automotive HVAC system. IOP Conf. Series Mater. Sci. Eng. 2020, 997, 012065. [Google Scholar] [CrossRef]
- Kumar, P.; Dingh, D. Dynamic Analysis of Heating, Ventilating and Cooling Module Parts of Automobile Air Conditioning System. Engineering. PhD Thesis, 2013. Available online: https://www.semanticscholar.org/paper/DYNAMIC-ANALYSIS-OF-HEATING%2C-VENTILATING-AND-MODULE-Kumar-Singh/605a24e2272db8b18177d6c80a3137f8b0b5ee1b (accessed on 15 November 2021).
- Mavuri, S.P.; Watkins, S.; Wang, X.; Hill, S.S.; Weymouth, D. An Investigation of Vehicle HVAC Cabin Noise; SAE Technical Paper 2008-01-0836; SAE International: Washington, DC, USA, 2008. [Google Scholar] [CrossRef] [Green Version]
- Kang, J.H.; Lee, S.J. Investigation on the flow characteristics inside an automotive HVAC system with varying ventilation mode. J. Vis. 2009, 12, 375–382. [Google Scholar] [CrossRef]
- Bennouna, S.; Matharan, T.; Cheriaux, O. Automotive HVAC Noise Reduction; SAE Technical Paper 2018-01-1519; SAE International: Washington, DC, USA, 2018. [Google Scholar] [CrossRef]
- Banakar, S.; Limperich, D.; Asapu, R.; Panneerselvam, V.; Singh, M. Performance Evaluation of Automotive HVAC System with the Use of Liquid Cooled Condenser; SAE Technical Paper 2014-01-0681; SAE International: Washington, DC, USA, 2014. [Google Scholar] [CrossRef]
- Ležovič, T.; Lizal, F.; Jedelsky, J.; Jícha, M. HVAC automotive vents evaluation and their performance. HVAC&R Res. 2013, 19, 1073–1082. [Google Scholar] [CrossRef]
- Fisher, C. FMEA Failure Mode Effects Analysis Presentation. 2014. Available online: https://www.slideserve.com/chaney/fmea-failure-mode-effects-analysis (accessed on 3 October 2021).
- Stîngă, F.; Severin, I.; Mitrache, I.A.; Lascu, E. Redesign of the Curing Area of the Tire Manufacturing Process. Sustainability 2020, 12, 6909. [Google Scholar] [CrossRef]
- Pirouz, B.; Mazzeo, D.; Palermo, S.A.; Naghib, S.N.; Turco, M.; Piro, P. CFD Investigation of Vehicle’s Ventilation Systems and Analysis of ACH in Typical Airplanes, Cars, and Buses. Sustainability 2021, 13, 6799. [Google Scholar] [CrossRef]
- Shojaeefard, M.; Molaeimanesh, G.; Yarmohammadi, A.; Changizian, S. Multi-objective optimization of an automotive louvered fin-flat tube condenser for enhancing HVAC system cooling performance. Appl. Therm. Eng. 2017, 125, 546–558. [Google Scholar] [CrossRef]
- Zhang, Q.; Stockar, S.; Canova, M. Energy-Optimal Control of an Automotive Air Conditioning System for Ancillary Load Reduction. IEEE Trans. Control Syst. Technol. 2016, 24, 67–80. [Google Scholar] [CrossRef]
- Kumar, R.; Singh, K.; Jain, S.K. Agile manufacturing: A literature review and Pareto analysis. Int. J. Qual. Reliab. Manag. 2020, 37, 207–222. [Google Scholar] [CrossRef]
- Nguyen, V.; Nguyen, N.; Schumacher, B.; Tran, T. Practical Application of Plan–Do–Check–Act Cycle for Quality Improvement of Sustainable Packaging: A Case Study. Appl. Sci. 2020, 10, 6332. [Google Scholar] [CrossRef]
- Garza-Reyes, J.A.; Romero, J.T.; Govindan, K.; Cherrafi, A.; Ramanathan, U. A PDCA-based approach to Environmental Value Stream Mapping (E-VSM). J. Clean. Prod. 2018, 180, 335–348. [Google Scholar] [CrossRef]
- Verboven, H.; Vanherck, L. Sustainability management of SMEs and the UN Sustainable Development Goals. uwf UmweltWirtschaftsForum 2016, 24, 165–178. [Google Scholar] [CrossRef]
- Gustafsson, S.; Hermelin, B.; Smas, L. Integrating environmental sustainability into strategic spatial planning: The importance of management. J. Environ. Plan. Manag. 2019, 62, 1321–1338. [Google Scholar] [CrossRef]
- Chang, T.-B.; Sheu, J.-J.; Huang, J.-W. High-Efficiency HVAC System with Defog/Dehumidification Function for Electric Vehicles. Energies 2021, 14, 46. [Google Scholar] [CrossRef]
- Lascu, E.; Mitrache, I.A.; Stinga, F.; Severin, I. Customer satisfaction improvement using six sigma automotive service. In Proceedings of the 35th International Business Information Management Association Conference (IBIMA), Seville, Spain, 1–2 April 2020; Soliman, K.S., Ed.; International Business Information Management Association: Norristown, PA, USA, 2020; pp. 10133–10144. [Google Scholar]
- Schneider, M.A.; Peterson, E.L. Developing Robust Vibration Excitation and Control Methods for Evaluating Rattle Noise in Automotive Components. SAE Trans. 1999, 108, 2695–2701. [Google Scholar]
- Hoyle, R. Practical Study of Automotive HVAC Integration into Cockpit Modules; SAE Technical Paper 2001-01-1745; SAE International: Washington, DC, USA, 2001. [Google Scholar] [CrossRef]








| IQS No. | Customer Issues | Vehicle (pp/100) | Best Vehicle | Best Score | Segment Average | Gap to Best |
|---|---|---|---|---|---|---|
| 1 | Air Conditioner: Not Working Properly | 1.7 | Toyota Avensis | 0.3 | 1.2 | 1.4 |
| 2 | Air Conditioner: Noisy | 7.2 | Ford Mondeo | 2.2 | 4.0 | 5.0 |
| 3 | Air Conditioner: Not Cold Enough | 5.1 | VW Passat | 1.4 | 2.3 | 3.7 |
| 4 | Heater: Not Working Properly | 0.6 | VW Passat | 0.0 | 0.7 | 0.6 |
| 5 | Heater: Does not Get Hot Enough | 0.3 | VW Passat | 0.0 | 0.4 | 0.3 |
| 6 | Fan/Blower: Not Working Properly | 0.9 | Renault Laguna | 0.2 | 0.6 | 0.7 |
| 7 | Fan/Blower: Noisy | 11.7 | VW Passat | 2.8 | 3.8 | 8.9 |
| 8 | Front Defroster | 0.7 | Ford Mondeo | 0.2 | 0.6 | 0.5 |
| 9 | Rear Defroster | 0.1 | Renault Laguna | 0.1 | 0.2 | 0.0 |
| 10 | Heater/ Air Conditioning (AC) Smells Moldy/Stale | 2.3 | VW Passat | 0.9 | 1.2 | 1.4 |
| 11 | Windows Fog Up a Lot | 9.7 | VW Passat | 3.7 | 5.1 | 6.0 |
| 12 | Cannot Maintain Desired Temperature | 2.3 | Renault Laguna | 0.6 | 2.2 | 1.7 |
| 13 | HVAC Controls | 1.1 | Toyota Avensis | 0.8 | 1.6 | 0.4 |
| 14 | Other HVAC | 6.7 | Toyota Avensis | 0.2 | 1.9 | 6.5 |
| Total | 50.3 | n/a | 13.2 | 25.8 | 37.1 |
| Problem Definition | |
|---|---|
| Business Case | The new vehicle segment had poor results in the heat ventilation and air conditioning (HVAC) area |
| Symptoms | Air conditioner/fan/blower—noisy (1) Air conditioner—does not get cold enough (2) Heater/AC smells moldy/stale (3) |
| Voice of the Customer | The AC and fan are too noisy Air Conditioner—does not get cold enough Heater fan not working/AC smells |
| Customer Requirements | Heating, cooling and ventilation to work as required |
| Problem Scope | HVAC is noisy, not cold enough, and has moldy smell issues. Issues affect the new vehicle segment. |
| Actions | Check HVAC assembly issue; check AC compressor and Freon lines’ pressure. Interior temperature sensor. Check if the fan is working properly. |
| Project Requirement | 81 problems verbatim Increased customer satisfaction/confidence |
| Resources Required | Body quality, supplier test facility, testing laboratories |
| Problem Statement: HVAC Is Noisy, Not Cold Enough and Has Moldy Smell Issues | |||
|---|---|---|---|
| 3Ws+H | Problem Description | IS | IS NOT |
| WHAT | What object | Toyota Avensis, Ford Mondeo, VW Passat, Renault Laguna | Other car brands |
| What defect | Too cold/too hot | There are no deformed components | |
| WHERE | Where on object | Air conditioner/fan/blower not operating, noise and smell | |
| Where seen since | France, Germany, UK | Other European countries | |
| WHEN | When first observed | In 2016, in France | During manufacturing |
| HOW BIG/MANY | How many affected | 81 problems verbatim
| All vehicles built |
| Defects per object | 3 | Multiple component failures | |
| HVAC Verbatims | Issues Count | Action |
|---|---|---|
| Fan/blower—noisy | 20 | Check assembly issues. |
| Air conditioner—noisy | 16 | Check assembly issues |
| Windows fog up a lot | 12 | 1. Air does not blow on the windows 2. Air conditioner doesn’t provide enough cold air |
| Other heating/cooling/ventilation problems | 11 | Check assembly issues |
| Air conditioner—does not get cold enough | 9 | Check AC compressor and Freon lines’ pressure Interior temperature sensor Check if the fan is working properly |
| Air conditioner—not working properly | 4 | Check the overall issues |
| Heater/AC smells moldy/stale | 4 | Clean AC system and check |
| Cannot maintain desired temperature | 2 | Check AC compressor and Freon lines’ pressure Interior temperature sensor Check if the fan working properly |
| Front defroster problem | 1 | Electrical issue—fuse or circuit broken |
| Rear defroster problem | 1 | Electrical issue—fuse or circuit broken |
| Controls do not work properly | 1 | Electrical issue—fuse or circuit broken |
| PDCA Cycle | PDCA Actions | Implementation | Best Practice | Sustainability Impact |
|---|---|---|---|---|
| Plan | Set goals and establish actions to identify defective AC components | Prepare action plan | Develop sustainability goals and identify stakeholders | Sustainability strategy development |
| Do | Provide a framework and information from dealership Visit retailer immediately | Build chart with findings (AC compressor, AC heater fan, AC pressure loss, etc.) | Improve action plan efficiency based on PCDA framework | Mitigate risks and capture opportunities |
| Check | Check for defective components and group them by criteria | Analyze the data and identify the failure mode | Determine the process KPIs to be measured and identify stakeholders to collect this data | ISO 13043:2011(en) certification |
| Check for environmental issues by analyzing test reports Check for process issues by analyzing working procedures | Analyze the facts, replace the parts with supplier new parts. Warranty claim for repair | Improve resource management and reduce environmental impact | ||
| ACT | Change assembly process Change procedure and work instructions | Fix the problem Implement solution | Test and monitor solution Plan and prioritize the projects | Streamline processes, reduce costs with findings, gain market share and satisfy customer concerns |
| Set checkpoints to prevent recurrence | Regular quality check on components Periodic quality report from supplier Climatic hot/cold tests review for further projects Introduce validation plan for hot climate Introduce supplementary checks on assembly line | Repeat the tests to validate the test reports Quality control | Communicate sustainability efforts Lesson learned |
| Identified Problems | Possible Root Cause |
|---|---|
| Air conditioner/fan/blower—noisy | Heater is blocked or the Freon levels are too low |
| Air conditioner—does not get cold enough | Heater is blocked or the Freon levels are too low |
| Heater/AC smells moldy/stale | Heater is blocked or pollen filter has not been replaced |
Publisher’s Note: MDPI stays neutral with regard to jurisdictional claims in published maps and institutional affiliations. |
© 2021 by the authors. Licensee MDPI, Basel, Switzerland. This article is an open access article distributed under the terms and conditions of the Creative Commons Attribution (CC BY) license (https://creativecommons.org/licenses/by/4.0/).
Share and Cite
Diga, D.; Severin, I.; Ignat, N.D. Quality Study on Vehicle Heat Ventilation and Air Conditioning Failure. Sustainability 2021, 13, 13441. https://doi.org/10.3390/su132313441
Diga D, Severin I, Ignat ND. Quality Study on Vehicle Heat Ventilation and Air Conditioning Failure. Sustainability. 2021; 13(23):13441. https://doi.org/10.3390/su132313441
Chicago/Turabian StyleDiga, Dina, Irina Severin, and Nicoleta Daniela Ignat. 2021. "Quality Study on Vehicle Heat Ventilation and Air Conditioning Failure" Sustainability 13, no. 23: 13441. https://doi.org/10.3390/su132313441
APA StyleDiga, D., Severin, I., & Ignat, N. D. (2021). Quality Study on Vehicle Heat Ventilation and Air Conditioning Failure. Sustainability, 13(23), 13441. https://doi.org/10.3390/su132313441

