Are We Satisfying the Right Conditions for the Mobility Transition? A Review and Evaluation of the Dutch Urban Mobility Policies
Abstract
1. Introduction
2. Materials and Methods
2.1. Decision Context
2.2. Policy Inventory
2.3. Evaluation Criteria
2.4. System Analysis
3. Results
3.1. Policy Inventory
3.1.1. European and National Strategy
3.1.2. Local Policies
3.2. Evaluation Criteria
3.2.1. The Effects of Policy Measures on Evaluation Criteria
- (1)
- New Charging Infrastructure and New Hubs
- (2)
- Shared Vehicles, Mobility-as-a-Service and Mobility Budgets
- (3)
- Sector Electrification, Subsidies and Charging Techniques
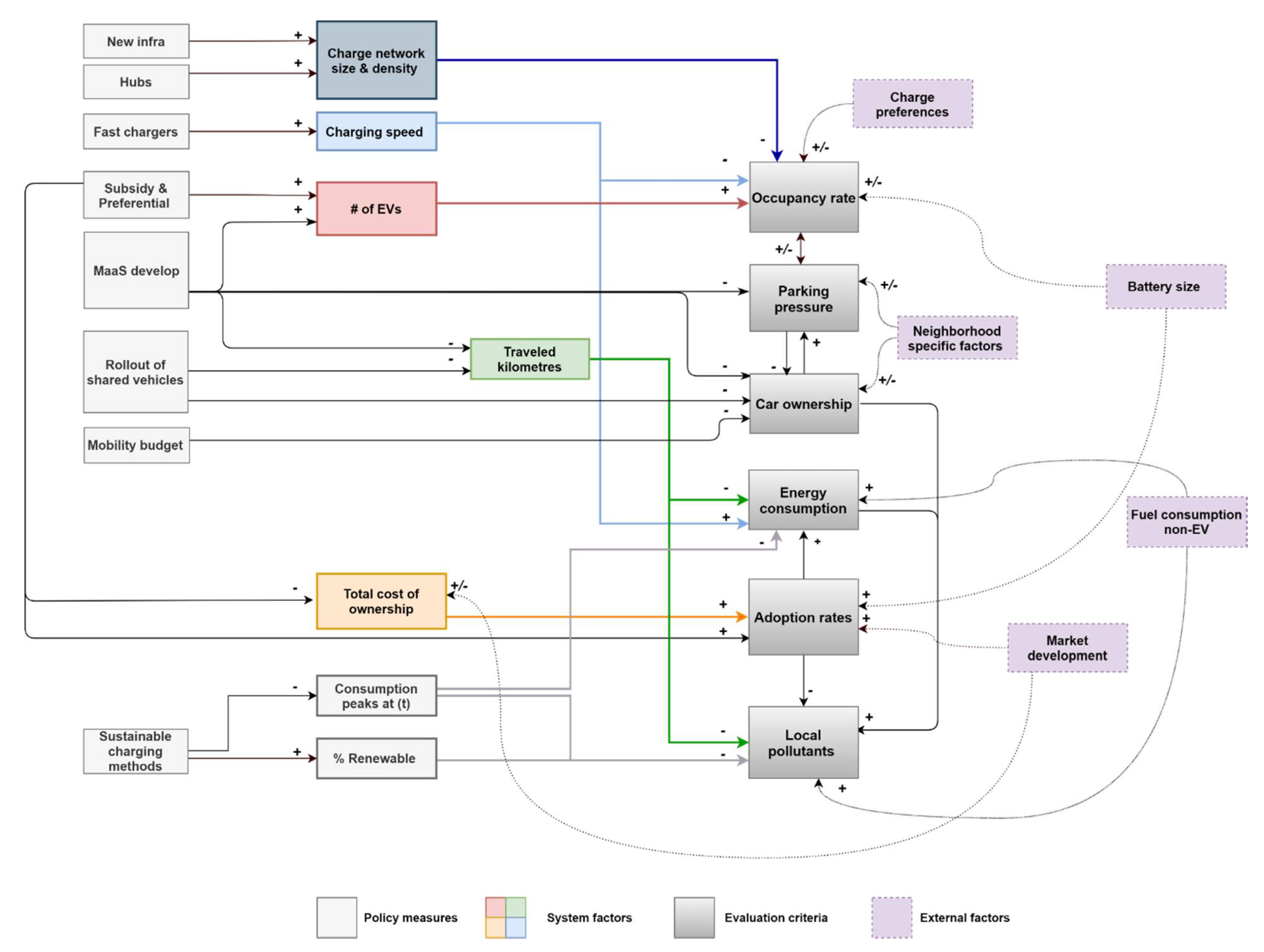
3.2.2. Interdependencies of Evaluation Criteria
3.2.3. External Factors
3.3. System Overview
3.3.1. Policy Objectives
3.3.2. Summarizing Mechanisms in a System Diagram
4. Discussion
4.1. Case Study: Amsterdam and The Hague
4.2. Challenges in Urban Mobility and Public EV Infrastructure Expansion
4.3. Recommendations for Municipalities
4.4. Future Work
Author Contributions
Funding
Institutional Review Board Statement
Informed Consent Statement
Data Availability Statement
Acknowledgments
Conflicts of Interest
Appendix A. Assumption Validation
| Assumption | Amsterdam | The Hague |
|---|---|---|
| Commercial shared mobility providers will make (partial) use of the public charging network | X | Depends on Parking Strategy |
| Cab drivers will make (partial) use of the public charging network | X | X |
| Light electric vehicles (LEV) will not make use of the public charging network (other resources or not provided) | X | X |
| New commercial shared mobility providers should be electric | X | Preferred |
| Mobility-as-a-service platforms will include at least: public transport, shared mobility and e-bikes | X | X |
| Hubs are categorized per user group and sometimes clustered for more than 1 user group. Exchanges between hubs will be worked out based on business case, accumulation of vehicles and other complex factors. | X | X |
| ID | Policy Measure (Amsterdam) | Document (Name Translated) | Timespan |
|---|---|---|---|
| A1 | Cab driver agreement | Clean Cab Drivers Agreement | 2019–2019 |
| A2 | Pilot: Mobility budget | Smart Mobility | 2020–2020 |
| A3 | Decrease inner city touring cars | Car Free | 2020–2020 |
| A4 | Pilot: Mobility-as-a-service | Smart Mobility | 2020–2020 |
| A5 | Pilot: Operational mobility center | Smart Mobility | 2020–2020 |
| A6 | Pilot: Night metro | Car Free | 2020–2020 |
| A7 | Financial incentives: Kids tickets, attractive alternative options | Car Free | 2020–2020 |
| A8 | New policy on LEV parking | Car Free | 2020–2020 |
| A9 | E-neighborhood hubs | Green Deal Carsharing II | 2020–2020 |
| A10 | EV gains parking permit (no waitlist) | Municipality website | 2020–2020 |
| A11 | Pilot: Neighborhood cars | City Deal Carsharing | 2021–2021 |
| A12 | Pilot: Impact, behavior and governance | City Deal Carsharing | 2021–2021 |
| A13 | Pilot: Fast chargers, shared e-mobility and technology experiments | Smart Mobility | 2022–2022 |
| A14 | Pilot Weesperstraat (cutting the street halfway) to reduce traffic | Car Free | 2022–2022 |
| A15 | Public transport and touring cars are emission free | Clean Air | 2022–2022 |
| A16 | Test location for autonomous vehicles | Smart Mobility | 2023–2023 |
| A17 | Neighborhood e-hubs | Smart Mobility | 2025–2025 |
| A18 | Pilot: Drone delivery | Smart Mobility | 2025–2025 |
| A19 | All non-personal traffic is emission free | Clean Air | 2025–2025 |
| A20 | Dynamic cab access tool | Smart Mobility | 2030–2030 |
| A21 | EU-VI, PHEV (2030) and non-EV (2025) access deadlines. Extensions (~2027) and subsidy for delivery vans. | Green Deal Zero-Emission City Logistics | 2030–2030 |
| A22 | All traffic in built-up areas is emission free | Clean Air | 2040–2040 |
| A23 | Public transport: East-west metro line | Structure vision 2040 | 2019–2021 |
| A24 | Underground building: living space and parking spaces | Structure vision 2040 | 2019–2023 |
| A27 | Pilot: DC charging square | AUAS internal project records | 2019–2025 |
| A28 | Pilot: Positive Energy Districts | Smart-atelier (EU) | 2020–2022 |
| A29 | Labs: reducing parking spots, enabling pilots, developing standards | Smart Mobility | 2020–2025 |
| A30 | Public transport timetable additions (increased ride frequency) and diminished double boarding rates | Car Free | 2020–2025 |
| A31 | Shared bikes at metro stations and urban e-bike sharing | Car Free | 2020–2025 |
| A32 | Car-free market area (Albert Cuyp) | Car Free | 2020–2025 |
| A33 | Development of hubs for city logistics and passenger traffic | Car Free | 2020–2025 |
| A34 | Stimulating use of indoor parking and P&R spots | Car Free | 2020–2025 |
| A35 | Cheaper shared mobility options and increasing focus area to outside neighborhoods (2020–2040) | Car Free | 2020–2040 |
| A36 | More P&R locations in city borders | Car Free | 2020–2040 |
| A37 | More space for pedestrians and bikes (9 focus areas) | Car Free | 2017–2022 |
| A38 | Train rail expansions (phases) | Structure vision 2040 | 2020–2025 |
| A39 | Flexpower: smart charging pilot | Charge Infrastructure Strategy | 2020–2025 |
| A40 | Pilot: Multiple parking permits on 1 car (peer-to-peer sharing) | Green Deal Carsharing II | 2020–2025 |
| A41 | Information and subsidy point to start sharing initiatives | Green Deal Carsharing II | 2020–2030 |
| A42 | 100% electric shared fleet in 2025 | Green Deal Carsharing II | 2020–2030 |
| A43 | 790 fast chargers (tank stations, highway exits) | Charge Infrastructure Strategy | 2020–2030 |
| A44 | Pilot: Battery Hub P&R | Charge Infrastructure Strategy | 2020–2030 |
| A45 | Pilot: V2G (ArenA) | Charge Infrastructure Strategy | 2020–2030 |
| A46 | Program Plan for Electricity Supply (to be released) | Charge Infrastructure Strategy | t.b.a. |
| A47 | Investment for electric public transport in the city | Vervoerregio (Traffic region) Amsterdam | 2020–2025 |
| ID | Policy Measure (The Hague) | Document (Name Translated) | Timespan |
|---|---|---|---|
| D1 | Subsidized parking permits for shared mobility providers | Mobility Agenda | 2017–2030 |
| D2 | Public transport expansions and more bike stalling options | Mobility Agenda | 2017–2030 |
| D3 | Traffic redirection | Mobility Agenda | 2017–2030 |
| D4 | Flexibility in using living space for parking | Mobility Agenda | 2017–2022 |
| D5 | Stimulating shared mobility | Mobility Agenda | 2017–2030 |
| D6 | Designing fast bike lanes | City Logistics Agreement The Hague | 2018–2025 |
| D7 | ‘Clean-only’ logistics slot in the evenings | City Logistics Agreement The Hague | 2018–2025 |
| D8 | Grace period for biofuel vehicles | City Logistics Agreement The Hague | 2018–2025 |
| D9 | Logistics hubs and drop-off points to reduce last mile traffic | Sustainability 2021 | 2021–2021 |
| D10 | 400+ extra charging points in 2021 | Sustainability 2021 | 2021–2025 |
| D11 | Zero-emission cab drivers | Clean Traffic Approach | >2020 |
| D12 | Declined entry for specific (high-emission) vehicles | Clean Traffic Approach | 2020–2025 |
| D13 | Subsidized vehicle trade-in | Clean Traffic Approach | 2018–2025 |
| D14 | On-site charging hubs, and energy supply plan for clean construction | Clean Traffic Approach | 2025–2025 |
| D15 | New vehicles in metropole region emission free by 2030 | Coalition Agreement | 2021–2021 |
| D16 | EV-only parking at time slots | Green Deal Carsharing II | 2018–2022 |
| D17 | Pilot: Car-free streets (with shared mobility solutions) | Green Deal Carsharing II | 2021–2021 |
| D18 | Every neighborhood min. 10 P2P or FF shared vehicles | Green Deal Carsharing II | 2018–2022 |
| D19 | Car sharing as requirement for new house building projects | Green Deal Carsharing II | 2018–2022 |
| D20 | Inform and support smaller municipalities | Agenda Traffic Safety (regional) | 2020–2020 |
| D21 | Adjust max speeds (50 to 30, and 100 to 80) for problem areas | City Deal Carsharing | 2018–2020 |
| D22 | Pilot: Energiekwartier (neighborhood-based car sharing) | City Deal Carsharing | 2018–2022 |
| D23 | Pilot: Cost-benefit analysis and resilience measures for new neighborhoods | Sustainability 2021 | 2021–2021 |
| D24 | Roll-out of urban fast chargers | Sustainability 2021 | 2021–2021 |
| D25 | Charging strategy for shared vehicles | Sustainability 2021 | 2021–2021 |
| D26 | Agreement with cab drivers | Board report 2020 | 2021–2021 |
| D27 | Mobility-as-a-service platform for MRDH | Board report 2020 | 2021–2030 |
| D28 | Emission-free buses in 2030 (with supportive incentives) | Board report 2020 | 2021–2030 |
| D29 | Subsidies for public transport PV station charging | Board report 2020 | 2021–2021 |
| D30 | Network for smaller municipalities who are lowering CO2 | Green Deal Zero-Emission City Logistics | 2018–2025 |
| D31 | Zero-emission inner city logistics by 2025 | Clean Traffic Approach | 2025–2025 |
| D32 | Zero-emission inner city buses by 2025 | Green Deal Carsharing II | 2018–2022 |
| D33 | Mobipoints (multimodal hubs) | Green Deal Carsharing II | 2018–2022 |
| Clustered Condition | Condition for | Applicable Measures: Amsterdam | Applicable Measures: The Hague |
|---|---|---|---|
| User group requirements | Emission-free subgroups | A31: Development of hubs for logistics and passengers A41: 790 fast chargers (tank stations, highway exits) | D24: Roll-out of urban fast chargers D9: Logistics hubs and drop-off points to reduce last mile traffic |
| User group (voluntary) agreements | Emission-free subgroups | A21: Access deadlines and transitional arrangements (logistics) A1: Cab driver agreement A20: Dynamic cab access tool A8: Policy on light electric vehicle (LEV) parking and charging | D25: Development of a charging strategy for shared vehicles D26: Draft a covenant with cab drivers D7: ‘Clean-only’ logistics slot in the evenings |
| Transferring into city | Emission-free inner city logistics | A5: Pilot: Operational mobility center A31: Hubs for city logistics and passenger traffic A34: More P&R locations in city borders A31: Hubs for city logistics and passenger traffic A34: More P&R locations in city borders | D9: Logistics hubs and drop-off points to reduce last mile traffic |
| Attractive options | Developing MaaS market, increasing SV and PT, emission-free | A2: Pilot: Mobility budget instead of car A7: Financial incentives (alternative transport) A10: EV driver gains parking permit immediately (skip waiting list) A33: Cheaper shared mobility options and increasing focus area to outside neighborhoods A47: Investment for public transport electrification | D1: Subsidized parking permits for shared mobility providers D13: Subsidized trade-in D18: Every neighborhood min. 10 P2P or FF shared vehicles D27: Mobility-as-a-service platform D29: PV station subsidy for public transport providers |
| Knowledge development | Emission-free inner city and subgroups, modal shift | A27: Labs: Reducing parking spots, enabling pilots, developing standards and tools A4: Pilot: Mobility-as-a-service A6: Pilot: Night metro A12: Pilot: Impact analysis, behavior analysis and government role definition (shared) A13: Pilot: fast chargers, shared e-mobility and technology experiments A16: Test location for autonomous vehicles A18: Pilot for drone deliveries | D17: Pilot: Low-car street (shared) D22: Pilot: Mobility and building combinations D23: Pilot: Cost-benefit and impact analysis for shared vehicle areas |
| Information exchange | Emission-free inner city, modal shift | A39: Information and subsidy point to start sharing initiatives | D20: Inform and support smaller municipalities (car sharing) D30: Smaller municipalities (CO2) |
| Electricity supply | Emission-free inner city and subgroups | A46: Development of Program Plan for Electricity Supply | D14: On-site charging hubs and energy supply plan for clean construction logistics |
| Adequate charging- and parking infrastructure | Emission-free inner city and subgroups, indoor parking | A31: Development of hubs for city logistics and passenger traffic A24: Underground buildings: Living space and parking spaces A9: E-neighborhood hubs (park and charge shared vehicles) A11: Pilot: Neighborhood cars | D10: 400+ extra charging points in D2: Extra bike stalling options D4: Flexibility in using living space for parking D33: MobiPoints |
| Low-car/car-free streets | Modal shift | A14: Pilot Weesperstraat (cutting the street halfway) A32: Car-free market area (Albert Cuyp) | D17: Pilot: Low-car street (shared vehicles) D3: Traffic redirection D21: Adjust max speeds for problem areas |
| Public transport expansions | Modal shift | A23: Public transport: East-west metro line | D2: Public transport expansions and more bike stalling options |
References
- Szczechowicz, E.; Dederichs, T.; Schnettler, A. Regional assessment of local emissions of electric vehicles using traffic simulations for a use case in Germany. Int. J. Life Cycle Assess. 2012, 17, 1131–1141. [Google Scholar] [CrossRef]
- Kempton, W.; Tomić, J. Vehicle-to-grid power implementation: From stabilizing the grid to supporting large-scale renewable energy. J. Power Sources 2005, 144, 280–294. [Google Scholar] [CrossRef]
- De Rijksoverheid. Klimaatakkoord C2: Mobiliteit. Available online: https://www.Klimaatakkoord.nl (accessed on 1 February 2021).
- RVO. Nationale Agenda Laadinfrastructuur. Available online: https://www.klimaatakkoord.nl/documenten/publicaties/2019/01/08/achtergrondnotitie-mobiliteit-laadinfrastructuur (accessed on 21 December 2020).
- Duurkoop, T.; Hiep, E.; van Biezen, M. Het Nationaal EV en Berijdersonderzoek. Available online: https://www.rvo.nl/sites/default/files/2021/02/Het%20nationaal%20EV%20en%20berijdersonderzoek_0.pdf (accessed on 5 May 2021).
- Pagany, R.; Marquardt, A.; Zink, R. Electric charging demand location model—A user and destination-based locating approach for electric vehicle charging stations. Sustainability 2019, 11, 2301. [Google Scholar] [CrossRef]
- Helmus, J.; Hoed, R. Unraveling user type characteristics: Towards a taxonomy for charging infrastructure. World Electr. Veh. J. 2015, 7, 589–604. [Google Scholar] [CrossRef]
- Batty, P.; Palacin, R.; González-Gil, A. Challenges and opportunities in developing urban modal shift. Travel Behav. Soc. 2015, 2, 109–123. [Google Scholar] [CrossRef]
- Kopp, J.; Gerike, R.; Axhausen, K.W. Do sharing people behave differently? An empirical evaluation of the distinctive mobility patterns of free-floating car-sharing members. Transportation 2015, 42, 449–469. [Google Scholar] [CrossRef]
- Ewert, A.; Brost, M.; Eisenmann, C.; Stieler, S. Small and light electric vehicles: An analysis of feasible transport impacts and opportunities for improved urban land use. Sustainability 2020, 12, 8098. [Google Scholar] [CrossRef]
- Angrisani, L.; d’Alessandro, G.; D’Arco, M.; Accardo, D.; Fasano, G. A contactless induction system for battery recharging of autonomous vehicles. In Proceedings of the IEEE Metrology for Aerospace, Benevento, Italy, 29–30 May 2014; pp. 494–499. [Google Scholar]
- Anastasiadou, K. Sustainable mobility driven prioritization of new vehicle technologies, based on a new decision-aiding methodology. Sustainability 2021, 13, 4760. [Google Scholar] [CrossRef]
- Martens, K. Autodelen: Naar een Aanbod-Gestuurd Beleid. Available online: https://www.crow.nl/downloads/documents/10440 (accessed on 1 December 2020).
- voor de Leefomgeving, P. Klimaat—En Energieverkenning 2020. Available online: https://www.pbl.nl/publicaties/klimaat-en-energieverkenning-2020 (accessed on 5 January 2021).
- Fontoura, W.B.; Chaves, G.L.D.; Ribeiro, G.M. The Brazilian urban mobility policy: The impact in São Paulo transport system using system dynamics. Transp. Policy 2019, 73, 51–61. [Google Scholar] [CrossRef]
- Guo, C.; Chan, C.C. Whole-system thinking, development control, key barriers and promotion mechanism for EV development. J. Mod. Power Syst. Clean Energy 2015, 3, 160–169. [Google Scholar] [CrossRef]
- Wolbertus, R. Evaluating Electric Vehicle Charging Infrastructure Policies. Ph.D. Thesis, Delft University of Technology, Delf, The Netherlands, 2020. [Google Scholar] [CrossRef]
- Till, B.; Cazzola, P.; D’Amore, L.; Gorner, M.; Scheffer, S.; Schuitmaker, R.; Signollet, H.; Tattini, J.; Paoli, J.T.L. Global EV Outlook 2019 to Electric Mobility; OECD: Paris, France, 2019; 232p. [Google Scholar]
- International Energy Agency. Global EV Outlook 2021—Accelerating Ambitions despite the Pandemic. Available online: https://iea.blob.core.windows.net/assets/ed5f4484-f556-4110-8c5c-4ede8bcba637/GlobalEVOutlook2021.pdf (accessed on 6 June 2021).
- Maasse, S.; van den Hoed, R. Charging data management, five issues to solve. In Proceedings of the 32nd International Electric Vehicle Symposium, Lyon, France, 19–22 May 2019. [Google Scholar]
- Auwerx, P.; Pressl, R.; Cré, I. Parking and Sustainable. Available online: https://www.park4sump.eu (accessed on 29 October 2021).
- Cycling Cities. Available online: http://www.cyclingcities.info/ (accessed on 29 October 2021).
- Transport and Environment. Roll-Out of Public EV Charging Infrastructure in the EU. Available online: https://www.transportenvironment.org/sites/te/files/publications/ChargingInfrastructureReport_September2018_FINAL.pdf (accessed on 29 October 2021).
- Patton, C.; Sawicki, D.; Clark, J. Basic Methods of Policy Analysis and Planning—Pearson eText; Routledge: Oxfordshire, UK, 2012. [Google Scholar] [CrossRef]
- Enserink, B.; Hermans, L.M.; Kwakkel, J.H.; Thissen, W.A.H.; Koppenjan, J.F.M.; Bots, P.W.G. Policy Analysis of Multi-Actor Systems; Lemma: Pune, India, 2010. [Google Scholar]
- Van Der Lei, T.E.; Enserink, B.; Thissen, W.A.H.; Bekebrede, G. How to use a systems diagram to analyse and structure complex problems for policy issue papers. J. Oper. Res. Soc. 2011, 62, 1391–1402. [Google Scholar] [CrossRef]
- Municipality of Amsterdam. Search Portal. Available online: https://www.Amsterdam.nl (accessed on 12 January 2021).
- Municipality of The Hague. Search Portal. Available online: https://www.Denhaag.nl (accessed on 12 January 2021).
- European Commission. Search Portal. Available online: https://www.Greendeals.nl (accessed on 12 January 2021).
- Metropole Region Rotterdam-The Hague. Search Portal. Available online: https://www.Mrdh.nl (accessed on 20 April 2021).
- Borrás, S.; Edquist, C. The choice of innovation policy instruments. Technol. Forecast. Soc. Chang. 2013, 80, 1513–1522. [Google Scholar] [CrossRef]
- Mundaca, L.; Neij, L.; Worrell, E.; McNeil, M. Evaluating energy efficiency policies with energy-economy models. Annu. Rev. Environ. Resour. 2010, 35, 305–344. [Google Scholar] [CrossRef]
- Sage, A.P. Systems Engineering, 1st ed.; John Wiley & Sons: New York, NY, USA, 1992. [Google Scholar]
- Delbeke, J.; Runge-Metzger, A.; Slingenberg, Y.; Werksman, J. The Paris agreement. In Towards a Climate-Neutral Europe; Routledge: Oxfordshire, UK, 2019; pp. 24–45. [Google Scholar] [CrossRef]
- Rijksoverheid. Klimaatakkoord. Available online: https://www.rijksoverheid.nl/documenten/rapporten/2019/06/28/klimaatakkoord (accessed on 12 December 2020).
- Vervoerregio Amsterdam. DB Voorstel Regionaal “Sustainable Urban Mobility Plan”. Available online: https://ris2.ibabs.eu/Agenda/Details/vervoerregio/29215624-e27b-4d6f-a628-d07c429a7f1e (accessed on 20 October 2021).
- MUV. Mobility Urban Values Platform (H2020—Research and Innovation). Available online: https://www.muv2020.eu/ (accessed on 20 October 2021).
- ATELIER. Positive Energy Districts (H2020—Smart Cities). Available online: https://smartcity-atelier.eu/ (accessed on 20 October 2021).
- LEAD. Integrated Last-Mile Logistics with Demand-Supply Matching Platforms (H2020-CIVITAS). Available online: https://www.leadproject.eu/livinglabs/hague/ (accessed on 20 October 2021).
- Gemeente Amsterdam. Convenant Schone Taxi’s Voor Amsterdam. Available online: https://www.amsterdam.nl/publish/pages/821995/convenant_schone_taxis.pdf (accessed on 12 January 2021).
- Gemeente Amsterdam. Programme Smart Mobility 2019–2025. Available online: https://assets.amsterdam.nl/publish/pages/868675/2a_actieprogramma_smart_mobility_def.pdf (accessed on 12 January 2021).
- Gemeente Amsterdam. Amsterdam Maakt Ruimte. Agenda Amsterdam Autoluw. Available online: https://assets.amsterdam.nl/publish/pages/921204/iv1248-agenda_autoluw-22t.pdf (accessed on 12 January 2021).
- European Commission. C-225 Green Deal Autodelen II. Available online: https://www.klimaatakkoord.nl/documenten/publicaties/2018/07/10/hoofdlijnen-compleet (accessed on 12 January 2021).
- CityDeal-Gemeenten. City Deal Elektrische Deelmobiliteit in Stedelijke Gebiedsontwikkeling. Available online: https://agendastad.nl/citydeal/elektrische-deelmobiliteit-in-stedelijke-gebiedsontwikkeling/ (accessed on 12 January 2021).
- Gemeente Amsterdam. Actieplan Schone Lucht. Available online: https://www.amsterdam.nl/parkeren-verkeer/luchtkwaliteit/ (accessed on 12 January 2021).
- Rijksoverheid. Green Deal Zero Emission Stadslogistiek. Available online: https://opwegnaarzes.nl/ (accessed on 12 December 2020).
- Municipality of Amsterdam. Laad Me: Strategisch Plan Laadinfrastructuur 2030–2040. Available online: https://www.amsterdam.nl/parkeren-verkeer/amsterdam-elektrisch/strategisch-plan-laadinfrastructuur-2020/ (accessed on 12 January 2021).
- Vervoerregio Amsterdam. CONCEPT Transitieplan Zero-Emissie Bussen; GVB: Amsterdam, The Netherlands, 2020. [Google Scholar]
- Gemeente Den Haag. Discussienotitie Haagse Mobiliteitsagenda. Available online: https://www.denhaag.nl/web/file?uuid=95ae439a-d48a-47f3-9461-0e57ea17d580&owner=654fe4a7-42a7-48eb-b970-29289775596c (accessed on 5 January 2021).
- Gemeente Den Haag. Convenant Stedelijke Distributie Den Haag—Samen voor een Leefbare Stad. Available online: https://denhaag.raadsinformatie.nl/document/6255106/1/RIS299301_Bijlage (accessed on 5 January 2021).
- Gemeente Den Haag. Programmabrief Duurzaamheid 2021. Available online: https://denhaag.raadsinformatie.nl/document/9148643/1/RIS306148_Bijlage (accessed on 5 January 2021).
- Gemeente Den Haag. Aanpak Schoon Vervoer. Available online: https://denhaag.raadsinformatie.nl/document/6070415/2/RIS298818Gebruiklaadpalenelektrischeauto%27sDenHaag (accessed on 5 January 2021).
- Gemeente Den Haag. Coalitieakkoord 2019–2022. Available online: https://denhaag.raadsinformatie.nl/modules/13/Overigebestuurlijkestukken/551885 (accessed on 5 January 2021).
- Metropoolregio Rotterdam Den Haag. Regionale Uitvoeringsagenda Verkeersveiligheid. Available online: https://www.mrdh.nl/agenda (accessed on 5 January 2021).
- Metropoolregio Rotterdam Den Haag. 1e Bestuursrapportage. Available online: https://www.mrdh.nl/zoeken? (accessed on 5 January 2021).
- Gemeente Amsterdam. Structuurvisie Amsterdam 2040—Economisch Sterk en Duurzaam. Available online: www.amsterdam.nl/publish/.../structuurvisie_def_maart2011_web.pdf (accessed on 5 January 2021).
- Mersky, A.C.; Sprei, F.; Samaras, C.; Qian, Z.S. Effectiveness of incentives on electric vehicle adoption in Norway. Transp. Res. Part D Transp. Environ. 2016, 46, 56–68. [Google Scholar] [CrossRef]
- NKL. Handreiking Anders Laden. Available online: https://www.andersladen.nl/ (accessed on 1 February 2021).
- Nijland, H.; van Meerkerk, J. Mobility and environmental impacts of car sharing in the Netherlands. Environ. Innov. Soc. Transit. 2017, 23, 84–91. [Google Scholar] [CrossRef]
- Nijland, H.; van Meerkerk, J.; Hoen, A. Effecten van Autodelen op Mobiliteit en CO2-Uitstoot. Available online: https://www.PBL.nl (accessed on 1 February 2021).
- Mobiliteitsfabriek. Reizigersonderzoek Zuidas Mobility Experience. Available online: Zuidasbibliotheek.nl (accessed on 20 April 2021).
- Lieven, T. Policy Measures to Promote Electric Mobility—A Global Perspective. Transp. Res. Part A Policy Pract. 2015, 82, 78–93. [Google Scholar] [CrossRef]
- Ipsos & EVbox. Mobility Monitor 2020. Available online: https://news.evbox.com/en-WW/191543-evbox-mobility-monitor-43-percent-of-european-citizens-agree-that-electric-vehicles-are-instrumental-in-combatting-climate-change (accessed on 2 February 2021).
- Tamis, M.; van den Hoed, R. Moving a taxi sector to become electric: Characterizing taxi drivers interested in purchasing a full electric vehicle. World Electr. Veh. J. 2020, 11, 20. [Google Scholar] [CrossRef]
- Bons, P.C.; Buatois, A.; Ligthart, G.; Geerts, F.; Piersma, N.; van den Hoed, R. Impact of smart charging for consumers in a real world pilot. World Electr. Veh. J. 2020, 11, 21. [Google Scholar] [CrossRef]
- Mouli, G.R.C.; Venugopal, P.; Bauer, P. Future of electric vehicle charging. In Proceedings of the 19th International Symposium on Power Electronics (Ee), Novi Sad, Serbia, 19–21 October 2017; pp. 1–7. [Google Scholar] [CrossRef]
- Hensher, D.A. Future bus transport contracts under a Mobility as a Service (MaaS) regime in the digital age: Are they likely to change? Transp. Res. Part A Policy Pract. 2017, 98, 86–96. [Google Scholar] [CrossRef]
- EVconsult. Prognoses van de Laadbehoeften voor de Jaren 2025 en 2030. Available online: https://assets.amsterdam.nl/publish/pages/958262/prognoses_van_de_laadbehoefte_voor_de_jaren_2025_en_2030.pdf (accessed on 5 January 2021).
- Royal HasKoningDHV. Nul-Emissiezone Stadslogistiek 2025 Kosten en Baten van vier Archetypen; Royal HasKoningDHV: Amersfoort, The Netherlands, 2009. [Google Scholar]
- Guo, Z. Does residential parking supply affect household car ownership? The case of New York City. J. Transp. Geogr. 2013, 26, 18–28. [Google Scholar] [CrossRef]
- Bakker, S.; Maat, K.; van Wee, B. Stakeholders interests, expectations, and strategies regarding the development and implementation of electric vehicles: The case of the Netherlands. Transp. Res. Part A Policy Pract. 2014, 66, 52–64. [Google Scholar] [CrossRef]
- Wang, Y.; Guo, Q.; Sun, H.; Li, Z. An investigation into the impacts of the crucial factors on EVs charging load. In Proceedings of the IEEE PES Innovative Smart Grid Technologies, Washington, DC, USA, 17–20 February 2012; pp. 1–4. [Google Scholar] [CrossRef]
- Wolbertus, R.; van den Hoed, R. How do EV drivers adapt their charging behavior to battery size and charging capabilities? A systematic data-driven analysis. In Proceedings of the 33th Electric Vehicle Symposium, Portland, OR, USA, 14–17 June 2020. [Google Scholar]
- Coevering, P.; van de Zaaijer, L.; Nabielek, K.; Snellen, D. Parkeerproblemen in Woongebieden Oplossingen voor de Toekomst; NAi Uitgevers: Rotterdam, The Netherlands, 2008. [Google Scholar]
- Goetzke, F.; Weinberger, R. Separating contextual from endogenous effects in automobile ownership models. Environ. Plan. A Econ. Space 2012, 44, 1032–1046. [Google Scholar] [CrossRef]
- Coffman, M.; Bernstein, P.; Wee, S. Electric vehicles revisited: A review of factors that affect adoption. Transp. Rev. 2017, 37, 79–93. [Google Scholar] [CrossRef]
- Central Bureau of Statistics. New Building Projects in the Netherlands. Available online: https://www.cbs.nl/nl-nl/nieuws/2021/04/ruim-69-duizend-nieuwbouwwoningen-in-2020 (accessed on 6 June 2021).
- ANWB. Elektrisch Rijden Monitor. Available online: https://www.anwb.nl/belangenbehartiging/duurzaam/elektrisch-rijden-monitor-2020 (accessed on 18 June 2021).
- Milakis, D.; Snelder, M.; Van Arem, B.; Van Wee, B.; De Almeida Correia, G.H. Development and transport implications of automated vehicles in the Netherlands: Scenarios for 2030 and 2050. Eur. J. Transp. Infrastruct. Res. 2017, 17, 63–85. [Google Scholar] [CrossRef]
- Ferreira, M.; Damas, L.; Conceicão, H.; d’Orey, P.M.; Fernandes, R.; Steenkiste, P.; Gomes, P. Self-automated parking lots for autonomous vehicles based on vehicular ad hoc networking. In Proceedings of the IEEE Intelligent Vehicles Symposium, Dearborn, MI, USA, 8–11 June 2014; pp. 472–479. [Google Scholar] [CrossRef]
- Pierson, P. Not just what, but when: Timing and sequence in political processes. Stud. Am. Political Dev. 2000, 14, 72–92. [Google Scholar] [CrossRef]
- Webster, M. Incorporating path dependency into decision-analytic methods: An application to global climate-change policy. Decis. Anal. 2008, 5, 60–75. [Google Scholar] [CrossRef][Green Version]
- Taeihagh, A.; Givoni, M.; Bañares-Alcántara, R. Which policy first? A network-centric approach for the analysis and ranking of policy measures. Environ. Plan. B Plan. Des. 2013, 40, 595–616. [Google Scholar] [CrossRef]




| Summary | Amsterdam | The Hague | ||||
|---|---|---|---|---|---|---|
| 2018 | 2019 | 2020 | 2018 | 2019 | 2020 | |
| Unique # of RFID cards | 43,518 | 57,987 (+14,469) | 63,953 (+5966) | 24,033 | 31,600 (+7567) | 31,356 (−244) |
| # of public charging sessions | 981,515 | 1,161,469 (+179,954) | 1,202,222 (+40,753) | 390,118 | 488,654 (+98,536) | 547,095 (+58,441) |
| Daily occupancy (avg) | 1.95 | 1.84 | 1.39 | 1.09 | 1.11 | 0.76 |
| kWh charged (avg) | 10.98 | 12.77 | 15.73 | 9.63 | 12.49 | 15.14 |
| Connection time (avg) | 9.69 | 9.53 | 12.01 | 10.47 | 10.16 | 11.70 |
| # of utilized charging points | 1380 | 2479 | 2370 | 984 | 1215 | 2729 |
| Dimension | In Scope | Out of Scope |
|---|---|---|
| Problem | EV (adoption, infrastructure, restrictions), parking, public space (parking and charging), (smart) mobility | Energy transition (except for EVs) Traffic or building permits |
| Spatial | Amsterdam and The Hague | Highways |
| Sector (user groups) | Personal, professional, public transport, logistics, shared mobility | Aviation, waterborne, specialized services |
| Temporal | Later than 2018 or a temporary measure or in implementation stage in 2020 | Older than 2018 Permanent measures of which implementation stage is finished before 2020 |
| Policy Measure | Specification |
|---|---|
| Economic/Market | Subsidy, discount, tax, loans, fines, allocation |
| Regulatory | Permits, preferential treatment, restrictions, standards, laws |
| Soft | Pilots, R&D, informative, code of conduct, monitoring, impact analysis |
| Evaluation Criteria | Description (Units) | Relevance |
|---|---|---|
| Occupancy rate | The percentage of occupied public charging points in an area. | The occupancy rate tells us about the performance of the charging network. When the occupancy rates in an area become too high, users have trouble finding a charging point near their location. When the occupancy rates are low, the affected charging points will make less profit and can become obsolete over time. |
| Parking pressure | The percentage of occupied parking spots in an area. For this study, parking pressure was scoped on street parking. | The parking pressure tells us about the availability of street parking spots for drivers (including drivers of traditional vehicles). When the parking pressure becomes too high, drivers may have trouble parking their vehicles on the streets. When the parking pressure becomes low, parking spots may become obsolete. |
| Car ownership | The number of vehicles owned by inhabitants. | The number of owned cars will influence most of the domain indicators in some way. For example, more owned vehicles will increase the need for parking spots, and depending on vehicle types, the need for charging pressure and the energy consumed. |
| Energy consumed | The amount of kWh that is consumed by charging, or, in the case of non-electric mobility, the energy (fuel) that is consumed. | The energy consumed tells us about the amount of energy that is needed at a certain time and location for users and their charging or mobility needs. When the electricity demand becomes too high, it may affect the speed and success rate of EV charging. |
| Adoption rates of EVs | The percentage of electric vehicles in the full vehicle fleet. | The adoption rate of EVs is relevant to estimate the necessary resources such as energy and parking. |
| Local air pollutants | The penetration rates of air pollutants and greenhouse gas emissions (e.g., CO2). | Municipalities want to avoid pollutants and greenhouse gas emissions as much as possible to increase the local air quality in dense urban areas. A high percentage of local CO2 emissions can be partly attributed to (fossil) mobility and transport. |
| Policy Measures | Amsterdam | The Hague |
|---|---|---|
| # of full policy documents | 10 | 11 |
| # of policy measures | 47 | 34 |
| Soft measures | 19 (40%) | 9 (27%) |
| Economic measures | 11 (23%) | 10 (30%) |
| Regulatory measures | 10 (21%) | 14 (42%) |
| Targeted user group | Amsterdam | The Hague |
| Personal drivers | 18 (38%) | 11 (32%) |
| Cab drivers | 2 (4%) | 2 (5%) |
| Logistics | 2 (4%) | 4 (11%) |
| Shared vehicles | 7 (15%) | 9 (26%) |
| Measure Groups | Definition | Amsterdam (# of Occurrences) | The Hague (# of Occurrences) |
|---|---|---|---|
| New charging infrastructure | Roll-out of new charging points | 8 | 6 |
| New hubs | Roll-out of hubs, including clustered charging/mobility points | 4 | 3 |
| Shared vehicles | Roll-out of the shared vehicle fleet or market | 7 | 9 |
| Mobility budgets | Budgets made available to promote modal shift with residents and employees | 2 | 1 |
| Mobility-as-a-service (MaaS) | Roll-out of incentives to develop MaaS market | 3 | 2 |
| Subsidies and preferential treatment | Subsidies or benefits for EV drivers to incentivize emission-free driving | 2 | 3 |
| Sector electrification | Incentives to electrify a sector | 4 | 4 |
| Fast chargers | Roll-out of fast chargers in the urban environment | 1 | 1 |
| Sustainable/alternative charging methods | Charging methods that promote sustainable energy use, such as vehicle-to-grid (V2G), photovoltaic solar (PV) charging and smart charging | 3 | 1 |
| Policy Measure Groups | Occupancy Rates | Parking Pressure | Car Ownership | Energy Consumed | Adoption Rate (EVs) | Local Air Pollutants |
|---|---|---|---|---|---|---|
| New charging infrastructure | Decreases | No direct effect | No direct effect | Electricity use increases | Increases [57] | No direct (local) effect |
| Hubs | Decreases | Decreases for ‘park and charge’ hubs | No direct effect | Electricity use increases, but more efficient than street infrastructure [58] | Increases [57] | No direct effect |
| Shared vehicles | Increase temporarily (EV sharing) | Likely to decrease over time [59] | Decreases [59] | Electricity use increases temporarily (EV sharing) | No direct effect | Decreases [60] |
| Mobility budget | Depends on market composition | Likely to decrease [61] | Likely to decrease [61] | Depends on selected modality | Depends on market composition | Decreases with use of shared vehicles [59,60] |
| Subsidies and preferential treatment | Likely to increase [57,62] | No direct effect | No direct effect | Electricity use likely to increase [62] | Likely to increase [57,62] | No direct (local) effect |
| Fast chargers | Likely to decrease (shorter sessions) | No direct effect | No direct effect | Electricity use increases (short-term spike, kWh at location) | Increases [62,63,64] | No direct (local) effect |
| Alternative sustainable charging | No effect [65] | No direct effect | No direct effect expected | Decreases peak consumption, increases use of RES [65,66] | No direct effect | Likely to decrease [65] |
| Mobility-as-a-service | Depends on market composition | Likely to decrease over time [59,67] | Decreases [67] | Depends on market composition | Depends on market composition | Decreases with use of shared vehicles [59,60] |
| Sector electrification | Likely to increase (more users) | No direct effect expected | No direct effect expected | Electricity use increases, but more efficient than fuel [68] | Increases by definition | Decreases [69] |
| Evaluation Criteria | Interactions |
|---|---|
| Occupancy rates | Correlates with parking pressure Increase in EV adoption can lead to an increase in occupancy rates |
| Parking pressure | Correlates with occupancy rates Increase in owned cars leads to increased parking pressure |
| Cars owned | Increased parking pressure leads to a decrease in owned cars [70] |
| Energy consumed | Electricity consumption is increased by an increase in occupancy rates |
| Adoption rates | An increase in occupancy rates can lead to a decrease in adoption [71] |
| Local air pollutants | A decrease in car ownership leads to lower emissions [60] A decrease in energy consumed leads to lower emissions An increase in adoption rate leads to lower CO2 emissions (under the assumption a previous vehicle was consuming fossil fuel) |
Publisher’s Note: MDPI stays neutral with regard to jurisdictional claims in published maps and institutional affiliations. |
© 2021 by the authors. Licensee MDPI, Basel, Switzerland. This article is an open access article distributed under the terms and conditions of the Creative Commons Attribution (CC BY) license (https://creativecommons.org/licenses/by/4.0/).
Share and Cite
van der Koogh, M.; Chappin, E.; Heller, R.; Lukszo, Z. Are We Satisfying the Right Conditions for the Mobility Transition? A Review and Evaluation of the Dutch Urban Mobility Policies. Sustainability 2021, 13, 12736. https://doi.org/10.3390/su132212736
van der Koogh M, Chappin E, Heller R, Lukszo Z. Are We Satisfying the Right Conditions for the Mobility Transition? A Review and Evaluation of the Dutch Urban Mobility Policies. Sustainability. 2021; 13(22):12736. https://doi.org/10.3390/su132212736
Chicago/Turabian Stylevan der Koogh, Mylène, Emile Chappin, Renée Heller, and Zofia Lukszo. 2021. "Are We Satisfying the Right Conditions for the Mobility Transition? A Review and Evaluation of the Dutch Urban Mobility Policies" Sustainability 13, no. 22: 12736. https://doi.org/10.3390/su132212736
APA Stylevan der Koogh, M., Chappin, E., Heller, R., & Lukszo, Z. (2021). Are We Satisfying the Right Conditions for the Mobility Transition? A Review and Evaluation of the Dutch Urban Mobility Policies. Sustainability, 13(22), 12736. https://doi.org/10.3390/su132212736

