Key Factors for Involvement Degree and Perceived Value in Consumers’ Purchase Intention in Unpacked Stores
Abstract
1. Introduction
- Discuss the current environmental management issues facing unpacked stores;
- Understand the development context and dimensions of unpacked stores through expert interviews;
- Explore the model relationship between the involvement degree and the perceived value of consumers’ purchase intentions in unpacked stores through structural equation modeling;
- Explore the relationship and influencing factors of the involvement degree on the perceived value;
- Develop the elements of promoting and marketing unpacked stores by operators in the future;
1.1. Research Dimensions
1.1.1. Involvement Degree
1.1.2. Perceived Value
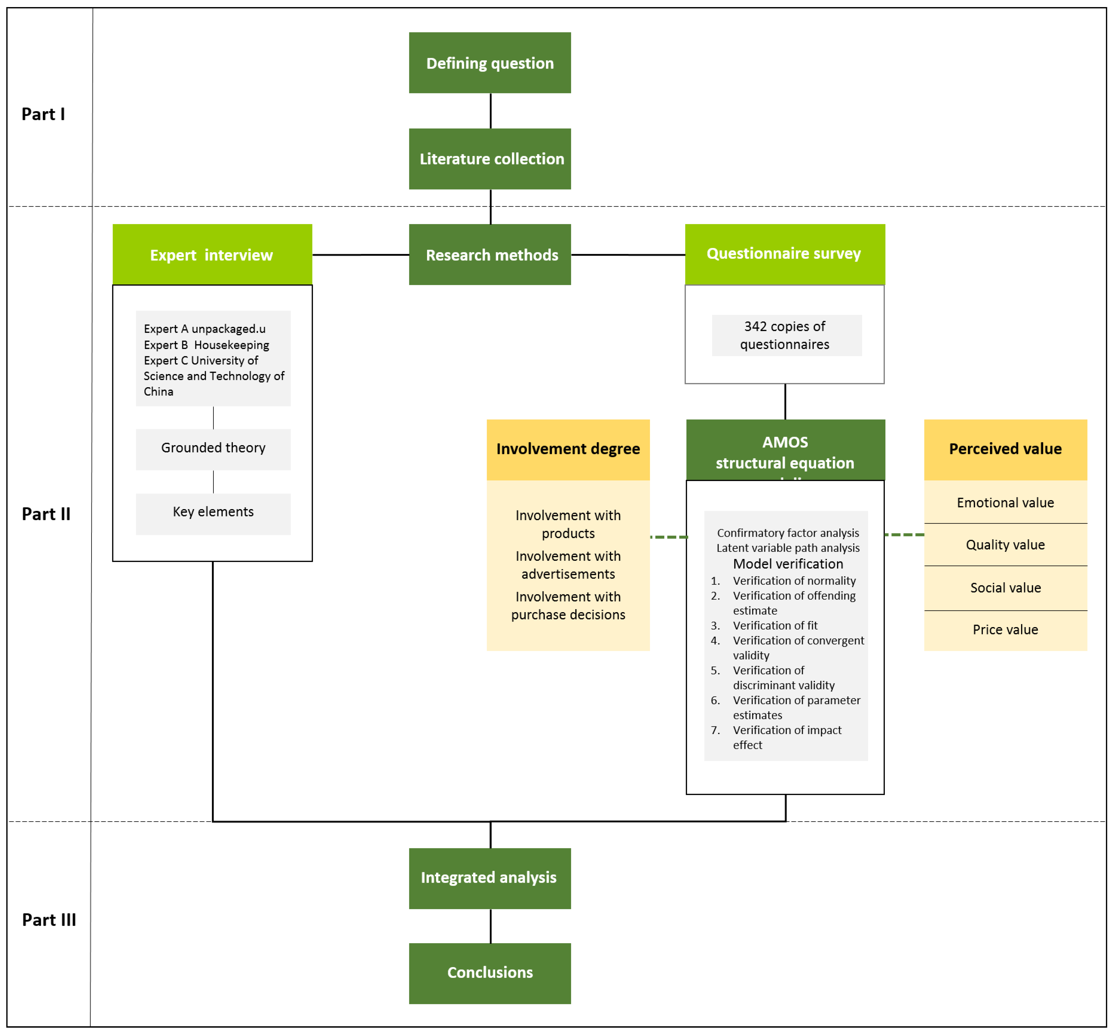
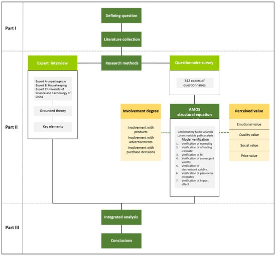
2. Materials and Methods
2.1. Expert Review Method
2.2. Structural Equation Modeling
3. Results
3.1. Verification of Normality
3.2. Verification of Offending Estimate
3.3. Verification of Fit
3.4. Verification of Convergent Validity
3.5. Verification of Discriminant Validity
3.6. Verification of Parameter Estimates
3.6.1. In Terms of the Involvement Degree Dimension
3.6.2. In Terms of Perceived Value Dimension
3.6.3. In Terms of Purchase Intention Dimension
3.7. Verification of Impact Effect
4. Discussion
4.1. Key Elements and Suggestions for Unpacked Stores Provided by Experts
4.2. Impact of Involvement Degree on Consumers’ Purchase Intentions
4.3. Impact of Perceived Value on Consumers’ Purchase Intentions
4.4. Limitations
4.5. Recommendations
5. Conclusions
Author Contributions
Funding
Institutional Review Board Statement
Informed Consent Statement
Acknowledgments
Conflicts of Interest
References
- Hahladakis, J.N.; Iacovidou, E. Closing the loop on plastic packaging materials: What is quality and how does it affect their circularity? Sci. Total Environ. 2018, 630, 1394–1400. [Google Scholar] [CrossRef] [PubMed]
- Broom, D. Peak plastic: The proliferation of plastic. ReNew Technol. A Sustain. Future 2015, 133, 62–67. [Google Scholar]
- Byun, Y.; Kim, Y.T. Utilization of Bioplastics for Food Packaging Industry Innovations in Food Packaging; Elsevier Ltd.: Amsterdam, The Netherlands, 2014; pp. 369–390. [Google Scholar]
- Faraca, G.; Astrup, T. Plastic waste from recycling centres: Characterisation and evaluation of plastic recyclability. Waste Manag. 2019, 95, 388–398. [Google Scholar] [CrossRef] [PubMed]
- Hahladakis, J.N.; Purnell, P.; Iacovidou, E.; Velis, C.A.; Atseyinku, M. Post-consumer plastic packaging waste in England: Assessing the yield of multiple collection-recycling schemes. Waste Manag. 2018, 75, 149–159. [Google Scholar] [CrossRef] [PubMed]
- Salkova, D.; Regnerova, O. Methods of eliminating waste from food packaging as a globalization tool. SHS Web Conf. 2020, 74, 4025. [Google Scholar] [CrossRef][Green Version]
- Šuput, D.; Popović, S.; Hromiš, N.; Ugarković, J. Possibilities and Application of Degradable Packaging Materials. Inoptep 2021, 2021, 43. [Google Scholar]
- Van Herpen, E.; Immink, V.; Van Den Puttelaar, J. Organics unpacked: The influence of packaging on the choice for organic fruits and vegetables. Food Qual. Prefer. 2016, 53, 90–96. [Google Scholar] [CrossRef]
- Šuput, D.; Popović, S.; Hromiš, N.; Ugarković, J. Degradable Packaging Materials–sources, Application and Decomposition Routes. J. Process. Energy Agric. 2021, 25, 37–42. [Google Scholar] [CrossRef]
- Brouwer, M.T.; van Velzen, E.U.T.; Augustinus, A.; Soethoudt, H.; De Meester, S.; Ragaert, K. Predictive model for the Dutch post-consumer plastic packaging recycling system and implications for the circular economy. Waste Manag. 2018, 71, 62–85. [Google Scholar] [CrossRef]
- Warrings, R. Circular Economy of Packaging Aluminium: An Analysis of the Current Practice and Future Potential; TU Wien Academic Press: Vienna, Austria, 2020. [Google Scholar]
- Tallentire, C.; Steubing, B. The environmental benefits of improving packaging waste collection in Europe. Waste Manag. 2020, 103, 426–436. [Google Scholar] [CrossRef]
- Da Cruz, N.F.; Ferreira, S.; Cabral, M.; Simões, P.; Marques, R.C. Packaging waste recycling in Europe: Is the industry paying for it? Waste Manag. 2014, 34, 298–308. [Google Scholar] [CrossRef]
- Fråne, A.; Stenmarck, Å.; Gíslason, S.; Lyng, K.-A.; Løkke, S.; Zu Castell-Rüdenhausen, M.; Wahlström, M. Collection & Recycling of Plastic Waste: Improvements in Existing Collection and Recycling Systems in the Nordic Countries; Nordic Council of Ministers: Copenhagen, Denmark, 2014. [Google Scholar]
- Van Velzen, E.U.T. Post-Consumer Plastic Packaging Waste–How to Increase the Yield and Reduce the Cost? Waste Manag. 2012, 75, 157–167. [Google Scholar]
- Schmidt, S.; Laner, D. The multidimensional effects of single-use and packaging plastic strategies on German household waste management. Waste Manag. 2021, 131, 187–200. [Google Scholar] [CrossRef]
- Rigamonti, L.; Ferreira, S.; Grosso, M.; Marques, R.C. Economic-financial analysis of the Italian packaging waste management system from a local authority’s perspective. J. Clean. Prod. 2015, 87, 533–541. [Google Scholar] [CrossRef]
- Martinho, G.; Gomes, A.; Santos, P.; Ramos, M.; Cardoso, J.; Silveira, A.; Pires, A. A case study of packaging waste collection systems in Portugal–Part I: Performance and operation analysis. Waste Manag. 2017, 61, 96–107. [Google Scholar] [CrossRef]
- Brouwer, M.; Picuno, C.; van Velzen, E.U.T.; Kuchta, K.; De Meester, S.; Ragaert, K. The impact of collection portfolio expansion on key performance indicators of the Dutch recycling system for Post-Consumer Plastic Packaging Waste, a comparison between 2014 and 2017. Waste Manag. 2019, 100, 112–121. [Google Scholar] [CrossRef]
- Berglund, C. Material Collection of Household Waste and Ongoing Research at the Swedish Epa. Waste Management: Research, Development and Policy; Nova Publishers: Hauppauge, NY, USA, 2008; p. 307. [Google Scholar]
- Dahlbo, H.; Poliakova, V.; Mylläri, V.; Sahimaa, O.; Anderson, R. Recycling potential of post-consumer plastic packaging waste in Finland. Waste Manag. 2018, 71, 52–61. [Google Scholar] [CrossRef]
- Oelofse, S.H. Recycling in SA–How Does the National Domestic Waste Collection Standards Affect Consumers; CSIR: Pretoria, South Africa, 2011. [Google Scholar]
- Loučanová, E. Perception of Zero Waste in the Context to Environmental Innovation in Slovakia. Studia Univ. Vasile Goldiş Arad-Ser. Ştiinţe Econ. 2021, 31, 22–33. [Google Scholar] [CrossRef]
- Teas, R.K.; Agarwal, S. The effects of extrinsic product cues on consumers’ perceptions of quality, sacrifice, and value. J. Acad. Mark. Sci. 2000, 28, 278–290. [Google Scholar] [CrossRef]
- Schiffman, L.G.; Kanuk, L.L.; Wisenblit, J. Consumer Behavior; J: Prentice Hall: Upper Saddle River, NJ, USA, 2000. [Google Scholar]
- Kotler, P.; Dubois, B. Marketing Management, 11st ed.; Pearson Education: Upper Saddle River, NJ, USA, 2003. [Google Scholar]
- Greenwald, A.G.; Leavitt, C. Audience involvement in advertising: Four levels. J. Consum. Res. 1984, 11, 581–592. [Google Scholar] [CrossRef]
- Monroe, K.B.; Krishnan, R. The effect of price on subjective product evaluations. Perceived Qual. 1985, 1, 209–232. [Google Scholar]
- Garretson, J.A.; Clow, K.E. The influence of coupon face value on service quality expectations, risk perceptions and purchase intentions in the dental industry. J. Serv. Mark. 1999, 13, 59–72. [Google Scholar] [CrossRef]
- Permarupan, P.Y.; Mohan, M.; Al-Mamun, A.; Zainol, N.R.B. Consumer perceived value and buying behavior of store brands. Int. Bus. Manag. 2014, 8, 136–141. [Google Scholar]
- Diallo, M.F. Effects of store image and store brand price-image on store brand purchase intention: Application to an emerging market. J. Retail. Consum. Serv. 2012, 19, 360–367. [Google Scholar] [CrossRef]
- Zaichkowsky, J.L. Measuring the involvement construct. J. Consum. Res. 1985, 12, 341–352. [Google Scholar] [CrossRef]
- Dahlén, L.; Lagerkvist, A. Methods for household waste composition studies. Waste Manag. 2008, 28, 1100–1112. [Google Scholar] [CrossRef]
- Zaichkowsky, J.L. The personal involvement inventory: Reduction, revision, and application to advertising. J. Advert. 1994, 23, 59–70. [Google Scholar] [CrossRef]
- Sweeney, J.C.; Soutar, G.N. Consumer perceived value: The development of a multiple item scale. J. Retail. 2001, 77, 203–220. [Google Scholar] [CrossRef]
- Van Velzen, E.T.; Brouwer, M.; Feil, A. Collection behaviour of lightweight packaging waste by individual households and implications for the analysis of collection schemes. Waste Manag. 2019, 89, 284–293. [Google Scholar] [CrossRef]
- Davis, G.; Song, J. Biodegradable packaging based on raw materials from crops and their impact on waste management. Ind. Crop. Prod. 2006, 23, 147–161. [Google Scholar] [CrossRef]
- Edjabou, M.E.; Takou, V.; Boldrin, A.; Petersen, C.; Astrup, T.F. The influence of recycling schemes on the composition and generation of municipal solid waste. J. Clean. Prod. 2021, 295, 126439. [Google Scholar] [CrossRef]
- Henriksson, G.; Åkesson, L.; Ewert, S. Uncertainty regarding waste handling in everyday life. Sustainability 2010, 2, 2799–2813. [Google Scholar] [CrossRef]
- Edjabou, M.E.; Jensen, M.B.; Götze, R.; Pivnenko, K.; Petersen, C.; Scheutz, C.; Astrup, T.F. Municipal solid waste composition: Sampling methodology, statistical analyses, and case study evaluation. Waste Manag. 2015, 36, 12–23. [Google Scholar] [CrossRef] [PubMed]
- Hair Junior, J.F.; Black, W.C.; Babin, B.J.; Anderson, R.E.; Tatham, R.L. Multivariate Data Analysis; Pearson Education: Upper Saddle River, NJ, USA, 1998. [Google Scholar]
- Browne, M.W. Asymptotically distribution-free methods for the analysis of covariance structures. Br. J. Math. Stat. Psychol. 1984, 37, 62–83. [Google Scholar] [CrossRef] [PubMed]
- Bollen, K.A.; Long, J.S. Testing Structural Equation Models; SAGE Publications, Inc.: New York, NY, USA, 1993. [Google Scholar]
- Mardia, K.V.; Foster, K. Omnibus tests of multinormality based on skewness and kurtosis. Commun. Stat.-Theory Methods 1983, 12, 207–221. [Google Scholar] [CrossRef]
- Raykov, T.; Marcoulides, G.A. An Introduction to Applied Multivariate Analysis; Routledge: Milton Park, UK, 2008. [Google Scholar]
- Barr, S.; Gilg, A. Sustainable lifestyles: Framing environmental action in and around the home. Geoforum 2006, 37, 906–920. [Google Scholar] [CrossRef]
- Sharp, V.; Giorgi, S.; Wilson, D.C. Delivery and impact of household waste prevention intervention campaigns (at the local level). Waste Manag. Res. 2010, 28, 256–268. [Google Scholar] [CrossRef]
- Boz, Z.; Korhonen, V.; Koelsch Sand, C. Consumer considerations for the implementation of sustainable packaging: A review. Sustainability 2020, 12, 2192. [Google Scholar] [CrossRef]
- Chinie, A.-C. Challenges for reducing food waste. In Proceedings of the International Conference on Business Excellence, Bucharest, Romania, 22–23 March 2018; pp. 819–828. [Google Scholar]
- Jánošová, P. Sustainable activities in manufacturing enterprises: Consumers’ expectations. Upravlenec 2021, 12, 91–101. [Google Scholar] [CrossRef]




| Number | Interviewee | Organization | Relevant Experience/Research Field |
|---|---|---|---|
| A | Huang, founder | Unpacked store—unpackaged.u | Founder of the store, unpackaged.u |
| B | Yang, founder | Sustainable Grocery Store—Housekeeping | Founder of Housekeeping |
| C | Huang, Assistant Professor | Department of Communication Design China University of Technology | User and consumer psychology, creative marketing, content marketing, cultural and creative business management, innovation, and entrepreneurship |
| Key Outline | Elements Summarized | |
|---|---|---|
| 1 | Features of unpacked stores |
|
| 2 | Problems faced |
|
| 3 | Consumer demand |
|
| 4 | Promotion elements for unpacked stores |
|
| Region | Taiwan |
|---|---|
| Age | over 18 (19–25 28%; 26–35 14%; 36–45 23%; Over 46 28%) |
| People (N) | 342 (male 45% female 55%) |
| Education | below high school 20%; university 35%; above graduate school 45% |
| Marital | married 44%; unmarried 56% |
| Salary (month) | below 10,000 18%; 10,000–30,000 29%; 30,000–60,000 39%; over 60,000 14% |
| Questionnaire | on-lines, social-media channels |
| (1) Involvement degree | |
|---|---|
| a1 | I think it is important to buy goods at an unpacked store. |
| a2 | I think it is interesting to buy goods at an unpacked store. |
| a3 | I think it is exciting to buy goods at an unpacked store. |
| a4 | I think it means a lot to me to buy goods at an unpacked store. |
| a5 | I think it is appealing to buy goods at an unpacked store. |
| a6 | I think it is fascinating to buy goods at an unpacked store. |
| a7 | I think it is valuable to buy goods at an unpacked store. |
| a8 | I think it is engaging to buy goods at an unpacked store. |
| a9 | I think it is needed to buy goods at an unpacked store. |
| (2) Perceived value | |
| Emotional value | |
| b1_1 | I think it feels great to buy goods at an unpacked store. |
| b1_2 | I think it will bring me a pleasant feeling if I buy goods at an unpacked store. |
| b1_3 | I think I will take the initiative to buy goods at an unpacked store if I need to buy something. |
| Quality value | |
| b2_1 | I think the quality of the goods provided by unpacked stores is excellent. |
| b2_2 | I think the quality of the goods provided by unpacked stores is above a certain level. |
| b2_3 | I think the quality of the goods provided by unpacked stores is stable. |
| Social value | |
| b3_1 | I think it will improve my social status if I buy goods at an unpacked store. |
| b3_2 | I think it will enhance my distinctive image if I buy goods at an unpacked store. |
| b3_3 | I think I will gain more recognition from others if I buy goods at an unpacked store |
| Price value | |
| b4_1 | I think the prices of the goods sold in unpacked stores are reasonable. |
| b4_2 | I think that if I buy goods at an unpacked store, the cost-effectiveness would be in line with my expectations. |
| b4_3 | I think it is worth the money if I buy goods at an unpacked store. |
| (3) Purchase intention | |
| c3_1 | I am willing to go to unpacked stores to buy goods. |
| c3_2 | I will give priority to shopping at unpacked stores when I need to buy something. |
| c3_2 | I am willing to recommend unpacked stores to others. |
| Statistical Verification Value | Standard Value | Original Result | Bootstrap Corrected Result | Fit Judgment | |
|---|---|---|---|---|---|
| Absolute goodness-of-fit indices | χ2(p ≥ α value) | The smaller, the better | 537.872 (p = 0.000) | 136.980 (p = 0.000) | Not meeting the standard value |
| χ2/df | <3 | 5.325 | 1.356 | Meeting the standard value | |
| GFI | >0.9 | 0.813 | 0.953 | Meeting the standard value | |
| AGFI | >0.9 | 0.748 | 0.936 | Meeting the standard value | |
| RMR | <0.08 | 0.040 | 0.040 | Meeting the standard value | |
| SRMR | <0.08 | 0.057 | 0.057 | Meeting the standard value | |
| RMSEA | <0.08 | 0.113 | 0.032 | Meeting the standard value | |
| Incremental goodness-of-fit indices | NFI | >0.9 | 0.875 | 0.968 | Meeting the standard value |
| NNFI | >0.9 | 0.876 | 0.990 | Meeting the standard value | |
| CFI | >0.9 | 0.896 | 0.991 | Meeting the standard value | |
| RFI | >0.9 | 0.852 | 0.962 | Meeting the standard value | |
| IFI | >0.9 | 0.896 | 0.991 | Meeting the standard value | |
| Parsimony goodness-of-fit indices | PNFI | >0.5 | 0.737 | 0.815 | Meeting the standard value |
| PGFI | >0.5 | 0.604 | 0.707 | Meeting the standard value | |
| CN | >200 | 80 | 313 | Meeting the standard value | |
| Dimension | Observed Variable | M | SD | SK | KU | SFL(t) | SE | SMC | EV | α | CR | AVE |
|---|---|---|---|---|---|---|---|---|---|---|---|---|
| Involvement degree | Involvement degree | 0.923 | 0.895 | 0.590 | ||||||||
| a1 | 3.839 | 0.863 | −0.643 | 0.816 | 0.714 (14.994) * | 0.184 | 0.510 | 0.364 | ||||
| a2 | 4.009 | 0.764 | −0.924 | 1.767 | 0.73 (15.464) * | 0.161 | 0.533 | 0.271 | ||||
| a3 | 3.640 | 0.858 | −0.217 | −0.043 | 0.828 (18.562) * | 0.171 | 0.685 | 0.231 | ||||
| a4 | 4.199 | 0.786 | −1.055 | 1.911 | 0.595 (11.837) * | 0.176 | 0.354 | 0.398 | ||||
| a5 | 3.713 | 0.890 | −0.659 | 0.519 | 0.863 (19.816) * | 0.173 | 0.744 | 0.202 | ||||
| a6 | 3.558 | 0.850 | −0.226 | 0.113 | 0.843 (19.084) * | 0.168 | 0.711 | 0.208 | ||||
| a7 | 4.029 | 0.795 | −0.858 | 1.440 | 0.672 (13.82) * | 0.173 | 0.452 | 0.346 | ||||
| a8 | 3.556 | 0.881 | −0.221 | 0.159 | 0.849 (19.348) * | 0.173 | 0.722 | 0.215 | ||||
| a9 | 3.833 | 0.838 | −0.368 | 0.027 | 0.685 (14.17) * | 0.181 | 0.470 | 0.371 | ||||
| Perceived value | Emotional value | 0.835 | 0.857 | 0.668 | ||||||||
| b1_1 | 3.798 | 0.776 | −0.466 | 0.615 | 0.857 (19.223) * | 0.154 | 0.735 | 0.159 | ||||
| b1_2 | 3.693 | 0.812 | −0.407 | 0.574 | 0.84 (18.547) * | 0.164 | 0.706 | 0.193 | ||||
| b1_3 | 3.535 | 1.006 | −0.512 | −0.180 | 0.751 (15.816) * | 0.213 | 0.563 | 0.441 | ||||
| Quality value | 0.921 | 0.924 | 0.802 | |||||||||
| b2_1 | 3.576 | 0.886 | −0.180 | −0.109 | 0.856 (19.413) * | 0.174 | 0.732 | 0.210 | ||||
| b2_2 | 3.553 | 0.942 | −0.289 | −0.210 | 0.932 (22.412) * | 0.175 | 0.869 | 0.116 | ||||
| b2_3 | 3.544 | 0.927 | −0.195 | −0.339 | 0.897 (20.995) * | 0.177 | 0.804 | 0.168 | ||||
| Social value | 0.899 | 0.899 | 0.748 | |||||||||
| b3_1 | 2.959 | 1.052 | 0.157 | −0.493 | 0.854 (18.983) * | 0.211 | 0.730 | 0.298 | ||||
| b3_2 | 3.202 | 1.090 | −0.134 | −0.584 | 0.872 (19.686) * | 0.216 | 0.760 | 0.284 | ||||
| B3_3 | 3.266 | 1.046 | −0.177 | −0.523 | 0.869 (19.522) * | 0.208 | 0.754 | 0.268 | ||||
| Price value | 0.909 | 0.909 | 0.769 | |||||||||
| b4_1 | 3.480 | 0.859 | 0.077 | −0.244 | 0.846 (18.983) * | 0.171 | 0.716 | 0.209 | ||||
| b4_2 | 3.558 | 0.860 | −0.098 | −0.372 | 0.873 (19.969) * | 0.168 | 0.762 | 0.176 | ||||
| b4_3 | 3.523 | 0.834 | −0.105 | 0.173 | 0.91 (21.389) * | 0.158 | 0.828 | 0.119 | ||||
| Purchase intention | Purchase intention | 0.850 | 0.855 | 0.663 | ||||||||
| c1 | 3.930 | 0.789 | −0.987 | 1.775 | 0.792 (16.997) * | 0.164 | 0.628 | 0.231 | ||||
| c2 | 3.582 | 0.968 | −0.563 | 0.005 | 0.795 (17.07) * | 0.201 | 0.633 | 0.343 | ||||
| c3 | 3.857 | 0.828 | −0.813 | 1.134 | 0.855 (19.036) * | 0.166 | 0.730 | 0.184 | ||||
| Mardia | 219.130 | p (p + 2) = 624 | 0.962 | |||||||||
| Dimension | Number of Items | Correlation Coefficient | |||||
|---|---|---|---|---|---|---|---|
| A | B | C | D | E | F | ||
| Involvement degree | 9 | 0.759 | |||||
| A. Emotional value | 3 | 0.966 | 0.817 | ||||
| B. Quality value | 3 | 0.670 | 0.712 | 0.896 | |||
| C. Social value | 3 | 0.565 | 0.597 | 0.622 | 0.865 | ||
| D. Price value | 3 | 0.708 | 0.742 | 0.780 | 0.713 | 0.877 | |
| E. Purchase intention | 3 | 0.866 | 0.889 | 0.718 | 0.567 | 0.768 | 0.815 |
| Parameter | Standardized Regression Weighting Coefficient | Standard Deviation | t Value | Error Variance | Squared Multiple Correlations | ||
|---|---|---|---|---|---|---|---|
| Involvement degree | -> | a1 | 0.720 * | 0.183 | 15.144 | 0.358 | 0.519 |
| Involvement degree | -> | a2 | 0.724 * | 0.162 | 15.256 | 0.277 | 0.524 |
| Involvement degree | -> | a3 | 0.826 * | 0.171 | 18.489 | 0.232 | 0.683 |
| Involvement degree | -> | a4 | 0.590 * | 0.177 | 11.694 | 0.401 | 0.348 |
| Involvement degree | -> | a5 | 0.864 * | 0.173 | 19.839 | 0.201 | 0.746 |
| Involvement degree | -> | a6 | 0.843 * | 0.168 | 19.084 | 0.208 | 0.711 |
| Involvement degree | -> | a7 | 0.668 * | 0.173 | 13.681 | 0.350 | 0.446 |
| Involvement degree | -> | a5 | 0.852 * | 0.172 | 19.437 | 0.211 | 0.727 |
| Involvement degree | -> | a9 | 0.686 * | 0.181 | 14.177 | 0.370 | 0.471 |
| Perceived value | -> | b1 | 0.925 * | 0.102 | 11.302 | 0.082 | 0.856 |
| Perceived value | -> | b2 | 0.756 * | 0.111 | 9.599 | 0.311 | 0.572 |
| Perceived value | -> | b3 | 0.621 * | 0.116 | 8.559 | 0.575 | 0.385 |
| Perceived value | -> | b4 | 0.769 * | 0.103 | 9.667 | 0.250 | 0.592 |
| Purchase intention | -> | c1 | 0.790 * | 0.126 | 8.262 | 0.234 | 0.623 |
| Purchase intention | -> | c2 | 0.803 * | 0.153 | 8.508 | 0.332 | 0.645 |
| Purchase intention | -> | c3 | 0.850 * | 0.140 | 8.390 | 0.190 | 0.723 |
| Involvement degree | -> | Perceived value | 0.930 * | 0.270 | 9.363 | 0.049 1 | 0.864 3 |
| Involvement degree | -> | Purchase intention | 0.028 | 0.391 | 0.192 | 0.054 2 | 0.860 3 |
| Perceived value | -> | Purchase intention | 0.901 * | 0.198 | 4.476 | ||
| Latent Independent Variable | Latent Dependent Variable | Direct Effect | Indirect Effect | Overall Effect | Is the Hypothesis Established |
|---|---|---|---|---|---|
| Involvement degree | Purchase intention | 0.028 | 0.838 * (0.930 * 0.901) | 0.866 | H1 is not established H4 is established |
| Perceived value | 0.901 * | — | 0.901 | H4 is established | |
| Involvement degree | Perceived value | 0.930 | — | 0.930 | H4 is established |
Publisher’s Note: MDPI stays neutral with regard to jurisdictional claims in published maps and institutional affiliations. |
© 2021 by the authors. Licensee MDPI, Basel, Switzerland. This article is an open access article distributed under the terms and conditions of the Creative Commons Attribution (CC BY) license (https://creativecommons.org/licenses/by/4.0/).
Share and Cite
Tu, J.-C.; Lo, T.-Y.; Sie, Y.-J.; Kao, T.-F. Key Factors for Involvement Degree and Perceived Value in Consumers’ Purchase Intention in Unpacked Stores. Sustainability 2021, 13, 12563. https://doi.org/10.3390/su132212563
Tu J-C, Lo T-Y, Sie Y-J, Kao T-F. Key Factors for Involvement Degree and Perceived Value in Consumers’ Purchase Intention in Unpacked Stores. Sustainability. 2021; 13(22):12563. https://doi.org/10.3390/su132212563
Chicago/Turabian StyleTu, Jui-Che, Ting-Yun Lo, Yi-Jing Sie, and Tsai-Feng Kao. 2021. "Key Factors for Involvement Degree and Perceived Value in Consumers’ Purchase Intention in Unpacked Stores" Sustainability 13, no. 22: 12563. https://doi.org/10.3390/su132212563
APA StyleTu, J.-C., Lo, T.-Y., Sie, Y.-J., & Kao, T.-F. (2021). Key Factors for Involvement Degree and Perceived Value in Consumers’ Purchase Intention in Unpacked Stores. Sustainability, 13(22), 12563. https://doi.org/10.3390/su132212563

