A Method for Constructing Geographical Knowledge Graph from Multisource Data
Abstract
1. Introduction
- A GeoKG construction framework is proposed, which extracts knowledge from geographic datasets, and completes these knowledge sets using internet encyclopedias. At the same time, the framework can become a reference for other KGs involved in the same space;
- A schema layer for our GeoKG is designed, by which geographic datasets can be formalized to represent geographical knowledge, thus restricting RDF triples in the data layer;
- A geographical knowledge extraction method is proposed, by which the entities and attributes belonging to multiple layers, features, and geometries are composed, thus constructing coordinates and spatial relationships for GeoKG.
2. Geographical Knowledge Graph-Related Literature
2.1. Introduction to Knowledge Graph
2.2. Techniques of Geographical Knowledge Graph
2.2.1. Geographical Knowledge Representation
2.2.2. Geographical Knowledge Graph Construction
3. GeoKG Construction Techniques
3.1. The System Framework of GeoKG Construction
3.2. Available Data Analysis
3.2.1. Geographic Datasets
3.2.2. Baidu Baike
3.3. Schema Layer Modeling
3.3.1. Concepts Design
- 1.
- Features and Geometries
- 2.
- Entities
3.3.2. Relationships Design
- 1.
- Topological Relationship
- 2.
- Distance Relationship
- 3.
- Orientation Relationship
3.4. Data Layer Construction
3.4.1. Knowledge Extraction
- 1.
- Concept Extraction from Geographic Dataset
- 2.
- Entity Extraction from Geographic Dataset
- 3.
- Knowledge Extraction from Encyclopedias
3.4.2. Knowledge Integration
3.4.3. Knowledge Storage
4. Experiments and Evaluation
4.1. Linkage Rate
4.2. Semantic Relationship Rate
4.3. Application Cases Based on GeoKG
4.3.1. Processing One Layer
4.3.2. Processing Multiple Layers
5. Discussion
6. Conclusions
Author Contributions
Funding
Institutional Review Board Statement
Informed Consent Statement
Data Availability Statement
Acknowledgments
Conflicts of Interest
References
- Li, W.; Geo, A.I. Where machine learning and big data converge in GIScience. J. Spat. Inf. Sci. 2020, 20, 71–77. [Google Scholar] [CrossRef]
- Chen, J.; Deng, S.; Chen, H. CrowdGeoKG: Crowdsourced Geo-Knowledge Graph. In Proceedings of the China Conference on Knowledge Graph and Semantic Computing, Chengdu, China, 26–29 August 2017; pp. 165–172. [Google Scholar] [CrossRef]
- Zhu, Y.; Zhou, W.; Xu, Y.; Liu, J.; Tan, Y. Intelligent Learning for Knowledge Graph towards Geological Data. Sci. Program. 2017, 2017, 1–13. [Google Scholar] [CrossRef]
- Wu, T.; Qi, G.; Li, C.; Wang, M. A survey of techniques for constructing chinese knowledge graphs and their applications. Sustainability 2018, 10, 3245. [Google Scholar] [CrossRef]
- Jiang, B.; Tan, L.; Ren, Y.; Li, F. Intelligent Interaction with Virtual Geographical Environments Based on Geographic Knowledge Graph. Int. J. Geo Inf. 2019, 8, 428. [Google Scholar] [CrossRef]
- Li, W.; Zhu, J.; Zhang, Y.; Cao, Y.-G.; Hu, Y.; Fu, L.; Huang, P.; Xie, Y.; Yin, L.; Xu, B. A Fusion Visualization Method for Disaster Information Based on Self-Explanatory Symbols and Photorealistic Scene Cooperation. ISPRS Int. J. Geo-Inf. 2019, 8, 104. [Google Scholar] [CrossRef]
- Huang, W.; Mansourian, A.; Abdolmajidi, E.; Xu, H.; Harrie, L. Synchronising geometric representations for map mashups using relative positioning and Linked Data. Int. J. Geogr. Inf. Sci. 2018, 32, 1117–1137. [Google Scholar] [CrossRef]
- Mai, G.; Janowicz, K.; Yan, B.; Scheider, S. Deeply integrating Linked Data with Geographic Information Systems. Trans. Gis 2019, 23, 579–600. [Google Scholar] [CrossRef]
- Palacio, M.P.; Sol, D.; Gonzalez, J.A. Graph-based knowledge representation for GIS data. In Proceedings of the Mexican International Conference On Computer Science, Tlaxcala, Mexico, 8–12 September 2003; pp. 117–124. [Google Scholar]
- Krisnadhi, A.; Hu, Y.; Janowicz, K.; Hitzler, P.; Arko, R.A.; Carbotte, S.M.; Chandler, C.L.; Cheatham, M.; Fils, D.; Finin, T. The GeoLink Framework for Pattern-based Linked Data Integration. In Proceedings of the International Semantic Web Conference, Bethlehem, PA, USA, 11–15 October 2015. [Google Scholar]
- Xu, B.; Xu, Y.; Liang, J.; Xie, C.; Liang, B.; Cui, W.; Xiao, Y. CN-DBpedia: A Never-Ending Chinese Knowledge Extraction System. In Proceedings of the International Conference Industrial, Engineering & Other Applications Applied Intelligent Systems, Arras, France, 27–30 June 2017; pp. 428–438. [Google Scholar]
- Hook, P.A. Domain Maps: Purposes, History, Parallels with Cartography, and Applications. In Proceedings of the IEEE International Conference on Information Visualization, Zurich, Switzerland, 4–6 July 2007; pp. 442–446. [Google Scholar]
- Zeyua, L. Review of the 30-year Studies of the Methodology of Science and Technology in China—Based on the Bibliometric Analysis of Journal Articles. Stud. Philos. Sci. Technol. 2014, 31, 82–89. [Google Scholar]
- Zheng, K.; Xie, M.H.; Zhang, J.B.; Xie, J.; Xia, S.H. A knowledge representation model based on the geographic spatiotemporal process. Int. J. Geogr. Inf. Sci. 2021, 35, 1–18. [Google Scholar] [CrossRef]
- Kacprzyk, J.; Belyakov, S.; Bozhenyuk, A.; Rozenberg, I. Knowledge Representations for Constructing Chains of Contexts in Geographic Information Systems. Int. J. Comput. Intell. Syst. 2021, 14, 1388–1395. [Google Scholar] [CrossRef]
- Mekni, M. Using GIS Data to Build Informed Virtual Geographic Environments (IVGE). J. Geogr. Inf. Syst. 2013, 5, 548–558. [Google Scholar] [CrossRef][Green Version]
- Laurini, R.; Favetta, F. About External Geographic Information and Knowledge in Smart Cities. In Proceedings of the 2nd International Conference on Smart Data and Smart Cities, Puebla, Mexico, 4–6 October 2017. [Google Scholar]
- Elkin, P.L.; Brown, S.H. Knowledge Representation and the Logical Basis of Ontology. In Terminology and Terminological Systems; Springer: Berlin/Heidelberg, Germany, 2012; pp. 11–50. [Google Scholar]
- Schade, S.; Smits, P.C. Why linked data should not lead to next generation SDI. In Proceedings of the International Geoscience and Remote Sensing Symposium, Munich, Germany, 22–27 July 2012; pp. 2894–2897. [Google Scholar]
- Huang, W.; Kazemzadeh, K.; Manourian, A.; Harrie, L. Towards Knowledge-Based Geospatial Data Integration and Visualization: A Case of Visualizing Urban Bicycling Suitability. IEEE Access 2020, 8, 85473–85489. [Google Scholar] [CrossRef]
- Varanka, D.E.; Usery, E.L. The map as knowledge base. Int. J. Cartogr. 2018, 4, 201–223. [Google Scholar] [CrossRef]
- Janowicz, K.; Schade, S.; BröRing, A.; KeßLer, C.; Maué, P.; Stasch, C. Semantic Enablement for Spatial Data Infrastructures. Trans. Gis 2010, 14, 111–129. [Google Scholar] [CrossRef]
- Hofer, B.; Mäs, S.; Brauner, J.; Bernard, L. Towards a knowledge base to support geoprocessing workflow development. Int. J. Geogr. Inf. Syst. 2017, 31, 694–716. [Google Scholar] [CrossRef]
- Gould, N.; Mackaness, W. From taxonomies to ontologies: Formalizing generalization knowledge for on-demand mapping. Cartogr. Geogr. Inf. Sci. 2016, 43, 208–222. [Google Scholar] [CrossRef]
- Almeida, P.D.; Rocha, J.; Ballatore, A.; Zipf, A. Where the Streets Have Known Names. In Proceedings of the International Conference on Computational Science and Its Applications, Beijing, China, 4–7 July 2016; pp. 1–12. [Google Scholar]
- Codescu, M.; Horsinka, G.; Kutz, O.; Mossakowski, T.; Rau, R. OSMonto—An Ontology of OpenStreetMap Tags. State Map Eur. (SOTM-EU) 2014, 2011, 23–24. [Google Scholar]
- Ballatore, A.; Bertolotto, M.; Wilson, D.C. Geographic knowledge extraction and semantic similarity in OpenStreetMap. Knowl. Inf. Syst. 2013, 37, 61–81. [Google Scholar] [CrossRef]
- Hoffart, J.; Suchanek, F.M.; Berberich, K.; Weikum, G. YAGO2: A spatially and temporally enhanced knowledge base from Wikipedia. Artif. Intell. 2013, 194, 28–61. [Google Scholar] [CrossRef]
- Liu, J.; Liu, H.; Chen, X.; Guo, X.; Zhao, Q.; Li, J.; Kang, L.; Liu, J. A Heterogeneous Geospatial Data Retrieval Method Using Knowledge Graph. Sustainability 2021, 13, 2005. [Google Scholar] [CrossRef]
- Auer, S.; Lehmann, J.; Hellmann, S. LinkedGeoData: Adding a Spatial Dimension to the Web of Data. In Proceedings of the International Semantic Web Conference, Chantilly, VA, USA, 25–29 October 2009; pp. 731–746. [Google Scholar]
- Hu, Y.; Janowicz, K.; Carral, D.; Simon, S.; Kuhn, W.; Berg-Cross, G.; Hitzler, P.; Dean, M.; Kolas, D. A Geo-Ontology Design Pattern for Semantic Trajectories. In Proceedings of the International Conference on Spatial Information Theory, Scarborough, UK, 2–6 September 2013; Springer: Cham, Switzerland, 2013; pp. 438–456. [Google Scholar] [CrossRef]
- Yong, G. Representation and Reasoning of Spatial Relations in Geographical Space. Geogr. Geo-Inf. Sci. 2007, 23, 1–6. [Google Scholar]
















| Information Type | XPath |
|---|---|
| Overview pictures | div.summary-pic > a > img |
| Synonym | span > span.viewTip-fromTitle |
| Entry title | dd.lemmaWgt-lemmaTitle-title > h1 |
| Information box | dl > dt.basicInfo-item.name |
| dl > dd.basicInfo-item.value |
| Table Name | Attribute 1 | Attribute 2 | Attribute 3 | Attribute 4 | Attribute 5 | Attribute 6 |
|---|---|---|---|---|---|---|
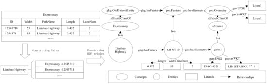
| GeoEntity | Geo_ID | Name | Time | Feature_IDs 1 | WebInfo | WKT |
| GeoField_Baike | BaikeField_ID | Name | Frequency | Geo_IDs | ---- | ---- |
| GeoRelation | Relation_ID | Name | Frequency | ---- | ---- | ---- |
| ge_Geo_Geo | RDF_ID | Geo_ID | Relation_ID | Geo_ID | ---- | ---- |
| Bridge | Bus Station | Airport | Railway Station | Expressway Service | Railway | Nation Road | Expressway | Province | City | Overall | |
|---|---|---|---|---|---|---|---|---|---|---|---|
| Features | 180,168 | 12,250 | 579 | 9538 | 7115 | 549 | 797,929 | 623,285 | 32 | 371 | 1631,816 |
| Entities | 87,481 | 11,881 | 378 | 9050 | 2321 | 548 | 10,213 | 4365 | 32 | 371 | 126,640 |
| Linkage | 3306 | 717 | 208 | 7006 | 113 | 347 | 2720 | 598 | 32 | 371 | 15,418 |
| Linkage Rate 1/% | 3.78 | 6.03 | 55.03 | 77.41 | 4.87 | 63.32 | 26.63 | 13.70 | 100.00 | 100.00 | 12.17 |
| Point-Type Linkage Rate/% | 10.22 | Line-Type Linkage Rate/% | 24.23 | Polygon-Type Linkage Rate/% | 100 | ||||||
| Order | Relationship Type | Count | Coverage Rate/% |
|---|---|---|---|
| 1 | Chinese name | 15,418 | 100.00 |
| 2 | Geographical location | 13,633 | 88.42 |
| 3 | Foreign name | 6998 | 45.39 |
| 4 | Station level | 4212 | 27.32 |
| 5 | Regional management | 4046 | 26.24 |
| 6 | Main route | 2947 | 19.11 |
| 7 | Start date of construction | 2931 | 19.01 |
| 8 | Date of coming into service | 2192 | 14.22 |
| 9 | Postal code | 1964 | 12.74 |
| …… | …… | …… | …… |
| 37 | Geographic coordinates | 215 | 1.39 |
Publisher’s Note: MDPI stays neutral with regard to jurisdictional claims in published maps and institutional affiliations. |
© 2021 by the authors. Licensee MDPI, Basel, Switzerland. This article is an open access article distributed under the terms and conditions of the Creative Commons Attribution (CC BY) license (https://creativecommons.org/licenses/by/4.0/).
Share and Cite
Guo, X.; Qian, H.; Wu, F.; Liu, J. A Method for Constructing Geographical Knowledge Graph from Multisource Data. Sustainability 2021, 13, 10602. https://doi.org/10.3390/su131910602
Guo X, Qian H, Wu F, Liu J. A Method for Constructing Geographical Knowledge Graph from Multisource Data. Sustainability. 2021; 13(19):10602. https://doi.org/10.3390/su131910602
Chicago/Turabian StyleGuo, Xuan, Haizhong Qian, Fang Wu, and Junnan Liu. 2021. "A Method for Constructing Geographical Knowledge Graph from Multisource Data" Sustainability 13, no. 19: 10602. https://doi.org/10.3390/su131910602
APA StyleGuo, X., Qian, H., Wu, F., & Liu, J. (2021). A Method for Constructing Geographical Knowledge Graph from Multisource Data. Sustainability, 13(19), 10602. https://doi.org/10.3390/su131910602

