A New Formulation to Estimate the Elastic Modulus of Recycled Concrete Based on Regression and ANN
Abstract
:1. Introduction
2. Artificial Neural Networks
- An input set xj carrying its respective synaptic weight, wkj;
- An adder ∑ to the weighted input signals;
- An activation function, F(·), to bound the output amplitude;
- A bias bk to increase or decrease the net input of the activation function (a horizontal translation of the activation function graph);
- An output of the network yk (see Figure 1b).
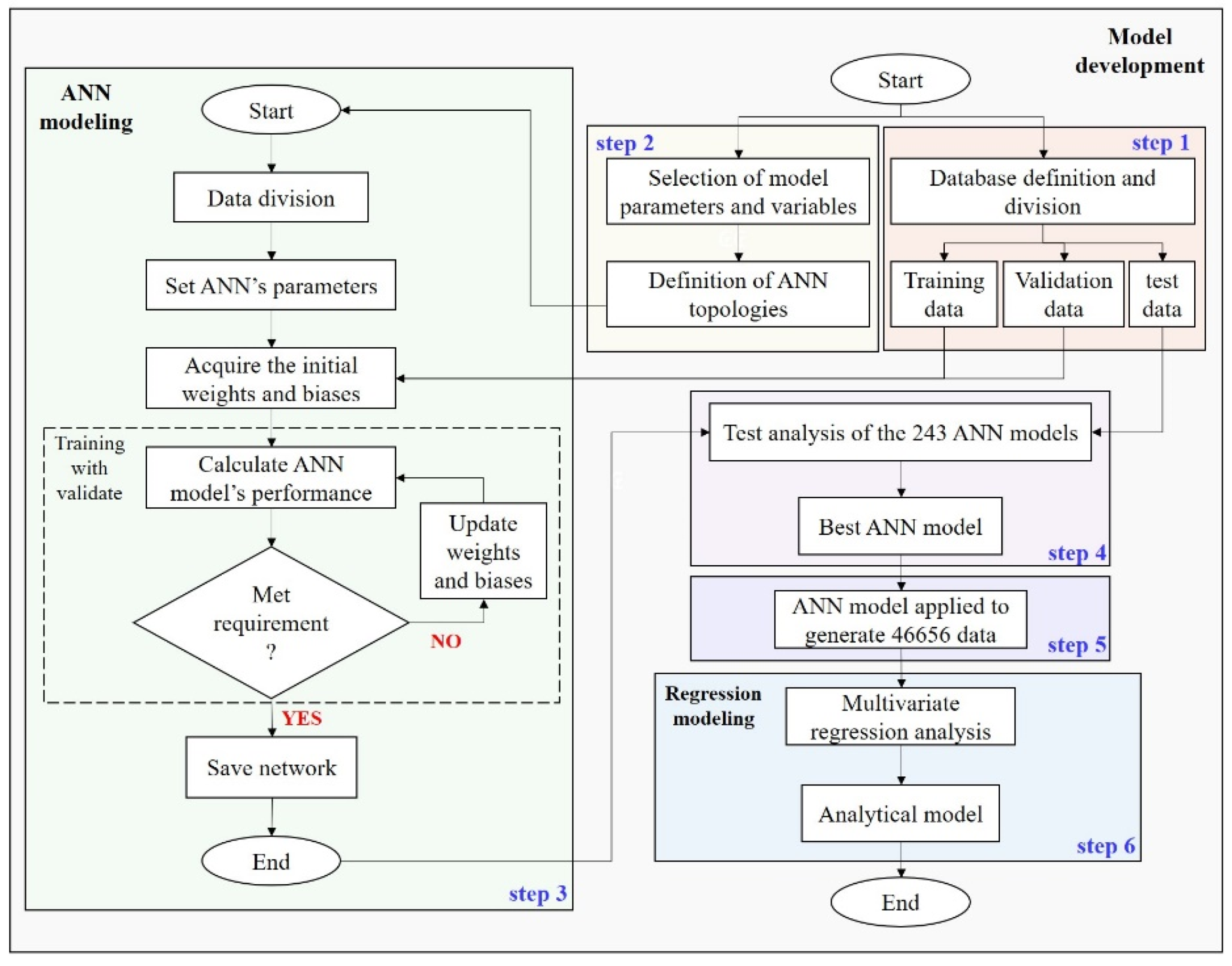
3. Model Development
3.1. Database Definition
3.2. Statistical Analysis of the Data
3.3. ANN Training and Parameters Definition
3.4. Regression
4. Results and Discussion
4.1. Analysis of the ANN Modeling
4.2. Analysis of the Nonlinear Regression
4.3. Parametric Analysis
5. Conclusions
- Concretes made with a ratio of natural aggregates replacement with recycled aggregates of up to 20% reaches almost the same stiffness as concrete made with 100% natural aggregate;
- Concretes made with a replacement ratio above 50% require lower water/cement ratios (about 5–23%) and higher cement consumption (about 4–18%) than concretes made with 100% natural aggregate;
- Results of the analytical model proposed in this work showed a reduction of 7% in elastic modulus for concretes made with 100% recycled aggregate when the WCR increased 25%. On the other hand, when analyzing concrete produced only with natural aggregate, an increase of 25% in the WCR generated a 13% of reduction on the concrete elastic modulus;
- Modeling with a nonlinear regression technique coupled with artificial intelligence provides an alternative and efficient methodology to solve problems related to civil and materials engineering.
Author Contributions
Funding
Data Availability Statement
Conflicts of Interest
References
- Wang, J.; Wu, H.; Tam, V.W.Y.; Zuo, J. Considering life-cycle environmental impacts and society’s willingness for optimizing construction and demolition waste management fee: An empirical study of China. J. Clean. Prod. 2019, 206, 1004–1014. [Google Scholar] [CrossRef]
- Lotfy, A.; Al-Fayez, M. Performance evaluation of structural concrete using controlled quality coarse and fine recycled concrete aggregate. Cem. Concr. Compos. 2015, 61, 36–43. [Google Scholar] [CrossRef]
- Behnood, A.; Olek, J.; Glinicki, M.A. Predicting modulus elasticity of recycled aggregate concrete using M5′ model tree algorithm. Constr. Build. Mater. 2015, 94, 137–147. [Google Scholar] [CrossRef]
- Marinković, S.; Radonjanin, V.; Malešev, M.; Ignjatović, I. Comparative environmental assessment of natural and recycled aggregate concrete. Waste Manag. 2010, 30, 2255–2264. [Google Scholar] [CrossRef] [PubMed]
- Kou, S.-C.; Zhan, B.-J.; Poon, C.S. Use of a CO2 curing step to improve the properties of concrete prepared with recycled aggregates. Cem. Concr. Compos. 2014, 45, 22–28. [Google Scholar] [CrossRef]
- De Juan, M.S.; Gutiérrez, P.A. Study on the influence of attached mortar content on the properties of recycled concrete aggregate. Constr. Build. Mater. 2009, 23, 872–877. [Google Scholar] [CrossRef]
- Tu, T.-Y.; Chen, Y.-Y.; Hwang, C.-L. Properties of HPC with recycled aggregates. Cem. Concr. Res. 2006, 36, 943–950. [Google Scholar] [CrossRef]
- Mehta, P.K.; Monteiro, P.J.M. Effect of Aggregate, Cement, and Mineral Admixtures on the Microstructure of the Transition Zone. MRS Proc. 1987, 114. [Google Scholar] [CrossRef]
- Padmini, A.K.; Ramamurthy, K.; Mathews, M.S. Influence of parent concrete on the properties of recycled aggregate concrete. Constr. Build. Mater. 2009, 23, 829–836. [Google Scholar] [CrossRef]
- Lovato, P.S.; Possan, E.; Molin, D.C.C.D.; Masuero, B.; Ribeiro, J.L.D. Modeling of mechanical properties and durability of recycled aggregate concretes. Constr. Build. Mater. 2012, 26, 437–447. [Google Scholar] [CrossRef]
- Ajdukiewicz, A.; Kliszczewicz, A. Influence of recycled aggregates on mechanical properties of HS/HPC. Cem. Concr. Compos. 2002, 24, 269–279. [Google Scholar] [CrossRef]
- Omran, B.A.; Chen, Q.; Jin, R. Comparison of Data Mining Techniques for Predicting Compressive Strength of Environmentally Friendly Concrete. J. Comput. Civ. Eng. 2016, 30, 04016029. [Google Scholar] [CrossRef] [Green Version]
- Cui, H.Z.; Lo, T.Y.; Memon, S.A.; Xing, F.; Shi, X. Analytical model for compressive strength, elastic modulus and peak strain of structural lightweight aggregate concrete. Constr. Build. Mater. 2012, 36, 1036–1043. [Google Scholar] [CrossRef]
- Cui, H.Z. Study of Prediction Model for Compressive Strength of Lightweight Aggregate Concrete. Adv. Mater. Res. 2011, 335–336, 1204–1209. [Google Scholar] [CrossRef]
- Alsalman, A.; Dang, C.N.; Prinz, G.S.; Hale, W.M. Evaluation of modulus of elasticity of ultra-high performance concrete. Constr. Build. Mater. 2017, 153, 918–928. [Google Scholar] [CrossRef]
- Silva, R.V.; de Brito, J.; Dhir, R.K. Establishing a relationship between modulus of elasticity and compressive strength of recycled aggregate concrete. J. Clean. Prod. 2016, 112, 2171–2186. [Google Scholar] [CrossRef]
- Nematzadeh, M.; Naghipour, M. Compressive strength and modulus of elasticity of freshly compressed concrete. Constr. Build. Mater. 2012, 34, 476–485. [Google Scholar] [CrossRef]
- Corinaldesi, V. Mechanical and elastic behaviour of concretes made of recycled-concrete coarse aggregates. Constr. Build. Mater. 2010, 24, 1616–1620. [Google Scholar] [CrossRef]
- Hoffmann, C.; Schubert, S.; Leemann, A.; Motavalli, M. Recycled concrete and mixed rubble as aggregates: Influence of variations in composition on the concrete properties and their use as structural material. Constr. Build. Mater. 2012, 35, 701–709. [Google Scholar] [CrossRef]
- Gholampour, A.; Gandomi, A.H.; Ozbakkaloglu, T. New formulations for mechanical properties of recycled aggregate concrete using gene expression programming. Constr. Build. Mater. 2017, 130, 122–145. [Google Scholar] [CrossRef]
- Lee, J.; Xi, Y.; Willam, K.; Jung, Y. A multiscale model for modulus of elasticity of concrete at high temperatures. Cem. Concr. Res. 2009, 39, 754–762. [Google Scholar] [CrossRef]
- Li, G.; Zhao, Y.; Pang, S.-S. Four-phase sphere modeling of effective bulk modulus of concrete. Cem. Concr. Res. 1999, 29, 839–845. [Google Scholar] [CrossRef]
- Lee, K.M.; Park, J.H. A numerical model for elastic modulus of concrete considering interfacial transition zone. Cem. Concr. Res. 2008, 38, 396–402. [Google Scholar] [CrossRef]
- Bian, L.; Wang, Q.; Meng, D.; Li, H. A modified micro-mechanics model for estimating effective elastic modulus of concrete. Constr. Build. Mater. 2012, 36, 572–577. [Google Scholar] [CrossRef]
- Göbel, L.; Bos, C.; Schwaiger, R.; Flohr, A.; Osburg, A. Micromechanics-based investigation of the elastic properties of polymer-modified cementitious materials using nanoindentation and semi-analytical modeling. Cem. Concr. Compos. 2018, 88, 100–114. [Google Scholar] [CrossRef]
- S˘milauer, V.; Bittnar, Z. Microstructure-based micromechanical prediction of elastic properties in hydrating cement paste. Cem. Concr. Res. 2006, 36, 1708–1718. [Google Scholar] [CrossRef]
- Bernard, O.; Ulm, F.-J.; Lemarchand, E. A multiscale micromechanics-hydration model for the early-age elastic properties of cement-based materials. Cem. Concr. Res. 2003, 33, 1293–1309. [Google Scholar] [CrossRef]
- Li, Y.; Liu, Y.; Wang, R. Evaluation of the elastic modulus of concrete based on indentation test and multi-scale homogenization method. J. Build. Eng. 2021, 43, 102758. [Google Scholar] [CrossRef]
- Nilsen, A.U.; Monteiro, P.J.M. Concrete: A three phase material. Cem. Concr. Res. 1993, 23, 147–151. [Google Scholar] [CrossRef]
- Sharma, M.; Bishnoi, S. Influence of properties of interfacial transition zone on elastic modulus of concrete: Evidence from micromechanical modelling. Constr. Build. Mater. 2020, 246, 118381. [Google Scholar] [CrossRef]
- Hamim, A.; Yusoff, N.I.; Omar, H.A.; Jamaludin, N.A.A.; Hassan, N.A.; El-Shafie, A.; Ceylan, H. Integrated finite element and artificial neural network methods for constructing asphalt concrete dynamic modulus master curve using deflection time-history data. Constr. Build. Mater. 2020, 257, 119549. [Google Scholar] [CrossRef]
- Sheng, P.; Zhang, J.; Ji, Z.; Wang, S. FEM simulation and optimization on the elastic modulus and thermal expansion ratio of polymer-mineral composite. Constr. Build. Mater. 2018, 167, 524–535. [Google Scholar] [CrossRef]
- Zhou, C.; Li, K.; Ma, F. Numerical and statistical analysis of elastic modulus of concrete as a three-phase heterogeneous composite. Comput. Struct. 2014, 139, 33–42. [Google Scholar] [CrossRef]
- Quinteros-Mayne, R.; de Arteaga, I.; Goñi-Lasheras, R.; Villarino, A.; Villarino, J.I. The influence of the elastic modulus on the finite element structural analysis of masonry arches. Constr. Build. Mater. 2019, 221, 614–626. [Google Scholar] [CrossRef]
- Sucharda, O.; Brozovsky, J.; Mikolasek, D. Numerical Modelling and Bearing Capacity of Reinforced Concrete Beams. Key Eng. Mater. 2013, 577–578, 281–284. [Google Scholar] [CrossRef]
- Bonifácio, A.L.; Mendes, J.C.; Farage, M.C.R.; Barbosa, F.D.S.; Beaucour, A.-L. Predicting the mechanical properties of lightweight aggregate concrete using finite element method. Rev. IBRACON Estrut. Mater. 2020, 13. [Google Scholar] [CrossRef]
- Mazaheripour, H.; Faria, R.; Ye, G.; Schlangen, E.; Granja, J.; Azenha, M. Microstructure-Based Prediction of the Elastic Behaviour of Hydrating Cement Pastes. Appl. Sci. 2018, 8, 442. [Google Scholar] [CrossRef] [Green Version]
- Abdelmoumen, S.; Bellenger, E.; Lynge, B.; Queneudec-T’Kint, M. Finite element analysis of elastic property of concrete composites with ITZ. Comput. Concr. 2010, 7, 497–510. [Google Scholar] [CrossRef]
- Mohammed, A.; Rafiq, S.; Sihag, P.; Kurda, R.; Mahmood, W.; Ghafor, K.; Sarwar, W. ANN, M5P-tree and nonlinear regression approaches with statistical evaluations to predict the compressive strength of cement-based mortar modified with fly ash. J. Mater. Res. Technol. 2020, 9, 12416–12427. [Google Scholar] [CrossRef]
- Bonini Neto, A.; dos Santos Batista Bonini, C.; Santos Bisi, B.; Rodrigues dos Reis, A.; Sommaggio Coletta, L.F. Artificial Neural Network for Classification and Analysis of Degraded Soils. IEEE Lat. Am. Trans. 2017, 15, 503–509. [Google Scholar] [CrossRef] [Green Version]
- Hammoudi, A.; Moussaceb, K.; Belebchouche, C.; Dahmoune, F. Comparison of artificial neural network (ANN) and response surface methodology (RSM) prediction in compressive strength of recycled concrete aggregates. Constr. Build. Mater. 2019, 209, 425–436. [Google Scholar] [CrossRef]
- Kandiri, A.; Mohammadi Golafshani, E.; Behnood, A. Estimation of the compressive strength of concretes containing ground granulated blast furnace slag using hybridized multi-objective ANN and salp swarm algorithm. Constr. Build. Mater. 2020, 248, 118676. [Google Scholar] [CrossRef]
- Adeli, H. (Ed.) Advances in Design Optimization; CRC Press: Boca Raton, FL, USA, 1994; ISBN 9780429082245. [Google Scholar]
- Rumelhart, D.E.; Hinton, G.E.; Williams, R.J. Learning Internal Representations by Error Propagation. In Readings in Cognitive Science; Elsevier: Amsterdam, The Netherlands, 1986. [Google Scholar]
- Lazarevska, M.; Knezevic, M.; Cvetkovska, M.; Trombeva-Gavriloska, A. Application of Artificial Neural Networks in Civil Engineering. Tech. Gaz. 2014, 21, 1353–1359. [Google Scholar]
- Shafabakhsh, G.; Talebsafa, M.; Motamedi, M.; Badroodi, S.K. Analytical evaluation of load movement on flexible pavement and selection of optimum neural network algorithm. KSCE J. Civ. Eng. 2014, 19, 1738–1746. [Google Scholar] [CrossRef]
- Felix, E.F.; Possan, E. Modeling the Carbonation Front of Concrete Structures in the Marine Environment through ANN. IEEE Lat. Am. Trans. 2018, 16, 1772–1779. [Google Scholar] [CrossRef]
- Felix, E.F.; Possan, E.; Carrazedo, R. Analysis of training parameters in the ANN learning process to mapping the concrete carbonation depth. J. Build. Pathol. Rehabil. 2019, 4, 16. [Google Scholar] [CrossRef]
- Abambres, M.; Lantsoght, E.O. ANN-Based Fatigue Strength of Concrete under Compression. Materials 2019, 12, 3787. [Google Scholar] [CrossRef] [Green Version]
- Felix, E.F.; Possan, E.; Carrazedo, R. Artificial Intelligence Applied in the Concrete Durability Study. In Hygrothermal Behaviour and Building Pathologies; Springer: Cham, Switzerland, 2020; pp. 99–121. [Google Scholar] [CrossRef]
- Adeli, H.; Yeh, C. Perceptron Learning in Engineering Design. Comput. Civ. Infrastruct. Eng. 2008, 4, 247–256. [Google Scholar] [CrossRef]
- Moselhi, O.; Hegazy, T.; Fazio, P. Neural Networks as Tools in Construction. J. Constr. Eng. Manag. 1991, 117, 606–625. [Google Scholar] [CrossRef]
- Chao, L.; Skibniewski, M.J. Estimating Construction Productivity: Neural Network Based Approach. J. Comput. Civ. Eng. 1994, 8, 234–251. [Google Scholar] [CrossRef]
- Li, H.; Shen, L.Y.; Love, P.E.D. ANN-Based Mark-Up Estimation System with Self-Explanatory Capacities. J. Constr. Eng. Manag. 1999, 125, 185–189. [Google Scholar] [CrossRef]
- Kushida, M.; Miyamoto, A.; Kinoshita, K. Development of Concrete Bridge Rating Prototype Expert System with Machine Learning. J. Comput. Civ. Eng. 1997, 11, 238–247. [Google Scholar] [CrossRef]
- Gu, X.L.; Zhang, W.P.; Shang, D.F.; Wang, X.G. Flexural Behavior of Corroded Reinforced Concrete Beams. In Proceedings of the Earth and Space 2010, Reston, VA, USA, 11 March 2010; American Society of Civil Engineers: Reston, VA, USA, 2010. [Google Scholar]
- Jenkins, W.M. A neural network for structural re-analysis. Comput. Struct. 1999, 72, 687–698. [Google Scholar] [CrossRef]
- Babiker, S.A.; Adam, F.M.; Mohamed, A.E. Design Optimization of Reinforced Concrete Beams Using Concrete Beams Using Artificial Neural Network. Int. J. Eng. Invent. 2012, 1, 7–13. [Google Scholar]
- Al-Suhaili, R.H.S.; Ali, A.A.M.; Behaya, S.A.K. Artificial Neural Network Modeling for Dynamic Analysis of a Dam-Reservoir-Foundation System. Int. J. Eng. Res. Appl. 2014, 4, 10–32. [Google Scholar]
- Masri, S.F.; Smyth, A.W.; Chassiakos, A.G.; Caughey, T.K.; Hunter, N.F. Application of Neural Networks for Detection of Changes in Nonlinear Systems. J. Eng. Mech. 2000, 126, 666–676. [Google Scholar] [CrossRef]
- Abbas, Y.M.; Iqbal Khan, M. Influence of Fiber Properties on Shear Failure of Steel Fiber Reinforced Beams Without Web Reinforcement: ANN Modeling. Lat. Am. J. Solids Struct. 2016, 13, 1483–1498. [Google Scholar] [CrossRef] [Green Version]
- Diab, A.M.; Elyamany, H.E.; Abd Elmoaty, A.E.M.; Shalan, A.H. Prediction of concrete compressive strength due to long term sulfate attack using neural network. Alex. Eng. J. 2014, 53, 627–642. [Google Scholar] [CrossRef] [Green Version]
- Boudali, S.; Abdulsalam, B.; Rafiean, A.H.; Poncet, S.; Soliman, A.; ElSafty, A. Influence of Fine Recycled Concrete Powder on the Compressive Strength of Self-Compacting Concrete (SCC) Using Artificial Neural Network. Sustainability 2021, 13, 3111. [Google Scholar] [CrossRef]
- Al-Mughanam, T.; Aldhyani, T.H.H.; AlSubari, B.; Al-Yaari, M. Modeling of Compressive Strength of Sustainable Self-Compacting Concrete Incorporating Treated Palm Oil Fuel Ash Using Artificial Neural Network. Sustainability 2020, 12, 9322. [Google Scholar] [CrossRef]
- Topçu, I.B.; Sarıdemir, M. Prediction of properties of waste AAC aggregate concrete using artificial neural network. Comput. Mater. Sci. 2007, 41, 117–125. [Google Scholar] [CrossRef]
- Duan, Z.H.; Kou, S.C.; Poon, C.S. Using artificial neural networks for predicting the elastic modulus of recycled aggregate concrete. Constr. Build. Mater. 2013, 44, 524–532. [Google Scholar] [CrossRef]
- Seyedhamed, S.; Leonardo, E.B.S.; Donald, C.W.; Kamal, H.K. Artificial Intelligence to Investigate Modulus of Elasticity of Recycled Aggregate Concrete. ACI Mater. J. 2019, 116, 51–62. [Google Scholar] [CrossRef]
- Awoyera, P.O.; Kirgiz, M.S.; Viloria, A.; Ovallos-Gazabon, D. Estimating strength properties of geopolymer self-compacting concrete using machine learning techniques. J. Mater. Res. Technol. 2020, 9, 9016–9028. [Google Scholar] [CrossRef]
- Yoon, J.Y.; Kim, H.; Lee, Y.-J.; Sim, S.-H. Prediction Model for Mechanical Properties of Lightweight Aggregate Concrete Using Artificial Neural Network. Materials 2019, 12, 2678. [Google Scholar] [CrossRef] [Green Version]
- Golafshani, E.M.; Behnood, A. Application of soft computing methods for predicting the elastic modulus of recycled aggregate concrete. J. Clean. Prod. 2018, 176, 1163–1176. [Google Scholar] [CrossRef]
- He, J.; Abambres, M. Neural network-based analytical model to predict the shear strength of steel girders with a trapezoidal corrugated web. SSRN Electron. J. 2018, 11. [Google Scholar] [CrossRef] [Green Version]
- Topçu, I.B.; Sarıdemir, M. Prediction of compressive strength of concrete containing fly ash using artificial neural networks and fuzzy logic. Comput. Mater. Sci. 2008, 41, 305–311. [Google Scholar] [CrossRef]
- Dantas, A.T.A.; Batista Leite, M.; de Jesus Nagahama, K. Prediction of compressive strength of concrete containing construction and demolition waste using artificial neural networks. Constr. Build. Mater. 2013, 38, 717–722. [Google Scholar] [CrossRef]
- Haykin, S. Neural Networks: A Comprehensive Foundation by Simon Haykin. Knowl. Eng. Rev. 1999, 13, 409–412. [Google Scholar]
- Patterson, D.W. Artificial Neural Networks: Theory and Applications; Prentice Hall PTR: London, UK, 1998. [Google Scholar]
- Gómez-Soberón, J.M. Shrinkage of Concrete with Replacement of Aggregate with Recycled Concrete Aggregate. ACI Spec. Publ. 2002, 209, 475–496. [Google Scholar]
- Sánchez de Juan, M. Estudio Sobre la Utilización de Árido Reciclado para la Fabricación de Hormigón Estructural; Ingeniería Civil: Madrid, Spain, 2004; Construcción/E.T.S.I. Caminos, Canales y Puertos (UPM), Doctoral Dissertation. [Google Scholar]
- Kou, S.C.; Poon, C.S.; Chan, D. Influence of Fly Ash as Cement Replacement on the Properties of Recycled Aggregate Concrete. J. Mater. Civ. Eng. 2007, 19, 709–717. [Google Scholar] [CrossRef]
- Etxeberria, M.; Mari, A.R.; Vázquez, E. Recycled aggregate concrete as structural material. Mater. Struct. 2006, 40, 529–541. [Google Scholar] [CrossRef]
- Etxeberria, M.; Vázquez, E.; Mari, A.; Barra, M. Influence of amount of recycled coarse aggregates and production process on properties of recycled aggregate concrete. Cem. Concr. Res. 2007, 37, 735–742. [Google Scholar] [CrossRef]
- Kou, S.C.; Poon, C.S.; Chan, D. Influence of fly ash as a cement addition on the hardened properties of recycled aggregate concrete. Mater. Struct. 2008, 41, 1191–1201. [Google Scholar] [CrossRef]
- Kou, S.-C.; Poon, C.-S. Mechanical properties of 5-year-old concrete prepared with recycled aggregates obtained from three different sources. Mag. Concr. Res. 2008, 60, 57–64. [Google Scholar] [CrossRef]
- Casuccio, M.; Torrijos, M.C.; Giaccio, G.; Zerbino, R. Failure mechanism of recycled aggregate concrete. Constr. Build. Mater. 2008, 22, 1500–1506. [Google Scholar] [CrossRef]
- Domingo-Cabo, A.; Lázaro, C.; López-Gayarre, F.; Serrano-López, M.A.; Serna, P.; Castaño-Tabares, J.O. Creep and shrinkage of recycled aggregate concrete. Constr. Build. Mater. 2009, 23, 2545–2553. [Google Scholar] [CrossRef]
- Domingo, A.; Lázaro, C.; Gayarre, F.L.; Serrano, M.A.; López-Colina, C. Long term deformations by creep and shrinkage in recycled aggregate concrete. Mater. Struct. 2009, 43, 1147–1160. [Google Scholar] [CrossRef]
- Corinaldesi, V. Structural Concrete Prepared with Coarse Recycled Concrete Aggregate: From Investigation to Design. Adv. Civ. Eng. 2011, 2011, 1–6. [Google Scholar] [CrossRef] [Green Version]
- González-Fonteboa, B.; Martínez-Abella, F.; Eiras-López, J.; Seara-Paz, S. Effect of recycled coarse aggregate on damage of recycled concrete. Mater. Struct. 2011, 44, 1759–1771. [Google Scholar] [CrossRef]
- Vieira, J.P.B.; Correia, J.R.; de Brito, J. Post-fire residual mechanical properties of concrete made with recycled concrete coarse aggregates. Cem. Concr. Res. 2011, 41, 533–541. [Google Scholar] [CrossRef]
- Chakradhara Rao, M.; Bhattacharyya, S.K.; Barai, S.V. Behaviour of recycled aggregate concrete under drop weight impact load. Constr. Build. Mater. 2011, 25, 69–80. [Google Scholar] [CrossRef]
- Zega, C.J.; Di Maio, A. Use of recycled fine aggregate in concretes with durable requirements. Waste Manag. 2011, 31, 2336–2340. [Google Scholar] [CrossRef] [Green Version]
- Manzi, S.; Mazzotti, C.; Bignozzi, M.C. Short and long-term behavior of structural concrete with recycled concrete aggregate. Cem. Concr. Compos. 2013, 37, 312–318. [Google Scholar] [CrossRef]
- Chen, A.J.; Wang, J.; Ge, Z.F. Experimental Study on the Fundamental Characteristics of Recycled Concrete. Adv. Mater. Res. 2011, 295-297, 958–961. [Google Scholar] [CrossRef]
- González-Fonteboa, B.; Martínez-Abella, F.; Herrador, M.F.; Seara-Paz, S. Structural recycled concrete: Behaviour under low loading rate. Constr. Build. Mater. 2012, 28, 111–116. [Google Scholar] [CrossRef]
- Lo, C.Y.; Tam, V.W.Y.; Kotrayothar, D. A Simplified Testing Approach for Recycled Coarse Aggregate in Construction. HKIE Trans. 2013, 16, 43–47. [Google Scholar] [CrossRef]
- Kou, S.-C.; Poon, C.-S. Long-term mechanical and durability properties of recycled aggregate concrete prepared with the incorporation of fly ash. Cem. Concr. Compos. 2013, 37, 12–19. [Google Scholar] [CrossRef]
- Butler, L.; West, J.S.; Tighe, S.L. Effect of recycled concrete coarse aggregate from multiple sources on the hardened properties of concrete with equivalent compressive strength. Constr. Build. Mater. 2013, 47, 1292–1301. [Google Scholar] [CrossRef]
- Duan, Z.H.; Poon, C.S. Properties of recycled aggregate concrete made with recycled aggregates with different amounts of old adhered mortars. Mater. Des. 2014, 58, 19–29. [Google Scholar] [CrossRef]
- Dilbas, H.; Şimşek, M.; Çakır, Ö. An investigation on mechanical and physical properties of recycled aggregate concrete (RAC) with and without silica fume. Constr. Build. Mater. 2014, 61, 50–59. [Google Scholar] [CrossRef]
- Folino, P.; Xargay, H. Recycled aggregate concrete—Mechanical behavior under uniaxial and triaxial compression. Constr. Build. Mater. 2014, 56, 21–31. [Google Scholar] [CrossRef]
- Pepe, M.; Toledo Filho, R.D.; Koenders, E.A.B.; Martinelli, E. Alternative processing procedures for recycled aggregates in structural concrete. Constr. Build. Mater. 2014, 69, 124–132. [Google Scholar] [CrossRef]
- Shi, X.; Mukhopadhyay, A.; Liu, K.-W. Mix design formulation and evaluation of portland cement concrete paving mixtures containing reclaimed asphalt pavement. Constr. Build. Mater. 2017, 152, 756–768. [Google Scholar] [CrossRef]
- Hayles, M.; Sanchez, L.F.M.; Noël, M. Eco-efficient low cement recycled concrete aggregate mixtures for structural applications. Constr. Build. Mater. 2018, 169, 724–732. [Google Scholar] [CrossRef]
- Bui, N.K.; Satomi, T.; Takahashi, H. Mechanical properties of concrete containing 100% treated coarse recycled concrete aggregate. Constr. Build. Mater. 2018, 163, 496–507. [Google Scholar] [CrossRef]
- Gao, J.; Yang, J.; Yu, D.; Jiang, Y.; Ruan, K.; Tao, W.; Sun, C.; Luo, L. Reducing the variability of multi-source reclaimed asphalt pavement materials: A practice in China. Constr. Build. Mater. 2021, 278, 122389. [Google Scholar] [CrossRef]
- Braga, A.D.P.; Carvalho, A.C.P.L.F.; Ludermir, T.B. Redes Neurais Artificiais: Teoria e Pratica; LTC: Rio de Janeiro, Brasil, 2007. [Google Scholar]
- Sampson, G.; Rumelhart, D.E.; McClelland, J.L.; The PDP Research Group. Parallel Distributed Processing: Explorations in the Microstructures of Cognition. Language 1987, 63, 871. [Google Scholar] [CrossRef]
- Konzen, P.H.A.; Felix, E.F. Project-Yapy—Pacote Computacional Com RNA Orientado-a-Objetos C++. Foz do Iguaçu, Brasil. 2011. Available online: https://code.google.com/archive/p/project-yapy (accessed on 6 July 2021).
- De Santana, M.R.O.; Dominguez, D.S.; Iglesias, S.M.; Pessôa, J.R.D.C.; Dias, L.A. Modelos de regressão aplicados na caracterização de argamassas leves contendo agregados não convencionais de EVA e fibras de piaçava. Matéria 2018, 23. [Google Scholar] [CrossRef] [Green Version]
- Hair, J.F., Jr.; Black, W.C.; Babin, B.J.; Anderson, R.E.; Tatham, R.L. Análise Multivariada de Dados; Bookman: Porto Alegre, Brasil, 2009. [Google Scholar]
- Cabral, A.E.B.; Schalch, V.; Molin, D.C.C.D.; Ribeiro, J.L.D. Mechanical properties modeling of recycled aggregate concrete. Constr. Build. Mater. 2010, 24, 421–430. [Google Scholar] [CrossRef]
- Estolano, V.; Fucale, S.; Filho, J.O.V.; Gabriel, D.; Alencar, Y. Avaliação dos módulos de elasticidade estático e dinâmico de concretos produzidos com agregados reciclados oriundos de resíduos de pré-fabricados de concreto. Matéria 2018, 23. [Google Scholar] [CrossRef] [Green Version]















| Parameter | Average | Standard Deviation | Min | Q1 (25%) | Median | Q3 (75%) | Max | p | S |
|---|---|---|---|---|---|---|---|---|---|
| CC (kg/m3) | 376.60 | 59.96 | 247.00 | 333.63 | 380.00 | 401.00 | 512.50 | 0.27 | 0.27 |
| WCR (-) | 0.49 | 0.07 | 0.25 | 0.45 | 0.50 | 0.55 | 0.68 | −0.42 | −0.37 |
| CACR (-) | 2.81 | 0.54 | 1.47 | 2.48 | 2.70 | 3.18 | 4.28 | −0.08 | −0.07 |
| RCA (%) | 51.67 | 20.18 | 0.00 | 18.19 | 48.60 | 79.10 | 100.00 | −0.52 | −0.54 |
| FACR (-) | 1.98 | 0.54 | 0.97 | 1.64 | 1.94 | 2.20 | 4.17 | −0.19 | −0.17 |
| TACR (-) | 4.79 | 0.94 | 3.01 | 4.19 | 4.52 | 5.30 | 7.40 | −0.16 | −0.15 |
| Ec (GPa) | 29.40 | 4.93 | 19.93 | 25.81 | 28.86 | 32.30 | 44.66 | - | - |
| Topology | Training | Validation | ||||
|---|---|---|---|---|---|---|
| RMSE (GPa) | Emax (GPa) | R2 | RMSE (GPa) | Emax (GPa) | R2 | |
| [4-6-2-1] * | 3.62 | 4.74 | 0.96 | 3.60 | 5.28 | 0.87 |
| [5-6-2-1] * | 3.58 | 4.69 | 0.96 | 3.53 | 5.47 | 0.84 |
| [5-3-2-1] * | 3.61 | 5.31 | 0.89 | 3.49 | 5.05 | 0.87 |
| [4-3-3-1] * | 3.61 | 6.34 | 0.85 | 3.45 | 5.91 | 0.83 |
| [5-4-2-1] * | 3.72 | 5.33 | 0.90 | 3.29 | 4.86 | 0.89 |
| [6-6-4-1] * | 3.37 | 4.69 | 0.92 | 3.41 | 4.74 | 0.90 |
| [6-7-3-1] * | 3.29 | 4.28 | 0.96 | 3.18 | 4.30 | 0.91 |
| [6-5-2-1] * | 3.18 | 4.28 | 0.94 | 3.29 | 4.39 | 0.92 |
| [6-6-3-1] * | 3.23 | 4.23 | 0.96 | 3.19 | 5.03 | 0.83 |
| [6-5-4-1] * | 3.14 | 4.11 | 0.96 | 3.10 | 4.56 | 0.87 |
| [6-5-3-1] * | 3.09 | 4.07 | 0.95 | 3.12 | 4.52 | 0.87 |
| [6-7-5-1] * | 2.98 | 3.89 | 0.96 | 3.12 | 4.90 | 0.83 |
| [6-4-3-1] * | 2.97 | 3.88 | 0.96 | 3.05 | 4.96 | 0.82 |
| [6-5-4-1] * | 2.91 | 3.91 | 0.94 | 3.07 | 4.26 | 0.90 |
| [6-4-2-1] * | 2.81 | 3.79 | 0.95 | 2.48 | 3.20 | 0.92 |
| Function | Equation Number | ||||||||
|---|---|---|---|---|---|---|---|---|---|
| 8 | - | 19.02 | 7 × 10−4 | 8.75 | −0.017 | - | - | - | |
| 9 | −1.448 | 1.00 | - | −0.028 | - | −7.9 × 10−5 | - | - | |
| 9 | −22.98 | 1.00 | - | −0.608 | - | −1.6 × 10−3 | - | - | |
| 10 | 26.59 | 1.00 | - | - | - | 0.283 | - | 3.8 × 10−4 | |
| 11 | - | 47.55 | 0.2225 | - | - | - | 1.00 | - |
Publisher’s Note: MDPI stays neutral with regard to jurisdictional claims in published maps and institutional affiliations. |
© 2021 by the authors. Licensee MDPI, Basel, Switzerland. This article is an open access article distributed under the terms and conditions of the Creative Commons Attribution (CC BY) license (https://creativecommons.org/licenses/by/4.0/).
Share and Cite
Felix, E.F.; Possan, E.; Carrazedo, R. A New Formulation to Estimate the Elastic Modulus of Recycled Concrete Based on Regression and ANN. Sustainability 2021, 13, 8561. https://doi.org/10.3390/su13158561
Felix EF, Possan E, Carrazedo R. A New Formulation to Estimate the Elastic Modulus of Recycled Concrete Based on Regression and ANN. Sustainability. 2021; 13(15):8561. https://doi.org/10.3390/su13158561
Chicago/Turabian StyleFelix, Emerson Felipe, Edna Possan, and Rogério Carrazedo. 2021. "A New Formulation to Estimate the Elastic Modulus of Recycled Concrete Based on Regression and ANN" Sustainability 13, no. 15: 8561. https://doi.org/10.3390/su13158561
APA StyleFelix, E. F., Possan, E., & Carrazedo, R. (2021). A New Formulation to Estimate the Elastic Modulus of Recycled Concrete Based on Regression and ANN. Sustainability, 13(15), 8561. https://doi.org/10.3390/su13158561

