Next Article in Journal
Effect of Triangular Baffle Arrangement on Heat Transfer Enhancement of Air-Type PVT Collector
Next Article in Special Issue
Development of Building Information Modeling Template for Environmental Impact Assessment
Previous Article in Journal
Partial Grazing Exclusion as Strategy to Reduce Land Degradation in the Traditional Brazilian Faxinal System: Field Data and Farmers’ Perceptions
 
 
Font Type:
Arial Georgia Verdana
Font Size:
Aa Aa Aa
Line Spacing:
Column Width:
Background:
Article

Integrating BIM-Based LCA and Building Sustainability Assessment

by
José Pedro Carvalho
1,2,*,
Ismael Alecrim
2,
Luís Bragança
1,2,* and
Ricardo Mateus
1,2
1
Institute for Sustainability and Innovation in Structural Engineering (ISISE), University of Minho, 4800-058 Guimarães, Portugal
2
School of Engineering, University of Minho, 4800-058 Guimarães, Portugal
*
Authors to whom correspondence should be addressed.
Sustainability 2020, 12(18), 7468; https://doi.org/10.3390/su12187468
Submission received: 21 August 2020 / Revised: 31 August 2020 / Accepted: 7 September 2020 / Published: 10 September 2020
(This article belongs to the Special Issue BIM-Based Life Cycle Sustainability Assessment for Buildings)

Abstract

With the increasing concerns about building environmental impacts, building information modelling (BIM) has been used to perform different kinds of sustainability analysis. Among the most popular are the life cycle assessment (LCA) and building sustainability assessment (BSA). However, the integration of BIM-based LCA in BSA methods has not been adequately explored yet. This study addresses the relation between LCA and BSA within the BIM context for the Portuguese context. By performing an LCA for a Portuguese case study, a set of sustainability criteria from SBTool were simultaneous assessed during the process. The possibility of integrating BIM-based LCA into BSA methods can include more life cycle stages in the sustainability assessment and allow for normalising and producing more comparable results. BIM automates and connects different stages of the design process and provides information for multi-disciplinary data storage. However, there are still some constraints, such as different BSA/LCA databases and the necessity to manually introduce the embodied life cycle impacts of building materials. The scope of the BSA analysis can be expanded by integrating a complete LCA and be fostered by the support of BIM, effectively improving building sustainability according to local standards.

1. Introduction

The construction sector is highly accountable for several impacts on the environment [1,2]. Up to date, this sector is responsible for 40% of the EU energy demand, 36% of carbon emissions and 50% of raw material consumption [3]. With the relation between environmental impacts already been proved by the scientific community, authorities and general society are demanding more sustainable buildings [4].
Most of the building’s life cycle impacts are a consequence of decisions made in the early design stages, making it extremely important to carefully select materials with low embodied impacts [5]. Researchers have already recognised the importance of early design stages to reduce buildings’ life cycle environmental impacts and improve building sustainability [2,5,6]. Eleftheriadis et al. [7] have also identified that the early design phase is where benefits are more noticeable, as decisions cost less, are more effective and can be easier introduced. Thus, it is essential to act in such project stages to effectively reduce building environmental impacts.
Different methods and tools have been developed to evaluate buildings and other constructions’ environmental performance. Among some of them, both building sustainability assessment (BSA) methods and life cycle assessment (LCA) tools have been extensively used [2,7,8,9]. The combination of such assessments can provide comprehensive data for designers to compare and select the best construction solutions and hence, developing more high-performance constructions. While BSA is intended to be a certification system which evaluates the building with a sustainable score, LCA usually focuses on the building elements’ and materials’ environmental impacts over the building life cycle [10]. Nevertheless, BSA methods often include a kind of LCA, either for the whole building or for its materials and components [11].
Due to the enormous pressure of the construction sector on the environment, LCA has been used to assess the overall building environmental impacts in recent years [3,7,11,12]. In 2010, Blengini and DiCarlo [13] had established that LCA was an appropriate method to assess the potential environmental impacts of the building sector. Their theory was shared and proved by different authors over the following years [14]. Despite the usefulness of LCA [15], there is still a need to consider the different aspects that can affect building performance. According to Vilches et al. [16], current research about LCA usually neglects social and cultural aspects, only focusing on the building energy consumption and carbon emissions. Nwodo and Anumba [17] concluded that to increase the usefulness of building LCA for decision-making, other multi-criteria assessment tools should also be included.
Furthermore, Hollberg et al. [18] suggest that LCA and sustainability certification should develop a common database for long-term use. As BSA methods assess multi-criteria features from a building and usually encompass a kind of LCA, the opportunity to combine LCA and BSA emerges. This relation will provide designers with a method to perform a broader and accurate analysis (considering social and economic aspects), reaching more significant overall results for society and the environment.
Due to the complexity in managing the vast quantity of data both to perform LCA and BSA [5,12,14,17,19], building information modelling (BIM) should be introduced to optimise designers’ efforts and reduce process complexity [15,16,17,20,21]. The goal is also to improve the LCA performance and to collect enough data to perform both analyses during the early stages of a project, allowing for design guidance and optimisation [14]. The possibility to introduce different multi-disciplinary data into a single model makes BIM a useful platform for the comparison and introduction of sustainable measures in various project stages, especially in the early design phases [22].
Facing the existing opportunity, the aim of this study was to demonstrate the relationship between a BIM-based LCA and BSA for the Portuguese building context. By submitting a Portuguese dwelling case study to a BIM-based LCA process, the case study environmental impacts will be assessed, as well as a set of sustainability criteria from the BSA method SBTool. The research outcomes will establish a framework to carry out an LCA in combination with a BSA during the project’s early stages, based on BIM methodology. Designers will be able to quickly assess their buildings’ environmental impacts, while performing a concise sustainability assessment with few resources, addressing all the sustainability dimensions.

2. Literature Review

2.1. Life Cycle Assessment (LCA)

LCA is a commonly applied multi-disciplinary method to evaluate the environmental impacts of a product, process or activity [17,20,21]. Through the LCA process, the energy and material uses are identified and quantified through the whole product life cycle, including extraction, processing, manufacturing, transportation, use, reuse, maintenance, recycling or final disposal [5,17].
According to Nwodo and Anumba [12,15], the main objective of a building LCA concerns the minimisation of environmental impacts, carbon emissions, energy and costs. Besides the assessment of building environmental impacts in the project’s early stages, LCA can also support decision making, by allowing the comparison of the embodied and the operational impact of different solutions [11,12,15,16]. LCA was already recognised as a critical tool to reduce buildings’ environmental impacts and its use is continuously increasing [12,18,20,21]. As a result, in France and in the Netherlands, it is mandatory to apply a green building certification system, where LCA is often required [23].
LCA principles, framework, requirements and guidelines are defined in the ISO 14040:2006 and ISO 14044:2006 standards [15,24]. Under the construction scenario, LCA is oriented by the European Norms 15978 and 15804 [24], which have defined different regulations, analysis boundaries and modules according to the considered lifetime period. Up to date, the following modules are usually considered: Product/Manufacture stage (A1–A3), Construction process stage (A4–A5), Use (B1–B7), End-of-Life stage (C1–C4) and Benefits & Loads behind (D). The consideration of different modules/stages are defined in the boundaries of the analysis [24].
Different authors [7,15,16,24] have used ISO 14040 to encompass LCA framework into four distinct phases: goal and scope definition; life cycle inventory analysis, life cycle impact assessment and interpretation. In the first phase, the purpose of this study is defined, as well as the functional units and system boundaries. The second phase consists of gathering data related to the inputs/outputs of a product or process life cycle. Then, in the life cycle impact assessment, environmental impacts are quantified in different indicators, based on the inventory analysis. Finally, the last phase concerns the interpretation and analysis of impacts and the recommendations to improve the environmental performance.
Traditionally, buildings impacts are higher during the operational stage due to the significant energy demand of building integrated systems, lighting and appliances [1,16]. According to a review from Chau et al. [20], the operational building stage is the one that contributes the most to the building life cycle environmental impacts, followed by the structural materials. However, the relation between the embodied energy of materials and the operational energy is changing [1,11,16]. New buildings have less energy demand during the operational stage, and some recent studies showed that this stage accounts for about 60% of the whole life cycle impact [14,16]. Material-related impacts have increased their significance to 40%. Materials may be carefully faced in LCA, according to Häfliger et al. [25], as uncertainties related to building materials have important consequences on the final LCA result at the building scale.
Among the life cycle studies, two other approaches are mainly recognised by researchers [26]: life cycle energy assessment (LCEA) and life cycle carbon emissions assessment (LCCA). While the goal of LCEA is to reduce the primary energy use, by analysing the building energy inputs, the LCCA concerns the evaluation of carbon emissions as output over the building life cycle.

2.2. Building Information Modelling (BIM)

Facing the increasing complexity and size of construction projects, different technologies have been introduced to support designers in managing their projects and creating better buildings [2]. Among them, building information modelling (BIM) stands out as a working methodology, where all the project design and data are managed within a virtual model through the building life cycle [1,26].
BIM can improve process productivity, integrate multi-disciplinarily information into a single model and promote a collaborative environment throughout the project life cycle [3,22]. With stakeholders working in constant and real-time collaboration, errors, incompatibilities or omissions are usually avoided. Information exchange between stakeholders is generally made with industry foundation class (IFC) files, which contain building and construction industry data, and are normalised by the ISO 16739-1:2018 [27].
The application of the BIM method implies the development of a virtual object-oriented parametric model, which contains all the project data. According to the amount and type of data, the model level of development (LOD) is defined. The LOD specifies and articulates the content and reliability of a BIM model and ranges from 100—the conceptual model—to 500—the as-built model [28].
BIM can be used to enhance building sustainability and minimise errors through integrated design tools. According to Eleftheriadis et al. [7], the BIM contribution to sustainability assessment focuses on two perspectives: integrated project delivery and design optimisation. Moreover, they have concluded that the combination of BIM with sustainable strategies allows producing high-performance design alternatives. A similar conclusion was reached by Abanda and Byers [29] affirming that the possibility to simulate the building performance allows for the efficient development of high-performance buildings. Some of the most known applications of BIM for building sustainability are energy analysis, lightening and daylight analysis, estimation of water use, estimation of the renewable energy produced on-site, acoustic analysis, waste management, sustainability and life cycle assessment.
However, both the BIM method and the existing tools did not achieve their full potential for building sustainability yet [19,30]. Several authors argue that more sustainability issues should be considered in existing software and the interoperability between different software improved [31,32]. Stakeholders training and awareness for sustainability are also barriers to the broader implementation of BIM [33].

2.3. Building Sustainability Assessment (BSA)

For the past 20 years, different companies and organisations have been developing several building sustainability assessment (BSA) methods worldwide [30,34]. Despite the existence of several BSA methods adapted to each location, Leadership in Energy and Environmental Design (LEED), Building Research Establishment Environmental Assessment Method (BREEAM), and Sustainable Building Tool (SBTool) have been recognised as the basis for all the other approaches [35,36]. Nevertheless, Mahmoud et al. [10], argue that a common global method would be beneficial, as it would allow the comparisons between buildings form different locations. However, this approach would not consider the specific local aspects and conditions and non-consensus calculations would be required. Therefore, the researcher’s tendency was to contextualise well known BSA methods to their specific regions of interest [37].
Overall, they intended to evaluate the specific buildings’ features and aggregating all of them into a single sustainability score, according to the building location requirements [30]. They also encouraged the integration of sustainable measures, supported decision making and raised awareness of the building sector for sustainability issues [38,39].
To date, performing a BSA is considered a time-consuming and complex process, as multi-disciplinary data must be assessed and treated before and during the project phase [19]. Furthermore, it is based on an iterative process, and as project companies usually deal with strict deadlines, they often assess building sustainably in the latter stages, where modification costs are higher.
Facing the need to automate and integrate BSA during early project phases, the opportunity to take advantage of BIM capabilities arises. As a BIM model can store multi-disciplinary information and create specific sustainability properties, it allows to analyse and integrate different sustainability solutions with few resources [22].
From the three BSA methods mentioned above, SBTool is the only scheme that was adapted to the Portuguese scenario. Different adaptations were made for residential, office, healthcare buildings, schools, as well as for urban neighbourhoods [38,40,41]. In this study, the SBToolPT-H version will be used, which is the Portuguese version for residential buildings. The aim of this method was to create a common methodology to assess the sustainability of Portuguese residential buildings and to demonstrate the benefits of adopting more sustainable solutions. In the SBToolPT-H, there are 25 sustainability criteria sorted by three dimensions—environment, society and economy. The assessment procedure of each criterion is based on the comparison between the building performance and two benchmarks: the best and conventional national practices. After the assessment of all criteria, a weighting system is applied accordingly, and a sustainability score is obtained [38].

2.4. The Relation between BIM, LCA and BSA

The integration of the BSA and the LCA in the BIM process can significantly contribute to integrate sustainability assessment and LCA within the building sector [7]. Several studies have already been made on the integration of BIM in LCA and BIM in BSA. However, only a few have related the three approaches [42,43]. According to Carvalho et al. [8], BSA methods exploit the full potential of BIM, since it is necessary a set of multi-disciplinary criteria for their application. The same opinion is shared by Marrero et al. [34] for LCA, arguing that BIM allows to incorporate and extract those data from BIM.
BIM allows for relevant BSA credits to be directly calculated and documented [7]. Several authors have already used BIM to assess BSA criteria. A systematic review of Carvalho et al. [8] has analysed major publications addressing BIM and BSA, identifying LEED as the most assessed scheme and the energy and the material related as the most assessed categories. Azhar et al. [22] and Jalaei and Jrade [43,44] have focused their attention on LEED assessment with BIM-based procedures. Using different BIM software, Edwards et al. [30] have assessed eight credits from the BREEAM method, while Wong and Kuan [45] have gathered data for assessing 26 criteria from Building Environmental Assessment Method (BEAM) Plus. Gandhi and Jupp [46] have also applied BIM to assess 66% of the sustainability indicators of the Australian Green Star Building certification. Carvalho et al. [19] have proposed a methodologic BIM framework to assess 24 out of the 25 sustainability indicators of the Portuguese version of SBTool. All of them agreed that BIM allows for a faster sustainability assessment with fewer resources. As for the limitations, the authors pointed out the time-consuming and complex process, the need to use different software and interoperability gaps [19,22,31,33]. Moreover, they concluded the need to develop execution and coordination plans addressing building certification [39,45]. Chong et al. [31] have also proposed that future BIM standards should include requirements for a BSA.
BIM-based LCA is also an emerging trend [7]. Kreiner et al. [47] have created a BIM–LCA approach to improve building sustainability. Basbagill et al. [5] have developed a BIM framework to support the designer’s decision making in the early project stages. By integrating BIM, LCA and other analysis, the impacts of different building designs were quickly compared. By assessing a Canadian residential building, Razaei et al. [1] have performed a full LCA. During the conceptual stage, a LOD 100 model was used, where uncertainties were given to materials. Then, in the design phase, the LCA was carried out with an LOD 300 model for more concise results. Rezaei et al. [1] agreed and stated that LCA should be applied at the conceptual design stage using an LOD 100, to introduce better decisions and decrease their environmental impacts. Sous-Verdaguer et al. [2] have also identified LOD 300 as the most appropriate to analyse environmental impacts during the early design stage. With a BIM-based method, Naneva et al. [23] have proposed a methodology to perform LCA in each building phase continuously. They have provided a decision-making support tool at the element and building level, where re-work is avoided. Despite all the applications, there are still some limitations on the relation between BIM and LCA, as interoperability issues, propensity for human error, license costs and the fact that the BIM model cannot store LCA data [3].
Typically, research on the integration of LCA in BIM focuses on extracting quantities to establish a Life Cycle Inventory. However, as usually, stakeholders do not have enough data to perform LCA in the early stages, only applying it once in the latter stages of a project [5,14,18]. To implement LCA in the project early stages, Rock et al. [14] have proposed a BIM-based LCA where designers can compare the embodied environmental impact of their solutions and effectively improve building design. A review study from Sous-Verdaguer et al. [2] identified three ways to link BIM and LCA: the quantification of materials and building elements (life cycle inventory—LCI); in addition to LCI, environmental information is integrated into BIM software, and; development of an automated process combining different data and software.
To date, it is easier to perform a BSA than a full LCA [11]. Although efforts were made to include LCA in BSA due to the need to simplify the implementation of an LCA [17], nowadays, certifications include LCA in their assessments as LEED, Deutsche Gesellschaft für Nachhaltiges Bauen (DGNB), Haute Qualité Environnementale (HQE), BREEAM or SBTool [11]. However, LCA in BSA is new, and there is a need to develop it further for better integration between LCA and global and local sustainability certification schemes [11]. Alshamrani et al. [48] integrated an LCA into LEED to improve sustainability assessment and support decision making for school buildings’ structures and envelopes. A systematic review from Muller et al. [49] identified that BIM papers concerning building sustainability usually focus on the design stage, followed by the construction phase. The less addressed stage regards the final lifecycle phases. This leads to the comments by Elefteriadis et al. [7] highlighting the need to extend BIM use for sustainability purposes in order to maximise environmental performance and reach all the building life cycle stages. Therefore, the opportunity to explore the relation between BIM-based LCA and BSA emerges.
Jrade and Jalaei [43] have related a BIM-based LCA with the BSA method LEED. By generating and exporting quantities’ take-offs from the BIM model with an external database (based on the Athena Impact Estimator tool), environmental impacts were re-evaluated, and LEED points were assessed. Roh et al. [42] performed a life cycle carbon emissions assessment and connected their results with the Korean Green Building Index (GBI).

3. Materials and Methods

This paper focuses on the relationship between building LCA and BSA based on the BIM method. By submitting a Portuguese dwelling case study to a BIM-based LCA process, the environmental impacts were assessed, as well as a set of sustainability criteria from the SBTool method.
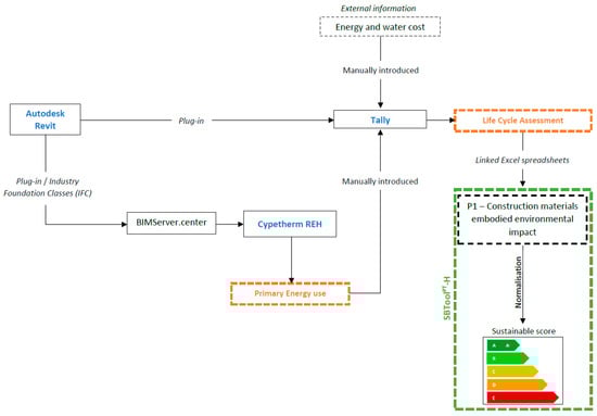
To archive this goal, a Portuguese case study located in Porto (Portugal) was modelled and characterised in Autodesk Revit. Every building compartment was characterised with a room or space function, for the importing software to recognise the space’s function and activity. The model was then exported to the Cype software environment via an IFC file through the BIMServer.center, which acts as an intermediary platform to use BIM models in the Cype environment. The model was used in Cypetherm REH to estimate the building energy consumption according to the Portuguese regulation. This was identified as the adequate software to calculate the energy performance of Portuguese buildings [19]. Cypetherm REH calculates the building primary energy consumption and its limit/reference value, according to Portuguese thermal regulation for residential buildings (REH). Primary energy calculation is based on conversion factors to convert final energy into primary energy. For instance, it indicates how much primary energy is used to generate a unit of electricity or a unit of useable thermal energy. According to the Portuguese regulation (Order No. 15793-D/2013), the conversion factors for Portugal were 2.5 kWhPE/kWh for electricity and 1 kWhPE/kWh for fuel.
After the energy analysis, the model was then analysed with the LCA software Tally, by using the available plugin for Autodesk Revit. After defining all the required data, such as the expected lifetime and the water/energy costs, the building life cycle environmental impacts were assessed. The building operational energy results (from Cypetherm REH) were included in the analysis.
The obtained results and quantities will be linked to the BSA method SBToolPT-H, to automatically reach an assessment for criterion P1—construction materials embodied environmental impacts. However, during the LCA procedure, data to support the assessment of other sustainability criteria from SBToolPT-H can also be collected. All the requirements will be identified to clearly establish and define the relation between a BIM-based LCA and the methodology of a sustainability assessment scheme.
The research procedure is summarised in Figure 1.
Regarding the case study, it was intended to be representative of Portuguese buildings but simple enough to perform a smooth analysis. A detached single-family dwelling of 90 m2 was created, representing existing Portuguese buildings built at the end of the 20th century. Figure 2 presents the case study 3D model (from Autodesk Revit) and floor plan.
Construction solutions for the envelope and interior compartments (as well as their surface areas) were defined according to the conventional Portuguese practices and are described in Table 1. Insulation was added to meet the Portuguese thermal regulation.

4. Results

4.1. Cypetherm REH

The model was exported to the Cype environment via BIMServer.center, which has a specific plug-in (IFC export) for Autodesk Revit. The first step was to check and define the building envelope elements, interior elements, systems and project properties. Linear thermal bridges are automatically calculated by analysing the building elements’ parametric relation.
By carrying out the energy performance simulation, the Primary Energy (PE) use of the building was reached, including winter, summer and Domestic Hot Water (DHW) needs. According to the Portuguese regulation, the annual required primary energy demand for the case study is 9840.17 kWh. Table 2 presents a summary of the results. For the annual energy simulation, the remaining aspects were considered:
  • Building occupancy of four people;
  • Solar collector able to produce 1280 kWh/year for DHW with a natural gas backup system;
  • Air renovations (0.6 per hour for summer and 0.4 for winter).
These data will be further used to carry out the LCA in Tally. However, with this energy assessment procedure, designers can already gather data to assess three other criteria from SBToolPT-H, namely:
  • Energy efficiency category
    P7—Primary energy need
    Required data:
    • Building primary energy needs (and regulation limit);
    • Building compartments/total area.
    P8—On-site energy production from renewables
    Required data:
    • Building primary energy needs (and regulation limit), cooling, heating and DHW needs;
    • Renewable energy production;
    • Building compartments/total area;
    • Number of occupants.
  • Occupant’s health and comfort
    P19—Natural light performance
    Required data:
    • Visible sky angle, given by the horizon and horizontal obstruction angle (which are automatically calculated by Cypetherm REH according to the building geometry);
    • Building interior surface area (including glazed area).
Both the information from the BIM model and the simulation in Cypetherm REH can provide all these data with an exception for renewable energy production. For this research, a spreadsheet for the renewable energy estimation provided by the Portuguese Directorate-General for Energy and Geology (DGEG) was used.

4.2. Tally

With the building energy demand, the LCA simulation was carried out in Tally. The existing plug-in for Autodesk Revit was used for the analysis.
After selecting the type of analysis (full building assessment), the included categories and life cycle stages, materials were linked with the Tally material database—GaBi LCI databases—to gather their associated impacts. The building operational energy was introduced using the Cypetherm REH results—3711 kWh from electricity (heating and cooling needs) and 920 kWh from natural gas (DHW needs).
A 60 year lifetime was considered for the analysis. The boundaries were defined to include all life cycle stages (cradle-to-grave), including material manufacturing, maintenance, replacement and end of life.
The results from Tally are expressed in environmental impact categories, which translates all emissions and fuel use into quantities of categorised environmental impacts. The following impacts were considered: acidification potential (AP), eutrophication potential (EP), global warming potential (GWP), ozone depletion potential (ODP), smog formation potential (SFP), primary energy demand (PED), non-renewable energy demand (NRED) and renewable energy demand (RED).
The achieved impacts per life cycle stage for the case study are presented in Table 3.
Figure 3 shows the same impacts in percentages to fully understand the building’s major impacts. The operational building stage (B6) is the major contributor to the building impacts, followed by the product stage (A1–A4). The end of life (C2–C4) and module D (D) stages are the less significant ones.
Tally can also provide the results per material, which are presented in Figure 4. As it is possible to understand, both the building structure (concrete) and walls (masonry) are the main contributors to environmental impacts. The building openings and glazing, as well as building finishes, are the materials which contribute less for the building’s environmental impacts.

4.3. Sustainability Assessment

Tally results were linked to the SBToolPT-H spreadsheet to reach an assessment for criterion P1-Construction materials embodied environmental impacts. The Tally list of quantities was used together with the SBTool materials environmental impacts database to reach a faster assessment. As a first step, the assessment procedure requires the calculation of environmental impacts by multiplying the quantities of the materials with the SBToolPT-H database impact factors (Table 4). The following elements were considered for the analysis: Exterior and interior walls, envelope openings, floor slab and roof. Unlike Tally, SBToolPT-H does not consider interior openings.
Then, benchmarks for the best conventional practice are calculated, based on the building elements area (Table 5):
  • Conventional practice benchmark—impact factors pre-defined in SBToolPT-H adapted for the Portuguese region. It is given by multiplying the element areas by those factors;
  • Best practice benchmark—25% of the conventional practice.
At the end, the building performance will be faced with both benchmarks, and a normalised score for each environmental impact category is computed. By applying a weighting system, which was defined according to the Portuguese standards and environmental, societal and economic contexts, the final quantitative score for P1 is assessed. The normalisation procedure is presented in Table 6.
According to the SBToolPT-H assessment scheme, the case study has reached a score of A+ in criterion P1—construction materials embodied environmental impacts, which is above national best practices (Table 7 converts the quantitative score into a qualitative score).

5. Discussion

The applied procedure has related BIM-based LCA with the assessment of building sustainability schemes. As demonstrated, to perform an LCA for the Portuguese context, building operational energy must be previously estimated according to the Portuguese standards. The Cypetherm REH was used to conduct a concise energy performance simulation accordingly to the Portuguese thermal regulation—REH. Results have shown a common trend in Portugal, with higher heating demand. Despite the usefulness of Cypetherm REH for energy performance simulation in Portugal, it is not able to estimate renewable energy production, a mandatory parameter for the energy performance characterisation. The estimation of the on-site renewable energy production was made externally and introduced in Cypetherm REH. Besides the calculation of the building operational energy demand (for the LCA), the use of Cypetherm REH also provided the required data to assess a set of other sustainability criteria from SBToolPT-H. Before the simulation itself, the software automatically determines the obstruction and horizon angles for windows, based on the parametric building geometry and surroundings (both made in Autodesk Revit). This information, together with the building and glazed area, can be used to fully assess criterion P19—natural light performance. After the energy simulation, results can be used to fully assess energy efficiency category criteria P7—primary energy need, and P8—on-site energy production from renewables. Overall, Cypetherm REH can provide results to assess three SBToolPT-H criteria and data to support the LCA. Cype environment also allows creating BIM models. However, Autodesk Revit was selected as it is commonly used by researchers [8] and it encompasses a plug-in to export IFC files for the Cype environment.
Regarding the LCA, Tally plug-in for Autodesk Revit was used to export the building geometry and quantities to Tally. This software recognises the building elements according to the building parametric relation and materials/elements classes. To carry out the simulation, BIM model materials are linked with a Tally database (GaBi) to reach their environmental impacts. Achieved results meet other research conclusions by pointing out the building use stage as the most critical one, followed by the product stage. The same conclusions were made for the materials impacts, highlighting the negative contribution of concrete elements (building structure) and masonry units (for all the environmental impacts and mass). According to the analysis, the building’s finishing materials are the most environmentally friendly, with fewer environmental impacts, while the building openings and glazed area have the lowest mass. The Tally analysis provides a full environmental impacts report, as well as a material inventory spreadsheet which can be used to export and link building material quantities. Generally, Tally allows for a faster and intuitive analysis, but the need to associate building materials with its database hinders the assessment procedure. Note that Tally is adapted to the United States region, and the material impacts are related to US’s common practices [2]. Nevertheless, the procedure to relate BIM-based LCA with BSA remains the same.
The Tally material spreadsheet allows for a direct assessment of the SBToolPT-H criterion P1 by proving the required quantities for the evaluation. However, building materials still must be matched with the Tally database, slowing the assessment process. Despite the good result achieved in the sustainability assessment, results should be carefully interpreted. SBTool analysis only focuses on the product stage, and some building features were not considered. Water and wastewater infrastructures were not modelled and building interior and exterior painting were not considered in both analyses (Tally and SBTool). When added, these features will significantly increase the building impact, resulting in a less positive sustainability grade. The comparison between SBTool and Tally results do not have a common path for comparisons. Besides the focus of SBTool only on the product stage, environmental impact databases are different. If similar databases were used, the assessment process could be improved and provide more comparable results. However, these databases must be region-oriented, according to the BSA scope.
Overall, the process to carry out a BIM-based LCA for the Portuguese context requires the use of different software and data, which can support the assessment of BSA. During the LCA procedure, data to fully support the evaluation of 4 SBToolPT-H criteria can be quickly gathered. By relating LCA and BSA, building sustainability can be easily and faster evaluated with more complete and realistic results.
As the LCA directly interferes with BSA, its inclusion in the sustainability evaluation should take part in the assessment process. Thus, BSA criteria related to LCA can evaluate more life cycle stages with more complete and detailed data, promoting BSA methods’ reliability. The use of BSA methods also facilitates, normalises and levels LCA results, for a more straightforward interpretation and comparison between buildings through BSA results. The use of BIM automates the whole process and allows for proper the management of input and output data. It also provides for a faster evaluation due to its interoperability capabilities and for multi-disciplinary data storage, which is essential to perform a different kind of sustainability analysis.

6. Conclusions

With the increasing demand for more sustainable buildings, new methods and approaches to design and build must be developed. The emergence of BIM in the construction industry has raised the awareness of researchers to optimise design procedures, allowing for time and resources saving while producing high-performance buildings. The application of sustainability tools, such as life cycle assessment and building sustainability assessment, has also gained new momentum and attractiveness in the scope of BIM. The interaction between LCA, BSA and BIM can be extremely valuable for a proper interpretation of data, to provide a complete sustainability analysis and to avoid re-work.
This research has demonstrated the relation between BIM–LCA and building sustainability assessment for a Portuguese case study. It allowed for the development of the current knowledge on LCA and BSA integration, as well as to gather more specific oriented and complete data to improve building sustainability. Moreover, it proved that LCA should be integrated with BSA analysis, as it directly provides data to assess a set of sustainability criteria. For the SBToolPT-H case, the LCA also provides a cradle-to-grave analysis, which can widen the actual boundary that is focused on the product stage. When designing a sustainable building, this relation can significantly save designers time and support their decisions with more comparable results. The multi-disciplinary data storage of BIM and its interoperability capabilities also allow gathering data for other sustainability analysis.
This study has also identified some existing constraints which must be approached. The main barrier concerns databases, which are different among BSA methods and LCA tools. If identical databases were used, the evaluation process can run smoother and provide more direct and comparable results. Additionally, some databases would also allow for automatic material recognition to assign and calculate the potential environmental impacts. This will be an important improvement since, at the moment, it is a manual process that is necessary to be conducted by the sustainability evaluator.
The integration of LCA and BSA and its assessment with BIM can enhance the usefulness and scope of these sustainability tools. It creates the opportunity to optimise the evaluation procedure, to make decisions with more support data and to simplify the interpretation of results. Together they can effectively improve the sustainability of the built environment considering local standards and trends.

Author Contributions

Conceptualization, J.P.C. and I.A.; methodology, J.P.C. and I.A.; validation, L.B. and R.M.; formal analysis, J.P.C. and I.A.; investigation, J.P.C.; writing—original draft preparation, J.P.C.; writing—review and editing, L.B. and R.M.; supervision, L.B. and R.M.; funding acquisition, J.P.C. All authors have read and agreed to the published version of the manuscript.

Funding

This research was funded by the Portuguese Foundation for Science and Technology, grant number SFRH/BD/145735/2019.

Conflicts of Interest

The authors declare no conflict of interest.

References

  1. Rezaei, F.; Bulle, C.; Lesage, P. Integrating Building Information Modeling and Life Cycle Assessment in the Early and Detailed Building Design Stages. Build. Environ. 2019, 153, 158–167. [Google Scholar] [CrossRef]
  2. Santos, R.; Costa, A.A.; Silvestre, J.D.; Pyl, L. Integration of LCA and LCC Analysis Within a BIM-Based Environment. Autom. Constr. 2019, 103, 127–149. [Google Scholar] [CrossRef]
  3. Soust-Verdaguer, B.; Llatas, C.; García-Martínez, A. Critical review of bim-based LCA method to buildings. Energy Build. 2017, 136, 110–120. [Google Scholar] [CrossRef]
  4. Li, Y.; Chen, X.; Wang, X.; Xu, Y.; Chen, P.-H. A Review of Studies on Green Building Assessment Methods by Comparative Analysis. Energy Build. 2017, 146, 152–159. [Google Scholar] [CrossRef]
  5. Basbagill, J.; Flager, F.L.; Lepech, M.; Fischer, M. Application of Life-Cycle Assessment to Early Stage Building Design for Reduced Embodied Environmental Impacts. Build. Environ. 2013, 60, 81–92. [Google Scholar] [CrossRef]
  6. Azhar, S.; Brown, J.W.; Sattineni, A. A Case Study of Building Performance Analyses Using Building Information Modeling. In Proceedings of the 27th International Symposium on Automation and Robotics in Construction (ISARC-27), Bratislava, Slovakia, 25–27 June 2010; pp. 213–222. [Google Scholar]
  7. Eleftheriadis, S.; Mumovic, D.; Greening, P. Life Cycle Energy Efficiency in Building Structures: A Review of Current Developments and Future Outlooks Based on BIM Capabilities. Renew. Sustain. Energy Rev. 2017, 67, 811–825. [Google Scholar] [CrossRef]
  8. Carvalho, J.P.; Braganca, L.; Mateus, R. A Systematic Review of the Role of BIM in Building Sustainability Assessment Methods. Appl. Sci. 2020, 10, 4444. [Google Scholar] [CrossRef]
  9. Ansah, M.K.; Chen, X.; Yang, H.; Lu, L.; Lam, P.T. A Review and Outlook for Integrated BIM Application in Green Building Assessment. Sustain. Cities Soc. 2019, 48, 101576. [Google Scholar] [CrossRef]
  10. Mahmoud, S.; Zayed, T.; Fahmy, M. Development of Sustainability Assessment Tool for Existing Buildings. Sustain. Cities Soc. 2019, 44, 99–119. [Google Scholar] [CrossRef]
  11. Anand, C.K.; Amor, B. Recent Developments, Future Challenges and New Research Directions in LCA of Buildings: A Critical Review. Renew. Sustain. Energy Rev. 2017, 67, 408–416. [Google Scholar] [CrossRef]
  12. Rashid, A.F.A.; Yusoff, S. A Review of Life Cycle Assessment Method for Building Industry. Renew. Sustain. Energy Rev. 2015, 45, 244–248. [Google Scholar] [CrossRef]
  13. Blengini, G.A.; Di Carlo, T. Energy-Saving Policies and Low-Energy Residential Buildings: An LCA Case Study to Support Decision Makers in Piedmont (Italy). Int. J. Life Cycle Assess. 2010, 15, 652–665. [Google Scholar] [CrossRef]
  14. Röck, M.; Hollberg, A.; Habert, G.; Passer, A. LCA and BIM: Visualization of Environmental Potentials in Building Construction at Early Design Stages. Build. Environ. 2018, 140, 153–161. [Google Scholar] [CrossRef]
  15. Soust-Verdaguer, B.; Llatas, C.; Garcia-Martinez, A. Simplification in Life Cycle Assessment of Single-Family Houses: A Review of Recent Developments. Build. Environ. 2016, 103, 215–227. [Google Scholar] [CrossRef]
  16. Vilches, A.; Garcia-Martinez, A.; Sanchez-Montañes, B. Life Cycle Assessment (LCA) of Building Refurbishment: A Literature Review. Energy Build. 2017, 135, 286–301. [Google Scholar] [CrossRef]
  17. Nwodo, M.N.; Anumba, C.J. A Review of Life Cycle Assessment of Buildings Using a Systematic Approach. Build. Environ. 2019, 162, 106290. [Google Scholar] [CrossRef]
  18. Hollberg, A.; Genova, G.; Habert, G. Evaluation of BIM-Based LCA Results for Building Design. Autom. Constr. 2020, 109, 102972. [Google Scholar] [CrossRef]
  19. Carvalho, J.P.; Braganca, L.; Mateus, R. Optimising Building Sustainability Assessment Using BIM. Autom. Constr. 2019, 102, 170–182. [Google Scholar] [CrossRef]
  20. Chau, C.; Leung, T.; Ng, W. A Review on Life Cycle Assessment, Life Cycle Energy Assessment and Life Cycle Carbon Emissions Assessment on Buildings. Appl. Energy 2015, 143, 395–413. [Google Scholar] [CrossRef]
  21. Sharma, A.; Saxena, A.; Sethi, M.; Shree, V.; Goel, V. Life Cycle Assessment of Buildings: A Review. Renew. Sustain. Energy Rev. 2011, 15, 871–875. [Google Scholar] [CrossRef]
  22. Azhar, S.; Carlton, W.A.; Olsen, D.; Ahmad, I. Building Information Modeling for Sustainable Design and LEED® Rating Analysis. Autom. Constr. 2011, 20, 217–224. [Google Scholar] [CrossRef]
  23. Naneva, A.; Bonanomi, M.; Hollberg, A.; Habert, G.; Hall, D. Integrated BIM-Based LCA for the Entire Building Process Using an Existing Structure for Cost Estimation in the Swiss Context. Sustainability 2020, 12, 3748. [Google Scholar] [CrossRef]
  24. Köseci, F.C. Integrated Life Cycle Assessment (LCA) to Building Information Modelling (BIM). Master’s Thesis, KTH Royal Institute of Technology, Stockholm, Sweden, 2018. Available online: https://www.diva-portal.org/smash/get/diva2:1229841/FULLTEXT01.pdf (accessed on 21 July 2020).
  25. Häfliger, I.-F.; John, V.; Passer, A.; Lasvaux, S.; Hoxha, E.; Saade, M.R.M.; Habert, G. Buildings Environmental impacts’ Sensitivity Related to LCA Modelling Choices of Construction Materials. J. Clean. Prod. 2017, 156, 805–816. [Google Scholar] [CrossRef]
  26. Succar, B. Building Information Modelling Framework: A Research and Delivery Foundation for Industry Stakeholders. Autom. Constr. 2009, 18, 357–375. [Google Scholar] [CrossRef]
  27. El-Diraby, T.E.; Krijnen, T.; Papagelis, M. BIM-Based Collaborative Design and Socio-Technical Analytics of Green Buildings. Autom. Constr. 2017, 82, 59–74. [Google Scholar] [CrossRef]
  28. AIA. AIA Document G202TM-2013: Project Building Information Modeling Protocol Form. Available online: http://architectis.it/onewebmedia/AIA%C2%AE%20Document%20G202TM%20%E2%80%93%202013.pdf (accessed on 7 September 2020).
  29. Abanda, F.; Byers, L. An Investigation of the Impact of Building Orientation on Energy Consumption in a Domestic Building Using Emerging BIM (Building Information Modelling). Energy 2016, 97, 517–527. [Google Scholar] [CrossRef]
  30. Edwards, R.E.; Lou, E.C.; Bataw, A.; Kamaruzzaman, S.N.; Johnson, C. Sustainability-Led Design: Feasibility of Incorporating Whole-Life Cycle Energy Assessment into BIM for Refurbishment Projects. J. Build. Eng. 2019, 24, 100697. [Google Scholar] [CrossRef]
  31. Chong, H.-Y.; Lee, C.-Y.; Wang, X. A Mixed Review of the Adoption of Building Information Modelling (BIM) for Sustainability. J. Clean. Prod. 2017, 142, 4114–4126. [Google Scholar] [CrossRef]
  32. Liu, Z.; Osmani, M.; Demian, P.; Baldwin, A. A BIM-Aided Construction Waste Minimisation Framework. Autom. Constr. 2015, 59, 1–23. [Google Scholar] [CrossRef]
  33. Ilhan, B.; Yaman, H. Green Building Assessment Tool (GBAT) for Integrated BIM-Based Design Decisions. Autom. Constr. 2016, 70, 26–37. [Google Scholar] [CrossRef]
  34. Marrero, M.; Wojtasiewicz, M.; Martínez-Rocamora, A.; Solís-Guzmán, J.; Alba-Rodríguez, M.D. BIM-LCA Integration for the Environmental Impact Assessment of the Urbanization Process. Sustain. 2020, 12, 4196. [Google Scholar] [CrossRef]
  35. Sanhudo, L.; Martins, J.P. Building Information Modelling for an Automated Building Sustainability Assessment. Civ. Eng. Environ. Syst. 2018, 35, 99–116. [Google Scholar] [CrossRef]
  36. Kamaruzzaman, S.N.; Salleh, H.; Weng Lou, E.C.; Edwards, R.; Wong, P.F. Assessment Schemes for Sustainability Design through BIM: Lessons Learnt. In Proceedings of the 4th International Building Control Conference 2016 (IBCC 2016), Kuala Lumpur, Malaysia, 7–8 March 2016. [Google Scholar]
  37. Lazar, N.; Chithra, K. A Comprehensive Literature Review on Development of Building Sustainability Assessment Systems. J. Build. Eng. 2020, 32, 101450. [Google Scholar] [CrossRef]
  38. Mateus, R.; Braganca, L. Sustainability Assessment and Rating of Buildings: Developing the Methodology SBToolPT–H. Build. Environ. 2011, 46, 1962–1971. [Google Scholar] [CrossRef]
  39. Maltese, S.; Tagliabue, L.C.; Cecconi, F.R.; Pasini, D.; Manfren, M.; Ciribini, A.L. Sustainability Assessment through Green BIM for Environmental, Social and Economic Efficiency. Procedia Eng. 2017, 180, 520–530. [Google Scholar] [CrossRef]
  40. Castro, M.F.; Mateus, R.; Braganca, L. Development of a Healthcare Building Sustainability Assessment Method—Proposed Structure and System of Weights for the Portuguese Context. J. Clean. Prod. 2017, 148, 555–570. [Google Scholar] [CrossRef]
  41. Bragança, L. SBTool Urban: Instrumento para a Promoção da Sustentabilidade Urbana, in: I Simpósio Nacional de Gestão e Engenharia Urbana, São Carlos. Available online: http://civil.uminho.pt/urbenere/wp-content/uploads/2018/05/E28-SINGEURB-2017.pdf (accessed on 28 December 2018).
  42. Roh, S.; Tae, S.; Suk, S.J.; Ford, G.; Shin, S. Development of a Building Life Cycle Carbon Emissions Assessment Program (BEGAS 2.0) for Korea’s Green Building Index Certification System. Renew. Sustain. Energy Rev. 2016, 53, 954–965. [Google Scholar] [CrossRef]
  43. Jrade, A.; Jalaei, F. Integrating Building Information Modelling with Sustainability to Design Building Projects at the Conceptual Stage. Build. Simul. 2013, 6, 429–444. [Google Scholar] [CrossRef]
  44. Jalaei, F.; Jrade, A. Integrating Building Information Modeling (BIM) and LEED System at the Conceptual Design Stage of Sustainable Buildings. Sustain. Cities Soc. 2015, 18, 95–107. [Google Scholar] [CrossRef]
  45. Wong, J.K.-W.; Kuan, K.-L. Implementing ‘BEAM Plus’ for BIM-Based Sustainability Analysis. Autom. Constr. 2014, 44, 163–175. [Google Scholar] [CrossRef]
  46. Gandhi, S.; Jupp, J. BIM and Australian Green Star Building Certification. In Computing in Civil and Building Engineering (2014), Proceedings of the 2014 International Conference on Computing in Civil and Building Engineering, Orlando, FL, USA, 23–25 June 2014; American Society of Civil Engineers: Reston, VA, USA, 2014; pp. 275–282. [Google Scholar]
  47. Kreiner, H.; Passer, A.; Wallbaum, H. A New Systemic Approach to Improve the Sustainability Performance of Office Buildings in the Early Design Stage. Energy Build. 2015, 109, 385–396. [Google Scholar] [CrossRef]
  48. Alshamrani, O.S.; Galal, K.; Alkass, S. Integrated LCA–LEED Sustainability Assessment Model for Structure and Envelope Systems of School Buildings. Build. Environ. 2014, 80, 61–70. [Google Scholar] [CrossRef]
  49. Muller, M.F.; Esmanioto, F.; Huber, N.; Loures, E.R.; Canciglieri, O.; Junior, O.C. A Systematic Literature Review of Interoperability in the Green Building Information Modeling Lifecycle. J. Clean. Prod. 2019, 223, 397–412. [Google Scholar] [CrossRef]
Figure 1. Research procedure.
Figure 1. Research procedure.
Sustainability 12 07468 g001
Figure 2. Case study model and floor plan.
Figure 2. Case study model and floor plan.
Sustainability 12 07468 g002
Figure 3. Environmental impacts per life cycle stage.
Figure 3. Environmental impacts per life cycle stage.
Sustainability 12 07468 g003
Figure 4. Environmental impacts per material type—Tally.
Figure 4. Environmental impacts per material type—Tally.
Sustainability 12 07468 g004
Table 1. Case study construction characteristics.
Table 1. Case study construction characteristics.
ElementSurface Area (m2)Construction Solution
Exterior Walls122.5620 cm brick wall with external XPS insulation
Interior Walls92.3511 cm brick wall
Floor Slab90.00Concrete slab with internal XPS insulation and ceramic finishing
Roof Slab90.05Concrete slab with exterior XPS insulation
Roof117.56Ceramic Portuguese tile
Windows7.56Aluminium frame without thermal break and double glass
Doors3.72Exterior aluminium doors and interior wooden doors
Table 2. Energy performance simulation results.
Table 2. Energy performance simulation results.
Heating Needs (kWh/year)Cooling Needs (kWh/year)Domestic Hot Water (DHW) Needs (kWh/year)Primary Energy Needs (kWhPE/year)Regulation’s Limit for the Primary Energy Needs (kWhPE/year)
ElectricityElectricityNatural gas9840.1716,696.11
3388.26323.22920.11
Table 3. Environmental impacts per life cycle stage.
Table 3. Environmental impacts per life cycle stage.
Environmental Impact TotalsProduct Stage (A1–A3)Construction Stage (A4)Use Stage (B2–B6)End of Life Stage (C2–C4)Module D (D)
Global Warming (kg CO2eq)5.18 × 1041.62 × 1031.06 × 1054.27 × 103−1.86 × 103
Acidification (kg SO2eq)1.30 × 1027.522.13 × 10219.8−6.95
Eutrophication (kg Neq)8.856.12 × 10−122.51.52−1.46 × 10−1
Smog Formation (kg O3eq)2.24 × 1032.49 × 1023.49 × 1033.62 × 102−36.4
Ozone Depletion (kg CFC-11eq)3.67 × 10−55.56 × 10−115.44 × 10−57.13 × 10−108.17 × 10−6
Primary Energy (MJ)7.48 × 1052.36 × 1042.54 × 1066.64 × 104−2.31 × 104
Non-Renewable Energy (MJ)6.91 × 1052.30 × 1041.42 × 1066.21 × 104−1.86 × 104
Renewable Energy (MJ)5.76 × 1045.71 × 1021.12 × 1064.38 × 103−4.50 × 103
Table 4. Environmental impacts per life cycle stage.
Table 4. Environmental impacts per life cycle stage.
SolutionArea (m2)Environmental Impact Categories Quantification (per m2)Environmental Impact Categories Quantification
GWPODPAPPOCPEPFFDPGWPODPAPPOCPEPFFDP
(kgCO2)(kgCFC-11)(kgSO2)(kgC2H4)(kgPO4)(MJ)(kgCO2)(kgCFC-11)(kgSO2)(kgC2H4)(kgPO4)(MJ)
Exterior Walls Common brick 20 cm122.562.20 × 10−11.58 × 10−85.48 × 10−44.00 × 10−56.71 × 10−52.5827.001.94 × 10−66.72 × 10−24.90 × 10−38.22 × 10−33.16 × 10−2
XPS 5 cm122.564.141.10 × 10−71.49 × 10−26.75 × 10−31.24 × 10−31.05 × 1025.07 × 1021.35 × 10−51.838.27 × 10−11.52 × 10−11.29 × 104
Cement plaster in both sides (2 cm each)122.561.95 × 10−18.00 × 10−93.15 × 10−41.29 × 10−54.87 × 10−51.3123.909.80 × 10−73.86 × 10−21.58 × 10−35.97 × 10−31.61 × 102
Interior Walls Common brick 11 cm92.352.20 × 10−11.58 × 10−85.48 × 10−44.00 × 10−56.71 × 10−52.5820.301.46 × 10−65.06 × 10−23.69 × 10−36.20 × 10−32.38 × 102
Cement plaster in both sides (2 cm each)92.351.95 × 10−18.00 × 10−93.15 × 10−41.29 × 10−54.87 × 10−51.3118.007.39 × 10−72.91 × 10−21.19 × 10−34.50 × 10−31.21 × 102
Floor SlabFinishingMosaic floor90.007.63 × 10−18.16 × 10−82.93 × 10−31.36 × 10−42.75 × 10−414.0068.707.34 × 10−62.64 × 10−11.22 × 10−22.48 × 10−21.26 × 103
Plaster 2 cm90.001.95 × 10−18.00 × 10−93.15 × 10−41.29 × 10−54.87 × 10−51.3117.607.20 × 10−72.84 × 10−21.16 × 10−34.38 × 10−31.18 × 102
XPS 5 cm90.004.141.10 × 10−71.49 × 10−26.75 × 10−31.24 × 10−31.05 × 1023.73 × 1029.90 × 10−61.346.08 × 10−11.12 × 10−19.45 × 103
Reinforced concrete 20 cm90.001.48 × 10−13.55 × 10−95.56 × 10−45.28 × 10−55.76 × 10−51.2413.303.20 × 10−75.00 × 10−24.75 × 10−35.18 × 10−31.12 × 102
Openings Glass11.439.73 × 10−18.01 × 10−88.51 × 10−32.86 × 10−46.53 × 10−411.5011.109.16 × 10−79.73 × 10−23.27 × 10−37.46 × 10−31.31 × 102
Aluminium51.204.281.84 × 10−63.80 × 10−22.23 × 10−31.21 × 10−368.202.19 × 1029.42 × 10−51.951.14 × 10−16.20 × 10−23.49 × 103
RoofFinishingCeramic Portuguese tile117.568.16 × 10−18.41 × 10−82.90 × 10−31.55 × 10−42.85 × 10−414.6095.909.89 × 10−63.41 × 10−11.82 × 10−23.35 × 10−21.72 × 103
XPS 8 cm90.054.141.10 × 10−71.49 × 10−26.75 × 10−31.24 × 10−31.05 × 1023.73 × 1029.90 × 10−61.346.08 × 10−11.12 × 10−19.45 × 103
Flexible membrane with bitumen90.055.81 × 10−17.27 × 10−77.27 × 10−31.94 × 10−33.02 × 10−45.33 × 1015.23 × 1016.55 × 10−56.55 × 10−11.75 × 10−12.72 × 10−24.80 × 103
Steam polyvinyl chloride (PVC) barrier90.051.972.84 × 10−95.35 × 10−33.12 × 10−47.59 × 10−446.901.77 × 1022.56 × 10−74.82 × 10−12.81 × 10−26.83 × 10−24.22 × 103
Light concrete (5 cm)90.051.10 × 10−13.55 × 10−91.79 × 10−46.49 × 10−62.84 × 10−55.56 × 10−19.903.20 × 10−71.61 × 10−25.84 × 10−42.56 × 10−350.10
Reinforced concrete 20 cm90.051.48 × 10−13.55 × 10−95.56 × 10−45.28 × 10−55.76 × 10−51.2413.303.20 × 10−75.01 × 10−24.75 × 10−35.19 × 10−31.12 × 102
Plaster 2 cm90.051.95 × 10−18.00 × 10−93.15 × 10−41.29 × 10−54.87 × 10−51.3117.607.20 × 10−72.84 × 10−21.16 × 10−34.39 × 10−31.18 × 102
Total life cycle environmental impacts2.04 × 1032.19 × 10−48.652.426.45 × 10−14.87 × 104
Table 5. Benchmarks for the analysis.
Table 5. Benchmarks for the analysis.
Solution TypeArea (m2)Environmental Impact Categories Quantification (per m2)Environmental Impact Categories Quantification
GWPODPAPPOCPEPFFDPGWPODPAPPOCPEPFFDP
(kgCO2)(kgCFC-11)(kgSO2)(kgC2H4)(kgPO4)(MJ)(kgCO2)(kgCFC-11)(kgSO2)(kgC2H4)(kgPO4)(MJ)
Exterior Walls122.5656.403.54 × 10−61.52 × 10−11.64 × 10−21.95 × 10−25.84 × 1026.91 × 1034.34 × 10−418.602.012.39 7.16 × 104
Interior Walls92.3528.901.80 × 10−66.52 × 10−23.77 × 10−39.24 × 10−32.34 × 1022.67 × 1031.66 × 10−46.023.48 × 10−18.53 × 10−12.16 × 104
Floor Slab90.0070.503.51 × 10−61.73 × 10−16.21 × 10−32.75 × 10−24.65 × 1026.35 × 1033.16 × 10−415.605.59 × 10−12.484.19 × 104
Floor Slab—Finishes90.009.738.19 × 10−72.97 × 10−21.32 × 10−33.30 × 10−31.12 × 1028.76 × 1027.37 × 10−52.671.19 × 10−12.97 × 10−11.01 × 104
Envelope Openings11.288.311.17 × 10−61.16 × 10−12.29 × 10−38.18 × 10−31.04 × 10393.701.32 × 10−51.312.58 × 10−29.23 × 10−21.17 × 104
Roof90.0571.303.60 × 10−61.43 × 10−16.73 × 10−32.46 × 10−24.51 × 1026.42 × 1033.24 × 10−412.906.06 × 10−12.224.06 × 104
Roof—Finishes117.5616.701.15 × 10−64.06 × 10−22.93 × 10−34.82 × 10−31.64 × 1021.96 × 1031.35 × 10−44.773.44 × 10−15.67 × 10−11.93 × 104
Total life-cycle environmental—Conventional practice2.53 × 1041.46 × 10−361.904.018.892.17 × 105
Total life-cycle environmental—Best practice6.32 × 1033.66 × 10−415.501.002.225.42 × 104
Table 6. Environmental impacts normalisation.
Table 6. Environmental impacts normalisation.
Environmental Impact CategoriesLife Cycle Impacts (per m2 and per Year)Environmental Impact Category Weight (%) (B)Weighted Value = (A) × (B)
Best Practice Conventional Practice Case Study PerformanceNormalised Value (A)
GWP (KgCO2)6.32 × 1032.53 × 1042.04 × 1031.2340.70.499
ODP (kgCFC-11)3.66 × 10−41.46 × 10−32.19 × 10−41.138.40.095
AP (KgSO2)15.5061.908.651.1513.60.156
POCP (kg.C2H4)1.004.012.420.5310.10.054
EP (kg PO4)2.228.896.45 × 10−11.2413.60.168
FFDP (MJ)5.42 × 1042.17 × 1054.87 × 1041.0313.60.141
Σ = Environmental   performance ( P L C A ¯ ) 1.112
Table 7. SBToolPT-H P1 final score.
Table 7. SBToolPT-H P1 final score.
Qualitative LevelQuantitative ValueScore
A+ P L C A ¯ > 1.00 X
A 0.70 < P L C A ¯ 1.00
B 0.40 < P L C A ¯ 0.70
C 0.10 < P L C A ¯ 0.40
D 0.00 < P L C A ¯ 0.10
E P L C A ¯ < 0.00

Share and Cite

MDPI and ACS Style

Carvalho, J.P.; Alecrim, I.; Bragança, L.; Mateus, R. Integrating BIM-Based LCA and Building Sustainability Assessment. Sustainability 2020, 12, 7468. https://doi.org/10.3390/su12187468

AMA Style

Carvalho JP, Alecrim I, Bragança L, Mateus R. Integrating BIM-Based LCA and Building Sustainability Assessment. Sustainability. 2020; 12(18):7468. https://doi.org/10.3390/su12187468

Chicago/Turabian Style

Carvalho, José Pedro, Ismael Alecrim, Luís Bragança, and Ricardo Mateus. 2020. "Integrating BIM-Based LCA and Building Sustainability Assessment" Sustainability 12, no. 18: 7468. https://doi.org/10.3390/su12187468

APA Style

Carvalho, J. P., Alecrim, I., Bragança, L., & Mateus, R. (2020). Integrating BIM-Based LCA and Building Sustainability Assessment. Sustainability, 12(18), 7468. https://doi.org/10.3390/su12187468

Note that from the first issue of 2016, this journal uses article numbers instead of page numbers. See further details here.

Article Metrics

Back to TopTop