Review of Methods for Documentation, Management, and Sustainability of Cultural Heritage. Case Study: Museum of King Jan III’s Palace at Wilanów
Abstract
1. Introduction
2. Sustainability in Cultural Heritage
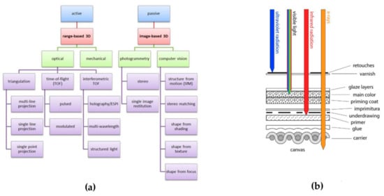
3. The 2D/3D Image- and Range-Based Methods Used for Cultural Heritage Objects Documentation
- For the detection of corresponding primitives extracted from images, which are converted into 3D point cloud using the mathematical model (photogrammetry, computer vision– Structure-from-Motion, and Stereo Matching) [21];
3.1. Classical Surveying
3.2. Terrestrial Laser Scanning (TLS) and Close-Range Photogrammetry
3.2.1. Terrestrial Laser Scanning
3.2.2. Close-Range Photogrammetry
- The base-to-depth (b/d) ratio: The network accuracy increases with the increase of this ratio and using convergent images rather than images with parallel optical axes.
- The number of captured images: The accuracy improves significantly with the increasing number of images where a certain point appear, but measuring the point in more than four images gives less significant improvement.
- The number of the measured points in each image: The accuracy increases with the number of measured points per image, however the increase is not significant when the geometric configuration is strong and the points being measured are well defined (like targets) and well distributed over the image. In addition, this fact can be applied to the utilized control points.
- The image resolution (number of pixels): In case of natural features, the accuracy improves significantly with the image resolution, while the improvement is less significant on well-defined largely resolved targets.
3.2.3. The Integration of Image-Based and Range-Based Techniques
- Terrestrial laser scanning is preferred for processing of these historical objects or their parts, which do not have an explicit texture;
- The use of TLS is limited not only by the way this method works, but also by the size and weight of the device and resulting impossibility to locate the scanner in an arbitrary place. The use of a block of terrestrial images characterized by relevant geometry can be an alternative solution;
- The block of terrestrial photographs ought to be acquired in relevant illumination conditions, in order to obtain results of high accuracy. However, it is important to avoid reflexes;
- Gilded decorations should be processed with the use of data derived from dense matching, since the positioning errors appearing in case of terrestrial laser scanning are not systematic and they cannot be eliminated in an explicit way;
- In case of fabrics and decorative tapestries, point clouds derived from dense image matching should be applied, since the utilization of TLS can lead to errors in surface reconstruction and the effect of noise caused by the mixed edge problem.
3.2.4. The Application of the TLS and Photogrammetric Techniques in Museum of King Jan III’s Palace at Wilanów
3.3. Remote Sensing Techniques
3.3.1. Multispectral and Hyperspectral Imaging
3.3.2. The Application of the Remote Sensing Techniques in Museum of King Jan III’s Palace at Wilanów
4. The Geographic Information System (GIS)
4.1. GIS Applications
4.1.1. Archaeology
4.1.2. Architectural and Cultural Landscape
4.1.3. Architectural Heritage—Building Information Modelling
4.2. The Use of GIS in the Museum of King Jan III Palace at Wilanów
5. Conclusions
Author Contributions
Funding
Acknowledgments
Conflicts of Interest
References
- Kloczowski, J.; Ratajski, S.; Janikowski, R.; Krzysztofek, K.; Myczkowski, Z.; Jalowiecki, B.; Tomaszewski, A.; Purchala, J.; Chwalibog, K.; Skalski, K. Kultura a Zrownowazony Rozwoj: Srodowisko, lad Przestrzenny, Dziedzictwo w swietle dokumentow UNESCO i innych organizacji miedzynarodowych; Polski Komitet do Spraw UNESCO: Warszawa, Poland, 2000; ISBN 9788390293943. [Google Scholar]
- United Nations. Report of the World Commission on Environment and Development: Our Common Future; United Nations: New York, NY, USA, 1987. [Google Scholar]
- United Nations. Convention: On the Proptection and Promotion of the Diversity of Cultural Expressions; United Nations: New York, NY, USA, 2005. [Google Scholar]
- Larsen, P.; Logan, W. World Heritage and Sustainable Development: New Directions in World Heritage Management; Routledge: Abingdon, UK, 2018; ISBN 9781138091405. [Google Scholar]
- Girard, L.F.; Nijkamp, P. Cultural Tourism and Sustainable Local Development; Taylor and Francis: Abingdon, UK, 2016; ISBN 9781351946902. [Google Scholar]
- Guyette, S. Sustainable Cultural Tourism: Small-Scale Solutions. BearPath Press: Bath, UK, 2013; p. 375. ISBN 0985878800. [Google Scholar]
- Katsoni, V.; Upadhya, A.; Stratigea, A. Tourism, Culture and Heritage in a Smart Economy; Springer International Publishing: Cham, Switzerland, 2017; ISBN 978-3-319-47731-2. [Google Scholar]
- United Nations Environment Programme. Available online: https://www.unenvironment.org/ (accessed on 8 November 2019).
- United Nations Development Programme. Available online: https://www.undp.org/ (accessed on 8 November 2019).
- Horizon 2020. Available online: https://ec.europa.eu/programmes/horizon2020/en (accessed on 8 November 2019).
- European Fund for Sustainable Development. Available online: https://ec.europa.eu/europeaid/tags/european-fund-sustainable-development-efsd_en (accessed on 8 November 2019).
- Ministerstwo Kultury i Dziedzictwa Narodowego. Statut Muzeum Pałacu w Wilanowie; Ministerstwo Kultury i Dziedzictwa Narodowego: Warszawa, Poland, 2011.
- Passage to Knowledge Museum of King Jan III’s Palace at Wilanów. Available online: https://www.wilanow-palac.pl/pasaz?m=n (accessed on 3 December 2019).
- Photogrammetric capture the ‘3 x 3’ rules. Available online: https://www.cipaheritagedocumentation.org/wp-content/uploads/2017/02/CIPA__3x3_rules__20131018.pdf. (accessed on 6 December 2019).
- THE LONDON CHARTER FOR THE COMPUTER-BASED VISUALISATION OF CULTURAL HERITAGE Preamble Objectives Principles. Available online: . http://www.londoncharter.org/fileadmin/templates/main/docs/london_charter_2_1_en.pdf (accessed on 6 December 2019).
- Narodowy Instytut Dziedzictwa. Dobre Praktyki w Zakresie Wykonywania Dokumentacji Zabytków Architektury Współczesnymi Metodami Naziemnej Rejestracji Cyfrowej; Narodowy Instytut Dziedzictwa: Warszawa, Poland, 2008.
- Campos, M.B.; Tommaselli, A.M.G.; Ivánová, I.; Billen, R. Data product specification proposal for architectural heritage documentation with photogrammetric techniques: A case study in Brazil. Remote Sens. 2015, 7, 13337–13363. [Google Scholar] [CrossRef]
- Costanzo, A.; Minasi, M.; Casula, G.; Musacchio, M.; Buongiorno, M.F. Combined use of terrestrial laser scanning and IR Thermography applied to a historical building. Sensors 2014, 15, 194–213. [Google Scholar] [CrossRef] [PubMed]
- Lanteri, L.; Agresti, G.; Pelosi, C. A New Practical Approach for 3D Documentation in Ultraviolet Fluorescence and Infrared Reflectography of Polychromatic Sculptures as Fundamental Step in Restoration. Heritage 2019, 2, 207–215. [Google Scholar] [CrossRef]
- Verhoeven, G. (LBI for Archaeological Prospection and Virtual Archaeology, Vienna, Austria). Personal Communication: Tutorial Structure-from-Motion Solutions for heritage 3D Documentation: Pros and Cons, Issues and Solutions, Riva del Garda, ISPRS Technical Commission V Symposium, 2014.
- Markiewicz, J.S.; Zawieska, D. Terrestrial scanning or digital images in inventory of monumental objects?-Case study. In Proceedings of the International Archives of the Photogrammetry, Remote Sensing and Spatial Information Sciences-ISPRS Archives, Riva del Garda, Italy, 23–25 June 2014; Volume 40. [Google Scholar]
- Daum, M.; Dudek, G. On 3-D surface reconstruction using shape from shadows. In Proceedings of the 1998 IEEE Computer Society Conference on Computer Vision and Pattern Recognition, Santa Barbara, CA, USA, 23–25 June 1998; pp. 461–468. [Google Scholar]
- Santana Quintero, M.; Lerma, J.L.; Heine, E.; Van Genechten, B. Theory and Practice on Terrestrial Laser Scanning: Training Material Based on Practical Applications, 4th ed; Universidad Politecnica De Valencia Editorial: Valencia, Spain, 2008; pp. 1–241. [Google Scholar]
- Schreiner, M.; Wiesinger, R.; Vetter, W. Identification and Preservation of Cultural Heritage. Available online: https://www.chemistryviews.org/details/ezine/9610631/Identification_and_Preservation_of_Cultural_Heritage.html (accessed on 6 December 2019).
- Arif, R.; Essa, K. Evolving Techniques of Documentation of a World Heritage Site in Lahore. ISPRS-Int. Arch. Photogramm. Remote Sens. Spat. Inf. Sci. 2017, XLII-2/W5, 33–40. [Google Scholar] [CrossRef]
- Gonizzi Barsanti, S.; Remondino, F.; Visintini, D. 3D surveying and modeling of archaeological sites - Some critical issues-. ISPRS Ann. Photogramm. Remote Sens. Spat. Inf. Sci. 2013, 2, 145–150. [Google Scholar] [CrossRef]
- Remondino, F.; El-hakim, S. Image-based 3D modelling: A review. Photogramm. Rec. 2006, 21, 269–291. [Google Scholar] [CrossRef]
- Vacca, G.; Quaquero, E.; Pili, D.; Brandolini, M. GIS-HBIM integration for the management of historical buildings. Int. Arch. Photogramm. Remote Sens. Spat. Inf. Sci. 2018, 42, 1129–1135. [Google Scholar] [CrossRef]
- Matrone, F.; Colucci, E.; De Ruvo, V.; Lingua, A.; Spanò, A. HBIM in a semantic 3D GIS database. ISPRS- Ann. Photogramm. Remote Sens. Spat. Inf. Sci. 2019, 42, 857–865. [Google Scholar] [CrossRef]
- Awange, J.L.; Kyalo Kiema, J.B. Environmental Geoinformatics; Springer: Berlin, Germany, 2013; ISBN 978-3-642-34084-0. [Google Scholar]
- Mościcka, A. The concept of movable heritage cartographic presentation on the interactive map. Geod. Cartogr. 2013, 61, 91–104. [Google Scholar] [CrossRef]
- Latoś, S. Szczegółowe poziome osnowy geodezyjne—Przeszłość, stan aktualny i przyszłość w zakresie ich zakładania i funkcjonowania. Geod. Wydaw. AGH 2003, Tom 9 Zeszyt 2/3, 775–809. [Google Scholar]
- Markiewicz, J.; Pilarska, M.; Łapiński, S.; Kaliszewska, A.; Bieńkowski, R.; Cena, A. Quality assessment of the use of a medium format camera in the investigation of wall paintings: An image-based approach. Meas. J. Int. Meas. Confed. 2019, 132, 224–237. [Google Scholar] [CrossRef]
- Kuczyńska, G.; Stawska, M.; Walicka, A. Modern geodetic techniques in the monitoring of historic buildings. E3S Web Conf. 2019, 97, 04043. [Google Scholar]
- Erro, S.; Erol, B.; Ayan, T. A General Review of the Deformation Monitoring Techniques and a Case Study: Analysing Deformations Using GPS/Levelling. Int. Arch. Photogramm. Remote Sens. Spat. Inf. Sci. 2004, XXXV Part B7, 622–627. [Google Scholar]
- Malarski, R.; Nagórski, K.; Woźniak, M. Application of Inclinometer Measurements for Relative Horizontal Displacement Investigations on Landslide Grounds. Rep. Geod. Goeinf. 2013, 94, 6–13. [Google Scholar] [CrossRef]
- Xiong, H.B.; Cao, J.X.; Zhang, F.L. Inclinometer-based method to monitor displacement of high-rise buildings. Struct. Monit. Maint. 2018, 5, 111–127. [Google Scholar]
- Zawieska, D.; Markiewicz, J. Podwyższyć umiejętności i kompetencje–“Akademia Geomatyki Praktycznej” a dziedzictwo kulturowe. In Cyfryzacja w Naukach o Przeszłości i Ochronie Zabytków–Digitalizacja i Nieinwazyjne Badanie Dziedzictwa Kulturowego In Situ; Wydawnictwo Naukowe Uniwersytetu KArddynała Stefana Wyszyńskiego: Warsaw, Poland, 2015; pp. 109–128. ISBN 9788380900493. [Google Scholar]
- Bastonero, P.; Donadio, E.; Chiabrando, F.; Spanò, A. Fusion of 3D models derived from TLS and image-based techniques for CH enhanced documentation. In Proceedings of the ISPRS Annals of the Photogrammetry, Remote Sensing and Spatial Information Sciences, Riva del Garda, Italy, 23–25 June 2014; Volume 2, pp. 73–80. [Google Scholar]
- Buckley, S.J.; Kurz, T.H.; Schneider, D. The benefits of terrestrial laser scanning and hyperspectral data fusion products. ISPRS-Int. Arch. Photogramm. Remote Sens. Spat. Inf. Sci. 2012, XXXIX-B7, 541–546. [Google Scholar] [CrossRef]
- Grussenmeyer, P.; Alby, E.; Landes, T.; Koehl, M.; Guillemin, S.; Hullo, J.F.; Assali, P.; Smigiel, E. Recording Approach of Heritage Sites Based on Merging Point Clouds from High Resolution Photogrammetry and Terrestrial Laser Scanning. ISPRS-Int. Arch. Photogramm. Remote Sens. Spat. Inf. Sci. 2012, XXXIX-B5, 553–558. [Google Scholar] [CrossRef]
- Lichti, D.; Gordon, S.J.; Stewart, M.P.; Franke, J.; Tsakiri, M. Comparison of digital photogrammetry and laser scanning. Available online: https://www.researchgate.net/publication/245716767_Comparison_of_Digital_Photogrammetry_and_Laser_Scanning (accessed on 6 December 2019).
- Lichti, D.; Stewart, M.; Tsakiri, M.; Snow, A.J. Benchmark Tests on a Three-Dimensional Laser Scanning System. Geomat. Res. Australas. 2000, 72, 1–24. [Google Scholar]
- Balzani, M.; Pellegrinelli, A.; Perfetti, N.; Uccelli, F.; Uccelli, F.A.; Perfetti, N.; Uccelli, F. A terrestrial 3D laser scanner: Accuracy tests. In Surveying and Documentation of Historic Buildings, Monuments, Sites—Traditional and Modern Methods, Proceedings of the 18th International Symposium CIPA 2001, Postdam, Germany, 18–21 September 2001; CIPA 2001 Organising Committee: Berlin, Germany, 2001. [Google Scholar]
- Kern, F. Automatisierte Modellierung von Bauwerksgeometrien aus 3D-Laserscanner-Daten. PhD Thesis, Technischen Universität, Braunschweig, Germany, 2002. [Google Scholar]
- Boehler, W.; Marbs, A. Investigating Laser Scanner Accuracy. Int. Arch. Photogramm. Remote Sens. Spat. Inf. Sci. 2003, 34, 696–701. [Google Scholar]
- Johansson, M. Explorations into the behavior of three different high-resolution ground-based laser scanners in the built environment. In Proceedings of the CIPA WG6 International Workshop on Scanning for Cultural Heritage Recording, Corfu, Greece, 1–2 September 2002. [Google Scholar]
- Staiger, R. The Geometrical Quality of Terrestrial Laser Scanner (TLS). In Proceedings of the FIG Working Week 2005 GSDI-8, Cairo, Egypt, 16–21 April 2005; pp. 1–11. [Google Scholar]
- Alkan, R.M.; Karsidag, G. Analysis of The Accuracy of Terrestrial Laser Scanning Measurements. In Proceedings of the FIG Working Week 2012-Knowing to Manage the Territory, Protect the Environment, Evaluate the Cultural Heritage, Rome, Italy, 6–10 May 2012; p. 16. [Google Scholar]
- Lichti, D.; Gordon, S.J. Error propagation in directly georeferenced terrestrial laser scanner point clouds for cultural heritage recording. In Proceedings of the FIG Working Week, Athens, Greece, 22–27 May 2004; pp. 1–16. [Google Scholar]
- Lichti, D.D. Error modelling, calibration and analysis of an AM-CW terrestrial laser scanner system. ISPRS J. Photogramm. Remote Sens. 2007, 61, 307–324. [Google Scholar] [CrossRef]
- Smith, M.W. Direct acquisition of elevation data: Terrestrial Laser Scanning Geomorphological of TLS applications. Geomorphol. Tech. 2015, 1, 1–14. [Google Scholar]
- Baltsavias, E.P. A comparison between photogrammetry and laser scanning. ISPRS J. Photogramm. Remote Sens. 1999, 54, 83–94. [Google Scholar] [CrossRef]
- Weichel, H. Laser Beam Propagation in the Atmosphere; SPIE Optical Engineering Press: Bellingham, DC, USA, 1990. [Google Scholar]
- Hughes, A. Laser Beam Scanning: Opto-Mechanical Devices, Systems, and Data Storage Optics. J. Mod. Opt. 1986, 33, 950–951. [Google Scholar] [CrossRef]
- Zeibak, R.; Filin, S. Managing Uncertainty in the Detection of Changes from Terrestrial Laser Scanners Data. In Proceedings of the International Archives of the Photogrammetry, Remote Sensing and Spatial Information Sciences Vol. XXXVII. Part B5, Beijing, China, 3–11 July 2008. [Google Scholar]
- Rietdorf, A. Automatisierte Auswertung und Kalibrierung von Scannenden Messsystemen mit Tachymetrischem Messprinzip. Ph.D. Thesis, Technische Universität Berlin, Berlin, Germany, 2004; p. 107. [Google Scholar]
- Schulz, T.; Ingensand, H. Influencing Variables, Precision and Accuracy of Terrestrial. In Proceedings of the INGEO 2004 and FIG Regional Central and Eastern European Conference on Engineering Surveying, Bratislava, Slovakia, 11–13 November 2004; pp. 1–8. [Google Scholar]
- Forssén, P.E. Maximally stable colour regions for recognition and matching. In Proceedings of the 2007 IEEE Conference on Computer Vision and Pattern Recognition, Minneapolis, MN, USA, 17–22 June 2007. [Google Scholar]
- Abmayr, T.; Härtl, F.; Hirzinger, G.; Burschka, D.; Fröhlich, C. Automatic Registration of Panoramic 2.5D Scans and Color Images. In Proceedings of the International Calibration and Orientation Workshop EuroCOW, Number 54, Castelldefels, Spain, 30 January–1 February 2008. [Google Scholar]
- Sawicki, J.; Kowalczyk, M. Research into the Collimation and Horizontal Axis Errors Influence on the Z+F Laser Scanner Accuracy of Verticality Measurement. ISPRS Ann. Photogramm. Remote Sens. Spat. Inf. Sci. 2016, III-6, 63–67. [Google Scholar] [CrossRef]
- Markiewicz, J.; Zawieska, D. Quality assessment of the TLS data in conservation of monuments. In Optics for Arts, Architecture, and Archaeology V.; SPIE: Bellingham, DC, USA, 2015; Volume 9527, p. 95270V. [Google Scholar]
- Markiewicz, J.S.; Zawieska, D. Generating orthoimages of monumental objects basing on integration of TLS data and digital images–related issues and sources of errors. In Proceedings of the International Multidisciplinary Scientific GeoConference Surveying Geology and Mining Ecology Management, SGEM, Albena, Bulgaria, 18–24 June 2015; Volume 1. [Google Scholar]
- Moussa, W. Integration of Digital Photogrammetry and Terrestrial Laser Scanning for Cultural Heritage Data Recording. Ph.D. Thesis, University of Stuttgart, Stuttgart, Germany, 2014. [Google Scholar]
- Bianco, S.; Ciocca, G.; Marelli, D. Evaluating the Performance of Structure from Motion Pipelines. J. Imaging 2018, 4, 98. [Google Scholar] [CrossRef]
- Chiabrando, F.; Donadio, E.; Rinaudo, F. SfM for orthophoto generation: Awinning approach for cultural heritage knowledge. Int. Arch. Photogramm. Remote Sens. Spat. Inf. Sci. 2015, 40, 91–98. [Google Scholar] [CrossRef]
- Luhmann, T.; Robson, S.; Kyle, S.; Boehm, J. Close-Range Photogrammetry and 3D Imaging; Walter De Gruyter: Boston, MA, USA, 2013; Volume 81, ISBN 9783110302691. [Google Scholar]
- Vergauwen, M.; Van Gool, L. Web-based 3D reconstruction service. Mach. Vis. Appl. 2006, 17, 411–426. [Google Scholar] [CrossRef]
- Farenzena, M.; Fusiello, A.; Gherardi, R. Structure-and-motion pipeline on a hierarchical cluster tree. In Proceedings of the 2009 IEEE 12th International Conference on Computer Vision Workshops, ICCV Workshops, Kyoto, Japan, 27 September–4 October 2009; pp. 1489–1496. [Google Scholar]
- Bay, H.; Tuytelaars, T.; Van Gool, L. SURF: Speeded up robust features. In European Conference on Computer Vision; Springer: Berlin/Heidelberg, Germany, 2006; Volume 3951 LNCS, pp. 404–417. [Google Scholar]
- Lowe, D.G. Distinctive image features from scale-invariant keypoints. Int. J. Comput. Vis. 2004, 60, 91–110. [Google Scholar] [CrossRef]
- Nocerino, E.; Poiesi, F.; Locher, A.; Tefera, Y.T.; Remondino, F.; Chippendale, P.; Van Gool, L. 3D Reconstruction with a Collaborative Approach Based on Smartphones and a Cloud-Based Server. ISPRS-Int. Arch. Photogramm. Remote Sens. Spat. Inf. Sci. 2017, XLII-2/W8, 187–194. [Google Scholar] [CrossRef]
- Remondino, F.; Menna, F. Image-based surface measurement for close-range heritage documentation. Int. Arch. Photogramm. Remote Sens. Spat. Inf. Sci. 2008, 37, 199–206. [Google Scholar]
- Alsadik, B.; Gerke, M.; Vosselman, G. Automated camera network design for 3D modeling of cultural heritage objects. J. Cult. Herit. 2013, 14, 515–526. [Google Scholar] [CrossRef]
- Sauerbier, M.; Eisenbeiss, H. Uavs for the Documentation of Archaeological Excavations. In Proceedings of the ISPRS Commission V Mid-Term Symposium ‘Close Range Image Measurement Techniques’, Newcastle upon Tyne, UK, 21–24 June 2010; Volume 38, pp. 526–531. [Google Scholar]
- Giuliano, M.G. Cultural heritage: An example of graphical documentation with automated photogrammetric systems. Int. Arch. Photogramm. Remote Sens. Spat. Inf. Sci. 2014, 40, 251–255. [Google Scholar] [CrossRef]
- Fraser, C.S. Network Design. In Photogrammetry and Machine Vision; Whittles Publishing: Scotland, UK, 1996. [Google Scholar]
- Clarke, T.A.; Wang, X.; Fryer, J.G. The Principal Point and CCD Cameras. Photogramm. Rec. 1998, 16, 293–312. [Google Scholar] [CrossRef]
- El-Hakim, S.; Beraldin, J.-A.; Blais, F. Critical Factors and Configurations for Practical 3D Image-Based Modeling. In Proceedings of the 6th Conference on 3D Measurement Techniques, Zurich, Switzerland, 22–25 September 2003; Volume 2, pp. 159–167. [Google Scholar]
- Altuntas, C. Integration of point clouds originated from laser scanner and photogrammetric images for visualization of complex details of historical buildings. Int. Arch. Photogramm. Remote Sens. Spat. Inf. Sci. 2015, 40, 431–436. [Google Scholar] [CrossRef]
- Salach, A.; Markiewicz, J.S.; Zawieska, D. Integration of point clouds from terrestrial laser scanning and image-based matching for generating high-resolution orthoimages. In Proceedings of the International Archives of the Photogrammetry, Remote Sensing and Spatial Information Sciences, Prague, Czech Republic, 12–19 July 2016; Volume 41. [Google Scholar]
- Dupuis, G.; Elias, M.; Simonot, L. Pigment identification by fiber-optics diffuse reflectance spectroscopy. Appl. Spectrosc. 2002, 56, 1329–1336. [Google Scholar] [CrossRef]
- Liang, H.; Lucian, A.; Lange, R.; Cheung, C.; Su, B. Remote spectral imaging with simultaneous extraction of 3D topography for historical wall paintings. ISPRS J. Photogramm. Remote Sens. 2014, 95, 13–22. [Google Scholar] [CrossRef]
- Oriola, M.; Možir, A.; Garside, P.; Campo, G.; Nualart-Torroja, A.; Civil, I.; Odlyha, M.; Cassar, M.; Strlič, M. Looking beneath Dalí’s paint: Non-destructive canvas analysis. Anal. Methods 2014, 6, 86–96. [Google Scholar] [CrossRef]
- Yivlialin, R.; Galli, A.; Raimondo, L.; Martini, M.; Sassella, A. Detecting the NIR Fingerprint of Colors: The Characteristic Response of Modern Blue Pigments. Heritage 2019, 2, 2255–2261. [Google Scholar] [CrossRef]
- Giuliano, M.; Manzo, C. Spectral Response of Architectural Surface as Support to Analyses of Materials and Degradation. Preserv. Conserv. Cult. Herit. 2014, 579–590. [Google Scholar]
- Delaney, J.K.; Zeibel, J.G.; Thoury, M.; Littleton, R.; Palmer, M.; Morales, K.M.; De La Rie, E.R.; Hoenigswald, A. Visible and infrared imaging spectroscopy of picasso’s harlequin musician: Mapping and identification of artist materials in situ. Appl. Spectrosc. 2010, 64, 584–594. [Google Scholar] [CrossRef]
- Bacci, M.; Casini, A.; Picollo, M.; Radicati, B.; Stefani, L. Integrated non-invasive technologies for the diagnosis and conservation of the cultural heritage. J. Neutron Res. 2006, 14, 11–16. [Google Scholar] [CrossRef]
- Cosentino, A. FORS-Spectra-Pigments. Available online: http://www.e-conservation.org/issue-2/36-FORS-spectral-database (accessed on 9 September 2019).
- Aceto, M.; Agostino, A.; Fenoglio, G.; Baraldi, P.; Zannini, P.; Hofmann, C.; Gamillscheg, E. First analytical evidences of precious colourants on Mediterranean illuminated manuscripts. Spectrochim. Acta Part A Mol. Biomol. Spectrosc. 2012, 95, 235–245. [Google Scholar] [CrossRef] [PubMed]
- Mounier, A.; Le Bourdon, G.; Aupetit, C.; Belin, C.; Servant, L.; Lazare, S.; Lefrais, Y.; Daniel, F. Hyperspectral imaging, spectrofluorimetry, FORS and XRF for the non-invasive study of medieval miniatures materials. Herit. Sci. 2014, 2, 24. [Google Scholar] [CrossRef]
- Stout, S.; Cosentino, A.; Scandurra, C. Non-invasive materials analysis using portable X-ray Fluorescence (XRF) in the examination of two mural paintings in the catacombs of San Giovanni, Syracuse. Lect. Notes Comput. Sci. 2014, 8740, 697–705. [Google Scholar]
- Schreiner, M.; Fruhmann, B.; Jembrih-Simburger, D.; Linke, R. X-Rays in Art and Archaeology–An Overview. Powder Diffr. 2004, 19, 3–11. [Google Scholar] [CrossRef]
- de Viguerie, L.; Rochut, S.; Alfeld, M.; Walter, P.; Astier, S.; Gontero, V.; Boulc’h, F. XRF and reflectance hyperspectral imaging on a 15th century illuminated manuscript: Combining imaging and quantitative analysis to understand the artist’s technique. Herit. Sci. 2018, 6, 1–13. [Google Scholar] [CrossRef]
- Hain, M.; Bartl, J.; Jacko, V. Multispectral analysis of cultural heritage artefacts. Meas. Sci. Rev. 2003, 3, 9–12. [Google Scholar]
- Peccenini, E.; Albertin, F.; Bettuzzi, M.; Brancaccio, R.; Casali, F.; Morigi, M.P.; Petrucci, F. Advanced imaging systems for diagnostic investigations applied to Cultural Heritage. J. Phys. Conf. Ser. 2014, 566, 012022. [Google Scholar] [CrossRef]
- Claro, A.; Melo, M.J.; Schäfer, S.; de Melo, J.S.S.; Pina, F.; van den Berg, K.J.; Burnstock, A. The use of microspectrofluorimetry for the characterization of lake pigments. Talanta 2008, 74, 922–929. [Google Scholar] [CrossRef]
- Ghervase, L.; Cortea, I.M.; Rădvan, R.; Ratoiu, L.; Chelmuș, A. Complementary investigations of two Lipovan-style icons. Microchem. J. 2018, 138, 509–518. [Google Scholar] [CrossRef]
- Daffara, C.; Fontana, R. Multispectral infrared reflectography to differentiate features in paintings. Microsc. Microanal. 2011, 17, 691–695. [Google Scholar] [CrossRef] [PubMed]
- Delaney, J.K.; Trumpy, G.; Didier, M.; Ricciardi, P.; Dooley, K.A. A high sensitivity, low noise and high spatial resolution multi-band infrared reflectography camera for the study of paintings and works on paper. Herit. Sci. 2017, 5, 1–14. [Google Scholar] [CrossRef]
- Legrand, S.; Vanmeert, F.; Van der Snickt, G.; Alfeld, M.; De Nolf, W.; Dik, J.; Janssens, K. Examination of historical paintings by state-of-the-art hyperspectral imaging methods: From scanning infra-red spectroscopy to computed X-ray laminography. Herit. Sci. 2014, 2, 1–11. [Google Scholar] [CrossRef]
- Falcone, L.; Bloisi, F.; Califano, V.; Pagano, M.; Vicari, L. An old notice board at ancient Herculaneum studied using Near Infrared Reflectography. J. Archaeol. Sci. 2008, 35, 1708–1716. [Google Scholar] [CrossRef]
- Di Tuccio, M.C.; Ludwig, N.; Gargano, M.; Bernardi, A. Thermographic inspection of cracks in the mixed materials statue: Ratto delle Sabine. Herit. Sci. 2015, 3, 10. [Google Scholar] [CrossRef]
- Mercuri, F.; Orazi, N.; Zammit, U.; Paoloni, S.; Marinelli, M.; Valentini, P.P.; Badea, E. Thermographic Analysis of Cultural Heritage: Recent Applications and Perspectives. e-Preserv. Sci. 2012, 9, 84–89. [Google Scholar]
- Candoré, J.C.; Bodnar, J.L.; Detalle, V.; Grossel, P. Characterization of defects situated in a fresco by stimulated infrared thermography. EPJ Appl. Phys. 2012, 57, 11002. [Google Scholar] [CrossRef][Green Version]
- Grinzato, E.; Bressan, C.; Marinetti, S.; Bison, P.G.; Bonacina, C. Monitoring of the Scrovegni Chapel by IR thermography: Giotto at infrared. Infrared Phys. Technol. 2002, 43, 165–169. [Google Scholar] [CrossRef]
- Cosentino, A. Effects of different binders on technical photography and infrared reflectography of 54 historical pigments. Int. J. Conserv. Sci. 2015, 6, 287–298. [Google Scholar]
- Cosentino, A.; Stout, S.; Scandurra, C. Innovative imaging techniques for examination and documentation of mural paintings and historical graffiti in the catacombs of San Giovanni, Syracuse. Int. J. Conserv. Sci. 2015, 6, 23–34. [Google Scholar]
- Manfredi, M.; Bearman, G.; Williamson, G.; Kronkright, D.; Doehne, E.; Jacobs, M.; Marengo, E. A new quantitative method for the non-invasive documentation of morphological damage in paintings using RTI surface normals. Sensors 2014, 14, 12271–12284. [Google Scholar] [CrossRef] [PubMed]
- Ciivici, N.; Demko, O.; Clark, R.J.H. Identification of pigments used on late 17th century Albanian iconsby total reflection X-ray fluorescence and Raman microscopy. J. Cult. Herit. 2005, 6, 157–164. [Google Scholar] [CrossRef]
- Burgio, L.; Clark, R.J.H.; Hark, R.R. Raman microscopy and x-ray fluorescence analysis of pigments on medieval and Renaissance Italian manuscript cuttings. Proc. Natl. Acad. Sci. USA 2010, 107, 5726–5731. [Google Scholar] [CrossRef] [PubMed]
- Edwards, H.G.M. Raman spectroscopic analysis of art and archaeological artefacts of relevance to the preservation of cultural heritage: The illumination of ancient mysteries. Conserv. News 2009, 26, 55–64. [Google Scholar]
- Giustetto, R.; Gonella, D.; Diana, E. Decay of red pigments on a wall painting adorning the church of ‘San Francesco Dei Capuccini’ in Racconigi (Italy): Archaeometric survey and restoration intervention. Mediterr. Archaeol. Archaeom. 2018, 18, 65–80. [Google Scholar]
- Liang, H. Advances in multispectral and hyperspectral imaging for archaeology and art conservation. Appl. Phys. A Mater. Sci. Process. 2012, 106, 309–323. [Google Scholar] [CrossRef]
- Deborah, H. Pigment Mapping of Cultural Heritage Paintings Based on Hyperspectral Imaging Master Erasmus Mundus in Color in Informatics and Media Technology (CIMET). Master’s Thesis, Gjøvik University College, Gjøvik, Norway, 2013. [Google Scholar]
- Govender, M.; Chetty, K.; Bulcock, H. A review of hyperspectral remote sensing and its application in vegetation and water resource studies. Water SA 2007, 33, 145–151. [Google Scholar] [CrossRef]
- MacDonald, L.W.; Vitorino, T.; Picollo, M.; Pillay, R.; Obarzanowski, M.; Sobczyk, J.; Nascimento, S.; Linhares, J. Assessment of multispectral and hyperspectral imaging systems for digitisation of a Russian icon. Herit. Sci. 2017, 5, 1–16. [Google Scholar] [CrossRef]
- Kamruzzaman, M.; Sun, D.W. Introduction to Hyperspectral Imaging Technology. Comput. Vis. Technol. Food Qual. Eval. Second Ed. 2016, 111–139. [Google Scholar]
- Qin, J.; Chao, K.; Kim, M.S.; Lu, R.; Burks, T.F. Hyperspectral and multispectral imaging for evaluating food safety and quality. J. Food Eng. 2013, 118, 157–171. [Google Scholar] [CrossRef]
- Cosentino, A. Panoramic, Macro and Micro Multispectral Imaging: An Affordable System for Mapping Pigments on Artworks. J. Conserv. Mus. Stud. 2015, 13. [Google Scholar] [CrossRef]
- Pillay, R.; Hardeberg, J.Y.; George, S. Hyperspectral imaging of art: Acquisition and calibration workflows. J. Am. Inst. Conserv. 2019, 58, 3–15. [Google Scholar] [CrossRef]
- Del Pozo, S.; Herrero-Pascual, J.; Felipe-García, B.; Hernández-López, D.; Rodríguez-Gonzálvez, P.; González-Aguilera, D. Multispectral radiometric analysis of façades to detect pathologies from active and passive remote sensing. Remote Sens. 2016, 8, 80. [Google Scholar] [CrossRef]
- Del Pozo, S.; Rodríguez-Gonzálvez, P.; Sánchez-Aparicio, L.J.; Muñoz-Nieto, A.; Hernández-López, D.; Felipe-García, B.; González-Aguilera, D. Multispectral imaging in cultural heritage conservation. Int. Arch. Photogramm. Remote Sens. Spat. Inf. Sci. 2017, 42, 155–162. [Google Scholar] [CrossRef]
- Casini, A.; Cucci, C.; Picollo, M.; Stefani, L.; Vitorino, T. Creation of a Hyper-Spectral Imaging Reference Database. COSCH E-Bull. 2015, 2, 1–6. [Google Scholar]
- Polak, A.; Kelman, T.; Murray, P.; Marshall, S.; Stothard, D.J.M.; Eastaugh, N.; Eastaugh, F. Hyperspectral imaging combined with data classification techniques as an aid for artwork authentication. J. Cult. Herit. 2017, 26, 1–11. [Google Scholar] [CrossRef]
- Balas, C.; Epitropou, G.; Tsapras, A.; Hadjinicolaou, N. Hyperspectral imaging and spectral classification for pigment identification and mapping in paintings by El Greco and his workshop. Multimed. Tools Appl. 2018, 77, 9737–9751. [Google Scholar] [CrossRef]
- Macdonald, L.; Giacometti, A.; Campagnolo, A.; Robson, S.; Weyrich, T.; Terras, M.; Gibson, A. Multispectral Imaging of Degraded Parchment. Lect. Notes Comput. Sci. 2013, 7786, 143–157. [Google Scholar]
- Salerno, E.; Tonazzini, A.; Grifoni, E.; Lorenzetti, G.; Legnaioli, S.; Lezzerini, M.; Marra, L.; Pagnotta, S.; Palleschi, V. Analysis of Multispectral Images in Cultural Heritage and Archaeology. J. Appl. Laser Spectrosc. 2014, 1, 22–27. [Google Scholar]
- Hayem-Ghez, A.; Ravaud, E.; Boust, C.; Bastian, G.; Menu, M.; Brodie-Linder, N. Characterizing pigments with hyperspectral imaging variable false-color composites. Appl. Phys. A Mater. Sci. Process. 2015, 121, 939–947. [Google Scholar] [CrossRef]
- Alexopoulou, A.; Athens, A.K. The Evolution of Imaging Techniques in the Study of Manuscripts. In Proceedings of the ’Conference on Natural Sciences and Technology in Manuscript Analysis’ at the University of Hamburg, SFB 950 ’Manuskriptkulturen in Asien, Afrika und Europa’—Centre for the Study of Manuscript Cultures, Kempten, Germany, 4–6 December 2013; AZ Druck und Datentechnik GmbH. pp. 58–68. [Google Scholar]
- Cavaleri, T.; Giovagnoli, A.; Nervo, M. Pigments and Mixtures Identification by Visible Reflectance Spectroscopy. Procedia Chem. 2013, 8, 45–54. [Google Scholar] [CrossRef][Green Version]
- Pamart, A.; Guillon, O.; Faraci, S.; Gattet, E.; Genevois, M.; Vallet, J.M.; De Luca, L. Multispectral photogrammetric data acquisition and processing for wall paintings studies. Int. Arch. Photogramm. Remote Sens. Spat. Inf. Sci. 2017, 42, 559–566. [Google Scholar] [CrossRef]
- Herrero-Cortell, M.A.; Creus, M.R.; Artoni, P.; Puig, I. Multi-band technical imaging in the research of the execution of paintings. The case study of the portrait of Carlos IV, by Francisco de Goya. Ge-Conservacion 2018, 1, 5–15. [Google Scholar]
- Cosentino, A. Infrared Technical Photography for art examination. e-Preserv. Sci. 2016, 13, 1–6. [Google Scholar]
- Grabowski, B.; Masarczyk, W.; Głomb, P.; Mendys, A. Automatic pigment identification from hyperspectral data. J. Cult. Herit. 2018, 31, 1–12. [Google Scholar] [CrossRef]
- Plaza, A.; Plaza, J.; Martín, G. Hyperspectral Data Processing Algorithms. In Hyperspectral Remote Sensing of Vegetation; CRC Press: Boca Raton, FL, USA, 2011; pp. 121–138. [Google Scholar]
- Plaza, J.; Hendrix, E.M.T.; García, I.; Martín, G.; Plaza, A. On endmember identification in hyperspectral images without pure pixels: A comparison of algorithms. J. Math. Imaging Vis. 2012, 42, 163–175. [Google Scholar] [CrossRef]
- Chane, C.S.; Mansouri, A.; Marzani, F.S.; Boochs, F. Integration of 3D and multispectral data for cultural heritage applications: Survey and perspectives. Image Vis. Comput. 2013, 31, 91–102. [Google Scholar] [CrossRef]
- Hedeaard, S.B.; Brøns, C.; Drug, I.; Saulins, P.; Bercu, C.; Jakovlev, A.; Kjær, L. Multispectral photogrammetry: 3D models highlighting traces of paint on ancient sculptures. CEUR Workshop Proc. 2019, 2364, 181–189. [Google Scholar]
- Catelli, E.; Randeberg, L.; Strandberg, H.; Alsberg, B.; Maris, A.; Vikki, L. Can hyperspectral imaging be used to map corrosion products on outdoor bronze sculptures? J. Spectr. Imaging 2018, 1, 1–9. [Google Scholar] [CrossRef]
- Brusco, N.; Capeleto, S.; Fedel, M.; Paviotti, A.; Poletto, L.; Cortelazzo, G.M.; Tondello, G. A system for 3D modeling frescoed historical buildings with multispectral texture information. Mach. Vis. Appl. 2006, 17, 373–393. [Google Scholar] [CrossRef]
- Mathys, A.; Jadinon, R.; Hallot, P. Exploiting 3D multispectral texture for a better feature identification for cultural heritage. ISPRS Ann. Photogramm. Remote Sens. Spat. Inf. Sci. 2019, 4, 91–97. [Google Scholar] [CrossRef]
- Bonifazi, G.; Capobianco, G.; Pelosi, C.; Serranti, S. Hyperspectral imaging as powerful technique for investigating the stability of painting samples. J. Imaging 2019, 5, 8. [Google Scholar] [CrossRef]
- Giacometti, A.; Campagnolo, A.; MacDonald, L.; Mahony, S.; Robson, S.; Weyrich, T.; Terras, M.; Gibson, A. The value of critical destruction: Evaluating multispectral image processing methods for the analysis of primary historical texts. Digit. Scholarsh. Humanit. 2015, 32, 101–122. [Google Scholar] [CrossRef]
- Marengo, E.; Manfredi, M.; Zerbinati, O.; Robotti, E.; Mazzucco, E.; Gosetti, F.; Bearman, G.; France, F.; Shor, P. Development of a technique based on multi-spectral imaging for monitoring the conservation of cultural heritage objects. Anal. Chim. Acta 2011, 706, 229–237. [Google Scholar] [CrossRef] [PubMed]
- Toque, J.A.; Zhang, P.; Wang, P.; Ide-Ektessabi, A. High-Resolution Multispectral Scanning for Mesoscopic Investigation of Discoloration of Traditional Japanese Pigments. Lect. Notes Comput. Sci. 2015, 9016, 195–207. [Google Scholar]
- Cosentino, A.; Heritage, C.; Open, S.; Antonio, A.S. Multispectral imaging and the art expert. Spectrosc. Eur. 2015, 27, 6–9. [Google Scholar]
- Bai, D.; Messinger, D.W.; Howell, D. Hyperspectral analysis of cultural heritage artifacts: Pigment material diversity in the Gough Map of Britain. Opt. Eng. 2017, 56, 081805. [Google Scholar] [CrossRef]
- Rosi, F.; Miliani, C.; Braun, R.; Harig, R.; Sali, D.; Brunetti, B.G.; Sgamellotti, A. Noninvasive analysis of paintings by mid-infrared hyperspectral imaging. Angew. Chem. Int. Ed. 2013, 52, 5258–5261. [Google Scholar] [CrossRef]
- Smith, G.D.; Hamm, J.F.; Kushel, D.A.; Rogge, C.E. What’s wrong with this picture? The technical analysis of a known forgery. ACS Symp. Ser. 2012, 1103, 1–21. [Google Scholar]
- Tonazzini, A.; Salerno, E.; Abdel-Salam, Z.A.; Harith, M.A.; Marras, L.; Botto, A.; Campanella, B.; Legnaioli, S.; Pagnotta, S.; Poggialini, F.; et al. Analytical and mathematical methods for revealing hidden details in ancient manuscripts and paintings: A review. J. Adv. Res. 2019, 17, 31–42. [Google Scholar] [CrossRef]
- Guzowska, A.; Koryciarz-Kitamikado, J.; Flisowska, Z. Konserwacja Unikatowego Japońskiego Stołu Nanban. Available online: https://www.wilanow-palac.pl/konserwacja_unikatowego_japonskiego_stolu_nanban.html (accessed on 19 September 2019).
- Modzelewska, E. Prace Konserwatorskie i Restauratorskie Przy Obrazie Jana Reisnera “Kazanie św. Jana Chrzciciela”. Available online: https://www.wilanow-palac.pl/konserwacja_reisner.html (accessed on 9 October 2019).
- Pawlak, A. Obrazy ‘Apoteoza Senatora Weneckiego’ i ‘Scena Alegoryczna’. Available online: https://www.wilanow-palac.pl/obrazy_apoteoza_senatora_weneckiego_i_scena_alegoryczna.html (accessed on 9 October 2019).
- Jasiński, M.; Nowosielski, J. Technika i technologia obrazów caravaggionistów w oparciu o polskie zbiory muzealne. Badania dwóch obrazów Jana Lievensa: Młody mężczyzna zapalający żagiew, 1625. Młody mężczyzna z fajk ą dmuchający na żar. Available online: https://www.wilanow-palac.pl/badania_dwoch_obrazow_jana_lievens_a_z_kolekcji_wilanowskiej_cenne_obrazy_w_nowym_swietle.html (accessed on 6 December 2019).
- Longley, P.; Goodchild, M.F.; Maguire, D.J.; Rhind, D.W. Geographical Information Systems and Science, 2nd ed.; 2005; Volume 83, ISBN 0470870001. [Google Scholar]
- Chang, K.-T. Geographic Information System; Wiley Online Library: Hoboken, NJ, USA; New York, NY, USA, 2017. [Google Scholar]
- Ferreira-Lopes, P. Achieving the state of research pertaining to gis applications for cultural heritage by a systematic literature review. Int. Arch. Photogramm. Remote Sens. Spat. Inf. Sci. 2018, 42, 249–252. [Google Scholar] [CrossRef]
- Meaden, G.J.; Aguilar-Manjarrez, J. Advances in Geographic Information Systems and Remote Sensing for Fisheries and Aquaculture; FAO: Rome, Italy, 2013; ISBN 9789251075975. [Google Scholar]
- Saleh, B.; Sadoun, B. Design and implementation of a GIS system for planning. Int. J. Digit. Libr. 2006, 6, 210–218. [Google Scholar] [CrossRef]
- Milosavljević, A.; Stoimenov, L.; Djordjević-Kajan, S. An architecture for open and scalable WebGIS. In Proceedings of the 8th AGILE Conference on GIScience, Estoril, Portugal, 26–28 May 2005. [Google Scholar]
- Serlorenzi, M.; De Tommasi, A. SITAR–Sistema Informativo Territoriale Archeologico di Roma. A repository of archaeological data for conservation of cultural heritage and town planning. In Proceedings of the 15th International Conference on “Cultural Heritage and New Technologies”, Vienna, Austria, November 2010; pp. 272–282. [Google Scholar]
- Vacca, G.; Fiorino, D.R.; Pili, D. A spatial information system (SIS) for the architectural and cultural heritage of sardinia (Italy). ISPRS Int. J. Geo-Inf. 2018, 7, 49. [Google Scholar]
- Pascaul, M.; Alves, E.; De Almeida, T.; De França, G.S.; Roig, H.; Holanda, M. An Architecture for Geographic Information Systems on the Web-webGIS. In Proceedings of the GEOProcessing 2012 Fourth International Conference on Advanced Geographic Information Systems, Applications, and Services, Valencia, Spain, 30 January–4 February 2012; pp. 209–214. [Google Scholar]
- Rodríguez Luaces, M.Á. A Generic Architecture for Geographic Information System. Ph.D. Thesis, Universidad de La Coruña, A Coruña, Spain, 2004; pp. 1–234. [Google Scholar]
- Olive, J.; Arilla, E.; Afonso, D.; Garcia, O.; Hernandez, A.; Ruiz, J.; Romero, X.; Sandoval, A.; Serrano, J.A.; Sorribas, J. Geographic Information System Architecture Applied to Oceanographic Data Acquisition Systems. Instrum. Viewp. 2010, 8, 90–91. [Google Scholar]
- Zlatanova, S.; Stoter, J. The role of DBMS in the new generation GIS architecture. In Frontiers of Geographic Information Technology; Springer: Berlin/Heidelberg, Germany, 2006; pp. 155–180. [Google Scholar]
- OGC Standards. Available online: https://www.opengeospatial.org/docs/is (accessed on 9 September 2019).
- European Parliament and the Council. Directive 2007/2/EC of the European Parliament and of the council of 14 March 2007 establishing an Infrastructure for Spatial Information in the European Community (INSPIRE). Off. J. Eur. Union 2007, 50, 1–14. [Google Scholar]
- Fernández Freire, C.; Del Bosque González, I.; Vicent García, J.; Pérez Asensio, E.; Fraguas Bravo, A.; Uriarte González, A.; Fábrega-Álvarez, P.; Parcero-Oubiña, C. A Cultural Heritage Application Schema: Achieving Interoperability of Cultural Heritage Data in INSPIRE. Int. J. Spat. Data Infrastruct. Res. 2013, 8, 74–97. [Google Scholar]
- Conceptual Reference Model (CRM). Available online: http://www.cidoc-crm.org/ (accessed on 9 October 2019).
- Kvamme, K.L. Terrain form analysis of archaeological location through geographic information systems. In Computer Applications and Quantitative Methods in Archaeology 1991, BAR International Series; Lock, G., Moffett, J., Eds.; Tempus Reparatum: Oxford, UK, 1992; pp. 127–136. [Google Scholar]
- Kvamme, K. GIS in North American archaeology: A summary of activity for the CAERE project. Archeol. E Calc. 1998, 127–146. [Google Scholar]
- Bampton, M. Archeology ANO GIS: The view from outside. Archeol. E Calc. 1997, 8, 9–26. [Google Scholar]
- Llobera, M. Exploring the topography of mind: GIS, social space and archaeology. Antiquity 1996, 70, 612–622. [Google Scholar] [CrossRef]
- Maschner, H.D.G. Geographic information systems in archaeology. In New Methods, Old Problems: Geographic Information Systems in Modern Archaeological Research; Southern Illinois University: Carbondale, IL, USA, 1996; pp. 1–21. ISBN 0881040797. [Google Scholar]
- Lombardi, A.; Mohammed, J.; Abdulkareem, S. Applying Geographical Information Systems for Documenting and Managing Iraqi Archaeological Heritage: The Case Study of the Akre Castle in Kurdistan. In Heritage and Technology; La Scuola di Pitagora editrice: Naples, Italy, 2015; pp. 1748–1757. ISBN 9788865424162. [Google Scholar]
- D’Urso, M.G.; Corsi, E.; Nemeti, S.; Germani, M. From excavations to web: A GIS for archaeology. Int. Arch. Photogramm. Remote Sens. Spat. Inf. Sci. 2017, 42, 219–226. [Google Scholar]
- Zarley, A.; Shelley, W.; Burgess, G. Heritage At-Risk: Vulnerability of Cultural Resources along Florida’s Coast to Sea Level Rise. Available online: https://minds.wisconsin.edu/bitstream/handle/1793/74999/Zarley%20Witte%20Burgess.pdf?sequence=1&isAllowed=y&fbclid=IwAR0rPAwb_f7Rmeac-FHMIMuLzqS3naUjSxvCiO6LzSU87jUZuWHM0tkKLO (accessed on 6 December 2019).
- Nsanziyera, A.F.; Rhinane, H.; Oujaa, A.; Mubea, K. GIS and remote-sensing application in archaeological site mapping in the awsard area (Morocco). Geosci. 2018, 8, 207. [Google Scholar] [CrossRef]
- Scianna, A.; Villa, B. GIS applications in archaeology. Archeol. E Calc. 2011, 22, 337–363. [Google Scholar]
- Sarris, A.; Dederix, S. GIS for archaeology & cultural resources management in Greece. Quo Vadis. In 3rd Symposium Archaeological Research and New Technologies ARCH_RNT; University of Peloponnese: Tripoli, Greece, 2014; pp. 7–20. [Google Scholar]
- Gavryushkina, M. Layer by (3D) Layer, 3D GIS Stratigraphic Analysis of Chlorakas-Palloures, Cyprus. Master’s Thesis, University of Leiden, Leiden, The Netherlands, 2018. [Google Scholar]
- Landeschi, G.; Dell’Unto, N.; Lundqvist, K.; Ferdani, D.; Campanaro, D.M.; Leander Touati, A.M. 3D-GIS as a platform for visual analysis: Investigating a Pompeian house. J. Archaeol. Sci. 2016, 65, 103–113. [Google Scholar] [CrossRef]
- Richards-Rissetto, H. An iterative 3D GIS analysis of the role of visibility in ancient Maya landscapes: A case study from Copan, Honduras. Digit. Scholarsh. Humanit. 2017, 32, ii195–ii212. [Google Scholar] [CrossRef]
- von Schwerin, J.; Richards-Rissetto, H.; Remondino, F.; Agugiaro, G.; Girardi, G. The mayaarch3d project: A 3D webgis for analyzing ancient architecture and landscapes. Lit. Linguist. Comput. 2013, 28, 736–753. [Google Scholar] [CrossRef]
- Kovács, K.; Hanke, K.; Moser, M. Gis-Based Surface Analysis of Archaeological Finds. ISPRS-Int. Arch. Photogramm. Remote Sens. Spat. Inf. Sci. 2012, 35, 99–103. [Google Scholar]
- Landeschi, G. Rethinking GIS, three-dimensionality and space perception in archaeology. World Archaeol. 2018, 1–16. [Google Scholar] [CrossRef]
- Katsianis, M.; Tsipidis, S.; Kotsakis, K.; Kousoulakou, A. A 3D digital workflow for archaeological intra-site research using GIS. J. Archaeol. Sci. 2008, 35, 655–667. [Google Scholar] [CrossRef]
- Billen, N.; Loos, L.; Auer, M.; Zipf, A.; Schwerindainstde, J.V.S. Development of a 4D-webgis for archeological research. In Proceedings of the AGILE 2013-Workshop on integrating 4D, GIS, and Cultural Heritage, Leuven, Belgium, 14 May 2013; pp. 1–3. [Google Scholar]
- De Roo, B.; Bourgeois, J.; De Maeyer, P. On the way to a 4D archaeological GIS: State of the art, future directions and need for standardization. In Proceedings of the 2013 Digital Heritage International Congress, Marseille, France, 28 October–1 November 2013; Volume 2, pp. 617–620. [Google Scholar]
- Van Ruymbeke, M.; De Badts, E.; Garcia-Moreno, R.; Billen, R.; Tigny, V. Development and use of a 4D GIS to support the conservation of the Calakmul site (Mexico, World Heritage Programme). In VSMM 2008. Digital Heritage, Proceedings of the 14th International Conference on Virtual Systems and Multimedia, Limassol, Cyprus, 20–26 October 2008; Archaeolingua: Budapest, Hungary, 2008; Volume 20–25, pp. 117–121. [Google Scholar]
- Green, C.T. Winding Dali’s Clock the Construction of a Fuzzy Temporal-Gis for Archaeology. Ph.D. Thesis, University of Leicester, Leicester, UK, 2011; pp. 2–6. [Google Scholar]
- Leong, C.; Takada, J.I.; Yamaguchi, S. Analysis of the changing landscape of a world heritage site: Case of Luang Prabang, Lao PDR. Sustainability 2016, 8, 747. [Google Scholar] [CrossRef]
- He, J.; Liu, J.; Xu, S.; Wu, C.; Zhang, J. A GIS-based cultural heritage study framework on continuous scales: A case study on 19th century military industrial heritage. Int. Arch. Photogramm. Remote Sens. Spat. Inf. Sci. 2015, 40, 215–222. [Google Scholar] [CrossRef]
- Bushmakina, Y.V.; Balyberdina, P.A.; Dmitrieva, M.K.; Gogoleva, M.V. The use of GIS for studying cultural heritage and historical urban landscape: The case of Perm and Usolie (Russia). Ge-Conservacion 2017, 1, 264–271. [Google Scholar]
- Spiridon, P.; Ursu, A.; Sandu, I. Heritage Management Using GIS. In Proceedings of the 16th International Multidisciplinary Scientific GeoConference SGEM 2016, Albena, Bulgaria, 30 June–6 July 2016; pp. 263–270. [Google Scholar]
- Arca, D.; Seker, Z.D.; Alkan, M.; Karakis, S.; Bayk, C.; Acar, H. Development of Web-Based GIS for the Cultural Heritage of Safranbolu, Turkey. Int. J. Environ. Geoinf. 2018, 5, 368–377. [Google Scholar] [CrossRef]
- Husseini, B.; Bali, Z. Documentation, using GIS techniques in conservation of a World Heritage Site, a case study of ‘the Old City of Jerusalem’. Int. Arch. Photogramm. Remote Sens. Spat. Inf. Sci. 2015, 40, 229–234. [Google Scholar] [CrossRef]
- Pisu, C.; Casu, P. Cloud Gis and 3D Modelling to Enhance Sardinian Late Gothic Architectural Heritage. ISPRS-Int. Arch. Photogramm. Remote Sens. Spat. Inf. Sci. 2013, XL-5/W2, 489–494. [Google Scholar] [CrossRef]
- Lopez-Gonzalez, L.; Otero de Cosca, R.; Gomez-Heras, M.; Garcia-Morales, S. A 4D GIS methodology to study variations in evaporation points on a heritage building. Environ. Earth Sci. 2016, 75, 1–9. [Google Scholar] [CrossRef]
- Eastman, C.; Teicholz, P.; Sacks, R.; Liston, K. BIM Handbook, Aguide to Building Information Modeling for Owners, Managers, Designers, Engineers, and Contractors; Wiley: Hoboken, NJ, USA, 2008; ISBN 9780470185285. [Google Scholar]
- Saygi, G.; Remondino, F. Management of Architectural Heritage Information in BIM and GIS: State-of-the-Art and Future Perspectives. Int. J. Herit. Digit. Era 2013, 2, 695–713. [Google Scholar] [CrossRef]
- Murphy, M.; McGovern, E.; Pavia, S. Historic Building Information Modelling-Adding intelligence to laser and image based surveys of European classical architecture. ISPRS J. Photogramm. Remote Sens. 2013, 76, 89–102. [Google Scholar] [CrossRef]
- Dore, C.; Murphy, M.; McCarthy, S.; Brechin, F.; Casidy, C.; Dirix, E. Structural simulations and conservation analysis-historic building information model (HBIM). Int. Arch. Photogramm. Remote Sens. Spat. Inf. Sci. 2015, 40, 351–357. [Google Scholar] [CrossRef]
- Cheng, H.M.; Yang, W.B.; Yen, Y.N. BIM applied in historical building documentation and refurbishing. Int. Arch. Photogramm. Remote Sens. Spat. Inf. Sci. 2015, 40, 85–90. [Google Scholar] [CrossRef]
- Brumana, R.; Dellatorre, S.; Oreni, D.; Previtali, M.; Cantini, L.; Barazzetti, L.; Franchi, A.; Banfi, F. HBIM challenge among the paradigm of complexity, tools and preservation: The basilica Di collemaggio 8 years after the earthquake (L’aquila). Int. Arch. Photogramm. Remote Sens. Spat. Inf. Sci. 2017, 42, 97–104. [Google Scholar] [CrossRef]
- Oreni, D.; Brumana, R.; Georgopoulos, A.; Cuca, B. Hbim for conservation and management of built heritage: Towards a library of vaults and wooden bean floors. ISPRS Ann. Photogramm. Remote Sens. Spat. Inf. Sci. 2013, 2, 215–221. [Google Scholar] [CrossRef]
- Chiabrando, F.; Sammartano, G.; Spanò, A. Historical buildings models and their handling via 3d survey: From points clouds to user-oriented hbim. Int. Arch. Photogramm. Remote Sens. Spat. Inf. Sci. 2016, 41, 633–640. [Google Scholar] [CrossRef]
- Simeone, D.; Cursi, S.; Toldo, I.; Carrara, G. BIM and knowledge management for building heritage. In Proceedings of the ACADIA 2014: Design Agency-34th Annual Conference of the Association for Computer Aided Design in Architecture, Los Angeles, CA, USA, 23–25 October 2014; pp. 681–690. [Google Scholar]
- Brumana, R.; Georgopoulos, A.; Oreni, D.; Raimondi, A.; Bregianni, A. HBIM for Documentation, Dissemination and Management of Built Heritage. The Case Study of St. Maria in Scaria d’Intelvi. Int. J. Herit. Digit. Era 2013, 2, 433–451. [Google Scholar] [CrossRef]
- Beltramo, S.; Diara, F.; Rinaudo, F. Evaluation of an integrative approach between HBIM and architecture history. ISPRS Ann. Photogramm. Remote Sens. Spat. Inf. Sci. 2019, 42, 225–229. [Google Scholar] [CrossRef]
- Khalil, A.; Stravoravdis, S. H-BIM and the domains of data investigations of heritage buildings current state of the art. ISPRS Ann. Photogramm. Remote Sens. Spat. Inf. Sci. 2019, 42, 661–667. [Google Scholar] [CrossRef]
- Bani Feriel, B.; Ilham, K.; Boudemagh Souad, S. Investigating the Synergy of Integrated Project Delivery and Building Information Modeling in the Conservation of the Architectural Heritage. Contemp. Urban Aff. 2019, 2, 67–77. [Google Scholar] [CrossRef]
- Pauwels, P.; Verstraeten, R.; De Meyer, R.; Van Campenhout, J. Architectural Information Modelling for Virtual Heritage Application. In Proceedings of the Digital Heritage–14th International Conference on Virtual Systems and Multimedia, Limassol, Cyprus, 20–25 October 2008; pp. 18–23. [Google Scholar]
- Pires, H.; Marques, P.; Oliveira, R.; Henriques, F. Towards a multispectral GIS integrating laser scanning data or how can geomatic improve C & R documentation practices: A first approach using two XVIth century wood paintings of “Convento de Cristo” in Tomar. Scanning 2007, 1–6. [Google Scholar]
- Kuzucuoğlu, A.H. Application of Geographic Information System (GIS) in the Museum Buildings: A Case Study of Istanbul Beylerbeyi Palace Museum. In Proceedings of the 5th International Congress ‘Science Technology for Safeguard of Cultural Heritage Mediterranean Basin’, Iatanbul, Turkey, 22–25 November 2011; Volume IV, pp. 1–7. [Google Scholar]
- Vallone, R.; Moscatelli, M.; Zumaglini, M.; Grunner, R.; Klementschitz, R.; Laurent, R. GIS as Tool for Cultural Heritage Management. In Sustainable Tourism as Driving Force for Cultural Heritage Sites Development; CNR IGAG: Monterotondo, Italy, 2013. [Google Scholar]
























| Authors | Staiger [48] | Lichti & Gordon [50] | Litchi [51] & Smith [52] |
|---|---|---|---|
| Error division |
|
|
|
© 2019 by the authors. Licensee MDPI, Basel, Switzerland. This article is an open access article distributed under the terms and conditions of the Creative Commons Attribution (CC BY) license (http://creativecommons.org/licenses/by/4.0/).
Share and Cite
Tobiasz, A.; Markiewicz, J.; Łapiński, S.; Nikel, J.; Kot, P.; Muradov, M. Review of Methods for Documentation, Management, and Sustainability of Cultural Heritage. Case Study: Museum of King Jan III’s Palace at Wilanów. Sustainability 2019, 11, 7046. https://doi.org/10.3390/su11247046
Tobiasz A, Markiewicz J, Łapiński S, Nikel J, Kot P, Muradov M. Review of Methods for Documentation, Management, and Sustainability of Cultural Heritage. Case Study: Museum of King Jan III’s Palace at Wilanów. Sustainability. 2019; 11(24):7046. https://doi.org/10.3390/su11247046
Chicago/Turabian StyleTobiasz, Aleksandra, Jakub Markiewicz, Sławomir Łapiński, Joanna Nikel, Patryk Kot, and Magomed Muradov. 2019. "Review of Methods for Documentation, Management, and Sustainability of Cultural Heritage. Case Study: Museum of King Jan III’s Palace at Wilanów" Sustainability 11, no. 24: 7046. https://doi.org/10.3390/su11247046
APA StyleTobiasz, A., Markiewicz, J., Łapiński, S., Nikel, J., Kot, P., & Muradov, M. (2019). Review of Methods for Documentation, Management, and Sustainability of Cultural Heritage. Case Study: Museum of King Jan III’s Palace at Wilanów. Sustainability, 11(24), 7046. https://doi.org/10.3390/su11247046

