Next Article in Journal
Promoting the Use of Reusable Coffee Cups through Environmental Messaging, the Provision of Alternatives and Financial Incentives
Previous Article in Journal
Trend Analysis of Droughts during Crop Growing Seasons of Nigeria
 
 
Font Type:
Arial Georgia Verdana
Font Size:
Aa Aa Aa
Line Spacing:
Column Width:
Background:
Article

A Study on the Interrelations of Decision-Making Factors of Information System (IS) Upgrades for Sustainable Business Using Interpretive Structural Modeling and MICMAC Analysis

1
Department of Computer Science, Graduate School, Soongsil University, Seoul 06978, Korea
2
College of Business Administration, Soongsil University, Seoul 06978, Korea
3
Department of Computer Science, School of Software, Soongsil University, Seoul 06978, Korea
*
Authors to whom correspondence should be addressed.
Sustainability 2018, 10(3), 872; https://doi.org/10.3390/su10030872
Submission received: 29 January 2018 / Revised: 8 March 2018 / Accepted: 16 March 2018 / Published: 19 March 2018

Abstract

An information system (IS) upgrade is an essential way to enhance the competitiveness of an organization. Specifically, the decision making processes surrounding IS upgrades is one of the most important parts of an organization’s competitiveness in regard to business sustainability. Previous research studies on IS upgrade decisions have focused on implementing a more efficient decision-making system by determining when IS upgrades should be performed based on the cost factor, from the perspective of both users and experts. However, if the decision making of an IS upgrade is delayed or not performed accurately due to the limitations of a specific business environment, such as a job, position, or cost, an organization can lose its business competitiveness. In this context, the present study determines the main factors involved in decision making processes surrounding IS upgrades, and analyzes the interrelations among these factors in an organization with regard to users, managers, and experts. The interpretive structural modeling (ISM) method is used as an analytical tool to analyze the characteristics and interrelations of factors based on a real system model called the User-Centered Training System (UCTS). Based on the results, the present study provides a deeper insight into decision-making factors and directional models, and allows for a more efficient management of the decision-making problem of an IS upgrade caused by differences in the business environment between each layer (i.e., users, managers, and experts). Specifically, according to our results, users are more likely to think about the positive effects and benefits they could have on their work, rather than about organizational benefits. By contrast, managers reason that IS upgrades should have a positive impact on the overall organizational goals and benefits. Finally, experts think that an IS upgrade should benefit both the organization and users. Taken together, the results of the present study are meaningful in that they clearly show the interrelationships between the decision-making factors on each of the levels.

1. Introduction

Many companies have strived to achieve their business goals based on strategic information system (IS) operations. In particular, given that business management cannot be sustainable without information technology (IT) and IS, the latter has been recognized as an essential management domain [1,2,3,4,5,6,7,8,9]. Therefore, investment in IT and an IS is an essential part of ensuring the organization’s sustained competitiveness and business [2,10]. With an increase of the dependence on an IS, the competitiveness of an organization’s IS has started to be considered a very salient concept. In this context, an IS is required for the continuous evaluation of an organization’s efficiency, and constant IS upgrades are also required based on new technology [1,11,12]. However, it is problematic to invest in an IS and reflect it on the level of user demand for upgrading [13]. Moreover, IS technology is becoming more complex, and constantly changes following unforeseeable patterns [14]. Therefore, managing an IS for upgrade is not easy, as it manages many closely connected issues within the system, as well as factors of the business environment [15].
One of the most important of these factors is the decision making required for IS upgrades at the organization level [12,16]. An IS upgrade can bring numerous changes to the organization, which can lead to various risks [17]. Decision making should also be very sensitive to the organization’s budget, and should be cautiously implemented. Another reason why decision making is important for IS upgrading is that it can have a significant impact on the organization’s competitiveness, which is intrinsically linked with organizational sustainability [16].
While numerous previous studies have focused on efficient IS upgrades, this body of research has several important limitations. In particular, although extant studies on decision making about IS upgrades have addressed efficient decision-making systems, such as the cost of IS upgrades, the time required, and the timing of appropriate decisions, the limitations of those studies are the factors that can be influenced by the business environment, such as external vendor support, jobs, and positions [12,16]. In addition, the most relevant studies on successful IS upgrades and decision models have targeted users and experts [16,18,19,20], disregarding managers. Therefore, a wider scope of targets is needed in order to study efficiently decision-making models.
As a project manager, an expert should check what can contribute to organizational sustainability during an IS upgrade [19,20]. In addition, owing to everyday work with users in a cooperative relationship and having the authority to control users [21], the manager has a great influence on the continuous use of an IS through an IS upgrade. Specifically, an IS upgrade can have a significant impact on the behavior of users who are forced to use the existing and new versions of the IS [17]. Furthermore, the experience of reuse of software by the user and the manager’s strong interest in an IS upgrade are important factors to consider as well [22]. Previous studies on successful IS implementations and management also underscored the importance of the user environment [23,24]. Therefore, the present study focuses on the following three layers, or perspectives: the users, managers, and experts. The specific research goals of the present study are as follows:
  • To investigate decision-making factors that can affect the IS upgrade at each layer of the organization (users, managers, and experts);
  • To develop a decision-making directional model for each layer of an organization based on those decision-making factors.
The results of the present study can provide a valuable decision-making model for IS upgrades at the organizational level. In particular, addressing the above-mentioned research questions can specify relevant decision-making directions for users, managers, and experts, thereby facilitating a more efficient management of decision-making problems that relate to IS upgrades.
In the present study, an extensive literature review was undertaken in order to define pertinent research concepts and identify the factors that affect decision making in relation to IS upgrades. In addition, in order to define the identified factors with an upgrade topic for an IS that is actually used by an organization, we also conducted systematic brainstorming sessions with managers, users, and experts. The target participants were defined as individuals who can make decisions on each of the following three hierarchical level of an organization: managers, users, and experts. The conceptual relationship of the factors identified in the literature review was defined by pairwise comparison with the results of the brainstorming meetings. In addition, in order to analyze the interrelation between the factors at each layer, the interrelation between potential factors was established based on interpretive structural modeling (ISM), which led to establishing an interrelation model of the decision-making factors for the IS upgrades.
The remainder of this paper is organized as follows. Based on an extensive literature review, Section 2 defines the concept of the IS upgrade, and identifies the factors that are important for decision making regarding an IS upgrade. Section 3 introduces a User-Centered Training System (UCTS), which is an actual upgrade model that is used in the present study. Section 4 describes ISM, and presents the results of the analysis based on ISM. Furthermore, Section 5 describes and discusses the results of analyses of the present study. Section 6 discusses the implications of the findings of the present study. Finally, Section 7 draws the conclusions, and outlines further research directions.

2. Literature Review

2.1. IS Upgrade

The IS is an application that works with a database that stores and processes data [25]. Therefore, upgrading an IS requires many updates, including the algorithm of the application, the schema information of the database, the interface of application, the addition and deletion of a system functions, the maintenance of vendor support, and data [25]. An IS upgrade can also be defined as a decision-making point for both IS vendors and system users [26].
An IS upgrade is mostly based on a system’s lifecycle [27]. Accordingly, as an expert, a vendor strives to continuously develop an IS for users during its life cycle [28]. In turn, users also rely on the vendor to support and change IS services [29]. Therefore, an IS upgrade is an interaction between the vendor and the user for a sustainable business [30].
An IS upgrade is a part of the system integration management, and since it can have a significant impact on the organization, an IS upgrade requires careful planning [26]. Therefore, many previous studies on IS have addressed the requirements and procedures for a system upgrade, and it is important to study the factors that affect those requirements and procedures [26].
As shown in Figure 1, Mukherji et al. [16] noted that an IS upgrade decision is a crucial point for improving organizational competitiveness for sustainable business, and that decision making about an IS upgrade is a point in time when there is an extreme gap between the existing system in use and the new system. Furthermore, Mukherji et al. [16] defined cost as the most important factor that can affect the gap. If an organization’s decision to upgrade a major system is delayed due to the cost, this can have a significant impact on business competitiveness, and ultimately, on sustainability of an organization. However, as mentioned above, decision making about an IS upgrade can also be affected by other factors, such as the job and positions of the users and experts. However, these factors were not considered by Mukherji et al. [16], which is one limitation of their study.

2.2. The Proposed Research Concept

As can be seen in Figure 1, IS upgrades can have a very positive impact on organizational competitiveness if the IS upgrade proceeds with good decision making and timing. Definitely, as specified by Mukherji et al. [16], cost and budget for IS upgrades are very important, as the IS implementation and upgrade projects usually entail many cost-related risks. However, if well-timed decision making about an IS upgrade is delayed due to other business environmental factors, this may result in an organization losing both profit and competitiveness [16].
In view of these risks, and to overcome the limitations of Mukherji et al.’s [16] study, the present study is based on the concept shown in Figure 2. Specifically, in order to study the differences in decision making arising from positions and jobs at the organizational level, the scope of our research is divided into users, managers, and experts. Furthermore, decision-making factors that could affect IS upgrades are systematically identified through a literature review. Next, the identified factors are used to propose a directional model of decision making from the viewpoint of users, managers, and experts. Taken together, the results of the present study provide a deeper insight into the factors that can affect decision making about IS updates, and specify directions to support such decision making at the organizational level.

2.3. Identification of Decision-Making Factors for IS Upgrade

This section overviews the decision-making factors for an IS upgrade based on a literature review. Most of the factors were identified in previous studies. The identified factors were applied to the ISM to define conceptual relationships and interrelations. A total of 18 factors were identified, and the number of system users and test environment presence factors were checked by experts. Importantly, the identified factors were relevant not only for the experts; the users were also included as much as possible.
The factors that were identified in a literature review that can affect a successful IS implementation and upgrade are summarized in Table 1. Some of the expert opinions that were obtained in brainstorming meetings are also included.

3. UCTS Review for IS Upgrade Model

In this section, we describe the UCTS, which is a system upgrade model that is used in the present study. The system is currently being developed and used in the organization, which is a training system linked to an IT service management (ITSM) system based on an Information Technology Infrastructure Library (ITIL). The User-Centered Training System (UCTS) is connected to the operation phase of the ITIL’s lifecycle. In addition, the UCTS regularly provides training contents, including solution information regarding the issues that users repeatedly request through the service desk. This system improves the efficiency of IT service management by reducing iterative issues.

3.1. The UCTS Process

The process of the UCTS is shown in Figure 3. The UCTS uses a configuration management database (CMDB), which is a database of the ITSM system. The CMDB is an integrated database that stores all of the configuration information in the ITSM system. The UCTS checks the iterative issues through a service desk operated by the concept of Single Point of Contact (SPoC). If a user makes a request for the same issue more than five times in a row, it is updated on the list of the training board. In addition, if the training board has 20 lists, the training system automatically starts with a notification message when the user logs into the ITSM system. Users must proceed with 20 training lists. In addition, the training can only be completed if the evaluation of the training is conducted. Therefore, to log into the ITSM system and use other services in the system, users need to complete 20 trainings.

3.2. The UCTS Database Modeling

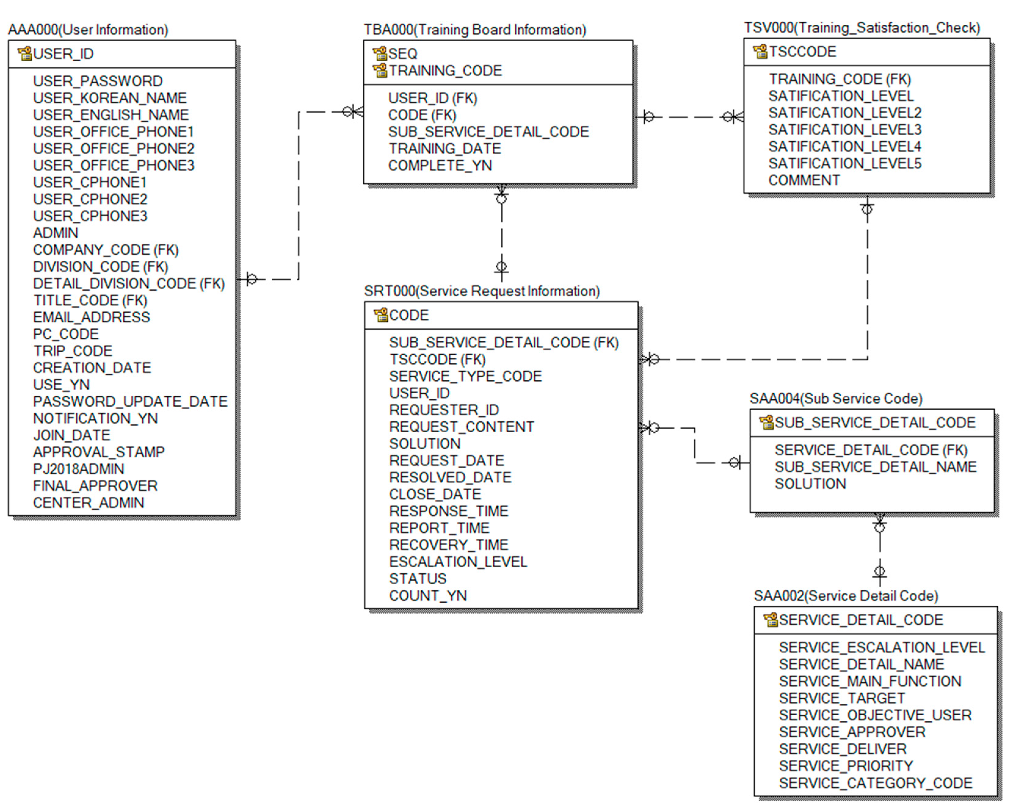
In terms of database modeling, it is normalized, as shown in Figure 4. All of the information is shared with the CMDB of the ITSM system. Figure 4 shows the database relationships as the object-centric basis.

3.3. The UCTS Implementation

The UCTS is implemented based on the process and the database (see Figure 5). At first, when logging in, the user checks the ITSM system for training, and informs whether trainings exist.
If a user checks the training notification message and succeeds in login, the user can see that the issues that are repeatedly requested through the service desk (see Figure 5) are updated on the list. Additionally, training and evaluation can be conducted if the user chooses to proceed with training. In this way, the UCTS was developed in conjunction with the ITSM system in order to provide more efficient IT service management.

3.4. UCTS Upgrade Need Context

The UCTS has been providing users with training services related to solving IT issues, and its use is increasing. Therefore, for a better environment, the UCTS upgrade is constantly needed at the organizational level. In particular, users have been demanding many things, including useful educational information and new features. Therefore, in order to upgrade the UCTS, it is necessary to investigate which factors, individually or in combination, affect decision making

4. Research Method and Results

4.1. Interpretive Structural Modeling (ISM)

Interpretive structural modeling (ISM) method was first introduced by Warfield, and was further developed by a Vanderbilt Columbus Laboratory in the United States [34]. The ISM is a mathematical methodology created to clearly identify the interrelation between complex factors or explain a problem [35,36]. In general, each factor can be intuitively judged if it overlaps or acts as an independent variable, and when the problem is simple. However, if it is a complicated relationship, it is not easy to accurately analyze the interrelation between the factors involved. The ISM has the characteristic that it can clearly explain a complex interrelation between factors in a hierarchy [36,37].
In general, the following procedures are performed to establish interrelation between factors [36,37]:
  • The factors are appropriately identified to analyze the value through a literature review and systematic meetings.
  • The conceptual relationship of factors is appropriately described by contrasting the defined factors.
  • A structural self-interaction matrix (SSIM) that can represent results using appropriately defined factors is made.
  • A reachability matrix (RM) is made from the SSIM, and confirms a transition matrix. The RM is converted into a binary matrix using 0 and 1. The transition rule of the conceptual relationship of the factor is that, if factor S is related to factor D, and factor D is related to the factor F, then factor S means the basic assumption of ISM, which is related to factor F.
  • According to the results of the fourth step, the RM is classified step by step.
  • A directional graph is drawn based on the staged matrices and eliminates the transition relationship from the RM. In addition, directional graphs are converted to the ISM-based model so as to change the nodes between each factor of the directional graph.

4.2. Analysis Based on the ISM

Numerous studies have been using ISM to analyze factors and their interrelation to address different topics [36,37,38,39,40,41,42]. As specified in Section 4.1, the ISM technology is a very useful mathematical method to understand the interrelation between factors in a comprehensive framework, and has been widely used in many studies over the last decade. Accordingly, we decided to use the ISM method in the present study to analyze the decision-making factors and their interrelation with regard to IS upgrades.

4.2.1. Determination of Valuable Decision-Making Factors

In addition to the factors derived from the literature review (see Section 2.2), three systematic brainstorming meetings were conducted to analyze the value of decision-making factors for the UCTS upgrade. The first meeting was held from 3 July to 5 July 2017, in each of the positions of the organization. Furthermore, the second meeting was conducted from 14 August to 16 August 2017. Finally, the third meeting was conducted from 17 October to 18 October 2017. As shown in Table 2, there were 30 people in total, all of whom could influence decision making. The managers consisted of people in positions above a team leader in the organization, while the users included people who actually used the system under the manager. Finally, an expert was enrolled from the IT team members who directly managed and upgraded the IS.
Potential factors for upgrading the UCTS were defined in the meetings. The defined factors by each layer are shown in Table 3 (Manager), Table 4 (User), and Table 5 (Expert). As a result of the meetings analysis, the decision-making factors of each layer differed for the UCTS upgrade. First, as shown in Table 3, the managers appeared to prioritize the organization’s business objectives and the benefits of investment. Rather than improving the UCTS performance or convenience, it was more likely that the upgrade reflected the benefits that the UCTS could bring to the organization.
The users were the members of the organization who were actually in charge of the work. Accordingly, as shown in Table 4, they were interested in improving the efficiency of their work and in making the system easier to use through the UCTS upgrade. In addition, the acquisition of useful information regarding the business and the support of IT services for responding to issues from the experts were found to be important decision-making factors.
As system administrators, the experts were members of the organization to manage the UCTS upgrade. As shown in Table 5, compared to the managers, the experts prioritized the benefits through the investment of the system. However, most of these benefits were technical factors for an efficient UCTS upgrade.

4.2.2. Analysis of the Contextual Relationship and SSIM

In the next step, a conceptual relationship analysis was performed by comparing the factors that were defined through systematic brainstorming meetings with the members at each hierarchical level of the organization. The structural self-interaction matrix (SSIM) was made to show the comparison results between each analyzed factor using V, A, X, and O symbols based on the (N × (N − 1)/2).
In the present study, in order to facilitate appropriate expression and improve understanding of the study progress, we described the overall ISM-based analysis progress on the user-based basis. The SSIM for the user is shown in Table 6. The conceptual relationship of the SSIM factors can be defined using the symbols of V, A, X, and O, as shown below [42].
  • V: factor i may be related to factor j.
  • A: factor j may be related to factor i.
  • X: factors i and j may be related to each other.
  • O: factors i and j may not be related to each other.
In the previous step, the factors defined by the organization’s hierarchy were composed of rows and columns based on priorities. In Table 6, the conceptual relationship is composed of SSIM using four symbols. The left column (No) in the tables indicates matrix i, and the upper right row (No) indicates j.

4.2.3. Analysis of RM

As described in Section 4.1, the initial RM can be made by binary matrices based on the SSIM. As shown in Table 7, the initial RM was made using the SSIM (see Section 4.2.2). The following rules were used to make the initial RM. In the rule below, i means the number of the row, and j means the number of the column.
  • If (i, j) is V in SSIM, then (i, j) = 1 and (j, i) = 0 in the initial RM.
  • If (i, j) is A in SSIM, then (i, j) = 0 and (j, i) = 1 in the initial RM.
  • If (i, j) is X in SSIM, then (i, j) = 1 and (j, i) = 1 in the initial RM.
  • If (i, j) is O in SSIM, then (i, j) = 0 and (j, i) = 0 in the initial RM.
For example, defining the RM values of factor 1 (Easy accessibility) and factor 3 (Rapid response to issues) in Table 6 can be explained as follows.
The value of (1, 3) in Table 6 (SSIM) is V, so the value of (1, 3) is 1, and the value of (3, 1) is 0 in Table 7 (Initial RM). If factor 1 (Easy accessibility) and factor 5 (Useful information update) are compared, the value of (1, 5) in Table 6 (SSIM) will be O. The value of (1, 5) is 0, and the value of (5, 1) is 0 in Table 7 (Initial RM). Finally, if factor 3 (Rapid response to issues) and factor 7 (Continuous training) are compared, the value of (3, 7) in Table 6 (SSIM) is A. Then, the value of (3, 7) is 0, and the value of (7, 3) is 1 in Table 7 (Initial RM). Through this calculation, the relationship of all of the factors was defined as a binary value in Table 7.
The final RM in Table 8 was made based on the transition rule described in Section 4.1. For example, if factor S affects factor D, and factor D affects factor F, it means that factor S affects factor F. The value of (1, 2) in Table 7 is 1, because factor 1 (Easy accessibility) affects factor 2 (Design based on the business process). The value of (2, 4) in Table 7 is 1, because factor 2 (Design based on the business process) affects factor 4 (System performance improvement). Therefore, the value of (1, 4) in Table 7 can be changed from 0 to 1 based on the transition rule. In addition, since factor 3 (Rapid response to issues) affects factor 2 (Design based on the business process), the value of (3, 2) in Table 7 is 1. Since factor 2 (Design based on the business process) affects factor 1 (Easy accessibility), the value of (2, 1) in Table 7 is 1. Therefore, the value of (3, 1) in Table 7 can also be changed from 0 to 1. However, as a result of checking the transition rule based on the user’s initial RM, the binary values of all of the factors could be 1. In this case, the transition rule is not applied, because the relationship between the factors cannot be established. So, the initial RM is defined as final RM (see Table 8). The final RM for the user contains the driving power and the dependence power. The driving power is the sum of the numbers of each row in the matrix, meaning that it can affect other factors. The dependence power is the sum of each column in the matrix, meaning that a factor can be influenced by other factors. The final RM for the user shows that there is no change from the initial RM by the transition rule.

4.2.4. Analysis of Decision-Making Factors Based on Matrice d’Impacts Croises-Multipication Applique’an Classment (MICMAC)

According to the driving power and the dependence power shown in Table 8, the coordinate plane was made including the following four categories (see Figure 4) [35].
  • Cluster I: Autonomous Factor
  • Cluster II: Dependent Factor
  • Cluster III: Linkage Factor
  • Cluster IV: Independent Factor
Figure 6 is a chart of the defined nine factors using the driving power and the dependence power shown in Table 8 from the users’ point of view. The X axis in Figure 6 means the sum of the dependence power of each factor, and the Y axis means the sum of the driving power of each factor. In Table 8, the sum of the dependence power and driving power of each factor can be calculated up to 9. Therefore, the range of the X and Y axes in Figure 6 can be up to 9. Although all of the factors are distributed over four areas as a whole, the results suggest that there is no factor with a strong autonomous characteristic in Cluster I. This means that almost each factor can be defined as being related to the other factors, including itself. In Table 8, factor 9 (Time required for upgrade) can be defined as 3 for the driving power, and 3 for the dependence power. Thus, factor 9 can be located (3, 3) on the MICMAC chart. Factor 7 (Continuous training) and factor 8 (Changes in the user system environment) are in the same position (5, 5) on the MICMAC chart. This is because their dependence power value and driving power value are the same in Table 8. Factor 1 (Easy accessibility) and factor 3 (Rapid response to issues) are also in the same position (6, 4), as these factors also have the same value of dependence power and driving power in Table 8. Factors 1 and 3 have a strong dependence power. This means that these factors have characteristics that are influenced by other factors. In addition, as shown in Figure 6, factor 2 (Design based on the business process) and factor 4 (System performance improvement) have very strong dependence and driving characteristics. This is because the dependence and driving values of those factors are very high in the final RM (see Table 8). Finally, factors 2 and 4 have a particularly strong linkage. Said differently, it means that the characteristic linking factors are strong.

4.2.5. Stratification of the RM

The stratification was conducted to analyze the critical levels of each factor using the final RM in Section 4.2.3. The reachability set and the antecedent set [34] can be made from the final RM. The reachability set can be expressed as the 1 or 1* value of the driving power of a row as a set of factors that affect other factors, including itself. Furthermore, the antecedent set can be expressed as the 1 or 1* value of the dependence power of a column as a set of factors that can be affected by other factors, including itself. The first stratification was completed (see Table 9). In order to determine the first level, the factors of the reachability set and the antecedent set were compared (see Table 9). If the factors of the reachability set and the factors of the interaction set were identical, the level was marked as I [34].
For the second stratification, the factors of Level I were deleted, and the analysis proceeded as shown in Table 10. This repetitive procedure was continued until the completion of the definition of each factor level.
As a result of the stratification of the RM, the final results were obtained (see Table 11). The highest levels were factor 2 (Design based on the business process), factor 3 (Rapid response to issues), and factor 9 (Time required for upgrade). The next lower level was factor 1 (Easy accessibility).
As described in the MICMAC in Section 4.2.4, the results suggest that there was a feature that links the upper layer and the lower layer. The next three levels were factor 4 (System performance improvement), factor 7 (Continuous training), and factor 8 (Changes in the user system environment). Finally, the bottom levels were factor 5 (Useful information update) and factor 6 (Appropriate requirements reflection).

4.2.6. Results of the ISM Directional Graph and Model for Users

Using the layered final RM of Section 4.2.5, the ISM model of the IS upgrade decision-making factors for users was established (see Figure 7). The interrelation structure of the decision-making factors is composed of four layers. The users thought that updating useful information and reflecting appropriate requirements were the most important factors to consider for decision making. In addition, these factors affect the user system environment change, system performance improvement, and continuous education. The users also thought that these factors were related to each other, and would affect easy accessibility. In addition, business process-based design and quick issue response factors were influenced by the easy accessibility factor. The users also considered upgrade time as a critical decision-making factor, and saw it to as related to system performance improvement.

4.2.7. Results of the ISM Directional Graph and Model for Managers and Experts

The ISM models of the IS upgrade decision-making factors for managers and experts are shown in Figure 8 and Figure 9, respectively. These two models are quite different from the corresponding model for users that is shown in Figure 7. Figure 8 shows the ISM directional graph for the managers. Here, there are five hierarchical structures. In addition, ROI was analyzed as the first factor to consider among decision-making factors. Based on the ROI, the managers thought that it was important to be able to upgrade continuously, and see how it would affect the users’ system environment change. This change in the system environment was considered to have an impact on the organization’s business process-based design and business goals.
Figure 9 shows the ISM directional graph for experts. The interrelation structure of decision-making factors is composed of two layers. The experts thought that the first factor to consider was a sufficient budget based on the number of system users. The first factors that could affect other factors such as ROI, reflection on the appropriate requirements, system compatibility, upgrade time, continuous monitoring, the presence of a test environment, and the response to user system environment change at the highest level. In particular, the seven decision-making factors on the top level were closely related to each other. Said differently, the results suggested that experts simultaneously considered the technical and the management parts based on the user status and sufficient budget for a successful IS upgrade.

4.2.8. Summary of Results

The ISM model results reported in Section 4.2.6 and Section 4.2.7 demonstrate that the decision-making factors, their interrelations, and directions for IS upgrades as perceived by managers, users, and experts are very different. In the present study, the level of decision making of ISM was analyzed differently by each level of the organization’s hierarchy, which was influenced by the differences in corresponding work environments.
As shown in Figure 7, in the ISM model of the users, nine factors were defined based on four levels of decision making. Most of these factors can affect their work. It is important for users to make a more efficient and comfortable working environment through the IS upgrade.
In the ISM model for managers in Figure 8, five factors for organizational benefit were defined based on five levels of decision making. The managers reasoned that, when the organization invests in IS upgrades, it is important to be able to continue to use the IS and pursue business goals. Finally, Figure 9 shows the ISM model of IS upgrade decision making as viewed by experts. However, the nine decision making factors for an efficient IS upgrade are closely linked. In particular, experts thought that system technical factors and environmental factors should be prepared for an IS upgrade project.
Taken together, our results suggest that the decision-making factors for all of the levels of the hierarchy (users, managers, and experts) focus on improving the corresponding types of business environment. This can be very deeply related to improving the competitiveness of the organization.

5. Discussion

The IS upgrade can bring many benefits, such as security enhancement, performance enhancement, and continuous support from vendors [31]. However, most users do not want to change through IS upgrades, as an IS upgrade can cause compatibility problems, function changes, and various configuration changes [31]. However, these factors should be checked, as they can affect a pending IS upgrade. Previous theories and research models of IS upgrades focused on the understanding of user decision making and the IS adaptation behavior. This can be seen an effort to obtain a better understanding of the users’ IS upgrade behavior response [43]. A comprehensive understanding of users’ decision-making is also essential in order for researchers and experts to integrate more advanced technology into an IS [43,44,45]. From this perspective, previous studies have sought to understand the first use of the system, and the adaptive behavior of users’ repeated use for an IS upgrade [31]. However, users can understand all of the functions based on the system they are using, and know what efficiency they have for their work. Therefore, factors such as the first use or repeat use are considered to have little impact on the IS upgrade decision making [43]. In addition, previous studies have focused on the behavioral characteristics of users who are aware of the need for an IS upgrade, such as the ease of use of existing systems, user satisfaction, perceived requirements, resistance to change, and purchasing ability [31]. However, while it is possible to broadly understand pertinent decision-making factors for an IS upgrade, the interrelation among these factors remains unclear. In order to address this issue, the present study focused on managers, users, and experts viewed as representatives of different hierarchical levels of an organization. Our results yielded the following two important findings.
First, as shown in Figure 7 and Figure 8, the decision-making factors and the interrelation between the managers and the users for IS upgrades were significantly different. In previous studies, there was no clear analysis of the decision-making factors for an IS upgrade on a comprehensive user level. First, the return on investment (ROI) was the top priority for managers. When an ongoing IS upgrade was based on the ROI, the managers considered that the process of the business should be optimized for the organization in order to achieve specific business goals. Users’ ISM models have identified factors from previous studies (e.g., reflection on appropriate requirements, changes in the user system environment, the time required for upgrade, and easy accessibility) that are closely related to system performance improvement and useful information updates. In addition, during the IS upgrade process, it was found that a rapid response to issues and the design based on the business process are important for the convenient and efficient use of an IS.
The second important insight relates to the IS upgrade as viewed by the experts. In particular, although the ROI was the highest for the experts (see Table 5), the decision-making direction of the experts was based on the number of users. Also, as shown in Figure 9, important factors found in previous studies (e.g., appropriate requirements reflection, system compatibility, and the time required for upgrades) were found to be interrelated. Ultimately, for an IS upgrade, the experts needed a sufficient budget based on the number of users. They also considered technical factors (reflecting appropriate requirements, system compatibility, the existence of a test environment, and responding to changes in the user’s PC environment) and administrative factors (e.g., ROI, upgrade time, and ongoing monitoring). This is a new insight, as most previous studies on IS upgrades focused on and comprehensively defined the decision factors of users. However, through the analysis of the decision-making factors and interrelation of organizational members based on the actual IS model, the present study revealed many pertinent differences between different groups (users, managers, and experts).

6. Theoretical and Practical Implications

Many previous studies have already confirmed that a successful IS upgrade can affect not only experts, but also all of the users of a system. Therefore, it is essential to establish important decision-making factors of an IS upgrade based on a wide range of users. In this context, the results of the present study are informative for all of the users of a system, in that our findings provide a better understanding of the interrelation between the factors.
Furthermore, our results have both theoretical and practical implications. As to the former, as mentioned earlier, for a more efficient IS upgrade, many scholars have focused on the users of an IS. The IS upgrade is essential, and means that research on users is important in terms of getting successful results. Accordingly, previous work has focused on what users feel about IS upgrade, such as user satisfaction and resistance to change. In this respect, the contribution of the present research is that our results suggest that users can think very differently depending on the environment, work characteristics, and position. Therefore, depending on the hierarchy of the members of an organization, an IS upgrade should be made more clear, and more detail about it should be provided to users of all levels.
As to practical implications, our results suggest that, above all, experts should effectively manage an IS upgrade project along the lines suggested by our results. Specifically, for an IS upgrade, experts should not analyze requirements in an extremely comprehensive user range. It is necessary to clearly identify the characteristics and factors of IS users. In particular, our results confirm that there is a difference in decision making for an IS upgrade according to the position of the members on the organization’s hierarchy. Experts should also be aware that when managers invest in an IS upgrade, they are above all interested in improving the overall business process and achieving the business goals of the organization. In their turn, users also want useful information for their work. In addition, experts should know that users expect their requirements to be well-updated on the system, improving system performance and work efficiency. Therefore, creating the desired performance for managers and users by using a well-designed business process-based system should be a crucial part of the effort. In addition, since changes in the user environment caused by an IS upgrade can create a sense of rejection among users [31], experts should always provide continuous training and quickly respond to users’ concerns. It is also important to accurately understand the status of managers and users, define requirements, and check the compatibility of multiple systems based on the test environment. In addition, it is essential to respond to user PC change issues through continuous monitoring. Finally, experts should ensure that there is a sufficient budget for an IS upgrade. After the upgrade is complete, constant communication with managers and users is necessary in order to make a valuable system.
The users are employees who work very closely with their department managers. Moreover, users should work through management from and collaboration with the manager. The results of the present study provide users with valuable information that facilitates understanding what managers think about making decisions for IS upgrades. Based on this information, users can better communicate with the manager when the IS is upgraded. In addition, users can more efficiently manage the various risks that may arise from the difference in the manager’s business environment. In particular, users often think that managers need an IS upgrade for organizational goals and benefits. However, as shown in Figure 8, managers consider whether a continuous IS upgrade is possible, and how the user’s system environment can be changed based on the business process. This means that managers consider the viewpoint of users as well. Managers are members of the organization who communicate with staff in each department and team. In other words, they can be members of the organization that can have a big impact when making decisions on IS upgrades. Similarly to users, managers always work closely with their staff. Therefore, managers should understand what users think about the decision making processes regarding IS upgrades. As shown in Figure 7, it is important to provide easy-to-use accessibility through system performance improvement or continuous training; however, users prioritized the useful information and requirements that were needed for their work. Therefore, our results provide valuable information for managers. Based on the results of the present study, managers can easily understand what users think of IS upgrades.
With the development of new technologies and systems that have to be continually upgraded, there should be plentiful preparation to do so. The results of the present study convincingly demonstrate interrelations between pertinent factors that affect decision making regarding IS upgrades. The factors uncovered in the present research can be applied to other IS upgrades, in order to ultimately provide a better direction for decision making.

7. Conclusions

Based on the results of the present study, we can conclude that the decision making processes surrounding IS upgrades considerably vary among managers, users, and experts depending on the organizational level. Specifically, our findings suggest what factors, steps, and directions are relevant for each layer of the organization in terms of decision making about an IS upgrade. Specifically, users prioritize getting useful information through IS upgrades, and they expect that an IS upgrade will have a positive effect on their work. In comparison, managers expect an IS upgrade to have a positive effect on users. However, they also think that an IS upgrade should be beneficial for the organization’s goals. Finally, in their decision making about an IS upgrade, experts consider both users and managers. They believe that IS upgrades should have a positive effect on the interests of the organization and the interests of users, including managers, which ought to be based on technology and support.
These findings suggest that the decision-making factors for different hierarchical levels of users within an organization should ideally be studied separately. This is consistent with the experts’ perspective that budgeting and users are the aspects that ought to be prioritized in decision making about an IS upgrade. In summary, users, managers, and experts who have different positions and tasks in the organization have different ideas and requirements for decision making of IS upgrades. As a result, their decision models and directions can vary considerably. However, they all expect IS upgrades to have positive effects on an organization, such as an increase in the organization’s competitiveness.
This granular picture of how IS upgrades are perceived by different groups of agents within an organization defines the utility of our results. Notwithstanding, the present study has several limitations that need be addressed in future studies.
First, no matter how complete the resources for an IS upgrade are, IS upgrade decision making can be influenced by various environmental factors, such as management decision making, organizational culture, technical differences, and the IS environment. Therefore, future research should take these factors into account. Second, in the present study, brainstorming meetings and ISM were used as methodological approaches to analyze the decision-making factors and their interrelationships. However, for a deeper analysis, comparing and analyzing the results using other methodologies, such as decision making trial and evaluation laborator (DEMATEL), will be very meaningful. Therefore, in the future, more research based on various methods and organizational environments is needed.

Acknowledgments

This work was supported by Korea Otsuka International Asia and Arab (KOIAA) Co., Ltd.

Author Contributions

Dosung Kim, Yonghee Kim and Namyong Lee conceived of and designed the experiments; Dosung Kim and Namyong Lee collected and analyzed the data; Dosung Kim and Yonghee Kim analyzed the data; Dosung kim and Namyong Lee wrote the manuscript.

Conflicts of Interest

The authors declare no conflict of interest.

References

  1. Chvatalova, Z.; Koch, M. Optimizing of Information Systems in Companies: Support of Sustainable Performance. Procedia Soc. Behav. Sci. 2015, 213, 842–847. [Google Scholar] [CrossRef][Green Version]
  2. Reynolds, K.A.; Wainwright, C.E.R.; Harrison, D.K. An optimisation model for information systems. J. Mater. Process. Technol. 1998, 76, 289–294. [Google Scholar] [CrossRef]
  3. Junker, H.; Farzad, T. Towards Sustainability Information Systems. Procedia Comput. Sci. 2015, 64, 1130–1139. [Google Scholar] [CrossRef]
  4. Kim, H.; Hong, M.K.; Jeong, H.K.; Kim, J.C.; Kim, W.H. A case study on the critical success factor of ITSM internalization. In Proceedings of the KIISE Korea Computer Congress, Busan, Korea, 25–27 June 2014. [Google Scholar]
  5. Currie, W. Management Strategy for IT: An International Perspective; Pitman Publishing: London, UK, 1995; ISBN 978-0-27-360700-7. [Google Scholar]
  6. Shaft, T.M.; Sharfman, M.P.; Swahn, M. Using interorganizational information systems to support environmental management efforts at ASG. J. Ind. Ecol. 2001, 5, 95–116. [Google Scholar] [CrossRef]
  7. Wognum, P.M.; Bremmers, H.; Trienekens, J.H.; Van Der Vorst, J.G.A.J.; Bloemhof, J.M. Systems for sustainability and transparency of food supply chains—Current status and challenges. Adv. Eng. Inform. 2011, 25, 65–76. [Google Scholar] [CrossRef]
  8. Khor, K.-S.; Thurasamy, R.; Ahmad, N.H.; Halim, H.A.; May-Chiun, L. Bridging the Gap of Green IT/IS and Sustainable Consumption. Glob. Bus. Rev. 2015, 16, 571–593. [Google Scholar] [CrossRef]
  9. Wang, Y.; Chen, Y.; Benitez-Amado, J. How information technology influences environmental performance: Empirical evidence from China. Int. J. Inf. Manag. 2015, 35, 160–170. [Google Scholar] [CrossRef]
  10. Dao, V.; Langella, I.; Carbo, J. From green to sustainability: Information Technology and an integrated sustainability framework. J. Strateg. Inf. Syst. 2011, 20, 63–79. [Google Scholar] [CrossRef]
  11. Demoč, V.; Vyhnáliková, Z.; Aláč, P. Proposal for Optimization of Information System. Procedia Econ. Financ. 2015, 34, 477–484. [Google Scholar] [CrossRef]
  12. González-Rojas, O.; Ochoa-Venegas, L. A decision model and system for planning and adapting the configuration of enterprise information systems. Comput. Ind. 2017, 92–93, 161–177. [Google Scholar] [CrossRef]
  13. Wainwright, C.E.R.; Reynolds, K.A.; Argument, L.J. Optimising strategic information system development. J. Bus. Res. 2003, 56, 127–134. [Google Scholar] [CrossRef]
  14. Sterman, J.D. System Dynamics Modeling: Tools for Learning in a Complex World. Calif. Manag. Rev. 2001, 43, 8–25. [Google Scholar] [CrossRef]
  15. Bakhshi, J.; Ireland, V.; Gorod, A. Clarifying the project complexity construct: Past, present and future. Int. J. Proj. Manag. 2016, 34, 1199–1213. [Google Scholar] [CrossRef]
  16. Mukherji, N.; Rajagopalan, B.; Tanniru, M. A decision support model for optimal timing of investments in information technology upgrades. Decis. Support Syst. 2006, 42, 1684–1696. [Google Scholar] [CrossRef]
  17. Arvidsson, V.; Holmström, J.; Lyytinen, K. Information systems use as strategy practice: A multi-dimensional view of strategic information system implementation and use. J. Strateg. Inf. Syst. 2014, 23, 45–61. [Google Scholar] [CrossRef]
  18. Crameri, O.; Knezevic, N.; Bianchini, R.; Kosti, C.D.; Zwaenepoel, W. Staged deployment in mirage, an integrated software upgrade testing and distribution system. In Proceedings of the Symposium on Operating Systems Principles, Washinton, DC, USA, 14–17 October 2007; pp. 221–236. [Google Scholar]
  19. Keeys, L.A. Strategy formation for project sustainable development: Tales of alignment and emergence. In Proceedings of the PMI Research & Education Conference, Portland, OR, USA, 27–29 July 2014. [Google Scholar]
  20. Marnewick, C. Project management sustainability in an emerging economy. In Proceedings of the 3rd IPMA Research Conference, Stellenbosch, South Africa, 25–26 November 2015. [Google Scholar]
  21. Liu, L.; Feng, Y.; Hu, Q.; Huang, X. From transactional user to VIP: How organizational and cognitive factors affect ERP assimilation at individual level. Eur. J. Inf. Syst. 2011, 20, 186–200. [Google Scholar] [CrossRef]
  22. Lee, N.; Litecky, C.R. An Empirical Study of Software Reuse with Special Attention to Ada. IEEE Trans. Softw. Eng. 1997, 23, 537–549. [Google Scholar]
  23. Kassim, E.S.; Jailani, S.F.A.K.; Hairuddin, H.; Zamzuri, N.H. Information System Acceptance and User Satisfaction: The Mediating Role of Trust. Procedia Soc. Behav. Sci. 2012, 57, 412–418. [Google Scholar] [CrossRef]
  24. Delone, W.H.; Mclean, E.R. The DeLone and McLean Model of Information Systems Success. J. Manag. Inf. Syst. 2003, 19, 9–30. [Google Scholar]
  25. Haller, K. On the Implementation and Correctness of Information System Upgrades. In Proceedings of the 2010 IEEE International Conference on Software Maintenance, Timisoara, Romania, 12–18 September 2010; pp. 438–447. [Google Scholar]
  26. Kankaanpää, I.; Pekkola, S. Timing the information system upgrade. In Proceedings of the 18th European Conference on Information Systems (ECIS2010), Pretoria, South Africa, 7–9 June 2010; p. 108. [Google Scholar]
  27. Olson, D.; Zhao, F. Critical Success Factors in ERP Upgrade Projects. In Research and Practical Issues of Enterprise Information Systems; Springer: Boston, MA, USA, 2006; pp. 569–578. [Google Scholar]
  28. Sawyer, S. A market-based perspective on information systems development. Commun. ACM 2001, 44, 97–102. [Google Scholar] [CrossRef]
  29. Markus, M.L.; Tanis, C. The Enterprise System Experience—From Adoption to Success. In Framing the Domains of IT Management: Projecting the Future through the Past; Pinnaflex Educational Resources: Cincinnati, OH, USA, 2000; pp. 173–207. ISBN 1893673065. [Google Scholar]
  30. Jansen, S.; Ballintijn, G.; Brinkkemper, S. A Process Model and Typology for Software Product Updaters. In Proceedings of the Ninth European Conference on the Software Maintenance and Reengineering, Manchester, UK, 21–23 March 2005; pp. 265–274. [Google Scholar]
  31. Wang, Y.Y.; Wang, Y.S.; Lin, T.C. Developing and validating a technology upgrade model. Int. J. Inf. Manag. 2018, 38, 7–26. [Google Scholar] [CrossRef]
  32. Collins, K. Strategy and Execution of ERP Upgrades. Gov. Financ. Rev. 1999, 15, 43–47. [Google Scholar]
  33. King, N. The Risks of Not Upgrading Your Content Management System. Available online: https://unified.co.uk/Blog/September-2015/The-Risks-of-not-upgrading-your-CMS.aspx (accessed on 5 December 2017).
  34. Warfield, J.N. Developing Interconnection Matrices in Structural Modeling. IEEE Trans. Syst. Man Cybern. 1974, 1, 81–87. [Google Scholar] [CrossRef]
  35. Mandal, A.; Deshmukh, S.G. Vendor selection using interpretive structural modelling (ISM). Int. J. Oper. Prod. Manag. 1994, 14, 52–59. [Google Scholar] [CrossRef]
  36. Wu, W.-S.; Yang, C.-F.; Chang, J.-C.; Château, P.-A.; Chang, Y.-C. Risk assessment by integrating interpretive structural modeling and Bayesian network, case of offshore pipeline project. Reliab. Eng. Syst. Saf. 2015, 142, 515–524. [Google Scholar] [CrossRef]
  37. Ansari, M.F.; Kharb, R.K.; Luthra, S.; Shimmi, S.L.; Chatterji, S. Analysis of barriers to implement solar power installations in India using interpretive structural modeling technique. Renew. Sustain. Energy Rev. 2013, 27, 163–174. [Google Scholar] [CrossRef]
  38. Singh, A.K. Sushil Modeling enablers of TQM to improve airline performance. Int. J. Product. Perform. Manag. 2013, 62, 250–275. [Google Scholar] [CrossRef]
  39. Sharma, S.K.; Panda, B.N.; Mahapatra, S.S.; Sahu, S. Analysis of Barriers for Reverse Logistics: An Indian Perspective. Int. J. Model. Optim. 2011, 1, 101–106. [Google Scholar] [CrossRef]
  40. Gorane, S.J.; Kant, R. Supply chain management: Modelling the enablers using ISM and fuzzy MICMAC approach. Int. J. Logist. Syst. Manag. 2013, 16, 147–166. [Google Scholar] [CrossRef]
  41. Farris, D.R.; Sage, A.P. On the use of interpretive structural modeling for worth assessment. Comput. Electr. Eng. 1975, 2, 149–174. [Google Scholar] [CrossRef]
  42. Singh, M.D.; Kant, R. Knowledge management barriers: An interpretive structural modeling approach. Int. J. Manag. Sci. Eng. Manag. 2008, 3, 141–150. [Google Scholar]
  43. Bhat, S.; Burkhard, R.; O’Donnell, K.A.; Wardlow, D.L. Version 6.0.1, Anyone? An Investigation of Consumer Software Upgrading Behavior. J. Mark. Theory Pract. 1998, 6, 87–96. [Google Scholar] [CrossRef]
  44. Claybaugh, C.C.; Ramamurthy, K.; Haseman, W.D. Assimilation of Enterprise Technology Upgrades: A Factor-Based Study. Enterp. Inf. Syst. 2017, 11, 250–283. [Google Scholar] [CrossRef]
  45. Kim, S.H.; Srinivasan, V. A conjoint-hazard model of the timing of buyers’ upgrading to improved versions of high-technology products. J. Prod. Innov. Manag. 2009, 26, 278–290. [Google Scholar] [CrossRef]
Figure 1. Research concept based on Mukherji el al. [16].
Figure 1. Research concept based on Mukherji el al. [16].
Sustainability 10 00872 g001
Figure 2. The proposed research concept.
Figure 2. The proposed research concept.
Sustainability 10 00872 g002
Figure 3. Process of the User-Centered Training System (UCTS).
Figure 3. Process of the User-Centered Training System (UCTS).
Sustainability 10 00872 g003
Figure 4. Database modeling of the UCTS.
Figure 4. Database modeling of the UCTS.
Sustainability 10 00872 g004
Figure 5. Interface of the UCTS.
Figure 5. Interface of the UCTS.
Sustainability 10 00872 g005
Figure 6. Factors position of the four classification criteria for the users.
Figure 6. Factors position of the four classification criteria for the users.
Sustainability 10 00872 g006
Figure 7. The interpretive structural modeling (ISM) model of an IS upgrade (as viewed by the users).
Figure 7. The interpretive structural modeling (ISM) model of an IS upgrade (as viewed by the users).
Sustainability 10 00872 g007
Figure 8. The ISM model of an IS upgrade (as viewed by the managers).
Figure 8. The ISM model of an IS upgrade (as viewed by the managers).
Sustainability 10 00872 g008
Figure 9. The ISM model of an IS upgrade (as viewed by the experts).
Figure 9. The ISM model of an IS upgrade (as viewed by the experts).
Sustainability 10 00872 g009
Table 1. Factor analysis for a decision making of an information system (IS) upgrade.
Table 1. Factor analysis for a decision making of an information system (IS) upgrade.
NoFactorsDescriptionReferences
1ROIReturn of Investment[2,12,13,31]
2Design based on business processIS should be designed based on business process[4,27]
3Business object linkageAn IS upgrade should be linked to business objectives[2,4]
4Changes in the user system environmentThe user system environment can be changed by an IS upgrade[31]
5Continuous upgradeAn IS should be continuously upgraded with vendor support[17,31]
6Easy accessibilityAn IS should have accessibility that users can easily use[31]
7Rapid response to issuesAll issues concerning an IS upgrade should be quickly responded to[4]
8System performance improvementSystem performance should be improved through an IS upgrade[31]
9Useful information updateUsers want useful information when upgrading an IS[22]
10Appropriate requirements reflectionThe user’s requirements should be reflected in an IS upgrade[4]
11Continuous trainingContinuous training should be carried out after an IS upgrade[4,27]
12Time required for upgradeThe time required for an IS upgrade can be considerable[31]
13Adequate budget Sufficient budget for IS upgrade is very important[27,31]
14Number of system usersThe number of users currently using an IS should be checkedExpert opinion
15Test environment presence An environment for testing a new version of the systemExpert opinion, [32]
16System compatibilityCompatibility between the existing and new systems is crucial[33]
17Respond to changes in user personal computer (PC) environment Changes in the user’s system can have an impact on the business[31]
18Continuous monitoringContinuous monitoring is essential to improve the IS quality[4]
Table 2. Respondents’ characteristics.
Table 2. Respondents’ characteristics.
LayerNumber of PeopleSpecification
Manager8Team leader above
User15Staff
Expert7IT department member
Table 3. Factors mentioned by managers in their decision making about the UCTS upgrade.
Table 3. Factors mentioned by managers in their decision making about the UCTS upgrade.
FactorPriority
ROI (Return of investment)1
Design based on business process2
Business objective linkage3
Changes in user system environment4
Continuous upgrade5
Table 4. Factors mentioned by users in their decision making about the UCTS upgrade.
Table 4. Factors mentioned by users in their decision making about the UCTS upgrade.
FactorPriority
Easy accessibility1
Design based on business process2
Rapid response to issues3
System performance improvement4
Useful information update5
Appropriate requirements reflection6
Continuous training7
Changes in user system environment8
Time required for upgrade9
Table 5. Factors mentioned by experts in their decision making about the UCTS upgrade.
Table 5. Factors mentioned by experts in their decision making about the UCTS upgrade.
FactorPriority
ROI (Return of investment)1
Appropriate requirement reflection2
Adequate budget3
Number of system users4
Test environment presence5
System compatibility6
Respond to changes in user personal computer environments7
Time required for upgrade8
Continuous monitoring9
Table 6. Structural self-interaction matrix (SSIM) for the users.
Table 6. Structural self-interaction matrix (SSIM) for the users.
NoFactor123456789
1Easy accessibilityXXVAOXAAO
2Design based on business process XXXXXXXX
3Rapid response to issues XXOXAOO
4System performance improvement XXXXXX
5Useful information update XXVXO
6Appropriate requirements reflection XVVO
7Continuous training XOO
8Changes in user system environment XO
9Time required for upgrade X
Table 7. Initial reachability matrix (RM) for the users.
Table 7. Initial reachability matrix (RM) for the users.
NoFactor123456789
1Easy accessibility111001000
2Design based on business process111111111
3Rapid response to issues011101000
4System performance improvement111111111
5Useful information update010111110
6Appropriate requirements reflection111111110
7Continuous training111100100
8Changes in user system environment110110010
9Time required for upgrade010100001
Table 8. Final RM for the user.
Table 8. Final RM for the user.
NoFactor123456789Drive
1Easy accessibility1110010004
2Design based on business process1111111119
3Rapid response to issues0111010004
4System performance improvement1111111119
5Useful information update0101111106
6Appropriate requirements reflection1111111108
7Continuous training1111001005
8Changes in user system environment1101100105
9Time required for upgrade0101000013
Dependence69685655353/53
Table 9. First iteration for the user-level stratification.
Table 9. First iteration for the user-level stratification.
NoReachability SetAntecedent SetInteraction SetLevel
11, 2, 3, 61, 2, 4, 6, 7, 81, 2, 6
21, 2, 3, 4, 5, 6, 7, 8, 91, 2, 3, 4, 5, 6, 7, 8, 91, 2, 3, 4, 5, 6, 7, 8, 9I
32, 3, 4, 61, 2, 3, 4, 6, 72, 3, 4, 6I
41, 2, 3, 4, 5, 6, 7, 8, 92, 3, 4, 5, 6, 7, 8, 92, 3, 4, 5, 6, 7, 8, 9
52, 4, 5, 6, 7, 82, 4, 5, 6, 82, 4, 5, 6, 8
61, 2, 3, 4, 5, 6, 7, 81, 2, 3, 4, 5, 6,1, 2, 3, 4, 5, 6
71, 2, 3, 4, 72, 4, 5, 6, 72, 4, 7
81, 2, 4, 5, 82, 4, 5, 6, 82, 4, 5, 8
92, 4, 92, 4, 92, 4, 9I
Table 10. Second iteration for the user-level stratification.
Table 10. Second iteration for the user-level stratification.
NoReachability SetAntecedent SetInteraction SetLevel
11, 61, 4, 6, 7, 81, 6II
41, 4, 5, 6, 7, 8, 94, 5, 6, 7, 8, 94, 5, 6, 7, 8, 9
54, 5, 6, 7, 84, 5, 6, 84, 5, 6, 8
61, 4, 5, 6, 7, 81, 4, 5, 6,1, 4, 5, 6
71, 4, 74, 5, 6, 74, 7
81, 4, 5, 84, 5, 6, 84, 5, 8
Table 11. Final results of iteration for the user-level stratification.
Table 11. Final results of iteration for the user-level stratification.
NoReachability SetAntecedent SetInteraction SetLevel
11, 61, 4, 6, 7, 81, 6II
21, 2, 3, 4, 5, 6, 7, 8, 91, 2, 3, 4, 5, 6, 7, 8, 91, 2, 3, 4, 5, 6, 7, 8, 9I
32, 3, 4, 61, 2, 3, 4, 6, 72, 3, 4, 6I
44, 5, 6, 7, 84, 5, 6, 7, 8, 94, 5, 6, 7, 8III
55, 65, 65, 6IV
65, 65, 65, 6IV
74, 74, 5, 6, 74, 7III
84, 5, 84, 5, 6, 84, 5, 8III
92, 4, 92, 4, 92, 4, 9I

Share and Cite

MDPI and ACS Style

Kim, D.; Kim, Y.; Lee, N. A Study on the Interrelations of Decision-Making Factors of Information System (IS) Upgrades for Sustainable Business Using Interpretive Structural Modeling and MICMAC Analysis. Sustainability 2018, 10, 872. https://doi.org/10.3390/su10030872

AMA Style

Kim D, Kim Y, Lee N. A Study on the Interrelations of Decision-Making Factors of Information System (IS) Upgrades for Sustainable Business Using Interpretive Structural Modeling and MICMAC Analysis. Sustainability. 2018; 10(3):872. https://doi.org/10.3390/su10030872

Chicago/Turabian Style

Kim, Dosung, Yonghee Kim, and Namyong Lee. 2018. "A Study on the Interrelations of Decision-Making Factors of Information System (IS) Upgrades for Sustainable Business Using Interpretive Structural Modeling and MICMAC Analysis" Sustainability 10, no. 3: 872. https://doi.org/10.3390/su10030872

APA Style

Kim, D., Kim, Y., & Lee, N. (2018). A Study on the Interrelations of Decision-Making Factors of Information System (IS) Upgrades for Sustainable Business Using Interpretive Structural Modeling and MICMAC Analysis. Sustainability, 10(3), 872. https://doi.org/10.3390/su10030872

Note that from the first issue of 2016, this journal uses article numbers instead of page numbers. See further details here.

Article Metrics

Back to TopTop