TrustShare: Secure and Trusted Blockchain Framework for Threat Intelligence Sharing
Abstract
1. Introduction
1.1. Problem Statement and Motivation
- Trust and Autonomy: Centralized systems require participants to trust a single managing authority. This is problematic in cross-sector scenarios (e.g., finance and healthcare), where entities prioritize operational independence and data sovereignty.
- Auditability and Tamper Resistance: Traditional platforms frequently lack verifiable audit trails and tamper-resistant logs. In security-sensitive domains, such capabilities are essential for traceability and forensic analysis.
- Regulatory Compliance: Legal frameworks such as the General Data Protection Regulation (GDPR) impose requirements including the right to be forgotten (RtbF), fine-grained access control, and revocation capabilities. Centralized solutions often struggle to provide transparency and enforcement guarantees in this context.
- Availability and Resilience: Single points of failure in centralized systems expose them to outages and targeted attacks. Decentralized alternatives offer improved fault tolerance and continuous availability.
- How can CTI be shared securely in a decentralized trustless environment while ensuring regulatory compliance (e.g., the GDPR)?
- What cryptographic access control mechanisms are best suited for attribute-based, revocable, and selective data disclosure?
- Can decentralized platforms based on Hyperledger Fabric and the IPFS meet the latency, scalability, and interoperability demands of operational CTI workflows?
- Fine-grained access control using Ciphertext-Policy Attribute-Based Encryption (CP-ABE).
- Encrypted off-chain data storage via the Interplanetary File System (IPFS).
- Smart contract-based policy enforcement.
- Regulatory compliance features supporting the RtbF and attribute-based revocation.
1.2. Contributions
- Design of TrustShare: A novel regulation-compliant data sharing framework built on Hyperledger Fabric, supporting secure, privacy-preserving, and policy-driven cyber threat intelligence (CTI) exchange among mutually distrusting entities.
- Fine-Grained Cryptographic Access Control: Integration of Ciphertext-Policy Attribute-Based Encryption (CP-ABE) with advanced constraints, such as temporal validity, controlled revelation, and geolocation interlocking—enabling dynamic and sovereign data access control.
- Hybrid Trust Enforcement via Smart Contracts: Implementation of a programmable trust-aware access control logic using Hyperledger Fabric chaincode, combining direct (interaction-based) and indirect (reputation-based) trust metrics to automate sharing decisions.
- Decentralized Storage Integration: Coupling the IPFS with blockchain-anchored identifiers and CP-ABE-encrypted data to achieve scalable, efficient, and tamper-proof off-chain storage with verifiable access policies.
- Compliance with Privacy Regulations: Embedding GDPR-aligned features—including data minimization, revocation via certificate authorities, and auditability—into the design, ensuring the enforceability of the right to be forgotten (RtbF) and lawful data processing.
- Practical Evaluation: Demonstration of low-latency, high-throughput, and resource-efficient performance across distributed deployment environments, highlighting TrustShare’s scalability and operational viability for real-world CTI alliances.
2. Background
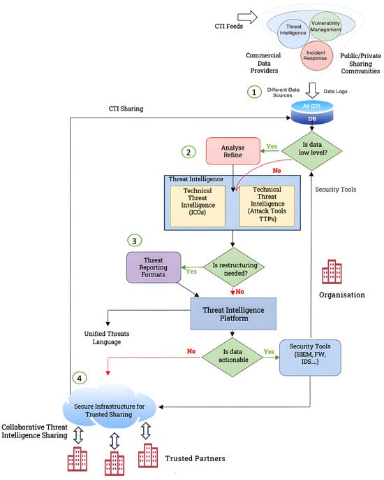
2.1. Cyber Threat Intelligence Overview
- Data collection from different sources.
- Processing and analysis.
- CTI production.
- Dissemination among trusted users and a feedback loop.

2.2. Blockchain Overview
- Decentralized: Decentralized systems eliminate the requirement of a central authority to validate transactions, instead relying on a consensus algorithm. This approach mitigates the risk of a single point of failure in the blockchain system. Each node in the network maintains a complete and verified record of transactions, ensuring a high level of data redundancy and availability.
- Immutability: Once a block is added to the chain, data becomes nearly immutable, ensuring security. Blockchain uniquely allows data ownership to be changed only by the owner, and its origin is traceable, serving as a reliable ledger. The use of the National Institute of Standards and Technology (NIST)-certified cryptographic methods, like SHA-256 and 256-bit ECDSA, enhances user identity security and preserves digital assets effectively.
- Anonymity: Anonymity within the context of blockchain technology grants participating nodes the capability to engage in transactions and activities without the necessity of revealing their individual identities. This feature allows users to contribute and interact within the blockchain network while maintaining a level of privacy and confidentiality regarding their personal information.
- Auditability: At any point in time, the blockchain allows for the validation of existing transactions. This involves verifying that a transaction has not been altered over time by examining the cryptographic hashes associated with the preceding blocks. This process ensures the integrity and security of the transaction history recorded on the blockchain.
- Trustless and Transparency: Nodes can transact without pre-established trust, and all transactions are recorded on the ledger to ensure transparency. Each transaction is recorded on the blockchain, making it visible to every node in the network.
- Use of Smart Contracts: Smart contracts enable the automation of transactions within the blockchain. The computer code enhances computational efficiencies by facilitating and verifying agreements among nodes.
2.3. Private Blockchain
2.4. Comparative Analysis and Innovation Highlights
- Limited Support for Fine-Grained Access Control: Many existing blockchain-based CTI systems lack attribute-based access policies, instead relying on static role-based models. This restricts flexibility in cross-organizational sharing and fails to meet the compliance needs for highly regulated sectors.
- Inadequate Alignment with the GDPR and Data Sovereignty Requirements: The ability to enforce consent-driven auditable access to sensitive data is often missing in prior work. Systems without privacy-preserving encryption or explicit access constraints risk breaching regulatory obligations.
- Absence of Integrated Trust Models for Data Providers and Consumers: Most platforms assume all nodes are equally trusted or use binary trust evaluations. This oversimplifies real-world collaboration, where entities have varying reputations and behavior patterns.
- CP-ABE-Based Fine-Grained Encryption: By integrating Ciphertext-Policy Attribute-Based Encryption (CP-ABE), TrustShare allows data owners to define expressive access control policies directly embedded in the encrypted payloads, ensuring only authorized recipients can decrypt shared intelligence.
- Hybrid Trust Scoring Model: We propose a novel combination of direct and indirect trust metrics to assess participant reliability over time. Trust scores influence access and endorsement privileges, thereby promoting collaboration only among reputable parties.
- Smart Contract-Enforced Policy Compliance: Smart contracts codify organizational and regulatory policies (e.g., minimum trust thresholds and data handling restrictions), enabling automated verifiable enforcement and audit logging on the blockchain.
3. Materials and Methods
3.1. Materials
3.1.1. Hyperledger Fabric Components and Features
- Hyperledger Fabric ClientThe Hyperledger Fabric client is the front end of the permissioned ledger network that users interact with. To make the threat intelligence sharing ecosystem work seamlessly, it lets users communicate with each other by sending transactions to the nodes and querying the ledger [40].
- Hyperledger Fabric Membership Service ProviderThe system includes the Hyperledger Fabric membership service provider (MSP) and Hyperledger Fabric channels. The MSP manages identity and access control, ensuring secure participant registration and authentication for a robust threat intelligence sharing ecosystem [41].
- Hyperledger Fabric Certificate AuthorityIn addition to the aforementioned components, the Hyperledger Fabric certificate authority is integrated into the permissioned ledger network to ensure secure communication and cryptographic authenticity. The implementation of this measure enhances the overall security of the proposed sharing infrastructure ([31]).
- Smart ContractsIn Hyperledger Fabric, a smart contract, or “chaincode,” is executable code defining transaction rules on the blockchain. It automates and enforces business logic, ensuring consistency and transparency. Deployed to channels, it enables secure and verifiable interactions within the network [42].
- Hyperledger Fabric ChannelsHyperledger Fabric network segmentation using channels is a critical component of our framework selection [43]. These channels make the system more modular and extendable and provide private and secure communication among specified network parties. This enhancement increases the resilience of our proposed sharing ecosystem by improving threat intelligence confidentiality and targeted sharing [44].
- Hyperledger Fabric Peer NodesTo augment our proposed framework, we incorporate Hyperledger Fabric peer nodes. These nodes play a vital role in maintaining the shared ledger, endorsing transactions, and ensuring consensus among participants. The inclusion of peer nodes supports network resilience and contributes to the collaborative and secure exchange of threat intelligence [45].
- Hyperledger Fabric Ordering ServiceExpanding our material spectrum, we integrate the Hyperledger Fabric ordering service. This service is instrumental in coordinating the sequencing of transactions, ensuring a consistent and immutable record of shared threat intelligence [46]. The ordering service enhances the reliability and integrity of our proposed sharing infrastructure.
- Permissioned blockchain: Unlike a public blockchain, where nobody needs permission to join the network, Hyperledger Fabric requires an identity and certificate authority for any user or node to join the network [33].
- Privacy and confidentiality of transactions: Channels allow a subset of nodes, through the anchor node, to link different organizations that compose the consortium. The ledger of a channel can be accessed only by those organizations that are part of the channel. Therefore, participants can view only the network features and data relevant to their specific channel.
- Highly modular and configurable architecture: Hyperledger Fabric enables plug-and-play ordering, membership, endorsement, and validation services. A pluggable consensus algorithm also improves the platform. Ledger supports LevelDB and CouchDB databases [33].
- Efficient data query: By using CouchDB, it could execute queries more efficiently compared to other relational databases with less latency and with simpler queries.
- High transaction throughput performance: Hyperledger Fabric is scalable. Peer nodes are liberated from ordering (consensus) responsibilities, while transaction execution is independent of ordering and commitment. The division of labor relieves the ordering nodes of transaction execution and ledger maintenance.
- Low latency of transaction confirmation: Hyperledger Fabric is considered the fastest amongst all the permissioned blockchains, generated within only a few organizations, thus contributing to reducing latency. Furthermore, it does not have a mining process like blockchain, and it makes the system fast in verifying and committing transactions [31].
- No cryptocurrency: Unlike a public blockchain and several other technologies, Hyperledger Fabric does not involve any cryptocurrency ([33]).
- The ability to monitor the network performance: Hyperledger Caliper is a network benchmarking tool that measures performance using indicators like transactions per second, latency and throughput utilization of resources, and more [47]. It provides the flexibility to specify and configure parameters for conducting tests on the platform, aiming for optimal results.
3.1.2. Structured Threat Information eXpression (STIX)
3.1.3. Trusted Automated Exchange of Intelligence Information (TAXII)
3.1.4. MITRE ATT&CK Framework
3.1.5. Integrating CP-ABE with Hyperledger Fabric for Enhanced Security and Efficiency
- Dynamic Policy Enforcement: Access policies can be dynamically updated without re-encrypting the data as attributes change, aligning well with evolving access requirements over time [63].
- Privacy Preservation: CP-ABE preserves privacy by enabling data owners to define access policies without revealing users’ actual attributes, which is crucial in scenarios with sensitive attributes [62].
- Secure Data Sharing: Encrypted data can be shared based on attributes without disclosing content, which is beneficial in collaborative environments where multiple parties need specific data access [64].
- Blockchain Immutability and Auditability: Hyperledger Fabric’s blockchain ensures immutability and auditability. CP-ABE integration enhances this by securing data at the attribute level, providing a secure and auditable access control mechanism [65].
- Compliance and Regulatory Requirements: CP-ABE aids in meeting stringent regulatory requirements by offering a robust and flexible access control mechanism [66].
- Enhanced Security: CP-ABE adds an extra layer of security to blockchain-stored data. Unauthorized users, even with access, cannot decrypt data without the necessary attributes, reducing the risk of unauthorized data access [67].
3.1.6. Interplanetary File System (IPFS)
3.1.7. General Data Protection Regulation (GDPR)
3.1.8. Right to Be Forgotten (RtbF)
3.2. Methodology
3.2.1. Data Collection and Preprocessing
3.2.2. Uploading and Sharing Data via IPFS
3.2.3. Authentication and Retrieval by Trusted Partner
3.2.4. System Architecture and Workflow
3.2.5. Integration and Security Measures
3.2.6. Scalability and Adaptability
3.3. Hybrid Trust Model
- is the combined trust score.
- is a tunable parameter balancing the influence of direct and indirect trust.
- is the direct trust value based on past interactions.
- is the indirect trust value derived from third-party feedback.
4. Evaluation and Performance Analysis
4.1. Scalability and Architectural Performance
4.2. Benchmarking Methodology and Results
- Single organization, 2 peers.
- Two organizations, 4 peers.
- Kubernetes-based cluster deployment.
- Hyperledger Fabric with CouchDB as state database.
4.3. Comparison with Centralized Baseline
Experimental Findings
- Latency: The centralized system has lower latency under light load, but performance degrades sharply under stress. TrustShare’s latency increases more gradually, maintaining predictable performance, as presented in Figure 7.
- Throughput and Scalability: TrustShare scales with node count until consensus overhead gains plateau. The centralized model shows declining throughput as node count increases due to coordinator saturation. The results are presented in Figure 8.
- Trust Model: TrustShare distributes trust through consensus. The centralized system requires full trust in a single coordinator, introducing a critical vulnerability.
- Availability and Fault Tolerance: TrustShare maintains availability under node failures via Byzantine fault-tolerant mechanisms. In contrast, the centralized system fails after coordinator loss, as depicted in Figure 9.
4.4. Security and Availability Analysis
4.5. Discussion and Roadmap
- Integration with live CTI feeds and real-time analytics pipelines.
- Graphical policy management interface.
- Automated certificate renewal workflows.
- Enhanced auditing and threat simulation modules.
- Extended testing under adversarial network conditions.
5. Security Analysis
5.1. Threat Model
- External adversaries: May attempt Sybil attacks, replay attacks, or impersonate authorized users or systems.
- Internal adversaries: May involve compromised insiders or misuse of credentials by legitimate users.
5.2. Threat Mitigation
- Sybil Attacks (Pre-Step 1; Step 7): Only identities validated via Hyperledger Fabric’s MSP and trusted certificate authorities are allowed to register and submit transactions.
- Chaincode Poisoning (Step 8): Chaincode deployment requires multi-peer endorsements and is secured through a CI/CD pipeline with auditing and version control.
- Identity Spoofing (Steps 10–12): TrustShare uses mutual TLS to ensure endpoint authenticity during data access and retrieval.
- Replay Attacks (Steps 7–9): Hyperledger Fabric-native timestamps and cryptographic nonces ensure message freshness, mitigating replay attempts.
- Insider Threats and Credential Misuse (Steps 4, 9, 12, and 15): CP-ABE enforces encryption-time access control, while blockchain audit logs provide tamper-evident traces.
- Anomalous Behavior (Steps 1–3, 12–15): Planned integration with SIEM tools such as the ELK Stack and Splunk will support anomaly detection using rule-based and machine learning methods.
5.3. Trust and Transparency
5.4. Privacy-Preserving Using Network Segmentation
5.5. Network Authentication and Data Access Control
5.6. Real-World Context for Attribute and Policy Complexity with Advanced Access Constraints
| Algorithm 1 Lattice-Based CP-ABE with Temporal and Geospatial Constraints |
| Require: Security parameter , Attribute universe U, Access policy , Message M, Timestamp t, Location l Ensure: Ciphertext decryptable only by authorized users with valid temporal and location attributes 1: Setup 2: Generate base matrix with associated trapdoor 3: Sample a short secret vector 4: for each attribute do 5: Generate a matrix and corresponding trapdoor 6: end for 7: Output public parameters and master secret key 8: KeyGen 9: for each do 10: Generate short vector using 11: end for 12: Add dynamic attributes: time < 24h, location: EU, freshness score 13: Output secret key 14: Encrypt 15: Represent access structure as an LSSS matrix , including temporal and spatial constraints 16: Sample random vector and compute ciphertext components using LWE encryption 17: Output ciphertext 18: Decrypt 19: Verify that user’s attributes satisfy , including checks on timestamp and geolocation 20: Use LSSS decoding vector to reconstruct the shared secret 21: Recover message M only if policy evaluation passes |
5.7. Anonymity Considerations
6. Conclusions
Author Contributions
Funding
Data Availability Statement
Conflicts of Interest
References
- Kumar, P.; Wazid, M.; Singh, D.; Singh, J.; Das, A.K.; Park, Y.; Rodrigues, J.J. Explainable artificial intelligence envisioned security mechanism for cyber threat hunting. Secur. Priv. 2023, 6, e312. [Google Scholar] [CrossRef]
- Ma, J.; Jiao, W.; Gao, H. A Study on ChinaBond Threat Intelligence Platform Construction. Bond Mon. 2022. [Google Scholar] [CrossRef]
- CrowdStrike. Threat Intelligence: What It Is, Types and Benefits. Available online: https://www.crowdstrike.com/en-us/cybersecurity-101/threat-intelligence/#:~:text=Threat%20intelligence%20refers%20to%20the,informed%2C%20data%2Ddriven%20decisions. (accessed on 30 March 2025).
- SANS Institute. What Is Threat Intelligence? 2016. Available online: https://www.sans.org/white-papers/ (accessed on 30 December 2024).
- Trend Micro. Navigating New Frontiers: Trend Micro 2021 Annual Cybersecurity Report; Technical report, analyses major cybersecurity trends from 2021; Trend Micro: Tokyo, Japan, 2022. [Google Scholar]
- Wagner, T.D.; Mahbub, K.; Palomar, E.; Abdallah, A.E. Cyber threat intelligence sharing: Survey and research directions. Comput. Secur. 2019, 87, 101589. [Google Scholar] [CrossRef]
- Gao, S.; Piao, G.; Zhu, J.; Ma, X.; Ma, J. TrustAccess: A Trustworthy Secure Ciphertext-Policy and Attribute Hiding Access Control Scheme Based on Blockchain. IEEE Trans. Veh. Technol. 2020, 69, 5784–5798. [Google Scholar] [CrossRef]
- Ramsdale, A.; Shiaeles, S.; Kolokotronis, N. A comparative analysis of cyber-threat intelligence sources, formats and languages. Electronics 2020, 9, 824. [Google Scholar] [CrossRef]
- Sauerwein, C.; Fischer, D.; Rubsamen, M.; Rosenberger, G.; Stelzer, D.; Breu, R. From threat data to actionable intelligence: An exploratory analysis of the intelligence cycle implementation in cyber threat intelligence sharing platforms. In Proceedings of the 16th International Conference on Availability, Reliability and Security, Vienna, Austria, 17–20 August 2021; pp. 1–9. [Google Scholar]
- Guarascio, M.; Cassavia, N.; Pisani, F.S.; Manco, G. Boosting cyber-threat intelligence via collaborative intrusion detection. Future Gener. Comput. Syst. 2022, 135, 30–43. [Google Scholar] [CrossRef]
- Johnson, C.; Badger, L.; Waltermire, D.; Snyder, J.; Skorupka, C. Guide to Cyber Threat Information Sharing. NIST Special Publication800-150. 2016. Available online: https://nvlpubs.nist.gov/nistpubs/SpecialPublications/NIST.SP.800-150.pdf (accessed on 26 April 2025).
- Cho, H. ASIC-Resistance of Multi-Hash Proof-of-Work Mechanisms for Blockchain Consensus Protocols. IEEE Access 2018, 6, 66210–66222. [Google Scholar] [CrossRef]
- Singh, S.; Singh, N. Blockchain: Future of Financial and Cyber Security. In Proceedings of the 2nd International Conference on Contemporary Computing and Informatics (IC3I), Greater Noida, India, 14–17 December 2016; pp. 463–467. [Google Scholar] [CrossRef]
- Nakamoto, S. Bitcoin: A Peer-to-Peer Electronic Cash System; Bitcoin.org: Online, 2008; Available online: https://bitcoin.org/bitcoin.pdf (accessed on 26 April 2025).
- Judmayer, A.; Stifter, N.; Krombholz, K.; Weippl, E. Blocks and Chains: Introduction to Bitcoin, Cryptocurrencies, and Their Consensus Mechanisms; Springer Nature: Berlin/Heidelberg, Germany, 2022. [Google Scholar]
- Lepore, C.; Ceria, M.; Visconti, A.; Rao, U.P.; Shah, K.A.; Zanolini, L. A survey on blockchain consensus with a performance comparison of PoW, PoS and pure PoS. Mathematics 2020, 8, 1782. [Google Scholar] [CrossRef]
- Dunnett, K.; Pal, S.; Jadidi, Z. Challenges and Opportunities of Blockchain for Cyber Threat Intelligence Sharing. In Secure and Trusted Cyber Physical Systems: Recent Approaches and Future Directions; Springer: Berlin/Heidelberg, Germany, 2022; pp. 1–24. [Google Scholar]
- Abubakar, M.; Ali, H.; Ghaleb, B.; Wadhaj, I.; Buchanan, W.J. An Overview of Blockchain-Based IoT Architectures and Designs. In Proceedings of the International Conference on Emerging Technologies and Intelligent Systems, Cham, Switzerland, 2–3 September 2022; Springer: Berlin/Heidelberg, Germany, 2022; pp. 596–605. [Google Scholar]
- Wüst, K.; Gervais, A. Do you Need a Blockchain? In Proceedings of the Crypto Valley Conference on Blockchain Technology (CVCBT), Zug, Switzerland, 20–22 June 2018; pp. 45–54. [Google Scholar] [CrossRef]
- Androulaki, E.; Barger, A.; Bortnikov, V.; Cachin, C.; Christidis, K.; De Caro, A.; Enyeart, D.; Ferris, C.; Laventman, G.; Manevich, Y.; et al. Hyperledger fabric: A distributed operating system for permissioned blockchains. In Proceedings of the Thirteenth EuroSys Conference, Porto, Portugal, 23–26 April 2018; pp. 1–15. [Google Scholar]
- Hearn, M.; Brown, R.G. Corda: A Distributed Ledger. Corda Technical White Paper. 2016. Available online: https://docs.r3.com/en/pdf/corda-technical-whitepaper.pdf (accessed on 13 April 2025).
- Özdemir, A. Cyber Threat Intelligence Sharing Technologies and Threat Sharing Model Using Blockchain. Master’s Thesis, Middle East Technical University, Ankara, Türkiye, 2021. [Google Scholar]
- Wood, G. Ethereum: A secure decentralised generalised transaction ledger. Ethereum Proj. Yellow Pap. 2014, 151, 1–32. [Google Scholar]
- Valenta, M.; Sandner, P. Comparison of ethereum, hyperledger fabric and corda. Frankf. Sch. Blockchain Cent. 2017, 8, 1–8. [Google Scholar]
- Polge, J.; Robert, J.; Le Traon, Y. Permissioned blockchain frameworks in the industry: A comparison. Ict Express 2021, 7, 229–233. [Google Scholar] [CrossRef]
- Dinh, T.T.A.; Wang, J.; Chen, G.; Liu, R.; Ooi, B.C.; Tan, K.L. Blockbench: A framework for analyzing private blockchains. In Proceedings of the ACM International Conference on Management of Data, Chicago, IL, USA, 14–19 May 2017; pp. 1085–1100. [Google Scholar]
- Brandenburger, M.; Cachin, C.; Kapitza, R.; Sorniotti, A. Blockchain and trusted computing: Problems, pitfalls, and a solution for hyperledger fabric. arXiv 2018, arXiv:1805.08541. [Google Scholar]
- Gorenflo, C.; Lee, S.; Golab, L.; Keshav, S. FastFabric: Scaling hyperledger fabric to 20 000 transactions per second. Int. J. Netw. Manag. 2020, 30, e2099. [Google Scholar] [CrossRef]
- Nasir, Q.; Qasse, I.A.; Abu Talib, M.; Nassif, A.B. Performance Analysis of Hyperledger Fabric Platforms. Secur. Commun. Netw. 2018, 2018, 7431475. [Google Scholar] [CrossRef]
- Punathumkandi, S.; Meenakshi, V. A deep dive into Hyperledger. In Blockchain and Machine Learning for e-Healthcare Systems; Institution of Engineering and Technology: London, UK, 2020; p. 85. [Google Scholar]
- Ali, H.; Ahmad, J.; Jaroucheh, Z.; Papadopoulos, P.; Pitropakis, N.; Lo, O.; Abramson, W.; Buchanan, W.J. Trusted Threat Intelligence Sharing in Practice and Performance Benchmarking through the Hyperledger Fabric Platform. Entropy 2022, 24, 1379. [Google Scholar] [CrossRef]
- Thakkar, P.; Nathan, S.; Viswanathan, B. Performance Benchmarking and Optimizing Hyperledger Fabric Blockchain Platform. In Proceedings of the IEEE 26th International Symposium on Modeling, Analysis, and Simulation of Computer and Telecommunication Systems (MASCOTS), Milwaukee, WI, USA, 25–28 September 2018; pp. 264–276. [Google Scholar] [CrossRef]
- Fabric, H. Hyperledger Fabric Foundation. Available online: https://hyperledger-fabric.readthedocs.io/en/latest/test_network.html (accessed on 30 March 2025).
- Bogatov, D.; De Caro, A.; Elkhiyaoui, K.; Tackmann, B. Anonymous transactions with revocation and auditing in hyperledger fabric. In Proceedings of the Cryptology and Network Security: 20th International Conference, CANS 2021, Vienna, Austria, 13–15 December 2021; pp. 435–459. [Google Scholar]
- Homan, D.; Shiel, I.; Thorpe, C. A New Network Model for Cyber Threat Intelligence Sharing using Blockchain Technology. In Proceedings of the 10th IFIP International Conference on New Technologies, Mobility and Security (NTMS), Canary Islands, Spain, 24–26 June 2019; pp. 1–6. [Google Scholar] [CrossRef]
- Zhang, X.; Miao, Y. A reputation-based blockchain model for secure and efficient cyber threat intelligence sharing. J. Netw. Comput. Appl. 2021, 178, 102985. [Google Scholar]
- Nguyen, K.; Pal, S.; Jadidi, Z.; Dorri, A.; Jurdak, R. A Blockchain-Enabled Incentivised Framework for Cyber Threat Intelligence Sharing in ICS. In Proceedings of the IEEE International Conference on Pervasive Computing and Communications Workshops and other Affiliated Events (PerCom Workshops), Pisa, Italy, 21–25 March 2022; pp. 261–266. [Google Scholar] [CrossRef]
- Ma, J.; Wang, Z.; Qiu, Y.; Liu, T.; Zhang, Z.; Li, H.; Chen, J.; Sun, W.; Zhao, J.; Xu, L.; et al. Blockchain-based incentive mechanism for cybersecurity information sharing: An evolutionary game approach. Future Gener. Comput. Syst. 2023, 140, 239–251. [Google Scholar]
- Hu, J.; Zhu, P.; Li, J.; Qi, Y.; Xia, Y.; Wang, F.Y. A Secure Medical Information Storage and Sharing Method Based on Multiblockchain Architecture. IEEE Trans. Comput. Soc. Syst. 2024, 11, 6392–6406. [Google Scholar] [CrossRef]
- Ranjan, S.; Negi, A.; Jain, H.; Pal, B.; Agrawal, H. Network System Design using Hyperledger Fabric: Permissioned Blockchain Framework. In Proceedings of the Twelfth International Conference on Contemporary Computing (IC3), Noida, India, 8–10 August 2019; pp. 1–6. [Google Scholar] [CrossRef]
- Iftekhar, A.; Cui, X.; Tao, Q.; Zheng, C. Hyperledger fabric access control system for internet of things layer in blockchain-based applications. Entropy 2021, 23, 1054. [Google Scholar] [CrossRef]
- Gourisetti, S.N.G.; Sebastian-Cardenas, D.J.; Bhattarai, B.; Wang, P.; Widergren, S.; Borkum, M.; Randall, A. Blockchain smart contract reference framework and program logic architecture for transactive energy systems. Appl. Energy 2021, 304, 117860. [Google Scholar] [CrossRef]
- Ali, H.; Abubakar, M.; Ahmad, J.; Buchanan, W.J.; Jaroucheh, Z. PASSION: Permissioned Access Control for Segmented Devices and Identity for IoT Networks. In Proceedings of the IEEE 28th International Workshop on Computer Aided Modeling and Design of Communication Links and Networks (CAMAD), Edinburgh, UK, 6–8 November 2023; pp. 200–205. [Google Scholar] [CrossRef]
- Brotsis, S.; Kolokotronis, N.; Limniotis, K.; Bendiab, G.; Shiaeles, S. On the Security and Privacy of Hyperledger Fabric: Challenges and Open Issues. In Proceedings of the IEEE World Congress on Services (SERVICES), Beijing, China, 18–23 October 2020; pp. 197–204. [Google Scholar] [CrossRef]
- Ali, H.; Papadopoulos, P.; Ahmad, J.; Pitropakis, N.; Jaroucheh, Z.; Buchanan, W.J. Privacy-preserving and Trusted Threat Intelligence Sharing using Distributed Ledgers. In Proceedings of the 14th International Conference on Security of Information and Networks (SIN), Edinburgh, UK, 15–17 December 2021; Volume 1, pp. 1–6. [Google Scholar] [CrossRef]
- Xu, X.; Sun, G.; Luo, L.; Cao, H.; Yu, H.; Vasilakos, A.V. Latency performance modeling and analysis for hyperledger fabric blockchain network. Inf. Process. Manag. 2021, 58, 102436. [Google Scholar] [CrossRef]
- Caliper, H. Caliper—Blockchain Performance Benchmark Tool. 2025. Available online: https://github.com/hyperledger-caliper/caliper (accessed on 30 March 2025).
- Haque, M.F.; Krishnan, R. Toward automated cyber defense with secure sharing of structured cyber threat intelligence. Inf. Syst. Front. 2021, 23, 883–896. [Google Scholar] [CrossRef]
- Kumar, R.; Goyal, R. On cloud security requirements, threats, vulnerabilities and countermeasures: A survey. Comput. Sci. Rev. 2019, 33, 1–48. [Google Scholar] [CrossRef]
- Deepa, N.; Pham, Q.V.; Nguyen, D.C.; Bhattacharya, S.; Prabadevi, B.; Gadekallu, T.R.; Maddikunta, P.K.R.; Fang, F.; Pathirana, P.N. A survey on blockchain for big data: Approaches, opportunities, and future directions. Future Gener. Comput. Syst. 2022, 131, 209–226. [Google Scholar] [CrossRef]
- Riesco, R.; Villagrá, V.A. Leveraging cyber threat intelligence for a dynamic risk framework: Automation by using a semantic reasoner and a new combination of standards (STIX™, SWRL and OWL). Int. J. Inf. Secur. 2019, 18, 715–739. [Google Scholar] [CrossRef]
- Riesco, R.; Larriva-Novo, X.; Villagrá, V.A. Cybersecurity threat intelligence knowledge exchange based on blockchain: Proposal of a new incentive model based on blockchain and Smart contracts to foster the cyber threat and risk intelligence exchange of information. Telecommun. Syst. 2020, 73, 259–288. [Google Scholar] [CrossRef]
- Nour, B.; Pourzandi, M.; Debbabi, M. A Survey on Threat Hunting in Enterprise Networks. IEEE Commun. Surv. Tutor. 2023, 25, 2299–2324. [Google Scholar] [CrossRef]
- Pahlevan, M.; Voulkidis, A.; Velivassaki, T.H. Secure exchange of cyber threat intelligence using TAXII and distributed ledger technologies-application for electrical power and energy system. In Proceedings of the 16th International Conference on Availability, Reliability and Security, Vienna, Austria, 17–20 August 2021; pp. 1–8. [Google Scholar]
- Zutshi, A.; Grilo, A.; Nodehi, T. The value proposition of blockchain technologies and its impact on Digital Platforms. Comput. Ind. Eng. 2021, 155, 107187. [Google Scholar] [CrossRef]
- Xue, L.; Yu, Y.; Li, Y.; Au, M.H.; Du, X.; Yang, B. Efficient attribute-based encryption with attribute revocation for assured data deletion. Inf. Sci. 2019, 479, 640–650. [Google Scholar] [CrossRef]
- Morales-Sandoval, M.; Cabello, M.H.; Marin-Castro, H.M.; Compean, J.L.G. Attribute-Based Encryption Approach for Storage, Sharing and Retrieval of Encrypted Data in the Cloud. IEEE Access 2020, 8, 170101–170116. [Google Scholar] [CrossRef]
- Zhang, G.; Chen, X.; Feng, B.; Guo, X.; Hao, X.; Ren, H.; Dong, C.; Zhang, Y. BCST-APTS: Blockchain and CP-ABE empowered data supervision, sharing, and privacy protection scheme for secure and trusted agricultural product traceability system. Secur. Commun. Netw. 2022, 2022, 1–11. [Google Scholar] [CrossRef]
- Fugkeaw, S. A Fine-Grained and Lightweight Data Access Control Model for Mobile Cloud Computing. IEEE Access 2021, 9, 836–848. [Google Scholar] [CrossRef]
- Porwal, S.; Mittal, S. A fully flexible key delegation mechanism with efficient fine-grained access control in CP-ABE. J. Ambient Intell. Humaniz. Comput. 2023, 14, 12837–12856. [Google Scholar] [CrossRef]
- Das, S.; Namasudra, S. Multiauthority CP-ABE-based Access Control Model for IoT-enabled Healthcare Infrastructure. IEEE Trans. Ind. Inform. 2023, 19, 821–829. [Google Scholar] [CrossRef]
- Zhang, L.; Cui, Y.; Mu, Y. Improving Security and Privacy Attribute Based Data Sharing in Cloud Computing. IEEE Syst. J. 2020, 14, 387–397. [Google Scholar] [CrossRef]
- Yin, Y.; Gan, Q.; Zuo, C.; Liu, N.; Wang, C.; Jiang, Y. A Revocable Outsourced Data Accessing Control Scheme with Black-Box Traceability. In Information Security Practice and Experience, Proceedings of the 19th International Conference, Wuhan, China, 25–27 October 2024; Springer: Berlin/Heidelberg, Germany, 2023; pp. 380–398. [Google Scholar]
- Makhdoom, I.; Zhou, I.; Abolhasan, M.; Lipman, J.; Ni, W. PrivySharing: A blockchain-based framework for privacy-preserving and secure data sharing in smart cities. Comput. Secur. 2020, 88, 101653. [Google Scholar] [CrossRef]
- Bhuvana, R.; Aithal, P. Blockchain based service: A case study on IBM blockchain services & hyperledger fabric. Int. J. Case Stud. Bus. IT Educ. 2020, 4, 94–102. [Google Scholar]
- Khan, L.U.; Yaqoob, I.; Tran, N.H.; Kazmi, S.M.A.; Dang, T.N.; Hong, C.S. Edge-Computing-Enabled Smart Cities: A Comprehensive Survey. IEEE Internet Things J. 2020, 7, 10200–10232. [Google Scholar] [CrossRef]
- Deng, H.; Meng, X.; Guo, J.; Xi, E.; Zhao, H. A Framework of Blockchain-Based Security for WBANs. In Proceedings of the 3rd International Conference on Smart BlockChain (SmartBlock), Zhengzhou, China, 23–25 October 2020; pp. 75–80. [Google Scholar] [CrossRef]
- Banerjee, S.; Bera, B.; Das, A.K.; Chattopadhyay, S.; Khan, M.K.; Rodrigues, J.J. Private blockchain-envisioned multi-authority CP-ABE-based user access control scheme in IIoT. Comput. Commun. 2021, 169, 99–113. [Google Scholar] [CrossRef]
- Casino, F.; Politou, E.; Alepis, E.; Patsakis, C. Immutability and Decentralized Storage: An Analysis of Emerging Threats. IEEE Access 2020, 8, 4737–4744. [Google Scholar] [CrossRef]
- Krushnarao, W.A.; Gandage, S. Secure-Medishare: A Comprehensive Secure Medical Data-Sharing System Using Blockchain, Watermarking, Steganography, And Optimized Hybrid Cryptography. Scand. J. Inf. Syst. 2023, 35, 1–13. [Google Scholar]
- Naz, M.; Al-zahrani, F.A.; Khalid, R.; Javaid, N.; Qamar, A.M.; Afzal, M.K.; Shafiq, M. A secure data sharing platform using blockchain and interplanetary file system. Sustainability 2019, 11, 7054. [Google Scholar] [CrossRef]
- Kang, P.; Yang, W.; Zheng, J. Blockchain private file storage-sharing method based on IPFS. Sensors 2022, 22, 5100. [Google Scholar] [CrossRef] [PubMed]
- Argyropoulos, V.; Alepis, E.; Patsakis, C. Semi-Decentralized File Sharing as a Service. In Proceedings of the 13th International Conference on Information, Intelligence, Systems & Applications (IISA), Corfu, Greece, 18–20 July 2022; pp. 1–8. [Google Scholar] [CrossRef]
- Bhattacharya, P.; Saraswat, D.; Savaliya, D.; Sanghavi, S.; Verma, A.; Sakariya, V.; Tanwar, S.; Sharma, R.; Raboaca, M.S.; Manea, D.L. Towards future internet: The metaverse perspective for diverse industrial applications. Mathematics 2023, 11, 941. [Google Scholar] [CrossRef]
- Trautwein, D.; Raman, A.; Tyson, G.; Castro, I.; Scott, W.; Schubotz, M.; Gipp, B.; Psaras, Y. Design and evaluation of IPFS: A storage layer for the decentralized web. In Proceedings of the ACM SIGCOMM 2022 Conference, Amsterdam, The Netherlands, 22–26 August 2022; pp. 739–752. [Google Scholar]
- Kumar, S.; Bharti, A.K.; Amin, R. Decentralized secure storage of medical records using Blockchain and IPFS: A comparative analysis with future directions. Secur. Priv. 2021, 4, e162. [Google Scholar] [CrossRef]
- Grundstrom, C.; Väyrynen, K.; Iivari, N.; Isomursu, M. Making sense of the general data protection regulation—Four categories of personal data access challenges. In Proceedings of the 52nd Hawaii International Conference on System Sciences, Maui, HI, USA, 8–11 January 2019. [Google Scholar]
- Havelange, A.; Dumontier, M.; Wouters, B.; Linde, J.; Townend, D.; Riedl, A.; Urovi, V. LUCE: A Blockchain Solution for monitoring data License accoUntability and CompliancE. arXiv 2019, arXiv:1908.02287. [Google Scholar]
- Stamatellis, C.; Papadopoulos, P.; Pitropakis, N.; Katsikas, S.; Buchanan, W.J. A privacy-preserving healthcare framework using hyperledger fabric. Sensors 2020, 20, 6587. [Google Scholar] [CrossRef]
- Mazumdar, S.; Ruj, S. Design of Anonymous Endorsement System in Hyperledger Fabric. IEEE Trans. Emerg. Top. Comput. 2021, 9, 1780–1791. [Google Scholar] [CrossRef]










| Category | Description | Focus | Example |
|---|---|---|---|
| Actionable Intelligence | Specific, relevant, and timely information for immediate threat response. | Directly applicable details for enhancing cybersecurity defenses. | Indicators of compromise (IoCs); specific vulnerabilities. |
| Tactical Intelligence | In-depth insights into the techniques and procedures used by threat actors. | Understanding methods to adapt and refine security measures. | Analysis of attack patterns; tactics employed by threat actors. |
| Strategic Intelligence | Broader long-term perspectives on threat actors’ goals and motivations. | Assists in shaping the overall cybersecurity strategy by predicting future threats. | Industry-specific threat landscapes; geopolitical influences on cyber threats. |
| Comparison Features | Public Blockchain (Permissionless) | Private Blockchain | Permissioned Blockchain |
|---|---|---|---|
| Read | It is an open network, no permission needed, anyone can download the protocol and read | Only specific participants in the organization can read, verify and add new nodes | Under a legal contract, the public and participants are permissible |
| Write | It is an open network, no permission needed, anyone can download protocol and write | Only specific participants in the organization can write | Participants are permissible under some legal contracts |
| Consensus Operational | No conditions are needed to join consensus; the process needs more energy and resources. | Only those who are pre-selected can conduct the consensus within the organization | Pre-selected nodes within consortium |
| Examples | Bitcoin | Ethereum | Hyperledger Fabric |
| Network | Permissionless | Permissioned or Permissionless | Permissioned |
| Classification | Public | Public or Private | Private |
| Governance | Decentralized | Ethereum Developers | Linux Foundation |
| Currency | Yes | Yes, Ether Tokens (smart contract) | None, Currency Tokens (chaincode) |
| Operation Pattern | Order–execute | Order–execute | Execute–order–validate |
| Cost | Yes, Satoshi (It is synonymous with Bitcoin). | Yes, Gas (the amount of computational power). | None |
| Smart Contracts | No | Smart Contracts (Solidity, Serpent, and LLL) | Chaincodes (Go, JavaScript, Java, and more) |
| Consensus Algorithms | Proof of Work | Proof of Work or Proof of Stake (new versions) | Normal operation or Practical Byzantine Fault Tolerance (PBFT) |
| Encryption of transaction data | No | No | Yes |
| TPS | 3.3–4.6 | 15 | Up to 5000 |
| Block Size | 1–2 MBs 4 MB SegWit (Segregated Witness) | 20–30 KB | By default: 512 KB (Preferred) 98 MB (Absolute Maximum) |
| Transactions per Block | 3500 | 70 | 10 (default) |
| Block Time | 10 min | 15 s | 1 s |
| Currency Capitalization | 21 million | 5 every 14 s | No Currency |
| Current Block Reward | 12.5 BTC | 3 ETH | N/A |
| Applications | Track ownership of Digital Currency (Mostly) | DApps (Games, IoT, Fintech, Supply Chain, and so on) | Private Blockchain requires High Performance, resiliency, and privacy |
| Feature | Hyperledger Fabric | Ethereum | Quorum | R3 Corda |
|---|---|---|---|---|
| Consensus Mechanism | Practical Byzantine Fault Tolerance (PBFT) | Proof of Stake (PoS) | Istanbul BFT (IBFT) | RAFT consensus |
| Smart Contracts | Chaincode (Go and Java) | Solidity | Smart Contracts (Solidity and Vyper) | Contracts (Kotlin and Java) |
| Privacy | Channel-based privacy | Limited privacy features | Private transactions with Constellation | Corda Firewall and transaction privacy |
| Token/Currency | Customizable (No built-in currency) | Ether (ETH) | Quorum Token (Quorum) | Customisable (No built-in currency) |
| Permissioning | Granular control with Membership Services | Public and private networks | Permissions for nodes and transactions | Access Control in Corda Network |
| Performance and Scalability | High scalability with modular architecture | Scalability challenges, higher latency | Scalability improvements, moderate latency | Designed for scalability and performance |
| Development Community | Active development community | Large and an active community | Developed by JPMorgan, active community | Active community with enterprise focus |
| Work | Trust Model | Blockchain Platform | Real Implementation | Scalability | Unique Feature |
|---|---|---|---|---|---|
| Homan et al. (2019) [35] | No explicit trust model; assumes honest participants | Hyperledger Fabric | Testbed implementation with STIX 2.0 | Moderate; evaluated with Hyperledger Fabric channels | Focus on GDPR compliance and data segmentation using Hyperledger Fabric channels |
| Zhang and Miao (2021) [36] | Reputation-based trust model | Consortium Blockchain | Simulation-based evaluation | Not specified; focuses on security and trust | Introduces proof of reputation consensus algorithm for CTI sharing |
| Nguyen et al. (2021) [37] | Incentive-based trust model combining monetary and reputation incentives | Hyperledger Fabric | Prototype implementation with IPFS integration | Moderate; utilizes Hyperledger Fabric’s modular architecture | Incentivized CTI sharing framework tailored for Industrial Control Systems (ICSs) |
| Ma et al. (2023) [38] | Evolutionary game theory-based incentive mechanism | Ethereum | Simulation and smart contract deployment | Not specified; focuses on incentive mechanism effectiveness | Addresses free-riding behavior in CTI sharing using game-theoretic approach |
| Hu et al. (2024) [39] | Trust management integrated in multi-blockchain architecture | Multi-Blockchain (BCH, ETH, and LTC) | Prototype implemented for secure medical data sharing | High; supports distributed data storage across chains | Proposes a hierarchical model for multichain integration with fine-grained access control |
| TrustShare (This Work) | Hybrid (Direct + Indirect) | Hyperledger Fabric (Private) | Full-stack implementation with smart contracts | High scalability via modular and channel-based architecture | CP-ABE for access control, GDPR compliance, and STIX/TAXII integration |
| Framework | Access Control Model | Privacy Compliance | Trust Model | Enforcement Mechanism | Unique Innovation/ Comments |
|---|---|---|---|---|---|
| Existing Systems | Role-based or None | Limited or None | Binary/Static | Off-chain or Manual | Limited fine-grained control and weak privacy enforcement |
| TrustShare (This Work) | CP-ABE (Attribute-Based) | GDPR-aligned, Auditable | Hybrid Dynamic Trust Scores | Smart Contract-Automated | Fine-grained encryption policies, trust-aware access, automated compliance enforcement |
| Parameter | Value | Description |
|---|---|---|
| Direct Trust, | 0.75 | Calculated from past interactions, success rates, and responsiveness. |
| Indirect Trust, | 0.60 | Aggregated feedback from other participants, weighted by trustworthiness and time decay. |
| Weight Factor, | 0.7 | Tunable parameter emphasizing direct trust over indirect trust. |
| Hybrid Trust Score, | 0.705 | Computed as . Reflects combined trust level. |
| Configuration | Latency (ms) | Throughput (TPS) | CPU Usage (%) |
|---|---|---|---|
| Single Organization, 2 Peers | 90 | 180 | 40% |
| Two Organizations, 4 Peers | 130 | 320 | 65% |
| Kubernetes Cluster | 75 | 500 | 72% |
| With CouchDB | 110 | 300 | 50% |
| Metric | TrustShare (DLT) | Centralized Baseline |
|---|---|---|
| Average Latency (ms) | 70–175 (steady growth) | 40–310 (non-linear spike) |
| Throughput (tx/sec) | 150–540 (scalable) | 300–110 (declines with load) |
| Fault Tolerance | Byzantine Fault Tolerance | Single Point of Failure |
| Trust Assumptions | Distributed validation | Full trust in coordinator |
| Scalability | High (until consensus limit) | Low (coordinator bottleneck) |
| Auditability | Immutable ledger | No native audit support |
| Deployment Complexity | Moderate–High | Low |
| Security Layer | Mechanism Implemented |
|---|---|
| Identity Management | MSP via X.509 Certificates issued by Hyperledger CA |
| Data Encryption | Ciphertext-Policy Attribute-Based Encryption (CP-ABE) |
| Data Storage Security | IPFS-based encrypted off-chain storage |
| Access Control | Smart contract–enforced policy-based access |
| Anonymity | Optional ring signatures (FCsLRSs) for contributor privacy |
| Threat | Description | Mitigation Strategy | Enforced in Process Step(s) |
|---|---|---|---|
| Sybil Attack | Adversary creates fake identities to subvert the system. | Identity validation via MSP and CA-issued X.509 certificates; verified at user registration (pre-Step 1) and transaction submission. | Pre-Step 1; Step 7 |
| Chaincode Poisoning | Injection of malicious or unauthorized chaincode. | Multi-peer endorsement policies for chaincode invocation; secure CI/CD pipeline with version control and audit logs. | Step 8 |
| Identity Spoofing | Impersonation of authorized users or nodes. | Mutual TLS authentication and certificate validation enforced during access and data retrieval. | Steps 10–12 |
| Replay Attack | Reuse of previously valid or fraudulent transactions. | Hyperledger Fabric-native timestamps and cryptographic nonces validated by ordering service and peers. | Steps 7–9 |
| Insider Threats/Credential Misuse | Malicious actions by legitimate users or credential compromise. | CP-ABE encryption for fine-grained access control; immutable blockchain audit trails for accountability. | Steps 4, 9, 12, and 15 |
| Anomalous Behavior | Suspicious or abnormal access patterns indicating compromise. | Planned SIEM integration for real-time monitoring; rule-based and ML anomaly detection on logs. | Steps 1–3, 12–15 |
Disclaimer/Publisher’s Note: The statements, opinions and data contained in all publications are solely those of the individual author(s) and contributor(s) and not of MDPI and/or the editor(s). MDPI and/or the editor(s) disclaim responsibility for any injury to people or property resulting from any ideas, methods, instructions or products referred to in the content. |
© 2025 by the authors. Licensee MDPI, Basel, Switzerland. This article is an open access article distributed under the terms and conditions of the Creative Commons Attribution (CC BY) license (https://creativecommons.org/licenses/by/4.0/).
Share and Cite
Ali, H.; Buchanan, W.J.; Ahmad, J.; Abubakar, M.; Khan, M.S.; Wadhaj, I. TrustShare: Secure and Trusted Blockchain Framework for Threat Intelligence Sharing. Future Internet 2025, 17, 289. https://doi.org/10.3390/fi17070289
Ali H, Buchanan WJ, Ahmad J, Abubakar M, Khan MS, Wadhaj I. TrustShare: Secure and Trusted Blockchain Framework for Threat Intelligence Sharing. Future Internet. 2025; 17(7):289. https://doi.org/10.3390/fi17070289
Chicago/Turabian StyleAli, Hisham, William J. Buchanan, Jawad Ahmad, Marwan Abubakar, Muhammad Shahbaz Khan, and Isam Wadhaj. 2025. "TrustShare: Secure and Trusted Blockchain Framework for Threat Intelligence Sharing" Future Internet 17, no. 7: 289. https://doi.org/10.3390/fi17070289
APA StyleAli, H., Buchanan, W. J., Ahmad, J., Abubakar, M., Khan, M. S., & Wadhaj, I. (2025). TrustShare: Secure and Trusted Blockchain Framework for Threat Intelligence Sharing. Future Internet, 17(7), 289. https://doi.org/10.3390/fi17070289

