Next Article in Journal
Machine Learning and Deep Learning-Based Multi-Attribute Physical-Layer Authentication for Spoofing Detection in LoRaWAN
Next Article in Special Issue
Semantic Data Federated Query Optimization Based on Decomposition of Block-Level Subqueries
Previous Article in Journal
When Cybersecurity Meets Accessibility: A Holistic Development Architecture for Inclusive Cyber-Secure Web Applications and Websites
Previous Article in Special Issue
A Novel Six-Dimensional Chimp Optimization Algorithm—Deep Reinforcement Learning-Based Optimization Scheme for Reconfigurable Intelligent Surface-Assisted Energy Harvesting in Batteryless IoT Networks
 
 
Font Type:
Arial Georgia Verdana
Font Size:
Aa Aa Aa
Line Spacing:
Column Width:
Background:
Article

Ubunye: An MEC Orchestration Service Based on QoE, QoS, and Service Classification Using Machine Learning

by
Kilbert Amorim Maciel
1,*,
David Martins Leite
2,
Guilherme Alves de Araújo
1,
Flavia C. Delicato
3 and
Atslands R. Rocha
1
1
Departamento de Engenharia de Teleinformática, Universidade Federal do Ceará (UFC), Campus do Pici, Bloco 725, Fortaleza 60455-970, Ceará, Brazil
2
Centro de Ciências Tecnológicas, Universidade de Fortaleza (UNIFOR), Av. Washington Soares, 1321, Edson Queiroz, Fortaleza 60811-905, Ceará, Brazil
3
Instituto de Computação, Universidade Federal Fluminense (UFF), Av. Gal. Milton Tavares de Souza, São Domingos, Niterói 24210-346, Rio de Janeiro, Brazil
*
Author to whom correspondence should be addressed.
Future Internet 2025, 17(2), 66; https://doi.org/10.3390/fi17020066
Submission received: 12 December 2024 / Revised: 20 January 2025 / Accepted: 26 January 2025 / Published: 5 February 2025
(This article belongs to the Special Issue Internet of Things Technology and Service Computing)

Abstract

The increasing adoption of Internet of Things devices has led to a significant demand for cloud services, where latency and bandwidth play a crucial role in shaping users’ perception of network service quality. However, the use of cloud services with the desired quality is not always available to all users. Furthermore, uneven network coverage in urban and rural areas has created “digital deserts”, which are characterized by a lack of connectivity resources, complicating access to cloud services. In this scenario, edge computing emerges as a promising alternative for service provision. Edge computing leverages data processing at or near the source where it is generated rather than sending it to the cloud for processing. It can lead to several advantages, such as reduced latency and lower bandwidth usage. This paper addresses the need to ensure consistent quality of experience (QoE) and quality of service (QoS) in dynamic network environments, particularly in remote regions with limited infrastructure. We propose an orchestration service called Ubunye, which operates at the network edge and selects the most appropriate edge node to fulfill a given application request while satisfying its quality requirements. Ubunye considers factors such as latency and available bandwidth when selecting a node to execute the requested service. It implements a service classification system based on machine learning (ML) techniques. The ideal edge node is chosen through a multi-faceted evaluation, which includes current CPU load, memory availability, and other relevant parameters. Experiment results show that Ubunye effectively orchestrates resources at the network edge, enhancing QoE and QoS for services that demand low latency and high bandwidth. Additionally, it showcases the ability to classify services and allocate resources under challenging network conditions.

1. Introduction

According to the United Nations 2023 report [1], nearly 24% of the global urban population, approximately 5.3 billion people, live in housing conditions where network coverage is often inadequate, leading to limited access to connectivity resources. The disparities in network coverage between distinct areas have resulted in what is known as “digital deserts”. Digital deserts are a complex phenomenon, present throughout the world, comprising both urban and rural spaces, encompassing the divergence of Internet access in space, the gap between information-rich and information-poor areas, and the scarcity of network resources among online users [2].
These disparities challenge the scientific community, governments, and the private sector to research and develop solutions to mitigate or eliminate this problem, especially with an ever-increasing demand for connectivity from applications, for example, based on the Internet of things (IoT) [3]. There is a fundamental need to rethink the projects that provide network resources, focusing on the user experience and strategies to optimize local computing resources, such as edge computing [4].
Edge computing takes advantage of distributed computing resources across the entire continuum of available network elements (edge nodes), from data production devices to the cloud. Edge computing also offers a promising concept for transferring a significant part of the cloud service to the network edge [5]. Thus, edge computing is becoming a key technology for addressing increasing latency and bandwidth challenges in modern networks, particularly MEC (multi-access edge computing) in the context of IoT applications [6]. The significance of MEC lies in its ability to bring data processing and storage closer to end mobile devices, effectively shifting a substantial portion of cloud services to the network’s edge. This approach significantly reduces latency and improves network efficiency [7]. MEC optimizes resource usage and supports time-sensitive applications such as online gaming, augmented reality, and high-definition video streaming [8].
In response to the growing demand for low-latency, high-bandwidth services in mobile networks, the European Telecommunications Standards Institute (ETSI) has defined the MEC reference architecture. This architecture serves as a guide for implementing MEC systems, ensuring interoperability and cohesion between different vendors and operators [9]. However, in many MEC environments, resources are limited and may not be sufficient to meet the computing requirements of all end devices. As a result, this limitation can affect the quality of service (QoS) or the quality of experience (QoE) of users.
QoS measures how well a network delivers consistent and predictable performance levels for different applications and users. Ensuring QoS is essential in networks that handle multiple types of traffic. On the other hand, QoE defines how users perceive and interact with a service, including aspects such as the perceived quality of streaming video, the clarity of a VoIP call, and the responsiveness of a web application. QoE is crucial for services where end-user satisfaction plays a key role in determining success [10].
QoS and QoE are strongly interrelated as they approach quality of service from different perspectives. Although QoS provides the technical basis necessary for the efficient delivery of network services, QoE determines the ultimate success of these services by reflecting user satisfaction and perception. Both are essential to ensure a high-quality service experience, especially in environments where user satisfaction is critical [11]. Assessment of experience quality has become vital to ensure that mobile users have a satisfactory and efficient experience [12]. Combining advanced resource allocation algorithms and QoS optimization techniques is critical to maximize user QoE [13].
Understanding the relationship between QoS and QoE is important to optimize multimedia services in edge networks. While QoS focuses on objective aspects such as packet loss and latency, QoE reflects how users perceive and feel about the service. Although some models try to connect these two dimensions, many fail to capture the full complexity of the user experience. We claim that a comprehensive approach is necessary, which considers technical factors and users’ subjective perceptions. In the context of smart cities, the joint and effective management of QoS and QoE strengthens networks at the edge to face the challenges of the diversity of connected objects and the complexity of urban communications [14].
In recent years, there has been a proliferation of solutions to the challenges of allocating resources in edge environments (including MEC). In this context, approaches such as auction-based optimization have shown significant improvements in system efficiency and end-user experience since, at each iteration, the auction algorithm seeks to provide the appropriate network resources to the best-equipped client to receive them [15]. Machine learning (ML) also offers a powerful approach in various fields of knowledge, experiencing remarkable growth due to its ability to automate decision-making processes and identify patterns in large volumes of data. ML has excellent potential to classify services in solutions involving edge computing and IoT [16].
Providing processing and provisioning services closer to users is essential for IoT devices, which often require low-latency responses, as well as for services that need high bandwidth availability. ML applications in this area include optimizing resource allocation and improving security by analyzing network traffic patterns. In [17], ML techniques applicable to edge computing are described, especially for efficiently managing data flows. In addition, the authors in [18] explore how ML frameworks are adapted to improve the functionality of IoT systems.
In this work, we present Ubunye, a novel edge node orchestration service, with the following contributions:
1.
A service classifier based on ML techniques allows users’ service requests to be identified and categorized accurately in classifying services based on high bandwidth availability or low latency requirements.
2.
An allocation mechanism based on three goals:
  • Computational efficiency of the Ubunye auction algorithm regarding CPU and memory consumption.
  • Capacity to meet the user’s QoE regarding latency, bandwidth, and user request success rate.
  • Ability to continue meeting requirements in a faulty event.
The Ubunye service differentiates itself from existing proposals by integrating a service classification mechanism based on machine learning. It categorizes user requests into high-bandwidth, low-latency groups, integrated with an edge node allocation service developed in this work. The adaptability of machine learning and a focus on QoS and QoE positions Ubunye as an innovation over existing methods, ultimately leading to better service provisioning in edge computing environments.
This article is organized as follows: Section 2 presents related work contextualizing Ubunye in the current edge computing orchestration services landscape. Section 3 describes the Ubunye architecture. Section 4 and Section 5 present the Ubunye classifier and allocator, respectively. The experimental evaluation and results are described in Section 6. Section 7 concludes the article, highlighting the main contributions and future work.

2. Related Work

We have divided this section into two subsections to emphasize the different methods used by each paper, separating them into QoS-oriented and QoE-oriented papers.

2.1. QoS-Oriented Papers

Several works propose orchestration services for the resource management of edge nodes. The work described in [19] focuses on QoS, guaranteeing latency for computing tasks. It proposes a latency-guaranteed double resource auction (LGRDA) scheme to allocate resources on edge servers, matching resources to computing tasks considering multiple constraints such as bandwidth and latency. Focused on QoS, ref. [20] addresses reducing service time and increasing resource utilization. It uses a Stackelberg game algorithm for dynamic resource allocation, with a “many-to-many” matching algorithm between MECs and a ’one-to-many’ matching algorithm between an MEC server and ESPs. The Stackelberg game can be considered a type of generalized auction.
Ref. [21] optimizes QoS through a service placement algorithm to enhance service performance and maximize social welfare, employing a pricing mechanism for edge federation instead of a traditional auction. Ref. [15] emphasizes QoS and aims to provide low latency and high-reliability services for IoT. It employs a double auction mechanism to maximize resource utilization. In a double auction, sellers set minimum prices while buyers submit maximum bids. Matches occur when a seller’s price meets a buyer’s bid, making double auctions more complex and ideal for markets with many participants, such as stock exchanges.
Ref. [22] focuses on maximizing the value of data in a federated learning framework within a collaborative cloud–edge environment, emphasizing QoS constraints like bandwidth. This study employs a reverse auction mechanism with resource allocation algorithms based on submodular value functions, using critical price theory to determine payments.

2.2. QoE-Oriented Papers

The paper by [10] focuses on QoE, using offline deep reinforcement learning to optimize caching and meet user preferences. It uses an offline deep reinforcement learning algorithm for cache optimization, which is the main stage of the process.
Ref. [6] focuses on QoE and video streaming, improving 5G mobile performance via edge intelligence and TCP and VoD optimization. It does not mention a specific resource orchestration but an MEC service framework. Ref. [13] considers both QoS and QoE, aiming to optimize execution time and energy consumption, as well as meeting user preferences. It uses a two-phase probabilistic model-checking algorithm for offloading and bandwidth selection.
Ref. [23] aims to maximize QoE by minimizing costs through a reverse auction mechanism and two greedy algorithms, IMaxQ and IMinC. In an Ubunye auction, multiple buyers compete by bidding higher prices for an item a single seller offers, increasing offers and maximizing the seller’s revenue. Conversely, in a reverse auction, multiple sellers compete to offer the lowest price to one buyer, benefiting them with lower costs. However, this may lead sellers to cut prices excessively, potentially compromising QoS.
Ref. [24] proposes a mechanism for preloading dynamic adaptive streaming over HTTP (DASH) video segments in MEC environments over 5G networks, using an ML model to predict which segments should be preloaded. The random forest classifier was selected for its superior accuracy among the tested models. The paper improves QoS and QoE in the delivery of video content by reducing latency and redundant traffic. The study aims to use the classification model rather than a comprehensive orchestration system to improve the efficiency of preloading media segments.
Table 1 compares our proposal with related work. The Ubunye service stands out by implementing service classification to identify the source of user requests and distinguish between high-bandwidth and low-latency services. This classification improves resource allocation, optimizes bandwidth-intensive services, and enhances the overall user experience (QoE). Ubunye offers a more user-centered approach to managing MEC resources by addressing QoS and QoE, setting it apart from other services.

3. Ubunye Proposal Overview

We propose a service orchestrator at the network edge in two stages. First, an ML model classifies services into high-bandwidth (e.g., video streaming and online entertainment) and low-latency (e.g., autonomous vehicles) groups based on pre-defined requirements. In the second stage, a customized auction algorithm allocates services, with edge nodes bidding based on the available bandwidth, network latency, CPU, and memory. The allocation strategy is directly related to the classification from the first stage.
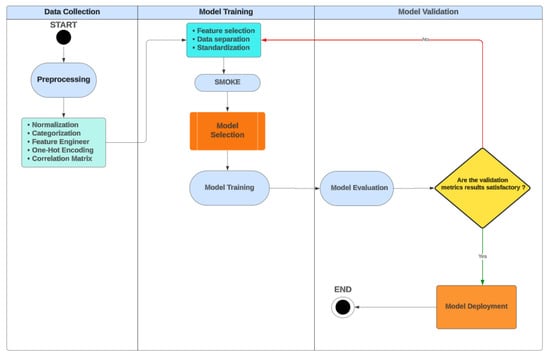
Figure 1 illustrates the workflow of our proposal. Initially, devices request services via base stations in the mobile network, which forward these requests to nearby edge nodes for classification. Services are classified and grouped based on their requirements by an ML model, with blue representing high bandwidth requirements and orange denoting low latency. The allocation phase involves an auction process, where edge nodes bid according to these requirements. The service is ultimately granted to the node that offers the highest bid.
The Ubunye design has been crafted to meet QoS and QoE requirements to deliver high-quality services in edge computing environments. QoS is addressed by implementing the Ubunye auction algorithm, which considers metrics such as latency, available bandwidth, and current CPU load. On the other hand, QoE is incorporated into the system through service classification based on ML techniques, which allows service requests to be identified and prioritized based on user expectations. This integrated approach ensures that the technical aspects of service delivery and user perception are considered. This results in a more satisfactory and responsive service experience, especially applicable in regions with limited network capacity, which makes our solution attractive to network providers.

4. Ubunye Service Classifier

Classification is an ML technique that assigns one or more classes to a dataset based on its characteristics or variables. It can be binary (with two classes, 1 or 0) or multiclass (with three or more classes). This technique is used to identify patterns and trends in data, enabling automated decision-making in various contexts [25].
The classification process employs the Gaussian naive Bayes algorithm to distinguish network traffic between low-latency and high-bandwidth categories. Figure 2 summarizes the complete workflow of the network traffic classification. The workflow consists of the following stages:
1.
Data pre-processing: The dataset is pre-processed and divided into training and testing subsets to validate the model’s performance with unseen data, ensuring no overlap between groups.
2.
Model training: The Gaussian naive Bayes model is trained using the training data, extracting patterns relevant to service classification.
3.
Performance evaluation: The model’s predictions on the test data are compared with actual values to assess performance using metrics like accuracy, precision, recall, and F1-score. To enhance evaluation and reduce overfitting, StratifiedKFold cross-validation with five splits is employed, maintaining class distributions across the folds.

4.1. Data Preprocessing

The dataset was loaded using pandas, and the missing data, inconsistencies, and formatting errors were checked. Pandas is a Python library that is used to work with datasets. It has functions for analyzing, cleaning, exploring, and manipulating data. This preprocessing stage improves the quality of the data and improves the accuracy of network traffic analysis.
Feature engineering was also performed, crucial for the development of ML models as it creates variables that help capture critical aspects of the data and improve the model’s ability to learn patterns [26]. Thus, it helps to create robust and accurate ML models. In this study, feature engineering was focused on calculating various network traffic metrics organized by IP pairs. This approach was essential to capture important characteristics of network traffic, incorporating temporal, volumetric, and protocol-related information. These metrics allow for identifying patterns that differentiate low-latency and high-bandwidth flows, which are the two main categories in our classification problem.
Table 2 summarizes the selected metrics. The inclusion of attributes such as variation in packet size and protocol distribution highlights the multiplicity of traffic and the presence of different types of applications, while metrics such as packet rate per second and traffic volume help to distinguish between types of traffic with distinct characteristics. Thus, these metrics contribute significantly to improving the performance of the classification model by providing a comprehensive view of network traffic behavior.
Finally, the correlation matrix was calculated. The correlation matrix is essential for analyzing variable interactions, especially in the naive Bayes model, which assumes feature independence. The correlation matrix helps to identify significant relationships between variables, as strong correlations can affect model performance. The matrix also helps in feature selection by highlighting variables with the highest correlation to the target, simplifying the choice of the most relevant attributes for classification.
Calculating the correlation matrix involves analyzing the relationships between numerical attributes in the network traffic dataset. First, we manually selected only the columns in the dataset that contain numerical values, excluding those with text-based information. After that, we computed the correlation matrix to evaluate the strength and direction of the linear relationships between the variables. The correlation matrix is based on the Pearson correlation coefficient. The coefficient ranges from −1 to 1, where values close to 1 indicate a strong positive correlation, values close to −1 indicate a strong negative correlation, and values close to 0 indicate no linear correlation.
Figure 3 shows a heat map that highlights positive and negative correlations on a scale of varying colors. Metrics such as traffic volume, packet number, and packet rate have significant positive correlations, reflecting an expected relationship since more significant traffic or volume generally implies a higher number of packets and transmission rate. In addition, metrics such as packet size variation and protocol distribution help capture variations in traffic and protocol types. The matrix confirms that the selected metrics cover complementary aspects of network traffic, such as intensity, duration, average size, and packet diversity, justifying their selection as important discriminants for the classifier.
The main diagonal of the matrix shows a brightness of 1.0 for all variables since each variable is perfectly correlated with itself. Furthermore, the matrix is symmetric since the brightness between two variables is independent of the order in which they are considered. The ridges in the orientation matrix indicate the strength and direction of the relationships between variables. Shades of dark red represent a strong positive representation (close to +1), while shades of dark blue represent a strong negative representation (close to −1). Gray areas suggest weak or nonexistent (close to 0), evidencing little or no linear relationship between the corresponding variables.
Based on the results presented in Figure 3, it can be concluded that the selected metrics in Table 2 are essential to capture important network traffic characteristics, integrating temporal, volumetric, and protocol-related information. Analyzing the results of these metrics allows for identifying patterns that differentiate low-latency and high-bandwidth flows, helping to build more robust and accurate models. The inclusion of attributes such as variation in packet size and protocol distribution highlights the diversity of traffic and the presence of different types of applications, while metrics such as packet rate per second and total volume help to distinguish between types of traffic with distinct characteristics. Thus, these metrics contribute significantly to improving the performance of the classification model by providing a comprehensive view of network traffic behavior.

4.2. Model Training and Validation

The features selected from the correlation matrix were used in the training of the Gaussian naive Bayes model. In addition to the selected features (Table 2), we also included the length Category. It indicates a categorical variable based on packet size: Class 0 (≤256 bytes: low Latency) and Class 1 (>256 bytes: high Bandwidth). Model training involves utilizing these variables to identify patterns that can be generalized to new network traffic data.
To obtain more accurate results during training, we used the SMOTE technique (synthetic minority oversampling technique) to resolve the class imbalance in our dataset. The results showed a significant discrepancy between the two classes: Class 0 (low latency) contains 1,478,491 instances, while Class 1 (high bandwidth) has only 119,035. SMOTE generates synthetic examples of the minority class by interpolating nearby data points, creating new instances along the lines that connect real samples of the minority class in the feature space. It helps to reduce the model’s bias towards the majority class and improves its generalization capacity, making learning more balanced and robust. In addition, by avoiding the simple replication of existing data, SMOTE preserves the diversity of the data distribution, which can result in better separability between classes.
During training, the dataset was divided into 70% for training, 15% for testing, and 15% for validation, allowing model adjustments to improve network traffic classification. The training set teaches the model by adjusting its parameters based on the data patterns. The validation set helps fine-tune the model by testing its performance on unseen data during training, preventing issues like overfitting or underfitting. Finally, the test set evaluates the model’s performance on entirely new data, ensuring it generalizes well to real-world scenarios. This approach makes it possible to measure essential performance metrics such as accuracy, precision, recall (correctly identifying all positive instances), and F1-score (the harmonic mean between precision and recall, balancing both).
The model employs Gaussian naive Bayes and cross-validation using StratifiedKFold (with five splits) to ensure robustness and prevent overfitting. This technique preserves class proportions in each split, making it ideal for imbalanced data, and provides a reliable estimate of the model’s overall performance. The StratifiedKFold technique with five splits is used to assess model performance more reliably. This method guarantees that each split maintains the same class proportions as the original dataset, which is especially crucial for imbalanced data. Using multiple training and validation sets, cross-validation helps minimize overfitting, ensures the model is generalized well, and provides a more accurate estimate of its performance across different data subsets.

5. Ubunye Service Allocator

When the service allocator receives classified network services, it directs each service to its appropriate destination. For example, services that require low latency, such as autonomous vehicle control and voice calls, are routed to nodes that respond quickly. In contrast, services that need more bandwidth, such as video streaming, are directed to nodes with higher traffic capacity. This approach prevents one service from negatively impacting another. Additionally, organizing services reduces overload and enhances the network’s overall capacity, improving user experience.
The classic auction algorithm is a practical resource allocation approach widely used in various contexts, including edge computing. Bidders compete for available resources by submitting bids to acquire those resources. Each bidder submits a bid based on their need and ability to pay, and the bidder who submits the highest bid wins. The Ubunye service allocator adapts the classic auction algorithm, in which the auctioned objects are the user requests, and the edge nodes are the bidders.
In our proposal, the resource is the value object in the auction, which could be bandwidth, CPU capacity, or memory on an edge server (bidders). The auction process involves evaluating the bids submitted by the bidders, where the auctioneer determines the winner based on previously defined criteria, such as the highest bid or the optimal combination of bids that maximizes the system’s efficiency. This mechanism allows for a dynamic and efficient allocation of resources, ensuring that they are used optimally and benefiting service providers and consumers. The creation of Vickrey’s algorithm was an important milestone in auction theory, offering a robust practical and theoretical solution to resource allocation problems [27].
According to [28], the auction algorithm can solve problems involving the assignment of a number of tasks t to a number of agents a (in this case, edge nodes, based on the cost of assigning each node). It is an efficient method for solving resource allocation problems, especially useful in service allocation, converging to an optimal solution in many cases. However, its effectiveness depends on the correct modeling of the problem and the appropriate choice of parameters [29]. The auction algorithm runs an iterative process in which agents (or players) compete with each other to obtain resources. Each agent i has an initial value v i , representing its utility or preference for the resource being auctioned [29]. The following paragraphs describe the operating steps used on the Ubunye auction algorithms.

5.1. Ubunye Auction Process

The Ubunye auction algorithm’s initialization process determines the initial prices of the resources. Each resource j has an initial price p j . Initially, all prices can be equal to zero or some arbitrary value [29]. The algorithm then proceeds with iterations, in which the agents update their bids based on the current prices of the resources and the initial values. We propose two bid formulas, one based on latency and another based on bandwidth (BW), according to the QoE requirements of user applications, CPU load, and memory usage.
1.
Ubunye latency bid Formula (1): We propose a formula based on latency, according to the QoE requirements of user applications, CPU load, and memory usage:
B i j = ( | l o g 10 ( 1 / L i j ) | + | l o g 10 ( P j ) | + | l o g 10 ( M j ) | ) .
2.
Ubunye bandwidth bid Formula (2): We propose a formula based on the available bandwidth on each edge node, according to the QoE requirements of user applications, CPU load, and memory usage:
B i j = ( | l o g 10 ( B W i j ) | + | l o g 10 ( P j ) | + | l o g 10 ( M j ) | ) .
For Ubunye latency bid Formula (1), we calculated the agents’ bids by considering the L i j Latency between user i and edge node j. It is a dimensionless quantity calculated from the ratio between the value of the user path delay (in seconds) and the unit value of one second. It is inversely proportional to the benefit B i j since the shorter the latency, the greater the benefit.
For Ubunye bandwidth bid Formula (2), we calculated the agents’ bids by considering the B W i j network bandwidth between user i and edge node j in seconds. It is a dimensionless quantity calculated from the ratio between the value of the available bandwidth (in megabits per second) and the unit value of one megabit per second. It is directly proportional to the benefit B i j , as the greater the available bandwidth, the greater the benefit.
For Formulas (1) and (2), we calculated the agents’ bids by considering the following common variables in two bid formulas:
  • B i j : benefit of a service request i concerning an edge node j (dimensionless quantity);
  • P j : number of free CPUs on an edge node j at an instant of time t, calculated from the difference between total CPU capacity and the number of CPUs occupied. This is directly proportional to the benefit B i j , as the greater the number of free CPUs, the greater the benefit;
  • M j : free memory on an edge node j at a given observed time instant. It is a dimensionless quantity calculated from the ratio between the amount of memory available (in megabytes) and the unit value of a megabyte. This is directly proportional to the benefit B i j , as the greater the amount of free memory, the greater the benefit.
The latency, bandwidth, CPU, and memory values can vary by order of magnitude. Using the logarithm compresses this scale, bringing the values into a closer range, which can make it easier to compare and calculate bids. The logarithm amplifies minor differences in low values. It can be helpful, for example, to give more weight to minor improvements in latency or increases in resources such as CPU and memory when these values are initially low. Significant improvements in QoS and QoE are often seen in lower value ranges, whereas increases in higher value ranges have a less significant impact. Using logarithms can help model this non-linear relationship, giving more weight to improvements in value ranges that are more relevant to the user’s perception.
After the agents update their bids, the prices of the resources are updated based on the bids received. The iterations continue until they reach a convergence criterion when the agents’ bids converge to stable values or when the resource prices do not change significantly between iterations [29].

5.2. Ubunye Auction Implementation

The algorithms in Figure 4 and Figure 5 present our resource allocation proposal, which covers three stages: initialization, evaluation, and provisioning. In the initialization stage, the dataset (.JSON file) is loaded with the simulation scenario settings, creating the number of users, base stations, routers, links, applications, services, and predefined edge nodes in each scenario. In the evaluation stage, the available edge nodes are scored according to the predefined QoS and QoE criteria, and a score for each one is calculated using Equations (1) and (2). At the end of this stage, the edge node with the highest score is defined. In the provisioning stage, the initialized service will be assigned. The process will be repeated until all the requested services have been provisioned and meet the simulation’s stop criteria.
The algorithm in Figure 6 defines the simulation’s stopping criteria. More details can be seen in the experimental evaluation section below.
All algorithms related to our article are detailed on the GitHub using the following link: https://github.com/Ubunye-Orchestration-ML (accessed on 20 January 2025).

6. Experimental Evaluation

We performed two experiments. Experiment I aimed to evaluate the ML model in the classification of services based on requirements. Experiment II focused on validating the process of allocating services to edge nodes. For this, we created two test scenarios (standard and hardware failure), where we compared our proposal with three other competitive algorithms for resource allocation.
We conducted both experiments locally using the following tools: Python 3.12.6 language; IDE Visual Studio Code; Jupyter notebook; NumPy and Pandas libraries are used for data manipulation. Scikit-learn was used for model training and evaluation, and Matplotlib and Seaborn were used for graph visualization. The experiments were performed using a Linux device equipped with an i7-7560U processor and 8 GB of RAM.

6.1. Experiment I: Service Classifier

6.1.1. Machine Learning Model

We used the Wireshark network traffic dataset [30], which simulates the traffic directed to a Kali machine internally and externally. This traffic includes pings from the source to the destination and browsing activity recorded comprehensively by Wireshark. The .csv file contains detailed information such as the sequence number, timestamp, source and destination IP addresses, protocol, packet length, and additional information. The information available in the chosen dataset allows for precise analysis of network behavior and performance. This type of classification can be applied in various areas, such as real-time network monitoring, traffic pattern analysis, and network usage optimization.
The simulation of the Kali machine’s interactions with external sources models dynamics typical of edge computing systems, where communication between devices and servers is crucial. Diverse data, such as pings and browsing activity, enable the detailed analysis of latency and bandwidth, essential factors for edge computing performance. The simulated traffic offers valuable insights for developing and validating classification models, contributing to improved resource usage and service quality in edge computing.
Our study uses the Gaussian naive Bayes model to classify network traffic into low latency and high bandwidth. The focus is on differentiating between traffic packets that require fast responses (low latency) and those that occupy more bandwidth (high bandwidth) based on packet size.
The Gaussian naive Bayes model is based on Bayes’ theorem, assuming that the attributes are conditionally independent given the class [31]. This independence assumption greatly simplifies the calculations, allowing the model to be fast and efficient, even with large volumes of data. Despite this simplicity, Gaussian naive Bayes is highly effective in various applications, especially when the input variables follow a normal distribution [32]. In addition, its robustness in dealing with small data and its ability to provide direct probabilities make it a popular choice in many classification services, such as pattern recognition and spam filtering.

6.1.2. Evaluation Metrics

The primary goal of evaluating the classification model is to assess its ability to categorize network traffic based on latency and bandwidth accurately. Such categorization is essential for optimal resource allocation and QoS, ultimately impacting QoE and network efficiency. We calculated several key metrics to achieve this goal: accuracy, precision, recall, and F1-score. These metrics are widely used because they offer a comprehensive view of the performance of machine learning classifiers, covering different aspects of the model’s predictive capacity. They are considered classic for their simplicity, effectiveness, and ability to assess overall accuracy, the quality of optimistic predictions, the ability to identify relevant examples, and the balance between accuracy and sensitivity. This combination is essential in contexts with unbalanced classes or different costs for errors, guaranteeing a reliable and comparable analysis between different models. Our metrics were derived by comparing the labels predicted by the Gaussian naive Bayes model with ground truth labels found in the test set. Specifically, the ground truth labels were established by categorizing network traffic into low latency and high bandwidth based on predefined thresholds. Each data point was labeled according to these criteria, such as traffic length thresholds, to represent the traffic type accurately.
To validate the generalization capacity of the classifier, we used cross-validation with five divisions on the training set. This technique calculates the average performance in several subdivisions, ensuring that the high accuracy of the model is consistent across different subsets of data.
Finally, we performed a comparative analysis. We evaluated the model’s performance by comparing its predictions with known labels (ground truth) to confirm that it correctly classified the services in the low latency and high bandwidth categories. This final check ensures that the model’s decisions are aligned with the characteristics defined for each class, validating the accuracy and reliability of the classification. Next, we conducted confusion matrix analyses to compare the model’s predicted and ground truth labels.

6.1.3. Service Classifier Results

The results from the Gaussian naive Bayes model used for classifying Ubunye services are summarized as follows. The model achieved an accuracy of 99.59%, indicating a strong ability to distinguish between the low-latency and high-bandwidth classes. The precision achieved 94.82%, which shows that the model effectively reduces false positives, although there is still potential for improvement. A recall of 99.99% indicates that the model rarely misses a confirmed positive case, which is crucial for applications where overlooking a positive instance can be costly. The F1-score achieved 97.33%, indicating that the model successfully balances the reduction in false positives while maximizing true positives. The average accuracy from cross-validation was 99.77%, accompanied by a very low standard deviation of ±0.0001. This suggests that the model performs consistently well across different data subsets. The stable performance indicates that the model is robust and less susceptible to overfitting.
The confusion matrix (Figure 7) demonstrates the performance of the Gaussian naive Bayes model in classifying network traffic. The model correctly classified 441,596 samples as low latency and 35,706 as high bandwidth. However, 1951 low-latency samples were incorrectly classified as high bandwidth, while only 5 high-bandwidth samples were misclassified as low latency. These results highlight the high accuracy of the model, particularly in identifying low-latency traffic, with a minimum number of errors in both categories. Overall, the results emphasize the robustness of the classifier in capturing the key characteristics of network traffic for both classes.
Each feature created plays a crucial role in capturing different aspects of network traffic, providing the model with detailed information that helps differentiate between low-latency and high-bandwidth classes. The results obtained show good accuracy in classifying low-latency and high-bandwidth traffic profiles.

6.2. Experiment II: Service Allocation

We evaluated Ubunye’s performance in terms of computational efficiency (a QoS-related parameter) and user experience (a QoE-related parameter). We benchmark it against two classic edge resource allocation algorithms (round robin and first-fit) and a state-of-the-art algorithm (double price double auction, DPDA), aiming to compare our proposal with established and recent advancements in edge resource allocation mechanisms.
Table 3 shows the simulation configurations using the EdgeSimPy simulator and outlines the topology and scenarios simulated by varying the number of users from 30 to 150, keeping the other parameters fixed. The experiments involving allocation assume that the classifier has previously grouped the services into two distinct groups: high-bandwidth and low-latency requirements.
The simulation applications follow edge computing models relevant to our classifier. High-bandwidth services mimic video streaming with packet sizes greater than 256 bytes, while low-latency services resemble IoT applications with packet sizes smaller than 256 bytes. These services are treated as distributed applications on edge servers, each with specific requirements for CPU, memory, and others supported by available edge resources.

6.2.1. EdgeSimPy Simulator

EdgeSimPy [33] is a simple and intuitive Python-based framework to model and simulate resource management policies in edge computing environments. It offers a modular architecture for edge servers, network devices, and applications, enabling the modeling of the entire lifecycle of edge applications with real data traces.
In addition, EdgeSimPy includes specific components for MEC simulation, allowing detailed evaluation of architectures and resource allocation algorithms [33].
Figure 8 illustrates the components of EdgeSimpy used to simulate the Ubunye scenarios, showcasing an example scenario with the interconnections of the main functional abstractions. Each base transceiver station (BTS) is represented at the center of a hexagon, indicating its coverage area. The letter ‘S’ represents the services available to users, while the ‘L’ lines depict the network connections between BTSs, forming the network topology. The legend also describes the nodes at the network’s edge.
In Figure 8, the user component models mobile users who request services through the service components (S1, S2, and S3). Each service is linked to a mobile application, represented by the application component. Users labeled User 1 and User 2 change positions throughout the simulation and are always associated with a BTS, depicted by the BaseStation component (the antennas in the figure).
Each BTS connects to a router (network switch component), which serves as the network element from which the topology interconnections (network link component) originate, represented in Figure 8 by lines L1 to L8. Additionally, the edge nodes associated with the ERBs and routers are shown as ES1, ES2, and ES3. These edge nodes are responsible for hosting the network services requested by applications. A resource allocation algorithm will orchestrate this process, establishing the criteria needed to meet QoS and QoE requirements.
This work established a stopping criterion of 1440 min (24 h) for generating meaningful information. Network traffic varies significantly over 24 h because users access the Internet differently throughout the day, whether during business hours, evening streaming, or late-night browsing. These shifts in usage, influenced by daily schedules and varying time zones, create fluctuations in network load that cannot be fully captured in a shorter simulation. This approach is beneficial for evaluating resilience and reliability, which are essential when managing peak loads and ensuring consistent service delivery [34].

6.2.2. Comparison Algorithms

We compared the Ubunye classifier with first-fit, round robin, and double price double auction (DPDA) algorithms. The first-fit algorithm is a well-known heuristic model for resource allocation. It aims to allocate services to the minimum number of servers without exceeding their capacity. The algorithm places each service on the first server with sufficient resources. Although simple, it effectively enhances resource utilization and reduces latency. The first-fit algorithm can be optimized for dynamic, multidimensional environments typical in edge computing [35].
The round robin algorithm is a simple and effective load-balancing technique used in edge computing. It distributes services among edge servers cyclically, ensuring an even load over time, especially when services have similar execution times. This method is beneficial as it does not require detailed server state information. Recent studies [36] have also explored combining the round robin algorithm with AI techniques to improve load distribution and resource utilization in dynamic environments.
The DPDA algorithm is an advanced technique for resource allocation in edge computing and IoT. Based on double auctions, providers and consumers of resources bid, allowing for an efficient and fair allocation of limited resources. In these auctions, buyers and sellers submit their offers (purchase prices) and bids (sale prices). The goal is to maximize the number of viable transactions while respecting supply and demand constraints. Let p b be the price submitted by buyers, and p s is the price submitted by sellers. The auction finds an equilibrium price p * as follows:
p b p * p s .
A transaction occurs when the price submitted by the buyer is greater than or equal to the equilibrium price, and the price submitted by the seller is less than or equal to the equilibrium price. The algorithm iteratively adjusts the price until the total supply matches the total demand, ensuring an efficient allocation of resources [37].
DPDA is particularly effective in dynamic and heterogeneous environments, such as edge computing, where resource demand and supply vary rapidly. Ref. [37] demonstrated that DPDA can significantly improve the resource allocation efficiency in IoT scenarios by reducing latency and increasing resource utilization.

6.2.3. Metrics

The mean user delay metric measures the average wait time for a service in a communication system, which is essential for assessing user experience in high-demand networks with potential latencies [38]. The total waiting time is divided by the total number of users:
Mean User Delay = i = 1 n T i n ,
where T i represents the waiting time of user i, and n is the total number of users in the system.
The total user delay metric refers to the sum of the delays experienced by all users in a communication system. It is a relevant metric for understanding the collective impact of delays on the network and optimizing resource allocation, especially in large-scale environments [39]. It can be expressed as follows:
Total User Delay = i = 1 n T i ,
where T i is the delay for each user i, and n is the total number of users.
The mean bandwidth metric represents the average bandwidth available on network links, as determined by the allocation strategy of each compared algorithm. The CPU and memory consumption metrics compare how each algorithm manages such consumptions as it performs the service allocations. The user request success rate reflects the ability of each algorithm to serve the requests received during the simulation window.
To statistically validate the data obtained from the EdgesimPy simulator, we used the Student’s t-test between the samples generated by Ubunye and the others across all scenarios. Employing the Student’s t-test is a fundamental statistical tool for determining if a significant difference exists between two independent samples.

6.2.4. Example of How Auction Formulas Work in the Simulation

The examples below illustrate how bids are defined in our auction algorithms using the same simulation settings as those employed in the evaluation of Ubunye’s resource allocation strategy.
Example Using the Ubunye Latency Bid Formula
We calculated the bids of six edge nodes using Equation (1) and determined the winner based on the highest bid. We started with six edge nodes, each with different values for latency ( L i j ), available CPUs ( P j ), and available memory ( M j ). The values for the six edge nodes are as follows in Table 4.
Bids calculation:
Node 1:
B i 1 = | log 10 ( 1 / 0.05 ) | + | log 10 ( 5 ) | + | log 10 ( 11 ) | ,
B i 1 = | log 10 ( 20 ) | + | log 10 ( 5 ) | + | log 10 ( 11 ) | ,
B i 1 = 1.301 + 0.699 + 1.041 = 3.041 .
Node 2:
B i 2 = | log 10 ( 1 / 0.10 ) | + | log 10 ( 9 ) | + | log 10 ( 14 ) | ,
B i 2 = | log 10 ( 10 ) | + | log 10 ( 9 ) | + | log 10 ( 14 ) | ,
B i 2 = 1 + 0.954 + 1.146 = 3.100 .
Node 3:
B i 3 = | log 10 ( 1 / 0.03 ) | + | log 10 ( 3 ) | + | log 10 ( 5 ) | ,
B i 3 = | log 10 ( 33.33 ) | + | log 10 ( 3 ) | + | log 10 ( 5 ) | ,
B i 3 = 1.522 + 0.477 + 0.699 = 2.698 .
Node 4:
B i 4 = | log 10 ( 1 / 0.07 ) | + | log 10 ( 6 ) | + | log 10 ( 10 ) | ,
B i 4 = | log 10 ( 14.29 ) | + | log 10 ( 6 ) | + | log 10 ( 10 ) | ,
B i 4 = 1.154 + 0.778 + 1 = 2.932 .
Node 5:
B i 5 = | log 10 ( 1 / 0.06 ) | + | log 10 ( 7 ) | + | log 10 ( 9 ) | ,
B i 5 = | log 10 ( 16.67 ) | + | log 10 ( 7 ) | + | log 10 ( 9 ) | ,
B i 5 = 1.222 + 0.845 + 0.954 = 3.021 .
Node 6:
B i 6 = | log 10 ( 1 / 0.09 ) | + | log 10 ( 8 ) | + | log 10 ( 13 ) | ,
B i 6 = | log 10 ( 11.11 ) | + | log 10 ( 8 ) | + | log 10 ( 13 ) | ,
B i 6 = 1.046 + 0.903 + 1.114 = 3.063 .
The bids for each node are summarized in the following in Table 5.
Conclusion: The winning node is Node 2, with the highest bid of 3.100.
Example Using the Ubunye Bandwidth Bid Formula
We calculated the bids of six edge nodes using Equation (2) and determined the winner based on the highest bid. We started with six edge nodes, each with different values for bandwidth ( B W i j ), available CPUs ( P j ), and available memory ( M j ). The values for the six edge nodes are as follows in Table 6.
Bids calculation:
Node 1:
B i 1 = | log 10 ( 50 ) | + | log 10 ( 5 ) | + | log 10 ( 11 ) | ,
B i 1 = 1.699 + 0.699 + 1.041 = 3.439 .
Node 2:
B i 2 = | log 10 ( 40 ) | + | log 10 ( 3 ) | + | log 10 ( 12 ) | ,
B i 2 = 1.602 + 0.477 + 1.079 = 3.158 .
Node 3:
B i 3 = | log 10 ( 60 ) | + | log 10 ( 6 ) | + | log 10 ( 15 ) | ,
B i 3 = 1.778 + 0.778 + 1.176 = 3.732 .
Node 4:
B i 4 = | log 10 ( 45 ) | + | log 10 ( 7 ) | + | log 10 ( 14 ) | ,
B i 4 = 1.653 + 0.845 + 1.146 = 3.644 .
Node 5:
B i 5 = | log 10 ( 55 ) | + | log 10 ( 8 ) | + | log 10 ( 9 ) | ,
B i 5 = 1.740 + 0.903 + 0.954 = 3.597 .
Node 6:
B i 6 = | log 10 ( 35 ) | + | log 10 ( 9 ) | + | log 10 ( 13 ) | ,
B i 6 = 1.544 + 0.954 + 1.114 = 3.612 .
The bids for each node are summarized in the following in Table 7.
Conclusion: The winning node is Node 3, with the highest bid of 3.732.

6.2.5. Service Allocation Results

We assessed Ubunye’s computational efficiency by analyzing the CPU and memory resource usage percentage. To evaluate the user experience, we measured average user delay, total user delay, average available bandwidth, and the success rate in responding to user requests.
Scenario I: Default Scenario
We consider all edge nodes to work without fault in the following experiments.
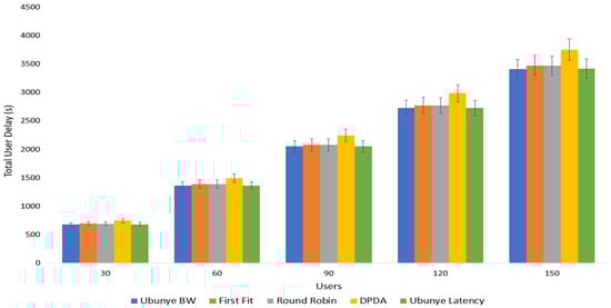
  • Mean user delay: This is the ratio between the sum of the delays of all user requests and the total number of requests, varying the number of users in each scenario. We compared the variation in mean user delay between Ubunye and the other existing algorithms as we varied the number of users. Figure 9 shows that the Ubunye BW and Ubunye latency algorithms achieved the lowest average user delay values among the tested options for user counts ranging from 30 to 150. This success can be attributed to their focus on prioritizing bandwidth (Ubunye BW) and network latency (Ubunye latency), as well as effectively balancing CPU and memory resources. The first-fit and round robin algorithms performed similarly to each other. In contrast, the DPDA algorithm, which has a more complex decision-making process for allocating services to edge servers, resulted in the worst performance. Our proposal obtained a gain of up to 1.8% compared to the classic algorithms (first-fit and round robin) and 9.9% compared to the DPDA algorithm. The Student’s t-test confirmed the samples as statistically significant in all scenarios, with a value of around 4.85 × 10 11 .
  • Total user delay: We compared the variation in total user delay, representing the total sum of user delay over the total simulation time, between our proposal and the other algorithms as we vary the number of users. Figure 10 shows our algorithm with the lowest total user delay for the same reasons given in the previous paragraph for all the algorithms. Our proposal obtained a gain of up to 2.1% compared to the classic algorithms (first-fit and round robin) and 9.9% compared to the DPDA algorithm. The Student’s t-test confirmed the samples as statistically significant in all scenarios.
  • Mean bandwidth: Figure 11 shows the mean bandwidth available, measured in the first ten minutes of the simulation for the 150-user scenario. Our algorithm outperformed others, showing a 22% improvement over the first-fit and round robin algorithms and 47% over the DPDA algorithm. The Student’s t-test confirmed the samples as statistically significant in all scenarios. Additionally, the Ubunye latency algorithm surpassed the Ubunye BW algorithm by 11.4% during the observed interval.
  • CPU resources: We analyze the percentage of total CPU consumption for five algorithms while varying the number of users in each scenario. The results in Figure 12 show that Ubunye had lower CPU consumption due to its efficient load-balancing feature.
  • Memory resources: When measuring the memory usage of edge servers (Figure 13), Ubunye consistently achieved the lowest percentage of memory consumption. This positive outcome significantly enhanced the overall performance of the proposed topology in the simulation across all scenarios.
  • User request success rate: The Ubunye maintained a success rate for user requests that was similar to that of other algorithms. This resulted from incorporating bandwidth as a QoE criterion when allocating edge resources in the proposed topology, as illustrated in Figure 14. The Ubunye latency algorithm improved this indicator compared to the Ubunye BW algorithm, securing the second position in the comparison of the five analyzed algorithms.
Scenario II: Faulty Scenario
We conducted new experiments using a failure scenario, where one of the six edge servers loses 25% of the number of CPUs available (dropping from eight to six CPUs) and 50% of its RAM (dropping from 16 MBytes to 8 MBytes). The other five edge servers maintain their maximum capacity in the simulation, 8 CPUs and 16 MBytes, respectively. We chose this configuration because it represents a common failure situation that can be challenging to troubleshoot. In this scenario, all the nodes remain online, but one is under-equipped.
  • Mean user delay: In Figure 15, we compared the variation in mean user delay between Ubunye and the other algorithms as we varied the number of users. With the failure scenario, we saw that the DPDA algorithm had the best performance, with Ubunye BW falling to second place, followed by first-fit, Ubunye latency, and round robin. However, as we increased the number of users, we noticed a degradation in the DPDA performance and an improvement in the performance of the Ubunye BW and latency algorithms, which regained first and second place, respectively, in the scenario with 150 users.
  • Total user delay: Figure 16 shows that the Ubunye BW and latency algorithms recovered better than others as we increased the number of users.
  • Mean bandwidth: Figure 17 shows the results of measuring the mean bandwidth available on the established network links during the first ten minutes of the simulation in the 150-user scenario. Even with the failure scenario, the Ubunye latency and BW algorithms obtained the best results regarding the bandwidth offered to users.
  • CPU resources: We compared the percentage of total CPU consumption of the edge nodes between the five algorithms, varying the number of users in each scenario. Despite the failure to increase the overall utilization of all the algorithms, the Ubunye BW and latency algorithms had lower CPU consumption due to their load-balancing characteristics, as shown in Figure 18.
  • Memory resources: We compared the percentage of edge node memory utilization between the five algorithms, varying the number of users in each scenario. Figure 19 shows that despite the failure to increase the overall utilization of all the algorithms, the Ubunye BW and latency algorithms obtained lower CPU consumption due to their load-balancing characteristics. Ubunye latency obtained the best overall performance.
  • User requests success rate: The Ubunye algorithms maintained a success rate for user requests similar to other algorithms by incorporating bandwidth as a QoE criterion in edge resource allocation. The Ubunye latency algorithm outperformed the Ubunye BW algorithm, securing second place among the five analyzed algorithms, as shown in Figure 20.
Summary
Figure 21 reflects the difference in overall performance between the algorithms. We calculated the average of each performance metric and used the best metric as a benchmark. In the graph, A represents mean user delay, B represents total user delay, C represents % CPU, D represents % memory, E represents mean bandwidth, and F represents user success rate.
As seen in Figure 21, the Ubunye BW and latency algorithms achieved the best results in five out of six evaluation metrics. The classic algorithms, first-fit and round robin, also performed well, securing second and third places in five of the six metrics, with the best results in terms of user request success. However, the DPDA algorithm performed poorly in the simulated scenarios, although it showed a positive outcome in the user requests metric.
During our simulations of the five algorithms in EdgeSimPy, we identified several factors that impact their performance. User mobility, including movement patterns and speed, plays a key role in algorithm success. As mobility increases, achieving significant improvements becomes more challenging, as rapid user movement complicates efficient resource allocation. Additionally, increasing the number of users extends the simulation time (up to 30 min for 150 users) and significantly increases the size of log files, potentially reaching 0.5 GB.
Other factors influencing algorithm performance include the distance between users and edge nodes, the network topology, and the number of edge nodes involved in the auction. Although the classic auction algorithm typically reaches a solution, the time required can be excessive, especially in scenarios with high mobility and many users. Auction efficiency is critical for resource allocation, as delays can negatively affect the users’ quality of experience (QoE).

7. Conclusions and Future Work

Data growth and demand for real-time processing in edge computing environments require efficient management of resources while ensuring high-quality service delivery to users. Existing resource allocation methods have the major challenge of adapting to dynamic network conditions and user needs, which results in sub-optimal performance and user dissatisfaction.
We introduced the Ubunye framework, which utilizes machine learning techniques to optimize resource allocation in edge computing. By implementing a reverse auction mechanism and intelligent service classification, Ubunye effectively matches resources to user demands while considering essential QoS and QoE metrics.
Our evaluation results indicate that the Ubunye classifier achieved an accuracy of over 90% in service classification. The allocator showed better bandwidth utilization of over 22% than the other methods. The Ubunye framework offers a promising solution to tackle resource allocation challenges in edge computing, effectively addressing QoS and QoE requirements. The insights from this research contribute to the ongoing efforts to optimize edge computing systems and open avenues for future advancements in this field.
There are some promising directions for future work. Integrating more advanced artificial intelligence techniques, such as deep neural networks, can be further explored to improve service classification and demand forecasting. Expanding Ubunye to include resource management in multi-cloud and federated environments could increase its applicability and robustness. Another possible future work is to analyze the impact of different network topologies and mobility conditions on service performance to evaluate a more dynamic adaptation to user needs. We can also consider using other data sets in the classifier to evaluate different network traffic scenarios.

Author Contributions

Conceptualization, K.A.M., A.R.R. and F.C.D.; methodology, K.A.M., A.R.R. and F.C.D.; software, K.A.M., D.M.L. and G.A.d.A.; validation, A.R.R. and F.C.D.; investigation, K.A.M. and G.A.d.A.; writing—original draft preparation, K.A.M.; writing—review and editing, all authors; visualization, K.A.M., D.M.L. and G.A.d.A.; supervision, F.C.D. and A.R.R.; project administration, K.A.M. and A.R.R.; funding acquisition, A.R.R. All authors have read and agreed to the published version of the manuscript.

Funding

FUNCAP funded this research—Fundação Cearense de Apoio ao Desenvolvimento Científico e Tecnológico (MLC-0191-00164.01.00/22–SPU No: 06219586/2022).

Data Availability Statement

The original contributions presented in the study are included in the article. Further inquiries can be directed to the corresponding author.

Conflicts of Interest

The authors declare no conflicts of interest.

References

  1. United Nations. Report of the Secretary-General on the Work of the Organization; Technical Report; United Nations: New York, NY, USA, 2023. [Google Scholar]
  2. Taubenböck, H.; Staab, J.; Zhu, X.X.; Geiß, C.; Dech, S.; Wurm, M. Are the poor digitally left behind? indications of urban divides based on remote sensing and Twitter data. ISPRS Int. J. Geo Inf. 2018, 7, 304. [Google Scholar] [CrossRef]
  3. Costa, B.; Bachiega, J.; de Carvalho, L.R.; Araujo, A.P.F. Orchestration in Fog Computing: A Comprehensive Survey. ACM Comput. Surv. 2022, 55, 1–34. [Google Scholar] [CrossRef]
  4. Zhang, X.; Debroy, S. Resource Management in Mobile Edge Computing: A Comprehensive Survey. ACM Comput. Surv. 2023, 55, 1–37. [Google Scholar] [CrossRef]
  5. Cao, X.; Tang, G.; Guo, D.; Li, Y.; Zhang, W. Edge federation: Towards an integrated service provisioning model. IEEE/ACM Trans. Netw. 2020, 28, 1116–1129. [Google Scholar] [CrossRef]
  6. An, C.; Zhou, A.; Pei, J.; Liu, X.; Xu, D.; Liu, L.; Ma, H. Octopus: Exploiting the Edge Intelligence for Accessible 5G Mobile Performance Enhancement. IEEE/ACM Trans. Netw. 2022, 31, 2454–2469. [Google Scholar] [CrossRef]
  7. Gao, J.; Xu, X.; Qi, L.; Dou, W.; Xia, X.; Zhou, X. Distributed Computation Offloading and Power Control for UAV-Enabled Internet of Medical Things. ACM Trans. Internet Technol. 2024, accepted. [Google Scholar] [CrossRef]
  8. Al Moteri, M.; Khan, S.B.; Alojail, M. Machine learning-driven ubiquitous MEC as a solution to network challenges in next-generation IoT. Systems 2023, 11, 308. [Google Scholar] [CrossRef]
  9. Beck, M.T.; Feld, S.; Linnhoff-Popien, C.; Pützschler, U. Mobile Edge Computing (MEC); Framework and Reference Architecture. Inform. Spektrum 2016, 39, 108–114. [Google Scholar] [CrossRef]
  10. Wang, Z.; Hu, J.; Min, G.; Zhao, Z. Intelligent Cooperative Caching at Mobile Edge based on Offline Deep Reinforcement Learning. ACM Trans. Sen. Netw. 2023, accepted. [Google Scholar] [CrossRef]
  11. Mushtaq, M.S.; Mellouk, A. QoE and Power-saving Model for 5G Network. In Quality of Experience Paradigm in Multimedia Services; Elsevier: Amsterdam, The Netherlands, 2017; pp. 127–160. [Google Scholar] [CrossRef]
  12. Mehrabi, A.; Siekkinen, M.; Kämäräinen, T.; yl-Jski, A. Multi-Tier CloudVR: Leveraging Edge Computing in Remote Rendered Virtual Reality. ACM Trans. Multimed. Comput. Commun. Appl. 2021, 17, 1–24. [Google Scholar] [CrossRef]
  13. Ray, K.; Banerjee, A. Computation Offloading and Band Selection for IoT Devices in Multi-Access Edge Computing. ACM Trans. Model. Comput. Simul. 2024, accepted. [Google Scholar] [CrossRef]
  14. Tu, W. Data-Driven QoS and QoE Management in Smart Cities: A Tutorial Study. IEEE Commun. Mag. 2018, 56, 126–133. [Google Scholar] [CrossRef]
  15. Sun, L.; Xue, G.; Yu, R. TAFS: A Truthful Auction for IoT Application Offloading in Fog Computing Networks. IEEE Internet Things J. 2023, 10, 3252–3263. [Google Scholar] [CrossRef]
  16. Iftikhar, S.; Gill, S.S.; Song, C.; Xu, M.; Aslanpour, M.S.; Toosi, A.N.; Du, J.; Wu, H.; Ghosh, S.; Chowdhury, D.; et al. AI-based fog and edge computing: A systematic review, taxonomy and future directions. Internet Things 2023, 21, 100674. [Google Scholar] [CrossRef]
  17. Taye, M.M. Understanding of Machine Learning with Deep Learning: Architectures, Workflow, Applications and Future Directions. Computers 2023, 12, 91. [Google Scholar] [CrossRef]
  18. Joshi, A.V. Machine Learning and Artificial Intelligence; Springer: Cham, Switzerland, 2022. [Google Scholar]
  19. Lin, J.; Huang, L.; Zhang, H.; Yang, X.; Zhao, P. A novel Latency-Guaranteed based Resource Double Auction for market-oriented edge computing. Comput. Netw. 2021, 189, 107873. [Google Scholar] [CrossRef]
  20. Ahmed, J.; Razzaque, M.A.; Rahman, M.M.; Alqahtani, S.A.; Hassan, M.M. A Stackelberg Game-Based Dynamic Resource Allocation in Edge Federated 5G Network. IEEE Access 2022, 10, 10460–10471. [Google Scholar] [CrossRef]
  21. Chen, S.; Chen, B.; Xie, J.; Liu, X.; Guo, D.; Li, K. Joint Service Placement for Maximizing the Social Welfare in Edge Federation. In Proceedings of the 2021 IEEE/ACM 29th International Symposium on Quality of Service, IWQOS 2021, Tokyo, Japan, 25–28 June 2021. [Google Scholar] [CrossRef]
  22. Liu, L.; Zhang, J.; Wang, Z.; Xu, J. A Truthful Reverse Auction Mechanism for Federated Learning Utility Maximization Resource Allocation in Edge-Cloud Collaboration. Mathematics 2023, 11, 4968. [Google Scholar] [CrossRef]
  23. Saha, S.; Habib, M.A.; Adhikary, T.; Razzaque, M.A.; Rahman, M.M.; Altaf, M.; Hassan, M.M. Quality-of-Experience-Aware Incentive Mechanism for Workers in Mobile Device Cloud. IEEE Access 2021, 9, 95162–95179. [Google Scholar] [CrossRef]
  24. Uriol, J.; Yeregui, I.; Gabilondo, A.; Viola, R.; Angueira, P.; Montalban, J. Context-Aware Adaptive Prefetching for DASH Streaming over 5G Networks. In Proceedings of the 2023 IEEE International Symposium on Broadband Multimedia Systems and Broadcasting (BMSB), Beijing, China, 14–16 June 2023; pp. 1–6. [Google Scholar] [CrossRef]
  25. Araújo, G.A.; Bezerra, S.F.d.C.; da Rocha, A.R. Resource Allocation Based on Task Priority and Resource Consumption in Edge Computing. J. Internet Serv. Appl. 2024, 15, 360–379. [Google Scholar] [CrossRef]
  26. Dong, G.; Liu, H. Feature Engineering for Machine Learning and Data Analytics; CRC Press: Boca Raton, FL, USA, 2018. [Google Scholar]
  27. Milgrom, P. Putting Auction Theory to Work; Cambridge University Press: Cambridge, UK, 2012. [Google Scholar] [CrossRef]
  28. Qiu, H.; Zhu, K.; Luong, N.C.; Yi, C.; Niyato, D.; Kim, D.I. Applications of Auction and Mechanism Design in Edge Computing: A Survey. IEEE Trans. Cogn. Commun. Netw. 2022, 8, 1034–1058. [Google Scholar] [CrossRef]
  29. Bertsekas, D.P. Network Optimization: Continuous and Discrete Models; Athena Scientific: Nashua, NH, USA, 1998. [Google Scholar]
  30. Lsriharshitha. Data Traffic Capturing by Using Wireshark. 2024. Available online: https://www.kaggle.com/datasets/lsriharshitha/data-traffic-capturing-by-using-wireshark (accessed on 8 October 2024).
  31. Russell, S.; Norvig, P. Artificial Intelligence: A Modern Approach; Prentice Hall: Hoboken, NJ, USA, 2010. [Google Scholar]
  32. John, G.H.; Langley, P. Estimating continuous distributions in Bayesian classifiers. In Proceedings of the Eleventh Conference on Uncertainty in Artificial Intelligence, Montreal, QC, USA, 18–20 August 1995; Morgan Kaufmann Publishers Inc.: Burlington, MA, USA, 1995; pp. 338–345. [Google Scholar]
  33. Souza, P.S.; Ferreto, T.; Calheiros, R.N. EdgeSimPy: Python-Based Modeling and Simulation of Edge Computing Resource Management Policies. Future Gener. Comput. Syst. 2023, 148, 446–459. [Google Scholar] [CrossRef]
  34. Campanile, L.; Gribaudo, M.; Iacono, M.; Marulli, F.; Mastroianni, M. Computer Network Simulation with ns-3: A Systematic Literature Review. Electronics 2020, 9, 272. [Google Scholar] [CrossRef]
  35. Dolev, D.; Friedman, R.; Segal, A. Improved online algorithms for multidimensional bin packing. Theor. Comput. Sci. 2022, 903, 50–67. [Google Scholar]
  36. Singh, A.K.; Choudhury, T.; Anjali, A. Dynamic load balancing in edge computing using artificial intelligence approaches. J. Cloud Comput. 2021, 10, 1–17. [Google Scholar]
  37. Sun, W.; Liu, J.; Yue, Y.; Zhang, H. Double auction-based resource allocation for mobile edge computing in Industrial Internet of Things. IEEE Trans. Ind. Inform. 2022, 18, 3195–3205. [Google Scholar] [CrossRef]
  38. Wang, J.; Zhou, M.; Li, Y. Survey on the End-to-End Internet Delay Measurements; Springer: Cham, Switzerland, 2021. [Google Scholar]
  39. Demichelis, C.; Chimento, P. IP Packet Delay Variation Metric for IP Performance Metrics; Springer: Cham, Switzerland, 2020. [Google Scholar]
Figure 1. Ubunye architecture’s operational process.
Figure 1. Ubunye architecture’s operational process.
Futureinternet 17 00066 g001
Figure 2. Ubunye service classification.
Figure 2. Ubunye service classification.
Futureinternet 17 00066 g002
Figure 3. Ubunye service classification—correlation matrix.
Figure 3. Ubunye service classification—correlation matrix.
Futureinternet 17 00066 g003
Figure 4. Ubunye latency algorithm.
Figure 4. Ubunye latency algorithm.
Futureinternet 17 00066 g004
Figure 5. Ubunye BW algorithm.
Figure 5. Ubunye BW algorithm.
Futureinternet 17 00066 g005
Figure 6. Stopping criterion and simulation execution.
Figure 6. Stopping criterion and simulation execution.
Futureinternet 17 00066 g006
Figure 7. Ubunye service classification – confusion matrix.
Figure 7. Ubunye service classification – confusion matrix.
Futureinternet 17 00066 g007
Figure 8. Ubunye service components using the EdgeSimPy simulator.
Figure 8. Ubunye service components using the EdgeSimPy simulator.
Futureinternet 17 00066 g008
Figure 9. Mean user delay (in milliseconds): the ratio between the sum of the delays of all user requests and the total number of requests, varying the number of users in each scenario.
Figure 9. Mean user delay (in milliseconds): the ratio between the sum of the delays of all user requests and the total number of requests, varying the number of users in each scenario.
Futureinternet 17 00066 g009
Figure 10. Total user delay (in seconds): the total sum of user delay over the total simulation time, varying the number of users in each scenario.
Figure 10. Total user delay (in seconds): the total sum of user delay over the total simulation time, varying the number of users in each scenario.
Futureinternet 17 00066 g010
Figure 11. Mean bandwidth available (in megabits per second): measured in the first ten minutes of the simulation for the 150-user scenario.
Figure 11. Mean bandwidth available (in megabits per second): measured in the first ten minutes of the simulation for the 150-user scenario.
Futureinternet 17 00066 g011
Figure 12. Consumption of CPU resources: percentage of the total CPU consumption for five algorithms, varying the number of users in each scenario.
Figure 12. Consumption of CPU resources: percentage of the total CPU consumption for five algorithms, varying the number of users in each scenario.
Futureinternet 17 00066 g012
Figure 13. Memory usage: the percentage of memory used by the five algorithms varies by the number of users in each scenario.
Figure 13. Memory usage: the percentage of memory used by the five algorithms varies by the number of users in each scenario.
Futureinternet 17 00066 g013
Figure 14. User request success rate: percentage ratio between successfully answered user requests and the total number of user requests during the simulation in each scenario.
Figure 14. User request success rate: percentage ratio between successfully answered user requests and the total number of user requests during the simulation in each scenario.
Futureinternet 17 00066 g014
Figure 15. Mean user delay (in milliseconds): the ratio between the sum of the delays of all user requests and the total number of requests, varying the number of users in each faulty scenario.
Figure 15. Mean user delay (in milliseconds): the ratio between the sum of the delays of all user requests and the total number of requests, varying the number of users in each faulty scenario.
Futureinternet 17 00066 g015
Figure 16. Total user delay (in seconds): the total sum of user delay over the total simulation time, varying the number of users in each faulty scenario.
Figure 16. Total user delay (in seconds): the total sum of user delay over the total simulation time, varying the number of users in each faulty scenario.
Futureinternet 17 00066 g016
Figure 17. Mean bandwidth available on the faulty scenario (in megabits per second): measured in the first ten minutes of the simulation for the 150-user scenario.
Figure 17. Mean bandwidth available on the faulty scenario (in megabits per second): measured in the first ten minutes of the simulation for the 150-user scenario.
Futureinternet 17 00066 g017
Figure 18. Consumption of CPU resources: percentage of the total CPU consumption for the five algorithms, varying the number of users in each faulty scenario.
Figure 18. Consumption of CPU resources: percentage of the total CPU consumption for the five algorithms, varying the number of users in each faulty scenario.
Futureinternet 17 00066 g018
Figure 19. Memory usage: the percentage of memory used by the five algorithms varies by the number of users in each faulty scenario.
Figure 19. Memory usage: the percentage of memory used by the five algorithms varies by the number of users in each faulty scenario.
Futureinternet 17 00066 g019
Figure 20. User request success rate: percentage ratio between successfully answered user requests and the total number of user requests during the simulation in each faulty scenario.
Figure 20. User request success rate: percentage ratio between successfully answered user requests and the total number of user requests during the simulation in each faulty scenario.
Futureinternet 17 00066 g020
Figure 21. Summary: the average of each performance metric was calculated, and the highest metric was used as a benchmark.
Figure 21. Summary: the average of each performance metric was calculated, and the highest metric was used as a benchmark.
Futureinternet 17 00066 g021
Table 1. Comparative table between our proposal and related work.
Table 1. Comparative table between our proposal and related work.
WorkQoS or QoE OrientedResource Orchestration AlgorithmService ClassificationArtificial IntelligenceAuction Algorithm
[19]QoS (latency guarantee)Latency-guaranteed resource double
auction (LGRDA)
NoNot mentionedDouble auction
[20]QoS (service time reduction)Stackelberg game, “many-to-many” and “one-to-many” matchingNoNot mentionedStackelberg game (a type of generalized auction)
[21]QoS (service performance, user QoS requirements)Service placement,
request scheduling
NoNot mentionedPricing mechanism
(related to auction)
[15]QoS (low latency, high throughput, IoT reliability)Double auction mechanism, heuristic algorithms for matching and
resource allocation
NoNot mentionedDouble auction (TAFS)
[22]QoS (resource and
bandwidth constraints)
Reverse auction mechanism, resource allocation
based on monotonic
submodular function
NoAuction mechanism and algorithms (related to AI)Reverse auction
[10]QoE (cache optimization for user preferences)Offline deep
reinforcement learning
NoOffline deep reinforcement learning, in the main stage of cache optimizationNot mentioned
[6]QoE (5G mobile
performance improvement)
MEC service frameworkNoML for QoE optimization in video streaming algorithmsNot mentioned
[13]Both QoE and QoS (execution time, energy consumption, user preferences)Two-phase probabilistic model checkingNoProbabilistic model checking (not strictly considered AI)Not mentioned
[23]Both QoE and QoS (user QoE, execution cost)Reverse auction mechanism, IMaxQ and IMinC greedy algorithmsNoAuction mechanism and greedy algorithms
(related to AI)
Reverse auction
[24]Both QoE and QoS (latency and redundant traffic)Dynamic adaptive streaming over HTTP (DASH).
No comprehensive edge
node orchestration
Based on MLUsed on service classification processNot mentioned
Ubunye Both QoE and QoS
(low latency and high
bandwidth constraints)
AI-based service classification and Ubunye auction mechanismBased on MLUsed on service classification processUbunye auction
Table 2. Summary of Metrics per IP Pair.
Table 2. Summary of Metrics per IP Pair.
MetricDescription
Traffic volume per IP pairSums the packet sizes exchanged between IP pairs, helping to identify high-bandwidth flows.
Packet number per IP pairCounts the number of packets exchanged between IP pairs, indicating communication intensity.
Total traffic time per IP pairCalculates the duration of traffic based on the difference between the first and last timestamp.
Average packet per IP pairCalculates the average size of packets exchanged, helping to identify traffic types.
Packet size variation per IP pairMeasures the variation in packet size, indicating traffic diversity and different application types.
Packet rate per secondMeasures the average packet rate per second, distinguishing low-latency traffic from high-bandwidth traffic.
Protocol Distribution per IP pairCalculates the distribution of TCP/UDP protocols, indicating reliable vs. fast traffic types.
Table 3. Service allocation simulation parameters.
Table 3. Service allocation simulation parameters.
ParametersConfiguration
Number of Users[30, 150]
Number of BTS16
Number of Network Switches16
Number of Network Links33
Number of Applications6
Number of Services6
Number of Edge Nodes6
Number of CPUs (each Edge Node)8
Memory Capacity (each Edge Node)16 MBytes
Table 4. Values for latency ( L i j ), available CPUs ( P j ), and available memory ( M j ) for six edge nodes.
Table 4. Values for latency ( L i j ), available CPUs ( P j ), and available memory ( M j ) for six edge nodes.
Edge Node L ij P j M j
10.05511
20.10914
30.0335
40.07610
50.0679
60.09813
Table 5. Bids for each node—Latency formula.
Table 5. Bids for each node—Latency formula.
Edge Node B ij
13.041
23.100
32.698
42.932
53.021
63.063
Table 6. Values for bandwidth ( B W i j ), available CPUs ( P j ), and available memory ( M j ) for six edge nodes.
Table 6. Values for bandwidth ( B W i j ), available CPUs ( P j ), and available memory ( M j ) for six edge nodes.
Edge Node BW ij P j M j
150511
240312
360615
445714
55589
635913
Table 7. Bids for each node—Bandwidth formula.
Table 7. Bids for each node—Bandwidth formula.
Edge Node B ij
13.439
23.158
33.732
43.644
53.597
63.612
Disclaimer/Publisher’s Note: The statements, opinions and data contained in all publications are solely those of the individual author(s) and contributor(s) and not of MDPI and/or the editor(s). MDPI and/or the editor(s) disclaim responsibility for any injury to people or property resulting from any ideas, methods, instructions or products referred to in the content.

Share and Cite

MDPI and ACS Style

Maciel, K.A.; Leite, D.M.; Araújo, G.A.d.; Delicato, F.C.; Rocha, A.R. Ubunye: An MEC Orchestration Service Based on QoE, QoS, and Service Classification Using Machine Learning. Future Internet 2025, 17, 66. https://doi.org/10.3390/fi17020066

AMA Style

Maciel KA, Leite DM, Araújo GAd, Delicato FC, Rocha AR. Ubunye: An MEC Orchestration Service Based on QoE, QoS, and Service Classification Using Machine Learning. Future Internet. 2025; 17(2):66. https://doi.org/10.3390/fi17020066

Chicago/Turabian Style

Maciel, Kilbert Amorim, David Martins Leite, Guilherme Alves de Araújo, Flavia C. Delicato, and Atslands R. Rocha. 2025. "Ubunye: An MEC Orchestration Service Based on QoE, QoS, and Service Classification Using Machine Learning" Future Internet 17, no. 2: 66. https://doi.org/10.3390/fi17020066

APA Style

Maciel, K. A., Leite, D. M., Araújo, G. A. d., Delicato, F. C., & Rocha, A. R. (2025). Ubunye: An MEC Orchestration Service Based on QoE, QoS, and Service Classification Using Machine Learning. Future Internet, 17(2), 66. https://doi.org/10.3390/fi17020066

Note that from the first issue of 2016, this journal uses article numbers instead of page numbers. See further details here.

Article Metrics

Back to TopTop