TRIDENT-DE: Triple-Operator Differential Evolution with Adaptive Restarts and Greedy Refinement
Abstract
1. Introduction
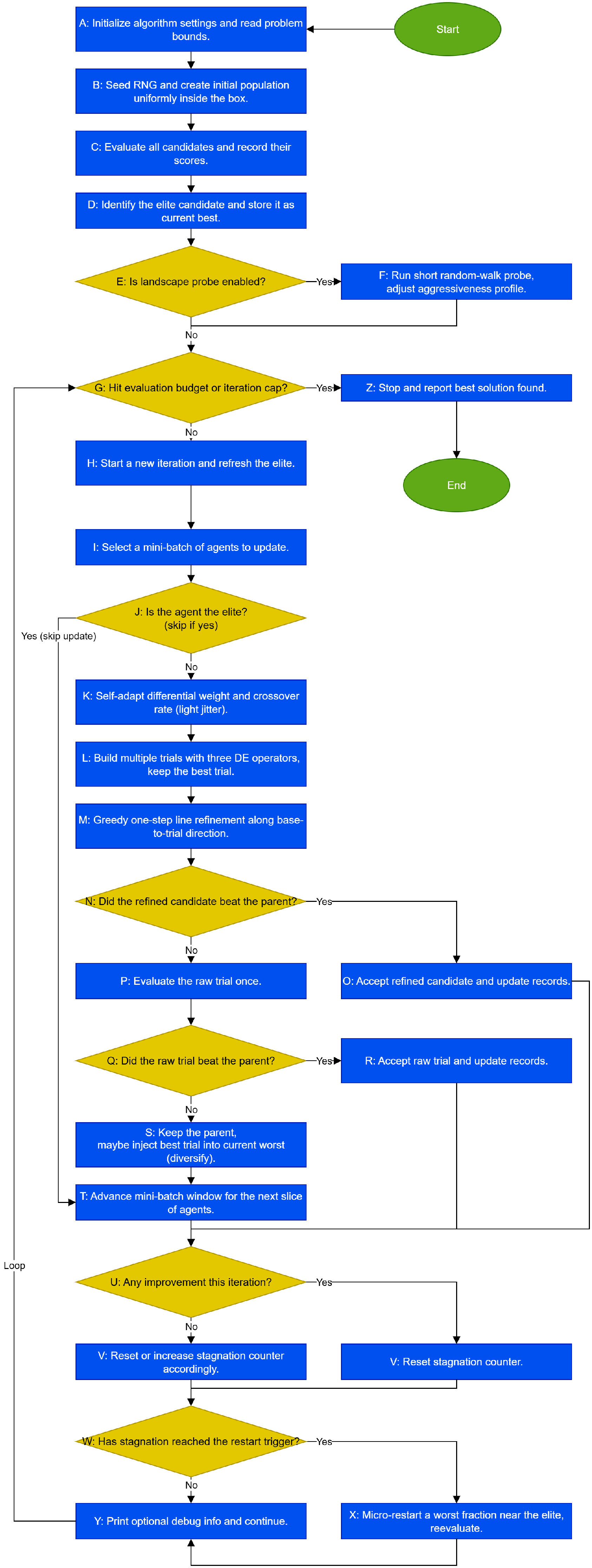
2. The TRIDENT-DE Method
| Algorithm 1 TRIDENT-DE (Triple-Operator, Restart-Aware DE) |
Input: objective f, dimension n, population N, max iters , max evals , bounds Params: base F, crossover C, operator probs (best/1, cur2best/1, pbest/1), stagnation trigger , restart fraction , elite size , jitter amplitude , elite-kick prob , line-refine factor 01 For i = 1…N do 02 For j = 1…n do 03 sample from Uniform () 04 End for 05 06 End for 07 , ← , , , , 08 While () and () do 09 , update // refresh incumbent 10 For i = 1…N do 11 If i = then continue 12 , // cache current 13 Draw op ∈ {best/1, cur2best/1, pbest/1, none} with probs (r, q, p, ) 14 , 15 , , 16 If op = best/1 then 17 Else if op = cur2best/1 then 18 Else if op = pbest/1 then pick , 19 Else 20 End if 21 Pick uniformly from {1…n} 22 For j = 1…n do 23 If Uniform(0,1) < orj = then else 24 25 End for 26 , , 27 // ============= Two-Stage Acceptance (explicit) ============= 28 // =====Stage 1: Greedy refinement along base-to-trial direction==== 29 , 30 If then 31 , 32 If then , , , update elite ring A keeping 33 Else 34 // =====Stage 2: Evaluate and consider the raw trial vector z===== 35 , 36 If then 37 , 38 If then , , 39 Else 40 , // explicit revert if neither stage improves 41 End if 42 End if 43 End for 44 If no improved then else 45 If then 46 , pick worst m indices set W 47 For each i in W do 48 If Uniform (0, 1) < then 49 sample from 50 Else 51 sample each from Uniform() 52 End if 53 Project to box , 54 , 55 End for 56 57 End if 58 End while 59 Return |
- Notes for pseudocode.
- Objective and domain. , . A candidate is .
- Population and elite. Size N, is the i-th individual, . Best index , elite , . Elite archive A holds up to best solutions (ties by f).
- Operators. One of best/1, current-to-best/1, pbest/1, or none, drawn with probabilities . With :
- Controls. Per-individual jitter and with . Scalar ; vector applies component-wise.
- Crossover and projection. Binomial crossover with rate and one forced index from v ensures . Project: .
- Greedy refinement (one step). With , , ; greedy selection against the snapshot .
- Stagnation and micro-restarts. If no improves, stagnation counter ; if , restart worst individuals bythen project .
- Termination. Primary: ; secondary: .
- Initialization.
- Per-iteration control flow.
- Light self-adaptation.
- Donor formation, crossover and projection.
- One-step greedy refinement and acceptance.
- Stagnation and adaptive micro-restarts.
- Budget and ordering.
3. Experimental Setup and Benchmark Results
3.1. Setup
3.2. Benchmark Functions
3.3. Parameter Sensitivity Analysis of TRIDENT-DE
3.4. Analysis of Complexity of TRIDENT-DE
- GasCycle Thermal CycleVars: .Bounds:Penalty: infeasible .
- Tandem Space Trajectory (MGA-1DSM, EVEEJ + 2 × Saturn)Vars():.Objective:Notes: decreases (log-like) in (≥6 km/s floor), leg/branch costs decrease with TOF.
3.5. Comparative Performance Analysis of TRIDENT-DE
3.6. Neural Network Training with TRIDENT-DE
- The UCI Machine Learning Repository, https://archive.ics.uci.edu/ (accessed on 18 September 2025) [55].
- The KEEL collection, https://sci2s.ugr.es/keel/datasets.php (accessed on 18 September 2025) [56].
- The StatLib archive, https://lib.stat.cmu.edu/datasets/index (accessed on 18 September 2025).
- Appendicitis: medical classification of acute appendicitis cases [57].
- Alcohol: records related to alcohol consumption patterns [58].
- Australian: heterogeneous banking/credit transaction data [59].
- Balance: psychophysical balance-scale experiment outcomes [60].
- Circular: synthetic two-dimensional nonlinearly separable data.
- Dermatology: clinical attributes for dermatological diagnosis [63].
- Ecoli: protein localization/functional attributes in E. coli [64].
- Fert: relations between sperm concentration and demographic variables.
- Glass: chemical composition measurements for glass type identification.
- Haberman: breast-cancer survival after surgery.
- Hayes-Roth: classic concept-formation benchmark [65].
- Heart: clinical indicators for heart-disease detection [66].
- HeartAttack: medical features targeting early detection of cardiac events.
- Housevotes: U.S. Congressional voting records by bill/party [67].
- Lymphography:imaging/diagnostic attributes of lymphatic diseases [72].
- Mammographic: features for breast-cancer mass prediction [73].
- Pima: diabetes onset in Pima Indian women [76].
- Phoneme: short-duration speech sounds (phoneme recognition).
- Popfailures: climate/meteorology-related experimental observations [77].
- Regions2: medical attributes related to liver diagnostics [78].
- Saheart: cardiovascular risk factors and outcomes [79].
- Segment: multivariate image segmentation benchmark [80].
- Sonar: acoustic echoes distinguishing metal vs. rock objects [81].
- Statheart: additional heart-disease classification dataset.
- Spiral: synthetic two-class intertwined spiral (nonlinear boundary).
- Student: school performance and demographic indicators [82].
- Transfusion: blood-donation behavior and response modeling [83].
- Zoo: animal taxonomy classification via morphological traits [90].
4. Conclusions
Author Contributions
Funding
Data Availability Statement
Conflicts of Interest
References
- Tapkin, A. A Comprehensive Overview of Gradient Descent and its Optimization Algorithms. Int. Res. J. Sci. Eng. Technol. 2023, 10, 37–45. [Google Scholar] [CrossRef]
- Cawade, S.; Kudtarkar, A.; Sawant, S.; Wadekar, H. The Newton-Raphson Method: A Detailed Analysis. Int. J. Res. Appl. Sci. Eng. (IJRASET) 2024, 12, 729–734. [Google Scholar] [CrossRef]
- Bonate, P.L. A Brief Introduction to Monte Carlo Simulation. Clin. Pharmacokinet. 2001, 40, 15–22. [Google Scholar] [CrossRef]
- Eglese, R.W. Simulated annealing: A tool for operational research. Eur. J. Oper. Res. 1990, 46, 271–281. [Google Scholar] [CrossRef]
- Holland, J.H. Adaptation in Natural and Artificial Systems; University of Michigan Press: Ann Arbor, MI, USA, 1975. [Google Scholar]
- Deng, W.; Shang, S.; Cai, X.; Zhao, H.; Song, Y.; Xu, J. An improved differential evolution algorithm and its application in optimization problem. Soft Comput. 2021, 25, 5277–5298. [Google Scholar] [CrossRef]
- Pant, M.; Zaheer, H.; Garcia-Hernandez, L.; Abraham, A. Differential Evolution: A review of more than two decades of research. Eng. Appl. Artif. Intell. 2020, 90, 103479. [Google Scholar] [CrossRef]
- Charilogis, V.; Tsoulos, I.G.; Tzallas, A.; Karvounis, E. Modifications for the Differential Evolution Algorithm. Symmetry 2022, 14, 447. [Google Scholar] [CrossRef]
- Charilogis, V.; Tsoulos, I.G. A Parallel Implementation of the Differential Evolution Method. Analytics 2023, 2, 17–30. [Google Scholar] [CrossRef]
- Kennedy, J.; Eberhart, R. Particle swarm optimization. In Proceedings of the ICNN’95—International Conference on Neural Networks, Washington, DC, USA, 27 May–1 June 1995; Volume 4, pp. 1942–1948. [Google Scholar] [CrossRef]
- Charilogis, V.; Tsoulos, I.G. Toward an Ideal Particle Swarm Optimizer for Multidimensional Functions. Information 2022, 13, 217. [Google Scholar] [CrossRef]
- Charilogis, V.; Tsoulos, I.G.; Tzallas, A. An Improved Parallel Particle Swarm Optimization. SN Comput. Sci. 2023, 4, 766. [Google Scholar] [CrossRef]
- Cao, Y.; Luan, J. A novel differential evolution algorithm with multi-population and elites regeneration. PLoS ONE 2024, 19, e0302207. [Google Scholar] [CrossRef]
- Sun, Y.; Wu, Y.; Liu, Z. An improved differential evolution with adaptive population allocation and mutation selection. Expert Syst. Appl. 2024, 258, 125130. [Google Scholar] [CrossRef]
- Liang, J.J.; Qin, A.K.; Suganthan, P.N.; Baskar, S. Comprehensive learning particle swarm optimizer for global optimization of multimodal functions. IEEE Trans. Evol. Comput. 2006, 10, 281–295. [Google Scholar] [CrossRef]
- Hansen, N.; Ostermeier, A. Completely derandomized self-adaptation in evolution strategies. Evol. Comput. 2001, 9, 159–195. [Google Scholar] [CrossRef] [PubMed]
- Zhang, J.; Serson, A.C. JADE: Adaptive Differential Evolution with Optional External Archive. IEEE Trans. Evol. Comput. 2009, 13, 945–958. [Google Scholar] [CrossRef]
- Tanabe, R.; Fukunaga, A.S. Success-History Based Parameter Adaptation for Differential Evolution. In Proceedings of the 2013 IEEE Congress on Evolutionary Computation, Cancun, Mexico, 20–23 June 2013. [Google Scholar] [CrossRef]
- Tanabe, R.; Fukunaga, A.S. Improving the Search Performance of SHADE Using Linear Population Size Reduction. In Proceedings of the 2014 IEEE Congress on Evolutionary Computation (CEC), Beijing, China, 6–11 July 2014. [Google Scholar] [CrossRef]
- Wang, Y.; Cai, Z.; Zhang, Q. Differential Evolution with Composite Trial Vector Generation Strategies and Control Parameters. IEEE Trans. Evol. Comput. 2011, 15, 55–66. [Google Scholar] [CrossRef]
- Mallipeddi, R.; Suganthan, P.N.; Pan, Q.-K.; Tasgetiren, M.F. Differential Evolution Algorithm with Ensemble of Parameters and Mutation Strategies. Appl. Soft Comput. 2011, 11, 1679–1696. [Google Scholar] [CrossRef]
- Brest, J.; Maučec, M.S.; Bošković, B. Single Objective Real-Parameter Optimization: Algorithm jSO. In Proceedings of the 2017 IEEE Congress on Evolutionary Computation (CEC), Donostia, Spain, 5–8 June 2017. [Google Scholar] [CrossRef]
- Akhmedova, S.; Stanovov, V.; Semenkin, E. L-SHADE Algorithm with a Rank-Based Selective Pressure Strategy for Solving CEC 2017 Benchmark Problems. In Proceedings of the 2018 IEEE Congress on Evolutionary Computation (CEC), Rio de Janeiro, Brazil, 8–13 July 2018. [Google Scholar] [CrossRef]
- Chauhan, D.; Trivedi, A.; Shivani. A Multi-operator Ensemble LSHADE with Restart and Local Search Mechanisms for Single-objective Optimization. arXiv 2024, arXiv:2409.15994. [Google Scholar]
- Bujok, P.; Kolenovský, P. Eigen crossover in cooperative model of evolutionary algorithms applied to CEC 2022 single objective numerical optimisation. In Proceedings of the 2022 IEEE Congress on Evolutionary Computation (CEC), Padua, Italy, 18–23 July 2022; pp. 1–8. [Google Scholar] [CrossRef]
- Dehghani, M.; Trojovská, E.; Trojovský, P.; Malik, O.P. OOBO: A new metaheuristic algorithm for solving optimization problems. Biomimetics 2023, 8, 468. [Google Scholar] [CrossRef]
- Nelder, J.A.; Mead, R. A simplex method for function minimization. Comput. J. 1965, 7, 308–313. [Google Scholar] [CrossRef]
- Dorigo, M.; Di Caro, G. Ant Colony Optimization. In Proceedings of the 1999 Congress on Evolutionary Computation-CEC99*, Washington, DC, USA, 6–9 July 1999; Volume 2, pp. 1470–1477. [Google Scholar] [CrossRef]
- Karaboga, D. An idea based on honey bee swarm for numerical optimization: Artificial bee colony (ABC) algorithm. J. Glob. Optim. 2005, 39, 459–471. [Google Scholar] [CrossRef]
- Kyrou, G.; Charilogis, V.; Tsoulos, I.G. Improving the Giant-Armadillo Optimization Method. Analytics 2024, 3, 225–240. [Google Scholar] [CrossRef]
- Tsoulos, I.G.; Charilogis, V.; Kyrou, G.; Stavrou, V.N.; Tzallas, A. OPTIMUS: A Multidimensional Global Optimization Package. J. Open Source Softw. 2025, 10, 7584. [Google Scholar] [CrossRef]
- Das, S.; Abraham, A.; Chakraborty, U.K.; Konar, A. Differential evolution using a neighborhood-based mutation operator. IEEE Trans. Evol. Comput. 2009, 13, 526–553. [Google Scholar] [CrossRef]
- Kluabwang, J.; Thomthong, T. Solving parameter identification of frequency modulation sounds problem by modified adaptive tabu search under management agent. Procedia Eng. 2012, 31, 1006–1011. [Google Scholar] [CrossRef][Green Version]
- Ahandan, M.A.; Alavi-Rad, H.; Jafari, N. Frequency modulation sound parameter identification using shuffled particle swarm optimization. Int. J. Appl. Evol. Comput. 2013, 4, 62–71. [Google Scholar] [CrossRef][Green Version]
- Lennard-Jones, J.E. On the determination of molecular fields. Proc. R. Soc. Math. Phys. Eng. Sci. 1924, 106, 463–477. [Google Scholar] [CrossRef]
- Hofer, E.P. Optimization of bifunctional catalysts in tubular reactors. J. Optim. Theory Appl. 1976, 18, 379–393. [Google Scholar] [CrossRef]
- Luus, R.; Dittrich, J.; Keil, F.J. Multiplicity of solutions in the optimization of a bifunctional catalyst blend in a tubular reactor. Can. J. Chem. Eng. 1992, 70, 780–785. [Google Scholar] [CrossRef]
- Luus, R.; Bojkov, B. Global optimization of the bifunctional catalyst problem. Can. J. Chem. 1994, 72, 160–163. [Google Scholar] [CrossRef]
- Javinsky, M.A.; Kadlec, R.H. Optimal control of a continuous flow stirred tank chemical reactor. Aiche J. 1970, 16, 916–924. [Google Scholar] [CrossRef][Green Version]
- Soukkou, A.; Khellaf, A.; Leulmi, S.; Boudeghdegh, K. Optimal control of a CSTR process. Braz. Chem. Eng. 2008, 25, 799–812. [Google Scholar] [CrossRef][Green Version]
- Pinheiro, C.I.C.; de Souza, M.B., Jr.; Lima, E.L. Model predictive control of reactor temperature in a CSTR with constraints. Comput. Chem. Eng. 1999, 23, 1553–1563. [Google Scholar] [CrossRef]
- Tersoff, J. New empirical approach for the structure and energy of covalent systems. Phys. Rev. B 1988, 37, 6991–7000. [Google Scholar] [CrossRef] [PubMed]
- Tersoff, J. Modeling solid-state chemistry: Interatomic potentials for multicomponent systems. Phys. Rev. B 1989, 39, 5566–5568. [Google Scholar] [CrossRef]
- He, H.; Stoica, P.; Li, J. Designing unimodular sequence sets with good correlations-Including an application to MIMO radar. IEEE Trans. Signal Process. 2009, 57, 4391–4405. [Google Scholar] [CrossRef]
- Garver, L.L. Transmission network estimation using linear programming. IEEE Trans. Power Appar. Syst. 1970, 89, 1688–1697. [Google Scholar] [CrossRef]
- Schweppe, F.C.; Caramanis, M.; Tabors, R.D.; Bohn, R.E. Spot Pricing of Electricity; Kluwer Academic Publishers: Cambridge, MA, USA, 1988. [Google Scholar] [CrossRef]
- Balanis, C.A. Antenna Theory: Analysis and Design, 4th ed.; Wiley: Hoboken, NJ, USA, 2016. [Google Scholar]
- Biscani, F.; Izzo, D.; Yam, C.H. Global Optimization for Space Trajectory Design (GTOP Database and Benchmarks). European Space Agency, Advanced Concepts Team. 2010. Available online: https://www.esa.int/gsp/ACT/projects/gtop/ (accessed on 21 October 2025).
- Calles-Esteban, F.; Olmedo, A.A.; Hellín, C.J.; Valledor, A.; Gómez, J.; Tayebi, A. Optimizing antenna positioning for enhanced wireless coverage: A genetic algorithm approach. Sensors 2024, 24, 2165. [Google Scholar] [CrossRef]
- Li, J.; Chen, X.; Zhang, Y. Optimization of 5G base station coverage based on self-adaptive genetic algorithm. Comput. Commun. 2024, 218, 1–12. [Google Scholar] [CrossRef]
- Wu, G.; Mallipeddi, R.; Suganthan, P.N.; Wang, R.; Chen, H. Problem definitions and evaluation criteria for the CEC 2011 real-world optimization competition (Technical Report). In Proceedings of the IEEE Congress on Evolutionary Computation (CEC), New Orleans, LA, USA, 5–8 June 2011. [Google Scholar]
- Lee, Y.; Filliben, J.; Micheals, R.; Phillips, J. Sensitivity Analysis for Biometric Systems: A Methodology Based on Orthogonal Experiment Designs. Comput. Vis. Image Underst. 2013, 117, 532–550. [Google Scholar] [CrossRef]
- Abiodun, O.I.; Jantan, A.; Omolara, A.E.; Dada, K.V.; Mohamed, N.A.; Arshad, H. State-of-the-art in artificial neural network applications: A survey. Heliyon 2018, 4, e00938. [Google Scholar] [CrossRef]
- Suryadevara, S.; Yanamala, A.K.Y. A Comprehensive Overview of Artificial Neural Networks: Evolution, Architectures, and Applications. Rev. Intel. Artif. Med. 2021, 12, 51–76. [Google Scholar]
- Kelly, M.; Longjohn, R.; Nottingham, K. The UCI Machine Learning Repository. Available online: https://archive.ics.uci.edu (accessed on 21 October 2025).
- Alcalá-Fdez, J.; Fernandez, A.; Luengo, J.; Derrac, J.; García, S.; Sánchez, L.; Herrera, F. KEEL Data-Mining Software Tool: Data Set Repository, Integration of Algorithms and Experimental Analysis Framework. J. Mult.-Valued Logic Soft Comput. 2011, 17, 255–287. [Google Scholar]
- Sholom, M.W.; Casimir, A.K. Computer Systems That Learn: Classification and Prediction Methods from Statistics, Neural Nets, Machine Learning, and Expert Systems; Morgan Kaufmann Publishers Inc.: Burlington, MA, USA, 1991. [Google Scholar]
- Tzimourta, K.D.; Tsoulos, I.; Bilero, I.T.; Tzallas, A.T.; Tsipouras, M.G.; Giannakeas, N. Direct Assessment of Alcohol Consumption in Mental State Using Brain Computer Interfaces and Grammatical Evolution. Inventions 2018, 3, 51. [Google Scholar] [CrossRef]
- Quinlan, J.R. Simplifying Decision Trees. Int. J. Man-Mach. Stud. 1987, 27, 221–234. [Google Scholar] [CrossRef]
- Shultz, T.; Mareschal, D.; Schmidt, W. Modeling Cognitive Development on Balance Scale Phenomena. Mach. Learn. 1994, 16, 59–88. [Google Scholar] [CrossRef]
- Zhou, Z.H.; Jiang, Y. NeC4.5: Neural ensemble based C4.5. IEEE Trans. Knowl. Data Eng. 2004, 16, 770–773. [Google Scholar] [CrossRef]
- Setiono, R.; Leow, W.K. FERNN: An Algorithm for Fast Extraction of Rules from Neural Networks. Appl. Intell. 2000, 12, 15–25. [Google Scholar] [CrossRef]
- Demiroz, G.; Govenir, H.A.; Ilter, N. Learning Differential Diagnosis of Eryhemato-Squamous Diseases using Voting Feature Intervals. Artif. Intell. Med. 1998, 13, 147–165. [Google Scholar]
- Horton, P.; Nakai, K. A Probabilistic Classification System for Predicting the Cellular Localization Sites of Proteins. Int. Conf. Intell. Syst. Mol. Biol. 1996, 4, 109–115. [Google Scholar]
- Hayes-Roth, B.; Hayes-Roth, B.F. Concept learning and the recognition and classification of exemplars. J. Verbal Learn. Verbal Behav. 1977, 16, 321–338. [Google Scholar] [CrossRef]
- Kononenko, I.; Šimec, E.; Robnik-Šikonja, M. Overcoming the Myopia of Inductive Learning Algorithms with RELIEFF. Appl. Intell. 1997, 7, 39–55. [Google Scholar] [CrossRef]
- French, R.M.; Chater, N. Using noise to compute error surfaces in connectionist networks: A novel means of reducing catastrophic forgetting. Neural Comput. 2002, 14, 1755–1769. [Google Scholar] [CrossRef] [PubMed]
- Dy, J.G.; Brodley, C.E. Feature Selection for Unsupervised Learning. J. Mach. Learn. Res. 2004, 5, 845–889. [Google Scholar]
- Perantonis, S.J.; Virvilis, V. Input Feature Extraction for Multilayered Perceptrons Using Supervised Principal Component Analysis. Neural Process. Lett. 1999, 10, 243–252. [Google Scholar] [CrossRef]
- Garcke, J.; Griebel, M. Classification with sparse grids using simplicial basis functions. Intell. Data Anal. 2002, 6, 483–502. [Google Scholar] [CrossRef]
- Mcdermott, J.; Forsyth, R.S. Diagnosing a disorder in a classification benchmark. Pattern Recognit. Lett. 2016, 73, 41–43. [Google Scholar] [CrossRef]
- Cestnik, G.; Konenenko, I.; Bratko, I. Assistant-86: A Knowledge-Elicitation Tool for Sophisticated Users. In Progress in Machine Learning; Bratko, I., Lavrac, N., Eds.; Sigma Press: Wilmslow, UK, 1987; pp. 31–45. [Google Scholar]
- Elter, M.; Schulz-Wendtland, R.; Wittenberg, T. The prediction of breast cancer biopsy outcomes using two CAD approaches that both emphasize an intelligible decision process. Med. Phys. 2007, 34, 4164–4172. [Google Scholar] [CrossRef]
- Little, M.A.; McSharry, P.E.; Roberts, S.J.; Costello, D.; Moroz, I. Exploiting Nonlinear Recurrence and Fractal Scaling Properties for Voice Disorder Detection. BioMed Eng OnLine 2007, 6, 23. [Google Scholar] [CrossRef]
- Little, M.A.; McSharry, P.E.; Hunter, E.J.; Spielman, J.; Ramig, L.O. Suitability of dysphonia measurements for telemonitoring of Parkinson’s disease. IEEE Trans. Biomed. Eng. 2009, 56, 1015–1022. [Google Scholar] [CrossRef]
- Smith, J.W.; Everhart, J.E.; Dickson, W.C.; Knowler, W.C.; Johannes, R.S. Using the ADAP learning algorithm to forecast the onset of diabetes mellitus. In Proceedings of the Symposium on Computer Applications and Medical Care IEEE Computer Society Press, Washington, DC, USA, 6–9 November 1988; pp. 261–265. [Google Scholar]
- Lucas, D.D.; Klein, R.; Tannahill, J.; Ivanova, D.; Brandon, S.; Domyancic, D.; Zhang, Y. Failure analysis of parameter-induced simulation crashes in climate models. Geosci. Model Dev. 2013, 6, 1157–1171. [Google Scholar] [CrossRef]
- Giannakeas, N.; Tsipouras, M.G.; Tzallas, A.T.; Kyriakidi, K.; Tsianou, Z.E.; Manousou, P.; Hall, A.; Karvounis, E.C.; Tsianos, V.; Tsianos, E. A clustering based method for collagen proportional area extraction in liver biopsy images. In Proceedings of the Annual International Conference of the IEEE Engineering in Medicine and Biology Society, EMBS, Milan, Italy, 25–29 November 2015; pp. 3097–3100. [Google Scholar]
- Hastie, T.; Tibshirani, R. Non-parametric logistic and proportional odds regression. JRSS-C Appl. Stat. 1987, 36, 260–276. [Google Scholar] [CrossRef]
- Dash, M.; Liu, H.; Scheuermann, P.; Tan, K.L. Fast hierarchical clustering and its validation. Data Knowl. Eng. 2003, 44, 109–138. [Google Scholar] [CrossRef]
- Gorman, R.P.; Sejnowski, T.J. Analysis of Hidden Units in a Layered Network Trained to Classify Sonar Targets. Neural Netw. 1988, 1, 75–89. [Google Scholar] [CrossRef]
- Cortez, P.; Silva, A.M.G. Using data mining to predict secondary school student performance. In Proceedings of the 5th FUture BUsiness TEChnology Conference (FUBUTEC 2008), Porto, Portugal, 9–11 April 2008; pp. 5–12. [Google Scholar]
- Yeh, I.C.; Yang, K.J.; Ting, T.M. Knowledge discovery on RFM model using Bernoulli sequence. Expert. Syst. Appl. 2007, 36, 5866–5871. [Google Scholar] [CrossRef]
- Jeyasingh, S.; Veluchamy, M. Modified bat algorithm for feature selection with the Wisconsin diagnosis breast cancer (WDBC) dataset. Asian Pac. J. Cancer Prev. APJCP 2017, 18, 1257. [Google Scholar]
- Alshayeji, M.H.; Ellethy, H.; Gupta, R. Computer-aided detection of breast cancer on the Wisconsin dataset: An artificial neural networks approach. Biomed. Signal Process. Control 2022, 71, 103141. [Google Scholar] [CrossRef]
- Raymer, M.; Doom, T.E.; Kuhn, L.A.; Punch, W.F. Knowledge discovery in medical and biological datasets using a hybrid Bayes classifier/evolutionary algorithm. IEEE Trans. Syst. Cybern. Part Cybern. Publ. IEEE Syst. Man Cybern. Soc. 2003, 33, 802–813. [Google Scholar] [CrossRef]
- Zhong, P.; Fukushima, M. Regularized nonsmooth Newton method for multi-class support vector machines. Optim. Methods Softw. 2007, 22, 225–236. [Google Scholar] [CrossRef]
- Andrzejak, R.G.; Lehnertz, K.; Mormann, F.; Rieke, C.; David, P.; Elger, C.E. Indications of nonlinear deterministic and finite-dimensional structures in time series of brain electrical activity: Dependence on recording region and brain state. Phys. Rev. E 2001, 64, 061907. [Google Scholar] [CrossRef]
- Tzallas, A.T.; Tsipouras, M.G.; Fotiadis, D.I. Automatic Seizure Detection Based on Time-Frequency Analysis and Artificial Neural Networks. Comput. Intell. Neurosci. 2007, 13, 80510. [Google Scholar] [CrossRef]
- Koivisto, M.; Sood, K. Exact Bayesian Structure Discovery in Bayesian Networks. J. Mach. Learn. Res. 2007, 5, 549–573. [Google Scholar]






| Name | Value | Description |
|---|---|---|
| N | 100 | Population size |
| n | problem | Problem dimension (from instance). |
| from problem, fallback | Box bounds, fallback used if margins missing. | |
| F | Baseline scale, per-individual (jDE-style control in code). | |
| C | Baseline crossover, per-individual (jDE-style control in code). | |
| (round-robin) | Operator selection in manuscript, implementation uses 3-operator cycle. | |
| 18 | Stagnation trigger (no-improvement iterations before restart). | |
| 0.10 | Fraction of worst individuals to restart. | |
| 0.20 | Gaussian kick scale at restart (× box range). | |
| One-step greedy line-refine factors. | ||
| 150,000 | Evaluation-budget termination (code default). | |
| 500 | Iteration cap (used in manuscript, not enforced by code). | |
| 0.55 | Mini-batch ratio. | |
| t | 4 | Trials per agent. |
| 0.10 | jDE resampling prob. for . | |
| 0.10 | jDE resampling prob. for . | |
| Bounds for jDE resampling of . | ||
| Bounds for jDE resampling of . | ||
| 0.10 | Top-p fraction for pbest/1. |
| Name | Value | Description |
|---|---|---|
| N | 100 | Population size for all methods |
| 500 | Maximum number of iterations for all methods | |
| CLPSO | ||
| clProb | 0.3 | Comprehensive learning probability |
| cognitiveWeight | 1.49445 | Cognitive weight |
| inertiaWeight | 0.729 | Inertia weight |
| mutationRate | 0.01 | Mutation rate |
| socialWeight | 1.49445 | Social weight |
| CMA-ES | ||
| Population size | ||
| EA4Eig | ||
| archiveSize | 100 | Archive size for JADE-style mutation |
| eig_interval | 5 | Recompute eigenbasis every k iterations |
| maxCR | 1 | Upper bound for CR |
| maxF | 1 | Upper bound for F |
| minCR | 0 | Lower bound for CR |
| minF | 0.1 | Lower bound for F |
| pbest | 0.2 | p-best fraction (current-to-pbest/1) |
| tauCR | 0.1 | Self-adaptation prob. for CR |
| tauF | 0.1 | Self-adaptation prob. for F |
| mLSHADE_RL | ||
| archiveSize | 500 | Archive size |
| memorySize | 10 | Success-history memory size (H) |
| minPopulation | 4 | Minimum population size |
| pmax | 0.2 | Maximum p-best fraction |
| pmin | 0.05 | Minimum p-best fraction |
| SaDE | ||
| crSigma | 0.1 | Std for CR sampling |
| fGamma | 0.1 | Scale for Cauchy F sampling |
| initCR | 0.5 | Initial CR mean |
| initF | 0.7 | Initial F mean |
| learningPeriod | 25 | Iterations per adaptation window |
| UDE3 | ||
| minPopulation | 4 | Minimum population size. |
| memorySize | 10 | Success-history memory size (H). |
| archiveSize | 100 | Archive size. |
| pmin | 0.05 | Minimum p-best fraction. |
| pmax | 0.2 | Maximum p-best fraction. |
| Problem | Formula | Dim | Constraints/Bounds |
|---|---|---|---|
| Parameter Estimation for Frequency-Modulated Sound Waves [32,33,34] | 6 | ||
| Lennard-Jones Potential (atoms: 10, 13, 38) [35] | 24, 43, 108 | ||
| Bifunctional Catalyst Blend Optimal Control [36,37,38] | , , , , , | 1 | |
| Optimal Control of a Non-Linear Stirred Tank Reactor [39,40,41] | , | 1 | |
| Tersoff Potential for model Si (B) [42,43] | where , : cutoff function with : angle parameter | 30 | |
| Tersoff Potential for model Si (C) [42,43] | 30 | ||
| Spread Spectrum Radar Polyphase Code Design [44] | , | 20 | |
| Transmission Network Expansion Planning [45] | 7 | ||
| Electricity Transmission Pricing [46] | 126 | ||
| Circular Antenna Array Design [47] | 12 | ||
| Cassini 2: Spacecraft Trajectory Optimization Problem [48] | 10 | ||
| Wireless Coverage Antenna Placement [49,50] | 30 | ||
| Dynamic Economic Dispatch 1 [51] | 120 | ||
| Dynamic Economic Dispatch 2 [51] | 216 | ||
| Static Economic Load Dispatch (1,2,3,4,5)[51] | 6 13 15 40 140 | See Technical Report of CEC2011 |
| Parameter | Value | Mean | Min | Max | Iters | Main Effect Range |
|---|---|---|---|---|---|---|
| 12 | −27.0878 | −28.4225 | −24.0293 | 3240 | 0.0137 | |
| 18 | −27.0741 | −28.4225 | −23.2567 | 3240 | ||
| 30 | −27.0871 | −28.4225 | −23.0968 | 3240 | ||
| 0.05 | −27.0741 | −28.4225 | −23.0968 | 3240 | 0.0143 | |
| 0.1 | −27.0885 | −28.4225 | −23.1044 | 3240 | ||
| 0.2 | −27.0864 | −28.4225 | −23.6869 | 3240 | ||
| 0.1 | −27.0913 | −28.4225 | −23.6906 | 3240 | 0.0138 | |
| 0.2 | −27.0803 | −28.4225 | −23.1044 | 3240 | ||
| 0.3 | −27.0775 | −28.4225 | −23.0968 | 3240 | ||
| t | 2 | −27.0823 | −28.4225 | −23.1044 | 3240 | 0.0066 |
| 4 | −27.0861 | −28.4225 | −23.2567 | 3240 | ||
| 6 | −27.0842 | −28.4225 | −23.0968 | 3240 | ||
| 8 | −27.0794 | −28.4225 | −23.6906 | 3240 | ||
| 0.06 | −27.0916 | −28.4225 | −23.0968 | 3240 | 0.0145 | |
| 0.1 | −27.0803 | −28.4225 | −23.2567 | 3240 | ||
| 0.18 | −27.0771 | −28.4225 | −23.1044 | 3240 |
| Parameter | Value | Mean | Min | Max | Iters | Main Effect Range |
|---|---|---|---|---|---|---|
| 12 | −31.6851 | −34.1571 | −27.5111 | 3240 | 0.0171 | |
| 18 | −31.6897 | −34.5056 | −27.9642 | 3240 | ||
| 30 | −31.6725 | −34.1820 | −28.0777 | 3240 | ||
| 0.05 | −31.6850 | −34.2058 | −27.6689 | 3240 | 0.0118 | |
| 0.1 | −31.6752 | −34.5056 | −28.2521 | 3240 | ||
| 0.2 | −31.6870 | −34.2775 | −27.5111 | 3240 | ||
| 0.1 | −31.6830 | −34.1571 | −27.5111 | 3240 | 0.0139 | |
| 0.2 | −31.6890 | −34.5056 | −28.0084 | 3240 | ||
| 0.3 | −31.6751 | −34.2775 | −27.6689 | 3240 | ||
| t | 2 | −31.6994 | −34.2775 | −27.6689 | 3240 | 0.0524 |
| 4 | −31.7036 | −34.5056 | −28.0084 | 3240 | ||
| 6 | −31.6753 | −34.1820 | −27.9642 | 3240 | ||
| 8 | −31.6512 | −34.1365 | −27.5111 | 3240 | ||
| 0.06 | −31.6887 | −34.1365 | −27.5111 | 3240 | 0.0127 | |
| 0.1 | −31.6825 | −34.1820 | −28.0777 | 3240 | ||
| 0.18 | −31.6760 | −34.5056 | −27.6689 | 3240 |
| Parameter | Value | Mean | Min | Max | Iters | Main Effect Range |
|---|---|---|---|---|---|---|
| 12 | 2977.7669 | 2967.2491 | 3002.3335 | 3240 | 0.3580 | |
| 18 | 2977.5983 | 2967.2491 | 3039.8430 | 3240 | ||
| 30 | 2977.9563 | 2967.2491 | 3167.0430 | 3240 | ||
| 0.05 | 2977.7981 | 2967.2491 | 3167.0430 | 3240 | 0.1440 | |
| 0.1 | 2977.8338 | 2967.2491 | 3039.8430 | 3240 | ||
| 0.2 | 2977.6897 | 2967.2491 | 3039.8430 | 3240 | ||
| 0.1 | 2977.7085 | 2967.2491 | 3167.0430 | 3240 | 0.1282 | |
| 0.2 | 2977.8367 | 2967.2491 | 3031.7766 | 3240 | ||
| 0.3 | 2977.7764 | 2967.2491 | 3039.8430 | 3240 | ||
| t | 2 | 2977.6721 | 2967.2491 | 3039.8430 | 3240 | 0.1995 |
| 4 | 2977.7556 | 2967.2491 | 3039.8430 | 3240 | ||
| 6 | 2977.7959 | 2967.2491 | 3039.8430 | 3240 | ||
| 8 | 2977.8717 | 2967.2491 | 3167.0430 | 3240 | ||
| 0.06 | 2977.9287 | 2967.2491 | 3039.8430 | 3240 | 0.3351 | |
| 0.1 | 2977.7994 | 2967.2491 | 3167.0430 | 3240 | ||
| 0.18 | 2977.5935 | 2967.2491 | 3031.7766 | 3240 |
| TRIDENT-DE Best/Mean | UDE3 Best/Mean | EA4Eig Best/Mean | mLSHADE_RL Best/Mean | SaDE Best/Mean | CMA-ES Best/Mean | jDE Best/Mean | CLPSO Best/Mean | |
|---|---|---|---|---|---|---|---|---|
| Lennard -Jones Potential (10 atoms) | −28.42253189 | −17.60964115 | −22.47842596 | −28.42252711 | −22.86077544 | −28.42253189 | −15.91366007 | −16.59269921 |
| −27.19833972 | −16.33758634 | −19.48663385 | −23.77189104 | −21.22806787 | −27.52754934 | −13.75563015 | −13.55503647 | |
| Lennard-Jones Potential (13 atoms) | −41.39220729 | −21.90945922 | −28.01101572 | −40.6992486 | −29.31393114 | −44.32680142 | −18.77073675 | −18.00250514 |
| −39.14390841 | −19.49372047 | −24.58810405 | −30.67706246 | −27.48874237 | −41.44245617 | −15.4243072 | −15.86691988 | |
| Lennard-Jones Potential (38 atoms) | −125.1886792 | −2.015038465 | −55.05415428 | −120.0680452 | −68.91313107 | −167.7369019 | 9186.25096 | 330.9934848 |
| −107.1751456 | 140.2211284 | −3.350181902 | −73.95117658 | −45.80265994 | −163.6091673 | 9186.25096 | 1087.035295 | |
| Tersoff Potential for model Si (B) | −28.93480467 | −25.43447342 | −26.90746941 | −28.12281867 | −26.65687822 | −28.33045002 | −24.75133772 | −22.67387001 |
| −27.70615763 | −23.30318979 | −24.69059932 | −25.49977206 | −25.27422603 | −27.38991233 | −22.94168766 | −21.21150428 | |
| Tersoff Potential for model Si (C) | −33.8820283 | −29.30227462 | −30.88865174 | −31.70444684 | −30.94469385 | −32.50963421 | −29.44789882 | −26.88039528 |
| −31.91749393 | −27.53891341 | −29.0199918 | −29.44303263 | −29.70029831 | −31.53772845 | −29.44789882 | −24.653633 | |
| Parameter Estimation for Frequency-Modulated Sound Waves finalstrutarstrutbox | 0.116157535 | 0 | 0.15272453 | 0.116157535 | 0.148007602 | 0.210122687 | 0 | 0.131483748 |
| 0.134324544 | 0.103406319 | 0.213099692 | 0.208210846 | 0.148007602 | 0.267329914 | 0.132539923 | 0.212498169 | |
| Circular Antenna Array Design | 0.006809638 | 0.006809665 | 0.006809638 | 0.006809662 | 0.006814682 | 0.007253731 | 0.00681715 | 0.006933401 |
| 0.006809683 | 0.006817385 | 0.006809638 | 0.006825338 | 0.00790701 | 0.008755359 | 0.006835764 | 0.051815518 | |
| Spread Spectrum RadarPolyphase Code Design | 0.014426836 | 0.953872709 | 0.601567824 | 0.074552911 | 0.550837019 | 0.062519409 | 1.005739785 | 0.860294378 |
| 0.26254527 | 1.206577385 | 0.869257599 | 0.535028919 | 0.803527605 | 0.197713522 | 1.331416957 | 1.273200439 | |
| Cassini 2: Spacecraft Trajectory Optimization Problem finalstrutarstrutbox | 0 | 0.000926598 | 0 | 0 | 0.039231105 | 0 | 0.000026961 | 1.22633022 |
| 0.000011205 | 0.008206106 | 0 | 0.00001729 | 0.070230417 | 5.929143722 | 0.000285411 | 3.639687905 | |
| Wireless Coverage Antenna Placement | 0.946350736 | 0.946350736 | 0.946655032 | 0.946350736 | 0.946361987 | 1.18939375 | 0.946350736 | 0.946365969 |
| 0.94662124 | 0.946502884 | 0.946659575 | 0.946875107 | 0.946688757 | 1.190699803 | 0.946401452 | 0.946727502 | |
| Transmission Network Expansion Planning | 4.485304003 | 4.485295106 | 4.485292926 | 4.485292926 | 4.485299525 | 4.485292926 | 4.485292926 | 4.486699087 |
| 4.485292926 | 4.485304003 | 4.485292926 | 4.485292926 | 4.485311924 | 4.485292948 | 4.485292926 | 4.495857336 | |
| Dynamic Economic Dispatch 1 | 130,850.0389 | 130,693.5423 | 130,694.29 | 130,882.0646 | 131,010.8769 | 130,650.9354 | 131,225.2453 | 131,834.4235 |
| 130,931.1074 | 130,717.6052 | 130,862.9893 | 130,955.331 | 131,099.1959 | 130,654.2758 | 131,225.2453 | 132,151.5397 | |
| Dynamic Economic Dispatch 2 | 165,980.9574 | 164,946.164 | 172,067.4426 | 167,519.3281 | 167,908.0605 | 165,847.1092 | 186,121.2812 | 177,120.3822 |
| 166,478.1534 | 165,614.9256 | 172,931.6964 | 168,275.5429 | 168,495.9731 | 166,233.691 | 190,793.5621 | 178,190.4198 | |
| Static Economic Load Dispatch 1 | 2967.249196 | 2967.249196 | 2979.803369 | 2967.249196 | 2967.249196 | 2967.249586 | 2967.249196 | 2967.249197 |
| 2975.721343 | 2976.057657 | 2979.803369 | 2976.956221 | 2976.139816 | 3108.931917 | 2967.659992 | 2973.33009 | |
| Static Economic Load Dispatch 2 | 17,879.73679 | 17,864.69687 | 18,006.65976 | 17,882.28384 | 17,892.38129 | 17,960.84734 | 17,867.57447 | 17,910.47794 |
| 17,928.65603 | 17,890.83413 | 18,063.12085 | 17,950.15892 | 17,958.94204 | 18,077.58006 | 17,992.09486 | 18,089.83526 | |
| Static Economic Load Dispatch 3 | 32,367.57735 | 32,367.57735 | 32,415.80367 | 32,367.57765 | 32,376.02197 | 32,645.34102 | 32,391.64981 | 32,384.85409 |
| 32,440.87752 | 32,400.86337 | 32,573.03572 | 32,491.57235 | 32,491.28971 | 32,867.1729 | 32,476.58405 | 32,532.19143 | |
| Static Economic Load Dispatch 4 | 121,071.4654 | 121,066.9247 | 121,197.2468 | 121,085.9922 | 12,1195.4656 | 12,2350.1013 | 121,234.0466 | 121,328.7006 |
| 121,422.9908 | 121,197.2468 | 121,545.1315 | 121,308.5801 | 121,517.4918 | 122,957.6217 | 121,526.7414 | 121,541.4182 | |
| Static Economic Load Dispatch 5 | 508,663.8176 | 508,661.3113 | 508,872.6908 | 508,851.668 | 508,985.9092 | 508,717.1467 | 511,174.5326 | 509,025.7426 |
| 508,703.0424 | 508,676.4938 | 508,986.6092 | 508,988.5396 | 509,125.2079 | 508,770.1661 | 562,012.6548 | 509,080.3439 |
| TRIDENT-DE | UDE3 | EA4Eig | mLSHADE_RL | SaDE | CMA-ES | jDE | CLPSO | |
|---|---|---|---|---|---|---|---|---|
| Lennard-Jones Potential (10 atoms) | 1 | 6 | 5 | 3 | 4 | 1 | 8 | 7 |
| Lennard-Jones Potential (13 atoms) | 2 | 6 | 5 | 3 | 4 | 1 | 7 | 8 |
| Lennard-Jones Potential (38 atoms) | 2 | 6 | 5 | 3 | 4 | 1 | 8 | 7 |
| Tersoff Potential for model Si (B) | 1 | 6 | 4 | 3 | 5 | 2 | 7 | 8 |
| Tersoff Potential for model Si (C) | 1 | 7 | 5 | 3 | 4 | 2 | 6 | 8 |
| Parameter Estimation for Frequency-Modulated Sound Waves | 3 | 1 | 7 | 3 | 6 | 8 | 1 | 5 |
| Circular Antenna Array Design | 1 | 4 | 2 | 3 | 5 | 8 | 6 | 7 |
| Spread Spectrum Radar Polyphase Code Design | 1 | 7 | 5 | 3 | 4 | 2 | 8 | 6 |
| Cassini 2: Spacecraft Trajectory Optimization Problem | 1 | 6 | 1 | 1 | 7 | 1 | 5 | 8 |
| Wireless Coverage Antenna Placement | 1 | 1 | 7 | 1 | 5 | 8 | 1 | 6 |
| Transmission Network Expansion Planning | 7 | 5 | 1 | 1 | 6 | 1 | 1 | 8 |
| Dynamic Economic Dispatch 1 | 4 | 2 | 3 | 5 | 6 | 1 | 7 | 8 |
| Dynamic Economic Dispatch 2 | 3 | 1 | 6 | 4 | 5 | 2 | 8 | 7 |
| Static Economic Load Dispatch 1 | 1 | 1 | 8 | 1 | 1 | 7 | 1 | 6 |
| Static Economic Load Dispatch 2 | 3 | 1 | 8 | 4 | 5 | 7 | 2 | 6 |
| Static Economic Load Dispatch 3 | 1 | 1 | 7 | 3 | 4 | 8 | 6 | 5 |
| Static Economic Load Dispatch 4 | 2 | 1 | 5 | 3 | 4 | 8 | 6 | 7 |
| Static Economic Load Dispatch 5 | 2 | 1 | 5 | 4 | 6 | 3 | 8 | 7 |
| TRIDENT-DE | UDE3 | EA4Eig | mLSHADE_RL | SaDE | CMA-ES | jDE | CLPSO | |
|---|---|---|---|---|---|---|---|---|
| Lennard-Jones Potential (10 atoms) | 2 | 6 | 5 | 3 | 4 | 1 | 7 | 8 |
| Lennard-Jones Potential (13 atoms) | 2 | 6 | 5 | 3 | 4 | 1 | 8 | 7 |
| Lennard-Jones Potential (38 atoms) | 2 | 6 | 5 | 3 | 4 | 1 | 8 | 7 |
| Tersoff Potential for model Si (B) | 1 | 6 | 5 | 3 | 4 | 2 | 7 | 8 |
| Tersoff Potential for model Si (C) | 1 | 7 | 6 | 5 | 3 | 2 | 4 | 8 |
| Parameter Estimation for Frequency-Modulated Sound Waves | 3 | 1 | 7 | 5 | 4 | 8 | 2 | 6 |
| Circular Antenna Array Design | 2 | 3 | 1 | 4 | 6 | 7 | 5 | 8 |
| Spread Spectrum Radar Polyphase Code Design | 2 | 6 | 5 | 3 | 4 | 1 | 8 | 7 |
| Cassini 2: Spacecraft Trajectory Optimization Problem | 2 | 5 | 1 | 3 | 6 | 8 | 4 | 7 |
| Wireless Coverage Antenna Placement | 3 | 2 | 4 | 7 | 5 | 8 | 1 | 6 |
| Transmission Network Expansion Planning | 1 | 6 | 1 | 1 | 7 | 5 | 1 | 8 |
| Dynamic Economic Dispatch 1 | 4 | 2 | 3 | 5 | 6 | 1 | 7 | 8 |
| Dynamic Economic Dispatch 2 | 3 | 1 | 6 | 4 | 5 | 2 | 8 | 7 |
| Static Economic Load Dispatch 1 | 3 | 4 | 7 | 6 | 5 | 8 | 1 | 2 |
| Static Economic Load Dispatch 2 | 2 | 1 | 6 | 3 | 4 | 7 | 5 | 8 |
| Static Economic Load Dispatch 3 | 2 | 1 | 7 | 5 | 4 | 8 | 3 | 6 |
| Static Economic Load Dispatch 4 | 3 | 1 | 7 | 2 | 4 | 8 | 5 | 6 |
| Static Economic Load Dispatch 5 | 2 | 1 | 4 | 5 | 7 | 3 | 8 | 6 |
| Algorithm | Best Total | Mean Total | Overall | Average Rank |
|---|---|---|---|---|
| TRIDENT-DE | 37 | 40 | 77 | 2.139 |
| mLSHADE_RL | 51 | 70 | 121 | 3.361 |
| UDE3 | 63 | 65 | 128 | 3.556 |
| CMA-ES | 71 | 81 | 152 | 4.222 |
| SaDE | 85 | 86 | 171 | 4.750 |
| EA4Eig | 89 | 85 | 174 | 4.833 |
| jDE | 96 | 92 | 188 | 5.222 |
| CLPSO | 124 | 123 | 247 | 6.861 |
| DATASET | TRIDENT-DE | BFGS | GENETIC | ADAM |
|---|---|---|---|---|
| APPENDICITIS | 14.80% | 18.00% | 18.10% | 16.50% |
| ALCOHOL | 20.28% | 41.50% | 39.57% | 57.78% |
| AUSTRALIAN | 33.97% | 38.13% | 32.10% | 35.65% |
| BALANCE | 8.03% | 8.64% | 8.97% | 12.27% |
| CIRCULAR | 4.58% | 6.08% | 5.99% | 19.95% |
| CLEVELAND | 43.55% | 77.55% | 51.60% | 67.55% |
| DERMATOLOGY | 8.51% | 52.92% | 30.58% | 26.14% |
| ECOLI | 44.76% | 69.52% | 54.67% | 64.43% |
| HABERMAN | 26.37% | 29.34% | 28.66% | 29.00% |
| HAYES-ROTH | 35.08% | 37.33% | 56.18% | 59.70% |
| HEART | 18.52% | 39.44% | 28.34% | 38.53% |
| HEARTATTACK | 19.57% | 46.67% | 29.03% | 45.55% |
| HOUSEVOTES | 5.57% | 7.13% | 6.62% | 7.48% |
| IONOSPHERE | 8.34% | 15.29% | 15.14% | 16.64% |
| LIVERDISORDER | 31.15% | 42.59% | 31.11% | 41.53% |
| LYMOGRAPHY | 21.14% | 35.43% | 28.42% | 39.79% |
| MAMMOGRAPHIC | 16.61% | 17.24% | 19.88% | 46.25% |
| PARKINSONS | 17.47% | 27.58% | 18.05% | 24.06% |
| PIMA | 30.67% | 35.59% | 32.19% | 34.85% |
| POPFAILURES | 4.43% | 5.24% | 5.94% | 5.18% |
| REGIONS2 | 24.44% | 36.28% | 29.39% | 29.85% |
| SAHEART | 32.67% | 37.48% | 34.86% | 34.04% |
| SEGMENT | 42.67% | 68.97% | 57.72% | 49.75% |
| SONAR | 19.80% | 25.85% | 22.40% | 30.33% |
| SPIRAL | 43.01% | 47.99% | 48.66% | 47.67% |
| STATHEART | 19.59% | 39.65% | 27.25% | 44.04% |
| STUDENT | 4.38% | 7.14% | 5.61% | 5.13% |
| TRANSFUSION | 23.84% | 25.84% | 24.87% | 25.68% |
| WDBC | 7.63% | 29.91% | 8.56% | 35.35% |
| WINE | 7.47% | 59.71% | 19.20% | 29.40% |
| Z_F_S | 9.27% | 39.37% | 10.73% | 47.81% |
| ZO_NF_S | 7.10% | 43.04% | 21.54% | 47.43% |
| ZONF_S | 2.10% | 15.62% | 4.36% | 11.99% |
| ZOO | 5.60% | 10.70% | 9.50% | 14.13% |
| AVERAGE | 20.46% | 33.80% | 26.46% | 34.08% |
Disclaimer/Publisher’s Note: The statements, opinions and data contained in all publications are solely those of the individual author(s) and contributor(s) and not of MDPI and/or the editor(s). MDPI and/or the editor(s) disclaim responsibility for any injury to people or property resulting from any ideas, methods, instructions or products referred to in the content. |
© 2025 by the authors. Licensee MDPI, Basel, Switzerland. This article is an open access article distributed under the terms and conditions of the Creative Commons Attribution (CC BY) license (https://creativecommons.org/licenses/by/4.0/).
Share and Cite
Charilogis, V.; Tsoulos, I.G.; Gianni, A.M. TRIDENT-DE: Triple-Operator Differential Evolution with Adaptive Restarts and Greedy Refinement. Future Internet 2025, 17, 488. https://doi.org/10.3390/fi17110488
Charilogis V, Tsoulos IG, Gianni AM. TRIDENT-DE: Triple-Operator Differential Evolution with Adaptive Restarts and Greedy Refinement. Future Internet. 2025; 17(11):488. https://doi.org/10.3390/fi17110488
Chicago/Turabian StyleCharilogis, Vasileios, Ioannis G. Tsoulos, and Anna Maria Gianni. 2025. "TRIDENT-DE: Triple-Operator Differential Evolution with Adaptive Restarts and Greedy Refinement" Future Internet 17, no. 11: 488. https://doi.org/10.3390/fi17110488
APA StyleCharilogis, V., Tsoulos, I. G., & Gianni, A. M. (2025). TRIDENT-DE: Triple-Operator Differential Evolution with Adaptive Restarts and Greedy Refinement. Future Internet, 17(11), 488. https://doi.org/10.3390/fi17110488

