Development of a Novel Open Control System Implementation Method under Industrial IoT
Abstract
1. Introduction
- Portability: Control tasks can be used on different platforms without any changes, while maintaining their capabilities.
- Extendibility: A varying number of control tasks can run on a platform without any conflicts.
- Interoperability: Control tasks work together in a consistent manner and can interchange data in a defined way.
- Scalability: Depending on the requirements of the user, the functionality of the control task and performance and size of the hardware can be adapted.
2. Related Work
2.1. Formal Description of Control Domain
2.2. Virtualization of Control Task
3. Implementation of Open Control Systems under Industrial IoT
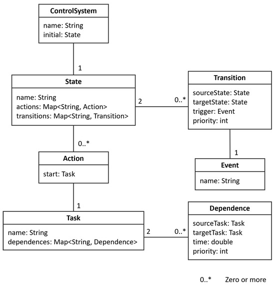
3.1. A Hierarchical Semantic Model of Control Domain
- The interpretation task, which translates the part program into CNC internal commands. In addition to lexical, syntactic, and semantic analysis, computation commands in the part program, such as coordinate transformation, arithmetic expression, tool compensation, and others, should be processed in the translation to obtain the practical tool trajectory.
- The interpolation task, which uses internal commands to generate each feed axis’s position data (and velocity data) of each interpolation period in the constraints of the machine tool’s kinematics. It often executes cyclically to respond to the change in the machine tool’s kinematics.
- The position control task, which generally executes cyclically in each position control period to minimize the position error between the commanded position and the real position feedback by the sensors.
3.2. Container- and WebAssembly-Based Control Task Virtualization
4. Case Study
4.1. The Implementation of an Open CNC Demonstration
4.2. Discussion
- It does not aim to construct an open control system according to a fixed control task granularity standard. Instead, it is based on the control domain’s formal description, which is written in a configuration file. In the sense of the openness criteria, the proposed implementation method improves interoperability and extendibility by elevating the abstract level.
- It concentrates on adopting virtualization technologies to decouple control tasks from heterogeneous infrastructures as much as possible. The addresses of the virtualized control tasks are written in a configuration file. Therefore, compared to component- and service-based open control prototypes, the proposed implementation method supports higher portability and scalability.
5. Conclusions and Future Work
- The verification of the proposed hierarchical semantic model and the development of the control domain formal description application with a user interface.
- The study of unikernel-based control task virtualization to complement containers and wasm, and the theoretical analysis of the hybrid virtualization approach to maximize the utilization of infrastructure resources in the industrial IoT.
- A corresponding operation pattern will be designed to replace the traditional stand-alone operation pattern, and this new operation pattern will integrate the implementation of the scheduler task.
Author Contributions
Funding
Data Availability Statement
Conflicts of Interest
Appendix A
References
- Pritschow, G.; Altintas, Y.; Jovane, F.; Koren, Y.; Mitsuishi, M.; Takata, S.; Van Brussel, H.; Weck, M.; Yamazaki, K. Open controller architecture—Past, present and future. CIRP Ann. 2001, 50, 463–470. [Google Scholar] [CrossRef]
- Michaloski, J.; Birla, S.; Yen, C.J.; Igou, R.; Weinert, G. An open system framework for component-based CNC machines. ACM Comput. Surv. 2000, 32, 23. [Google Scholar] [CrossRef]
- Park, S.; Kim, S.-H.; Cho, H. Kernel software for efficiently building, re-configuring, and distributing an open CNC controller. Int. J. Adv. Manuf. Technol. 2005, 27, 788–796. [Google Scholar] [CrossRef]
- Ma, X.; Han, Z.; Wang, Y.; Fu, H. Development of a PC-based Open Architecture Software-CNC System. Chin. J. Aeronaut. 2007, 20, 272–281. [Google Scholar] [CrossRef]
- Liu, L.; Yao, Y.; Li, J. A review of the application of component-based software development in open CNC systems. Int. J. Adv. Manuf. Technol. 2020, 107, 3727–3753. [Google Scholar] [CrossRef]
- Givehchi, O.; Imtiaz, J.; Trsek, H.; Jasperneite, J. Control-as-a-service from the cloud: A case study for using virtualized PLCs. In Proceedings of the 10th IEEE Workshop on Factory Communication Systems, Toulouse, France, 5–7 May 2014. [Google Scholar]
- Bigheti, J.A.; Fernandes, M.M.; Godoy, E.P. Control as a Service: A microservice approach to industry 4.0. In Proceedings of the II Workshop on Metrology for Industri 4.0 and IoT, Naples, Italy, 4–6 June 2019. [Google Scholar]
- IEC 61499; The New Standard in Automation. International Electrotechnical Commission: Geneva, Switzerland, 2024. Available online: https://iec61499.com/ (accessed on 24 July 2024).
- Minhat, M.; Vyatkin, V.; Xu, X.; Wong, S.; Al-Bayaa, Z. A novel open CNC architecture based on STEP-NC data model and IEC 61499 function blocks. Robot. Comput.-Integr. Manuf. 2009, 25, 560–569. [Google Scholar] [CrossRef]
- Huang, X. Enhancing STEP-NC compliant CNC controller for distributed and reconfigurable environment in production line. In Proceedings of the 2010 International Conference on Computer, Mechatronics, Control and Electronic Engineering, Changchun, China, 24–26 August 2010. [Google Scholar]
- Vyatkin, V. The IEC 61499 standard and its semantics. IEEE Ind. Electron. Mag. 2009, 3, 40–48. [Google Scholar] [CrossRef]
- Dai, W.; Pang, C.; Vyatkin, V.; Christensen, J.M.; Guan, X. Discrete-event-based deterministic execution semantics with timestamps for industrial cyber-physical systems. IEEE Trans. Syst. Man Cybern. 2020, 50, 851–862. [Google Scholar] [CrossRef]
- Prenzel, L.; Zoitl, A.; Provost, J. IEC 61499 runtime environments: A state of the art comparison. Comput. Aided Syst. Theory 2020, 12014, 453–460. [Google Scholar]
- Dai, W.; Zhang, Y.; Kong, L.; Christensen, J.H.; Huang, D. Design of industrial edge applications based on IEC 61499 microservices and containers. IEEE Trans. Ind. Inform. 2022, 19, 7925–7935. [Google Scholar] [CrossRef]
- Cengic, G.; Akesson, K. On formal analysis of IEC 61499 applications, part A: Modeling. IEEE Trans. Ind. Inform. 2010, 6, 136–144. [Google Scholar] [CrossRef]
- Cengic, G.; Akesson, K. On formal analysis of IEC 61499 applications, part B: Execution semantics. IEEE Trans. Ind. Inform. 2010, 6, 145–154. [Google Scholar] [CrossRef]
- Scordino, C.; Savino, I.M.; Cuomo, L.; Miccio, L.; Tagliavini, A.; Bertogna, M.; Solieri, M. Real-time virtualization for industrial automation. In Proceedings of the 25th IEEE International Conference on Emerging Technologies and Factory Automation (ETFA), Vienna, Austria, 8–11 September 2020. [Google Scholar]
- Xi, S.; Wilson, J.; Lu, C.; Gill, C. RT-Xen: Towards real-time hypervisor scheduling in Xen. In Proceedings of the Ninth ACM International Conference on Embedded Software (EMSOFT), Taipei, China, 9–14 October 2011. [Google Scholar]
- Xi, S.; Xu, M.; Lu, C.; Phan, L.T.; Gill, C.; Sokolsky, O.; Lee, I. Real-time multi-core virtual machine scheduling in Xen. In Proceedings of the International Conference on Embedded Software (EMSOFT), New Delhi, India, 12–17 October 2014. [Google Scholar]
- Queiroz, R.; Cruz, T.; Mendes, J.; Sousa, P.; Simões, P. Container-based virtualization for real-time industrial systems—A Systematic Review. ACM Comput. Surv. 2023, 56, 1–38. [Google Scholar] [CrossRef]
- Struhár, V.; Behnam, M.; Ashjaei, M.; Papadopoulos, A.V. Real-time containers: A survey. Open Access Ser. Inform. 2020, 80, 7:1–7:9. [Google Scholar]
- Kivity, A.; Laor, D.; Costa, G.; Enberg, P.; Har’El, N.; Marti, D.; Zolotarov, V. OSv: Optimizing the operating system for virtual machines. In Proceedings of the 2014 USENIX conference on USENIX Annual Technical Conference (USENIX ATC’14), Berkeley, CA, USA, 19–20 June 2014. [Google Scholar]
- Kuenzer, S.; Bădoiu, V.A.; Lefeuvre, H.; Santhanam, S.; Jung, A.; Gain, G.; Soldani, C.; Lupu, C.; Teodorescu, Ş.; Răducanu, C.; et al. Unikraft: Fast, specialized unikernels the easy Way. In Proceedings of the 16th European Conference on Computer Systems, Virtual, 26–28 April 2021. [Google Scholar]
- Haas, A.; Rossberg, A.; Schuff, D.L.; Titzer, B.L.; Holman, M.; Gohman, D.; Wagner, L.; Zakai, A.; Bastien, J.F. Bringing the web up to speed with WebAssembly. In Proceedings of the 38th ACM SIGPLAN Conference on Programming Language Design and Implementation, Barcelona, Spain, 18–23 June 2017. [Google Scholar]
- Watt, C.; Rao, X.; Pichon-Pharabod, J.; Bodin, M.; Gardner, P. Two mechanisations of WebAssembly 1.0. In Formal Methods; Springer EBooks; Springer: Cham, Switzerland, 2021; Volume 13047, pp. 61–79. [Google Scholar]
- Ray, P.P. An overview of WebAssembly for IoT: Background, tools, state-of-the-art, challenges, and future directions. Future Internet 2023, 15, 275. [Google Scholar] [CrossRef]
- Wallentowitz, S.; Kersting, B.; Dumitriu, D.M. Potential of WebAssembly for embedded Systems. In Proceedings of the 11th Mediterranean Conference on Embedded Computing (MECO), Budva, Montenegro, 7–10 June 2022. [Google Scholar]











Disclaimer/Publisher’s Note: The statements, opinions and data contained in all publications are solely those of the individual author(s) and contributor(s) and not of MDPI and/or the editor(s). MDPI and/or the editor(s) disclaim responsibility for any injury to people or property resulting from any ideas, methods, instructions or products referred to in the content. |
© 2024 by the authors. Licensee MDPI, Basel, Switzerland. This article is an open access article distributed under the terms and conditions of the Creative Commons Attribution (CC BY) license (https://creativecommons.org/licenses/by/4.0/).
Share and Cite
Liu, L.; Xu, Z.; Qu, X. Development of a Novel Open Control System Implementation Method under Industrial IoT. Future Internet 2024, 16, 293. https://doi.org/10.3390/fi16080293
Liu L, Xu Z, Qu X. Development of a Novel Open Control System Implementation Method under Industrial IoT. Future Internet. 2024; 16(8):293. https://doi.org/10.3390/fi16080293
Chicago/Turabian StyleLiu, Lisi, Zijie Xu, and Xiaobin Qu. 2024. "Development of a Novel Open Control System Implementation Method under Industrial IoT" Future Internet 16, no. 8: 293. https://doi.org/10.3390/fi16080293
APA StyleLiu, L., Xu, Z., & Qu, X. (2024). Development of a Novel Open Control System Implementation Method under Industrial IoT. Future Internet, 16(8), 293. https://doi.org/10.3390/fi16080293

