A TOSCA-Based Conceptual Architecture to Support the Federation of Heterogeneous MSaaS Infrastructures †
Abstract
1. Introduction
- 1.
- Starting with the simulation requirements and objectives, a candidate set of component M&S services has to be identified, with each component service providing an interface that meets the composite service requirements;
- 2.
- A choreography-based or an orchestration-based composition model has to be specified to handle the execution flow of several component services;
- 3.
- Each component service has to be configured and deployed onto an execution platform, which, in turn, requires the integration of a set of hardware and software resources, such as computational nodes, containers, applications, networks connections, databases, and middleware.
- The detailed description of the conceptual approach through which ArTIC-MS is specified;
- The complete specification of the ArTIC-MS functional view, by identifying the building blocks composing the conceptual architecture and introducing the relevant capabilities they provide;
- The specification of the ArTIC-MS operational view, which is outlined throughout the description of actors and relevant use cases.
2. Related Work
- The adopted conceptual architectural approach, clarifying how ArTIC-MS was derived from a reference architecture, and how concrete implementations might be based on ArTIC-MS;
- The capabilities of ArTIC-MS;
- The operational view of ArTIC-MS, which is described throughout the specification of ArTIC-MS actors and use cases that specifically address the federation of heterogeneous infrastructure.
3. Background
3.1. Topology and Orchestration Specification for Cloud Applications (TOSCA)
- Topology template, which is the most relevant component of a service template, as it describes the structure of a service in terms of its building blocks. The service structure is specified by the use of a direct graph in which nodes represent the building blocks of a service (e.g., servers, network interfaces, virtual images, databases, etc.), and edges represent the relationships between nodes (e.g., deployment relationship, connection relationship, etc.). According to a hierarchical structure, in TOSCA nodes and relationships are, in turn, further specified by the use of node templates and relationship templates, respectively.
- Node type and relationship type, as in TOSCA each element must be associated with a type. Indeed, node templates and relationship templates are typed by node type and relationship type, respectively, which provide the characterization of properties and interfaces of each TOSCA topological element. The Service template contains a separate description of node types and relationship types to facilitate their reuse.
- Life cycle operations, as TOSCA addresses the operational management of a service, the Service Template also includes the specification of executable artifacts (e.g., scripts) implementing the several operations executed by the TOSCA engine to handle the service during its life cycle (deployment, execution, ’undeployment’, configuration, etc.).
3.2. OpenStack
4. MSaaS Reference Architecture
4.1. Orchestration of MSaaS-Based Distributed Simulations
- Service discovery: In order to satisfy the MSaaS application requirements, a service discovery is performed to identify the set of candidate M&S services providing the required capabilities. Specifically, as detailed in Section 5.2 the functional and non-functional services characteristics are described in terms of metadata-based descriptions stored in a services registry, while the related services implementations are stored in a services repository.
- Service composition: The service composition or, in other words, an application orchestration, refers to architectures, methods, and tools, used to coordinate the execution flow and the messages exchange among the M&S services identified in the previous step, in order to meet the functional requirements of the needed simulation.
- Service deployment: Each M&S service implementation requires to be deployed on top of the given execution platform, which consists of computing nodes, systems and application software, databases, network connections, etc. The term infrastructural orchestration includes those activities needed to set up the execution infrastructure and deploy, configure and eventually start the required M&S services. In this context, machine-readable formats for specifying the service deployment description, along with an orchestration engine able to compute such descriptions, can be introduced for easing the service infrastructural orchestration.
4.2. Enterprise Architecture and Reference Architectures
4.3. Structure of the MSaaS Reference Architecture
- User interface: Provides a web-based visual interface that allows users to make use of the capabilities provided by other RA building blocks.
- Discovery service: Provides the capability to perform a federated service discovery, in order to retrieve the existing M&S services made available by the federation’s participant.
- Composition Service: Provides the capability to create a MSaaS application by composing the needed services.
- Deployment service: Provides the capability to carry out the following activities:
- -
- Configuration of each M&S service included in the composition;
- -
- Specification of the computing nodes constituting the execution platform;
- -
- Description of how the M&S services have to be deployed onto the execution platform.
- Repository service: Provides the capability for storing actual M&S services implementations.
- Registry service: Provides the capability for storing M&S services descriptions.
- Orchestration service: Provides the capability to run the executable artifacts included in the deployment description.
- Adaptation service: Provides the capability for adapting the deployment description, in order to make it compliant with the Orchestration Service.
- Modeling and simulation services: Provide the capability for building a MSaaS application. When a new M&S service is registered on the MSaaS infrastructure, the corresponding entry, which includes the service description, is created in the concrete registry managed by the registry service. Moreover, the service implementation is made persistent due to the capability provided by the repository service.
- Simulation management and execution control (SMEC) Service: Provides the capability for overseeing the simulation execution.
- Infrastructure control service: Provides a set of cross-functional capabilities including logging capability, infrastructure monitoring capability, resource monitoring capability, etc.
5. Architecture for the TOSCA-Based Inter-Cloud M&S (ArTIC-MS)
5.1. ArTIC-MS Rationale
- Service descriptions: The interoperable integration of services deployed in different infrastructures and implemented by the use of various technologies requires the availability of an agnostic and technology-independent service description. ArTIC-MS adopts service descriptions that specifically address:
- -
- Metadata: This is used for describing services. Due to the availability of metadata, users can identify the most suitable services that have to be integrated into the MSaaS application. Metadata are stored in the service registry.
- -
- Infrastructural orchestration description: This is used to deploy and execute a service. ArTIC-MS assumes that such a description, which is stored in a Service repository: This is provided as a TOSCA CSAR package. The scenario that clarifies how an ArTIC-based MSaaS implementation can be federated with other MSaaS infrastructure is discussed in Section 7.
- Service discovery: In federated MSaaS infrastructure, a discovery service shall be provided to enable users in identifying and retrieving services that each partner made available on its cloud platform. In this respect, it is assumed that the service registry provides an application program interface (API) for implementing inter-cloud service discovery.
- Service availability: The provisioning of various MSaaS services is the responsibility of the several federated infrastructure partners. In turn, each partner shall be provided with features to retrieve and integrate such services to build more complex MSaaS applications. In this respect, each service can be provided by a partner in two different configurations, according to the preferred business model:
- -
- Running services: A partner might provide a running service that is deployed and configured under the responsibility of the providing partner. In this case, the service metadata includes a service endpoint (e.g., a URI) and an interface description (e.g., by use of web service definition language (WSDL));
- -
- deployable services: A partner might provide an instance of the service specified in terms of artifacts and an infrastructural orchestration description (e.g., a TOSCA CSAR package). In this case, the service metadata includes a reference to the service repository that stores the CSAR package.
- Service composability: The main objective of the ArTIC-MS platform is to support users in executing the various activities required to build, describe and make available M&S services, and to use such services for building complex MSaaS application. It should be underlined how a MSaaS application can be treated as a (complex) M&S service; thus, its description and implementation will be stored in the service registry and the service repository, respectively. Moreover, it can be recursively used as a building block of other compositions.
5.2. ArTIC-MS Conceptual Architecture
- Web-based user interface: Provides a web-based visual interface that allows users to make use of the capabilities provided by other ArTIC-MS building blocks.
- Composer: Provides a visual environment to create the MSaaS application by composing the required services.
- Deployment handler: Provides the capability to carry out the following activities:
- -
- The configuration of required parameters for each concrete M&S service included in the MSaaS application;
- -
- The configuration of each computing node that composes the execution platform;
- -
- The specification of the required configurations specifying how M&S services have to be deployed onto the execution platform.
- Repository interface: Provides an interface to access the repository service.
- Registry interface: Provides an interface for accessing the registry service.
- Federated service discovery: Provides a visual environment that allows users to perform federated service discovery. This building provides the capability for executing inter-cloud M&S service discovery by exploiting the registry services API made available by each federation’s participant.
- Cloud infrastructure interface: Provides the ability to interact with the underlying cloud infrastructure.
- Services repository: Provides the capability for storing actual M&S services implementations.
- Services registry: Provides the capability for storing M&S services descriptions.
- TOSCA engine: Provides the capability for supporting the MSaaS deployment and its execution. As mentioned in Section 3.1, the CSAR archive contains the YAML-based service template specification and the executable artifacts which actually implement the service. In this respect, the TOSCA engine takes as input the CSAR description of each concrete service composing the MSaaS application and computes the related TOSCA service template in order to:
- -
- Deploy the service implementation on top of the required execution platform, according to the topology template specification;
- -
- Start the service by invoking the required life-cycle operations provided by the executable artifacts.
- Service description translator: Provides the capability for parsing and translating a YAML-based TOSCA service template to make it compliant with non-TOSCA cloud implementations, and vice versa.
- The explicit adoption of TOSCA, which is acknowledged to be a promising standard for supporting the interoperability of M&S services in heterogeneous MSaaS federation;
- The specification of appropriate use cases, in order to describe how the composition, deployment and orchestration of M&S services in a federated MSaaS infrastructure is dealt;
- The identification of abstract components constituting the backbone of any MSaaS infrastructure implementation based on TOSCA.
- Abstract architecture layer: Describes an abstract architecture, which has been specifically defined to cope with a given application domain. In our approach this layer is further specialized, to include the two following architectural layers:
- -
- MSaaS reference architecture: As described in Section 4.3, the RA is the abstract template which any MSaaS concrete architecture has to comply with.
- -
- ArTIC-MS: A conceptual refinement of RA that introduces TOSCA.
- Concrete architecture layer: Includes any concrete architecture for implementing a specific MSaaS Infrastructure. TOSCA-oriented architecture shall be compliant with ArTIC-MS, while architectures based on different standards and technologies shall be directly derived from the RA.
- Implementation layer: Includes any concrete implementation of MSaaS infrastructure.
5.3. ArTIC-MS in a Federated MSaaS Infrastructure
- A registry service providing an API-based discovery capability;
- The adoption of a machine-readable deployment description;
- The availability of a service description translator building block that provides the capability for translating deployment descriptions that are not specified by the use of TOSCA (and vice-versa);
- Orchestration engine which provides the capability for processing the adopted deployment description notation.
5.4. Service Description and Composition in TOSCA
5.5. Comparison with the Preliminary Version
- Outlines the rationale of the architecture;
- Provides an extensive description of the capabilities that each component shall provide;
- Introduces new components (composer, deployment manager, federated service discovery), which replace existing ones, revising and enriching the provided capabilities;
- Introduces new components (service description translator, infrastructure control and simulation management and execution control), which have not been considered in the preliminary version;
- Revises the description and the provided capabilities of the repository manager and the registry manager.
6. ArTIC-MS Use Case Specification
- Simulation expert (SE): Responsible for the elicitation and specification of MSaaS application requirements.
- Simulation service provider (SSP): Responsible for the development and the provisioning of M&S services;
- Simulation developer (SD): Responsible for the development of MSaaS applications. Specifically, the SD deals with the identification of appropriate M&S services and their composition to build a MSaaS application compliant with the simulation requirements provided by the SE;
- TOSCA expert (TE): Owns appropriate knowledge of the TOSCA standard. She/he is also in charge of supporting other users for the specification of the required YAML-based templates;
- Simulation user (SU): Final user of the simulation application;
- ArTIC-MS administrator (ADM): The user who possesses the required skills for managing the ArTIC-MS platform. Its main task is to provide other users with the required environment for building, executing, and monitoring simulation experiments.
6.1. Development and Provisioning of a M&S Service
- TOSCA engine: Provides the implementation of TOSCA normative types which constitutes the building blocks of other templates;
- Services repository: Includes the TOSCA MSaaS core types repository, which stores the abstract and concrete templates for the core MSaaS types upon which other service templates are built, and the TOSCA M&S services repository, which hosts the CSAR packages wrapping the provided M&S services, respectively.
- 1.
- The TOSCA Expert (TE) logs into ArTIC-MS to create the required templates for specifying MSaaS core types used to build the M&S services;
- 2.
- The YAML templates are stored in the TOSCA MSaaS core template repository and corresponding entries are added to the services registry;
- 3.
- The simulation service provider (SSP) develops the executable artifacts implementing the provided M&S services;
- 4.
- The TE and SSP cooperate to specify an appropriate YAML template for each provided M&S services;
- 5.
- The related CSAR package is built and stored in the TOSCA M&S service repository;
- 6.
- The SSP provides a metadata description for each M&S service that is stored in the services registry.
6.2. Composition and Deployment of a Federated Simulation Application
- Precondition: the Service Provider (SP) created a set of M&S services and MSaaS applications, which are available as CSAR packages in ArTIC-MS (see Figure 11—steps 1 to 4).
- 1.
- the Simulation developer (SD) logs into the MSaaS platform and executes a query to identify the available M&S services. As the query makes use of the API interfaces provided by each partner’s registry, the SD is able to discover local services along with the TOSCA-based services provided by the SP (see Figure 11, steps 5);
- 2.
- SD identifies the set of needed services (see Figure 11, step 6). In this respect, SD identifies N services, where are available in the local infrastructure, services are provided by remote partners via a URI endpoint and an interface specification (e.g., WSDL, etc.); finally, s are available from SP’s remote services repository as CSAR packages, being . In this respect, according to the business model assumed to be adopted by the SP, a subset of the (i.e., ) services might need to be deployed onto the SP infrastructure, while the remaining can be retrieved and deployed onto the SI infrastructure, being
- 3.
- SD retrieves from the local repository the locally available services;
- 4.
- In order to ask for the deployment and execution of the services that need to be directly managed by the SP’s infrastructure, SD forwards a request to the ArTIC-MS simulation management and execution control service (see Figure 11, step 7);
- 5.
- SD retrieves the CSAR descriptions of M&S services from the ArTIC-MS service repository (see Figure 11, step 8);
- 6.
- SD translates the TOSCA template contained in the CSAR package to a vendor-specific template via the Adaptation Service (see Figure 11, step 9);
- 7.
- SD uses the composition service to create a template that describes the given MSaaS application, by composing the retrieved services (see Figure 11, step 10);
- 8.
- SD configures the required parameters of the various M&S services;
- 9.
- SD configures the composition to make it possible to invoke the operations provided by the endpoints of the remote M&S services;
- 10.
- SD develops and configures a deployment description suitable for the underlying orchestration technology;
- 11.
- the deployment description is given as input to the deployment service in charge of executing the automated deployment of the simulation (see Figure 11, step 11);
- 12.
- The MSaaS application is finally ready to be used by the simulation end user (SU).
- 13.
- During the simulation execution, the appropriate interaction between the two cooperating MSaaS infrastructure is managed through the simulation management and execution control (SMEC) service (see Figure 11, step 12);
7. Experimentation of ArTIC-MS: Federation with OCEAN
- The availability of existing software products for developing TOSCA templates;
- The availability and usability of IaaS cloud implementations compliant with TOSCA;
- The effectiveness of the HOT translator component, for mapping TOSCA templates to HEAT-based ones.
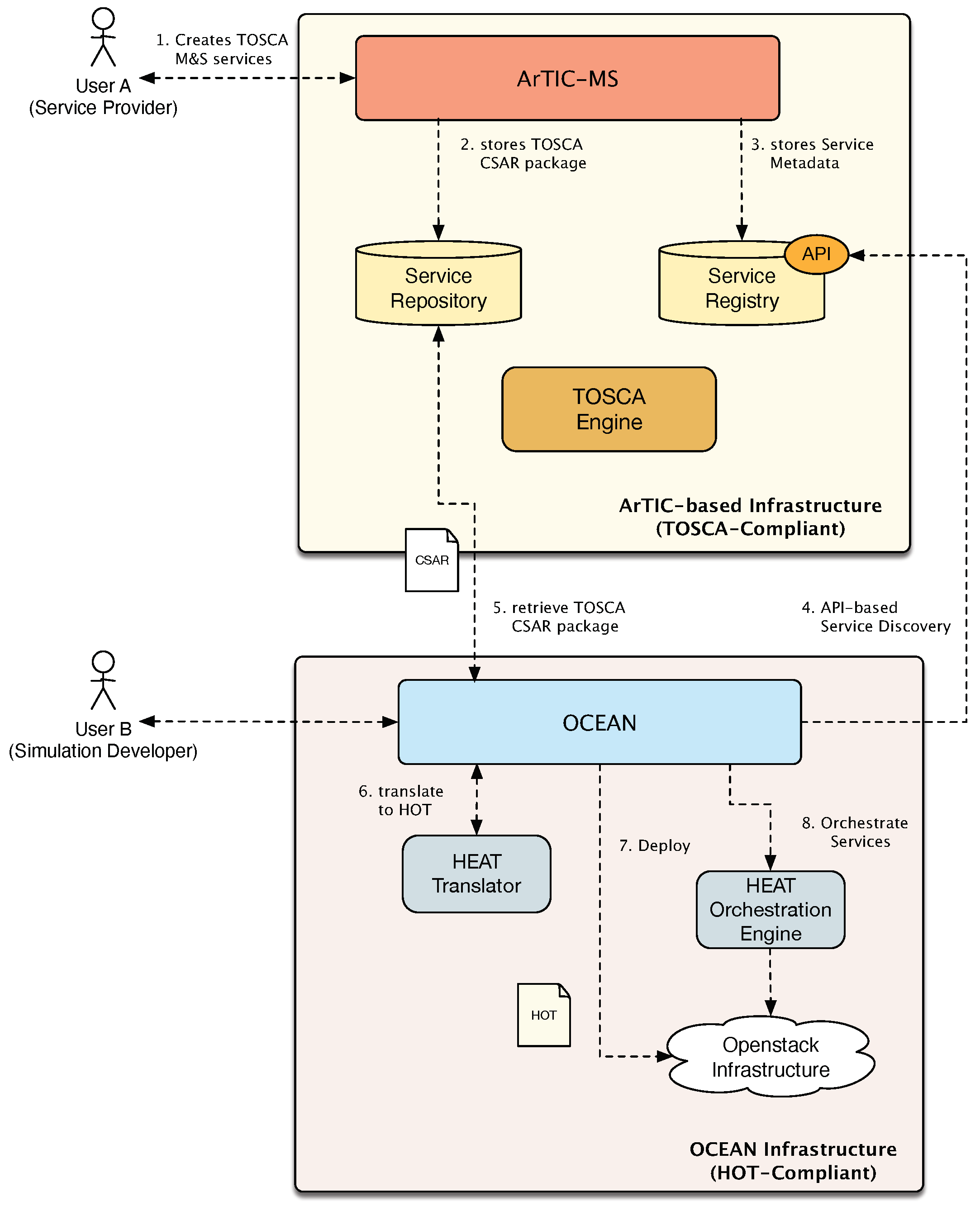
- Precondition:executable artifacts implementing the Scenario Generator service are available for User A.
- 1.
- User A creates the CSAR package, which wraps the scenario generator service template and the relevant executable artifacts, and uploads it to the service repository. The relevant metadata are also uploaded to the service registry (see Figure 14 steps 1–3);
- 2.
- User B logs into the OCEAN platform and executes a keywords-based query to discover the M&S services required for simulating the addressed scenario. Specifically, the service registry is inquired to identify the services whose metadata satisfy the search criteria specified by User B (see Figure 14 step 4). The naval simulator service is available in the local infrastructure. Thanks to the capabilities provided by the federated service discovery component of ArTIC-MS, User B is able to discover the scenario generator hosted by the federated infrastructure;
- 3.
- User B retrieves the CSAR descriptions of the scenario generator M&S service provided by User A and stored in the ArTIC-MS repository (see Figure 14 step 5);
- 4.
- The TOSCA template contained in the CSAR package is translated to a HOT template (see Figure 14 step 6);
- 5.
- The generated HOT template is configured and deployed to the OCEAN infrastructure.
- 6.
- User B uses the visual environment provided by OCEAN to specify and configure the orchestration and, finally, executes the simulation (see Figure 14 steps 7–8).
| Listing 1. TOSCA Service Template. |
![]() |
| Listing 2. HOT Service Template. |
![]() |
Results and Discussion
8. Conclusions
Author Contributions
Funding
Institutional Review Board Statement
Informed Consent Statement
Data Availability Statement
Conflicts of Interest
References
- Gianni, D.; D’Ambrogio, A.; Tolk, A. (Eds.) Modeling and Simulation-Based Systems Engineering Handbook; CRC Press: Boca Raton, FL, USA, 2014. [Google Scholar]
- Falcone, A.; Garro, A.; D’Ambrogio, A.; Giglio, A. Engineering systems by combining BPMN and HLA-based distributed simulation. In Proceedings of the 2017 IEEE International Systems Engineering Symposium (ISSE), Vienna, Austria, 11–13 October 2017. [Google Scholar]
- Sokolowski, J.; Banks, C. Principles of Modeling and Simulation: A Multidisciplinary Approach; Wiley: Hoboken, NJ, USA, 2009. [Google Scholar]
- Mohamed, M.A.; Challenger, M.; Kardas, G. Applications of model-driven engineering in cyber-physical systems: A systematic mapping study. J. Comput. Lang. 2020, 59, 100972. [Google Scholar] [CrossRef]
- Lelandais, B.; Oudot, M.P.; Combemale, B. Applying model-driven engineering to high-performance computing: Experience report, lessons learned, and remaining challenges. J. Comput. Lang. 2019, 55, 100919. [Google Scholar] [CrossRef]
- Bocciarelli, P.; D’Ambrogio, A. A model-driven method for describing and predicting the reliability of composite services. Softw. Syst. Model. 2011, 10, 265–280. [Google Scholar] [CrossRef]
- Bano, D.; Michael, J.; Rumpe, B.; Varga, S.; Weske, M. Process-aware digital twin cockpit synthesis from event logs. J. Comput. Lang. 2022, 70, 101121. [Google Scholar] [CrossRef]
- Dalibor, M.; Heithoff, M.; Michael, J.; Netz, L.; Pfeiffer, J.; Rumpe, B.; Varga, S.; Wortmann, A. Generating customized low-code development platforms for digital twins. J. Comput. Lang. 2022, 70, 101117. [Google Scholar] [CrossRef]
- Cayirci, E. Modeling and Simulation as a Cloud Service: A Survey. In Proceedings of the 2013 Winter Simulation Conference, Washington, DC, USA, 8–11 December 2013; Pasupathy, R., Kim, S.H., Tolk, A., Hill, R., Kuhl, M., Eds.; Institute of Electrical and Electronics Engineers, Inc.: Piscataway, NJ, USA, 2013; pp. 389–400. [Google Scholar]
- Siegfried, R.; Lloyd, J.; Berg, T.V.D. A New Reality: Modelling & Simulation as a Service. J. Cyber Secur. Inf. Syst. 2018, 6, 18–29. [Google Scholar]
- Bocciarelli, P.; D’Ambrogio, A.; Giglio, A.; Gianni, D. A SaaS-based automated framework to build and execute distributed simulations from SysML models. In Proceedings of the 2013 Winter Simulation Conference, Washington, DC, USA, 8–11 December 2013; Pasupathy, R., Kim, S.-H., Tolk, A., Hill, R., Kuhl, M.E., Eds.; Institute of Electrical and Electronics Engineers, Inc.: Piscataway, NJ, USA, 2013; pp. 1371–1382. [Google Scholar]
- Bocciarelli, P.; D’Ambrogio, A.; Giglio, A.; Paglia, E. ArTIC-M&S: An Architecture for TOSCA-based Inter-Cloud Modeling and Simulation. In Proceedings of the 2020 Winter Simulation Conference, Orlando, FL, USA, 14–18 December 2020; Bae, K.H., Feng, B., Kim, S., Lazarova-Molnar, S., Zheng, Z., Roeder, T., Thiesing, R., Eds.; Institute of Electrical and Electronics Engineers, Inc.: Piscataway, NJ, USA, 2020; pp. 2018–2029. [Google Scholar] [CrossRef]
- OASIS. OASIS Topology and Orchestration Specification for Cloud Applications (TOSCA). 2019. Available online: https://www.oasis-open.org/committees/tosca (accessed on 29 November 2022).
- Bocciarelli, P.; D’Ambrogio, A.; Giglio, A.; Paglia, E. Model transformation services for MSaaS platforms. In Proceedings of the Model-Driven Approaches for Simulation Engineering Symposium, Baltimore, MD, USA, 15–18 April 2018; Society for Computer Simulation International: San Diego, CA, USA, 2018. [Google Scholar]
- Biagini, M.; Corona, F.; Picollo, M.; Grotta, M.L.; Jones, J.; Scaccianoce, A.; Mursia, A.; Faillace, C.; Prochazka, D. Modeling and Simulation as a Service from End User Perspective. In Proceedings of the Interservice/Industry Training, Simulation and Education Conference (I/ITSEC), Orlando, FL, USA, 27 November–1 December 2017. [Google Scholar]
- OpenStack Foundation. The OpenStack Platform. 2019. Available online: https://www.OpenStack.org/ (accessed on 29 November 2022).
- Tolk, A. Interoperability, composability, and their implications for distributed simulation: Towards mathematical foundations of simulation interoperability. In Proceedings of the 2013 IEEE/ACM 17th International Symposium on Distributed Simulation and Real Time Applications, Delft, The Netherlands, 30 October–1 November 2013; pp. 3–9. [Google Scholar]
- Loper, M.L.; Turnitsa, C.; Tolk, A. History of combat modeling and distributed simulation. In Engineering Principles of Combat Modeling and Distributed Simulation; Wiley: Hoboken, NJ, USA, 2012; pp. 331–355. [Google Scholar]
- Tolk, A.; Mittal, S. A Necessary Paradigm Change to Enable Composable Cloud-based M&S Services. In Proceedings of the 2014 Winter Simulation Conference, Savannah, GA, USA, 7–10 December 2014; Tolk, A., Yilmaz, L., Diallo, S.Y., Ryzhov, I.O., Buckley, S., Miller, J.A., Eds.; Institute of Electrical and Electronics Engineers, Inc.: Piscataway, NJ, USA, 2014; pp. 356–366. [Google Scholar]
- Lorenz, P.; Schriber, T.J.; Dorwarth, H.; Ritter, K.C. Towards a Web Based Simulation Environment. In Proceedings of the 1997 Winter Simulation Conference, Atlanta, GA, USA, 7–10 December 1997; Andradóttir, S., Healy, K.J., Withers, D.H., Nelson, B.L., Eds.; Institute of Electrical and Electronics Engineers, Inc.: Piscataway, NJ, USA, 1997; pp. 1338–1344. [Google Scholar]
- Straßburger, S.; Schulze, T.; Klein, U.; Henriksen, J.O. Internet-based Simulation using off-the-shelf Simulation Tools and HLA. In Proceedings of the 1998 Winter Simulation Conference, Washington, DC, USA, 13–16 December 1998; Medeiros, D.J., Watson, E.F., Carson, J.S., Manivannan, M.S., Eds.; Institute of Electrical and Electronics Engineers, Inc.: Piscataway, NJ, USA, 1998; pp. 1669–1676. [Google Scholar]
- Siegfried, R.; van den Berg, T.; Cramp, A.; Huiskamp, W. M&S as a Service: Expectations and Challenges; SISO: Orlando, FL, USA, 2014. [Google Scholar]
- Hannay, J.E.; van den Berg, T. The NATO MSG-136 Reference Architecture for M&S as a Service. Available online: https://www.researchgate.net/publication/321462031_The_NATO_MSG-136_Reference_Architecture_for_MS_as_a_Service (accessed on 29 November 2022).
- Tolk, A.; Diallo, S.Y.; Padilla, J.J.; Herencia-Zapana, H. Reference modelling in support of M&S—foundations and applications. J. Simul. 2013, 7, 69–82. [Google Scholar]
- Hannay, J.E.; van den Berg, T.; Gallant, S.; Gupton, K. Modeling and Simulation as a Service infrastructure capabilities for discovery, composition and execution of simulation services. J. Def. Model. Simul. 2020, 18, 5–28. [Google Scholar] [CrossRef]
- Ford, K.; Mason, B.; Simpson, L.; Stewart, L. AIMS Approach to Providing Modelling & Simulation as a Service. In Proceedings of the ITEC 2018, Long Beach, CA, USA, 13–15 June 2018. [Google Scholar]
- Taylor, S.J.; Kiss, T.; Anagnostou, A.; Terstyanszky, G.; Kacsuk, P.; Costes, J.; Fantini, N. The CloudSME simulation platform and its applications: A generic multi-cloud platform for developing and executing commercial cloud-based simulations. Future Gener. Comput. Syst. 2018, 88, 524–539. [Google Scholar] [CrossRef]
- Yamazaki, T.; Ikeno, H.; Okumura, Y.; Satoh, S.; Kamiyama, Y.; Hirata, Y.; Inagaki, K.; Ishihara, A.; Kannon, T.; Usui, S. Simulation Platform: A cloud-based online simulation environment. Neural Netw. 2011, 24, 693–698. [Google Scholar] [CrossRef] [PubMed]
- OpenStack Foundation. HEAT—OpenStack Orchestration Engine. 2019. Available online: https://docs.OpenStack.org/heat/train/ (accessed on 29 November 2022).
- OpenStack Foundation. HOT—Heat Orchestration Template. 2019. Available online: https://docs.OpenStack.org/heat/train/template_guide/hot_spec.html (accessed on 29 November 2022).
- Atos. Alien4Cloud. 2019. Available online: https://alien4cloud.github.io/index.html/ (accessed on 27 December 2022).
- Amazon. AWS CloudFormation. 2019. Available online: https://aws.amazon.com/cloudformation (accessed on 29 November 2022).
- Evans, C. YAML Ain’t Markup Language (YAML) Version 1.2. 2020. Available online: https://yaml.org/ (accessed on 27 December 2022).
- OASIS. TOSCA Simple Profile in YAML v.1.2. 2019. Available online: http://docs.oasis-open.org/tosca/TOSCA-Simple-Profile-YAML/v1.2/TOSCA-Simple-Profile-YAML-v1.2.pdf (accessed on 27 December 2022).
- OpenStack Foundation. HEAT Translator. 2019. Available online: https://wiki.OpenStack.org/wiki/Heat-Translator/ (accessed on 29 November 2022).
- OpenStack Foundation. HEAT Translator GitHub Repository. 2019. Available online: https://github.com/OpenStack/heat-translator (accessed on 29 November 2022).
- North Atlantic Treaty Organization. NATO Architecture Framework v4.0 Documentation. 2020. Available online: https://www.nato.int/nato_static_fl2014/assets/pdf/2021/1/pdf/NAFv4_2020.09.pdf (accessed on 29 November 2022).
- US Department of Defense. Department of Defense Architecture Framework (DoDAF), Version 2.02. 2010. Available online: https://dodcio.defense.gov/library/dod-architecture-framework/ (accessed on 29 November 2022).
- The Open Group. The TOGAF Standard, 10th Edition. 2012. Available online: https://www.opengroup.org/togaf/10thedition (accessed on 29 November 2022).
- Lankhorst, M. Enterprise Architecture at Work; Springer: Berlin/Heidelberg, Germany, 2009; Volume 352. [Google Scholar]
- Bernard, S.A. An Introduction to Enterprise Architecture; AuthorHouse: Bloomington, IL, USA, 2012. [Google Scholar]














Disclaimer/Publisher’s Note: The statements, opinions and data contained in all publications are solely those of the individual author(s) and contributor(s) and not of MDPI and/or the editor(s). MDPI and/or the editor(s) disclaim responsibility for any injury to people or property resulting from any ideas, methods, instructions or products referred to in the content. |
© 2023 by the authors. Licensee MDPI, Basel, Switzerland. This article is an open access article distributed under the terms and conditions of the Creative Commons Attribution (CC BY) license (https://creativecommons.org/licenses/by/4.0/).
Share and Cite
Bocciarelli, P.; D’Ambrogio, A. A TOSCA-Based Conceptual Architecture to Support the Federation of Heterogeneous MSaaS Infrastructures. Future Internet 2023, 15, 48. https://doi.org/10.3390/fi15020048
Bocciarelli P, D’Ambrogio A. A TOSCA-Based Conceptual Architecture to Support the Federation of Heterogeneous MSaaS Infrastructures. Future Internet. 2023; 15(2):48. https://doi.org/10.3390/fi15020048
Chicago/Turabian StyleBocciarelli, Paolo, and Andrea D’Ambrogio. 2023. "A TOSCA-Based Conceptual Architecture to Support the Federation of Heterogeneous MSaaS Infrastructures" Future Internet 15, no. 2: 48. https://doi.org/10.3390/fi15020048
APA StyleBocciarelli, P., & D’Ambrogio, A. (2023). A TOSCA-Based Conceptual Architecture to Support the Federation of Heterogeneous MSaaS Infrastructures. Future Internet, 15(2), 48. https://doi.org/10.3390/fi15020048


