Formal Safety Assessment and Improvement of DDS Protocol for Industrial Data Distribution Service
Abstract
1. Introduction
- 1.
- We investigate the security of the DDS protocol using formal model identification based on CPN theory and Dolev–Yao adversaries;
- 2.
- The CPN modeling tool is used to model the DDS protocol, and the model’s correctness is checked. When the Dolev–Yao model is used to assess the protocol’s security, it is discovered that there are security flaws;
- 3.
- In order to address the protocol’s security flaws, a new improved solution is put forth, and its security is confirmed by simulating an adversary attack model.
2. Related Work
3. Related Foundation
3.1. Formal Modeling Methods Comparison
3.2. Tools Comparison
3.3. CPN Modeling Tool
3.4. DDS Protocol and Standard Architecture
4. DDS Protocol Modeling
4.1. System Initialization
4.2. DDS Protocol Message Flow Model
4.3. Formal Modeling Process
4.4. Related Color Set Definitions for Protocol Models
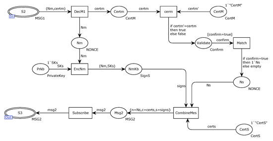
4.5. CPN Modeling for DDS Protocol
4.6. Original Model Functional Consistency Verification
5. Attacker Model Security Assessment
5.1. Introducing the Attacker Model
- The attacker can eavesdrop and intercept all messages passing through the network;
- The attacker can store or send intercepted or self-constructed messages;
- The attacker can participate in the operation of the protocol as a legitimate subject.
5.2. DDS Model Security Assessment
6. New Scheme of DDS Protocol
6.1. Scheme for Protocol New Reinforcement
6.2. New Scheme Model of DDS Protocol
6.3. Model Validation
6.4. New Scheme Security Assessment Model
6.5. New Scheme Model Security Verification
6.6. Safety Assessment
6.7. Performance Analysis and Methods Comparison for New Scheme
7. Discussion
8. Conclusions
Author Contributions
Funding
Institutional Review Board Statement
Informed Consent Statement
Data Availability Statement
Acknowledgments
Conflicts of Interest
Abbreviations
| DDS | Data Distribution Service |
| CPN | Colored Petri Net |
| IoT | Internet of Things |
| AMQP | Advanced Message Queuing Protocol |
| MQTT | Message Queuing Telemetry Transport |
| QoS | Quality of Service |
| ML | Markup Language |
| GUI | Graphical User Interface |
| TCPN | Timed Colored Petri Nets |
| HCPN | Hierarchical Colored Petri Nets |
| OMG | Object Management Group |
| SOME/IP | Scalable service-Oriented MiddlewarE over IP |
| DDSI | DDS Interoperability Wire Protocol |
| DCPS | Data-Centric Publish–Subscribe |
| DLRL | Data Local Reconstruction Layer |
| CA | Certificate Authority |
| ECDH | Elliptic Curve Diffie–Hellman |
| P2P | Peer to Peer |
| IoV | Internet of Vehicles |
References
- Nebbione, G.; Calzarossa, M.C. Security of IoT application layer protocols: Challenges and findings. Future Internet 2020, 12, 55. [Google Scholar] [CrossRef]
- Yassein, M.B.; Shatnawi, M.Q. Application layer protocols for the Internet of Things: A survey. In Proceedings of the International Conference on Engineering and MIS (ICEMIS), Agadir, Morocco, 22–24 September 2016. [Google Scholar]
- Mahmoud, R.; Yousuf, T.; Aloul, F. Internet of things (IoT) security: Current status, challenges and prospective measures. In Proceedings of the 10th International Conference for Internet Technology and Secured Transactions (ICITST), London, UK, 14–16 December 2015. [Google Scholar]
- Seleznev, S.; Yakovlev, V. Industrial Application Architecture IoT and protocols AMQP, MQTT, JMS, REST, CoAP, XMPP, DDS. Int. J. Open Inf. Technol. 2019, 7, 17–28. [Google Scholar]
- Aures, G.; Lübben, C. DDS vs. MQTT vs. VSL for IoT. Network 2019, 1, 1–5. [Google Scholar]
- Needham, R.M.; Schroeder, M.D. Using encryption for authentication in large networks of computers. Commun. ACM 1978, 21, 993–999. [Google Scholar] [CrossRef]
- Dolev, D.; Yao, A. On the security of public key protocols. IEEE Trans. Inf. Theory 1983, 29, 198–208. [Google Scholar] [CrossRef]
- Ratzer, A.V.; Wells, L.; Lassen, H.M. CPN tools for editing, simulating, and analysing coloured Petri nets. In Application and Theory of Petri Nets; Springer: Berlin/Heidelberg, Germany, 2003. [Google Scholar]
- Westergaard, M.; Kristensen, L.M. The access/cpn framework: A tool for interacting with the cpn tools simulator. In Conference on Application and Theory of Petri Nets; Springer: Berlin/Heidelberg, Germany, 2009. [Google Scholar]
- Luo, F.; Feng, T.; Zheng, L. Formal Security Evaluation and Improvement of Wireless HART Protocol in Industrial Wireless Network. Secur. Commun. Net. 2021, 2021, 8090547. [Google Scholar] [CrossRef]
- Shen, Z.W.; Gao, P.; Xu, X.Y. Design of dds secure communication middleware based on security negotiation. Netinfo Secur. 2021, 21, 19–25. [Google Scholar]
- Zhen, C.; Di, H.T.; Guo, Q.L. Research on identity authentication method for data distribution service. Electron. Technol. 2015, 44, 44–48. [Google Scholar]
- Li, M.J.; Ye, H.; Wang, L. Design of authentication protocol for high-security data distribution service. Aeronaut. Comput. Tech. 2015, 45, 103–107. [Google Scholar]
- Beckman, K.; Reininger, J. Adaptation of the DDS security standard for resource-constrained sensor networks. In Proceedings of the 13th International Symposium on Industrial Embedded Systems (SIES), IEEE, Graz, Austria, 6–8 June 2018; pp. 1–4. [Google Scholar]
- Michaud, M.J.; Dean, T.; Leblanc, S.P. Attacking omg data distribution service (dds) based real-time mission critical distributed systems. In Proceedings of the 13th International Conference on Malicious and Unwanted Software (MALWARE), Nantucket, MA, USA, 22–24 October 2018; pp. 68–77. [Google Scholar]
- Michaud, M.J.; Leblanc, S.P. Vulnerability Analysis of the OMG Data Distribution Service (DDS). Ph.D. Thesis, Royal Military College of Canada Computer Security Laboratory, Kingston, ON, Canada, 2017. [Google Scholar]
- Ioana, A.; Korodi, A.; Silea, I. Automotive IoT Ethernet-based communication technologies applied in a V2X context via a multi-protocol gateway. Sensors 2022, 22, 6382. [Google Scholar] [CrossRef] [PubMed]
- Kim, H.; Kim, D.K.; Alaerjan, A. ABAC-based security model for DDS. IEEE Trans. Dependable Secur. Comput. 2021, 19, 3113–3124. [Google Scholar] [CrossRef]
- Lu, Y. Formal Security Assessment and Improvement of DNP3-SA Protocol Based on HCPN Model Detection. Ph.D. Thesis, Lanzhou University of Technology, Lanzhou, China, 2018. [Google Scholar]
- Wu, F.; Xu, L.; Li, X. A lightweight and provably secure key agreement system for a smart grid with elliptic curve cryptography. IEEE Syst. J. 2018, 13, 2830–2838. [Google Scholar] [CrossRef]
- Mohammad, Z. Cryptanalysis and improvement of the YAK protocol with formal security proof and security verification via Scyther. Int. J. Commun. Syst. 2020, 33, e4386. [Google Scholar] [CrossRef]
- Cremers, C.; Dehnel-Wild, M. Component-based formal analysis of 5G-AKA: Channel assumptions and session confusion. In Proceedings of the Network and Distributed System Security Symposium (NDSS) 2019, San Diego, CA, USA, 24–27 February 2019. [Google Scholar]
- Sakurada, H. Security Evaluation of the PLAID Protocol Using the ProVerif Tool. 2013. Available online: http://crypto-protocol.nict.go.jp/data/eng/ISOIEC_Protocols/25185-1/25185-1_ProVerif.pdf (accessed on 4 September 2013).
- Feng, T.; Jiang, X.Y.; Fang, J.L.; Gong, X. A New Scheme of BACnet Protocol Based on HCPN Security Evaluation Method. Int. J. Netw. Secur. 2022, 24, 1064–1075. [Google Scholar]
- Arena, D.; Criscione, F.; Trapani, N. Risk assessment in a chemical plant with a CPN-HAZOP Tool. IFAC-Pap. 2018, 51, 939–944. [Google Scholar] [CrossRef]
- Artamonov, I.V.; Sukhodolov, A.P. CPN Tools-based Software Solution for Reliability Analysis of Processes in Microservice Environments. Int. J. Simul. Syst. Sci. Technol. 2018, 19, 56.1–56.8. [Google Scholar] [CrossRef]
- Object Management Group: Data Distribution Service(DDS). Available online: https://www.omg.org/spec/DDS/ (accessed on 10 January 2021).
- Cao, W.H.; Me, B.; Wu, H.X. Design of publish/subscribe middleware based on dds. Jisuanji Gongcheng/Comput. Eng. 2007, 33, 78–80. [Google Scholar]
- Object Management Group: DDS Security (2021). Available online: https://www.omg.org/spec/DDS-SECURITY/1.0/ (accessed on 1 August 2016).
- Object Management Group: DDS Security (2021). Available online: https://www.omg.org/spec/DDS-SECURITY/1.1 (accessed on 1 April 2018).
- Van’t Hag, J.H. Data-Centric to the Max—The SPLICE Architecture Experience. In Proceedings of the 23rd International Conference on Distributed Computing Systems Workshops, Providence, RI, USA, 19–22 May 2003; p. 207. [Google Scholar]
- Yang, J.; Sandström, K.; Nolte, T. Data distribution service for industrial automation. In Proceedings of the 17th International Conference on Emerging Technologies and Factory Automation (ETFA 2012), Krakow, Poland, 17–21 September 2012; pp. 1–8. [Google Scholar]
- Balador, A.; Ericsson, N.; Bakhshi, Z. Communication middleware technologies for industrial distributed control systems: A literature review. In Proceedings of the 22nd IEEE International Conference on Emerging Technologies and Factory Automation (ETFA), Limassol, Cyprus, 12–15 September 2017; pp. 1–6. [Google Scholar]
- Wang, N.; Schmidt, D.C.; van’t Hag, H. Toward an adaptive data distribution service for dynamic large-scale network-centric operation and warfare (NCOW) systems. In Proceedings of the MILCOM 2008 IEEE Military Communications Conference, San Diego, CA, USA, 16–19 November 2008; pp. 1–7. [Google Scholar]
- Eryigit, C.; Uyar, S. Integrating agents into data-centric naval combat management systems. In Proceedings of the 23rd International Symposium on Computer and Information Sciences, Istanbul, Turkey, 27–29 October 2008; pp. 1–4. [Google Scholar]
- Kontšek, M.; Segeč, P.; Moravčík, M. Approaches and tools for network protocol modeling. In Proceedings of the 17th International Conference on Emerging eLearning Technologies and Applications (ICETA), Stary Smokovec, Slovakia, 21–22 November 2019; pp. 419–424. [Google Scholar]
- Nigam, V.; Talcott, C. Formal security verification of industry 4.0 applications. In Proceedings of the 24th IEEE International Conference on Emerging Technologies and Factory Automation (ETFA), Zaragoza, Spain, 10–13 September 2019; pp. 1043–1050. [Google Scholar]
- White, R.; Caiazza, G.; Jiang, C. Network reconnaissance and vulnerability excavation of secure DDS systems. In Proceedings of the 2019 IEEE European Symposium on Security and Privacy Workshops, Stockholm, Sweden, 17–19 June 2019; pp. 57–66. [Google Scholar]
- Zuo, Z.; Yang, S.; Ma, B. Design of a CANFD to SOME/IP Gateway Considering Security for In-Vehicle Networks. Sensors 2021, 21, 7917. [Google Scholar] [CrossRef] [PubMed]
- Gupta, M.; Sandhu, R. Authorization framework for secure cloud assisted connected cars and vehicular internet of things. In Proceedings of the 23nd ACM on Symposium on Access Control Models and Technologies, Indianapolis, IN, USA, 13–15 June 2018; pp. 193–204. [Google Scholar]






















| Basic Color Set | Composite Color Set |
|---|---|
| Unit | Product |
| Boolean | Record |
| Integer | List |
| String | Union |
| Enumerated | Alias |
| Index | Subsets |
| Symbols | Descriptions |
|---|---|
| EntityM/S | Participant M/S |
| Nm/Ns | Random number |
| CertM | Participant M’s certificate |
| CertS | Participant S’s certificate |
| K | Shared key |
| SKm | M’s private key |
| SKs | S’s private key |
| PKm | M’s public key |
| PKs | S’s public key |
| Enc | (K)PKs |
| Signs | (Nm)SKs |
| Num | Counter |
| Hash | Hash value |
| Validate | Verify and comparison |
| Decrypt | Decrypt data |
| SignMf | Sign the private key after hash calculation for Enc and random number Ns |
| ‖ | String concatenation |
| Name | Color Set Definition |
|---|---|
| SignS | colset SignS = product NONCE * PrivateKey; |
| Enc | colset Enc = product Shared Key * PublicKey; |
| SignMF | colset SignMF = product HashNenc * PrivateKey; |
| MSG1 | colset MSG1 = product NONCE * CertM; |
| MSG2 | colset MSG2 = record n:NONCE * c:CertS * s:SignS; |
| MSG3 | colset MSG3 = record e:Enc * sm:SignMF; |
| Decryption function | fun DecryptionKey(k:PublicKey) = case k of PKm => SKm |PKs => SKs; |
| Type | Number | Name |
|---|---|---|
| State Space Nodes | 420 | / |
| State Space Arcs | 1056 | / |
| Strongly Connected Nodes | 420 | / |
| Strongly Connected Arcs | 1056 | / |
| Dead Markings | 1 | [420] |
| Live transition instances | 0 | / |
| Dead transition instances | 0 | / |
| Type | Original Model | REY-ATK | TAR-ATK | SPF-ATK | Original Attacker Model |
|---|---|---|---|---|---|
| State Space Nodes | 420 | 5830 | 680 | 420 | 10,380 |
| State Space Arcs | 1056 | 21,319 | 1854 | 1056 | 39,504 |
| Strongly Connected Nodes | 420 | 5830 | 680 | 420 | 10,380 |
| Strongly Connected Arcs | 1056 | 21,319 | 1854 | 1056 | 39,504 |
| Dead Markings | 1 | 2 | 2 | 1 | 6 |
| Live transition instances | 0 | 0 | 0 | 0 | 0 |
| Dead transition instances | 0 | 0 | 0 | 0 | 0 |
| Type | Original Model | New Scheme | ||||
|---|---|---|---|---|---|---|
| REY-ATK | TAR-ATK | SPF-ATK | REY-ATK | TAR-ATK | SPF-ATK | |
| State Space Nodes | 5830 | 680 | 420 | 12,196 | 1086 | 676 |
| State Space Arcs | 21,319 | 1854 | 1056 | 50,418 | 3038 | 1790 |
| Strongly Connected Nodes | 5830 | 680 | 420 | 12,196 | 1086 | 676 |
| Strongly Connected Arcs | 21,319 | 1854 | 1056 | 50,418 | 3038 | 1790 |
| Dead Markings | 2 | 2 | 1 | 1 | 2 | 1 |
| Live transition instances | 0 | 0 | 0 | 0 | 0 | 0 |
| Dead transition instances | 0 | 0 | 0 | 0 | 0 | 0 |
| Type | Original Attacker Model | New Scheme |
|---|---|---|
| State Space Nodes | 10,380 | 21,036 |
| State Space Arcs | 39,504 | 88,576 |
| Strongly Connected Nodes | 10,380 | 21,036 |
| Strongly Connected Arcs | 39,504 | 88,576 |
| Dead Markings | 6 | 4 |
| Live transition instances | 0 | 0 |
| Dead transition instances | 0 | 0 |
Disclaimer/Publisher’s Note: The statements, opinions and data contained in all publications are solely those of the individual author(s) and contributor(s) and not of MDPI and/or the editor(s). MDPI and/or the editor(s) disclaim responsibility for any injury to people or property resulting from any ideas, methods, instructions or products referred to in the content. |
© 2022 by the authors. Licensee MDPI, Basel, Switzerland. This article is an open access article distributed under the terms and conditions of the Creative Commons Attribution (CC BY) license (https://creativecommons.org/licenses/by/4.0/).
Share and Cite
Du, J.; Gao, C.; Feng, T. Formal Safety Assessment and Improvement of DDS Protocol for Industrial Data Distribution Service. Future Internet 2023, 15, 24. https://doi.org/10.3390/fi15010024
Du J, Gao C, Feng T. Formal Safety Assessment and Improvement of DDS Protocol for Industrial Data Distribution Service. Future Internet. 2023; 15(1):24. https://doi.org/10.3390/fi15010024
Chicago/Turabian StyleDu, Jinze, Chengtai Gao, and Tao Feng. 2023. "Formal Safety Assessment and Improvement of DDS Protocol for Industrial Data Distribution Service" Future Internet 15, no. 1: 24. https://doi.org/10.3390/fi15010024
APA StyleDu, J., Gao, C., & Feng, T. (2023). Formal Safety Assessment and Improvement of DDS Protocol for Industrial Data Distribution Service. Future Internet, 15(1), 24. https://doi.org/10.3390/fi15010024

