Design and Implementation of a RFID Reader/Router in RFID-WSN Hybrid System
Abstract
:1. Introduction
2. Basic Structure of the Proposed RFID-WSN Hybrid System
3. Hardware Design of RFID Reader/Router
3.1. Hardware Composition of RFID Reader/Router
3.2. Hardware Design of Wireless RFID Reader/Router
3.2.1. Circuit Design of Radio Frequency (RF) Module
3.2.2. Circuit Design of ZigBee Sensor Nodes
3.2.3. Circuit Design of ZigBee Coordinator
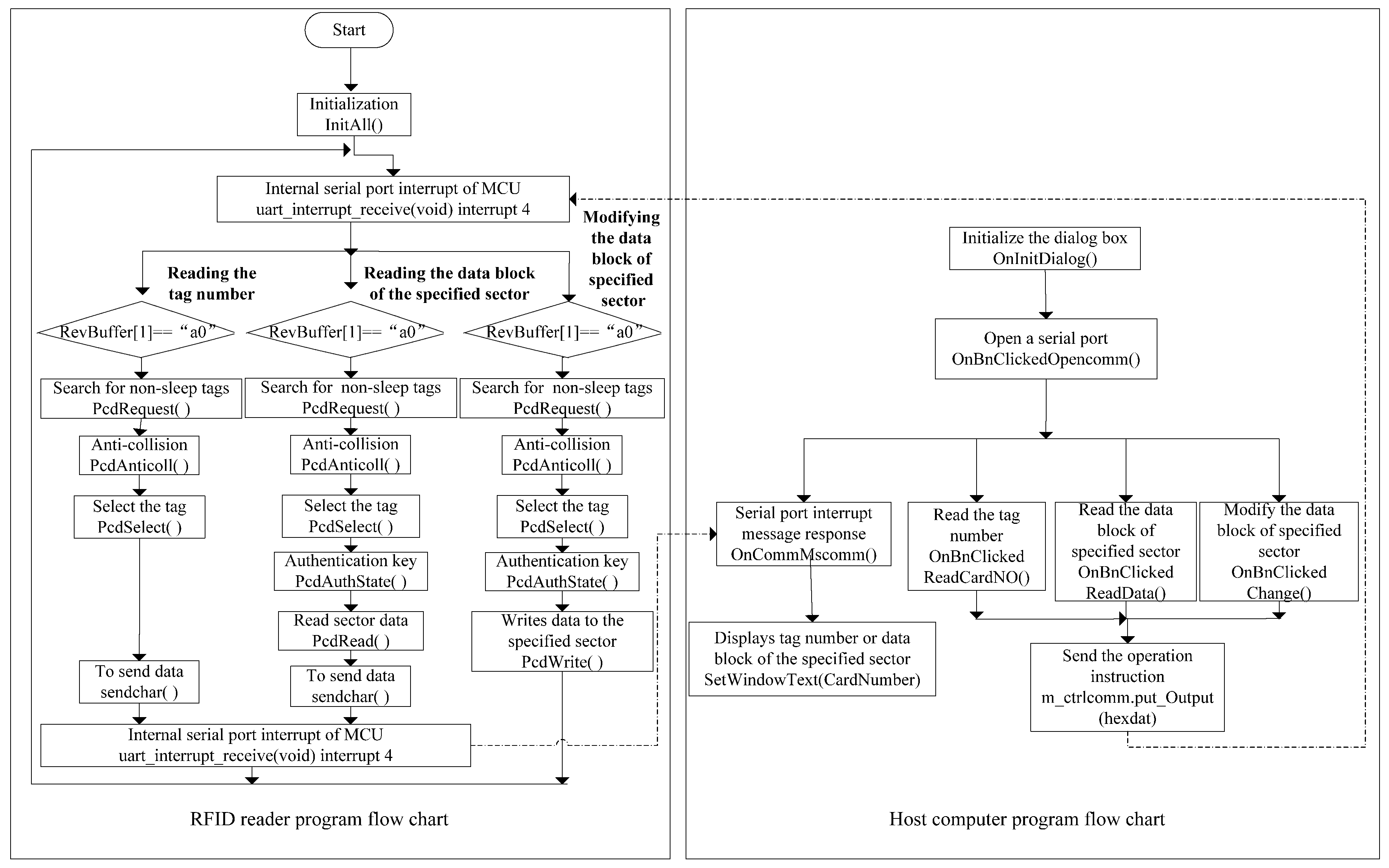
4. Software Design of RFID Reader System
4.1. Main System Flow Chart
4.2. Design of Communication Protocol for RFID Reader System
4.3. Design of RFID Reader Software System
4.4. Application Software Design of Host Computer
5. Communication Systems of Integrated ZigBee and RFID Technology
5.1. Communication System Hardware
5.2. Performance Testing of Communication System
6. Conclusion
Author Contributions
Acknowledgments
Conflicts of Interest
References
- Mejjaouli, S.; Babiceanu, R.R. RFID-wireless sensor networks integration: Decision models and optimization of logistics systems operations. J. Manuf. Syst. 2015, 35, 234–245. [Google Scholar] [CrossRef]
- Zhang, B.; Hu, K.; Zhu, Y. Network architecture and energy analysis of the integration of RFID and Wireless Sensor Network. In Proceedings of the 2010 Chinese Control and Decision Conference, Xuzhou, China, 26–28 May 2010; pp. 1379–1382. [Google Scholar]
- Torres, B.; Pang, Q.; Skelton, G.W.; Bridges, S.; Meghanathan, N. Integration of an RFID reader to a wireless sensor network and using it to identify an individual carrying RFID tags. Int. J. Ad hoc Sens. Ubiquitous Comput. 2010, 1, 15. [Google Scholar]
- Ansola, P.G.; García, A.; Morenas, J.D.L.; Escribano, J.G.; Otamendi, F.J. Zigid: Improving visibility in industrial environments by combining WSN and RFID. J. Zhejiang Univ. Sci. A Appl. Phys. Eng. 2011, 12, 849–859. [Google Scholar] [CrossRef]
- Medagliani, P.; Ferrari, G.; Marastoni, M. Hybrid Zigbee-RFID networks for energy saving and lifetime maximization. Remote Instrum. Virtual Lab. 2010, 7, 473–491. [Google Scholar]
- Adame, T.; Bel, A.; Carreras, A.; Melià-Seguí, J.; Oliver, M.; Pous, R. Cuidats: An RFID–WSN hybrid monitoring system for smart health care environments. Futur. Gener. Comput. Syst. 2016, 78, 602–615. [Google Scholar] [CrossRef]
- Al-Turjman, F.M.; Al-Fagih, A.E.; Hassanein, H.S. A novel cost-effective architecture and deployment strategy for integrated rfid and wsn systems. In Proceedings of the International Conference on Computing, Networking and Communications, San Diego, CA, USA, 28–31 January 2013; pp. 835–839. [Google Scholar]
- Deng, H.; Varanasi, M.; Swigger, K.; Garcia, O.; Ogan, R.; Kougianos, E. Design of sensor-embedded radio frequency identification (SE-RFID) systems. In Proceedings of the IEEE International Conference on Mechatronics and Automation, Luoyang, China, 25–28 June 2006; pp. 792–796. [Google Scholar]
- Yang, L.; Xu, M. The hardware design of frequency identification system based on zigbee technology. J. Harbin Inst. Technol. Univ. 2012, 17, 65–68. [Google Scholar]
- Lewis, M.P.; Hsu, K.W. TelosRFID: An ad-hoc wireless networking capable multi-protocol RFID reader system. In Proceedings of the Radio and Wireless Symposium, New Orleans, LA, USA, 10–14 January 2010; pp. 392–395. [Google Scholar]
- Abad, E.; Palacio, F.; Nuin, M.; González de Zárate, A.; Juarros, A.; Gómez, J.M.; Marco, S. RFID smart tag for traceability and cold chain monitoring of foods: Demonstration in an intercontinental fresh fish logistic chain. J. Food Eng. 2009, 93, 394–399. [Google Scholar] [CrossRef]
- Wang, L.; Xu, L.; Bi, Z.; Xu, Y. Data cleaning for RFID and WSN integration. IEEE Trans. Ind. Inf. 2013, 10, 408–418. [Google Scholar] [CrossRef]
- Li, H.S.; Bian, G.R.; He, N.H. Network Design and Implementation of Intelligent Warehouse Based on EPC/RFID and WSN. Appl. Mech. Mater. 2012, 236, 338–343. [Google Scholar] [CrossRef]
- Liu, H.; Bolic, M.; Nayak, A. Taxonomy and challenges of the integration of rfid and wireless sensor networks. IEEE Netw. 2008, 22, 26–35. [Google Scholar] [CrossRef]
- Texas Instruments. CC2420 2.4GHz IEEE802.15.4/ZigBee-ready RF transceiver. Available online: http://www.ti.com/lit/ds/symlink/cc2420.pdf (accessed on 3 November 2018).
- Freescale Semiconductor. MC13192 2.4GHz low power transceiver for the IEEE 802.15.4 standard. Available online: https://www.digchip.com/datasheets/download_datasheet.php?id=1625603&part-number=MC13192 (accessed on 3 November 2018).











| Test Number | Test Environment | Test Distance | Number of Tests for Commands (Read, Write) | Number of Received Commands (Read, Write) | Packet Loss Rate |
|---|---|---|---|---|---|
| 1 | indoor | 30 m | 50, 50 | 50, 50 | 0 |
| 2 | indoor | 40 m | 50, 50 | 49, 50 | 1% |
| 3 | indoor | 50 m | 50, 50 | 48, 49 | 3% |
| 4 | indoor | 55 m | 50, 50 | 45, 43 | 12% |
| 5 | outdoor | 80 m | 50, 50 | 50, 50 | 0 |
| 6 | outdoor | 90 m | 50, 50 | 50, 49 | 1% |
| 7 | outdoor | 100 m | 50, 50 | 49, 48 | 3% |
| 8 | outdoor | 105 m | 50, 50 | 44, 43 | 13% |
© 2018 by the authors. Licensee MDPI, Basel, Switzerland. This article is an open access article distributed under the terms and conditions of the Creative Commons Attribution (CC BY) license (http://creativecommons.org/licenses/by/4.0/).
Share and Cite
Ji, W.; Li, L.; Zhou, W. Design and Implementation of a RFID Reader/Router in RFID-WSN Hybrid System. Future Internet 2018, 10, 106. https://doi.org/10.3390/fi10110106
Ji W, Li L, Zhou W. Design and Implementation of a RFID Reader/Router in RFID-WSN Hybrid System. Future Internet. 2018; 10(11):106. https://doi.org/10.3390/fi10110106
Chicago/Turabian StyleJi, Wusheng, Li Li, and Weiwei Zhou. 2018. "Design and Implementation of a RFID Reader/Router in RFID-WSN Hybrid System" Future Internet 10, no. 11: 106. https://doi.org/10.3390/fi10110106
APA StyleJi, W., Li, L., & Zhou, W. (2018). Design and Implementation of a RFID Reader/Router in RFID-WSN Hybrid System. Future Internet, 10(11), 106. https://doi.org/10.3390/fi10110106
