Error Analysis and Accuracy Improvement in Forest Canopy Height Estimation Based on GEDI L2A Product: A Case Study in the United States
Abstract
1. Introduction
2. Materials
2.1. Study Area
2.2. GDEI L2A Data
2.3. NEON LiDAR Data
2.4. Ancillary Data
3. Accuracy Assessment
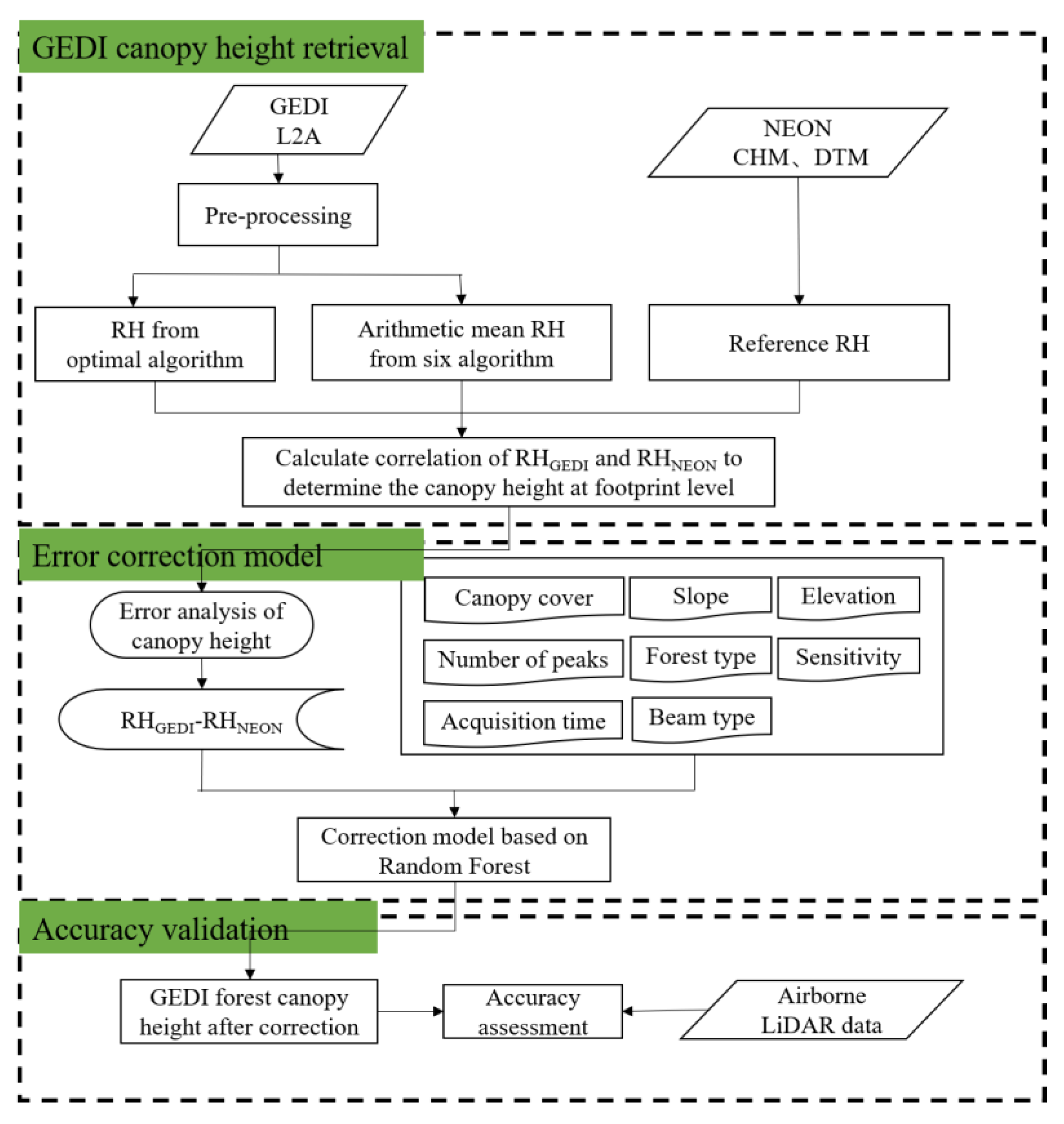
3.1. Pre-Processing of GEDI L2A Data
- (1)
- Footprint data meeting the following criteria were retained: quality_flag = 1; drade_flag = 0; rx_algrunflag = 1; and sensitivity > 0.9. The quality_flag, degrade_flag, rx-algrun_flag, and sensitivity are parameter fields from GEDI L2A data, which are important indicators to measure the quality of the GEDI spot. The quality_flag with a value of 1 represents a selection of the most useful data. The drade_flag with non-zero values indicates the shot occurred during a degraded period. The rx_algrunflag with a value of 1 indicates the GEDI laser signal was received, and the signal process algorithm ran successfully. The sensitivity larger than 0.9 indicates that the maximum canopy cover can be penetrated, considering the SNR of the waveform;
- (2)
- To mitigate the influence of cloud cover, the ground elevation (elev_lowestmode) of the footprint was extracted alongside the corresponding elevation from the TanDEM-X and SRTM DEM products. Footprints exhibiting a discrepancy exceeding 50 m between the GEDI ground elevation and the TanDEM-X or SRTM DEM elevation were systematically excluded;
- (3)
- Footprints satisfying either of the following conditions were preserved: leaf_off_flag = 0| pft_class = 1 or 2, where leaf_off_flag and pft_class are parameter fields from GEDI L2A data. The leaf_off_flag and pft_class represent the type of ground object where the laser spot is located. The forest area is the object of this research, so we chose the GEDI spot located in the vegetation area. This criterion ensures that the remainings pertain to evergreen forests or align with the forest growth period, thereby ensuring phenological consistency with airborne LiDAR data. Figure 2 shows the flowchart of the Pre-processing of GEDI L2A.
3.2. Performance Analysis
3.2.1. Accuracy Metrics
3.2.2. Error Factors
3.3. Results and Discussion of GEDI Forest Height
3.3.1. Performance of GEDI Forest Canopy Height
3.3.2. Analysis of Factors Affecting GEDI Performance
3.3.3. Importance of Error Factors
4. Accuracy Improvement
4.1. Methodology
4.1.1. Criteria for Selecting High-Quality GEDI Footprints
4.1.2. Error Correction Model Based on Random Forest
4.2. Results and Discussion
5. Conclusions
- (1)
- A relatively high correlation was found between the GEDI forest canopy height estimation and the reference CHM, with an R2 value of 0.74 and an RMSE of 6.49 m;
- (2)
- The potential error factors with the highest importance are the number of peaks and canopy cover, significantly higher than the others, explaining 46% of the difference between GEDI and the reference forest canopy height;
- (3)
- GEDI footprints with a peak number less than or equal to 10 obtained by full power beam during nighttime are recommended when retrieving forest canopy height;
- (4)
- The error correction model based on the RF algorithm can effectively reduce the influence of error factors on forest canopy height retrieval, with RMSE decreasing from 5.60 m to 4.19 m, improving accuracy by 25.18%, and the model demonstrates good geographical generalization ability.
Author Contributions
Funding
Data Availability Statement
Acknowledgments
Conflicts of Interest
References
- Popescu, S.C.; Zhao, K.; Neuenschwander, A.; Lin, C.S. Satellite lidar vs. small footprint airborne lidar: Comparing the accuracy of aboveground biomass estimates and forest structure metrics at footprint level. Remote Sens. Environ. 2011, 115, 2786–2797. [Google Scholar] [CrossRef]
- Goetz, S.J.; Sun, M.; Baccini, A.; Beck, P.S.A. Synergistic use of spaceborne lidar and optical imagery for assessing forest disturbance: An Alaska case study. J. Geophy. Res. 2010, 115, G00E07. [Google Scholar] [CrossRef]
- Chen, Q. Retrieving vegetation height of forests and woodlands over mountainous areas in the Pacific Coast region using satellite laser altimetry. Remote Sens. Environ. 2010, 114, 1610–1627. [Google Scholar] [CrossRef]
- Rosette, J.A.B.; North, P.R.J.; Suarez, J.C.; Los, S.O. Uncertainty within satellite LiDAR estimations of vegetation and topography. Remote Sens. Environ. 2010, 31, 1325–1342. [Google Scholar] [CrossRef]
- Adam, M.; Urbazaev, M.; Dubois, C.; Schmullius, C. Accuracy Assessment of GEDI Terrain Elevation and Canopy Height Estimates in European Temperate Forests: Influence of Environmental and Acquisition Parameters. Remote Sens. 2020, 12, 3948. [Google Scholar] [CrossRef]
- Guerra-hernández, J.; Pascual, A. Using GEDI lidar data and airborne laser scanning to assess height growth dynamics in fast-growing species: A showcase in Spain. For. Ecosyst. 2021, 8, 14. [Google Scholar] [CrossRef]
- Fayad, I.; Baghdadi, N.N.; Alvares, C.A.; Stape, J.L.; Bailly, J.S.; Scolforo, H.F.; Zribi, M.; Le Maire, G. Assessment of GEDI’s LiDAR data for the estimation of canopy heights and wood volume of eucalyptus plantations in Brazil. IEEE J. Sel. Top. Appl. Earth Obs. Remote Sens. 2021, 14, 7095–7110. [Google Scholar] [CrossRef]
- Dorado-Roda, I.; Pascual, A.; Godinho, S.; Silva, C.A.; Botequim, B.; Rodríguez-Gonzálvez, P.; Guerra-Hernández, J. Assessing the Accuracy of GEDI Data for Canopy Height and Aboveground Biomass Estimates in Mediterranean Forests. Remote Sens. 2021, 13, 2279. [Google Scholar] [CrossRef]
- Quiros, E.; Polo, M.E.; Fragoso-Campon, L. GEDI Elevation accuracy assessment: A case study of southwest Spain. IEEE J. Sel. Top. Appl. Earth Obs. Remote Sens. 2021, 14, 5285–5299. [Google Scholar] [CrossRef]
- Liu, A.; Cheng, X.; Chen, Z. Performance evaluation of GEDI and ICESat-2 laser altimeter data for terrain and canopy height retrievals. Remote Sens. Environ. 2021, 264, 112571. [Google Scholar] [CrossRef]
- Wang, C. Accuracy Analysis and Improvement Methods for Forest Structure and Functioning Parameters of GEDI Products. Ph.D. Thesis, China University of Mining & Technology, Xuzhou, China, 2023. [Google Scholar]
- Lefsky, M.A.; Keller, M.; Pang, Y.; de Camargo, P.B.; Hunter, M.O. Revised method for forest canopy height estimation from Geoscience Laser Altimeter System waveforms. J. Appl. Remote Sens. 2007, 1, 013537. [Google Scholar]
- Rosette, J.A.B.; North, P.R.J.; Suárez, J.C. Vegetation height estimates for a mixed temperate forest using satellite laser altimetry. Int. J. Remote Sens. 2008, 29, 1475–1493. [Google Scholar] [CrossRef]
- Pang, Y.; Lefsky, M.; Andersen, H.E.; Miller, M.E.; Sherrill, K. Validation of the ICESat vegetation product using crown-area-weighted mean height derived using crown delineation with discrete return lidar data. Can. J. Remote Sens. 2008, 34, S471–S484. [Google Scholar] [CrossRef]
- Duncanson, L.I.; Niemann, K.O.; Wulder, M.A. Estimating forest canopy height and terrain relief from GLAS waveform metrics. Remote Sens. Environ. 2010, 114, 138–154. [Google Scholar] [CrossRef]
- Lee, S.; Ni-meister, W.; Yang, W.; Chen, Q. Physically based vertical vegetation structure retrieval from ICESat data: Validation using LVIS in White Mountain National Forest, New Hampshire, USA. Remote Sens. Environ. 2011, 115, 2776–2785. [Google Scholar] [CrossRef]
- Allouis, T. A New Method for Incorporating Hillslope Effects to Improve Canopy-Height Estimates From Large-Footprint LIDAR Waveforms. IEEE Geosci. Remote Sens. Lett. 2012, 9, 730–734. [Google Scholar] [CrossRef]
- Nie, S.; Wang, C.; Xi, X.; Li, G.; Luo, S.; Yang, X.; Wang, P.; Zhu, X. Exploring the Influence of Various Factors on Slope Estimation Using Large-Footprint LiDAR Data. IEEE Trans. Geosci. Remote Sens. 2018, 5, 6611–6621. [Google Scholar] [CrossRef]
- Wu, J.; Wang, X.; Zhang, H.; Lu, F.; Jiao, H. Development of a forest canopy height estimation model using GLAS full waveform data over sloping terrain. Int. J. Remote Sens. 2018, 39, 9073–9091. [Google Scholar] [CrossRef]
- Yang, W.; Wenge, N.; Lee, S. Assessment of the impacts of surface topography, off-nadir pointing and vegetation structure on vegetation lidar waveforms using an extended geometric optical and radiative transfer model. Remote Sens. Environ. 2011, 115, 2810–2822. [Google Scholar] [CrossRef]
- Wang, Y.; Ni, W.; Sun, G.; Chi, H.; Zhang, Z.; Guo, Z. Slope-adaptive waveform metrics of large footprint lidar for estimation of forest aboveground biomass. Remote Sens. Environ. 2020, 224, 386–400. [Google Scholar] [CrossRef]
- Dubayah, R.; Blair, J.B.; Goetz, S.; Fatoyinbo, L.; Hansen, M.; Healey, S.; Hofton, M.; Hurtt, G.; Kellner, J.; Luthcke, S.; et al. The Global Ecosystem Dynamics Investigation: High-resolution laser ranging of the Earth’s forests and topography. Sci. Remote Sens. 2020, 1, 100002. [Google Scholar] [CrossRef]
- Luthcke, S.; Rebold, T.; Thomas, T.; Pennington, T. Algorithm Theoretical Basis Document (ATBD) for GEDI Waveform Geolocation for L1 and L2 Products. In Algorithm Theoretical Basis Document; NASA: Washington, DC, USA, 2019; pp. 1–62. [Google Scholar]
- Kampe, T.U. NEON: The first continental-scale ecological observa tory with airborne remote sensing of vegetation canopy biochemistry and structure. J. Appl. Remote Sens. 2010, 4, 043510. [Google Scholar] [CrossRef]
- Wang, C.; Elmore, A.J.; Numata, I.; Cochrane, M.A.; Shaogang, L.; Huang, J.; Zhao, Y.; Li, Y. Factors affecting relative height and ground elevation estimations of GEDI among forest types across the conterminous USA. GISci. Remote Sens. 2022, 59, 975–999. [Google Scholar] [CrossRef]
- Fayad, I.; Baghdadi, N.; Alcarde Alvares, C.; Stape, J.L.; Bailly, J.S.; Scolforo, H.F.; Cegatta, I.R.; Zribi, M.; Le Maire, G. Terrain Slope Effect on Forest Height and Wood Volume Estimation from GEDI Data. Remote Sens. 2021, 13, 2136. [Google Scholar] [CrossRef]
- Beck, J.; Wirt, B.; Armston, J.; Hofton, M.; Luthcke, S.; Tang, H. GLOBAL Ecosystem Dynamics Investigation (GEDI) Level 2 User Guide; University of Maryland: Washington, DC, USA, 2021. [Google Scholar]
- Breiman, L. Random forests. Mach. Learn. 2001, 45, 5–32. [Google Scholar] [CrossRef]













| Site | Latitude | Longitude | Area (km2) | Mean Elevation (m) | Mean Slope (°) | Mean Forest Height (m) | Mean Canopy Cover | Dominant Plant |
|---|---|---|---|---|---|---|---|---|
| ABBY | 45.76 | −122.33 | 72.60 | 363 | 15.00 | 34 | 0.80 | Pseudotsuga menziesii |
| BART | 44.06 | −71.29 | 115.90 | 232 | 15.60 | 23 | 0.95 | Fagus grandifolia|Tsuga canadensis|Acer rubrum |
| CLBJ | 33.38 | −97.78 | 156.60 | 274 | 5.20 | 13 | 0.41 | Quercus stellata|Quercus marilandica |
| GRSM | 35.69 | −83.50 | 32.70 | 575 | 25.96 | 30 | 0.94 | Liriodendron tulipifera|Acer rubrum |
| HARV | 42.54 | −72.17 | 303.80 | 351 | 7.50 | 26 | 0.88 | Quercus rubra|Tsuga cadensis |
| JERC | 31.19 | −84.47 | 320.30 | 44 | 3.50 | 27 | 0.40 | Quercus falcata|Pinus palustris |
| ORNL | 35.96 | −84.28 | 57.40 | 344 | 34.07 | 28 | 0.70 | Acer rubrum|Nyssa sylvatica|Quercus monta |
| OSBS | 29.69 | −81.99 | 226.70 | 45 | 4.50 | 23 | 0.57 | Quercus laevis|Pinus palustris |
| RMNP | 40.28 | −105.55 | 46.50 | 2742 | 17.21 | 19 | 0.68 | Pinus contorta|Abies lasiocarpa|Pseudotsuga menziesii |
| SCBI | 38.89 | −78.14 | 112.90 | 361 | 13.20 | 16 | 0.85 | Liriodendron tulipifera|Fraxinus americana |
| SERC | 38.89 | −76.56 | 111.90 | 15 | 6.50 | 38 | 0.55 | Liriodendron tulipifera|Fagus grandifolia|Liquidambar styraciflua |
| SOAP | 37.03 | −119.26 | 170.40 | 1160 | 17.80 | 32 | 0.68 | Quercus chrysolepis |
| TALL | 32.95 | −87.39 | 134.80 | 135 | 12.20 | 25 | 0.86 | Quercus montana|Liriodendron tulipifera|Cornus florida |
| TEAK | 37.01 | −119.01 | 185.40 | 2147 | 16.40 | 35 | 0.59 | Abies magnifica|Abies concolor|Pinus contorta |
| TREE | 45.51 | −89.59 | 231.40 | 481 | 6.30 | 20 | 0.82 | Acer saccharum|Acer rubrum |Alnus incana |
| UKFS | 39.04 | −95.19 | 135.10 | 335 | 5.20 | 19 | 0.40 | Fraxinus americana|Celtis occidentalis |
| UNDE | 46.23 | −89.54 | 172.80 | 518 | 5.90 | 24 | 0.85 | Acer saccharum|Abies balsamea|Acer rubrum |
| WREF | 45.82 | −121.95 | 183.40 | 407 | 19.70 | 50 | 0.96 | Psuedotsuga menziesii|Tsuga heterophylla |
| YELL | 44.95 | −110.54 | 239.40 | 2116 | 13.20 | 14 | 0.65 | Pseudotsuga menziesii|Pinus contortas |
| Site | Number of Samples | Percentage of Slope (%) | Percentage of Canopy Cover (%) | ||||||
|---|---|---|---|---|---|---|---|---|---|
| <10° | 10–20(°) | 20–30(°) | >30(°) | <0.3 | 0.3–0.5 | 0.5–0.7 | >0.7 | ||
| ABBY | 917 | 31.52 | 52.56 | 12.87 | 3.05 | 8.94 | 3.49 | 3.27 | 84.30 |
| BART | 1088 | 20.13 | 40.53 | 34.28 | 5.06 | 1.47 | 1.10 | 1.84 | 95.59 |
| CLBJ | 3586 | 81.87 | 14.00 | 3.96 | 0.17 | 51.03 | 17.35 | 16.65 | 14.97 |
| GRSM | 799 | 8.76 | 23.15 | 33.17 | 34.92 | 1.75 | 0.38 | 1.50 | 96.37 |
| HARV | 4657 | 73.50 | 24.03 | 2.08 | 0.39 | 2.23 | 0.88 | 1.55 | 95.34 |
| JERC | 3699 | 99.65 | 0.35 | 0.00 | 0.00 | 26.82 | 27.82 | 22.65 | 22.71 |
| ORNL | 419 | 0.00 | 0.00 | 1.67 | 98.33 | 7.64 | 1.43 | 3.10 | 87.83 |
| OSBS | 3922 | 99.13 | 0.84 | 0.03 | 0.00 | 27.87 | 9.54 | 9.56 | 53.03 |
| RMNP | 15354 | 23.54 | 43.91 | 26.88 | 5.67 | 32.30 | 30.94 | 15.19 | 21.57 |
| SCBI | 1204 | 28.74 | 57.31 | 12.54 | 1.41 | 4.49 | 1.16 | 2.16 | 92.19 |
| SERC | 904 | 68.36 | 29.76 | 1.88 | 0.00 | 10.62 | 3.54 | 4.76 | 81.08 |
| SOAP | 9880 | 19.34 | 45.20 | 28.37 | 7.09 | 5.36 | 13.73 | 21.70 | 21.74 |
| TALL | 704 | 35.37 | 58.38 | 6.11 | 0.14 | 2.70 | 1.99 | 2.56 | 92.76 |
| TEAK | 9704 | 26.38 | 48.75 | 19.51 | 5.36 | 20.72 | 9.30 | 8.35 | 61.63 |
| TREE | 1609 | 65.82 | 31.76 | 2.42 | 0.00 | 3.73 | 2.05 | 3.23 | 90.99 |
| UKFS | 1527 | 56.32 | 40.60 | 3.08 | 0.00 | 31.24 | 11.00 | 13.10 | 44.66 |
| UNDE | 1822 | 71.35 | 27.28 | 1.37 | 0.00 | 0.93 | 0.71 | 1.87 | 96.49 |
| WREF | 5461 | 26.00 | 30.01 | 24.72 | 19.26 | 0.26 | 0.37 | 0.60 | 98.77 |
| YELL | 1780 | 27.25 | 35.96 | 25.06 | 11.74 | 36.52 | 36.52 | 13.93 | 13.03 |
| ID | Variable | Data Source | Resolution (m) | Variable Type |
|---|---|---|---|---|
| 1 | Sensitivity | GEDI L2A | beam characteristic | |
| 2 | Beam type | GEDI L2A | beam characteristic | |
| 3 | Acquisition time | GEDI L2A | beam characteristic | |
| 4 | Number of peaks | GEDI L2A | beam characteristic | |
| 5 | Forest type | National Land Cover Database | 30 | canopy characteristic |
| 6 | Canopy cover | Landsat | 30 | canopy characteristic |
| 7 | Elevation | NEON DTM | 1 | terrain characteristic |
| 8 | Slope | NEON DTM | 1 | terrain characteristic |
| Condition of Collection | RMSE (m) | R2 | Bias | MAE | %Bias | %RMSE |
|---|---|---|---|---|---|---|
| Full beam and day | 6.71 | 0.75 | 0.49 | 4.52 | 3.43% | 47.08% |
| Coverage beam and day | 7.35 | 0.69 | −1.17 | 5.14 | −7.77% | 48.64% |
| Full beam and night | 6.13 | 0.78 | 0.75 | 4.03 | 5.46% | 44.79% |
| Coverage beam and night | 5.96 | 0.74 | −0.18 | 4.06 | −1.30% | 42.99% |
| Forest Type | Mean Forest Height (m) | RMSE (m) | R2 | Bias (m) | MAE (m) | %RMSE |
|---|---|---|---|---|---|---|
| Deciduous forest | 15.49 | 5.69 | 0.77 | −0.43 | 3.82 | 36.73 |
| Evergreen forest | 13.46 | 7.33 | 0.74 | 2.40 | 5.06 | 54.43 |
| Mix forest | 17.85 | 5.75 | 0.63 | 1.10 | 4.02 | 32.27 |
| N | RMSE (m) | R2 | Bias (m) | MAE (m) | %RMSE | %Bias | |
|---|---|---|---|---|---|---|---|
| Before | 69036 | 6.49 | 0.74 | 0.08 | 4.38 | 45.89 | 0.55 |
| After | 43377 | 5.60 | 0.75 | 2.06 | 3.83 | 41.39 | 15.22 |
| R2 | Bias (m) | MAE (m) | RMSE (m) | %Bias | %RMSE | |
|---|---|---|---|---|---|---|
| Before | 0.75 | 2.06 | 3.83 | 5.60 | 15.23 | 41.39 |
| After | 0.91 | 2.69 | 3.18 | 4.19 | 19.88 | 30.97 |
Disclaimer/Publisher’s Note: The statements, opinions and data contained in all publications are solely those of the individual author(s) and contributor(s) and not of MDPI and/or the editor(s). MDPI and/or the editor(s) disclaim responsibility for any injury to people or property resulting from any ideas, methods, instructions or products referred to in the content. |
© 2024 by the authors. Licensee MDPI, Basel, Switzerland. This article is an open access article distributed under the terms and conditions of the Creative Commons Attribution (CC BY) license (https://creativecommons.org/licenses/by/4.0/).
Share and Cite
Li, Y.; Gao, S.; Fu, H.; Zhu, J.; Hu, Q.; Zeng, D.; Wei, Y. Error Analysis and Accuracy Improvement in Forest Canopy Height Estimation Based on GEDI L2A Product: A Case Study in the United States. Forests 2024, 15, 1536. https://doi.org/10.3390/f15091536
Li Y, Gao S, Fu H, Zhu J, Hu Q, Zeng D, Wei Y. Error Analysis and Accuracy Improvement in Forest Canopy Height Estimation Based on GEDI L2A Product: A Case Study in the United States. Forests. 2024; 15(9):1536. https://doi.org/10.3390/f15091536
Chicago/Turabian StyleLi, Yi, Shijuan Gao, Haiqiang Fu, Jianjun Zhu, Qing Hu, Dong Zeng, and Yonghui Wei. 2024. "Error Analysis and Accuracy Improvement in Forest Canopy Height Estimation Based on GEDI L2A Product: A Case Study in the United States" Forests 15, no. 9: 1536. https://doi.org/10.3390/f15091536
APA StyleLi, Y., Gao, S., Fu, H., Zhu, J., Hu, Q., Zeng, D., & Wei, Y. (2024). Error Analysis and Accuracy Improvement in Forest Canopy Height Estimation Based on GEDI L2A Product: A Case Study in the United States. Forests, 15(9), 1536. https://doi.org/10.3390/f15091536

