Forest Fire Burn Scar Mapping Based on Modified Image Super-Resolution Reconstruction via Sparse Representation
Abstract
1. Introduction
2. Material and Methods
2.1. Study Area
2.2. Satellite Imagery and Processing
2.2.1. Sentinel-2 Satellite Imagery
2.2.2. GF Satellite Imagery
2.3. Actual Forest Fire Data
3. Methodology
3.1. Data Preprocessing
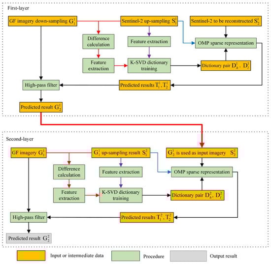
3.2. Modified Image Super-Resolution Reconstruction via Sparse Representation
3.3. Burned Area Subpixel Mapping–Feature Extraction Rule-Based Method
3.3.1. Fully Constrained Least Squares
3.3.2. Modified Pixel Swapping Algorithm
3.4. Index-Based Approach
3.4.1. Burned Area Index
3.4.2. The Differenced Normalized Burn Ratio Approach
3.5. Accuracy Assessment
4. Result
4.1. Comparison of Misclassification Reduction Due to Noise
4.2. Forest Fire Burn Scar Mapping at Pixel Level and Subpixel Level
4.3. Accuracy Assessment of the Forest Fire Burn Scar Mapping
4.4. Run Time
5. Discussion
6. Conclusions
Author Contributions
Funding
Data Availability Statement
Acknowledgments
Conflicts of Interest
References
- Matin, M.A.; Chitale, V.S.; Murthy, M.S.R.; Uddin, K.; Bajracharya, B.; Pradhan, S. Understanding forest fire patterns and risk in Nepal using remote sensing, geographic information system and historical fire data. Int. J. Wildland Fire 2017, 26, 276–286. [Google Scholar] [CrossRef]
- Zheng, Y.; Zhang, G.; Tan, S.; Feng, L. Research on Progress of Forest Fire Monitoring with Satellite Remote Sensing. Agric. Rural Stud. 2023, 1, 8. [Google Scholar] [CrossRef]
- Wang, Z.; Ma, T.; Shao, Y.; Sun, L.; Li, Y.; Zhang, X.; Zhang, L.; Zhang, G.; Fan, W.; Feng, Z. Future oriented Smart Forestry in China: Evolution and Development Trends of Observation Instrument Systems. Sci. Silvae Sin. 2024, 60, 1–15. (In Chinese) [Google Scholar] [CrossRef]
- Santos, F.L.M.; Libonati, R.; Peres, L.F.; Pereira, A.A.; Narcizo, L.C.; Rodrigues, J.A.; Oom, D.; Pereira, J.M.C.; Schroeder, W.; Setzer, A.W. Assessing VIIRS capabilities to improve burned area mapping over the Brazilian Cerrado. Int. J. Remote Sens. 2020, 41, 8300–8327. [Google Scholar] [CrossRef]
- Key, C.H.; Benson, N. Landscape Assessment (LA) Sampling and Analysis Methods. FIREMON Fire Eff. Monit. Inventory Syst. 2004, 164, LA-1. [Google Scholar]
- Danneyrolles, V.; Smetanka, C.; Fournier, R.; Boucher, J.; Guindon, L.; Waldron, K.; Bourdon, J.-F.; Bonfils, D.; Beaudoin, M.; Ibarzabal, J.; et al. Assessing spatial patterns of burn severity for guiding post-fire salvage logging in boreal forests of Eastern Canada. For. Ecol. Manag. 2024, 556, 121756. [Google Scholar] [CrossRef]
- Pacheco, A.d.P.; da Silva Junior, J.A.; Ruiz-Armenteros, A.M.; Henriques, R.F.F.; de Oliveira Santos, I. Analysis of Spectral Separability for Detecting Burned Areas Using Landsat-8 OLI/TIRS Images under Different Biomes in Brazil and Portugal. Forests 2023, 14, 663. [Google Scholar] [CrossRef]
- van Wagtendonk, J.W.; Root, R.R.; Key, C.H. Comparison of AVIRIS and Landsat ETM+ detection capabilities for burn severity. Remote Sens. Environ. 2004, 92, 397–408. [Google Scholar] [CrossRef]
- Allen, J.L.; Sorbel, B. Assessing the differenced Normalized Burn Ratio’s ability to map burn severity in the boreal forest and tundra ecosystems of Alaska’s national parks. Int. J. Wildland Fire 2008, 17, 463–475. [Google Scholar] [CrossRef]
- Zhang, X.; Yin, G.; Ma, Y.; Fan, J.; Zhou, J. Comparison between artificial restoration and natural recovery in vegetation regrowth following high-frequency fire disturbances in the Hengduan Mountains, Southwest China. Ecol. Indic. 2024, 167, 112692. [Google Scholar] [CrossRef]
- Fotakidis, V.; Chrysafis, I.; Mallinis, G.; Koutsias, N. Continuous burned area monitoring using bi-temporal spectral index time series analysis. Int. J. Appl. Earth Obs. Geoinf. 2023, 125, 103547. [Google Scholar] [CrossRef]
- Chang, Y.; Zhu, Z.; Feng, Y.; Li, Y.; Bu, R.; Hu, Y. The spatial variation in forest burn severity in Heilongjiang Province, China. Nat. Hazards 2016, 81, 981–1001. [Google Scholar] [CrossRef]
- Musyimi, Z.; Said, M.Y.; Zida, D.; Rosenstock, T.S.; Udelhoven, T.; Savadogo, P.; de Leeuw, J.; Aynekulu, E. Evaluating fire severity in Sudanian ecosystems of Burkina Faso using Landsat 8 satellite images. J. Arid Environ. 2017, 139, 95–109. [Google Scholar] [CrossRef]
- Stambaugh, M.; Hammer, L.; Godfrey, R. Performance of Burn-Severity Metrics and Classification in Oak Woodlands and Grasslands. Remote Sens. 2015, 7, 10501–10522. [Google Scholar] [CrossRef]
- Soverel, N.O.; Perrakis, D.D.B.; Coops, N.C. Estimating burn severity from Landsat dNBR and RdNBR indices across western Canada. Remote Sens. Environ. 2010, 114, 1896–1909. [Google Scholar] [CrossRef]
- Hu, X.; Zhang, P.; Ban, Y. Large-scale burn severity mapping in multispectral imagery using deep semantic segmentation models. ISPRS J. Photogramm. Remote Sens. 2023, 196, 228–240. [Google Scholar] [CrossRef]
- Han, Y.; Zheng, C.; Liu, X.; Tian, Y.; Dong, Z. Burned Area and Burn Severity Mapping with a Transformer-Based Change Detection Model. IEEE J. Sel. Top. Appl. Earth Obs. Remote Sens. 2024, 17, 13866–13880. [Google Scholar] [CrossRef]
- Xu, H.; Zhang, G.; Zhou, Z.; Zhou, X.; Zhang, J.; Zhou, C. Development of a Novel Burned-Area Subpixel Mapping (BASM) Workflow for Fire Scar Detection at Subpixel Level. Remote Sens. 2022, 14, 3546. [Google Scholar] [CrossRef]
- Hawbaker, T.J.; Vanderhoof, M.K.; Schmidt, G.L.; Beal, Y.-J.; Picotte, J.J.; Takacs, J.D.; Falgout, J.T.; Dwyer, J.L. The Landsat Burned Area algorithm and products for the conterminous United States. Remote Sens. Environ. 2020, 244, 111801. [Google Scholar] [CrossRef]
- Pulvirenti, L.; Squicciarino, G.; Negro, D.; Puca, S. Object-Based Validation of a Sentinel-2 Burned Area Product Using Ground-Based Burn Polygons. IEEE J. Sel. Top. Appl. Earth Obs. Remote Sens. 2023, 16, 9154–9163. [Google Scholar] [CrossRef]
- Wang, Q.; Zhang, C.; Atkinson, P.M. Sub-pixel mapping with point constraints. Remote Sens. Environ. 2020, 244, 111817. [Google Scholar] [CrossRef]
- Daniel, C.; Heinz, C.-I.C. Fully Constrained Least Squares Linear Spectral Mixture Analysis Method for Material Quantification in Hyperspectral Imagery. IEEE Trans. Geosci. Remote Sens. 2001, 39, 529–545. [Google Scholar]
- Nascimento, J.M.P.; Dias, J.M.B. Vertex component analysis: A fast algorithm to unmix hyperspectral data. IEEE Trans. Geosci. Remote Sens. 2005, 43, 898–910. [Google Scholar] [CrossRef]
- Chang, C.I.; Wu, C.C.; Liu, W.; Ouyang, Y.C. A New Growing Method for Simplex-Based Endmember Extraction Algorithm. IEEE Trans. Geosci. Remote Sens. 2006, 44, 2804–2819. [Google Scholar] [CrossRef]
- Miao, L.; Qi, H. Endmember Extraction From Highly Mixed Data Using Minimum Volume Constrained Nonnegative Matrix Factorization. IEEE Trans. Geosci. Remote Sens. 2007, 45, 765–777. [Google Scholar] [CrossRef]
- Atkinson, P.M. Mapping Sub-Pixel Boundaries from Remotely Sensed Images; Innovations in GIS, Ed.; Taylor and Francis: London, UK, 1997; Volume 4, pp. 166–180. [Google Scholar]
- Atkinson, P.M.; Cutler, M.E.J.; Lewis, H. Mapping sub-pixel proportional land cover with AVHRR imagery. Int. J. Remote Sens. 1997, 18, 917–935. [Google Scholar] [CrossRef]
- Harris, J.L. Diffraction and Resolving Power. J. Opt. Soc. Am. 1964, 54, 931–936. [Google Scholar] [CrossRef]
- Freeman, W.T.; Pasztor, E.C. Learning low-level vision. In Proceedings of the Seventh IEEE International Conference on Computer Vision, Kerkyra, Greece, 20–27 September 1999. [Google Scholar]
- Yang, J.; Wright, J.; Huang, T.S.; Ma, Y. Image Super-Resolution via Sparse Representation. Ieee Trans. Image Process. 2010, 19, 2861–2873. [Google Scholar] [CrossRef]
- Zhang, J.; Shao, M.; Yu, L.; Li, Y. Image super-resolution reconstruction based on sparse representation and deep learning. Signal Process. Image Commun. 2020, 87, 115925. [Google Scholar] [CrossRef]
- Hu, K.; Liu, Z.; Shao, P.; Ma, K.; Xu, Y.; Wang, S.; Wang, Y.; Wang, H.; Di, L.; Xia, M.; et al. A Review of Satellite-Based CO2 Data Reconstruction Studies: Methodologies, Challenges, and Advances. Remote Sens. 2024, 16, 3818. [Google Scholar] [CrossRef]
- Liu, X.; Zhai, D.; Zhao, D.; Gao, W. Image Super-Resolution via Hierarchical and Collaborative Sparse Representation. In Proceedings of the 2013 Data Compression Conference, Snowbird, UT, USA, 20–22 March 2013; pp. 93–102. [Google Scholar]
- Peng, Y.; Guo, Y. Hunan, with Nearly 60% Forest Cover, Is Exploring Sustainable Forest Management. Available online: http://www.hunan.gov.cn/hnyw/bmdt/202311/t20231121_32444759.html (accessed on 6 November 2024). (In Chinese)
- Roteta, E.; Bastarrika, A.; Padilla, M.; Storm, T.; Chuvieco, E. Development of a Sentinel-2 burned area algorithm: Generation of a small fire database for sub-Saharan Africa. Remote Sens. Environ. 2019, 222, 1–17. [Google Scholar] [CrossRef]
- Yan, L.; Roy, D.P.; Li, Z.; Zhang, H.K.; Huang, H. Sentinel-2A multi-temporal misregistration characterization and an orbit-based sub-pixel registration methodology. Remote Sens. Environ. 2018, 215, 495–506. [Google Scholar] [CrossRef]
- Morresi, D.; Marzano, R.; Lingua, E.; Motta, R.; Garbarino, M. Mapping burn severity in the western Italian Alps through phenologically coherent reflectance composites derived from Sentinel-2 imagery. Remote Sens. Environ. 2022, 269, 112800. [Google Scholar] [CrossRef]
- Louis, J.; Debaecker, V.; Pflug, B.; Main-Knorn, M.; Bieniarz, J.; Mueller-Wilm, U.; Cadau, E.; Gascon, F. Sentinel-2 sen2cor: L2A Processor for Users. Available online: https://elib.dlr.de/107381/1/LPS2016_sm10_3louis.pdf (accessed on 19 April 2022).
- Ramo, R.; Roteta, E.; Bistinas, I.; van Wees, D.; Bastarrika, A.; Chuvieco, E.; van der Werf, G.R. African burned area and fire carbon emissions are strongly impacted by small fires undetected by coarse resolution satellite data. Proc. Natl. Acad. Sci. USA 2021, 118, e2011160118. [Google Scholar] [CrossRef]
- Li, J.; Chen, X.; Tian, L.; Huang, J.; Feng, L. Improved capabilities of the Chinese high-resolution remote sensing satellite GF-1 for monitoring suspended particulate matter (SPM) in inland waters: Radiometric and spatial considerations. ISPRS J. Photogramm. Remote Sens. 2015, 106, 145–156. [Google Scholar] [CrossRef]
- Tong, X.-Y.; Xia, G.-S.; Lu, Q.; Shen, H.; Li, S.; You, S.; Zhang, L. Land-cover classification with high-resolution remote sensing images using transferable deep models. Remote Sens. Environ. 2020, 237, 111322. [Google Scholar] [CrossRef]
- Zhang, C.; Ma, L.; Chen, J.; Rao, Y.; Zhou, Y.; Chen, X. Assessing the impact of endmember variability on linear Spectral Mixture Analysis (LSMA): A theoretical and simulation analysis. Remote Sens. Environ. 2019, 235, 111471. [Google Scholar] [CrossRef]
- Parker, B.M.; Lewis, T.; Srivastava, S.K. Estimation and evaluation of multi-decadal fire severity patterns using Landsat sensors. Remote Sens. Environ. 2015, 170, 340–349. [Google Scholar] [CrossRef]
- Hall, R.J.; Freeburn, J.T.; De Groot, W.J.; Pritchard, J.M.; Lynham, T.J.; Landry, R. Remote sensing of burn severity: Experience from western Canada boreal fires. Int. J. Ofwildland Fire 2008, 17, 476–489. [Google Scholar] [CrossRef]
- Tong, X.; Liu, S.; Weng, Q. Bias-corrected rational polynomial coefficients for high accuracy geo-positioning of QuickBird stereo imagery. ISPRS J. Photogramm. Remote Sens. 2010, 65, 218–226. [Google Scholar] [CrossRef]
- Rabby, Y.W.; Ishtiaque, A.; Rahman, M.S. Evaluating the Effects of Digital Elevation Models in Landslide Susceptibility Mapping in Rangamati District, Bangladesh. Remote Sens. 2020, 12, 2718. [Google Scholar] [CrossRef]
- Vivone, G.; Alparone, L.; Chanussot, J.; Dalla Mura, M.; Garzelli, A.; Licciardi, G.A.; Restaino, R.; Wald, L. A Critical Comparison Among Pansharpening Algorithms. IEEE Trans. Geosci. Remote Sens. 2015, 53, 2565–2586. [Google Scholar] [CrossRef]
- Wu, Y.; Wang, N.; Li, Z.; Chen, A.; Guo, Z.; Qie, Y. The effect of thermal radiation from surrounding terrain on glacier surface temperatures retrieved from remote sensing data: A case study from Qiyi Glacier, China. Remote Sens. Environ. 2019, 231, 111267. [Google Scholar] [CrossRef]
- Awada, H.; Ciraolo, G.; Maltese, A.; Provenzano, G.; Moreno Hidalgo, M.A.; Còrcoles, J.I. Assessing the performance of a large-scale irrigation system by estimations of actual evapotranspiration obtained by Landsat satellite images resampled with cubic convolution. Int. J. Appl. Earth Obs. Geoinf. 2019, 75, 96–105. [Google Scholar] [CrossRef]
- Thomas, C.; Ranchin, T.; Wald, L.; Chanussot, J. Synthesis of Multispectral Images to High Spatial Resolution: A Critical Review of Fusion Methods Based on Remote Sensing Physics. IEEE Trans. Geosci. Remote Sens. 2008, 46, 1301–1312. [Google Scholar] [CrossRef]
- Heylen, R.; Burazerovic, D.; Scheunders, P. Fully Constrained Least Squares Spectral Unmixing by Simplex Projection. IEEE Trans. Geosci. Remote Sens. 2011, 49, 4112–4122. [Google Scholar] [CrossRef]
- Plaza, A.; Martinez, P.; Perez, R.; Plaza, J. A Quantitative and Comparative Analysis of Endmember Extraction Algorithms from Hyperspectral Data. IEEE Trans. Geosci. Remote Sens. 2004, 42, 650–663. [Google Scholar] [CrossRef]
- Hamedianfar, A.; Shafri, H.Z.M.; Mansor, S.; Ahmad, N. Improving detailed rule-based feature extraction of urban areas from WorldView-2 image and lidar data. Int. J. Remote Sens. 2014, 35, 1876–1899. [Google Scholar] [CrossRef]
- Mansaray, L.R.; Yang, L.; Kabba, V.T.S.; Kanu, A.S.; Huang, J.; Wang, F. Optimising rice mapping in cloud-prone environments by combining quad-source optical with Sentinel-1A microwave satellite imagery. GIScience Remote Sens. 2019, 56, 1333–1354. [Google Scholar] [CrossRef]
- Huang, G.; Yan, B.; Mou, Z.; Wu, K.; Lv, X. Surrogate Model for Torsional Behavior of Bundle Conductors and its Application. IEEE Trans. Power Deliv. 2022, 37, 67–75. [Google Scholar] [CrossRef]
- Hamilton, D.; Brothers, K.; McCall, C.; Gautier, B.; Shea, T. Mapping Forest Burn Extent from Hyperspatial Imagery Using Machine Learning. Remote Sens. 2021, 13, 3843. [Google Scholar] [CrossRef]
- Zhan, P.; Zhu, W.; Li, N. An automated rice mapping method based on flooding signals in synthetic aperture radar time series. Remote Sens. Environ. 2021, 252, 112112. [Google Scholar] [CrossRef]
- Sebald, J.; Senf, C.; Seidl, R. Human or natural? Landscape context improves the attribution of forest disturbances mapped from Landsat in Central Europe. Remote Sens. Environ. 2021, 262, 112502. [Google Scholar] [CrossRef]
- Nelson, M.D.; Garner, J.D.; Tavernia, B.G.; Stehman, S.V.; Riemann, R.I.; Lister, A.J.; Perry, C.H. Assessing map accuracy from a suite of site-specific, non-site specific, and spatial distribution approaches. Remote Sens. Environ. 2021, 260, 112442. [Google Scholar] [CrossRef]
- Ji, C.; Bachmann, M.; Esch, T.; Feilhauer, H.; Heiden, U.; Heldens, W.; Hueni, A.; Lakes, T.; Metz-Marconcini, A.; Schroedter-Homscheidt, M.; et al. Solar photovoltaic module detection using laboratory and airborne imaging spectroscopy data. Remote Sens Environ. 2021, 266, 112692. [Google Scholar] [CrossRef]
- Watanabe, M.; Koyama, C.N.; Hayashi, M.; Nagatani, I.; Tadono, T.; Shimada, M. Refined algorithm for forest early warning system with ALOS-2/PALSAR-2 ScanSAR data in tropical forest regions. Remote Sens. Environ. 2021, 265, 112643. [Google Scholar] [CrossRef]
- Foody, G.M. Impacts of ignorance on the accuracy of image classification and thematic mapping. Remote Sens. Environ. 2021, 259, 112367. [Google Scholar] [CrossRef]
- Wu, X.; Shi, Z.; Zou, Z. A geographic information-driven method and a new large scale dataset for remote sensing cloud/snow detection. ISPRS J. Photogramm. Remote Sens. 2021, 174, 87–104. [Google Scholar] [CrossRef]
- Hao, Z.; Lin, L.; Post, C.J.; Mikhailova, E.A.; Li, M.; Chen, Y.; Yu, K.; Liu, J. Automated tree-crown and height detection in a young forest plantation using mask region-based convolutional neural network (Mask R-CNN). ISPRS J. Photogramm. Remote Sens. 2021, 178, 112–123. [Google Scholar] [CrossRef]
- Bhattarai, R.; Rahimzadeh-Bajgiran, P.; Weiskittel, A.; Meneghini, A.; MacLean, D.A. Spruce budworm tree host species distribution and abundance mapping using multi-temporal Sentinel-1 and Sentinel-2 satellite imagery. ISPRS J. Photogramm. Remote Sens. 2021, 172, 28–40. [Google Scholar] [CrossRef]
- Chuvieco, E.; Mouillot, F.; van der Werf, G.R.; San Miguel, J.; Tanase, M.; Koutsias, N.; García, M.; Yebra, M.; Padilla, M.; Gitas, I.; et al. Historical background and current developments for mapping burned area from satellite Earth observation. Remote Sens. Environ. 2019, 225, 45–64. [Google Scholar] [CrossRef]
- Mouillot, F.; Schultz, M.G.; Yue, C.; Cadule, P.; Tansey, K.; Ciais, P.; Chuvieco, E. Ten years of global burned area products from spaceborne remote sensing—A review: Analysis of user needs and recommendations for future developments. Int. J. Appl. Earth Obs. Geoinf. 2014, 26, 64–79. [Google Scholar] [CrossRef]
- Zhang, Q.; Ge, L.; Zhang, R.; Metternicht, G.I.; Du, Z.; Kuang, J.; Xu, M. Deep-learning-based burned area mapping using the synergy of Sentinel-1&2 data. Remote Sens. Environ. 2021, 264, 112575. [Google Scholar] [CrossRef]
- Hird, J.N.; McDermid, G.J. Noise reduction of NDVI time series: An empirical comparison of selected techniques. Remote Sens. Environ. 2009, 113, 248–258. [Google Scholar] [CrossRef]
- Ramo, R.; García, M.; Rodríguez, D.; Chuvieco, E. A data mining approach for global burned area mapping. Int. J. Appl. Earth Obs. Geoinf. 2018, 73, 39–51. [Google Scholar] [CrossRef]
- Benito, P.M.; Torralbo, A. Landsat and MODIS Images for Burned Areas Mapping in Galicia, Spain. Master’s Thesis, Royal Institute of Technology (KTH), Stockholm, Sweden, 2012. [Google Scholar]
- Xu, H.; Zhang, G.; Zhou, Z.; Zhou, X.; Zhou, C. Forest Fire Monitoring and Positioning Improvement at Subpixel Level: Application to Himawari-8 Fire Products. Remote Sens. 2022, 14, 2460. [Google Scholar] [CrossRef]





| Number | Satellite | Sensor | Band Number | Band Width (μm) | Spatial Resolution (m) |
|---|---|---|---|---|---|
| 1 | Sentinel-2 | MSI | B2 Blue | 0.46~0.52 | 10 |
| B3 Green | 0.54~0.58 | 10 | |||
| B4 Red | 0.65~0.68 | 10 | |||
| B8 NIR | 0.79~0.90 | 10 |
| Number | Satellite | Sensor | Band Number | Band Width (μm) | Spatial Resolution (m) |
|---|---|---|---|---|---|
| 1 | GF-1, -1B, -1C, -1D | PMS | 1 | 0.45~0.90 | 2 |
| 2 | 0.45~0.52 | 8 | |||
| 3 | 0.52~0.59 | 8 | |||
| 4 | 0.63~0.69 | 8 | |||
| 5 | 0.77~0.89 | 8 | |||
| 2 | GF-2 | PMS | 1 | 0.45~0.90 | 1 |
| 2 | 0.45~0.52 | 4 | |||
| 3 | 0.52~0.59 | 4 | |||
| 4 | 0.63~0.69 | 4 | |||
| 5 | 0.77~0.89 | 4 |
| Number | Code | Starting Time | Extinguishing Time | Longitude | Latitude | Extent (ha) |
|---|---|---|---|---|---|---|
| 1 | CZGY | 16 December 2019 | 16 December 2019 | 112°53′ | 25°54′ | 166.82 |
| 2 | YZLS | 1 October 2019 | 1 October 2019 | 112°8′ | 25°32′ | 95.32 |
| 3 | CZGD | 4 January 2021 | 4 January 2021 | 113°54′ | 25°58′ | 66.61 |
| 4 | CSNX | 19 March 2020 | 19 March 2020 | 112°0′ | 28°12′ | 53.06 |
| 5 | ZZLL | 16 April 2020 | 16 April 2020 | 113°27′ | 27°25′ | 37.99 |
| 6 | CZGD | 19 January 2021 | 19 January 2021 | 113°48′ | 25°49′ | 21.81 |
| Number | Code | Satellite | Imagery Marking |
|---|---|---|---|
| 1 | CZGY | Sentinel-2 | S2A_MSIL1C_20191211T030121_N0208_R032_T49RFJ_20191211T055310 |
| S2B_MSIL1C_20191229T031129_N0208_R075_T49RFJ_20191229T045703 | |||
| S2A_MSIL1C_20200130T025941_N0208_R032_T49RFJ_20200130T063238 | |||
| GF-2 | GF2_PMS2_E112.9_N26.0_20200131_L1A0004590657 | ||
| 2 | CZGY | Sentinel-2 | S2A_MSIL1C_20191211T030121_N0208_R032_T49RFJ_20191211T055310 |
| S2B_MSIL1C_20200105T030119_N0208_R032_T49RFJ_20200105T054607 | |||
| S2A_MSIL1C_20200130T025941_N0208_R032_T49RFJ_20200130T063238 | |||
| GF-2 | GF2_PMS2_E112.9_N26.0_20200131_L1A0004590657 | ||
| 3 | YZLS | Sentinel-2 | S2A_MSIL1C_20190816T030551_N0208_R075_T49RFJ_20190816T064328 |
| S2A_MSIL1C_20191005T030601_N0208_R075_T49RFJ_20191005T060401 | |||
| S2A_MSIL1C_20191104T030911_N0208_R075_T49RFJ_20191104T060224 | |||
| GF-1C | GF1C_PMS_E112.2_N25.8_20191020_L1A1021532933 | ||
| 4 | CZGD | Sentinel-2 | S2B_MSIL1C_20201110T025939_N0209_R032_T49RGJ_20201110T051727 |
| S2B_MSIL1C_20210119T030029_N0209_R032_T49RGJ_20210119T051132 | |||
| S2B_MSIL1C_20210218T025749_N0209_R032_T49RGJ_20210218T051052 | |||
| GF-1C | GF1C_PMS_E113.9_N25.8_20210218_L1A1021755587 | ||
| 5 | CSNX | Sentinel-2 | S2B_MSIL1C_20200318T030539_N0209_R075_T49REM_20200318T064248 |
| S2B_MSIL1C_20200407T030539_N0209_R075_T49REM_20200407T055301 | |||
| S2A_MSIL1C_20200412T030541_N0209_R075_T49REM_20200412T061542 | |||
| GF-1C | GF1C_PMS_E112.2_N28.0_20200413_L1A1021569634 | ||
| 6 | ZZLL | Sentinel-2 | S2A_MSIL1C_20200409T025541_N0209_R032_T49RGL_20200409T063215 |
| S2A_MSIL1C_20200429T025551_N0209_R032_T49RGL_20200429T054533 | |||
| S2A_MSIL1C_20200519T025551_N0209_R032_T49RGL_20200519T060344 | |||
| GF-1 | GF1_PMS1_E113.5_N27.5_20200519_L1A0004809745 | ||
| 7 | CZGD | Sentinel-2 | S2B_MSIL1C_20210119T030029_N0209_R032_T49RGJ_20210119T051132 |
| S2A_MSIL1C_20210124T030021_N0209_R032_T49RGJ_20210124T051042 | |||
| S2B_MSIL1C_20210218T025749_N0209_R032_T49RGJ_20210218T051052 | |||
| GF-1C | GF1C_PMS_E113.9_N25.8_20210218_L1A1021755587 | ||
| 8 | CZGD | Sentinel-2 | S2B_MSIL1C_20210119T030029_N0209_R032_T49RGJ_20210119T051132 |
| S2B_MSIL1C_20210129T025949_N0209_R032_T49RGJ_20210129T052617 | |||
| S2B_MSIL1C_20210218T025749_N0209_R032_T49RGJ_20210218T051052 | |||
| GF-1C | GF1C_PMS_E113.9_N25.8_20210218_L1A1021755587 |
| Number | Model | Parameter Setting |
|---|---|---|
| 1 | FERB | (1) Custom bands (normalized difference) band 1: Red, and band 2: NIR (2) Segment settings (algorithm: Edge, and scale level: 50.0) Merge settings (algorithm: full lambda schedule, and merge level: 91.8) (3) Rule attributes type: spectral, and name: spectral mean |
| Number | Truth | Burn Scars | Background | |
|---|---|---|---|---|
| Prediction | ||||
| 1 | Burn scars | True Positive (TP) | False Positive (FP) | |
| 2 | Background | False Negative (FN) | True Negative (TN) | |
| Code | Approach | Truth | Burn Scars (NP) | Background (NP) | OA (%) | UA (%) | PA (%) | IoU (%) | Kappa (%) | |
|---|---|---|---|---|---|---|---|---|---|---|
| Prediction | ||||||||||
| 1CZGY | BAI | Burn scars | 9420 | 5874 | 93.57 | 61.59 | 86.79 | 56.31 | 68.53 | |
| Background | 1434 | 96,854 | ||||||||
| dNBR | Burn scars | 8411 | 510 | 97.40 | 94.28 | 77.49 | 74.01 | 83.66 | ||
| Background | 2443 | 102,218 | ||||||||
| FERB | Burn scars | 9162 | 1139 | 97.54 | 88.94 | 84.66 | 76.60 | 85.40 | ||
| Background | 1660 | 102,003 | ||||||||
| 2CZGY | BAI | Burn scars | 9265 | 4441 | 94.69 | 67.60 | 85.36 | 60.58 | 72.52 | |
| Background | 1589 | 98,287 | ||||||||
| dNBR | Burn scars | 8557 | 532 | 97.51 | 94.15 | 78.84 | 75.15 | 84.46 | ||
| Background | 2297 | 102,196 | ||||||||
| FERB | Burn scars | 9566 | 4730 | 94.73 | 66.91 | 88.04 | 61.34 | 73.14 | ||
| Background | 1299 | 98,803 | ||||||||
| 3YZLS | BAI | Burn scars | 4716 | 2400 | 95.88 | 66.27 | 47.24 | 38.08 | 53.06 | |
| Background | 5268 | 173,548 | ||||||||
| dNBR | Burn scars | 8668 | 13,953 | 91.78 | 38.32 | 86.61 | 36.18 | 49.35 | ||
| Background | 1340 | 161,983 | ||||||||
| FERB | Burn scars | 8604 | 846 | 98.83 | 91.05 | 86.73 | 79.91 | 88.22 | ||
| Background | 1317 | 174,049 | ||||||||
| 4CZGD | BAI | Burn scars | 0 | 7 | 96.38 | 0.00 | 0.00 | 0.00 | −0.01 | |
| Background | 5885 | 156,942 | ||||||||
| dNBR | Burn scars | 5391 | 36,336 | 77.38 | 12.92 | 91.61 | 12.77 | 17.41 | ||
| Background | 494 | 120,613 | ||||||||
| FERB | Burn scars | 5033 | 1938 | 98.31 | 72.20 | 86.14 | 64.68 | 77.68 | ||
| Background | 810 | 155,153 | ||||||||
| 5CSNX | BAI | Burn scars | 2727 | 308 | 80.55 | 89.85 | 54.01 | 50.91 | 54.79 | |
| Background | 2322 | 8166 | ||||||||
| dNBR | Burn scars | 4325 | 279 | 92.58 | 93.94 | 85.66 | 81.17 | 83.86 | ||
| Background | 724 | 8195 | ||||||||
| FERB | Burn scars | 4530 | 238 | 94.61 | 95.01 | 90.31 | 86.22 | 88.37 | ||
| Background | 486 | 8188 | ||||||||
| 6ZZLL | BAI | Burn scars | 711 | 223 | 93.10 | 76.12 | 19.20 | 18.11 | 28.37 | |
| Background | 2993 | 42,700 | ||||||||
| dNBR | Burn scars | 3333 | 2711 | 93.39 | 55.15 | 89.98 | 51.96 | 64.93 | ||
| Background | 371 | 40,212 | ||||||||
| FERB | Burn scars | 3227 | 309 | 98.30 | 91.26 | 87.08 | 80.37 | 88.20 | ||
| Background | 479 | 42,466 | ||||||||
| 7CZGD | BAI | Burn scars | 0 | 0 | 70.62 | 0.00 | 0.00 | 0.00 | 0.00 | |
| Background | 2373 | 5703 | ||||||||
| dNBR | Burn scars | 1952 | 40 | 94.22 | 97.99 | 82.09 | 80.73 | 85.41 | ||
| Background | 426 | 5641 | ||||||||
| FERB | Burn scars | 2107 | 222 | 94.07 | 90.47 | 89.28 | 81.60 | 85.68 | ||
| Background | 253 | 5428 | ||||||||
| 8CZGD | BAI | Burn scars | 93 | 36 | 70.83 | 72.09 | 3.92 | 3.86 | 4.49 | |
| Background | 2280 | 5531 | ||||||||
| dNBR | Burn scars | 1997 | 7 | 95.11 | 99.65 | 83.98 | 83.73 | 87.81 | ||
| Background | 381 | 5556 | ||||||||
| FERB | Burn scars | 2107 | 222 | 93.99 | 90.47 | 89.28 | 81.60 | 85.60 | ||
| Background | 253 | 5324 | ||||||||
| Code | Approach | Truth | Burn Scars (NP) | Background (NP) | OA (%) | UA (%) | PA (%) | IoU (%) | Kappa (%) | |
|---|---|---|---|---|---|---|---|---|---|---|
| Prediction | ||||||||||
| 1CZGY | MSCSR | Burn scars | 248,977 | 2918 | 97.94 | 98.84 | 94.79 | 97.66 | 88.66 | |
| Background | 3048 | 2,533,070 | ||||||||
| BASM-FERB | Burn scars | 223,999 | 20,964 | 97.92 | 91.44 | 85.57 | 79.23 | 87.27 | ||
| Background | 37,764 | 2,549,932 | ||||||||
| 2CZGY | MSCSR | Burn scars | 223,699 | 3162 | 98.10 | 98.61 | 85.17 | 90.09 | 88.63 | |
| Background | 21,453 | 2,562,900 | ||||||||
| BASM-FERB | Burn scars | 223,999 | 20,964 | 97.93 | 91.44 | 85.57 | 79.23 | 87.27 | ||
| Background | 37,764 | 2,549,932 | ||||||||
| 3YZLS | MSCSR | Burn scars | 207,475 | 1721 | 99.39 | 99.18 | 91.05 | 95.68 | 93.50 | |
| Background | 7643 | 4,393,103 | ||||||||
| BASM-FERB | Burn scars | 200,224 | 23,931 | 98.91 | 89.32 | 88.52 | 80.05 | 88.35 | ||
| Background | 25,973 | 4,347,147 | ||||||||
| 4CZGD | MSCSR | Burn scars | 114,386 | 0 | 99.46 | 100.00 | 84.50 | 90.15 | 91.35 | |
| Background | 12,500 | 3,912,543 | ||||||||
| BASM-FERB | Burn scars | 113,575 | 42,194 | 98.41 | 72.91 | 83.72 | 63.86 | 77.13 | ||
| Background | 22,081 | 3,875,836 | ||||||||
| 5CSNX | MSCSR | Burn scars | 112,908 | 88 | 98.07 | 99.92 | 95.17 | 99.87 | 95.87 | |
| Background | 62 | 213,377 | ||||||||
| BASM-FERB | Burn scars | 105,881 | 5614 | 94.61 | 94.96 | 89.65 | 85.58 | 88.11 | ||
| Background | 12,225 | 207,266 | ||||||||
| 6ZZLL | MSCSR | Burn scars | 80,139 | 1287 | 99.33 | 98.42 | 96.59 | 97.72 | 95.14 | |
| Background | 584 | 1,063,336 | ||||||||
| BASM-FERB | Burn scars | 79,636 | 7893 | 99.05 | 90.98 | 96.34 | 87.94 | 93.07 | ||
| Background | 3027 | 1,056,437 | ||||||||
| 7CZGD | MSCSR | Burn scars | 52,745 | 993 | 97.41 | 98.15 | 96.53 | 97.26 | 93.73 | |
| Background | 495 | 137,919 | ||||||||
| BASM-FERB | Burn scars | 51,663 | 7524 | 94.67 | 87.29 | 94.67 | 83.20 | 87.08 | ||
| Background | 2909 | 133,462 | ||||||||
| 8CZGD | MSCSR | Burn scars | 51,737 | 25 | 98.22 | 99.95 | 94.68 | 98.26 | 95.63 | |
| Background | 893 | 138,841 | ||||||||
| BASM-FERB | Burn scars | 51,663 | 7533 | 94.60 | 87.27 | 94.67 | 83.19 | 87.01 | ||
| Background | 2909 | 131,344 | ||||||||
| Number | Approach | Average | ||||
|---|---|---|---|---|---|---|
| OA (%) | UA (%) | PA (%) | IoU (%) | Kappa (%) | ||
| 1 | MSCSR | 98.49 | 99.13 | 92.31 | 95.83 | 92.81 |
| 2 | BASM-FERB | 97.01 | 88.20 | 89.84 | 80.28 | 86.91 |
| 3 | BAI | 86.95 | 54.19 | 37.07 | 28.48 | 35.22 |
| 4 | dNBR | 92.42 | 73.30 | 84.53 | 61.96 | 69.61 |
| 5 | FERB | 96.30 | 85.79 | 87.69 | 76.54 | 84.04 |
| Number | Code | Accuracy Difference | ||||
|---|---|---|---|---|---|---|
| OA (%) | UA (%) | PA (%) | IoU (%) | Kappa (%) | ||
| 1 | 1CZGY | 0.01 | 7.40 | 9.22 | 18.43 | 1.39 |
| 2 | 2CZGY | 0.17 | 7.17 | −0.40 | 10.86 | 1.36 |
| 3 | 3YZLS | 0.48 | 9.86 | 2.53 | 15.63 | 5.15 |
| 4 | 4CZGD | 1.05 | 27.09 | 0.78 | 26.29 | 14.22 |
| 5 | 5CSNX | 3.46 | 4.96 | 5.52 | 14.29 | 7.76 |
| 6 | 6ZZLL | 0.29 | 7.44 | 0.25 | 9.78 | 2.07 |
| 7 | 7CZGD | 2.74 | 10.86 | 1.86 | 14.06 | 6.65 |
| 8 | 8CZGD | 3.62 | 12.68 | 0.01 | 15.07 | 8.62 |
| Average | 1.48 | 10.93 | 2.47 | 15.55 | 5.90 | |
| Number | Method | Software/Environment | Average Running Time (Min.) |
|---|---|---|---|
| 1 | BAI | Google Earth Engine | 12 |
| 2 | dNBR | Google Earth Engine | 11 |
| 3 | FERB | Envi 5.3 | 25 |
| 4 | BASM-FERB | Visual Studio 2012 | 46 |
| 5 | MSCSR | Matlab 2016a | 52 |
Disclaimer/Publisher’s Note: The statements, opinions and data contained in all publications are solely those of the individual author(s) and contributor(s) and not of MDPI and/or the editor(s). MDPI and/or the editor(s) disclaim responsibility for any injury to people or property resulting from any ideas, methods, instructions or products referred to in the content. |
© 2024 by the authors. Licensee MDPI, Basel, Switzerland. This article is an open access article distributed under the terms and conditions of the Creative Commons Attribution (CC BY) license (https://creativecommons.org/licenses/by/4.0/).
Share and Cite
Zhang, J.; Zhang, G.; Xu, H.; Chu, R.; Yang, Y.; Wang, S. Forest Fire Burn Scar Mapping Based on Modified Image Super-Resolution Reconstruction via Sparse Representation. Forests 2024, 15, 1959. https://doi.org/10.3390/f15111959
Zhang J, Zhang G, Xu H, Chu R, Yang Y, Wang S. Forest Fire Burn Scar Mapping Based on Modified Image Super-Resolution Reconstruction via Sparse Representation. Forests. 2024; 15(11):1959. https://doi.org/10.3390/f15111959
Chicago/Turabian StyleZhang, Juan, Gui Zhang, Haizhou Xu, Rong Chu, Yongke Yang, and Saizhuan Wang. 2024. "Forest Fire Burn Scar Mapping Based on Modified Image Super-Resolution Reconstruction via Sparse Representation" Forests 15, no. 11: 1959. https://doi.org/10.3390/f15111959
APA StyleZhang, J., Zhang, G., Xu, H., Chu, R., Yang, Y., & Wang, S. (2024). Forest Fire Burn Scar Mapping Based on Modified Image Super-Resolution Reconstruction via Sparse Representation. Forests, 15(11), 1959. https://doi.org/10.3390/f15111959

