New Coupled Canopy–Light Model (CCLM) to Improve Visual Polymorphism Simulation of Fir Morphology
Abstract
1. Introduction
2. Materials and Methods
2.1. Study Area
2.2. Data Sampling
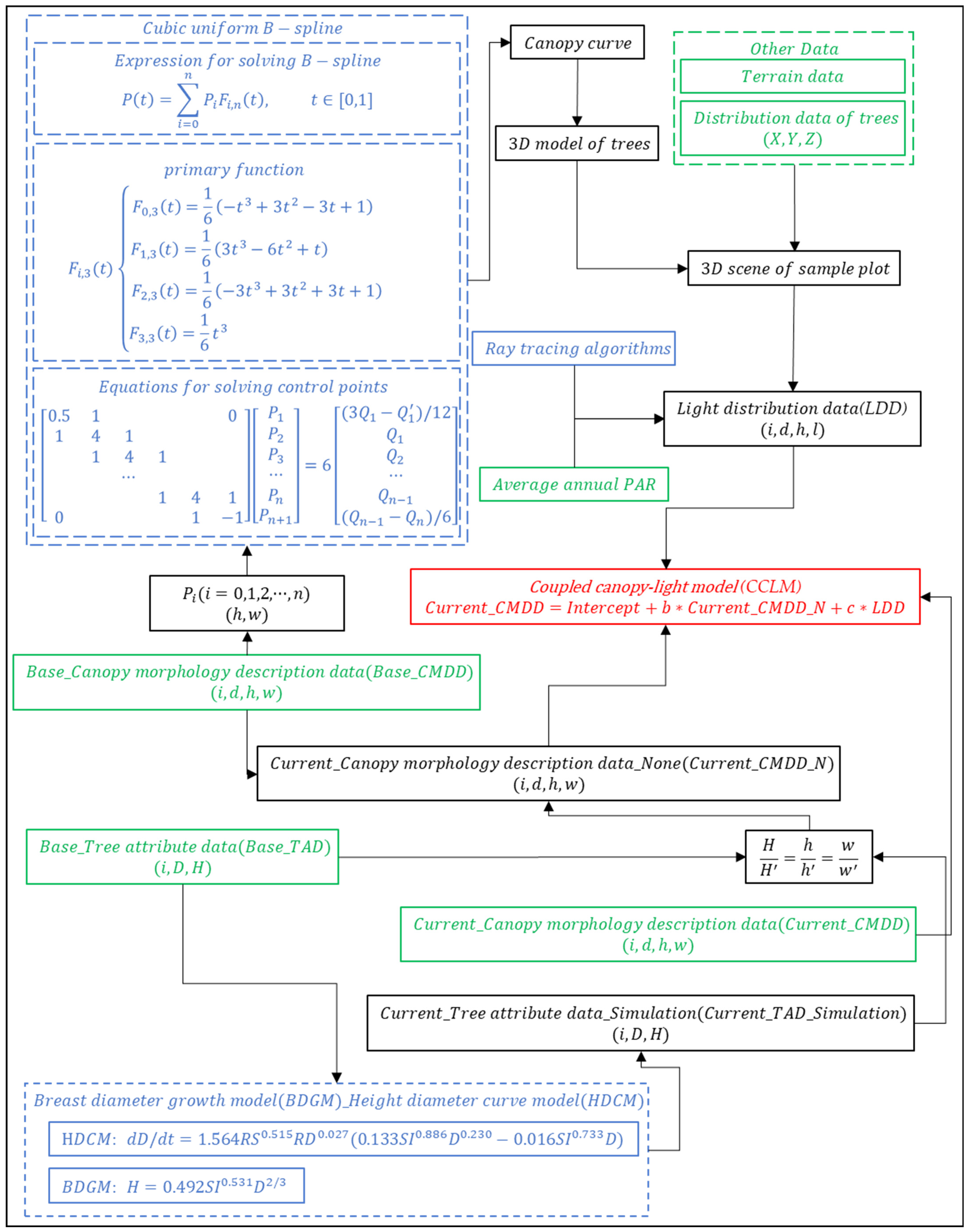
2.3. Canopy Shape Description and Light Parameters
2.4. Global Illumination Algorithm Based on Ray Tracing
2.5. Construction of Coupled Canopy–Light Model (CCLM)
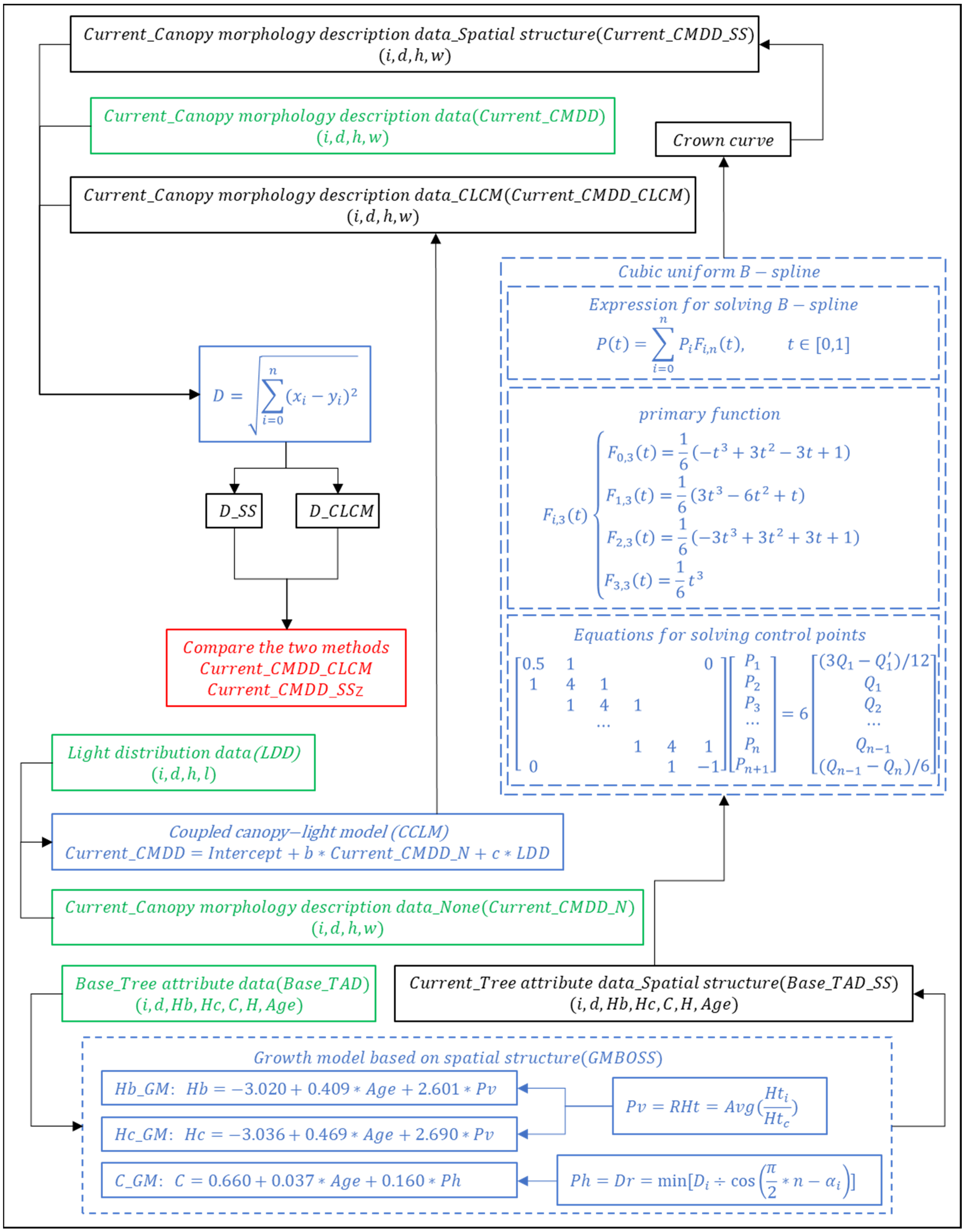
2.6. Contrast Validation Model
3. Results
3.1. Calculation of PAR for Fir Tree Canopies Based on Ray-Tracing Algorithm
3.2. Construction and Validation of CCLM for Fir
3.2.1. Model Fitting
3.2.2. Model Testing
3.2.3. Model Comparison
4. Discussion
5. Conclusions
Author Contributions
Funding
Institutional Review Board Statement
Informed Consent Statement
Data Availability Statement
Conflicts of Interest
References
- Soualiou, S.; Wang, Z.; Sun, W.; de Reffye, P.; Collins, B.; Louarn, G.; Song, Y. Functional-structural plant models mission in advancing crop science: Opportunities and prospects. Front. Plant Sci. 2021, 12, 747142. [Google Scholar] [CrossRef] [PubMed]
- Sierra-de-Grado, R.; Moulia, B.; Fournier, M.; Ricardo, A.; Rafael, D.-B. Genetic control of stem form in Pinus pinaster Ait. seedlings exposed to lateral light. Trees 1997, 11, 455–461. [Google Scholar] [CrossRef]
- Maciel, E.A.; Martins, V.F.; de Paula, M.D.; Huth, A.; Guilherme, F.A.G.; Fischer, R.; Giles, A.; Barbosa, R.I.; Cavassan, O.; Martins, F.R. Defaunation and changes in climate and fire frequency have synergistic effects on aboveground biomass loss in the brazilian savanna. Ecol. Model. 2021, 454, 109628. [Google Scholar] [CrossRef]
- Goyal, A.; Szarzynska, B.; Fankhauser, C. Phototropism: At the crossroads of light-signaling pathways. Trends Plant Sci. 2013, 18, 393–401. [Google Scholar] [CrossRef]
- Wang, Y.; Wei, X.L. Research progress on the effects of different light levels on plant growth, physiology, biochemistry and morphological structure. Chin. J. Mt. Agric. Biol. 2010, 29, 353–359. [Google Scholar]
- Henke, M.; Buck-Sorlin, G. Using a full spectral raytracer for calculating light microclimate in functional-structural plant modelling. Comput. Inform. 2017, 36, 1492–1522. [Google Scholar] [CrossRef]
- Mishra, P.; Lohumi, S.; Khan, H.A.; Nordon, A. Close-range hyperspectral imaging of whole plants for digital phenotyping: Recent applications and illumination correction approaches. Comput. Electron. Agric. 2020, 178, 105780. [Google Scholar] [CrossRef]
- Harja, D.; Vincent, G.; Mulia, R.; van Noordwijk, M. Tree shape plasticity in relation to canopy exposure. Trees 2012, 26, 1275–1285. [Google Scholar] [CrossRef]
- Guo, Y.; Fourcaud, T.; Jaeger, M.; Zhang, X.; Li, B. Plant growth and architectural modelling and its applications. Ann. Bot. 2011, 107, 723–727. [Google Scholar] [CrossRef]
- Li, Z.W.; Huai, Y.J.; Fu, H. Virtual plant growth simulation based on illumination model. J. Beijing For. Univ. 2013, 35, 81–86. [Google Scholar]
- Allen, W.A.; Richardson, A.J. Interaction of light with a plant canopy. JOSA 1968, 58, 1023–1028. [Google Scholar] [CrossRef]
- Verhagen AM, W.; Wilson, J.H.; Britten, E.J. Plant production in relation to foliage illumination. Ann. Bot. 1963, 27, 627–640. [Google Scholar] [CrossRef]
- Shanin, V.; Grabarnik, P.; Shashkov, M.; Ivanova, N.; Bykhovets, S.; Frolov, P.; Stamenov, M. Canopy asymmetry and niche segregation as an adaptation of trees to competition for light: Conclusions from simulation experiments in mixed boreal stands. Math. Comput. For. Nat. Resour. Sci. 2020, 12, 26. [Google Scholar]
- Duchemin, L.; Eloy, C.; Badel, E.; Moulia, B. Tree canopies grow into self-similar shapes controlled by gravity and light sensing. J. R. Soc. Interface 2018, 15, 20170976. [Google Scholar] [CrossRef]
- Hu, X.S.; Hong, W.; Wu, C.Z.; Hong, T.; Fan, H.L.; Song, P. Plasticity response of canopy structure in seedlings of Mucuna pruriens under different light conditions. J. Plant Resour. Environ. 2006, 15, 55–59. [Google Scholar]
- He, B.H.; Zhong, Z.C. Effects of different light intensities and drought stress on the growth of Ginkgo biloba components. J. Guangxi Norm. Univ. Nat. Sci. Ed. 2005, 23, 66–69. [Google Scholar]
- Xu, C.Y. Plastic response of canopy structure of young purple linden trees under different light conditions. J. Appl. Ecol. 2001, 12, 339–343. [Google Scholar]
- Wang, Q.; Chen, J.L.; Sun, Z.Q. Application of LAI-2000 canopy analyzer in the study of light distribution characteristics of different plant populations. Sci. Agric. Sin. 2006, 39, 922–927. [Google Scholar]
- Barthélémy, D.; Caraglio, Y. Plant architecture: A dynamic, multilevel and comprehensive approach to plant form, structure, and ontogeny. Ann. Bot. 2007, 99, 375–407. [Google Scholar] [CrossRef]
- Luft, T.; Balzer, M. Expressive Illumination of Foliage Based on Implicit Surfaces; The Eurographics Association: Saarbrücken, Germany, 2006. [Google Scholar]
- Svenning, J.C. Canopy illumination limits the population growth rate of a neotropical understorey palm (Geonoma macrostachys, Arecaceae). Plant Ecol. 2002, 159, 185–199. [Google Scholar] [CrossRef]
- Gao, Y.; Gao, S.; Jia, L.; Dai, T.; Wei, X.; Duan, J.; Liu, S.; Weng, X. Canopy characteristics and light distribution in Sapindus mukorossi Gaertn. are influenced by crown architecture manipulation in the hilly terrain of Southeast China. Sci. Hortic. 2018, 240, 11–22. [Google Scholar] [CrossRef]
- de Visser, P.H.B.; Buck-Sorlin, G.H.; van der Heijden, G.W.A.M. Optimizing illumination in the greenhouse using a 3D model of tomato and a ray tracer. Front. Plant Sci. 2014, 5, 48. [Google Scholar] [CrossRef] [PubMed]
- Lewis, P. Three-dimensional plant modelling for remote sensing simulation studies using the Botanical Plant Modelling System. Agronomie 1999, 19, 185–210. [Google Scholar] [CrossRef]
- Morita, K.; Yonemori, T.; Urashita, M.; Ogawa, Y.; Matoda, K.; Taharazako, S. Effects of intermittent illumination on the plant growth. Mem. Fac. Agric. Kagoshima Univ. 1996, 32, 79–91. [Google Scholar]
- Burgess, A.J.; Retkute, R.; Herman, T.; Murchie, E.H. Exploring relationships between canopy architecture, light distribution, and photosynthesis in contrasting rice genotypes using 3D canopy reconstruction. Front. Plant Sci. 2017, 8, 734. [Google Scholar] [CrossRef]
- Kull, O.; Broadmeadow, M.; Kruijt, B.; Meir, P. Light distribution and foliage structure in an oak canopy. Trees 1999, 14, 55–64. [Google Scholar] [CrossRef]
- Cournède, P.H.; Mathieu, A.; Houllier, F.; Barthélémy, D.; de Reffye, P. Computing competition for light in the GREEN LAB model of plant growth: A contribution to the study of the effects of density on resource acquisition and architectural development. Ann. Bot. 2008, 101, 1207–1219. [Google Scholar] [CrossRef] [PubMed]
- Vicent, M.J.; Rosell, V.; Vivó, R. A polar-plate-based method for natural illumination of plants and trees. Comput. Graph. 2005, 29, 203–208. [Google Scholar] [CrossRef]
- LAZÁR, D. Chlorophyll a fluorescence rise induced by high light illumination of dark-adapted plant tissue studied by means of a model of photosystem II and considering photosystem II heterogeneity. J. Theor. Biol. 2003, 220, 469–503. [Google Scholar] [CrossRef]
- Sassenrath-Cole, G.F. Dependence of canopy light distribution on leaf and canopy structure for two cotton (Gossypium) species. Agric. For. Meteorol. 1995, 77, 55–72. [Google Scholar] [CrossRef]
- Yan, T.F.; Wang, H.T.; Geng, B.; Zhang, Y.T.; Shu, H.R. Canopy light energy distribution patterns and seasonal changes in 25-year-old ‘Fuji’ apple orchards. Chin. Agric. Bull. 2011, 27, 200–205. [Google Scholar]
- Lao, C.L. A Three-Dimensional Plant Canopy Radiative Transfer Model Based on the Monte Carlo Ray-Tracing Method. Ph.D. Thesis, China Agricultural University, Beijing, China, 2005. [Google Scholar]
- Wang, X.P. Construction and Validation of a Three-Dimensional Spatial Distribution Model of Photosynthetically Active Radiation in Maize Canopy. Ph.D. Thesis, China Agricultural University, Beijing, China, 2004. [Google Scholar]
- Měch, R.; Prusinkiewicz, P. Visual models of plants interacting with their environment. In Proceedings of the 23rd Annual Conference on Computer Graphics and Interactive Techniques, New York, NY, USA, 1 August 1996; pp. 397–410. [Google Scholar]
- Van Haevre, W.; Fiore, F.D.; Bekaert, P.; Van Reeth, F. A ray density estimation approach to take into account environment illumination in plant growth simulation. In Proceedings of the 20th Spring Conference on Computer Graphics, New York, NY, USA, 2–6 August 2004; pp. 121–131. [Google Scholar]
- Akenine-Mo, T.; Haines, E.; Hoffman, N. Real-Time Rendering; A K Peters/CRC Press: Natick, MA, USA, 2018. [Google Scholar]
- Whitted, T. An improved illumination model for shaded display. In Proceedings of the 6th Annual Conference on Computer Graphics and Interactive Techniques, Chicago, IL, USA, 8–10 August 1979; p. 14. [Google Scholar]
- Whitted, T. Origins of global illumination. IEEE Comput. Graph. Appl. 2020, 40, 20–27. [Google Scholar] [CrossRef]
- Phong, B.T. Illumination for computer generated pictures. Commun. ACM 1975, 18, 311–317. [Google Scholar] [CrossRef]
- Cohen, M.F.; Wallace, J.R.; Hanrahan, P. Radiosity and Realistic Image Synthesis; Morgan Kaufmann: Burlington, MA, USA, 1993. [Google Scholar]
- Heckbert, P.S. Adaptive radiosity textures for bidirectional ray tracing. In Proceedings of the 17th Annual Conference on Computer Graphics and Interactive Techniques, New York, NY, USA, 1 September 1990; pp. 145–154. [Google Scholar]
- Wallace, J.R.; Elmquist, K.A.; Haines, E.A. A ray tracing algorithm for progressive radiosity. In Proceedings of the 16th Annual Conference on Computer Graphics and Interactive Techniques, New York, NY, USA, 1 July 1989; pp. 315–324. [Google Scholar]
- Zhang, J. Research on Key Technologies for Canopy Light Modeling of Apple Trees. Master’s Thesis, Northwest Agriculture and Forestry University, Xianyang, China, 2018. [Google Scholar]
- Hua, J. Research on Tree Canopy Light Distribution Based on 3D Spatial Structure and Ray-Tracing Algorithm. Ph.D. Thesis, Institute of Automation, Chinese Academy of Sciences, Beijing, China, 2018. [Google Scholar]
- Li, S.J.; Zhang, H.Q.; Li, Y.L.; Yang, T.; He, J.; Ma, Z.; Shen, K. Visual simulation of Chinese fir stand growth dynamics based on sample library. For. Sci. Res. 2019, 32, 21–30. [Google Scholar]
- Ma, Z.Y.; Zhang, H.C.; Li, Y.L.; Yang, T.; Chen, Z.; Li, S. Visual simulation of fir tree canopy growth based on spatial structure. For. Sci. Res. 2018, 31, 150–157. [Google Scholar]
- Hunan Forestry Bureau: Huangfengqiao State-Owned Forest Farm in Youxian County, Hunan Province. (27 December 2015). Available online: https://lyj.hunan.gov.cn/lyj/ztzl/gdzt/gylc/201512/t20151227_2587491.html (accessed on 11 November 2022).
- Tang, W.-J. Global long series high resolution photosynthetically active radiation (PAR) (1984–2018). Natl. Tibet. Plateau Sci. Data Center. 2021, 24, 23–32. [Google Scholar] [CrossRef]
- Wu, G.Y.; Wang, S.H. A fast algorithm for inverting the control vertices of cubic B spline curves. J. Hangzhou Univ. Electron. Sci. Technol. Nat. Sci. Ed. 2005, 25, 64–66. [Google Scholar]
- Li, Y.L.; Zhang, H.Q. Research on Interactive Management Visualization Simulation Technology for Plantation Forest Stands. Ph.D. Thesis, China Academy of Forestry Science, Beijing, China, 2014. [Google Scholar]












| Year | Item | Tree Height (m) | Diameter at Breast Height (cm) | Canopy Width (m) | Under-Living Branch Height (m) |
|---|---|---|---|---|---|
| 2015 | Maximum | 18 | 28.6 | 7.75 | 9.3 |
| Minimum | 9.1 | 8 | 1.05 | 1.2 | |
| Average | 11.09 | 16.81 | 2.83 | 5.24 | |
| 2016 | Maximum | 19.1 | 31.3 | 8 | 10.2 |
| Minimum | 9.5 | 8.1 | 1.4 | 1.8 | |
| Average | 12.15 | 17.30 | 3.27 | 6.06 | |
| 2017 | Maximum | 19.88 | 31.96 | 9.15 | 12 |
| Minimum | 9.9 | 8.4 | 1.86 | 1.92 | |
| Average | 12.64 | 17.60 | 3.51 | 6.64 |
| Project | Maximum | Minimum | Average | Standard Deviation |
|---|---|---|---|---|
| LDD15 | 674.48 | 6.23 | 338.26 | 113.73 |
| LDD16 | 683.23 | 5.75 | 330.75 | 125.34 |
| Project | Maximum | Minimum | Average | Standard Deviation |
|---|---|---|---|---|
| Current_CMDD | 3.60 | 0.20 | 1.97 | 0.84 |
| Current_CMDD_N | 3.72 | 0.15 | 1.89 | 0.79 |
| Independent Variable | Model | Variable by Stepwise Regression | R2 | Rc2 | SEE |
|---|---|---|---|---|---|
| Current_CMDD | 1 | Current_CMDD_N | 0.813 | 0.806 | 0.3823 |
| 2 | Current_CMDD_N, LDD | 0.829 | 0.821 | 0.3491 |
| Independent Variable | Variable | Parameter | Standard Deviation | t-Test | p-Value |
|---|---|---|---|---|---|
| Current_CMDD | Intercept | −40.418 | 18.391 | −29.194 | 0.034 |
| Current_CMDD_N | 0.927 | 0.327 | 4.294 | 0.018 | |
| LDD | 0.012 | 0.001 | 13.623 | 0.025 |
| Independent Variable | Variable | Mean Value | Standard Deviation | t-Test | p-Value |
|---|---|---|---|---|---|
| CMDD | Current_CMDD | 0.823 | 0.318 | ||
| Current_CMDD_SS | 0.857 | 0.392 | 1.846 | 0.821 | |
| Current_CMDD_CCLM | 0.843 | 0.334 | 1.623 | 0.835 |
Disclaimer/Publisher’s Note: The statements, opinions and data contained in all publications are solely those of the individual author(s) and contributor(s) and not of MDPI and/or the editor(s). MDPI and/or the editor(s) disclaim responsibility for any injury to people or property resulting from any ideas, methods, instructions or products referred to in the content. |
© 2023 by the authors. Licensee MDPI, Basel, Switzerland. This article is an open access article distributed under the terms and conditions of the Creative Commons Attribution (CC BY) license (https://creativecommons.org/licenses/by/4.0/).
Share and Cite
Zuo, Y.; Zhang, H.; Cui, Z.; Liu, Y.; Lei, K.; Hu, X.; Qiu, H.; Wang, J.; Zhang, J.; Yang, T. New Coupled Canopy–Light Model (CCLM) to Improve Visual Polymorphism Simulation of Fir Morphology. Forests 2023, 14, 595. https://doi.org/10.3390/f14030595
Zuo Y, Zhang H, Cui Z, Liu Y, Lei K, Hu X, Qiu H, Wang J, Zhang J, Yang T. New Coupled Canopy–Light Model (CCLM) to Improve Visual Polymorphism Simulation of Fir Morphology. Forests. 2023; 14(3):595. https://doi.org/10.3390/f14030595
Chicago/Turabian StyleZuo, Yuanqing, Huaiqing Zhang, Zeyu Cui, Yang Liu, Kexin Lei, Xingtao Hu, Hanqing Qiu, Jiansen Wang, Jing Zhang, and Tingdong Yang. 2023. "New Coupled Canopy–Light Model (CCLM) to Improve Visual Polymorphism Simulation of Fir Morphology" Forests 14, no. 3: 595. https://doi.org/10.3390/f14030595
APA StyleZuo, Y., Zhang, H., Cui, Z., Liu, Y., Lei, K., Hu, X., Qiu, H., Wang, J., Zhang, J., & Yang, T. (2023). New Coupled Canopy–Light Model (CCLM) to Improve Visual Polymorphism Simulation of Fir Morphology. Forests, 14(3), 595. https://doi.org/10.3390/f14030595

