Integrating New Technologies and Existing Tools to Promote Programming Learning
Abstract
:1. Introduction
2. Developed Tools
2.1. VIP

2.2. SICAS (2000)

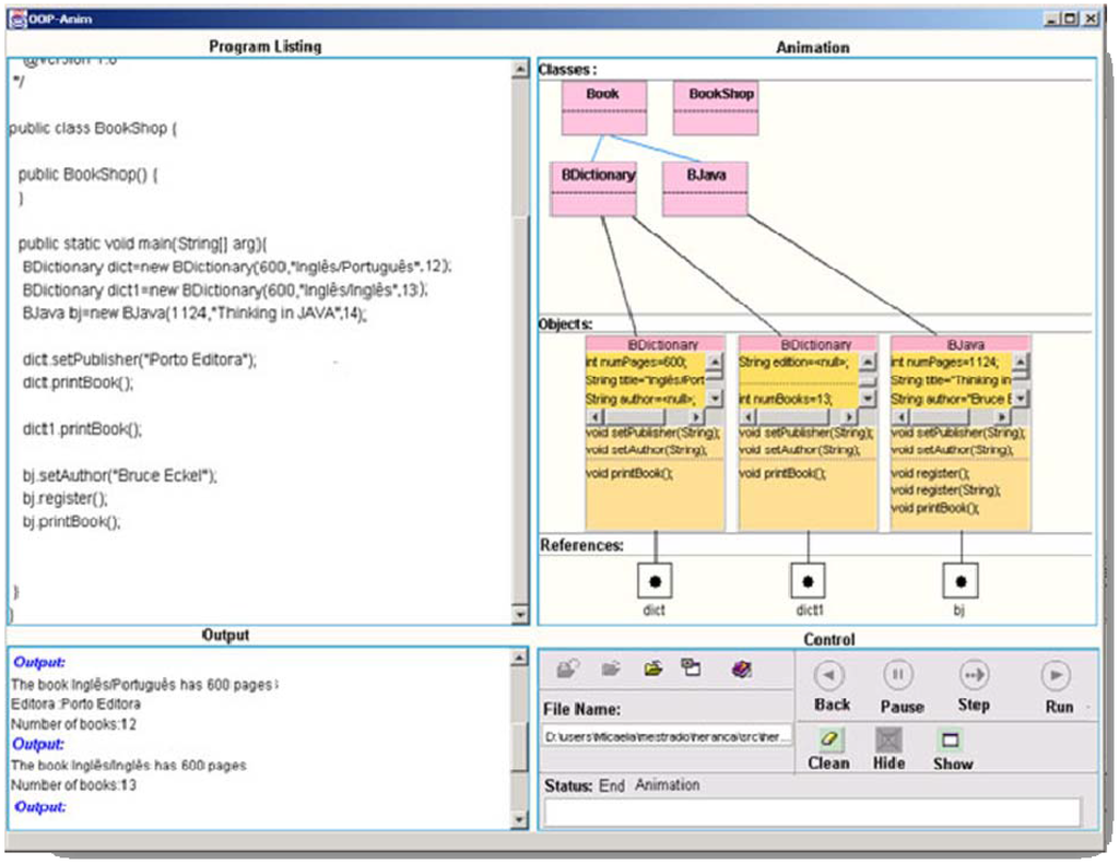
2.3. OOP-Anim (2004)

2.4. SICAS-COL (2005)

2.5. ProGuide (2005)

2.6. H-SICAS (2008)

3. Analysis of Tools
4. Proposal


5. Conclusions
References and Notes
- Bennedsen, J.; Caspersen, M. Abstraction ability as an indicator of success for learning object-oriented programming? SIGCSE Bullet. 2005, 38, 39–43. [Google Scholar] [CrossRef]
- Jenkins, T. On the difficulty of learning to program. In Proceedings of the 3rd Annual LTSN_ICS Conference, Loughborough, UK, August 2002; pp. 53–58.
- Mendes, A.; Mendes, T. VIP—A tool to visualize programming examples. In Proceedings of the EACT 88—Education and Application of Computer Technology, Malta, October 1988.
- Gomes, A.; Mendes, A.J. SICAS: Interactive system for algorithm development and simulation. In Computers and Education: Towards an Interconnected Society; Ortega, M., Bravo, J., Eds.; Kluwer Academic Publishers: Dordrecht, The Netherlands, 2001; pp. 159–166. [Google Scholar]
- Gomes, A. Ambiente de suporte à aprendizagem de conceitos básicos de programação. MSc Thesis, Faculdade de Ciências e Tecnologia da Universidade de Coimbra, Coimbra, Portugal, November 2000. [Google Scholar]
- Esteves, M.; Mendes, A.J. OOP-Anim, a system to support learning of basic object oriented programming concepts. In Proceedings of the CompSysTech'2003—International Conference on Computer Systems and Technologies, Sofia, Bulgaria; 2003. [Google Scholar]
- Rebelo, B.; Mendes, A.; Marcelino, M.; Redondo, M. Sistema Colaborativo de Suporte à Aprendizagem em Grupo da Programação—SICAS-COL. In Proceedings of the VII Simpósio Internacional de Informática Educativa, Leiria, Portugal, November 2005.
- Redondo, M.A.; Bravo, C.; Ortega, M.; Verdejo, M.F. PlanEdit: An adaptive tool for design learning by problem solving. In Proceedings of the 2nd International Conference on Adaptive Hypermedia and Adaptive Web-Based Systems (AH2002), Malaga, Spain, May 2002; pp. 560–563.
- Redondo, M.A.; Bravo, C.; Bravo, J.; Ortega, M. Organizing activities of problem based collaborative learning with the DomoSim-TPC system. In Computers and Education: Towards a Lifelong Learning Society; Llamas, M., Fernández, M.J., Anido, L.E., Eds.; Kluwer Academic Publishers: Dordrecht, The Netherlands, 2003; pp. 37–49. [Google Scholar]
- Gomes, A.; Mendes, A.; Marcelino, M. Avaliação e evolução de um sistema de apoio à aprendizagem da programação. In Proceedings of the VII Congresso Iberoamericano de Informática Educativa, Monterrey, México, October 2004.
- Areias, C.M.; Mendes, A. A dialogue-based tool to support initial programming learning. In Proceedings of the 3rd E-Learning Conference—Computer Science Education, Coimbra, Portugal, September 2006.
- Marcelino, M.; Mihaylov, T.; Mendes, A. H-SICAS, Handheld algorithm animation and simulation tool to support initial programming learning. In Proceedings of the 38th ASEE/IEEE Frontiers in Education Conference, New York, NY, USA, October 2008.
- Felder, R.M. Learning and teaching styles in engineering education. J. Eng. Educ. 1988, 78, 674–681. [Google Scholar]
- Rosati, P.A. Comparisons of learning preferences in an engineering program. In Proceedings of the 26th Frontiers in Education Conference, Salt Lake City, UT, USA, November 1996.
- Constant, K.P. Using multimedia techniques to address diverse learning styles in materials education. J. Mater. Educ. 1997, 19, 1–8. [Google Scholar]
- Paterson, K.G. Student perceptions of internet-based learning tools in environmental engineering education. J. Eng. Educ. 1999, 88, 295–304. [Google Scholar] [CrossRef]
- Rosati, P.A. Specific differences and similarities in the learning preferences of engineering students. In Proceedings of the 29th Frontiers in Education Conference, San Juan, Puerto Rico, November 1999.
- Buxeda, R.; Jimenez, L.; Morell, L. Transforming an engineering course to enhance student learning. In Proceedings of the ICEE 2001 International Conference on Engineering Education, Oslo/Bergen, Norway, August 2001.
- De Vita, G. Learning styles, culture and inclusive instruction in the multicultural classroom: A business and management perspective. Innov. Educ. Teach. Int. 2001, 38, 165–174. [Google Scholar] [CrossRef]
- Livesay, G.A.; Dee, K.C.; Nauman, E.A.; Hites, L.S.J. Engineering student learning styles: A statistical analysis using felder’s index of learning styles. In Proceedings of the 2002 ASEE Conference and Exposition, Montreal, QB, Canada, June 2002.
- Lopes, W.M. ILS-Inventário de Estilos de Aprendizagem de Felder-Soloman: Investigação de sua Validade em Estudantes Universitários de Belo Horizonte. MSc Thesis, Universidade Federal de Santa Catarina, Florianópolis, Santa Catarina, Brazil, 2002. [Google Scholar]
- Kuri, N.P.; Truzzi, O.M. Learning styles of freshmen engineering students. In Proceedings of the 2002 International Conference on Engineering Education, Manchester, UK, August 2002.
- Seery, N.; Gaughran, W.F.; Waldmann, T. Multi-modal learning in engineering education. In Proceedings of the 2003 ASEE Conference and Exposition, Nashville, TN, USA, June 2003.
- Zywno, M.S. A contribution of validation of score meaning for Felder-Soloman’s index of learning styles. In Proceedings of the 2003 ASEE Conference and Exposition, Nashville, TN, USA, June 2003.
- Moodle 2.0 Roadmap. Available online: http://docs.moodle.org/en/Roadmap (accessed on 25 February 2010).
© 2010 by the authors; licensee MDPI, Basel, Switzerland. This article is an open-access article distributed under the terms and conditions of the Creative Commons Attribution license (http://creativecommons.org/licenses/by/3.0/).
Share and Cite
Santos, Á.; Gomes, A.; Mendes, A.J. Integrating New Technologies and Existing Tools to Promote Programming Learning. Algorithms 2010, 3, 183-196. https://doi.org/10.3390/a3020183
Santos Á, Gomes A, Mendes AJ. Integrating New Technologies and Existing Tools to Promote Programming Learning. Algorithms. 2010; 3(2):183-196. https://doi.org/10.3390/a3020183
Chicago/Turabian StyleSantos, Álvaro, Anabela Gomes, and António José Mendes. 2010. "Integrating New Technologies and Existing Tools to Promote Programming Learning" Algorithms 3, no. 2: 183-196. https://doi.org/10.3390/a3020183
APA StyleSantos, Á., Gomes, A., & Mendes, A. J. (2010). Integrating New Technologies and Existing Tools to Promote Programming Learning. Algorithms, 3(2), 183-196. https://doi.org/10.3390/a3020183
